Showing:

Annotations
Attributes
Diagrams
Facets
Instances
Model
Properties
Source
Used by
Main schema emdb.xsd
Namespace No namespace
Properties
attribute form default unqualified
element form default unqualified
Element emd
Namespace No namespace
Diagram
Diagramemdb_xsd.tmp#entry_type_emdb_idemdb_xsd.tmp#entry_type_versionemdb_xsd.tmp#entry_type_adminemdb_xsd.tmp#entry_type_crossreferencesemdb_xsd.tmp#entry_type_sampleemdb_xsd.tmp#entry_type_structure_determination_listemdb_xsd.tmp#entry_type_mapemdb_xsd.tmp#entry_type_interpretationemdb_xsd.tmp#entry_type_validationemdb_xsd.tmp#entry_type
Type entry_type
Properties
content complex
Model
Children admin, crossreferences, interpretation, map, sample, structure_determination_list, validation
Instance
<emd emdb_id="" version="3.0.11.3">
  <admin composite_map="">{1,1}</admin>
  <crossreferences>{1,1}</crossreferences>
  <sample>{1,1}</sample>
  <structure_determination_list>{1,1}</structure_determination_list>
  <map format="CCP4" size_kbytes="">{1,1}</map>
  <interpretation>{0,1}</interpretation>
  <validation>{0,1}</validation>
</emd>
Attributes
QName Type Default Use
emdb_id emdb_id_type required
version xs:token 3.0.11.3 optional
Source
<xs:element name="emd" type="entry_type"/>
Element entry_type / admin
Namespace No namespace
Diagram
Diagramemdb_xsd.tmp#admin_type_composite_mapemdb_xsd.tmp#admin_type_status_history_listemdb_xsd.tmp#admin_type_current_statusemdb_xsd.tmp#admin_type_revision_historyemdb_xsd.tmp#admin_type_sitesemdb_xsd.tmp#admin_type_key_datesemdb_xsd.tmp#admin_type_obsolete_listemdb_xsd.tmp#admin_type_superseded_by_listemdb_xsd.tmp#admin_type_grant_supportemdb_xsd.tmp#admin_type_microscopy_centeremdb_xsd.tmp#admin_type_contact_authoremdb_xsd.tmp#admin_type_titleemdb_xsd.tmp#admin_type_authors_listemdb_xsd.tmp#admin_type_detailsemdb_xsd.tmp#admin_type_keywordsemdb_xsd.tmp#admin_type_replace_existing_entryemdb_xsd.tmp#admin_type
Type admin_type
Properties
content complex
Model
status_history_list{0,1} , current_status , revision_history{0,1} , sites , key_dates , obsolete_list{0,1} , superseded_by_list{0,1} , grant_support{0,1} , microscopy_center{0,1} , contact_author* , title , authors_list , details{0,1} , keywords{0,1} , replace_existing_entry{0,1}
Children authors_list, contact_author, current_status, details, grant_support, key_dates, keywords, microscopy_center, obsolete_list, replace_existing_entry, revision_history, sites, status_history_list, superseded_by_list, title
Instance
<admin composite_map="">
  <status_history_list>{0,1}</status_history_list>
  <current_status>{1,1}</current_status>
  <revision_history>{0,1}</revision_history>
  <sites>{1,1}</sites>
  <key_dates>{1,1}</key_dates>
  <obsolete_list>{0,1}</obsolete_list>
  <superseded_by_list>{0,1}</superseded_by_list>
  <grant_support>{0,1}</grant_support>
  <microscopy_center>{0,1}</microscopy_center>
  <contact_author private="true">{0,unbounded}</contact_author>
  <title>{1,1}</title>
  <authors_list>{1,1}</authors_list>
  <details>{0,1}</details>
  <keywords>{0,1}</keywords>
  <replace_existing_entry>{0,1}</replace_existing_entry>
</admin>
Attributes
QName Type Use
composite_map xs:boolean optional
Source
<xs:element name="admin" type="admin_type"/>
Element admin_type / status_history_list
Namespace No namespace
Diagram
Diagramemdb_xsd.tmp#version_list_type_statusemdb_xsd.tmp#version_list_type
Type version_list_type
Properties
content complex
minOccurs 0
Model
Children status
Instance
<status_history_list>
  <status status_id="">{1,unbounded}</status>
</status_history_list>
Source
<xs:element name="status_history_list" type="version_list_type" minOccurs="0"/>
Element version_list_type / status
Namespace No namespace
Diagram
Diagramemdb_xsd.tmp#version_type_dateemdb_xsd.tmp#version_type_codeemdb_xsd.tmp#version_type_processing_siteemdb_xsd.tmp#version_type_annotatoremdb_xsd.tmp#version_type_detailsemdb_xsd.tmp#version_typeemdb_xsd.tmp#version_list_type_version_list_type_status_status_id
Type extension of version_type
Type hierarchy
Properties
content complex
maxOccurs unbounded
Model
Children annotator, code, date, details, processing_site
Instance
<status status_id="">
  <date>{0,1}</date>
  <code superseded="" supersedes="">{1,1}</code>
  <processing_site>{0,1}</processing_site>
  <annotator private="true">{0,1}</annotator>
  <details>{0,1}</details>
</status>
Attributes
QName Type Use
status_id xs:positiveInteger required
Source
<xs:element name="status" maxOccurs="unbounded">
  <xs:complexType>
    <xs:complexContent>
      <xs:extension base="version_type">
        <xs:attribute name="status_id" type="xs:positiveInteger" use="required"/>
      </xs:extension>
    </xs:complexContent>
  </xs:complexType>
</xs:element>
Element version_type / date
Namespace No namespace
Diagram
Diagram
Type restriction of xs:date
Properties
content simple
minOccurs 0
Facets
minInclusive 2002-01-01
Source
<xs:element name="date" minOccurs="0">
  <xs:simpleType>
    <xs:restriction base="xs:date">
      <xs:minInclusive value="2002-01-01"/>
    </xs:restriction>
  </xs:simpleType>
</xs:element>
Element version_type / code
Namespace No namespace
Diagram
Diagramemdb_xsd.tmp#status_code_typeemdb_xsd.tmp#code_type_supersededemdb_xsd.tmp#code_type_supersedesemdb_xsd.tmp#code_type
Type code_type
Type hierarchy
Properties
content complex
Attributes
QName Type Use
superseded xs:boolean optional
supersedes xs:boolean optional
Source
<xs:element name="code" type="code_type"/>
Element version_type / processing_site
Namespace No namespace
Diagram
Diagram
Type restriction of xs:token
Properties
content simple
minOccurs 0
Facets
enumeration PDBe
enumeration RCSB
enumeration PDBj
enumeration PDBc
Source
<xs:element name="processing_site" minOccurs="0">
  <xs:simpleType>
    <xs:restriction base="xs:token">
      <xs:enumeration value="PDBe"/>
      <xs:enumeration value="RCSB"/>
      <xs:enumeration value="PDBj"/>
      <xs:enumeration value="PDBc"/>
    </xs:restriction>
  </xs:simpleType>
</xs:element>
Element version_type / annotator
Namespace No namespace
Diagram
Diagramemdb_xsd.tmp#version_type_version_type_annotator_private
Type extension of xs:token
Properties
content complex
minOccurs 0
Attributes
QName Type Fixed Use
private xs:token true required
Source
<xs:element name="annotator" minOccurs="0">
  <xs:complexType>
    <xs:simpleContent>
      <xs:extension base="xs:token">
        <xs:attribute name="private" type="xs:token" fixed="true" use="required"/>
      </xs:extension>
    </xs:simpleContent>
  </xs:complexType>
</xs:element>
Element version_type / details
Namespace No namespace
Diagram
Diagram
Type xs:string
Properties
content simple
minOccurs 0
Source
<xs:element name="details" type="xs:string" minOccurs="0"/>
Element admin_type / current_status
Namespace No namespace
Diagram
Diagramemdb_xsd.tmp#version_type_dateemdb_xsd.tmp#version_type_codeemdb_xsd.tmp#version_type_processing_siteemdb_xsd.tmp#version_type_annotatoremdb_xsd.tmp#version_type_detailsemdb_xsd.tmp#version_type
Type version_type
Properties
content complex
Model
Children annotator, code, date, details, processing_site
Instance
<current_status>
  <date>{0,1}</date>
  <code superseded="" supersedes="">{1,1}</code>
  <processing_site>{0,1}</processing_site>
  <annotator private="true">{0,1}</annotator>
  <details>{0,1}</details>
</current_status>
Source
<xs:element name="current_status" type="version_type"/>
Element admin_type / revision_history
Namespace No namespace
Diagram
Diagramemdb_xsd.tmp#admin_type_admin_type_revision_history_revision
Properties
content complex
minOccurs 0
Model
Children revision
Instance
<revision_history>
  <revision date="" version="">{1,unbounded}</revision>
</revision_history>
Source
<xs:element minOccurs="0" name="revision_history">
  <xs:complexType>
    <xs:sequence>
      <xs:element name="revision" type="revision_history_type" maxOccurs="unbounded"/>
    </xs:sequence>
  </xs:complexType>
</xs:element>
Element admin_type / revision_history / revision
Namespace No namespace
Diagram
Diagramemdb_xsd.tmp#revision_history_type_versionemdb_xsd.tmp#revision_history_type_dateemdb_xsd.tmp#revision_history_type_change_listemdb_xsd.tmp#revision_history_type
Type revision_history_type
Properties
content complex
maxOccurs unbounded
Model
Children change_list
Instance
<revision date="" version="">
  <change_list>{1,1}</change_list>
</revision>
Attributes
QName Type Use
date xs:date required
version revision_history_version_type required
Source
<xs:element name="revision" type="revision_history_type" maxOccurs="unbounded"/>
Element revision_history_type / change_list
Namespace No namespace
Diagram
Diagramemdb_xsd.tmp#revision_change_sub_group
Properties
content complex
maxOccurs 1
Model
Children revision_change_sub_group
Instance
<change_list>
  <revision_change_sub_group>{1,unbounded}</revision_change_sub_group>
</change_list>
Source
<xs:element name="change_list" maxOccurs="1">
  <xs:complexType>
    <xs:sequence>
      <xs:element ref="revision_change_sub_group" maxOccurs="unbounded"/>
    </xs:sequence>
  </xs:complexType>
</xs:element>
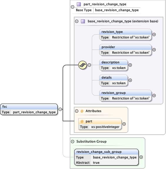
Element revision_change_sub_group
Namespace No namespace
Diagram
Diagramemdb_xsd.tmp#base_revision_change_type_revision_typeemdb_xsd.tmp#base_revision_change_type_provideremdb_xsd.tmp#base_revision_change_type_descriptionemdb_xsd.tmp#base_revision_change_type_detailsemdb_xsd.tmp#base_revision_change_type_revision_groupemdb_xsd.tmp#base_revision_change_typeemdb_xsd.tmp#additional_mapemdb_xsd.tmp#fscemdb_xsd.tmp#half_mapemdb_xsd.tmp#imageemdb_xsd.tmp#maskemdb_xsd.tmp#metadataemdb_xsd.tmp#modelemdb_xsd.tmp#primary_map
Type base_revision_change_type
Properties
content complex
abstract true
Substitution Group
Used by
Model
Children description, details, provider, revision_group, revision_type
Instance
<revision_change_sub_group>
  <revision_type>{0,1}</revision_type>
  <provider>{0,1}</provider>
  <description>{0,1}</description>
  <details>{0,1}</details>
  <revision_group>{0,1}</revision_group>
</revision_change_sub_group>
Source
<xs:element name="revision_change_sub_group" type="base_revision_change_type" abstract="true"/>
Element base_revision_change_type / revision_type
Namespace No namespace
Diagram
Diagram
Type restriction of xs:token
Properties
content simple
minOccurs 0
Facets
enumeration INITIAL_RELEASE
enumeration COORDINATE_REPLACEMENT
enumeration OBSOLETE
enumeration REMEDIATION
enumeration DATA_ADDED
enumeration DATA_UPDATED
enumeration DATA_REMOVED
Source
<xs:element name="revision_type" minOccurs="0">
  <xs:simpleType>
    <xs:restriction base="xs:token">
      <xs:enumeration value="INITIAL_RELEASE"/>
      <xs:enumeration value="COORDINATE_REPLACEMENT"/>
      <xs:enumeration value="OBSOLETE"/>
      <xs:enumeration value="REMEDIATION"/>
      <xs:enumeration value="DATA_ADDED"/>
      <xs:enumeration value="DATA_UPDATED"/>
      <xs:enumeration value="DATA_REMOVED"/>
    </xs:restriction>
  </xs:simpleType>
</xs:element>
Element base_revision_change_type / provider
Namespace No namespace
Diagram
Diagram
Type restriction of xs:token
Properties
content simple
minOccurs 0
Facets
enumeration REPOSITORY
enumeration AUTHOR
Source
<xs:element name="provider" minOccurs="0">
  <xs:simpleType>
    <xs:restriction base="xs:token">
      <xs:enumeration value="REPOSITORY"/>
      <xs:enumeration value="AUTHOR"/>
    </xs:restriction>
  </xs:simpleType>
</xs:element>
Element base_revision_change_type / description
Namespace No namespace
Diagram
Diagram
Type xs:token
Properties
content simple
minOccurs 0
Source
<xs:element name="description" type="xs:token" minOccurs="0"/>
Element base_revision_change_type / details
Namespace No namespace
Diagram
Diagram
Type xs:token
Properties
content simple
minOccurs 0
Source
<xs:element name="details" type="xs:token" minOccurs="0"/>
Element base_revision_change_type / revision_group
Namespace No namespace
Diagram
Diagram
Type restriction of xs:token
Properties
content simple
minOccurs 0
Facets
enumeration ADVISORY
enumeration ATOMIC_MODEL
enumeration AUTHOR_SUPPORTING_EVIDENCE
enumeration DATA_COLLECTION
enumeration DATA_PROCESSING
enumeration DATABASE_REFERENCES
enumeration DERIVED_CALCULATIONS
enumeration EXPERIMENTAL_DATA
enumeration EXPERIMENTAL_PREPARATION
enumeration EXPERIMENTAL_SUMMARY
enumeration NON_POLYMER_DESCRIPTION
enumeration OTHER
enumeration POLYMER_SEQUENCE
enumeration REFINEMENT_DESCRIPTION
enumeration SOURCE_AND_TAXONOMY
enumeration STRUCTURE_SUMMARY
enumeration VERSION_FORMAT_COMPLIANCE
Source
<xs:element name="revision_group" minOccurs="0">
  <xs:simpleType>
    <xs:restriction base="xs:token">
      <xs:enumeration value="ADVISORY"/>
      <xs:enumeration value="ATOMIC_MODEL"/>
      <xs:enumeration value="AUTHOR_SUPPORTING_EVIDENCE"/>
      <xs:enumeration value="DATA_COLLECTION"/>
      <xs:enumeration value="DATA_PROCESSING"/>
      <xs:enumeration value="DATABASE_REFERENCES"/>
      <xs:enumeration value="DERIVED_CALCULATIONS"/>
      <xs:enumeration value="EXPERIMENTAL_DATA"/>
      <xs:enumeration value="EXPERIMENTAL_PREPARATION"/>
      <xs:enumeration value="EXPERIMENTAL_SUMMARY"/>
      <xs:enumeration value="NON_POLYMER_DESCRIPTION"/>
      <xs:enumeration value="OTHER"/>
      <xs:enumeration value="POLYMER_SEQUENCE"/>
      <xs:enumeration value="REFINEMENT_DESCRIPTION"/>
      <xs:enumeration value="SOURCE_AND_TAXONOMY"/>
      <xs:enumeration value="STRUCTURE_SUMMARY"/>
      <xs:enumeration value="VERSION_FORMAT_COMPLIANCE"/>
    </xs:restriction>
  </xs:simpleType>
</xs:element>
Element admin_type / sites
Namespace No namespace
Diagram
Diagramemdb_xsd.tmp#admin_type_admin_type_sites_depositionemdb_xsd.tmp#admin_type_admin_type_sites_last_processing
Properties
content complex
Model
Children deposition, last_processing
Instance
<sites>
  <deposition>{1,1}</deposition>
  <last_processing>{1,1}</last_processing>
</sites>
Source
<xs:element name="sites">
  <xs:complexType>
    <xs:sequence>
      <xs:element name="deposition">
        <xs:simpleType>
          <xs:restriction base="xs:token">
            <xs:enumeration value="PDBe"/>
            <xs:enumeration value="PDBj"/>
            <xs:enumeration value="RCSB"/>
            <xs:enumeration value="PDBc"/>
          </xs:restriction>
        </xs:simpleType>
      </xs:element>
      <xs:element name="last_processing">
        <xs:simpleType>
          <xs:restriction base="xs:token">
            <xs:enumeration value="PDBe"/>
            <xs:enumeration value="PDBj"/>
            <xs:enumeration value="RCSB"/>
            <xs:enumeration value="PDBc"/>
          </xs:restriction>
        </xs:simpleType>
      </xs:element>
    </xs:sequence>
  </xs:complexType>
</xs:element>
Element admin_type / sites / deposition
Namespace No namespace
Diagram
Diagram
Type restriction of xs:token
Properties
content simple
Facets
enumeration PDBe
enumeration PDBj
enumeration RCSB
enumeration PDBc
Source
<xs:element name="deposition">
  <xs:simpleType>
    <xs:restriction base="xs:token">
      <xs:enumeration value="PDBe"/>
      <xs:enumeration value="PDBj"/>
      <xs:enumeration value="RCSB"/>
      <xs:enumeration value="PDBc"/>
    </xs:restriction>
  </xs:simpleType>
</xs:element>
Element admin_type / sites / last_processing
Namespace No namespace
Diagram
Diagram
Type restriction of xs:token
Properties
content simple
Facets
enumeration PDBe
enumeration PDBj
enumeration RCSB
enumeration PDBc
Source
<xs:element name="last_processing">
  <xs:simpleType>
    <xs:restriction base="xs:token">
      <xs:enumeration value="PDBe"/>
      <xs:enumeration value="PDBj"/>
      <xs:enumeration value="RCSB"/>
      <xs:enumeration value="PDBc"/>
    </xs:restriction>
  </xs:simpleType>
</xs:element>
Element admin_type / key_dates
Namespace No namespace
Diagram
Diagramemdb_xsd.tmp#admin_type_admin_type_key_dates_depositionemdb_xsd.tmp#admin_type_admin_type_key_dates_header_releaseemdb_xsd.tmp#admin_type_admin_type_key_dates_map_releaseemdb_xsd.tmp#admin_type_admin_type_key_dates_obsoleteemdb_xsd.tmp#admin_type_admin_type_key_dates_update
Properties
content complex
Model
Children deposition, header_release, map_release, obsolete, update
Instance
<key_dates>
  <deposition>{1,1}</deposition>
  <header_release>{0,1}</header_release>
  <map_release>{0,1}</map_release>
  <obsolete>{0,1}</obsolete>
  <update>{1,1}</update>
</key_dates>
Source
<xs:element name="key_dates">
  <xs:complexType>
    <xs:sequence>
      <xs:element name="deposition" type="xs:date"/>
      <xs:element name="header_release" type="xs:date" minOccurs="0"/>
      <xs:element name="map_release" type="xs:date" minOccurs="0"/>
      <xs:element name="obsolete" type="xs:date" minOccurs="0"/>
      <xs:element name="update" type="xs:date"/>
    </xs:sequence>
  </xs:complexType>
</xs:element>
Element admin_type / key_dates / deposition
Namespace No namespace
Diagram
Diagram
Type xs:date
Properties
content simple
Source
<xs:element name="deposition" type="xs:date"/>
Element admin_type / key_dates / header_release
Namespace No namespace
Diagram
Diagram
Type xs:date
Properties
content simple
minOccurs 0
Source
<xs:element name="header_release" type="xs:date" minOccurs="0"/>
Element admin_type / key_dates / map_release
Namespace No namespace
Diagram
Diagram
Type xs:date
Properties
content simple
minOccurs 0
Source
<xs:element name="map_release" type="xs:date" minOccurs="0"/>
Element admin_type / key_dates / obsolete
Namespace No namespace
Diagram
Diagram
Type xs:date
Properties
content simple
minOccurs 0
Source
<xs:element name="obsolete" type="xs:date" minOccurs="0"/>
Element admin_type / key_dates / update
Namespace No namespace
Diagram
Diagram
Type xs:date
Properties
content simple
Source
<xs:element name="update" type="xs:date"/>
Element admin_type / obsolete_list
Namespace No namespace
Diagram
Diagramemdb_xsd.tmp#admin_type_admin_type_obsolete_list_entry
Properties
content complex
minOccurs 0
Model
Children entry
Instance
<obsolete_list>
  <entry>{1,unbounded}</entry>
</obsolete_list>
Source
<xs:element name="obsolete_list" minOccurs="0">
  <xs:complexType>
    <xs:sequence>
      <xs:element name="entry" type="supersedes_type" maxOccurs="unbounded"/>
    </xs:sequence>
  </xs:complexType>
</xs:element>
Element admin_type / obsolete_list / entry
Namespace No namespace
Diagram
Diagramemdb_xsd.tmp#supersedes_type_dateemdb_xsd.tmp#supersedes_type_entryemdb_xsd.tmp#supersedes_type_detailsemdb_xsd.tmp#supersedes_type
Type supersedes_type
Properties
content complex
maxOccurs unbounded
Model
date , entry , details{0,1}
Children date, details, entry
Instance
<entry>
  <date>{1,1}</date>
  <entry>{1,1}</entry>
  <details>{0,1}</details>
</entry>
Source
<xs:element name="entry" type="supersedes_type" maxOccurs="unbounded"/>
Element supersedes_type / date
Namespace No namespace
Diagram
Diagram
Type xs:date
Properties
content simple
Source
<xs:element name="date" type="xs:date"/>
Element supersedes_type / entry
Namespace No namespace
Diagram
Diagramemdb_xsd.tmp#emdb_id_type
Type emdb_id_type
Properties
content simple
Facets
pattern EMD-\d{4,}
Source
<xs:element name="entry" type="emdb_id_type"/>
Element supersedes_type / details
Namespace No namespace
Diagram
Diagram
Type xs:string
Properties
content simple
minOccurs 0
Source
<xs:element name="details" type="xs:string" minOccurs="0"/>
Element admin_type / superseded_by_list
Namespace No namespace
Diagram
Diagramemdb_xsd.tmp#admin_type_admin_type_superseded_by_list_entry
Properties
content complex
minOccurs 0
Model
Children entry
Instance
<superseded_by_list>
  <entry>{1,unbounded}</entry>
</superseded_by_list>
Source
<xs:element name="superseded_by_list" minOccurs="0">
  <xs:complexType>
    <xs:sequence>
      <xs:element name="entry" type="supersedes_type" maxOccurs="unbounded"/>
    </xs:sequence>
  </xs:complexType>
</xs:element>
Element admin_type / superseded_by_list / entry
Namespace No namespace
Diagram
Diagramemdb_xsd.tmp#supersedes_type_dateemdb_xsd.tmp#supersedes_type_entryemdb_xsd.tmp#supersedes_type_detailsemdb_xsd.tmp#supersedes_type
Type supersedes_type
Properties
content complex
maxOccurs unbounded
Model
date , entry , details{0,1}
Children date, details, entry
Instance
<entry>
  <date>{1,1}</date>
  <entry>{1,1}</entry>
  <details>{0,1}</details>
</entry>
Source
<xs:element name="entry" type="supersedes_type" maxOccurs="unbounded"/>
Element admin_type / grant_support
Namespace No namespace
Diagram
Diagramemdb_xsd.tmp#admin_type_admin_type_grant_support_grant_reference
Properties
content complex
minOccurs 0
Model
Children grant_reference
Instance
<grant_support>
  <grant_reference>{1,unbounded}</grant_reference>
</grant_support>
Source
<xs:element name="grant_support" minOccurs="0">
  <xs:complexType>
    <xs:sequence>
      <xs:element name="grant_reference" type="grant_reference_type" maxOccurs="unbounded"/>
    </xs:sequence>
  </xs:complexType>
</xs:element>
Element admin_type / grant_support / grant_reference
Namespace No namespace
Diagram
Diagramemdb_xsd.tmp#grant_reference_type_funding_bodyemdb_xsd.tmp#grant_reference_type_codeemdb_xsd.tmp#grant_reference_type_countryemdb_xsd.tmp#grant_reference_type
Type grant_reference_type
Properties
content complex
maxOccurs unbounded
Model
Children code, country, funding_body
Instance
<grant_reference>
  <funding_body>{1,1}</funding_body>
  <code>{0,1}</code>
  <country>{0,1}</country>
</grant_reference>
Source
<xs:element name="grant_reference" type="grant_reference_type" maxOccurs="unbounded"/>
Element grant_reference_type / funding_body
Namespace No namespace
Diagram
Diagram
Type xs:token
Properties
content simple
Source
<xs:element name="funding_body" type="xs:token"/>
Element grant_reference_type / code
Namespace No namespace
Diagram
Diagram
Type xs:token
Properties
content simple
minOccurs 0
Source
<xs:element name="code" type="xs:token" minOccurs="0"/>
Element grant_reference_type / country
Namespace No namespace
Diagram
Diagram
Type xs:token
Properties
content simple
minOccurs 0
Source
<xs:element name="country" type="xs:token" minOccurs="0"/>
Element admin_type / microscopy_center
Namespace No namespace
Diagram
Diagramemdb_xsd.tmp#admin_type_admin_type_microscopy_center_nameemdb_xsd.tmp#admin_type_admin_type_microscopy_center_country
Properties
content complex
minOccurs 0
Model
Children country, name
Instance
<microscopy_center>
  <name>{1,1}</name>
  <country>{1,1}</country>
</microscopy_center>
Source
<xs:element name="microscopy_center" minOccurs="0">
  <xs:complexType>
    <xs:sequence>
      <xs:element name="name">
        <xs:simpleType>
          <xs:restriction base="xs:token">
            <xs:enumeration value="MICRO_CENTER_1"/>
            <xs:enumeration value="MICRO_CENTER_2"/>
            <xs:enumeration value="MICRO_CENTER_3"/>
          </xs:restriction>
        </xs:simpleType>
      </xs:element>
      <xs:element name="country">
        <xs:simpleType>
          <xs:restriction base="xs:token">
            <xs:enumeration value="UK"/>
            <xs:enumeration value="USA"/>
            <xs:enumeration value="Japan"/>
          </xs:restriction>
        </xs:simpleType>
      </xs:element>
    </xs:sequence>
  </xs:complexType>
</xs:element>
Element admin_type / microscopy_center / name
Namespace No namespace
Diagram
Diagram
Type restriction of xs:token
Properties
content simple
Facets
enumeration MICRO_CENTER_1
enumeration MICRO_CENTER_2
enumeration MICRO_CENTER_3
Source
<xs:element name="name">
  <xs:simpleType>
    <xs:restriction base="xs:token">
      <xs:enumeration value="MICRO_CENTER_1"/>
      <xs:enumeration value="MICRO_CENTER_2"/>
      <xs:enumeration value="MICRO_CENTER_3"/>
    </xs:restriction>
  </xs:simpleType>
</xs:element>
Element admin_type / microscopy_center / country
Namespace No namespace
Diagram
Diagram
Type restriction of xs:token
Properties
content simple
Facets
enumeration UK
enumeration USA
enumeration Japan
Source
<xs:element name="country">
  <xs:simpleType>
    <xs:restriction base="xs:token">
      <xs:enumeration value="UK"/>
      <xs:enumeration value="USA"/>
      <xs:enumeration value="Japan"/>
    </xs:restriction>
  </xs:simpleType>
</xs:element>
Element admin_type / contact_author
Namespace No namespace
Diagram
Diagramemdb_xsd.tmp#contact_details_type_roleemdb_xsd.tmp#contact_details_type_titleemdb_xsd.tmp#contact_details_type_first_nameemdb_xsd.tmp#contact_details_type_middle_nameemdb_xsd.tmp#contact_details_type_last_nameemdb_xsd.tmp#contact_details_type_organizationemdb_xsd.tmp#contact_details_type_streetemdb_xsd.tmp#contact_details_type_town_or_cityemdb_xsd.tmp#contact_details_type_state_or_provinceemdb_xsd.tmp#contact_details_type_countryemdb_xsd.tmp#contact_details_type_post_or_zip_codeemdb_xsd.tmp#contact_details_type_emailemdb_xsd.tmp#contact_details_type_telephoneemdb_xsd.tmp#contact_details_type_faxemdb_xsd.tmp#contact_details_typeemdb_xsd.tmp#admin_type_admin_type_contact_author_private
Type extension of contact_details_type
Type hierarchy
Properties
content complex
minOccurs 0
maxOccurs unbounded
Model
Children country, email, fax, first_name, last_name, middle_name, organization, post_or_zip_code, role, state_or_province, street, telephone, title, town_or_city
Instance
<contact_author private="true">
  <role>{1,1}</role>
  <title>{1,1}</title>
  <first_name>{1,1}</first_name>
  <middle_name>{1,1}</middle_name>
  <last_name>{1,1}</last_name>
  <organization type="">{1,1}</organization>
  <street>{1,1}</street>
  <town_or_city>{1,1}</town_or_city>
  <state_or_province>{1,1}</state_or_province>
  <country>{1,1}</country>
  <post_or_zip_code>{1,1}</post_or_zip_code>
  <email>{1,1}</email>
  <telephone>{1,1}</telephone>
  <fax>{1,1}</fax>
</contact_author>
Attributes
QName Type Fixed Use
private true required
Source
<xs:element name="contact_author" minOccurs="0" maxOccurs="unbounded">
  <xs:complexType>
    <xs:complexContent>
      <xs:extension base="contact_details_type">
        <xs:attribute name="private" fixed="true" use="required"/>
      </xs:extension>
    </xs:complexContent>
  </xs:complexType>
</xs:element>
Element contact_details_type / role
Namespace No namespace
Diagram
Diagram
Type restriction of xs:token
Properties
content simple
Facets
enumeration INVESTIGATOR
enumeration PRINCIPAL INVESTIGATOR/GROUP LEADER
enumeration RESPONSIBLE SCIENTIST
Source
<xs:element name="role">
  <xs:simpleType>
    <xs:restriction base="xs:token">
      <xs:enumeration value="INVESTIGATOR"/>
      <xs:enumeration value="PRINCIPAL INVESTIGATOR/GROUP LEADER"/>
      <xs:enumeration value="RESPONSIBLE SCIENTIST"/>
    </xs:restriction>
  </xs:simpleType>
</xs:element>
Element contact_details_type / title
Namespace No namespace
Diagram
Diagram
Type restriction of xs:token
Properties
content simple
Facets
enumeration DR.
enumeration MR.
enumeration MRS.
enumeration MS.
enumeration PROF.
Source
<xs:element name="title">
  <xs:simpleType>
    <xs:restriction base="xs:token">
      <xs:enumeration value="DR."/>
      <xs:enumeration value="MR."/>
      <xs:enumeration value="MRS."/>
      <xs:enumeration value="MS."/>
      <xs:enumeration value="PROF."/>
    </xs:restriction>
  </xs:simpleType>
</xs:element>
Element contact_details_type / first_name
Namespace No namespace
Diagram
Diagram
Type xs:token
Properties
content simple
Source
<xs:element name="first_name" type="xs:token"/>
Element contact_details_type / middle_name
Namespace No namespace
Diagram
Diagram
Type restriction of xs:token
Properties
content simple
Facets
pattern [A-Z]
Source
<xs:element name="middle_name">
  <xs:simpleType>
    <xs:restriction base="xs:token">
      <xs:pattern value="[A-Z]"/>
    </xs:restriction>
  </xs:simpleType>
</xs:element>
Element contact_details_type / last_name
Namespace No namespace
Diagram
Diagram
Type xs:token
Properties
content simple
Source
<xs:element name="last_name" type="xs:token"/>
Element contact_details_type / organization
Namespace No namespace
Diagram
Diagramemdb_xsd.tmp#contact_details_type_contact_details_type_organization_type
Type extension of xs:token
Properties
content complex
Attributes
QName Type Use
type restriction of xs:token required
Source
<xs:element name="organization">
  <xs:complexType>
    <xs:simpleContent>
      <xs:extension base="xs:token">
        <xs:attribute name="type" use="required">
          <xs:simpleType>
            <xs:restriction base="xs:token">
              <xs:enumeration value="ACADEMIC"/>
              <xs:enumeration value="COMMERCIAL"/>
              <xs:enumeration value="GOVERMENT"/>
              <xs:enumeration value="OTHER"/>
            </xs:restriction>
          </xs:simpleType>
        </xs:attribute>
      </xs:extension>
    </xs:simpleContent>
  </xs:complexType>
</xs:element>
Element contact_details_type / street
Namespace No namespace
Diagram
Diagram
Type xs:string
Properties
content simple
Source
<xs:element name="street" type="xs:string"/>
Element contact_details_type / town_or_city
Namespace No namespace
Diagram
Diagram
Type xs:token
Properties
content simple
Source
<xs:element name="town_or_city" type="xs:token"/>
Element contact_details_type / state_or_province
Namespace No namespace
Diagram
Diagram
Type xs:token
Properties
content simple
Source
<xs:element name="state_or_province" type="xs:token"/>
Element contact_details_type / country
Namespace No namespace
Diagram
Diagram
Type xs:token
Properties
content simple
Source
<xs:element name="country" type="xs:token"/>
Element contact_details_type / post_or_zip_code
Namespace No namespace
Diagram
Diagram
Type xs:token
Properties
content simple
Source
<xs:element name="post_or_zip_code" type="xs:token"/>
Element contact_details_type / email
Namespace No namespace
Diagram
Diagram
Type restriction of xs:token
Properties
content simple
Facets
pattern [A-Za-z0-9._%+-]+@[A-Za-z0-9.-]+\.[A-Za-z]{2,4}
Source
<xs:element name="email">
  <xs:simpleType>
    <xs:restriction base="xs:token">
      <xs:pattern value="[A-Za-z0-9._%+-]+@[A-Za-z0-9.-]+\.[A-Za-z]{2,4}"/>
    </xs:restriction>
  </xs:simpleType>
</xs:element>
Element contact_details_type / telephone
Namespace No namespace
Diagram
Diagramemdb_xsd.tmp#telephone_number_type_countryemdb_xsd.tmp#telephone_number_type_areaemdb_xsd.tmp#telephone_number_type_localemdb_xsd.tmp#telephone_number_type
Type telephone_number_type
Properties
content complex
Model
Children area, country, local
Instance
<telephone>
  <country>{1,1}</country>
  <area>{1,1}</area>
  <local>{1,1}</local>
</telephone>
Source
<xs:element name="telephone" type="telephone_number_type"/>
Element telephone_number_type / country
Namespace No namespace
Diagram
Diagram
Type restriction of xs:token
Properties
content simple
Facets
pattern \d{1,3}
Source
<xs:element name="country">
  <xs:simpleType>
    <xs:restriction base="xs:token">
      <xs:pattern value="\d{1,3}"/>
    </xs:restriction>
  </xs:simpleType>
</xs:element>
Element telephone_number_type / area
Namespace No namespace
Diagram
Diagram
Type restriction of xs:token
Properties
content simple
Facets
pattern \d{2,5}
Source
<xs:element name="area">
  <xs:simpleType>
    <xs:restriction base="xs:token">
      <xs:pattern value="\d{2,5}"/>
    </xs:restriction>
  </xs:simpleType>
</xs:element>
Element telephone_number_type / local
Namespace No namespace
Diagram
Diagram
Type restriction of xs:token
Properties
content simple
Facets
pattern \d+( ext. \d+)?
Source
<xs:element name="local">
  <xs:simpleType>
    <xs:restriction base="xs:token">
      <xs:pattern value="\d+( ext. \d+)?"/>
    </xs:restriction>
  </xs:simpleType>
</xs:element>
Element contact_details_type / fax
Namespace No namespace
Diagram
Diagramemdb_xsd.tmp#telephone_number_type_countryemdb_xsd.tmp#telephone_number_type_areaemdb_xsd.tmp#telephone_number_type_localemdb_xsd.tmp#telephone_number_type
Type telephone_number_type
Properties
content complex
Model
Children area, country, local
Instance
<fax>
  <country>{1,1}</country>
  <area>{1,1}</area>
  <local>{1,1}</local>
</fax>
Source
<xs:element name="fax" type="telephone_number_type"/>
Element admin_type / title
Namespace No namespace
Diagram
Diagram
Type xs:token
Properties
content simple
Source
<xs:element name="title" type="xs:token"/>
Element admin_type / authors_list
Namespace No namespace
Diagram
Diagramemdb_xsd.tmp#admin_type_admin_type_authors_list_author
Properties
content complex
Model
Children author
Instance
<authors_list>
  <author ORCID="">{1,unbounded}</author>
</authors_list>
Source
<xs:element name="authors_list">
  <xs:complexType>
    <xs:sequence>
      <xs:element name="author" type="author_ORCID_type" maxOccurs="unbounded"/>
    </xs:sequence>
  </xs:complexType>
</xs:element>
Element admin_type / authors_list / author
Namespace No namespace
Diagram
Diagramemdb_xsd.tmp#author_typeemdb_xsd.tmp#author_ORCID_type_ORCIDemdb_xsd.tmp#author_ORCID_type
Type author_ORCID_type
Type hierarchy
Properties
content complex
maxOccurs unbounded
Attributes
QName Type Use
ORCID ORCID_type optional
Source
<xs:element name="author" type="author_ORCID_type" maxOccurs="unbounded"/>
Element admin_type / details
Namespace No namespace
Diagram
Diagram
Type xs:token
Properties
content simple
minOccurs 0
Source
<xs:element name="details" type="xs:token" minOccurs="0"/>
Element admin_type / keywords
Namespace No namespace
Diagram
Diagram
Type xs:string
Properties
content simple
minOccurs 0
Source
<xs:element name="keywords" type="xs:string" minOccurs="0"/>
Element admin_type / replace_existing_entry
Namespace No namespace
Diagram
Diagram
Type xs:boolean
Properties
content simple
minOccurs 0
Source
<xs:element name="replace_existing_entry" type="xs:boolean" minOccurs="0"/>
Element entry_type / crossreferences
Namespace No namespace
Diagram
Diagramemdb_xsd.tmp#crossreferences_type_citation_listemdb_xsd.tmp#crossreferences_type_emdb_listemdb_xsd.tmp#crossreferences_type_pdb_listemdb_xsd.tmp#crossreferences_type_other_db_listemdb_xsd.tmp#crossreferences_type_auxiliary_link_listemdb_xsd.tmp#crossreferences_type
Type crossreferences_type
Properties
content complex
Model
citation_list , emdb_list{0,1} , pdb_list{0,1} , other_db_list{0,1} , auxiliary_link_list{0,1}
Children auxiliary_link_list, citation_list, emdb_list, other_db_list, pdb_list
Instance
<crossreferences>
  <citation_list>{1,1}</citation_list>
  <emdb_list>{0,1}</emdb_list>
  <pdb_list>{0,1}</pdb_list>
  <other_db_list>{0,1}</other_db_list>
  <auxiliary_link_list>{0,1}</auxiliary_link_list>
</crossreferences>
Source
<xs:element name="crossreferences" type="crossreferences_type"/>
Element crossreferences_type / citation_list
Namespace No namespace
Diagram
Diagramemdb_xsd.tmp#crossreferences_type_crossreferences_type_citation_list_primary_citationemdb_xsd.tmp#crossreferences_type_crossreferences_type_citation_list_secondary_citation
Properties
content complex
Model
Children primary_citation, secondary_citation
Instance
<citation_list>
  <primary_citation>{1,1}</primary_citation>
  <secondary_citation>{0,unbounded}</secondary_citation>
</citation_list>
Source
<xs:element name="citation_list">
  <xs:complexType>
    <xs:sequence>
      <xs:element name="primary_citation">
        <xs:complexType>
          <xs:sequence>
            <xs:element ref="citation_type"/>
          </xs:sequence>
        </xs:complexType>
      </xs:element>
      <xs:element name="secondary_citation" minOccurs="0" maxOccurs="unbounded">
        <xs:complexType>
          <xs:sequence>
            <xs:element ref="citation_type"/>
          </xs:sequence>
        </xs:complexType>
      </xs:element>
    </xs:sequence>
  </xs:complexType>
</xs:element>
Element crossreferences_type / citation_list / primary_citation
Namespace No namespace
Diagram
Diagramemdb_xsd.tmp#citation_type
Properties
content complex
Model
Children citation_type
Instance
<primary_citation>
  <citation_type>{1,1}</citation_type>
</primary_citation>
Source
<xs:element name="primary_citation">
  <xs:complexType>
    <xs:sequence>
      <xs:element ref="citation_type"/>
    </xs:sequence>
  </xs:complexType>
</xs:element>
Element citation_type
Namespace No namespace
Diagram
Diagramemdb_xsd.tmp#journal_citationemdb_xsd.tmp#non_journal_citation
Properties
abstract true
Substitution Group
Used by
Source
<xs:element name="citation_type" abstract="true"/>
Element crossreferences_type / citation_list / secondary_citation
Namespace No namespace
Diagram
Diagramemdb_xsd.tmp#citation_type
Properties
content complex
minOccurs 0
maxOccurs unbounded
Model
Children citation_type
Instance
<secondary_citation>
  <citation_type>{1,1}</citation_type>
</secondary_citation>
Source
<xs:element name="secondary_citation" minOccurs="0" maxOccurs="unbounded">
  <xs:complexType>
    <xs:sequence>
      <xs:element ref="citation_type"/>
    </xs:sequence>
  </xs:complexType>
</xs:element>
Element crossreferences_type / emdb_list
Namespace No namespace
Diagram
Diagramemdb_xsd.tmp#emdb_cross_reference_list_type_emdb_referenceemdb_xsd.tmp#emdb_cross_reference_list_type
Type emdb_cross_reference_list_type
Properties
content complex
minOccurs 0
Model
Children emdb_reference
Instance
<emdb_list>
  <emdb_reference>{1,unbounded}</emdb_reference>
</emdb_list>
Source
<xs:element name="emdb_list" type="emdb_cross_reference_list_type" minOccurs="0"/>
Element emdb_cross_reference_list_type / emdb_reference
Namespace No namespace
Diagram
Diagramemdb_xsd.tmp#emdb_cross_reference_type_emdb_idemdb_xsd.tmp#emdb_cross_reference_type_relationshipemdb_xsd.tmp#emdb_cross_reference_type_detailsemdb_xsd.tmp#emdb_cross_reference_type
Type emdb_cross_reference_type
Properties
content complex
maxOccurs unbounded
Model
Children details, emdb_id, relationship
Instance
<emdb_reference>
  <emdb_id>{1,1}</emdb_id>
  <relationship>{0,1}</relationship>
  <details>{0,1}</details>
</emdb_reference>
Source
<xs:element name="emdb_reference" type="emdb_cross_reference_type" maxOccurs="unbounded"/>
Element emdb_cross_reference_type / emdb_id
Namespace No namespace
Diagram
Diagramemdb_xsd.tmp#emdb_id_type
Type emdb_id_type
Properties
content simple
Facets
pattern EMD-\d{4,}
Source
<xs:element name="emdb_id" type="emdb_id_type"/>
Element emdb_cross_reference_type / relationship
Namespace No namespace
Diagram
Diagramemdb_xsd.tmp#emdb_cross_reference_type_emdb_cross_reference_type_relationship_in_frameemdb_xsd.tmp#emdb_cross_reference_type_emdb_cross_reference_type_relationship_other
Properties
content complex
minOccurs 0
Model
Children in_frame, other
Instance
<relationship>
  <in_frame>{1,1}</in_frame>
  <other>{1,1}</other>
</relationship>
Source
<xs:element name="relationship" minOccurs="0">
  <xs:complexType>
    <xs:choice>
      <xs:element name="in_frame">
        <xs:simpleType>
          <xs:restriction base="xs:token">
            <xs:enumeration value="NOOVERLAP"/>
            <xs:enumeration value="PARTIALOVERLAP"/>
            <xs:enumeration value="FULLOVERLAP"/>
          </xs:restriction>
        </xs:simpleType>
      </xs:element>
      <xs:element name="other" type="xs:string"/>
    </xs:choice>
  </xs:complexType>
</xs:element>
Element emdb_cross_reference_type / relationship / in_frame
Namespace No namespace
Diagram
Diagram
Type restriction of xs:token
Properties
content simple
Facets
enumeration NOOVERLAP
enumeration PARTIALOVERLAP
enumeration FULLOVERLAP
Source
<xs:element name="in_frame">
  <xs:simpleType>
    <xs:restriction base="xs:token">
      <xs:enumeration value="NOOVERLAP"/>
      <xs:enumeration value="PARTIALOVERLAP"/>
      <xs:enumeration value="FULLOVERLAP"/>
    </xs:restriction>
  </xs:simpleType>
</xs:element>
Element emdb_cross_reference_type / relationship / other
Namespace No namespace
Diagram
Diagram
Type xs:string
Properties
content simple
Source
<xs:element name="other" type="xs:string"/>
Element emdb_cross_reference_type / details
Namespace No namespace
Diagram
Diagram
Type xs:string
Properties
content simple
minOccurs 0
Source
<xs:element name="details" type="xs:string" minOccurs="0"/>
Element crossreferences_type / pdb_list
Namespace No namespace
Diagram
Diagramemdb_xsd.tmp#pdb_cross_reference_list_type_pdb_referenceemdb_xsd.tmp#pdb_cross_reference_list_type
Type pdb_cross_reference_list_type
Properties
content complex
minOccurs 0
Model
Children pdb_reference
Instance
<pdb_list>
  <pdb_reference>{1,unbounded}</pdb_reference>
</pdb_list>
Source
<xs:element name="pdb_list" type="pdb_cross_reference_list_type" minOccurs="0"/>
Element pdb_cross_reference_list_type / pdb_reference
Namespace No namespace
Diagram
Diagramemdb_xsd.tmp#pdb_cross_reference_type_pdb_idemdb_xsd.tmp#pdb_cross_reference_type_relationshipemdb_xsd.tmp#pdb_cross_reference_type_detailsemdb_xsd.tmp#pdb_cross_reference_type
Type pdb_cross_reference_type
Properties
content complex
maxOccurs unbounded
Model
Children details, pdb_id, relationship
Instance
<pdb_reference>
  <pdb_id>{1,1}</pdb_id>
  <relationship>{0,1}</relationship>
  <details>{0,1}</details>
</pdb_reference>
Source
<xs:element name="pdb_reference" type="pdb_cross_reference_type" maxOccurs="unbounded"/>
Element pdb_cross_reference_type / pdb_id
Namespace No namespace
Diagram
Diagramemdb_xsd.tmp#pdb_code_type
Type pdb_code_type
Properties
content simple
Facets
pattern \d[\dA-Za-z]{3}|pdb_\d{5}[\dA-Za-z]{3}
Source
<xs:element name="pdb_id" type="pdb_code_type"/>
Element pdb_cross_reference_type / relationship
Namespace No namespace
Diagram
Diagramemdb_xsd.tmp#pdb_cross_reference_type_pdb_cross_reference_type_relationship_in_frameemdb_xsd.tmp#pdb_cross_reference_type_pdb_cross_reference_type_relationship_other
Properties
content complex
minOccurs 0
Model
Children in_frame, other
Instance
<relationship>
  <in_frame>{1,1}</in_frame>
  <other>{1,1}</other>
</relationship>
Source
<xs:element name="relationship" minOccurs="0">
  <xs:complexType>
    <xs:choice>
      <xs:element name="in_frame">
        <xs:simpleType>
          <xs:restriction base="xs:token">
            <xs:enumeration value="NOOVERLAP"/>
            <xs:enumeration value="PARTIALOVERLAP"/>
            <xs:enumeration value="FULLOVERLAP"/>
          </xs:restriction>
        </xs:simpleType>
      </xs:element>
      <xs:element name="other" type="xs:string"/>
    </xs:choice>
  </xs:complexType>
</xs:element>
Element pdb_cross_reference_type / relationship / in_frame
Namespace No namespace
Diagram
Diagram
Type restriction of xs:token
Properties
content simple
Facets
enumeration NOOVERLAP
enumeration PARTIALOVERLAP
enumeration FULLOVERLAP
Source
<xs:element name="in_frame">
  <xs:simpleType>
    <xs:restriction base="xs:token">
      <xs:enumeration value="NOOVERLAP"/>
      <xs:enumeration value="PARTIALOVERLAP"/>
      <xs:enumeration value="FULLOVERLAP"/>
    </xs:restriction>
  </xs:simpleType>
</xs:element>
Element pdb_cross_reference_type / relationship / other
Namespace No namespace
Diagram
Diagram
Type xs:string
Properties
content simple
Source
<xs:element name="other" type="xs:string"/>
Element pdb_cross_reference_type / details
Namespace No namespace
Diagram
Diagram
Type xs:string
Properties
content simple
minOccurs 0
Source
<xs:element name="details" type="xs:string" minOccurs="0"/>
Element crossreferences_type / other_db_list
Namespace No namespace
Diagram
Diagramemdb_xsd.tmp#other_db_cross_reference_list_type_db_referenceemdb_xsd.tmp#other_db_cross_reference_list_type
Type other_db_cross_reference_list_type
Properties
content complex
minOccurs 0
Model
Children db_reference
Instance
<other_db_list>
  <db_reference>{1,unbounded}</db_reference>
</other_db_list>
Source
<xs:element name="other_db_list" type="other_db_cross_reference_list_type" minOccurs="0"/>
Element other_db_cross_reference_list_type / db_reference
Namespace No namespace
Diagram
Diagramemdb_xsd.tmp#other_db_cross_reference_type_db_nameemdb_xsd.tmp#other_db_cross_reference_type_accession_idemdb_xsd.tmp#other_db_cross_reference_type_content_typeemdb_xsd.tmp#other_db_cross_reference_type_detailsemdb_xsd.tmp#other_db_cross_reference_type
Type other_db_cross_reference_type
Properties
content complex
maxOccurs unbounded
Model
Children accession_id, content_type, db_name, details
Instance
<db_reference>
  <db_name>{1,1}</db_name>
  <accession_id>{1,1}</accession_id>
  <content_type>{0,1}</content_type>
  <details>{0,1}</details>
</db_reference>
Source
<xs:element name="db_reference" type="other_db_cross_reference_type" maxOccurs="unbounded"/>
Element other_db_cross_reference_type / db_name
Namespace No namespace
Diagram
Diagram
Type xs:token
Properties
content simple
Source
<xs:element name="db_name" type="xs:token"/>
Element other_db_cross_reference_type / accession_id
Namespace No namespace
Diagram
Diagram
Type xs:token
Properties
content simple
Source
<xs:element name="accession_id" type="xs:token"/>
Element other_db_cross_reference_type / content_type
Namespace No namespace
Diagram
Diagram
Type xs:token
Properties
content simple
minOccurs 0
Source
<xs:element name="content_type" type="xs:token" minOccurs="0"/>
Element other_db_cross_reference_type / details
Namespace No namespace
Diagram
Diagram
Type xs:string
Properties
content simple
minOccurs 0
Source
<xs:element name="details" type="xs:string" minOccurs="0"/>
Element crossreferences_type / auxiliary_link_list
Namespace No namespace
Diagram
Properties
Model
Children auxiliary_link
Instance
Source
Element crossreferences_type / auxiliary_link_list / auxiliary_link
Namespace No namespace
Diagram
Type auxiliary_link_type
Properties
Model
Children details, link, type
Instance
Source
Element auxiliary_link_type / type
Namespace No namespace
Diagram
Type restriction of xs:token
Properties
Facets
Source
Element auxiliary_link_type / link
Namespace No namespace
Diagram
Type restriction of xs:anyURI
Properties
Facets
Source
Element auxiliary_link_type / details
Namespace No namespace
Diagram
Type xs:string
Properties
Source
Element entry_type / sample
Namespace No namespace
Diagram
Diagramemdb_xsd.tmp#sample_type_nameemdb_xsd.tmp#sample_type_supramolecule_listemdb_xsd.tmp#sample_type_macromolecule_listemdb_xsd.tmp#sample_type
Type sample_type
Properties
content complex
Model
name , supramolecule_list , macromolecule_list{0,1}
Children macromolecule_list, name, supramolecule_list
Instance
<sample>
  <name synonym="">{1,1}</name>
  <supramolecule_list>{1,1}</supramolecule_list>
  <macromolecule_list>{0,1}</macromolecule_list>
</sample>
Source
<xs:element name="sample" type="sample_type"/>
Element sample_type / name
Namespace No namespace
Diagram
Diagramemdb_xsd.tmp#sci_name_type_synonymemdb_xsd.tmp#sci_name_type
Type sci_name_type
Properties
content complex
Attributes
QName Type Use
synonym xs:token optional
Source
<xs:element name="name" type="sci_name_type"/>
Element sample_type / supramolecule_list
Namespace No namespace
Diagram
Diagramemdb_xsd.tmp#supramolecule
Properties
content complex
maxOccurs 1
Model
Children supramolecule
Instance
<supramolecule_list>
  <supramolecule supramolecule_id="">{1,unbounded}</supramolecule>
</supramolecule_list>
Source
<xs:element name="supramolecule_list" maxOccurs="1">
  <xs:complexType>
    <xs:sequence>
      <xs:element ref="supramolecule" maxOccurs="unbounded"/>
    </xs:sequence>
  </xs:complexType>
</xs:element>
Element supramolecule
Namespace No namespace
Diagram
Diagramemdb_xsd.tmp#base_supramolecule_type_supramolecule_idemdb_xsd.tmp#base_supramolecule_type_nameemdb_xsd.tmp#base_supramolecule_type_categoryemdb_xsd.tmp#base_supramolecule_type_parentemdb_xsd.tmp#base_supramolecule_type_macromolecule_listemdb_xsd.tmp#base_supramolecule_type_detailsemdb_xsd.tmp#base_supramolecule_type_number_of_copiesemdb_xsd.tmp#base_supramolecule_type_oligomeric_stateemdb_xsd.tmp#base_supramolecule_type_external_referencesemdb_xsd.tmp#base_supramolecule_type_recombinant_exp_flagemdb_xsd.tmp#base_supramolecule_typeemdb_xsd.tmp#cell_supramoleculeemdb_xsd.tmp#complex_supramoleculeemdb_xsd.tmp#organelle_or_cellular_component_supramoleculeemdb_xsd.tmp#sample_supramoleculeemdb_xsd.tmp#tissue_supramoleculeemdb_xsd.tmp#virus_supramolecule
Type base_supramolecule_type
Properties
content complex
abstract true
Substitution Group
Used by
Model
Children category, details, external_references, macromolecule_list, name, number_of_copies, oligomeric_state, parent, recombinant_exp_flag
Instance
<supramolecule supramolecule_id="">
  <name synonym="">{1,1}</name>
  <category type="">{0,1}</category>
  <parent>{1,1}</parent>
  <macromolecule_list>{0,1}</macromolecule_list>
  <details>{0,1}</details>
  <number_of_copies>{0,1}</number_of_copies>
  <oligomeric_state>{0,1}</oligomeric_state>
  <external_references type="">{0,unbounded}</external_references>
  <recombinant_exp_flag>{0,1}</recombinant_exp_flag>
</supramolecule>
Attributes
QName Type Use
supramolecule_id xs:positiveInteger required
Source
<xs:element name="supramolecule" type="base_supramolecule_type" abstract="true"/>
Element base_supramolecule_type / name
Namespace No namespace
Diagram
Diagramemdb_xsd.tmp#sci_name_type_synonymemdb_xsd.tmp#sci_name_type
Type sci_name_type
Properties
content complex
Attributes
QName Type Use
synonym xs:token optional
Source
<xs:element name="name" type="sci_name_type"/>
Element base_supramolecule_type / category
Namespace No namespace
Diagram
Diagramemdb_xsd.tmp#complex_category_typeemdb_xsd.tmp#base_supramolecule_type_base_supramolecule_type_category_type
Type extension of complex_category_type
Type hierarchy
Properties
content complex
minOccurs 0
Attributes
QName Type Use
type restriction of xs:token required
Source
<xs:element name="category" minOccurs="0">
  <xs:complexType>
    <xs:simpleContent>
      <xs:extension base="complex_category_type">
        <xs:attribute name="type" use="required">
          <xs:simpleType>
            <xs:restriction base="xs:token">
              <xs:enumeration value="GO"/>
              <xs:enumeration value="ARBITRARY DEFINITION"/>
              <xs:enumeration value="PROTEIN ONTOLOGY"/>
            </xs:restriction>
          </xs:simpleType>
        </xs:attribute>
      </xs:extension>
    </xs:simpleContent>
  </xs:complexType>
</xs:element>
Element base_supramolecule_type / parent
Namespace No namespace
Diagram
Diagram
Type xs:nonNegativeInteger
Properties
content simple
Source
<xs:element name="parent" type="xs:nonNegativeInteger"/>
Element base_supramolecule_type / macromolecule_list
Namespace No namespace
Diagram
Diagramemdb_xsd.tmp#base_supramolecule_type_base_supramolecule_type_macromolecule_list_macromolecule
Properties
content complex
minOccurs 0
Model
Children macromolecule
Instance
<macromolecule_list>
  <macromolecule>{1,unbounded}</macromolecule>
</macromolecule_list>
Source
<xs:element name="macromolecule_list" minOccurs="0">
  <xs:complexType>
    <xs:sequence>
      <xs:element name="macromolecule" maxOccurs="unbounded">
        <xs:complexType>
          <xs:sequence>
            <xs:element name="macromolecule_id" type="xs:positiveInteger"/>
            <xs:element name="number_of_copies" type="xs:positiveInteger" minOccurs="0"/>
          </xs:sequence>
        </xs:complexType>
      </xs:element>
    </xs:sequence>
  </xs:complexType>
</xs:element>
Element base_supramolecule_type / macromolecule_list / macromolecule
Namespace No namespace
Diagram
Diagramemdb_xsd.tmp#base_supramolecule_type_base_supramolecule_type_macromolecule_list_base_supramolecule_type_base_supramolecule_type_macromolecule_list_macromolecule_macromolecule_idemdb_xsd.tmp#base_supramolecule_type_base_supramolecule_type_macromolecule_list_base_supramolecule_type_base_supramolecule_type_macromolecule_list_macromolecule_number_of_copies
Properties
content complex
maxOccurs unbounded
Model
Children macromolecule_id, number_of_copies
Instance
<macromolecule>
  <macromolecule_id>{1,1}</macromolecule_id>
  <number_of_copies>{0,1}</number_of_copies>
</macromolecule>
Source
<xs:element name="macromolecule" maxOccurs="unbounded">
  <xs:complexType>
    <xs:sequence>
      <xs:element name="macromolecule_id" type="xs:positiveInteger"/>
      <xs:element name="number_of_copies" type="xs:positiveInteger" minOccurs="0"/>
    </xs:sequence>
  </xs:complexType>
</xs:element>
Element base_supramolecule_type / macromolecule_list / macromolecule / macromolecule_id
Namespace No namespace
Diagram
Diagram
Type xs:positiveInteger
Properties
content simple
Source
<xs:element name="macromolecule_id" type="xs:positiveInteger"/>
Element base_supramolecule_type / macromolecule_list / macromolecule / number_of_copies
Namespace No namespace
Diagram
Diagram
Type xs:positiveInteger
Properties
content simple
minOccurs 0
Source
<xs:element name="number_of_copies" type="xs:positiveInteger" minOccurs="0"/>
Element base_supramolecule_type / details
Namespace No namespace
Diagram
Diagram
Type xs:string
Properties
content simple
minOccurs 0
Source
<xs:element name="details" type="xs:string" minOccurs="0"/>
Element base_supramolecule_type / number_of_copies
Namespace No namespace
Diagram
Diagramemdb_xsd.tmp#pos_int_or_string_type
Type pos_int_or_string_type
Properties
content simple
minOccurs 0
Source
<xs:element name="number_of_copies" type="pos_int_or_string_type" minOccurs="0"/>
Element base_supramolecule_type / oligomeric_state
Namespace No namespace
Diagram
Diagramemdb_xsd.tmp#pos_int_or_string_type
Type pos_int_or_string_type
Properties
content simple
minOccurs 0
Source
<xs:element name="oligomeric_state" type="pos_int_or_string_type" minOccurs="0"/>
Element base_supramolecule_type / external_references
Namespace No namespace
Diagram
Diagramemdb_xsd.tmp#base_supramolecule_type_base_supramolecule_type_external_references_type
Type extension of xs:token
Properties
content complex
minOccurs 0
maxOccurs unbounded
Attributes
QName Type Use
type restriction of xs:token required
Source
<xs:element name="external_references" minOccurs="0" maxOccurs="unbounded">
  <xs:complexType>
    <xs:simpleContent>
      <xs:extension base="xs:token">
        <xs:attribute name="type" use="required">
          <xs:simpleType>
            <xs:restriction base="xs:token">
              <xs:enumeration value="UNIPROTKB"/>
              <xs:enumeration value="UNIPARC"/>
              <xs:enumeration value="INTERPRO"/>
              <xs:enumeration value="GO"/>
              <xs:enumeration value="NOR"/>
            </xs:restriction>
          </xs:simpleType>
        </xs:attribute>
      </xs:extension>
    </xs:simpleContent>
  </xs:complexType>
</xs:element>
Element base_supramolecule_type / recombinant_exp_flag
Namespace No namespace
Diagram
Diagram
Type xs:boolean
Properties
content simple
minOccurs 0
maxOccurs 1
Source
<xs:element name="recombinant_exp_flag" type="xs:boolean" minOccurs="0" maxOccurs="1"/>
Element sample_type / macromolecule_list
Namespace No namespace
Diagram
Diagramemdb_xsd.tmp#macromoleculeemdb_xsd.tmp#macromolecule_list_type
Type macromolecule_list_type
Properties
content complex
minOccurs 0
Model
Children macromolecule
Instance
<macromolecule_list>
  <macromolecule chimera="" macromolecule_id="" mutant="">{1,unbounded}</macromolecule>
</macromolecule_list>
Source
<xs:element name="macromolecule_list" type="macromolecule_list_type" minOccurs="0"/>
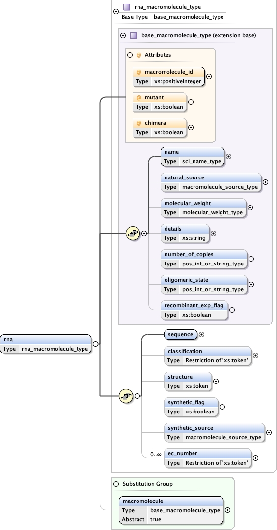
Element macromolecule
Namespace No namespace
Diagram
Diagramemdb_xsd.tmp#base_macromolecule_type_macromolecule_idemdb_xsd.tmp#base_macromolecule_type_mutantemdb_xsd.tmp#base_macromolecule_type_chimeraemdb_xsd.tmp#base_macromolecule_type_nameemdb_xsd.tmp#base_macromolecule_type_natural_sourceemdb_xsd.tmp#base_macromolecule_type_molecular_weightemdb_xsd.tmp#base_macromolecule_type_detailsemdb_xsd.tmp#base_macromolecule_type_number_of_copiesemdb_xsd.tmp#base_macromolecule_type_oligomeric_stateemdb_xsd.tmp#base_macromolecule_type_recombinant_exp_flagemdb_xsd.tmp#base_macromolecule_typeemdb_xsd.tmp#dnaemdb_xsd.tmp#em_labelemdb_xsd.tmp#ligandemdb_xsd.tmp#other_macromoleculeemdb_xsd.tmp#protein_or_peptideemdb_xsd.tmp#rnaemdb_xsd.tmp#saccharide
Type base_macromolecule_type
Properties
content complex
abstract true
Substitution Group
Used by
Model
Children details, molecular_weight, name, natural_source, number_of_copies, oligomeric_state, recombinant_exp_flag
Instance
<macromolecule chimera="" macromolecule_id="" mutant="">
  <name synonym="">{1,1}</name>
  <natural_source database="" synthetically_produced="">{0,1}</natural_source>
  <molecular_weight>{0,1}</molecular_weight>
  <details>{0,1}</details>
  <number_of_copies>{0,1}</number_of_copies>
  <oligomeric_state>{0,1}</oligomeric_state>
  <recombinant_exp_flag>{0,1}</recombinant_exp_flag>
</macromolecule>
Attributes
QName Type Use
chimera xs:boolean optional
macromolecule_id xs:positiveInteger required
mutant xs:boolean optional
Source
<xs:element name="macromolecule" type="base_macromolecule_type" abstract="true"/>
Element base_macromolecule_type / name
Namespace No namespace
Diagram
Diagramemdb_xsd.tmp#sci_name_type_synonymemdb_xsd.tmp#sci_name_type
Type sci_name_type
Properties
content complex
Attributes
QName Type Use
synonym xs:token optional
Source
<xs:element name="name" type="sci_name_type"/>
Element base_macromolecule_type / natural_source
Namespace No namespace
Diagram
Diagramemdb_xsd.tmp#base_source_type_databaseemdb_xsd.tmp#base_source_type_synthetically_producedemdb_xsd.tmp#base_source_type_organismemdb_xsd.tmp#base_source_type_strainemdb_xsd.tmp#base_source_type_synonym_organismemdb_xsd.tmp#base_source_type_detailsemdb_xsd.tmp#base_source_typeemdb_xsd.tmp#macromolecule_source_type_organemdb_xsd.tmp#macromolecule_source_type_tissueemdb_xsd.tmp#macromolecule_source_type_cellemdb_xsd.tmp#macromolecule_source_type_organelleemdb_xsd.tmp#macromolecule_source_type_cellular_locationemdb_xsd.tmp#macromolecule_source_type
Type macromolecule_source_type
Type hierarchy
Properties
content complex
minOccurs 0
Model
Children cell, cellular_location, details, organ, organelle, organism, strain, synonym_organism, tissue
Instance
<natural_source database="" synthetically_produced="">
  <organism ncbi="">{1,1}</organism>
  <strain>{0,1}</strain>
  <synonym_organism>{0,1}</synonym_organism>
  <details>{0,1}</details>
  <organ>{0,1}</organ>
  <tissue>{0,1}</tissue>
  <cell>{0,1}</cell>
  <organelle>{0,1}</organelle>
  <cellular_location>{0,1}</cellular_location>
</natural_source>
Attributes
QName Type Use
database restriction of xs:token optional
synthetically_produced xs:boolean optional
Source
<xs:element name="natural_source" type="macromolecule_source_type" minOccurs="0"/>
Element base_source_type / organism
Namespace No namespace
Diagram
Diagramemdb_xsd.tmp#organism_type_ncbiemdb_xsd.tmp#organism_type
Type organism_type
Properties
content complex
Attributes
QName Type Use
ncbi xs:positiveInteger optional
Source
<xs:element name="organism" type="organism_type"/>
Element base_source_type / strain
Namespace No namespace
Diagram
Diagram
Type xs:token
Properties
content simple
minOccurs 0
Source
<xs:element name="strain" type="xs:token" minOccurs="0"/>
Element base_source_type / synonym_organism
Namespace No namespace
Diagram
Diagram
Type xs:token
Properties
content simple
minOccurs 0
Source
<xs:element name="synonym_organism" type="xs:token" minOccurs="0"/>
Element base_source_type / details
Namespace No namespace
Diagram
Diagram
Type xs:string
Properties
content simple
minOccurs 0
Source
<xs:element name="details" type="xs:string" minOccurs="0"/>
Element macromolecule_source_type / organ
Namespace No namespace
Diagram
Diagram
Type xs:token
Properties
content simple
minOccurs 0
Source
<xs:element name="organ" type="xs:token" minOccurs="0"/>
Element macromolecule_source_type / tissue
Namespace No namespace
Diagram
Diagram
Type xs:token
Properties
content simple
minOccurs 0
Source
<xs:element name="tissue" type="xs:token" minOccurs="0"/>
Element macromolecule_source_type / cell
Namespace No namespace
Diagram
Diagram
Type xs:token
Properties
content simple
minOccurs 0
Source
<xs:element name="cell" type="xs:token" minOccurs="0"/>
Element macromolecule_source_type / organelle
Namespace No namespace
Diagram
Diagram
Type xs:token
Properties
content simple
minOccurs 0
Source
<xs:element name="organelle" type="xs:token" minOccurs="0"/>
Element macromolecule_source_type / cellular_location
Namespace No namespace
Diagram
Diagram
Type xs:token
Properties
content simple
minOccurs 0
Source
<xs:element name="cellular_location" type="xs:token" minOccurs="0"/>
Element base_macromolecule_type / molecular_weight
Namespace No namespace
Diagram
Diagramemdb_xsd.tmp#molecular_weight_type_experimentalemdb_xsd.tmp#molecular_weight_type_theoreticalemdb_xsd.tmp#molecular_weight_type_methodemdb_xsd.tmp#molecular_weight_type
Type molecular_weight_type
Properties
content complex
minOccurs 0
Model
Children experimental, method, theoretical
Instance
<molecular_weight>
  <experimental units="">{0,1}</experimental>
  <theoretical units="">{0,1}</theoretical>
  <method>{0,1}</method>
</molecular_weight>
Source
<xs:element name="molecular_weight" type="molecular_weight_type" minOccurs="0"/>
Element molecular_weight_type / experimental
Namespace No namespace
Diagram
Diagramemdb_xsd.tmp#allowed_assembly_weightsemdb_xsd.tmp#molecular_weight_type_molecular_weight_type_experimental_units
Type extension of allowed_assembly_weights
Type hierarchy
Properties
content complex
minOccurs 0
Attributes
QName Type Use
units restriction of xs:token required
Source
<xs:element name="experimental" minOccurs="0">
  <xs:complexType>
    <xs:simpleContent>
      <xs:extension base="allowed_assembly_weights">
        <xs:attribute name="units" use="required">
          <xs:simpleType>
            <xs:restriction base="xs:token">
              <xs:enumeration value="MDa"/>
              <xs:enumeration value="kDa/nm"/>
            </xs:restriction>
          </xs:simpleType>
        </xs:attribute>
      </xs:extension>
    </xs:simpleContent>
  </xs:complexType>
</xs:element>
Element molecular_weight_type / theoretical
Namespace No namespace
Diagram
Diagramemdb_xsd.tmp#allowed_assembly_weightsemdb_xsd.tmp#molecular_weight_type_molecular_weight_type_theoretical_units
Type extension of allowed_assembly_weights
Type hierarchy
Properties
content complex
minOccurs 0
Attributes
QName Type Use
units restriction of xs:token required
Source
<xs:element name="theoretical" minOccurs="0">
  <xs:complexType>
    <xs:simpleContent>
      <xs:extension base="allowed_assembly_weights">
        <xs:attribute name="units" use="required">
          <xs:simpleType>
            <xs:restriction base="xs:token">
              <xs:enumeration value="MDa"/>
              <xs:enumeration value="kDa/nm"/>
            </xs:restriction>
          </xs:simpleType>
        </xs:attribute>
      </xs:extension>
    </xs:simpleContent>
  </xs:complexType>
</xs:element>
Element molecular_weight_type / method
Namespace No namespace
Diagram
Diagram
Type xs:token
Properties
content simple
minOccurs 0
Source
<xs:element name="method" type="xs:token" minOccurs="0"/>
Element base_macromolecule_type / details
Namespace No namespace
Diagram
Diagram
Type xs:string
Properties
content simple
minOccurs 0
Source
<xs:element name="details" type="xs:string" minOccurs="0"/>
Element base_macromolecule_type / number_of_copies
Namespace No namespace
Diagram
Diagramemdb_xsd.tmp#pos_int_or_string_type
Type pos_int_or_string_type
Properties
content simple
minOccurs 0
Source
<xs:element name="number_of_copies" type="pos_int_or_string_type" minOccurs="0"/>
Element base_macromolecule_type / oligomeric_state
Namespace No namespace
Diagram
Diagramemdb_xsd.tmp#pos_int_or_string_type
Type pos_int_or_string_type
Properties
content simple
minOccurs 0
Source
<xs:element name="oligomeric_state" type="pos_int_or_string_type" minOccurs="0"/>
Element base_macromolecule_type / recombinant_exp_flag
Namespace No namespace
Diagram
Diagram
Type xs:boolean
Properties
content simple
minOccurs 0
maxOccurs 1
Source
<xs:element name="recombinant_exp_flag" type="xs:boolean" minOccurs="0" maxOccurs="1"/>
Element entry_type / structure_determination_list
Namespace No namespace
Diagram
Diagramemdb_xsd.tmp#entry_type_entry_type_structure_determination_list_structure_determination
Properties
content complex
Model
structure_determination+
Children structure_determination
Instance
<structure_determination_list>
  <structure_determination structure_determination_id="">{1,unbounded}</structure_determination>
</structure_determination_list>
Source
<xs:element name="structure_determination_list">
  <xs:complexType>
    <xs:sequence>
      <xs:element name="structure_determination" type="structure_determination_type" maxOccurs="unbounded"/>
    </xs:sequence>
  </xs:complexType>
</xs:element>
Element entry_type / structure_determination_list / structure_determination
Namespace No namespace
Diagram
Diagramemdb_xsd.tmp#structure_determination_type_structure_determination_idemdb_xsd.tmp#structure_determination_type_methodemdb_xsd.tmp#structure_determination_type_aggregation_stateemdb_xsd.tmp#structure_determination_type_macromolecules_and_complexesemdb_xsd.tmp#structure_determination_type_specimen_preparation_listemdb_xsd.tmp#structure_determination_type_microscopy_listemdb_xsd.tmp#image_processingemdb_xsd.tmp#structure_determination_type
Type structure_determination_type
Properties
content complex
maxOccurs unbounded
Model
method , aggregation_state , macromolecules_and_complexes{0,1} , specimen_preparation_list , microscopy_list , image_processing+
Children aggregation_state, image_processing, macromolecules_and_complexes, method, microscopy_list, specimen_preparation_list
Instance
<structure_determination structure_determination_id="">
  <method>{1,1}</method>
  <aggregation_state>{1,1}</aggregation_state>
  <macromolecules_and_complexes>{0,1}</macromolecules_and_complexes>
  <specimen_preparation_list>{1,1}</specimen_preparation_list>
  <microscopy_list>{1,1}</microscopy_list>
  <image_processing image_processing_id="">{1,unbounded}</image_processing>
</structure_determination>
Attributes
QName Type Use
structure_determination_id xs:positiveInteger required
Source
<xs:element name="structure_determination" type="structure_determination_type" maxOccurs="unbounded"/>
Element structure_determination_type / method
Namespace No namespace
Diagram
Diagram
Type restriction of xs:token
Properties
content simple
Facets
enumeration singleParticle
enumeration subtomogramAveraging
enumeration tomography
enumeration electronCrystallography
enumeration helical
Source
<xs:element name="method">
  <xs:simpleType>
    <xs:restriction base="xs:token">
      <xs:enumeration value="singleParticle"/>
      <xs:enumeration value="subtomogramAveraging"/>
      <xs:enumeration value="tomography"/>
      <xs:enumeration value="electronCrystallography"/>
      <xs:enumeration value="helical"/>
    </xs:restriction>
  </xs:simpleType>
</xs:element>
Element structure_determination_type / aggregation_state
Namespace No namespace
Diagram
Diagram
Type restriction of xs:token
Properties
content simple
Facets
enumeration particle
enumeration filament
enumeration twoDArray
enumeration threeDArray
enumeration helicalArray
enumeration cell
enumeration tissue
Source
<xs:element name="aggregation_state">
  <xs:simpleType>
    <xs:restriction base="xs:token">
      <xs:enumeration value="particle"/>
      <xs:enumeration value="filament"/>
      <xs:enumeration value="twoDArray"/>
      <xs:enumeration value="threeDArray"/>
      <xs:enumeration value="helicalArray"/>
      <xs:enumeration value="cell"/>
      <xs:enumeration value="tissue"/>
    </xs:restriction>
  </xs:simpleType>
</xs:element>
Element structure_determination_type / macromolecules_and_complexes
Namespace No namespace
Diagram
Diagramemdb_xsd.tmp#macromolecules_and_complexes_type_macromolecule_idemdb_xsd.tmp#macromolecules_and_complexes_type_complex_idemdb_xsd.tmp#macromolecules_and_complexes_type
Type macromolecules_and_complexes_type
Properties
content complex
minOccurs 0
Model
Children complex_id, macromolecule_id
Instance
<macromolecules_and_complexes>
  <macromolecule_id>{1,1}</macromolecule_id>
  <complex_id>{1,1}</complex_id>
</macromolecules_and_complexes>
Source
<xs:element name="macromolecules_and_complexes" type="macromolecules_and_complexes_type" minOccurs="0"/>
Element macromolecules_and_complexes_type / macromolecule_id
Namespace No namespace
Diagram
Diagram
Type xs:positiveInteger
Properties
content simple
Source
<xs:element name="macromolecule_id" type="xs:positiveInteger"/>
Element macromolecules_and_complexes_type / complex_id
Namespace No namespace
Diagram
Diagram
Type xs:nonNegativeInteger
Properties
content simple
Source
<xs:element name="complex_id" type="xs:nonNegativeInteger"/>
Element structure_determination_type / specimen_preparation_list
Namespace No namespace
Diagram
Diagramemdb_xsd.tmp#specimen_preparation
Properties
content complex
Model
Children specimen_preparation
Instance
<specimen_preparation_list>
  <specimen_preparation preparation_id="">{1,unbounded}</specimen_preparation>
</specimen_preparation_list>
Source
<xs:element name="specimen_preparation_list">
  <xs:complexType>
    <xs:sequence>
      <xs:element ref="specimen_preparation" maxOccurs="unbounded"/>
    </xs:sequence>
  </xs:complexType>
</xs:element>
Element specimen_preparation
Namespace No namespace
Diagram
Diagramemdb_xsd.tmp#base_preparation_type_preparation_idemdb_xsd.tmp#base_preparation_type_concentrationemdb_xsd.tmp#base_preparation_type_bufferemdb_xsd.tmp#base_preparation_type_stainingemdb_xsd.tmp#base_preparation_type_sugar_embeddingemdb_xsd.tmp#base_preparation_type_shadowingemdb_xsd.tmp#base_preparation_type_gridemdb_xsd.tmp#base_preparation_type_vitrificationemdb_xsd.tmp#base_preparation_type_detailsemdb_xsd.tmp#base_preparation_typeemdb_xsd.tmp#crystallography_preparationemdb_xsd.tmp#helical_preparationemdb_xsd.tmp#single_particle_preparationemdb_xsd.tmp#subtomogram_averaging_preparationemdb_xsd.tmp#tomography_preparation
Type base_preparation_type
Properties
content complex
abstract true
Substitution Group
Used by
Model
Children buffer, concentration, details, grid, shadowing, staining, sugar_embedding, vitrification
Instance
<specimen_preparation preparation_id="">
  <concentration units="">{0,1}</concentration>
  <buffer>{0,1}</buffer>
  <staining>{0,1}</staining>
  <sugar_embedding>{0,1}</sugar_embedding>
  <shadowing>{0,1}</shadowing>
  <grid>{0,1}</grid>
  <vitrification>{0,1}</vitrification>
  <details>{0,1}</details>
</specimen_preparation>
Attributes
QName Type Use
preparation_id xs:positiveInteger required
Source
<xs:element name="specimen_preparation" type="base_preparation_type" abstract="true"/>
Element base_preparation_type / concentration
Namespace No namespace
Diagram
Diagramemdb_xsd.tmp#allowed_concentrationemdb_xsd.tmp#base_preparation_type_base_preparation_type_concentration_units
Type extension of allowed_concentration
Type hierarchy
Properties
content complex
minOccurs 0
Attributes
QName Type Use
units restriction of xs:string required
Source
<xs:element name="concentration" minOccurs="0">
  <xs:complexType>
    <xs:simpleContent>
      <xs:extension base="allowed_concentration">
        <xs:attribute name="units" use="required">
          <xs:simpleType>
            <xs:restriction base="xs:string">
              <xs:enumeration value="mg/mL"/>
              <xs:enumeration value="mM"/>
            </xs:restriction>
          </xs:simpleType>
        </xs:attribute>
      </xs:extension>
    </xs:simpleContent>
  </xs:complexType>
</xs:element>
Element base_preparation_type / buffer
Namespace No namespace
Diagram
Diagramemdb_xsd.tmp#buffer_type_phemdb_xsd.tmp#buffer_type_componentemdb_xsd.tmp#buffer_type_detailsemdb_xsd.tmp#buffer_type
Type buffer_type
Properties
content complex
minOccurs 0
Model
Children component, details, ph
Instance
<buffer>
  <ph>{1,1}</ph>
  <component>{0,unbounded}</component>
  <details>{0,1}</details>
</buffer>
Source
<xs:element name="buffer" type="buffer_type" minOccurs="0"/>
Element buffer_type / ph
Namespace No namespace
Diagram
Diagram
Type restriction of xs:float
Properties
content simple
Facets
maxInclusive 14
minInclusive 0
Source
<xs:element name="ph">
  <xs:simpleType>
    <xs:restriction base="xs:float">
      <xs:minInclusive value="0"/>
      <xs:maxInclusive value="14"/>
    </xs:restriction>
  </xs:simpleType>
</xs:element>
Element buffer_type / component
Namespace No namespace
Diagram
Diagramemdb_xsd.tmp#buffer_component_type_concentrationemdb_xsd.tmp#buffer_component_type_formulaemdb_xsd.tmp#buffer_component_type_nameemdb_xsd.tmp#buffer_component_type
Type buffer_component_type
Properties
content complex
minOccurs 0
maxOccurs unbounded
Model
Children concentration, formula, name
Instance
<component>
  <concentration units="">{0,1}</concentration>
  <formula>{0,1}</formula>
  <name>{0,1}</name>
</component>
Source
<xs:element name="component" type="buffer_component_type" minOccurs="0" maxOccurs="unbounded"/>
Element buffer_component_type / concentration
Namespace No namespace
Diagram
Diagramemdb_xsd.tmp#allowed_concentrationemdb_xsd.tmp#buffer_component_type_buffer_component_type_concentration_units
Type extension of allowed_concentration
Type hierarchy
Properties
content complex
minOccurs 0
Attributes
QName Type Use
units xs:token required
Source
<xs:element name="concentration" minOccurs="0">
  <xs:complexType>
    <xs:simpleContent>
      <xs:extension base="allowed_concentration">
        <xs:attribute name="units" type="xs:token" use="required"/>
      </xs:extension>
    </xs:simpleContent>
  </xs:complexType>
</xs:element>
Element buffer_component_type / formula
Namespace No namespace
Diagram
Diagramemdb_xsd.tmp#formula_type
Type formula_type
Properties
content simple
minOccurs 0
Source
<xs:element name="formula" type="formula_type" minOccurs="0"/>
Element buffer_component_type / name
Namespace No namespace
Diagram
Diagram
Type xs:token
Properties
content simple
minOccurs 0
Source
<xs:element name="name" type="xs:token" minOccurs="0"/>
Element buffer_type / details
Namespace No namespace
Diagram
Diagram
Type xs:string
Properties
content simple
minOccurs 0
Source
<xs:element name="details" type="xs:string" minOccurs="0"/>
Element base_preparation_type / staining
Namespace No namespace
Diagram
Diagramemdb_xsd.tmp#base_preparation_type_base_preparation_type_staining_typeemdb_xsd.tmp#base_preparation_type_base_preparation_type_staining_materialemdb_xsd.tmp#base_preparation_type_base_preparation_type_staining_details
Properties
content complex
minOccurs 0
Model
Children details, material, type
Instance
<staining>
  <type>{1,1}</type>
  <material>{1,1}</material>
  <details>{0,1}</details>
</staining>
Source
<xs:element name="staining" minOccurs="0">
  <xs:complexType>
    <xs:sequence>
      <xs:element name="type">
        <xs:simpleType>
          <xs:restriction base="xs:token">
            <xs:enumeration value="NEGATIVE"/>
            <xs:enumeration value="NONE"/>
            <xs:enumeration value="POSITIVE"/>
          </xs:restriction>
        </xs:simpleType>
      </xs:element>
      <xs:element name="material" type="xs:token"/>
      <xs:element name="details" type="xs:string" minOccurs="0"/>
    </xs:sequence>
  </xs:complexType>
</xs:element>
Element base_preparation_type / staining / type
Namespace No namespace
Diagram
Diagram
Type restriction of xs:token
Properties
content simple
Facets
enumeration NEGATIVE
enumeration NONE
enumeration POSITIVE
Source
<xs:element name="type">
  <xs:simpleType>
    <xs:restriction base="xs:token">
      <xs:enumeration value="NEGATIVE"/>
      <xs:enumeration value="NONE"/>
      <xs:enumeration value="POSITIVE"/>
    </xs:restriction>
  </xs:simpleType>
</xs:element>
Element base_preparation_type / staining / material
Namespace No namespace
Diagram
Diagram
Type xs:token
Properties
content simple
Source
<xs:element name="material" type="xs:token"/>
Element base_preparation_type / staining / details
Namespace No namespace
Diagram
Diagram
Type xs:string
Properties
content simple
minOccurs 0
Source
<xs:element name="details" type="xs:string" minOccurs="0"/>
Element base_preparation_type / sugar_embedding
Namespace No namespace
Diagram
Diagramemdb_xsd.tmp#base_preparation_type_base_preparation_type_sugar_embedding_materialemdb_xsd.tmp#base_preparation_type_base_preparation_type_sugar_embedding_details
Properties
content complex
minOccurs 0
Model
Children details, material
Instance
<sugar_embedding>
  <material>{1,1}</material>
  <details>{0,1}</details>
</sugar_embedding>
Source
<xs:element name="sugar_embedding" minOccurs="0">
  <xs:complexType>
    <xs:sequence>
      <xs:element name="material" type="xs:token"/>
      <xs:element name="details" type="xs:string" minOccurs="0"/>
    </xs:sequence>
  </xs:complexType>
</xs:element>
Element base_preparation_type / sugar_embedding / material
Namespace No namespace
Diagram
Diagram
Type xs:token
Properties
content simple
Source
<xs:element name="material" type="xs:token"/>
Element base_preparation_type / sugar_embedding / details
Namespace No namespace
Diagram
Diagram
Type xs:string
Properties
content simple
minOccurs 0
Source
<xs:element name="details" type="xs:string" minOccurs="0"/>
Element base_preparation_type / shadowing
Namespace No namespace
Diagram
Diagramemdb_xsd.tmp#base_preparation_type_base_preparation_type_shadowing_materialemdb_xsd.tmp#base_preparation_type_base_preparation_type_shadowing_angleemdb_xsd.tmp#base_preparation_type_base_preparation_type_shadowing_thicknessemdb_xsd.tmp#base_preparation_type_base_preparation_type_shadowing_details
Properties
content complex
minOccurs 0
Model
Children angle, details, material, thickness
Instance
<shadowing>
  <material>{1,1}</material>
  <angle units="deg">{1,1}</angle>
  <thickness units="nm">{1,1}</thickness>
  <details>{0,1}</details>
</shadowing>
Source
<xs:element name="shadowing" minOccurs="0">
  <xs:complexType>
    <xs:sequence>
      <xs:element name="material" type="xs:token"/>
      <xs:element name="angle">
        <xs:complexType>
          <xs:simpleContent>
            <xs:extension base="allowed_angle_shadowing">
              <xs:attribute name="units" type="xs:token" fixed="deg" use="required"/>
            </xs:extension>
          </xs:simpleContent>
        </xs:complexType>
      </xs:element>
      <xs:element name="thickness">
        <xs:complexType>
          <xs:simpleContent>
            <xs:extension base="allowed_thickness_shadowing">
              <xs:attribute name="units" type="xs:token" fixed="nm" use="required"/>
            </xs:extension>
          </xs:simpleContent>
        </xs:complexType>
      </xs:element>
      <xs:element name="details" type="xs:string" minOccurs="0"/>
    </xs:sequence>
  </xs:complexType>
</xs:element>
Element base_preparation_type / shadowing / material
Namespace No namespace
Diagram
Diagram
Type xs:token
Properties
content simple
Source
<xs:element name="material" type="xs:token"/>
Element base_preparation_type / shadowing / angle
Namespace No namespace
Diagram
Diagramemdb_xsd.tmp#allowed_angle_shadowingemdb_xsd.tmp#base_preparation_type_base_preparation_type_shadowing_base_preparation_type_base_preparation_type_shadowing_angle_units
Type extension of allowed_angle_shadowing
Type hierarchy
Properties
content complex
Attributes
QName Type Fixed Use
units xs:token deg required
Source
<xs:element name="angle">
  <xs:complexType>
    <xs:simpleContent>
      <xs:extension base="allowed_angle_shadowing">
        <xs:attribute name="units" type="xs:token" fixed="deg" use="required"/>
      </xs:extension>
    </xs:simpleContent>
  </xs:complexType>
</xs:element>
Element base_preparation_type / shadowing / thickness
Namespace No namespace
Diagram
Diagramemdb_xsd.tmp#allowed_thickness_shadowingemdb_xsd.tmp#base_preparation_type_base_preparation_type_shadowing_base_preparation_type_base_preparation_type_shadowing_thickness_units
Type extension of allowed_thickness_shadowing
Type hierarchy
Properties
content complex
Attributes
QName Type Fixed Use
units xs:token nm required
Source
<xs:element name="thickness">
  <xs:complexType>
    <xs:simpleContent>
      <xs:extension base="allowed_thickness_shadowing">
        <xs:attribute name="units" type="xs:token" fixed="nm" use="required"/>
      </xs:extension>
    </xs:simpleContent>
  </xs:complexType>
</xs:element>
Element base_preparation_type / shadowing / details
Namespace No namespace
Diagram
Diagram
Type xs:string
Properties
content simple
minOccurs 0
Source
<xs:element name="details" type="xs:string" minOccurs="0"/>
Element base_preparation_type / grid
Namespace No namespace
Diagram
Diagramemdb_xsd.tmp#grid_type_modelemdb_xsd.tmp#grid_type_materialemdb_xsd.tmp#grid_type_meshemdb_xsd.tmp#grid_type_support_filmemdb_xsd.tmp#grid_type_pretreatmentemdb_xsd.tmp#grid_type_detailsemdb_xsd.tmp#grid_type
Type grid_type
Properties
content complex
minOccurs 0
Model
Children details, material, mesh, model, pretreatment, support_film
Instance
<grid>
  <model>{0,1}</model>
  <material>{0,1}</material>
  <mesh>{0,1}</mesh>
  <support_film film_type_id="">{0,unbounded}</support_film>
  <pretreatment>{0,1}</pretreatment>
  <details>{0,1}</details>
</grid>
Source
<xs:element name="grid" type="grid_type" minOccurs="0"/>
Element grid_type / model
Namespace No namespace
Diagram
Diagram
Type xs:token
Properties
content simple
minOccurs 0
Source
<xs:element name="model" type="xs:token" minOccurs="0"/>
Element grid_type / material
Namespace No namespace
Diagram
Diagram
Type restriction of xs:token
Properties
content simple
minOccurs 0
Facets
enumeration COPPER
enumeration COPPER/PALLADIUM
enumeration COPPER/RHODIUM
enumeration GOLD
enumeration GRAPHENE OXIDE
enumeration MOLYBDENUM
enumeration NICKEL
enumeration NICKEL/TITANIUM
enumeration PLATINUM
enumeration SILICON NITRIDE
enumeration TITANIUM
enumeration TUNGSTEN
Source
<xs:element name="material" minOccurs="0">
  <xs:simpleType>
    <xs:restriction base="xs:token">
      <xs:enumeration value="COPPER"/>
      <xs:enumeration value="COPPER/PALLADIUM"/>
      <xs:enumeration value="COPPER/RHODIUM"/>
      <xs:enumeration value="GOLD"/>
      <xs:enumeration value="GRAPHENE OXIDE"/>
      <xs:enumeration value="MOLYBDENUM"/>
      <xs:enumeration value="NICKEL"/>
      <xs:enumeration value="NICKEL/TITANIUM"/>
      <xs:enumeration value="PLATINUM"/>
      <xs:enumeration value="SILICON NITRIDE"/>
      <xs:enumeration value="TITANIUM"/>
      <xs:enumeration value="TUNGSTEN"/>
    </xs:restriction>
  </xs:simpleType>
</xs:element>
Element grid_type / mesh
Namespace No namespace
Diagram
Diagram
Type xs:positiveInteger
Properties
content simple
minOccurs 0
Source
<xs:element name="mesh" type="xs:positiveInteger" minOccurs="0"/>
Element grid_type / support_film
Namespace No namespace
Diagram
Diagramemdb_xsd.tmp#film_type_film_type_idemdb_xsd.tmp#film_type_film_materialemdb_xsd.tmp#film_type_film_topologyemdb_xsd.tmp#film_type_film_thicknessemdb_xsd.tmp#film_type
Type film_type
Properties
content complex
minOccurs 0
maxOccurs unbounded
Model
Children film_material, film_thickness, film_topology
Instance
<support_film film_type_id="">
  <film_material>{0,1}</film_material>
  <film_topology>{0,1}</film_topology>
  <film_thickness units="nm">{0,1}</film_thickness>
</support_film>
Attributes
QName Type Use
film_type_id xs:positiveInteger required
Source
<xs:element name="support_film" type="film_type" minOccurs="0" maxOccurs="unbounded"/>
Element film_type / film_material
Namespace No namespace
Diagram
Diagram
Type restriction of xs:token
Properties
content simple
minOccurs 0
Facets
enumeration CARBON
enumeration CELLULOSE ACETATE
enumeration FORMVAR
enumeration GOLD
enumeration GRAPHENE
enumeration GRAPHENE OXIDE
enumeration PARLODION
enumeration SILICON DIOXIDE
Source
<xs:element name="film_material" minOccurs="0">
  <xs:simpleType>
    <xs:restriction base="xs:token">
      <xs:enumeration value="CARBON"/>
      <xs:enumeration value="CELLULOSE ACETATE"/>
      <xs:enumeration value="FORMVAR"/>
      <xs:enumeration value="GOLD"/>
      <xs:enumeration value="GRAPHENE"/>
      <xs:enumeration value="GRAPHENE OXIDE"/>
      <xs:enumeration value="PARLODION"/>
      <xs:enumeration value="SILICON DIOXIDE"/>
    </xs:restriction>
  </xs:simpleType>
</xs:element>
Element film_type / film_topology
Namespace No namespace
Diagram
Diagram
Type restriction of xs:token
Properties
content simple
minOccurs 0
Facets
enumeration CONTINUOUS
enumeration HOLEY
enumeration HOLEY ARRAY
enumeration LACEY
Source
<xs:element name="film_topology" minOccurs="0">
  <xs:simpleType>
    <xs:restriction base="xs:token">
      <xs:enumeration value="CONTINUOUS"/>
      <xs:enumeration value="HOLEY"/>
      <xs:enumeration value="HOLEY ARRAY"/>
      <xs:enumeration value="LACEY"/>
    </xs:restriction>
  </xs:simpleType>
</xs:element>
Element film_type / film_thickness
Namespace No namespace
Diagram
Diagramemdb_xsd.tmp#allowed_film_thicknessemdb_xsd.tmp#film_type_film_type_film_thickness_units
Type extension of allowed_film_thickness
Type hierarchy
Properties
content complex
minOccurs 0
Attributes
QName Type Fixed Use
units xs:token nm optional
Source
<xs:element name="film_thickness" minOccurs="0">
  <xs:complexType>
    <xs:simpleContent>
      <xs:extension base="allowed_film_thickness">
        <xs:attribute name="units" type="xs:token" fixed="nm"/>
      </xs:extension>
    </xs:simpleContent>
  </xs:complexType>
</xs:element>
Element grid_type / pretreatment
Namespace No namespace
Diagram
Diagramemdb_xsd.tmp#grid_pretreatment_type_typeemdb_xsd.tmp#grid_pretreatment_type_timeemdb_xsd.tmp#grid_pretreatment_type_atmosphereemdb_xsd.tmp#grid_pretreatment_type_pressureemdb_xsd.tmp#grid_pretreatment_type
Type grid_pretreatment_type
Properties
content complex
minOccurs 0
Model
Children atmosphere, pressure, time, type
Instance
<pretreatment>
  <type>{0,1}</type>
  <time units="s">{0,1}</time>
  <atmosphere>{0,1}</atmosphere>
  <pressure units="kPa">{0,1}</pressure>
</pretreatment>
Source
<xs:element name="pretreatment" type="grid_pretreatment_type" minOccurs="0"/>
Element grid_pretreatment_type / type
Namespace No namespace
Diagram
Diagram
Type xs:token
Properties
content simple
minOccurs 0
Source
<xs:element name="type" type="xs:token" minOccurs="0"/>
Element grid_pretreatment_type / time
Namespace No namespace
Diagram
Diagramemdb_xsd.tmp#allowed_time_glow_dischargeemdb_xsd.tmp#grid_pretreatment_type_grid_pretreatment_type_time_units
Type extension of allowed_time_glow_discharge
Type hierarchy
Properties
content complex
minOccurs 0
Attributes
QName Type Fixed Use
units xs:token s required
Source
<xs:element name="time" minOccurs="0">
  <xs:complexType>
    <xs:simpleContent>
      <xs:extension base="allowed_time_glow_discharge">
        <xs:attribute name="units" type="xs:token" fixed="s" use="required"/>
      </xs:extension>
    </xs:simpleContent>
  </xs:complexType>
</xs:element>
Element grid_pretreatment_type / atmosphere
Namespace No namespace
Diagram
Diagram
Type restriction of xs:token
Properties
content simple
minOccurs 0
Facets
enumeration AIR
enumeration AMYLAMINE
enumeration NITROGEN
enumeration OTHER
Source
<xs:element name="atmosphere" minOccurs="0">
  <xs:simpleType>
    <xs:restriction base="xs:token">
      <xs:enumeration value="AIR"/>
      <xs:enumeration value="AMYLAMINE"/>
      <xs:enumeration value="NITROGEN"/>
      <xs:enumeration value="OTHER"/>
    </xs:restriction>
  </xs:simpleType>
</xs:element>
Element grid_pretreatment_type / pressure
Namespace No namespace
Diagram
Diagramemdb_xsd.tmp#allowed_pressure_glow_dischargeemdb_xsd.tmp#grid_pretreatment_type_grid_pretreatment_type_pressure_units
Type extension of allowed_pressure_glow_discharge
Type hierarchy
Properties
content complex
minOccurs 0
Attributes
QName Type Fixed Use
units xs:token kPa required
Source
<xs:element name="pressure" minOccurs="0">
  <xs:complexType>
    <xs:simpleContent>
      <xs:extension base="allowed_pressure_glow_discharge">
        <xs:attribute name="units" type="xs:token" fixed="kPa" use="required"/>
      </xs:extension>
    </xs:simpleContent>
  </xs:complexType>
</xs:element>
Element grid_type / details
Namespace No namespace
Diagram
Diagram
Type xs:string
Properties
content simple
minOccurs 0
Source
<xs:element name="details" type="xs:string" minOccurs="0"/>
Element base_preparation_type / vitrification
Namespace No namespace
Diagram
Diagramemdb_xsd.tmp#vitrification_type_cryogen_nameemdb_xsd.tmp#vitrification_type_chamber_humidityemdb_xsd.tmp#vitrification_type_chamber_temperatureemdb_xsd.tmp#vitrification_type_instrumentemdb_xsd.tmp#vitrification_type_detailsemdb_xsd.tmp#vitrification_type_timed_resolved_stateemdb_xsd.tmp#vitrification_type_methodemdb_xsd.tmp#vitrification_type
Type vitrification_type
Properties
content complex
minOccurs 0
Model
Children chamber_humidity, chamber_temperature, cryogen_name, details, instrument, method, timed_resolved_state
Instance
<vitrification>
  <cryogen_name>{1,1}</cryogen_name>
  <chamber_humidity units="percentage">{0,1}</chamber_humidity>
  <chamber_temperature units="K">{0,1}</chamber_temperature>
  <instrument>{0,1}</instrument>
  <details>{0,1}</details>
  <timed_resolved_state>{0,1}</timed_resolved_state>
  <method>{0,1}</method>
</vitrification>
Source
<xs:element name="vitrification" type="vitrification_type" minOccurs="0"/>
Element vitrification_type / cryogen_name
Namespace No namespace
Diagram
Diagram
Type restriction of xs:token
Properties
content simple
Facets
enumeration ETHANE
enumeration ETHANE-PROPANE
enumeration FREON 12
enumeration FREON 22
enumeration HELIUM
enumeration METHANE
enumeration NITROGEN
enumeration OTHER
enumeration PROPANE
Source
<xs:element name="cryogen_name">
  <xs:simpleType>
    <xs:restriction base="xs:token">
      <xs:enumeration value="ETHANE"/>
      <xs:enumeration value="ETHANE-PROPANE"/>
      <xs:enumeration value="FREON 12"/>
      <xs:enumeration value="FREON 22"/>
      <xs:enumeration value="HELIUM"/>
      <xs:enumeration value="METHANE"/>
      <xs:enumeration value="NITROGEN"/>
      <xs:enumeration value="OTHER"/>
      <xs:enumeration value="PROPANE"/>
    </xs:restriction>
  </xs:simpleType>
</xs:element>
Element vitrification_type / chamber_humidity
Namespace No namespace
Diagram
Diagramemdb_xsd.tmp#allowed_humidity_vitrificationemdb_xsd.tmp#vitrification_type_vitrification_type_chamber_humidity_units
Type extension of allowed_humidity_vitrification
Type hierarchy
Properties
content complex
minOccurs 0
Attributes
QName Type Fixed Use
units xs:token percentage required
Source
<xs:element name="chamber_humidity" minOccurs="0">
  <xs:complexType>
    <xs:simpleContent>
      <xs:extension base="allowed_humidity_vitrification">
        <xs:attribute name="units" type="xs:token" fixed="percentage" use="required"/>
      </xs:extension>
    </xs:simpleContent>
  </xs:complexType>
</xs:element>
Element vitrification_type / chamber_temperature
Namespace No namespace
Diagram
Diagramemdb_xsd.tmp#allowed_temperature_vitrificationemdb_xsd.tmp#vitrification_type_vitrification_type_chamber_temperature_units
Type extension of allowed_temperature_vitrification
Type hierarchy
Properties
content complex
minOccurs 0
Attributes
QName Type Fixed Use
units xs:token K required
Source
<xs:element name="chamber_temperature" minOccurs="0">
  <xs:complexType>
    <xs:simpleContent>
      <xs:extension base="allowed_temperature_vitrification">
        <xs:attribute name="units" type="xs:token" fixed="K" use="required"/>
      </xs:extension>
    </xs:simpleContent>
  </xs:complexType>
</xs:element>
Element vitrification_type / instrument
Namespace No namespace
Diagram
Diagram
Type restriction of xs:token
Properties
content simple
minOccurs 0
Facets
enumeration CRYOSOL VITROJET
enumeration EMS-002 RAPID IMMERSION FREEZER
enumeration FEI VITROBOT MARK I
enumeration FEI VITROBOT MARK II
enumeration FEI VITROBOT MARK III
enumeration FEI VITROBOT MARK IV
enumeration GATAN CRYOPLUNGE 3
enumeration HOMEMADE PLUNGER
enumeration LEICA EM CPC
enumeration LEICA EM GP
enumeration LEICA KF80
enumeration LEICA PLUNGER
enumeration REICHERT-JUNG PLUNGER
enumeration SPOTITON
enumeration SPT LABTECH CHAMELEON
enumeration ZEISS PLUNGE FREEZER CRYOBOX
enumeration OTHER
Source
<xs:element name="instrument" minOccurs="0">
  <xs:simpleType>
    <xs:restriction base="xs:token">
      <xs:enumeration value="CRYOSOL VITROJET"/>
      <xs:enumeration value="EMS-002 RAPID IMMERSION FREEZER"/>
      <xs:enumeration value="FEI VITROBOT MARK I"/>
      <xs:enumeration value="FEI VITROBOT MARK II"/>
      <xs:enumeration value="FEI VITROBOT MARK III"/>
      <xs:enumeration value="FEI VITROBOT MARK IV"/>
      <xs:enumeration value="GATAN CRYOPLUNGE 3"/>
      <xs:enumeration value="HOMEMADE PLUNGER"/>
      <xs:enumeration value="LEICA EM CPC"/>
      <xs:enumeration value="LEICA EM GP"/>
      <xs:enumeration value="LEICA KF80"/>
      <xs:enumeration value="LEICA PLUNGER"/>
      <xs:enumeration value="REICHERT-JUNG PLUNGER"/>
      <xs:enumeration value="SPOTITON"/>
      <xs:enumeration value="SPT LABTECH CHAMELEON"/>
      <xs:enumeration value="ZEISS PLUNGE FREEZER CRYOBOX"/>
      <xs:enumeration value="OTHER"/>
    </xs:restriction>
  </xs:simpleType>
</xs:element>
Element vitrification_type / details
Namespace No namespace
Diagram
Diagram
Type xs:string
Properties
content simple
minOccurs 0
Source
<xs:element name="details" type="xs:string" minOccurs="0"/>
Element vitrification_type / timed_resolved_state
Namespace No namespace
Diagram
Diagram
Type xs:token
Properties
content simple
minOccurs 0
Source
<xs:element name="timed_resolved_state" type="xs:token" minOccurs="0"/>
Element vitrification_type / method
Namespace No namespace
Diagram
Diagram
Type xs:string
Properties
content simple
minOccurs 0
Source
<xs:element name="method" type="xs:string" minOccurs="0"/>
Element base_preparation_type / details
Namespace No namespace
Diagram
Diagram
Type xs:string
Properties
content simple
minOccurs 0
Source
<xs:element name="details" type="xs:string" minOccurs="0"/>
Element structure_determination_type / microscopy_list
Namespace No namespace
Diagram
Diagramemdb_xsd.tmp#microscopy
Properties
content complex
Model
Children microscopy
Instance
<microscopy_list>
  <microscopy microscopy_id="">{1,unbounded}</microscopy>
</microscopy_list>
Source
<xs:element name="microscopy_list">
  <xs:complexType>
    <xs:sequence>
      <xs:element ref="microscopy" maxOccurs="unbounded"/>
    </xs:sequence>
  </xs:complexType>
</xs:element>
Element microscopy
Namespace No namespace
Diagram
Diagramemdb_xsd.tmp#base_microscopy_type_microscopy_idemdb_xsd.tmp#base_microscopy_type_specimen_preparationsemdb_xsd.tmp#base_microscopy_type_microscopeemdb_xsd.tmp#base_microscopy_type_illumination_modeemdb_xsd.tmp#base_microscopy_type_imaging_modeemdb_xsd.tmp#base_microscopy_type_electron_sourceemdb_xsd.tmp#base_microscopy_type_acceleration_voltageemdb_xsd.tmp#base_microscopy_type_c2_aperture_diameteremdb_xsd.tmp#base_microscopy_type_nominal_csemdb_xsd.tmp#base_microscopy_type_nominal_defocus_minemdb_xsd.tmp#base_microscopy_type_calibrated_defocus_minemdb_xsd.tmp#base_microscopy_type_nominal_defocus_maxemdb_xsd.tmp#base_microscopy_type_calibrated_defocus_maxemdb_xsd.tmp#base_microscopy_type_nominal_magnificationemdb_xsd.tmp#base_microscopy_type_calibrated_magnificationemdb_xsd.tmp#base_microscopy_type_specimen_holder_modelemdb_xsd.tmp#base_microscopy_type_cooling_holder_cryogenemdb_xsd.tmp#base_microscopy_type_temperatureemdb_xsd.tmp#base_microscopy_type_alignment_procedureemdb_xsd.tmp#base_microscopy_type_specialist_opticsemdb_xsd.tmp#base_microscopy_type_software_listemdb_xsd.tmp#base_microscopy_type_detailsemdb_xsd.tmp#base_microscopy_type_dateemdb_xsd.tmp#base_microscopy_type_image_recording_listemdb_xsd.tmp#base_microscopy_type_specimen_holderemdb_xsd.tmp#base_microscopy_type_tilt_angle_minemdb_xsd.tmp#base_microscopy_type_tilt_angle_maxemdb_xsd.tmp#base_microscopy_type_objective_apertureemdb_xsd.tmp#base_microscopy_type_microscope_serial_numberemdb_xsd.tmp#base_microscopy_type_microscope_versionemdb_xsd.tmp#base_microscopy_typeemdb_xsd.tmp#crystallography_microscopyemdb_xsd.tmp#helical_microscopyemdb_xsd.tmp#single_particle_microscopyemdb_xsd.tmp#subtomogram_averaging_microscopyemdb_xsd.tmp#tomography_microscopy
Type base_microscopy_type
Properties
content complex
abstract true
Substitution Group
Used by
Model
Children acceleration_voltage, alignment_procedure, c2_aperture_diameter, calibrated_defocus_max, calibrated_defocus_min, calibrated_magnification, cooling_holder_cryogen, date, details, electron_source, illumination_mode, image_recording_list, imaging_mode, microscope, microscope_serial_number, microscope_version, nominal_cs, nominal_defocus_max, nominal_defocus_min, nominal_magnification, objective_aperture, software_list, specialist_optics, specimen_holder, specimen_holder_model, specimen_preparations, temperature, tilt_angle_max, tilt_angle_min
Instance
<microscopy microscopy_id="">
  <specimen_preparations>{0,1}</specimen_preparations>
  <microscope>{1,1}</microscope>
  <illumination_mode>{1,1}</illumination_mode>
  <imaging_mode>{1,1}</imaging_mode>
  <electron_source>{1,1}</electron_source>
  <acceleration_voltage units="kV">{1,1}</acceleration_voltage>
  <c2_aperture_diameter units="µm">{0,1}</c2_aperture_diameter>
  <nominal_cs units="mm">{0,1}</nominal_cs>
  <nominal_defocus_min units="µm">{0,1}</nominal_defocus_min>
  <calibrated_defocus_min units="µm">{0,1}</calibrated_defocus_min>
  <nominal_defocus_max units="µm">{0,1}</nominal_defocus_max>
  <calibrated_defocus_max units="µm">{0,1}</calibrated_defocus_max>
  <nominal_magnification>{0,1}</nominal_magnification>
  <calibrated_magnification>{0,1}</calibrated_magnification>
  <specimen_holder_model>{0,1}</specimen_holder_model>
  <cooling_holder_cryogen>{0,1}</cooling_holder_cryogen>
  <temperature>{0,1}</temperature>
  <alignment_procedure>{0,1}</alignment_procedure>
  <specialist_optics>{0,1}</specialist_optics>
  <software_list>{0,1}</software_list>
  <details>{0,1}</details>
  <date>{0,1}</date>
  <image_recording_list>{1,1}</image_recording_list>
  <specimen_holder>{0,1}</specimen_holder>
  <tilt_angle_min>{0,1}</tilt_angle_min>
  <tilt_angle_max>{0,1}</tilt_angle_max>
  <objective_aperture>{0,1}</objective_aperture>
  <microscope_serial_number>{0,1}</microscope_serial_number>
  <microscope_version>{0,1}</microscope_version>
</microscopy>
Attributes
QName Type Use
microscopy_id xs:positiveInteger required
Source
<xs:element name="microscopy" type="base_microscopy_type" abstract="true"/>
Element base_microscopy_type / specimen_preparations
Namespace No namespace
Diagram
Diagramemdb_xsd.tmp#base_microscopy_type_base_microscopy_type_specimen_preparations_specimen_preparation_id
Properties
content complex
minOccurs 0
Model
Children specimen_preparation_id
Instance
<specimen_preparations>
  <specimen_preparation_id>{1,1}</specimen_preparation_id>
</specimen_preparations>
Source
<xs:element name="specimen_preparations" minOccurs="0">
  <xs:complexType>
    <xs:sequence maxOccurs="unbounded">
      <xs:element name="specimen_preparation_id" type="xs:positiveInteger"/>
    </xs:sequence>
  </xs:complexType>
</xs:element>
Element base_microscopy_type / specimen_preparations / specimen_preparation_id
Namespace No namespace
Diagram
Diagram
Type xs:positiveInteger
Properties
content simple
Source
<xs:element name="specimen_preparation_id" type="xs:positiveInteger"/>
Element base_microscopy_type / microscope
Namespace No namespace
Diagram
Diagram
Type restriction of xs:token
Properties
content simple
Facets
enumeration FEI MORGAGNI
enumeration FEI POLARA 300
enumeration FEI TALOS ARCTICA
enumeration FEI TECNAI 10
enumeration FEI TECNAI 12
enumeration FEI TECNAI 20
enumeration FEI TECNAI ARCTICA
enumeration FEI TECNAI F20
enumeration FEI TECNAI F30
enumeration FEI TECNAI SPHERA
enumeration FEI TECNAI SPIRIT
enumeration FEI TITAN
enumeration FEI TITAN KRIOS
enumeration FEI/PHILIPS CM10
enumeration FEI/PHILIPS CM12
enumeration FEI/PHILIPS CM120T
enumeration FEI/PHILIPS CM200FEG
enumeration FEI/PHILIPS CM200FEG/SOPHIE
enumeration FEI/PHILIPS CM200FEG/ST
enumeration FEI/PHILIPS CM200FEG/UT
enumeration FEI/PHILIPS CM200T
enumeration FEI/PHILIPS CM300FEG/HE
enumeration FEI/PHILIPS CM300FEG/ST
enumeration FEI/PHILIPS CM300FEG/T
enumeration FEI/PHILIPS EM400
enumeration FEI/PHILIPS EM420
enumeration HITACHI EF2000
enumeration HITACHI H-9500SD
enumeration HITACHI H3000 UHVEM
enumeration HITACHI H7600
enumeration HITACHI HF2000
enumeration HITACHI HF3000
enumeration JEOL 100CX
enumeration JEOL 1000EES
enumeration JEOL 1010
enumeration JEOL 1200
enumeration JEOL 1200EX
enumeration JEOL 1200EXII
enumeration JEOL 1230
enumeration JEOL 1400
enumeration JEOL 1400/HR + YPS FEG
enumeration JEOL 2000EX
enumeration JEOL 2000EXII
enumeration JEOL 2010
enumeration JEOL 2010F
enumeration JEOL 2010HC
enumeration JEOL 2010HT
enumeration JEOL 2010UHR
enumeration JEOL 2011
enumeration JEOL 2100
enumeration JEOL 2100F
enumeration JEOL 2200FS
enumeration JEOL 2200FSC
enumeration JEOL 3000SFF
enumeration JEOL 3100FEF
enumeration JEOL 3100FFC
enumeration JEOL 3200FS
enumeration JEOL 3200FSC
enumeration JEOL 4000
enumeration JEOL 4000EX
enumeration JEOL CRYO ARM 200
enumeration JEOL CRYO ARM 300
enumeration JEOL KYOTO-3000SFF
enumeration TFS GLACIOS
enumeration TFS KRIOS
enumeration TFS TALOS
enumeration TFS TALOS L120C
enumeration TFS TALOS F200C
enumeration TFS TITAN THEMIS
enumeration TFS TUNDRA
enumeration SHUIMU TOTEM 120S
enumeration SHUIMU TOTEM 200S
enumeration SHUIMU TOTEM 300S
enumeration ZEISS LEO912
enumeration ZEISS LIBRA120PLUS
Source
<xs:element name="microscope">
  <xs:simpleType>
    <xs:restriction base="xs:token">
      <xs:enumeration value="FEI MORGAGNI"/>
      <xs:enumeration value="FEI POLARA 300"/>
      <xs:enumeration value="FEI TALOS ARCTICA"/>
      <xs:enumeration value="FEI TECNAI 10"/>
      <xs:enumeration value="FEI TECNAI 12"/>
      <xs:enumeration value="FEI TECNAI 20"/>
      <xs:enumeration value="FEI TECNAI ARCTICA"/>
      <xs:enumeration value="FEI TECNAI F20"/>
      <xs:enumeration value="FEI TECNAI F30"/>
      <xs:enumeration value="FEI TECNAI SPHERA"/>
      <xs:enumeration value="FEI TECNAI SPIRIT"/>
      <xs:enumeration value="FEI TITAN"/>
      <xs:enumeration value="FEI TITAN KRIOS"/>
      <xs:enumeration value="FEI/PHILIPS CM10"/>
      <xs:enumeration value="FEI/PHILIPS CM12"/>
      <xs:enumeration value="FEI/PHILIPS CM120T"/>
      <xs:enumeration value="FEI/PHILIPS CM200FEG"/>
      <xs:enumeration value="FEI/PHILIPS CM200FEG/SOPHIE"/>
      <xs:enumeration value="FEI/PHILIPS CM200FEG/ST"/>
      <xs:enumeration value="FEI/PHILIPS CM200FEG/UT"/>
      <xs:enumeration value="FEI/PHILIPS CM200T"/>
      <xs:enumeration value="FEI/PHILIPS CM300FEG/HE"/>
      <xs:enumeration value="FEI/PHILIPS CM300FEG/ST"/>
      <xs:enumeration value="FEI/PHILIPS CM300FEG/T"/>
      <xs:enumeration value="FEI/PHILIPS EM400"/>
      <xs:enumeration value="FEI/PHILIPS EM420"/>
      <xs:enumeration value="HITACHI EF2000"/>
      <xs:enumeration value="HITACHI H-9500SD"/>
      <xs:enumeration value="HITACHI H3000 UHVEM"/>
      <xs:enumeration value="HITACHI H7600"/>
      <xs:enumeration value="HITACHI HF2000"/>
      <xs:enumeration value="HITACHI HF3000"/>
      <xs:enumeration value="JEOL 100CX"/>
      <xs:enumeration value="JEOL 1000EES"/>
      <xs:enumeration value="JEOL 1010"/>
      <xs:enumeration value="JEOL 1200"/>
      <xs:enumeration value="JEOL 1200EX"/>
      <xs:enumeration value="JEOL 1200EXII"/>
      <xs:enumeration value="JEOL 1230"/>
      <xs:enumeration value="JEOL 1400"/>
      <xs:enumeration value="JEOL 1400/HR + YPS FEG"/>
      <xs:enumeration value="JEOL 2000EX"/>
      <xs:enumeration value="JEOL 2000EXII"/>
      <xs:enumeration value="JEOL 2010"/>
      <xs:enumeration value="JEOL 2010F"/>
      <xs:enumeration value="JEOL 2010HC"/>
      <xs:enumeration value="JEOL 2010HT"/>
      <xs:enumeration value="JEOL 2010UHR"/>
      <xs:enumeration value="JEOL 2011"/>
      <xs:enumeration value="JEOL 2100"/>
      <xs:enumeration value="JEOL 2100F"/>
      <xs:enumeration value="JEOL 2200FS"/>
      <xs:enumeration value="JEOL 2200FSC"/>
      <xs:enumeration value="JEOL 3000SFF"/>
      <xs:enumeration value="JEOL 3100FEF"/>
      <xs:enumeration value="JEOL 3100FFC"/>
      <xs:enumeration value="JEOL 3200FS"/>
      <xs:enumeration value="JEOL 3200FSC"/>
      <xs:enumeration value="JEOL 4000"/>
      <xs:enumeration value="JEOL 4000EX"/>
      <xs:enumeration value="JEOL CRYO ARM 200"/>
      <xs:enumeration value="JEOL CRYO ARM 300"/>
      <xs:enumeration value="JEOL KYOTO-3000SFF"/>
      <xs:enumeration value="TFS GLACIOS"/>
      <xs:enumeration value="TFS KRIOS"/>
      <xs:enumeration value="TFS TALOS"/>
      <xs:enumeration value="TFS TALOS L120C"/>
      <xs:enumeration value="TFS TALOS F200C"/>
      <xs:enumeration value="TFS TITAN THEMIS"/>
      <xs:enumeration value="TFS TUNDRA"/>
      <xs:enumeration value="SHUIMU TOTEM 120S"/>
      <xs:enumeration value="SHUIMU TOTEM 200S"/>
      <xs:enumeration value="SHUIMU TOTEM 300S"/>
      <xs:enumeration value="ZEISS LEO912"/>
      <xs:enumeration value="ZEISS LIBRA120PLUS"/>
    </xs:restriction>
  </xs:simpleType>
</xs:element>
Element base_microscopy_type / illumination_mode
Namespace No namespace
Diagram
Diagram
Type restriction of xs:token
Properties
content simple
Facets
enumeration FLOOD BEAM
enumeration SPOT SCAN
enumeration OTHER
Source
<xs:element name="illumination_mode">
  <xs:simpleType>
    <xs:restriction base="xs:token">
      <xs:enumeration value="FLOOD BEAM"/>
      <xs:enumeration value="SPOT SCAN"/>
      <xs:enumeration value="OTHER"/>
    </xs:restriction>
  </xs:simpleType>
</xs:element>
Element base_microscopy_type / imaging_mode
Namespace No namespace
Diagram
Diagram
Type restriction of xs:token
Properties
content simple
Facets
enumeration 4D-STEM
enumeration BRIGHT FIELD
enumeration DARK FIELD
enumeration DIFFRACTION
enumeration OTHER
Source
<xs:element name="imaging_mode">
  <xs:simpleType>
    <xs:restriction base="xs:token">
      <xs:enumeration value="4D-STEM"/>
      <xs:enumeration value="BRIGHT FIELD"/>
      <xs:enumeration value="DARK FIELD"/>
      <xs:enumeration value="DIFFRACTION"/>
      <xs:enumeration value="OTHER"/>
    </xs:restriction>
  </xs:simpleType>
</xs:element>
Element base_microscopy_type / electron_source
Namespace No namespace
Diagram
Diagram
Type restriction of xs:token
Properties
content simple
Facets
enumeration TUNGSTEN HAIRPIN
enumeration LAB6
enumeration OTHER
enumeration FIELD EMISSION GUN
Source
<xs:element name="electron_source">
  <xs:simpleType>
    <xs:restriction base="xs:token">
      <xs:enumeration value="TUNGSTEN HAIRPIN"/>
      <xs:enumeration value="LAB6"/>
      <xs:enumeration value="OTHER"/>
      <xs:enumeration value="FIELD EMISSION GUN"/>
    </xs:restriction>
  </xs:simpleType>
</xs:element>
Element base_microscopy_type / acceleration_voltage
Namespace No namespace
Diagram
Diagramemdb_xsd.tmp#allowed_acceleration_voltageemdb_xsd.tmp#base_microscopy_type_base_microscopy_type_acceleration_voltage_units
Type extension of allowed_acceleration_voltage
Type hierarchy
Properties
content complex
Attributes
QName Type Fixed Use
units xs:token kV required
Source
<xs:element name="acceleration_voltage">
  <xs:complexType>
    <xs:simpleContent>
      <xs:extension base="allowed_acceleration_voltage">
        <xs:attribute name="units" type="xs:token" fixed="kV" use="required"/>
      </xs:extension>
    </xs:simpleContent>
  </xs:complexType>
</xs:element>
Element base_microscopy_type / c2_aperture_diameter
Namespace No namespace
Diagram
Diagramemdb_xsd.tmp#allowed_c2_aperture_diameteremdb_xsd.tmp#base_microscopy_type_base_microscopy_type_c2_aperture_diameter_units
Type extension of allowed_c2_aperture_diameter
Type hierarchy
Properties
content complex
minOccurs 0
Attributes
QName Type Fixed Use
units xs:token µm required
Source
<xs:element name="c2_aperture_diameter" minOccurs="0">
  <xs:complexType>
    <xs:simpleContent>
      <xs:extension base="allowed_c2_aperture_diameter">
        <xs:attribute name="units" type="xs:token" fixed="µm" use="required"/>
      </xs:extension>
    </xs:simpleContent>
  </xs:complexType>
</xs:element>
Element base_microscopy_type / nominal_cs
Namespace No namespace
Diagram
Diagramemdb_xsd.tmp#allowed_nominal_csemdb_xsd.tmp#base_microscopy_type_base_microscopy_type_nominal_cs_units
Type extension of allowed_nominal_cs
Type hierarchy
Properties
content complex
minOccurs 0
Attributes
QName Type Fixed Use
units xs:token mm required
Source
<xs:element name="nominal_cs" minOccurs="0">
  <xs:complexType>
    <xs:simpleContent>
      <xs:extension base="allowed_nominal_cs">
        <xs:attribute name="units" type="xs:token" fixed="mm" use="required"/>
      </xs:extension>
    </xs:simpleContent>
  </xs:complexType>
</xs:element>
Element base_microscopy_type / nominal_defocus_min
Namespace No namespace
Diagram
Diagramemdb_xsd.tmp#allowed_defocus_minemdb_xsd.tmp#base_microscopy_type_base_microscopy_type_nominal_defocus_min_units
Type extension of allowed_defocus_min
Type hierarchy
Properties
content complex
minOccurs 0
Attributes
QName Type Fixed Use
units xs:token µm required
Source
<xs:element name="nominal_defocus_min" minOccurs="0">
  <xs:complexType>
    <xs:simpleContent>
      <xs:extension base="allowed_defocus_min">
        <xs:attribute name="units" type="xs:token" fixed="µm" use="required"/>
      </xs:extension>
    </xs:simpleContent>
  </xs:complexType>
</xs:element>
Element base_microscopy_type / calibrated_defocus_min
Namespace No namespace
Diagram
Diagramemdb_xsd.tmp#allowed_defocus_minemdb_xsd.tmp#base_microscopy_type_base_microscopy_type_calibrated_defocus_min_units
Type extension of allowed_defocus_min
Type hierarchy
Properties
content complex
minOccurs 0
Attributes
QName Type Fixed Use
units xs:token µm required
Source
<xs:element name="calibrated_defocus_min" minOccurs="0">
  <xs:complexType>
    <xs:simpleContent>
      <xs:extension base="allowed_defocus_min">
        <xs:attribute name="units" type="xs:token" fixed="µm" use="required"/>
      </xs:extension>
    </xs:simpleContent>
  </xs:complexType>
</xs:element>
Element base_microscopy_type / nominal_defocus_max
Namespace No namespace
Diagram
Diagramemdb_xsd.tmp#allowed_defocus_maxemdb_xsd.tmp#base_microscopy_type_base_microscopy_type_nominal_defocus_max_units
Type extension of allowed_defocus_max
Type hierarchy
Properties
content complex
minOccurs 0
Attributes
QName Type Fixed Use
units xs:token µm required
Source
<xs:element name="nominal_defocus_max" minOccurs="0">
  <xs:complexType>
    <xs:simpleContent>
      <xs:extension base="allowed_defocus_max">
        <xs:attribute name="units" type="xs:token" fixed="µm" use="required"/>
      </xs:extension>
    </xs:simpleContent>
  </xs:complexType>
</xs:element>
Element base_microscopy_type / calibrated_defocus_max
Namespace No namespace
Diagram
Diagramemdb_xsd.tmp#allowed_defocus_maxemdb_xsd.tmp#base_microscopy_type_base_microscopy_type_calibrated_defocus_max_units
Type extension of allowed_defocus_max
Type hierarchy
Properties
content complex
minOccurs 0
Attributes
QName Type Fixed Use
units xs:token µm required
Source
<xs:element name="calibrated_defocus_max" minOccurs="0">
  <xs:complexType>
    <xs:simpleContent>
      <xs:extension base="allowed_defocus_max">
        <xs:attribute name="units" type="xs:token" fixed="µm" use="required"/>
      </xs:extension>
    </xs:simpleContent>
  </xs:complexType>
</xs:element>
Element base_microscopy_type / nominal_magnification
Namespace No namespace
Diagram
Diagramemdb_xsd.tmp#allowed_magnification
Type allowed_magnification
Properties
content simple
minOccurs 0
Facets
maxInclusive 500000
minInclusive 1000
Source
<xs:element name="nominal_magnification" type="allowed_magnification" minOccurs="0"/>
Element base_microscopy_type / calibrated_magnification
Namespace No namespace
Diagram
Diagramemdb_xsd.tmp#allowed_magnification
Type allowed_magnification
Properties
content simple
minOccurs 0
Facets
maxInclusive 500000
minInclusive 1000
Source
<xs:element name="calibrated_magnification" type="allowed_magnification" minOccurs="0"/>
Element base_microscopy_type / specimen_holder_model
Namespace No namespace
Diagram
Diagram
Type restriction of xs:token
Properties
content simple
minOccurs 0
Facets
enumeration FISCHIONE 2550
enumeration FISCHIONE INSTRUMENTS DUAL AXIS TOMOGRAPHY HOLDER
enumeration FEI TITAN KRIOS AUTOGRID HOLDER
enumeration GATAN 626 SINGLE TILT LIQUID NITROGEN CRYO TRANSFER HOLDER
enumeration GATAN 910 MULTI-SPECIMEN SINGLE TILT CRYO TRANSFER HOLDER
enumeration GATAN 914 HIGH TILT LIQUID NITROGEN CRYO TRANSFER TOMOGRAPHY HOLDER
enumeration GATAN 915 DOUBLE TILT LIQUID NITROGEN CRYO TRANSFER HOLDER
enumeration GATAN CHDT 3504 DOUBLE TILT HIGH RESOLUTION NITROGEN COOLING HOLDER
enumeration GATAN CT3500 SINGLE TILT LIQUID NITROGEN CRYO TRANSFER HOLDER
enumeration GATAN CT3500TR SINGLE TILT ROTATION LIQUID NITROGEN CRYO TRANSFER HOLDER
enumeration GATAN ELSA 698 SINGLE TILT LIQUID NITROGEN CRYO TRANSFER HOLDER
enumeration GATAN HC 3500 SINGLE TILT HEATING/NITROGEN COOLING HOLDER
enumeration GATAN HCHDT 3010 DOUBLE TILT HIGH RESOLUTION HELIUM COOLING HOLDER
enumeration GATAN HCHST 3008 SINGLE TILT HIGH RESOLUTION HELIUM COOLING HOLDER
enumeration GATAN HELIUM
enumeration GATAN LIQUID NITROGEN
enumeration GATAN UHRST 3500 SINGLE TILT ULTRA HIGH RESOLUTION NITROGEN COOLING HOLDER
enumeration GATAN ULTDT ULTRA LOW TEMPERATURE DOUBLE TILT HELIUM COOLING HOLDER
enumeration GATAN ULTST ULTRA LOW TEMPERATURE SINGLE TILT HELIUM COOLING HOLDER
enumeration HOME BUILD
enumeration JEOL
enumeration JEOL 3200FSC CRYOHOLDER
enumeration OTHER
enumeration PHILIPS ROTATION HOLDER
enumeration SIDE ENTRY, EUCENTRIC
enumeration JEOL CRYOSPECPORTER
Source
<xs:element name="specimen_holder_model" minOccurs="0">
  <xs:simpleType>
    <xs:restriction base="xs:token">
      <xs:enumeration value="FISCHIONE 2550"/>
      <xs:enumeration value="FISCHIONE INSTRUMENTS DUAL AXIS TOMOGRAPHY HOLDER"/>
      <xs:enumeration value="FEI TITAN KRIOS AUTOGRID HOLDER"/>
      <xs:enumeration value="GATAN 626 SINGLE TILT LIQUID NITROGEN CRYO TRANSFER HOLDER"/>
      <xs:enumeration value="GATAN 910 MULTI-SPECIMEN SINGLE TILT CRYO TRANSFER HOLDER"/>
      <xs:enumeration value="GATAN 914 HIGH TILT LIQUID NITROGEN CRYO TRANSFER TOMOGRAPHY HOLDER"/>
      <xs:enumeration value="GATAN 915 DOUBLE TILT LIQUID NITROGEN CRYO TRANSFER HOLDER"/>
      <xs:enumeration value="GATAN CHDT 3504 DOUBLE TILT HIGH RESOLUTION NITROGEN COOLING HOLDER"/>
      <xs:enumeration value="GATAN CT3500 SINGLE TILT LIQUID NITROGEN CRYO TRANSFER HOLDER"/>
      <xs:enumeration value="GATAN CT3500TR SINGLE TILT ROTATION LIQUID NITROGEN CRYO TRANSFER HOLDER"/>
      <xs:enumeration value="GATAN ELSA 698 SINGLE TILT LIQUID NITROGEN CRYO TRANSFER HOLDER"/>
      <xs:enumeration value="GATAN HC 3500 SINGLE TILT HEATING/NITROGEN COOLING HOLDER"/>
      <xs:enumeration value="GATAN HCHDT 3010 DOUBLE TILT HIGH RESOLUTION HELIUM COOLING HOLDER"/>
      <xs:enumeration value="GATAN HCHST 3008 SINGLE TILT HIGH RESOLUTION HELIUM COOLING HOLDER"/>
      <xs:enumeration value="GATAN HELIUM"/>
      <xs:enumeration value="GATAN LIQUID NITROGEN"/>
      <xs:enumeration value="GATAN UHRST 3500 SINGLE TILT ULTRA HIGH RESOLUTION NITROGEN COOLING HOLDER"/>
      <xs:enumeration value="GATAN ULTDT ULTRA LOW TEMPERATURE DOUBLE TILT HELIUM COOLING HOLDER"/>
      <xs:enumeration value="GATAN ULTST ULTRA LOW TEMPERATURE SINGLE TILT HELIUM COOLING HOLDER"/>
      <xs:enumeration value="HOME BUILD"/>
      <xs:enumeration value="JEOL"/>
      <xs:enumeration value="JEOL 3200FSC CRYOHOLDER"/>
      <xs:enumeration value="OTHER"/>
      <xs:enumeration value="PHILIPS ROTATION HOLDER"/>
      <xs:enumeration value="SIDE ENTRY, EUCENTRIC"/>
      <xs:enumeration value="JEOL CRYOSPECPORTER"/>
    </xs:restriction>
  </xs:simpleType>
</xs:element>
Element base_microscopy_type / cooling_holder_cryogen
Namespace No namespace
Diagram
Diagram
Type restriction of xs:token
Properties
content simple
minOccurs 0
Facets
enumeration HELIUM
enumeration NITROGEN
Source
<xs:element name="cooling_holder_cryogen" minOccurs="0">
  <xs:simpleType>
    <xs:restriction base="xs:token">
      <xs:enumeration value="HELIUM"/>
      <xs:enumeration value="NITROGEN"/>
    </xs:restriction>
  </xs:simpleType>
</xs:element>
Element base_microscopy_type / temperature
Namespace No namespace
Diagram
Diagramemdb_xsd.tmp#base_microscopy_type_base_microscopy_type_temperature_temperature_minemdb_xsd.tmp#base_microscopy_type_base_microscopy_type_temperature_temperature_maxemdb_xsd.tmp#base_microscopy_type_base_microscopy_type_temperature_temperature_average
Properties
content complex
minOccurs 0
Model
Children temperature_average, temperature_max, temperature_min
Instance
<temperature>
  <temperature_min units="K">{0,1}</temperature_min>
  <temperature_max units="K">{0,1}</temperature_max>
  <temperature_average units="K">{0,1}</temperature_average>
</temperature>
Source
<xs:element name="temperature" minOccurs="0">
  <xs:complexType>
    <xs:sequence>
      <xs:element name="temperature_min" type="temperature_type" minOccurs="0"/>
      <xs:element name="temperature_max" type="temperature_type" minOccurs="0"/>
      <xs:element name="temperature_average" type="temperature_type" minOccurs="0"/>
    </xs:sequence>
  </xs:complexType>
</xs:element>
Element base_microscopy_type / temperature / temperature_min
Namespace No namespace
Diagram
Diagramemdb_xsd.tmp#allowed_temperatureemdb_xsd.tmp#temperature_type_unitsemdb_xsd.tmp#temperature_type
Type temperature_type
Type hierarchy
Properties
content complex
minOccurs 0
Attributes
QName Type Fixed Use
units xs:token K required
Source
<xs:element name="temperature_min" type="temperature_type" minOccurs="0"/>
Element base_microscopy_type / temperature / temperature_max
Namespace No namespace
Diagram
Diagramemdb_xsd.tmp#allowed_temperatureemdb_xsd.tmp#temperature_type_unitsemdb_xsd.tmp#temperature_type
Type temperature_type
Type hierarchy
Properties
content complex
minOccurs 0
Attributes
QName Type Fixed Use
units xs:token K required
Source
<xs:element name="temperature_max" type="temperature_type" minOccurs="0"/>
Element base_microscopy_type / temperature / temperature_average
Namespace No namespace
Diagram
Diagramemdb_xsd.tmp#allowed_temperatureemdb_xsd.tmp#temperature_type_unitsemdb_xsd.tmp#temperature_type
Type temperature_type
Type hierarchy
Properties
content complex
minOccurs 0
Attributes
QName Type Fixed Use
units xs:token K required
Source
<xs:element name="temperature_average" type="temperature_type" minOccurs="0"/>
Element base_microscopy_type / alignment_procedure
Namespace No namespace
Diagram
Diagramemdb_xsd.tmp#base_microscopy_type_base_microscopy_type_alignment_procedure_noneemdb_xsd.tmp#base_microscopy_type_base_microscopy_type_alignment_procedure_basicemdb_xsd.tmp#base_microscopy_type_base_microscopy_type_alignment_procedure_zemlin_tableauemdb_xsd.tmp#base_microscopy_type_base_microscopy_type_alignment_procedure_coma_freeemdb_xsd.tmp#base_microscopy_type_base_microscopy_type_alignment_procedure_otheremdb_xsd.tmp#base_microscopy_type_base_microscopy_type_alignment_procedure_legacy
Properties
content complex
minOccurs 0
Model
Children basic, coma_free, legacy, none, other, zemlin_tableau
Instance
<alignment_procedure>
  <none>{1,1}</none>
  <basic>{1,1}</basic>
  <zemlin_tableau>{1,1}</zemlin_tableau>
  <coma_free>{1,1}</coma_free>
  <other>{1,1}</other>
  <legacy>{1,1}</legacy>
</alignment_procedure>
Source
<xs:element name="alignment_procedure" minOccurs="0">
  <xs:complexType>
    <xs:choice>
      <xs:element name="none">
        <xs:complexType/>
      </xs:element>
      <xs:element name="basic">
        <xs:complexType>
          <xs:sequence>
            <xs:element name="residual_tilt" type="residual_tilt_type" minOccurs="0"/>
          </xs:sequence>
        </xs:complexType>
      </xs:element>
      <xs:element name="zemlin_tableau">
        <xs:complexType/>
      </xs:element>
      <xs:element name="coma_free">
        <xs:complexType>
          <xs:sequence>
            <xs:element name="residual_tilt" type="residual_tilt_type" minOccurs="0"/>
          </xs:sequence>
        </xs:complexType>
      </xs:element>
      <xs:element name="other">
        <xs:complexType/>
      </xs:element>
      <xs:element name="legacy">
        <xs:complexType>
          <xs:sequence>
            <xs:element name="astigmatism" type="xs:string"/>
            <xs:element name="electron_beam_tilt_params" type="xs:string"/>
          </xs:sequence>
        </xs:complexType>
      </xs:element>
    </xs:choice>
  </xs:complexType>
</xs:element>
Element base_microscopy_type / alignment_procedure / none
Namespace No namespace
Diagram
Diagram
Properties
content complex
Source
<xs:element name="none">
  <xs:complexType/>
</xs:element>
Element base_microscopy_type / alignment_procedure / basic
Namespace No namespace
Diagram
Diagramemdb_xsd.tmp#base_microscopy_type_base_microscopy_type_alignment_procedure_base_microscopy_type_base_microscopy_type_alignment_procedure_basic_residual_tilt
Properties
content complex
Model
Children residual_tilt
Instance
<basic>
  <residual_tilt units="mrad">{0,1}</residual_tilt>
</basic>
Source
<xs:element name="basic">
  <xs:complexType>
    <xs:sequence>
      <xs:element name="residual_tilt" type="residual_tilt_type" minOccurs="0"/>
    </xs:sequence>
  </xs:complexType>
</xs:element>
Element base_microscopy_type / alignment_procedure / basic / residual_tilt
Namespace No namespace
Diagram
Diagramemdb_xsd.tmp#residual_tilt_type_unitsemdb_xsd.tmp#residual_tilt_type
Type residual_tilt_type
Properties
content complex
minOccurs 0
Attributes
QName Type Fixed Use
units xs:token mrad required
Source
<xs:element name="residual_tilt" type="residual_tilt_type" minOccurs="0"/>
Element base_microscopy_type / alignment_procedure / zemlin_tableau
Namespace No namespace
Diagram
Diagram
Properties
content complex
Source
<xs:element name="zemlin_tableau">
  <xs:complexType/>
</xs:element>
Element base_microscopy_type / alignment_procedure / coma_free
Namespace No namespace
Diagram
Diagramemdb_xsd.tmp#base_microscopy_type_base_microscopy_type_alignment_procedure_base_microscopy_type_base_microscopy_type_alignment_procedure_coma_free_residual_tilt
Properties
content complex
Model
Children residual_tilt
Instance
<coma_free>
  <residual_tilt units="mrad">{0,1}</residual_tilt>
</coma_free>
Source
<xs:element name="coma_free">
  <xs:complexType>
    <xs:sequence>
      <xs:element name="residual_tilt" type="residual_tilt_type" minOccurs="0"/>
    </xs:sequence>
  </xs:complexType>
</xs:element>
Element base_microscopy_type / alignment_procedure / coma_free / residual_tilt
Namespace No namespace
Diagram
Diagramemdb_xsd.tmp#residual_tilt_type_unitsemdb_xsd.tmp#residual_tilt_type
Type residual_tilt_type
Properties
content complex
minOccurs 0
Attributes
QName Type Fixed Use
units xs:token mrad required
Source
<xs:element name="residual_tilt" type="residual_tilt_type" minOccurs="0"/>
Element base_microscopy_type / alignment_procedure / other
Namespace No namespace
Diagram
Diagram
Properties
content complex
Source
<xs:element name="other">
  <xs:complexType/>
</xs:element>
Element base_microscopy_type / alignment_procedure / legacy
Namespace No namespace
Diagram
Diagramemdb_xsd.tmp#base_microscopy_type_base_microscopy_type_alignment_procedure_base_microscopy_type_base_microscopy_type_alignment_procedure_legacy_astigmatismemdb_xsd.tmp#base_microscopy_type_base_microscopy_type_alignment_procedure_base_microscopy_type_base_microscopy_type_alignment_procedure_legacy_electron_beam_tilt_params
Properties
content complex
Model
Children astigmatism, electron_beam_tilt_params
Instance
<legacy>
  <astigmatism>{1,1}</astigmatism>
  <electron_beam_tilt_params>{1,1}</electron_beam_tilt_params>
</legacy>
Source
<xs:element name="legacy">
  <xs:complexType>
    <xs:sequence>
      <xs:element name="astigmatism" type="xs:string"/>
      <xs:element name="electron_beam_tilt_params" type="xs:string"/>
    </xs:sequence>
  </xs:complexType>
</xs:element>
Element base_microscopy_type / alignment_procedure / legacy / astigmatism
Namespace No namespace
Diagram
Diagram
Type xs:string
Properties
content simple
Source
<xs:element name="astigmatism" type="xs:string"/>
Element base_microscopy_type / alignment_procedure / legacy / electron_beam_tilt_params
Namespace No namespace
Diagram
Diagram
Type xs:string
Properties
content simple
Source
<xs:element name="electron_beam_tilt_params" type="xs:string"/>
Element base_microscopy_type / specialist_optics
Namespace No namespace
Diagram
Diagramemdb_xsd.tmp#specialist_optics_type_phase_plateemdb_xsd.tmp#specialist_optics_type_sph_aberration_correctoremdb_xsd.tmp#specialist_optics_type_chr_aberration_correctoremdb_xsd.tmp#specialist_optics_type_energy_filteremdb_xsd.tmp#specialist_optics_type_detailsemdb_xsd.tmp#specialist_optics_type
Type specialist_optics_type
Properties
content complex
minOccurs 0
Model
Children chr_aberration_corrector, details, energy_filter, phase_plate, sph_aberration_corrector
Instance
<specialist_optics>
  <phase_plate>{0,1}</phase_plate>
  <sph_aberration_corrector>{0,1}</sph_aberration_corrector>
  <chr_aberration_corrector>{0,1}</chr_aberration_corrector>
  <energy_filter>{0,1}</energy_filter>
  <details>{0,1}</details>
</specialist_optics>
Source
<xs:element name="specialist_optics" type="specialist_optics_type" minOccurs="0"/>
Element specialist_optics_type / phase_plate
Namespace No namespace
Diagram
Diagram
Type restriction of xs:token
Properties
content simple
minOccurs 0
Facets
enumeration ZERNIKE PHASE PLATE
enumeration VOLTA PHASE PLATE
enumeration OTHER
Source
<xs:element name="phase_plate" minOccurs="0">
  <xs:simpleType>
    <xs:restriction base="xs:token">
      <xs:enumeration value="ZERNIKE PHASE PLATE"/>
      <xs:enumeration value="VOLTA PHASE PLATE"/>
      <xs:enumeration value="OTHER"/>
    </xs:restriction>
  </xs:simpleType>
</xs:element>
Element specialist_optics_type / sph_aberration_corrector
Namespace No namespace
Diagram
Diagram
Type xs:token
Properties
content simple
minOccurs 0
Source
<xs:element name="sph_aberration_corrector" type="xs:token" minOccurs="0"/>
Element specialist_optics_type / chr_aberration_corrector
Namespace No namespace
Diagram
Diagram
Type xs:token
Properties
content simple
minOccurs 0
Source
<xs:element name="chr_aberration_corrector" type="xs:token" minOccurs="0"/>
Element specialist_optics_type / energy_filter
Namespace No namespace
Diagram
Diagramemdb_xsd.tmp#specialist_optics_type_specialist_optics_type_energy_filter_nameemdb_xsd.tmp#specialist_optics_type_specialist_optics_type_energy_filter_slit_widthemdb_xsd.tmp#specialist_optics_type_specialist_optics_type_energy_filter_lower_energy_thresholdemdb_xsd.tmp#specialist_optics_type_specialist_optics_type_energy_filter_upper_energy_threshold
Properties
content complex
minOccurs 0
Model
Children lower_energy_threshold, name, slit_width, upper_energy_threshold
Instance
<energy_filter>
  <name>{0,1}</name>
  <slit_width units="eV">{0,1}</slit_width>
  <lower_energy_threshold units="eV">{0,1}</lower_energy_threshold>
  <upper_energy_threshold units="eV">{0,1}</upper_energy_threshold>
</energy_filter>
Source
<xs:element name="energy_filter" minOccurs="0">
  <xs:complexType>
    <xs:sequence>
      <xs:element name="name" type="xs:token" minOccurs="0"/>
      <xs:element name="slit_width" minOccurs="0">
        <xs:complexType>
          <xs:simpleContent>
            <xs:extension base="allowed_energy_filter_width">
              <xs:attribute name="units" type="xs:token" fixed="eV" use="required"/>
            </xs:extension>
          </xs:simpleContent>
        </xs:complexType>
      </xs:element>
      <xs:element name="lower_energy_threshold" minOccurs="0">
        <xs:complexType>
          <xs:simpleContent>
            <xs:extension base="allowed_energy_window">
              <xs:attribute name="units" type="xs:token" fixed="eV" use="required"/>
            </xs:extension>
          </xs:simpleContent>
        </xs:complexType>
      </xs:element>
      <xs:element name="upper_energy_threshold" minOccurs="0">
        <xs:complexType>
          <xs:simpleContent>
            <xs:extension base="allowed_energy_window">
              <xs:attribute name="units" type="xs:token" fixed="eV" use="required"/>
            </xs:extension>
          </xs:simpleContent>
        </xs:complexType>
      </xs:element>
    </xs:sequence>
  </xs:complexType>
</xs:element>
Element specialist_optics_type / energy_filter / name
Namespace No namespace
Diagram
Diagram
Type xs:token
Properties
content simple
minOccurs 0
Source
<xs:element name="name" type="xs:token" minOccurs="0"/>
Element specialist_optics_type / energy_filter / slit_width
Namespace No namespace
Diagram
Diagramemdb_xsd.tmp#allowed_energy_filter_widthemdb_xsd.tmp#specialist_optics_type_specialist_optics_type_energy_filter_specialist_optics_type_specialist_optics_type_energy_filter_slit_width_units
Type extension of allowed_energy_filter_width
Type hierarchy
Properties
content complex
minOccurs 0
Attributes
QName Type Fixed Use
units xs:token eV required
Source
<xs:element name="slit_width" minOccurs="0">
  <xs:complexType>
    <xs:simpleContent>
      <xs:extension base="allowed_energy_filter_width">
        <xs:attribute name="units" type="xs:token" fixed="eV" use="required"/>
      </xs:extension>
    </xs:simpleContent>
  </xs:complexType>
</xs:element>
Element specialist_optics_type / energy_filter / lower_energy_threshold
Namespace No namespace
Diagram
Diagramemdb_xsd.tmp#allowed_energy_windowemdb_xsd.tmp#specialist_optics_type_specialist_optics_type_energy_filter_specialist_optics_type_specialist_optics_type_energy_filter_lower_energy_threshold_units
Type extension of allowed_energy_window
Type hierarchy
Properties
content complex
minOccurs 0
Attributes
QName Type Fixed Use
units xs:token eV required
Source
<xs:element name="lower_energy_threshold" minOccurs="0">
  <xs:complexType>
    <xs:simpleContent>
      <xs:extension base="allowed_energy_window">
        <xs:attribute name="units" type="xs:token" fixed="eV" use="required"/>
      </xs:extension>
    </xs:simpleContent>
  </xs:complexType>
</xs:element>
Element specialist_optics_type / energy_filter / upper_energy_threshold
Namespace No namespace
Diagram
Diagramemdb_xsd.tmp#allowed_energy_windowemdb_xsd.tmp#specialist_optics_type_specialist_optics_type_energy_filter_specialist_optics_type_specialist_optics_type_energy_filter_upper_energy_threshold_units
Type extension of allowed_energy_window
Type hierarchy
Properties
content complex
minOccurs 0
Attributes
QName Type Fixed Use
units xs:token eV required
Source
<xs:element name="upper_energy_threshold" minOccurs="0">
  <xs:complexType>
    <xs:simpleContent>
      <xs:extension base="allowed_energy_window">
        <xs:attribute name="units" type="xs:token" fixed="eV" use="required"/>
      </xs:extension>
    </xs:simpleContent>
  </xs:complexType>
</xs:element>
Element specialist_optics_type / details
Namespace No namespace
Diagram
Diagram
Type xs:string
Properties
content simple
minOccurs 0
Source
<xs:element name="details" type="xs:string" minOccurs="0"/>
Element base_microscopy_type / software_list
Namespace No namespace
Diagram
Diagramemdb_xsd.tmp#software_list_type_softwareemdb_xsd.tmp#software_list_type
Type software_list_type
Properties
content complex
minOccurs 0
Model
Children software
Instance
<software_list>
  <software>{0,unbounded}</software>
</software_list>
Source
<xs:element name="software_list" type="software_list_type" minOccurs="0"/>
Element software_list_type / software
Namespace No namespace
Diagram
Diagramemdb_xsd.tmp#software_type_nameemdb_xsd.tmp#software_type_versionemdb_xsd.tmp#software_type_processing_detailsemdb_xsd.tmp#software_type
Type software_type
Properties
content complex
minOccurs 0
maxOccurs unbounded
Model
Children name, processing_details, version
Instance
<software>
  <name>{0,1}</name>
  <version>{0,1}</version>
  <processing_details>{0,1}</processing_details>
</software>
Source
<xs:element name="software" type="software_type" minOccurs="0" maxOccurs="unbounded"/>
Element software_type / name
Namespace No namespace
Diagram
Diagram
Type xs:token
Properties
content simple
minOccurs 0
Source
<xs:element name="name" type="xs:token" minOccurs="0"/>
Element software_type / version
Namespace No namespace
Diagram
Diagram
Type xs:token
Properties
content simple
minOccurs 0
Source
<xs:element name="version" type="xs:token" minOccurs="0"/>
Element software_type / processing_details
Namespace No namespace
Diagram
Diagram
Type xs:string
Properties
content simple
minOccurs 0
Source
<xs:element name="processing_details" type="xs:string" minOccurs="0"/>
Element base_microscopy_type / details
Namespace No namespace
Diagram
Diagram
Type xs:string
Properties
content simple
minOccurs 0
Source
<xs:element name="details" type="xs:string" minOccurs="0"/>
Element base_microscopy_type / date
Namespace No namespace
Diagram
Diagram
Type xs:date
Properties
content simple
minOccurs 0
Source
<xs:element name="date" type="xs:date" minOccurs="0"/>
Element base_microscopy_type / image_recording_list
Namespace No namespace
Diagram
Diagramemdb_xsd.tmp#base_microscopy_type_base_microscopy_type_image_recording_list_image_recording
Properties
content complex
Model
Children image_recording
Instance
<image_recording_list>
  <image_recording image_recording_id="">{1,1}</image_recording>
</image_recording_list>
Source
<xs:element name="image_recording_list">
  <xs:complexType>
    <xs:sequence maxOccurs="unbounded">
      <xs:element name="image_recording">
        <xs:complexType>
          <xs:sequence>
            <xs:element name="film_or_detector_model">
              <xs:complexType>
                <xs:simpleContent>
                  <xs:extension base="allowed_film_or_detector_model">
                    <xs:attribute name="category">
                      <xs:simpleType>
                        <xs:restriction base="xs:string">
                          <xs:enumeration value="CCD"/>
                          <xs:enumeration value="CMOS"/>
                          <xs:enumeration value="DIRECT ELECTRON DETECTOR"/>
                          <xs:enumeration value="STORAGE PHOSPOR (IMAGE PLATES)"/>
                          <xs:enumeration value="FILM"/>
                        </xs:restriction>
                      </xs:simpleType>
                    </xs:attribute>
                  </xs:extension>
                </xs:simpleContent>
              </xs:complexType>
            </xs:element>
            <xs:element name="detector_mode" minOccurs="0">
              <xs:simpleType>
                <xs:restriction base="xs:token">
                  <xs:enumeration value="COUNTING"/>
                  <xs:enumeration value="INTEGRATING"/>
                  <xs:enumeration value="OTHER"/>
                  <xs:enumeration value="SUPER-RESOLUTION"/>
                </xs:restriction>
              </xs:simpleType>
            </xs:element>
            <xs:element name="digitization_details" minOccurs="0">
              <xs:complexType>
                <xs:sequence>
                  <xs:element name="scanner" minOccurs="0">
                    <xs:simpleType>
                      <xs:restriction base="xs:token">
                        <xs:enumeration value="EIKONIX IEEE 488"/>
                        <xs:enumeration value="EMIL 10"/>
                        <xs:enumeration value="IMACON"/>
                        <xs:enumeration value="NIKON COOLSCAN"/>
                        <xs:enumeration value="NIKON SUPER COOLSCAN 9000"/>
                        <xs:enumeration value="OPTRONICS"/>
                        <xs:enumeration value="OTHER"/>
                        <xs:enumeration value="PATCHWORK DENSITOMETER"/>
                        <xs:enumeration value="PERKIN ELMER"/>
                        <xs:enumeration value="PRIMESCAN"/>
                        <xs:enumeration value="TEMSCAN"/>
                        <xs:enumeration value="ZEISS SCAI"/>
                      </xs:restriction>
                    </xs:simpleType>
                  </xs:element>
                  <xs:element name="dimensions" minOccurs="0">
                    <xs:complexType>
                      <xs:sequence>
                        <xs:element name="width" minOccurs="0">
                          <xs:complexType>
                            <xs:simpleContent>
                              <xs:extension base="xs:positiveInteger">
                                <xs:attribute name="units" type="xs:token" fixed="pixel" use="required"/>
                              </xs:extension>
                            </xs:simpleContent>
                          </xs:complexType>
                        </xs:element>
                        <xs:element name="height" minOccurs="0">
                          <xs:complexType>
                            <xs:simpleContent>
                              <xs:extension base="xs:positiveInteger">
                                <xs:attribute name="units" type="xs:token" fixed="pixel" use="required"/>
                              </xs:extension>
                            </xs:simpleContent>
                          </xs:complexType>
                        </xs:element>
                      </xs:sequence>
                    </xs:complexType>
                  </xs:element>
                  <xs:element name="sampling_interval" minOccurs="0">
                    <xs:complexType>
                      <xs:simpleContent>
                        <xs:extension base="allowed_scaning_interval">
                          <xs:attribute name="units" type="xs:token" fixed="µm" use="required"/>
                        </xs:extension>
                      </xs:simpleContent>
                    </xs:complexType>
                  </xs:element>
                  <xs:element name="frames_per_image" type="xs:token" minOccurs="0"/>
                </xs:sequence>
              </xs:complexType>
            </xs:element>
            <xs:element name="number_grids_imaged" type="xs:positiveInteger" minOccurs="0"/>
            <xs:element name="number_real_images" type="xs:positiveInteger" minOccurs="0"/>
            <xs:element name="number_diffraction_images" type="xs:positiveInteger" minOccurs="0"/>
            <xs:element name="average_exposure_time" minOccurs="0">
              <xs:complexType>
                <xs:simpleContent>
                  <xs:extension base="allowed_average_exposure_time_type">
                    <xs:attribute name="units" type="xs:token" fixed="s" use="required"/>
                  </xs:extension>
                </xs:simpleContent>
              </xs:complexType>
            </xs:element>
            <xs:element name="average_electron_dose_per_image" minOccurs="0">
              <xs:complexType>
                <xs:simpleContent>
                  <xs:extension base="allowed_electron_dose">
                    <xs:attribute name="units" type="xs:token" fixed="e/Å^2" use="required"/>
                  </xs:extension>
                </xs:simpleContent>
              </xs:complexType>
            </xs:element>
            <xs:element name="detector_distance" type="xs:string" minOccurs="0"/>
            <xs:element name="details" type="xs:string" minOccurs="0"/>
            <xs:element name="od_range" type="xs:float" minOccurs="0"/>
            <xs:element name="bits_per_pixel" type="xs:float" minOccurs="0"/>
          </xs:sequence>
          <xs:attribute name="image_recording_id" type="xs:positiveInteger"/>
        </xs:complexType>
      </xs:element>
    </xs:sequence>
  </xs:complexType>
</xs:element>
Element base_microscopy_type / image_recording_list / image_recording
Namespace No namespace
Diagram
Diagramemdb_xsd.tmp#base_microscopy_type_base_microscopy_type_image_recording_list_base_microscopy_type_base_microscopy_type_image_recording_list_image_recording_image_recording_idemdb_xsd.tmp#base_microscopy_type_base_microscopy_type_image_recording_list_base_microscopy_type_base_microscopy_type_image_recording_list_image_recording_film_or_detector_modelemdb_xsd.tmp#base_microscopy_type_base_microscopy_type_image_recording_list_base_microscopy_type_base_microscopy_type_image_recording_list_image_recording_detector_modeemdb_xsd.tmp#base_microscopy_type_base_microscopy_type_image_recording_list_base_microscopy_type_base_microscopy_type_image_recording_list_image_recording_digitization_detailsemdb_xsd.tmp#base_microscopy_type_base_microscopy_type_image_recording_list_base_microscopy_type_base_microscopy_type_image_recording_list_image_recording_number_grids_imagedemdb_xsd.tmp#base_microscopy_type_base_microscopy_type_image_recording_list_base_microscopy_type_base_microscopy_type_image_recording_list_image_recording_number_real_imagesemdb_xsd.tmp#base_microscopy_type_base_microscopy_type_image_recording_list_base_microscopy_type_base_microscopy_type_image_recording_list_image_recording_number_diffraction_imagesemdb_xsd.tmp#base_microscopy_type_base_microscopy_type_image_recording_list_base_microscopy_type_base_microscopy_type_image_recording_list_image_recording_average_exposure_timeemdb_xsd.tmp#base_microscopy_type_base_microscopy_type_image_recording_list_base_microscopy_type_base_microscopy_type_image_recording_list_image_recording_average_electron_dose_per_imageemdb_xsd.tmp#base_microscopy_type_base_microscopy_type_image_recording_list_base_microscopy_type_base_microscopy_type_image_recording_list_image_recording_detector_distanceemdb_xsd.tmp#base_microscopy_type_base_microscopy_type_image_recording_list_base_microscopy_type_base_microscopy_type_image_recording_list_image_recording_detailsemdb_xsd.tmp#base_microscopy_type_base_microscopy_type_image_recording_list_base_microscopy_type_base_microscopy_type_image_recording_list_image_recording_od_rangeemdb_xsd.tmp#base_microscopy_type_base_microscopy_type_image_recording_list_base_microscopy_type_base_microscopy_type_image_recording_list_image_recording_bits_per_pixel
Properties
content complex
Model
Children average_electron_dose_per_image, average_exposure_time, bits_per_pixel, details, detector_distance, detector_mode, digitization_details, film_or_detector_model, number_diffraction_images, number_grids_imaged, number_real_images, od_range
Instance
<image_recording image_recording_id="">
  <film_or_detector_model category="">{1,1}</film_or_detector_model>
  <detector_mode>{0,1}</detector_mode>
  <digitization_details>{0,1}</digitization_details>
  <number_grids_imaged>{0,1}</number_grids_imaged>
  <number_real_images>{0,1}</number_real_images>
  <number_diffraction_images>{0,1}</number_diffraction_images>
  <average_exposure_time units="s">{0,1}</average_exposure_time>
  <average_electron_dose_per_image units="e/Å^2">{0,1}</average_electron_dose_per_image>
  <detector_distance>{0,1}</detector_distance>
  <details>{0,1}</details>
  <od_range>{0,1}</od_range>
  <bits_per_pixel>{0,1}</bits_per_pixel>
</image_recording>
Attributes
QName Type Use
image_recording_id xs:positiveInteger optional
Source
<xs:element name="image_recording">
  <xs:complexType>
    <xs:sequence>
      <xs:element name="film_or_detector_model">
        <xs:complexType>
          <xs:simpleContent>
            <xs:extension base="allowed_film_or_detector_model">
              <xs:attribute name="category">
                <xs:simpleType>
                  <xs:restriction base="xs:string">
                    <xs:enumeration value="CCD"/>
                    <xs:enumeration value="CMOS"/>
                    <xs:enumeration value="DIRECT ELECTRON DETECTOR"/>
                    <xs:enumeration value="STORAGE PHOSPOR (IMAGE PLATES)"/>
                    <xs:enumeration value="FILM"/>
                  </xs:restriction>
                </xs:simpleType>
              </xs:attribute>
            </xs:extension>
          </xs:simpleContent>
        </xs:complexType>
      </xs:element>
      <xs:element name="detector_mode" minOccurs="0">
        <xs:simpleType>
          <xs:restriction base="xs:token">
            <xs:enumeration value="COUNTING"/>
            <xs:enumeration value="INTEGRATING"/>
            <xs:enumeration value="OTHER"/>
            <xs:enumeration value="SUPER-RESOLUTION"/>
          </xs:restriction>
        </xs:simpleType>
      </xs:element>
      <xs:element name="digitization_details" minOccurs="0">
        <xs:complexType>
          <xs:sequence>
            <xs:element name="scanner" minOccurs="0">
              <xs:simpleType>
                <xs:restriction base="xs:token">
                  <xs:enumeration value="EIKONIX IEEE 488"/>
                  <xs:enumeration value="EMIL 10"/>
                  <xs:enumeration value="IMACON"/>
                  <xs:enumeration value="NIKON COOLSCAN"/>
                  <xs:enumeration value="NIKON SUPER COOLSCAN 9000"/>
                  <xs:enumeration value="OPTRONICS"/>
                  <xs:enumeration value="OTHER"/>
                  <xs:enumeration value="PATCHWORK DENSITOMETER"/>
                  <xs:enumeration value="PERKIN ELMER"/>
                  <xs:enumeration value="PRIMESCAN"/>
                  <xs:enumeration value="TEMSCAN"/>
                  <xs:enumeration value="ZEISS SCAI"/>
                </xs:restriction>
              </xs:simpleType>
            </xs:element>
            <xs:element name="dimensions" minOccurs="0">
              <xs:complexType>
                <xs:sequence>
                  <xs:element name="width" minOccurs="0">
                    <xs:complexType>
                      <xs:simpleContent>
                        <xs:extension base="xs:positiveInteger">
                          <xs:attribute name="units" type="xs:token" fixed="pixel" use="required"/>
                        </xs:extension>
                      </xs:simpleContent>
                    </xs:complexType>
                  </xs:element>
                  <xs:element name="height" minOccurs="0">
                    <xs:complexType>
                      <xs:simpleContent>
                        <xs:extension base="xs:positiveInteger">
                          <xs:attribute name="units" type="xs:token" fixed="pixel" use="required"/>
                        </xs:extension>
                      </xs:simpleContent>
                    </xs:complexType>
                  </xs:element>
                </xs:sequence>
              </xs:complexType>
            </xs:element>
            <xs:element name="sampling_interval" minOccurs="0">
              <xs:complexType>
                <xs:simpleContent>
                  <xs:extension base="allowed_scaning_interval">
                    <xs:attribute name="units" type="xs:token" fixed="µm" use="required"/>
                  </xs:extension>
                </xs:simpleContent>
              </xs:complexType>
            </xs:element>
            <xs:element name="frames_per_image" type="xs:token" minOccurs="0"/>
          </xs:sequence>
        </xs:complexType>
      </xs:element>
      <xs:element name="number_grids_imaged" type="xs:positiveInteger" minOccurs="0"/>
      <xs:element name="number_real_images" type="xs:positiveInteger" minOccurs="0"/>
      <xs:element name="number_diffraction_images" type="xs:positiveInteger" minOccurs="0"/>
      <xs:element name="average_exposure_time" minOccurs="0">
        <xs:complexType>
          <xs:simpleContent>
            <xs:extension base="allowed_average_exposure_time_type">
              <xs:attribute name="units" type="xs:token" fixed="s" use="required"/>
            </xs:extension>
          </xs:simpleContent>
        </xs:complexType>
      </xs:element>
      <xs:element name="average_electron_dose_per_image" minOccurs="0">
        <xs:complexType>
          <xs:simpleContent>
            <xs:extension base="allowed_electron_dose">
              <xs:attribute name="units" type="xs:token" fixed="e/Å^2" use="required"/>
            </xs:extension>
          </xs:simpleContent>
        </xs:complexType>
      </xs:element>
      <xs:element name="detector_distance" type="xs:string" minOccurs="0"/>
      <xs:element name="details" type="xs:string" minOccurs="0"/>
      <xs:element name="od_range" type="xs:float" minOccurs="0"/>
      <xs:element name="bits_per_pixel" type="xs:float" minOccurs="0"/>
    </xs:sequence>
    <xs:attribute name="image_recording_id" type="xs:positiveInteger"/>
  </xs:complexType>
</xs:element>
Element base_microscopy_type / image_recording_list / image_recording / film_or_detector_model
Namespace No namespace
Diagram
Diagramemdb_xsd.tmp#allowed_film_or_detector_modelemdb_xsd.tmp#base_microscopy_type_base_microscopy_type_image_recording_list_base_microscopy_type_base_microscopy_type_image_recording_list_image_recording_base_microscopy_type_base_microscopy_type_image_recording_list_base_microscopy_type_base_microscopy_type_image_recording_list_image_recording_film_or_detector_model_category
Type extension of allowed_film_or_detector_model
Type hierarchy
Properties
content complex
Attributes
QName Type Use
category restriction of xs:string optional
Source
<xs:element name="film_or_detector_model">
  <xs:complexType>
    <xs:simpleContent>
      <xs:extension base="allowed_film_or_detector_model">
        <xs:attribute name="category">
          <xs:simpleType>
            <xs:restriction base="xs:string">
              <xs:enumeration value="CCD"/>
              <xs:enumeration value="CMOS"/>
              <xs:enumeration value="DIRECT ELECTRON DETECTOR"/>
              <xs:enumeration value="STORAGE PHOSPOR (IMAGE PLATES)"/>
              <xs:enumeration value="FILM"/>
            </xs:restriction>
          </xs:simpleType>
        </xs:attribute>
      </xs:extension>
    </xs:simpleContent>
  </xs:complexType>
</xs:element>
Element base_microscopy_type / image_recording_list / image_recording / detector_mode
Namespace No namespace
Diagram
Diagram
Type restriction of xs:token
Properties
content simple
minOccurs 0
Facets
enumeration COUNTING
enumeration INTEGRATING
enumeration OTHER
enumeration SUPER-RESOLUTION
Source
<xs:element name="detector_mode" minOccurs="0">
  <xs:simpleType>
    <xs:restriction base="xs:token">
      <xs:enumeration value="COUNTING"/>
      <xs:enumeration value="INTEGRATING"/>
      <xs:enumeration value="OTHER"/>
      <xs:enumeration value="SUPER-RESOLUTION"/>
    </xs:restriction>
  </xs:simpleType>
</xs:element>
Element base_microscopy_type / image_recording_list / image_recording / digitization_details
Namespace No namespace
Diagram
Diagramemdb_xsd.tmp#base_microscopy_type_base_microscopy_type_image_recording_list_base_microscopy_type_base_microscopy_type_image_recording_list_image_recording_base_microscopy_type_base_microscopy_type_image_recording_list_base_microscopy_type_base_microscopy_type_image_recording_list_image_recording_digitization_details_scanneremdb_xsd.tmp#base_microscopy_type_base_microscopy_type_image_recording_list_base_microscopy_type_base_microscopy_type_image_recording_list_image_recording_base_microscopy_type_base_microscopy_type_image_recording_list_base_microscopy_type_base_microscopy_type_image_recording_list_image_recording_digitization_details_dimensionsemdb_xsd.tmp#base_microscopy_type_base_microscopy_type_image_recording_list_base_microscopy_type_base_microscopy_type_image_recording_list_image_recording_base_microscopy_type_base_microscopy_type_image_recording_list_base_microscopy_type_base_microscopy_type_image_recording_list_image_recording_digitization_details_sampling_intervalemdb_xsd.tmp#base_microscopy_type_base_microscopy_type_image_recording_list_base_microscopy_type_base_microscopy_type_image_recording_list_image_recording_base_microscopy_type_base_microscopy_type_image_recording_list_base_microscopy_type_base_microscopy_type_image_recording_list_image_recording_digitization_details_frames_per_image
Properties
content complex
minOccurs 0
Model
Children dimensions, frames_per_image, sampling_interval, scanner
Instance
<digitization_details>
  <scanner>{0,1}</scanner>
  <dimensions>{0,1}</dimensions>
  <sampling_interval units="µm">{0,1}</sampling_interval>
  <frames_per_image>{0,1}</frames_per_image>
</digitization_details>
Source
<xs:element name="digitization_details" minOccurs="0">
  <xs:complexType>
    <xs:sequence>
      <xs:element name="scanner" minOccurs="0">
        <xs:simpleType>
          <xs:restriction base="xs:token">
            <xs:enumeration value="EIKONIX IEEE 488"/>
            <xs:enumeration value="EMIL 10"/>
            <xs:enumeration value="IMACON"/>
            <xs:enumeration value="NIKON COOLSCAN"/>
            <xs:enumeration value="NIKON SUPER COOLSCAN 9000"/>
            <xs:enumeration value="OPTRONICS"/>
            <xs:enumeration value="OTHER"/>
            <xs:enumeration value="PATCHWORK DENSITOMETER"/>
            <xs:enumeration value="PERKIN ELMER"/>
            <xs:enumeration value="PRIMESCAN"/>
            <xs:enumeration value="TEMSCAN"/>
            <xs:enumeration value="ZEISS SCAI"/>
          </xs:restriction>
        </xs:simpleType>
      </xs:element>
      <xs:element name="dimensions" minOccurs="0">
        <xs:complexType>
          <xs:sequence>
            <xs:element name="width" minOccurs="0">
              <xs:complexType>
                <xs:simpleContent>
                  <xs:extension base="xs:positiveInteger">
                    <xs:attribute name="units" type="xs:token" fixed="pixel" use="required"/>
                  </xs:extension>
                </xs:simpleContent>
              </xs:complexType>
            </xs:element>
            <xs:element name="height" minOccurs="0">
              <xs:complexType>
                <xs:simpleContent>
                  <xs:extension base="xs:positiveInteger">
                    <xs:attribute name="units" type="xs:token" fixed="pixel" use="required"/>
                  </xs:extension>
                </xs:simpleContent>
              </xs:complexType>
            </xs:element>
          </xs:sequence>
        </xs:complexType>
      </xs:element>
      <xs:element name="sampling_interval" minOccurs="0">
        <xs:complexType>
          <xs:simpleContent>
            <xs:extension base="allowed_scaning_interval">
              <xs:attribute name="units" type="xs:token" fixed="µm" use="required"/>
            </xs:extension>
          </xs:simpleContent>
        </xs:complexType>
      </xs:element>
      <xs:element name="frames_per_image" type="xs:token" minOccurs="0"/>
    </xs:sequence>
  </xs:complexType>
</xs:element>
Element base_microscopy_type / image_recording_list / image_recording / digitization_details / scanner
Namespace No namespace
Diagram
Diagram
Type restriction of xs:token
Properties
content simple
minOccurs 0
Facets
enumeration EIKONIX IEEE 488
enumeration EMIL 10
enumeration IMACON
enumeration NIKON COOLSCAN
enumeration NIKON SUPER COOLSCAN 9000
enumeration OPTRONICS
enumeration OTHER
enumeration PATCHWORK DENSITOMETER
enumeration PERKIN ELMER
enumeration PRIMESCAN
enumeration TEMSCAN
enumeration ZEISS SCAI
Source
<xs:element name="scanner" minOccurs="0">
  <xs:simpleType>
    <xs:restriction base="xs:token">
      <xs:enumeration value="EIKONIX IEEE 488"/>
      <xs:enumeration value="EMIL 10"/>
      <xs:enumeration value="IMACON"/>
      <xs:enumeration value="NIKON COOLSCAN"/>
      <xs:enumeration value="NIKON SUPER COOLSCAN 9000"/>
      <xs:enumeration value="OPTRONICS"/>
      <xs:enumeration value="OTHER"/>
      <xs:enumeration value="PATCHWORK DENSITOMETER"/>
      <xs:enumeration value="PERKIN ELMER"/>
      <xs:enumeration value="PRIMESCAN"/>
      <xs:enumeration value="TEMSCAN"/>
      <xs:enumeration value="ZEISS SCAI"/>
    </xs:restriction>
  </xs:simpleType>
</xs:element>
Element base_microscopy_type / image_recording_list / image_recording / digitization_details / dimensions
Namespace No namespace
Diagram
Diagramemdb_xsd.tmp#base_microscopy_type_base_microscopy_type_image_recording_list_base_microscopy_type_base_microscopy_type_image_recording_list_image_recording_base_microscopy_type_base_microscopy_type_image_recording_list_base_microscopy_type_base_microscopy_type_image_recording_list_image_recording_digitization_details_base_microscopy_type_base_microscopy_type_image_recording_list_base_microscopy_type_base_microscopy_type_image_recording_list_image_recording_base_microscopy_type_base_microscopy_type_image_recording_list_base_microscopy_type_base_microscopy_type_image_recording_list_image_recording_digitization_details_dimensions_widthemdb_xsd.tmp#base_microscopy_type_base_microscopy_type_image_recording_list_base_microscopy_type_base_microscopy_type_image_recording_list_image_recording_base_microscopy_type_base_microscopy_type_image_recording_list_base_microscopy_type_base_microscopy_type_image_recording_list_image_recording_digitization_details_base_microscopy_type_base_microscopy_type_image_recording_list_base_microscopy_type_base_microscopy_type_image_recording_list_image_recording_base_microscopy_type_base_microscopy_type_image_recording_list_base_microscopy_type_base_microscopy_type_image_recording_list_image_recording_digitization_details_dimensions_height
Properties
content complex
minOccurs 0
Model
Children height, width
Instance
<dimensions>
  <width units="pixel">{0,1}</width>
  <height units="pixel">{0,1}</height>
</dimensions>
Source
<xs:element name="dimensions" minOccurs="0">
  <xs:complexType>
    <xs:sequence>
      <xs:element name="width" minOccurs="0">
        <xs:complexType>
          <xs:simpleContent>
            <xs:extension base="xs:positiveInteger">
              <xs:attribute name="units" type="xs:token" fixed="pixel" use="required"/>
            </xs:extension>
          </xs:simpleContent>
        </xs:complexType>
      </xs:element>
      <xs:element name="height" minOccurs="0">
        <xs:complexType>
          <xs:simpleContent>
            <xs:extension base="xs:positiveInteger">
              <xs:attribute name="units" type="xs:token" fixed="pixel" use="required"/>
            </xs:extension>
          </xs:simpleContent>
        </xs:complexType>
      </xs:element>
    </xs:sequence>
  </xs:complexType>
</xs:element>
Element base_microscopy_type / image_recording_list / image_recording / digitization_details / dimensions / width
Namespace No namespace
Diagram
Diagramemdb_xsd.tmp#base_microscopy_type_base_microscopy_type_image_recording_list_base_microscopy_type_base_microscopy_type_image_recording_list_image_recording_base_microscopy_type_base_microscopy_type_image_recording_list_base_microscopy_type_base_microscopy_type_image_recording_list_image_recording_digitization_details_base_microscopy_type_base_microscopy_type_image_recording_list_base_microscopy_type_base_microscopy_type_image_recording_list_image_recording_base_microscopy_type_base_microscopy_type_image_recording_list_base_microscopy_type_base_microscopy_type_image_recording_list_image_recording_digitization_details_dimensions_base_microscopy_type_base_microscopy_type_image_recording_list_base_microscopy_type_base_microscopy_type_image_recording_list_image_recording_base_microscopy_type_base_microscopy_type_image_recording_list_base_microscopy_type_base_microscopy_type_image_recording_list_image_recording_digitization_details_base_microscopy_type_base_microscopy_type_image_recording_list_base_microscopy_type_base_microscopy_type_image_recording_list_image_recording_base_microscopy_type_base_microscopy_type_image_recording_list_base_microscopy_type_base_microscopy_type_image_recording_list_image_recording_digitization_details_dimensions_width_units
Type extension of xs:positiveInteger
Properties
content complex
minOccurs 0
Attributes
QName Type Fixed Use
units xs:token pixel required
Source
<xs:element name="width" minOccurs="0">
  <xs:complexType>
    <xs:simpleContent>
      <xs:extension base="xs:positiveInteger">
        <xs:attribute name="units" type="xs:token" fixed="pixel" use="required"/>
      </xs:extension>
    </xs:simpleContent>
  </xs:complexType>
</xs:element>
Element base_microscopy_type / image_recording_list / image_recording / digitization_details / dimensions / height
Namespace No namespace
Diagram
Diagramemdb_xsd.tmp#base_microscopy_type_base_microscopy_type_image_recording_list_base_microscopy_type_base_microscopy_type_image_recording_list_image_recording_base_microscopy_type_base_microscopy_type_image_recording_list_base_microscopy_type_base_microscopy_type_image_recording_list_image_recording_digitization_details_base_microscopy_type_base_microscopy_type_image_recording_list_base_microscopy_type_base_microscopy_type_image_recording_list_image_recording_base_microscopy_type_base_microscopy_type_image_recording_list_base_microscopy_type_base_microscopy_type_image_recording_list_image_recording_digitization_details_dimensions_base_microscopy_type_base_microscopy_type_image_recording_list_base_microscopy_type_base_microscopy_type_image_recording_list_image_recording_base_microscopy_type_base_microscopy_type_image_recording_list_base_microscopy_type_base_microscopy_type_image_recording_list_image_recording_digitization_details_base_microscopy_type_base_microscopy_type_image_recording_list_base_microscopy_type_base_microscopy_type_image_recording_list_image_recording_base_microscopy_type_base_microscopy_type_image_recording_list_base_microscopy_type_base_microscopy_type_image_recording_list_image_recording_digitization_details_dimensions_height_units
Type extension of xs:positiveInteger
Properties
content complex
minOccurs 0
Attributes
QName Type Fixed Use
units xs:token pixel required
Source
<xs:element name="height" minOccurs="0">
  <xs:complexType>
    <xs:simpleContent>
      <xs:extension base="xs:positiveInteger">
        <xs:attribute name="units" type="xs:token" fixed="pixel" use="required"/>
      </xs:extension>
    </xs:simpleContent>
  </xs:complexType>
</xs:element>
Element base_microscopy_type / image_recording_list / image_recording / digitization_details / sampling_interval
Namespace No namespace
Diagram
Diagramemdb_xsd.tmp#allowed_scaning_intervalemdb_xsd.tmp#base_microscopy_type_base_microscopy_type_image_recording_list_base_microscopy_type_base_microscopy_type_image_recording_list_image_recording_base_microscopy_type_base_microscopy_type_image_recording_list_base_microscopy_type_base_microscopy_type_image_recording_list_image_recording_digitization_details_base_microscopy_type_base_microscopy_type_image_recording_list_base_microscopy_type_base_microscopy_type_image_recording_list_image_recording_base_microscopy_type_base_microscopy_type_image_recording_list_base_microscopy_type_base_microscopy_type_image_recording_list_image_recording_digitization_details_sampling_interval_units
Type extension of allowed_scaning_interval
Type hierarchy
Properties
content complex
minOccurs 0
Attributes
QName Type Fixed Use
units xs:token µm required
Source
<xs:element name="sampling_interval" minOccurs="0">
  <xs:complexType>
    <xs:simpleContent>
      <xs:extension base="allowed_scaning_interval">
        <xs:attribute name="units" type="xs:token" fixed="µm" use="required"/>
      </xs:extension>
    </xs:simpleContent>
  </xs:complexType>
</xs:element>
Element base_microscopy_type / image_recording_list / image_recording / digitization_details / frames_per_image
Namespace No namespace
Diagram
Diagram
Type xs:token
Properties
content simple
minOccurs 0
Source
<xs:element name="frames_per_image" type="xs:token" minOccurs="0"/>
Element base_microscopy_type / image_recording_list / image_recording / number_grids_imaged
Namespace No namespace
Diagram
Diagram
Type xs:positiveInteger
Properties
content simple
minOccurs 0
Source
<xs:element name="number_grids_imaged" type="xs:positiveInteger" minOccurs="0"/>
Element base_microscopy_type / image_recording_list / image_recording / number_real_images
Namespace No namespace
Diagram
Diagram
Type xs:positiveInteger
Properties
content simple
minOccurs 0
Source
<xs:element name="number_real_images" type="xs:positiveInteger" minOccurs="0"/>
Element base_microscopy_type / image_recording_list / image_recording / number_diffraction_images
Namespace No namespace
Diagram
Diagram
Type xs:positiveInteger
Properties
content simple
minOccurs 0
Source
<xs:element name="number_diffraction_images" type="xs:positiveInteger" minOccurs="0"/>
Element base_microscopy_type / image_recording_list / image_recording / average_exposure_time
Namespace No namespace
Diagram
Diagramemdb_xsd.tmp#allowed_average_exposure_time_typeemdb_xsd.tmp#base_microscopy_type_base_microscopy_type_image_recording_list_base_microscopy_type_base_microscopy_type_image_recording_list_image_recording_base_microscopy_type_base_microscopy_type_image_recording_list_base_microscopy_type_base_microscopy_type_image_recording_list_image_recording_average_exposure_time_units
Type extension of allowed_average_exposure_time_type
Type hierarchy
Properties
content complex
minOccurs 0
Attributes
QName Type Fixed Use
units xs:token s required
Source
<xs:element name="average_exposure_time" minOccurs="0">
  <xs:complexType>
    <xs:simpleContent>
      <xs:extension base="allowed_average_exposure_time_type">
        <xs:attribute name="units" type="xs:token" fixed="s" use="required"/>
      </xs:extension>
    </xs:simpleContent>
  </xs:complexType>
</xs:element>
Element base_microscopy_type / image_recording_list / image_recording / average_electron_dose_per_image
Namespace No namespace
Diagram
Diagramemdb_xsd.tmp#allowed_electron_doseemdb_xsd.tmp#base_microscopy_type_base_microscopy_type_image_recording_list_base_microscopy_type_base_microscopy_type_image_recording_list_image_recording_base_microscopy_type_base_microscopy_type_image_recording_list_base_microscopy_type_base_microscopy_type_image_recording_list_image_recording_average_electron_dose_per_image_units
Type extension of allowed_electron_dose
Type hierarchy
Properties
content complex
minOccurs 0
Attributes
QName Type Fixed Use
units xs:token e/Å^2 required
Source
<xs:element name="average_electron_dose_per_image" minOccurs="0">
  <xs:complexType>
    <xs:simpleContent>
      <xs:extension base="allowed_electron_dose">
        <xs:attribute name="units" type="xs:token" fixed="e/Å^2" use="required"/>
      </xs:extension>
    </xs:simpleContent>
  </xs:complexType>
</xs:element>
Element base_microscopy_type / image_recording_list / image_recording / detector_distance
Namespace No namespace
Diagram
Diagram
Type xs:string
Properties
content simple
minOccurs 0
Source
<xs:element name="detector_distance" type="xs:string" minOccurs="0"/>
Element base_microscopy_type / image_recording_list / image_recording / details
Namespace No namespace
Diagram
Diagram
Type xs:string
Properties
content simple
minOccurs 0
Source
<xs:element name="details" type="xs:string" minOccurs="0"/>
Element base_microscopy_type / image_recording_list / image_recording / od_range
Namespace No namespace
Diagram
Diagram
Type xs:float
Properties
content simple
minOccurs 0
Source
<xs:element name="od_range" type="xs:float" minOccurs="0"/>
Element base_microscopy_type / image_recording_list / image_recording / bits_per_pixel
Namespace No namespace
Diagram
Diagram
Type xs:float
Properties
content simple
minOccurs 0
Source
<xs:element name="bits_per_pixel" type="xs:float" minOccurs="0"/>
Element base_microscopy_type / specimen_holder
Namespace No namespace
Diagram
Diagram
Type xs:string
Properties
content simple
minOccurs 0
Source
<xs:element name="specimen_holder" type="xs:string" minOccurs="0"/>
Element base_microscopy_type / tilt_angle_min
Namespace No namespace
Diagram
Diagram
Type xs:string
Properties
content simple
minOccurs 0
Source
<xs:element name="tilt_angle_min" type="xs:string" minOccurs="0"/>
Element base_microscopy_type / tilt_angle_max
Namespace No namespace
Diagram
Diagram
Type xs:string
Properties
content simple
minOccurs 0
Source
<xs:element name="tilt_angle_max" type="xs:string" minOccurs="0"/>
Element base_microscopy_type / objective_aperture
Namespace No namespace
Annotations
Diameter, in microns, of the objective aperture.
Diagram
Diagram
Type xs:float
Properties
content simple
minOccurs 0
Source
<xs:element name="objective_aperture" type="xs:float" minOccurs="0">
  <xs:annotation>
    <xs:documentation>Diameter, in microns, of the objective aperture.</xs:documentation>
  </xs:annotation>
</xs:element>
Element base_microscopy_type / microscope_serial_number
Namespace No namespace
Annotations
Microscope serial number.
Diagram
Diagram
Type xs:string
Properties
content simple
minOccurs 0
Source
<xs:element name="microscope_serial_number" type="xs:string" minOccurs="0">
  <xs:annotation>
    <xs:documentation>Microscope serial number.</xs:documentation>
  </xs:annotation>
</xs:element>
Element base_microscopy_type / microscope_version
Namespace No namespace
Annotations
Version of the microscope.
Diagram
Diagram
Type xs:string
Properties
content simple
minOccurs 0
Source
<xs:element name="microscope_version" type="xs:string" minOccurs="0">
  <xs:annotation>
    <xs:documentation>Version of the microscope.</xs:documentation>
  </xs:annotation>
</xs:element>
Element image_processing
Namespace No namespace
Diagram
Diagramemdb_xsd.tmp#base_image_processing_type_image_processing_idemdb_xsd.tmp#base_image_processing_type_image_recording_idemdb_xsd.tmp#base_image_processing_type_detailsemdb_xsd.tmp#base_image_processing_typeemdb_xsd.tmp#crystallography_processingemdb_xsd.tmp#helical_processingemdb_xsd.tmp#singleparticle_processingemdb_xsd.tmp#subtomogram_averaging_processingemdb_xsd.tmp#tomography_processing
Type base_image_processing_type
Properties
content complex
abstract true
Substitution Group
Used by
Model
Children details, image_recording_id
Instance
<image_processing image_processing_id="">
  <image_recording_id>{1,1}</image_recording_id>
  <details>{0,1}</details>
</image_processing>
Attributes
QName Type Use
image_processing_id xs:positiveInteger required
Source
<xs:element name="image_processing" type="base_image_processing_type" abstract="true"/>
Element base_image_processing_type / image_recording_id
Namespace No namespace
Diagram
Diagram
Type xs:positiveInteger
Properties
content simple
Source
<xs:element name="image_recording_id" type="xs:positiveInteger"/>
Element base_image_processing_type / details
Namespace No namespace
Diagram
Diagram
Type xs:token
Properties
content simple
minOccurs 0
Source
<xs:element name="details" type="xs:token" minOccurs="0"/>
Element entry_type / map
Namespace No namespace
Diagram
Diagramemdb_xsd.tmp#map_type_formatemdb_xsd.tmp#map_type_size_kbytesemdb_xsd.tmp#map_type_fileemdb_xsd.tmp#map_type_symmetryemdb_xsd.tmp#map_type_data_typeemdb_xsd.tmp#map_type_dimensionsemdb_xsd.tmp#map_type_originemdb_xsd.tmp#map_type_spacingemdb_xsd.tmp#map_type_cellemdb_xsd.tmp#map_type_axis_orderemdb_xsd.tmp#map_type_statisticsemdb_xsd.tmp#map_type_pixel_spacingemdb_xsd.tmp#map_type_contour_listemdb_xsd.tmp#map_type_labelemdb_xsd.tmp#map_type_annotation_detailsemdb_xsd.tmp#map_type_detailsemdb_xsd.tmp#map_type
Type map_type
Properties
content complex
Model
file , symmetry{0,1} , data_type , dimensions , origin , spacing , cell , axis_order , statistics{0,1} , pixel_spacing , contour_list{0,1} , label{0,1} , annotation_details{0,1} , details{0,1}
Children annotation_details, axis_order, cell, contour_list, data_type, details, dimensions, file, label, origin, pixel_spacing, spacing, statistics, symmetry
Instance
<map format="CCP4" size_kbytes="">
  <file>{1,1}</file>
  <symmetry>{0,1}</symmetry>
  <data_type>{1,1}</data_type>
  <dimensions>{1,1}</dimensions>
  <origin>{1,1}</origin>
  <spacing>{1,1}</spacing>
  <cell>{1,1}</cell>
  <axis_order>{1,1}</axis_order>
  <statistics>{0,1}</statistics>
  <pixel_spacing>{1,1}</pixel_spacing>
  <contour_list>{0,1}</contour_list>
  <label>{0,1}</label>
  <annotation_details>{0,1}</annotation_details>
  <details>{0,1}</details>
</map>
Attributes
QName Type Fixed Use
format CCP4 required
size_kbytes xs:positiveInteger required
Source
<xs:element name="map" type="map_type"/>
Element map_type / file
Namespace No namespace
Diagram
Diagram
Type restriction of xs:token
Properties
content simple
Facets
pattern emd_\d{4,}([A-Za-z0-9_]*)\.map(\.gz|)
Source
<xs:element name="file">
  <xs:simpleType>
    <xs:restriction base="xs:token">
      <xs:pattern value="emd_\d{4,}([A-Za-z0-9_]*)\.map(\.gz|)"/>
    </xs:restriction>
  </xs:simpleType>
</xs:element>
Element map_type / symmetry
Namespace No namespace
Diagram
Diagramemdb_xsd.tmp#applied_symmetry_type_space_groupemdb_xsd.tmp#applied_symmetry_type_point_groupemdb_xsd.tmp#applied_symmetry_type_helical_parametersemdb_xsd.tmp#applied_symmetry_type
Type applied_symmetry_type
Properties
content complex
minOccurs 0
Model
Children helical_parameters, point_group, space_group
Instance
<symmetry>
  <space_group>{1,1}</space_group>
  <point_group>{1,1}</point_group>
  <helical_parameters>{1,1}</helical_parameters>
</symmetry>
Source
<xs:element name="symmetry" type="applied_symmetry_type" minOccurs="0"/>
Element applied_symmetry_type / space_group
Namespace No namespace
Diagram
Diagram
Type xs:int
Properties
content simple
Source
<xs:element name="space_group" type="xs:int"/>
Element applied_symmetry_type / point_group
Namespace No namespace
Diagram
Diagram
Type restriction of point_group_symmetry_type
Type hierarchy
Properties
content simple
Facets
pattern (C\d+|D\d+|O|T|I) & (C\d+|D\d+|O|T|I)
Source
<xs:element name="point_group">
  <xs:simpleType>
    <xs:restriction base="point_group_symmetry_type">
      <xs:pattern value="C\d+|D\d+|O|T|I"/>
    </xs:restriction>
  </xs:simpleType>
</xs:element>
Element applied_symmetry_type / helical_parameters
Namespace No namespace
Diagram
Diagramemdb_xsd.tmp#helical_parameters_type_delta_zemdb_xsd.tmp#helical_parameters_type_delta_phiemdb_xsd.tmp#helical_parameters_type_axial_symmetryemdb_xsd.tmp#helical_parameters_type
Type helical_parameters_type
Properties
content complex
Model
Children axial_symmetry, delta_phi, delta_z
Instance
<helical_parameters>
  <delta_z units="Å">{1,1}</delta_z>
  <delta_phi units="deg">{1,1}</delta_phi>
  <axial_symmetry>{1,1}</axial_symmetry>
</helical_parameters>
Source
<xs:element name="helical_parameters" type="helical_parameters_type"/>
Element helical_parameters_type / delta_z
Namespace No namespace
Diagram
Diagramemdb_xsd.tmp#allowed_rise_typeemdb_xsd.tmp#helical_parameters_type_helical_parameters_type_delta_z_units
Type extension of allowed_rise_type
Type hierarchy
Properties
content complex
Attributes
QName Type Fixed Use
units xs:token required
Source
<xs:element name="delta_z">
  <xs:complexType>
    <xs:simpleContent>
      <xs:extension base="allowed_rise_type">
        <xs:attribute name="units" type="xs:token" fixed="Å" use="required"/>
      </xs:extension>
    </xs:simpleContent>
  </xs:complexType>
</xs:element>
Element helical_parameters_type / delta_phi
Namespace No namespace
Diagram
Diagramemdb_xsd.tmp#allowed_twist_typeemdb_xsd.tmp#helical_parameters_type_helical_parameters_type_delta_phi_units
Type extension of allowed_twist_type
Type hierarchy
Properties
content complex
Attributes
QName Type Fixed Use
units xs:token deg required
Source
<xs:element name="delta_phi">
  <xs:complexType>
    <xs:simpleContent>
      <xs:extension base="allowed_twist_type">
        <xs:attribute name="units" type="xs:token" fixed="deg" use="required"/>
      </xs:extension>
    </xs:simpleContent>
  </xs:complexType>
</xs:element>
Element helical_parameters_type / axial_symmetry
Namespace No namespace
Diagram
Diagram
Type restriction of xs:token
Properties
content simple
Facets
pattern [C|D][1-9][0-9]*
Source
<xs:element name="axial_symmetry">
  <xs:simpleType>
    <xs:restriction base="xs:token">
      <xs:pattern value="[C|D][1-9][0-9]*"/>
    </xs:restriction>
  </xs:simpleType>
</xs:element>
Element map_type / data_type
Namespace No namespace
Diagram
Diagramemdb_xsd.tmp#map_data_type
Type map_data_type
Properties
content simple
Facets
enumeration IMAGE STORED AS SIGNED BYTE
enumeration IMAGE STORED AS SIGNED INTEGER (2 BYTES)
enumeration IMAGE STORED AS FLOATING POINT NUMBER (4 BYTES)
Source
<xs:element name="data_type" type="map_data_type"/>
Element map_type / dimensions
Namespace No namespace
Diagram
Diagramemdb_xsd.tmp#integer_vector_map_type_colemdb_xsd.tmp#integer_vector_map_type_rowemdb_xsd.tmp#integer_vector_map_type_secemdb_xsd.tmp#integer_vector_map_type
Type integer_vector_map_type
Properties
content complex
Model
col , row , sec
Children col, row, sec
Instance
<dimensions>
  <col>{1,1}</col>
  <row>{1,1}</row>
  <sec>{1,1}</sec>
</dimensions>
Source
<xs:element name="dimensions" type="integer_vector_map_type"/>
Element integer_vector_map_type / col
Namespace No namespace
Diagram
Diagram
Type xs:positiveInteger
Properties
content simple
Source
<xs:element name="col" type="xs:positiveInteger"/>
Element integer_vector_map_type / row
Namespace No namespace
Diagram
Diagram
Type xs:positiveInteger
Properties
content simple
Source
<xs:element name="row" type="xs:positiveInteger"/>
Element integer_vector_map_type / sec
Namespace No namespace
Diagram
Diagram
Type xs:positiveInteger
Properties
content simple
Source
<xs:element name="sec" type="xs:positiveInteger"/>
Element map_type / origin
Namespace No namespace
Diagram
Diagramemdb_xsd.tmp#map_type_map_type_origin_colemdb_xsd.tmp#map_type_map_type_origin_rowemdb_xsd.tmp#map_type_map_type_origin_sec
Properties
content complex
Model
col , row , sec
Children col, row, sec
Instance
<origin>
  <col>{1,1}</col>
  <row>{1,1}</row>
  <sec>{1,1}</sec>
</origin>
Source
<xs:element name="origin">
  <xs:complexType>
    <xs:sequence>
      <xs:element name="col" type="xs:integer"/>
      <xs:element name="row" type="xs:integer"/>
      <xs:element name="sec" type="xs:integer"/>
    </xs:sequence>
  </xs:complexType>
</xs:element>
Element map_type / origin / col
Namespace No namespace
Diagram
Diagram
Type xs:integer
Properties
content simple
Source
<xs:element name="col" type="xs:integer"/>
Element map_type / origin / row
Namespace No namespace
Diagram
Diagram
Type xs:integer
Properties
content simple
Source
<xs:element name="row" type="xs:integer"/>
Element map_type / origin / sec
Namespace No namespace
Diagram
Diagram
Type xs:integer
Properties
content simple
Source
<xs:element name="sec" type="xs:integer"/>
Element map_type / spacing
Namespace No namespace
Diagram
Diagramemdb_xsd.tmp#map_type_map_type_spacing_xemdb_xsd.tmp#map_type_map_type_spacing_yemdb_xsd.tmp#map_type_map_type_spacing_z
Properties
content complex
Model
x , y , z
Children x, y, z
Instance
<spacing>
  <x>{1,1}</x>
  <y>{1,1}</y>
  <z>{1,1}</z>
</spacing>
Source
<xs:element name="spacing">
  <xs:complexType>
    <xs:sequence>
      <xs:element name="x" type="xs:positiveInteger"/>
      <xs:element name="y" type="xs:nonNegativeInteger"/>
      <xs:element name="z" type="xs:nonNegativeInteger"/>
    </xs:sequence>
  </xs:complexType>
</xs:element>
Element map_type / spacing / x
Namespace No namespace
Diagram
Diagram
Type xs:positiveInteger
Properties
content simple
Source
<xs:element name="x" type="xs:positiveInteger"/>
Element map_type / spacing / y
Namespace No namespace
Diagram
Diagram
Type xs:nonNegativeInteger
Properties
content simple
Source
<xs:element name="y" type="xs:nonNegativeInteger"/>
Element map_type / spacing / z
Namespace No namespace
Diagram
Diagram
Type xs:nonNegativeInteger
Properties
content simple
Source
<xs:element name="z" type="xs:nonNegativeInteger"/>
Element map_type / cell
Namespace No namespace
Diagram
Diagramemdb_xsd.tmp#map_type_map_type_cell_aemdb_xsd.tmp#map_type_map_type_cell_bemdb_xsd.tmp#map_type_map_type_cell_cemdb_xsd.tmp#map_type_map_type_cell_alphaemdb_xsd.tmp#map_type_map_type_cell_betaemdb_xsd.tmp#map_type_map_type_cell_gamma
Properties
content complex
Model
a , b , c , alpha , beta , gamma
Children a, alpha, b, beta, c, gamma
Instance
<cell>
  <a units="Å">{1,1}</a>
  <b units="Å">{1,1}</b>
  <c units="Å">{1,1}</c>
  <alpha units="deg">{1,1}</alpha>
  <beta units="deg">{1,1}</beta>
  <gamma units="deg">{1,1}</gamma>
</cell>
Source
<xs:element name="cell">
  <xs:complexType>
    <xs:sequence>
      <xs:element name="a" type="cell_type"/>
      <xs:element name="b" type="cell_type"/>
      <xs:element name="c" type="cell_type"/>
      <xs:element name="alpha" type="cell_angle_type"/>
      <xs:element name="beta" type="cell_angle_type"/>
      <xs:element name="gamma" type="cell_angle_type"/>
    </xs:sequence>
  </xs:complexType>
</xs:element>
Element map_type / cell / a
Namespace No namespace
Diagram
Diagramemdb_xsd.tmp#allowed_cell_dimemdb_xsd.tmp#cell_type_unitsemdb_xsd.tmp#cell_type
Type cell_type
Type hierarchy
Properties
content complex
Attributes
QName Type Fixed Use
units xs:token required
Source
<xs:element name="a" type="cell_type"/>
Element map_type / cell / b
Namespace No namespace
Diagram
Diagramemdb_xsd.tmp#allowed_cell_dimemdb_xsd.tmp#cell_type_unitsemdb_xsd.tmp#cell_type
Type cell_type
Type hierarchy
Properties
content complex
Attributes
QName Type Fixed Use
units xs:token required
Source
<xs:element name="b" type="cell_type"/>
Element map_type / cell / c
Namespace No namespace
Diagram
Diagramemdb_xsd.tmp#allowed_cell_dimemdb_xsd.tmp#cell_type_unitsemdb_xsd.tmp#cell_type
Type cell_type
Type hierarchy
Properties
content complex
Attributes
QName Type Fixed Use
units xs:token required
Source
<xs:element name="c" type="cell_type"/>
Element map_type / cell / alpha
Namespace No namespace
Diagram
Diagramemdb_xsd.tmp#allowed_cell_angleemdb_xsd.tmp#cell_angle_type_unitsemdb_xsd.tmp#cell_angle_type
Type cell_angle_type
Type hierarchy
Properties
content complex
Attributes
QName Type Fixed Use
units xs:token deg required
Source
<xs:element name="alpha" type="cell_angle_type"/>
Element map_type / cell / beta
Namespace No namespace
Diagram
Diagramemdb_xsd.tmp#allowed_cell_angleemdb_xsd.tmp#cell_angle_type_unitsemdb_xsd.tmp#cell_angle_type
Type cell_angle_type
Type hierarchy
Properties
content complex
Attributes
QName Type Fixed Use
units xs:token deg required
Source
<xs:element name="beta" type="cell_angle_type"/>
Element map_type / cell / gamma
Namespace No namespace
Diagram
Diagramemdb_xsd.tmp#allowed_cell_angleemdb_xsd.tmp#cell_angle_type_unitsemdb_xsd.tmp#cell_angle_type
Type cell_angle_type
Type hierarchy
Properties
content complex
Attributes
QName Type Fixed Use
units xs:token deg required
Source
<xs:element name="gamma" type="cell_angle_type"/>
Element map_type / axis_order
Namespace No namespace
Diagram
Diagramemdb_xsd.tmp#map_type_map_type_axis_order_fastemdb_xsd.tmp#map_type_map_type_axis_order_mediumemdb_xsd.tmp#map_type_map_type_axis_order_slow
Properties
content complex
Model
Children fast, medium, slow
Instance
<axis_order>
  <fast>{1,1}</fast>
  <medium>{1,1}</medium>
  <slow>{1,1}</slow>
</axis_order>
Source
<xs:element name="axis_order">
  <xs:complexType>
    <xs:sequence>
      <xs:element name="fast">
        <xs:simpleType>
          <xs:restriction base="xs:token">
            <xs:pattern value="X|Y|Z"/>
          </xs:restriction>
        </xs:simpleType>
      </xs:element>
      <xs:element name="medium">
        <xs:simpleType>
          <xs:restriction base="xs:token">
            <xs:pattern value="X|Y|Z"/>
          </xs:restriction>
        </xs:simpleType>
      </xs:element>
      <xs:element name="slow">
        <xs:simpleType>
          <xs:restriction base="xs:token">
            <xs:pattern value="X|Y|Z"/>
          </xs:restriction>
        </xs:simpleType>
      </xs:element>
    </xs:sequence>
  </xs:complexType>
</xs:element>
Element map_type / axis_order / fast
Namespace No namespace
Diagram
Diagram
Type restriction of xs:token
Properties
content simple
Facets
pattern X|Y|Z
Source
<xs:element name="fast">
  <xs:simpleType>
    <xs:restriction base="xs:token">
      <xs:pattern value="X|Y|Z"/>
    </xs:restriction>
  </xs:simpleType>
</xs:element>
Element map_type / axis_order / medium
Namespace No namespace
Diagram
Diagram
Type restriction of xs:token
Properties
content simple
Facets
pattern X|Y|Z
Source
<xs:element name="medium">
  <xs:simpleType>
    <xs:restriction base="xs:token">
      <xs:pattern value="X|Y|Z"/>
    </xs:restriction>
  </xs:simpleType>
</xs:element>
Element map_type / axis_order / slow
Namespace No namespace
Diagram
Diagram
Type restriction of xs:token
Properties
content simple
Facets
pattern X|Y|Z
Source
<xs:element name="slow">
  <xs:simpleType>
    <xs:restriction base="xs:token">
      <xs:pattern value="X|Y|Z"/>
    </xs:restriction>
  </xs:simpleType>
</xs:element>
Element map_type / statistics
Namespace No namespace
Diagram
Diagramemdb_xsd.tmp#map_statistics_type_minimumemdb_xsd.tmp#map_statistics_type_maximumemdb_xsd.tmp#map_statistics_type_averageemdb_xsd.tmp#map_statistics_type_stdemdb_xsd.tmp#map_statistics_type
Type map_statistics_type
Properties
content complex
minOccurs 0
Model
Children average, maximum, minimum, std
Instance
<statistics>
  <minimum>{1,1}</minimum>
  <maximum>{1,1}</maximum>
  <average>{1,1}</average>
  <std>{1,1}</std>
</statistics>
Source
<xs:element name="statistics" type="map_statistics_type" minOccurs="0"/>
Element map_statistics_type / minimum
Namespace No namespace
Diagram
Diagram
Type xs:float
Properties
content simple
Source
<xs:element name="minimum" type="xs:float"/>
Element map_statistics_type / maximum
Namespace No namespace
Diagram
Diagram
Type xs:float
Properties
content simple
Source
<xs:element name="maximum" type="xs:float"/>
Element map_statistics_type / average
Namespace No namespace
Diagram
Diagram
Type xs:float
Properties
content simple
Source
<xs:element name="average" type="xs:float"/>
Element map_statistics_type / std
Namespace No namespace
Diagram
Diagram
Type xs:float
Properties
content simple
Source
<xs:element name="std" type="xs:float"/>
Element map_type / pixel_spacing
Namespace No namespace
Diagram
Diagramemdb_xsd.tmp#map_type_map_type_pixel_spacing_xemdb_xsd.tmp#map_type_map_type_pixel_spacing_yemdb_xsd.tmp#map_type_map_type_pixel_spacing_z
Properties
content complex
Model
x , y , z
Children x, y, z
Instance
<pixel_spacing>
  <x units="Å">{1,1}</x>
  <y units="Å">{1,1}</y>
  <z units="Å">{1,1}</z>
</pixel_spacing>
Source
<xs:element name="pixel_spacing">
  <xs:complexType>
    <xs:sequence>
      <xs:element name="x" type="pixel_spacing_type"/>
      <xs:element name="y" type="pixel_spacing_type"/>
      <xs:element name="z" type="pixel_spacing_type"/>
    </xs:sequence>
  </xs:complexType>
</xs:element>
Element map_type / pixel_spacing / x
Namespace No namespace
Diagram
Diagramemdb_xsd.tmp#allowed_pixel_samplingemdb_xsd.tmp#pixel_spacing_type_unitsemdb_xsd.tmp#pixel_spacing_type
Type pixel_spacing_type
Type hierarchy
Properties
content complex
Attributes
QName Type Fixed Use
units xs:token required
Source
<xs:element name="x" type="pixel_spacing_type"/>
Element map_type / pixel_spacing / y
Namespace No namespace
Diagram
Diagramemdb_xsd.tmp#allowed_pixel_samplingemdb_xsd.tmp#pixel_spacing_type_unitsemdb_xsd.tmp#pixel_spacing_type
Type pixel_spacing_type
Type hierarchy
Properties
content complex
Attributes
QName Type Fixed Use
units xs:token required
Source
<xs:element name="y" type="pixel_spacing_type"/>
Element map_type / pixel_spacing / z
Namespace No namespace
Diagram
Diagramemdb_xsd.tmp#allowed_pixel_samplingemdb_xsd.tmp#pixel_spacing_type_unitsemdb_xsd.tmp#pixel_spacing_type
Type pixel_spacing_type
Type hierarchy
Properties
content complex
Attributes
QName Type Fixed Use
units xs:token required
Source
<xs:element name="z" type="pixel_spacing_type"/>
Element map_type / contour_list
Namespace No namespace
Diagram
Diagramemdb_xsd.tmp#map_type_map_type_contour_list_contour
Properties
content complex
minOccurs 0
Model
Children contour
Instance
<contour_list>
  <contour primary="">{1,unbounded}</contour>
</contour_list>
Source
<xs:element name="contour_list" minOccurs="0">
  <xs:complexType>
    <xs:sequence>
      <xs:element name="contour" maxOccurs="unbounded">
        <xs:complexType>
          <xs:sequence>
            <xs:element name="level" type="xs:float" minOccurs="0"/>
            <xs:element name="source" minOccurs="0">
              <xs:simpleType>
                <xs:restriction base="xs:token">
                  <xs:enumeration value="EMDB"/>
                  <xs:enumeration value="AUTHOR"/>
                  <xs:enumeration value="SOFTWARE"/>
                  <xs:enumeration value="ANNOTATOR"/>
                </xs:restriction>
              </xs:simpleType>
            </xs:element>
          </xs:sequence>
          <xs:attribute name="primary" type="xs:boolean" use="required"/>
        </xs:complexType>
      </xs:element>
    </xs:sequence>
  </xs:complexType>
</xs:element>
Element map_type / contour_list / contour
Namespace No namespace
Diagram
Diagramemdb_xsd.tmp#map_type_map_type_contour_list_map_type_map_type_contour_list_contour_primaryemdb_xsd.tmp#map_type_map_type_contour_list_map_type_map_type_contour_list_contour_levelemdb_xsd.tmp#map_type_map_type_contour_list_map_type_map_type_contour_list_contour_source
Properties
content complex
maxOccurs unbounded
Model
Children level, source
Instance
<contour primary="">
  <level>{0,1}</level>
  <source>{0,1}</source>
</contour>
Attributes
QName Type Use
primary xs:boolean required
Source
<xs:element name="contour" maxOccurs="unbounded">
  <xs:complexType>
    <xs:sequence>
      <xs:element name="level" type="xs:float" minOccurs="0"/>
      <xs:element name="source" minOccurs="0">
        <xs:simpleType>
          <xs:restriction base="xs:token">
            <xs:enumeration value="EMDB"/>
            <xs:enumeration value="AUTHOR"/>
            <xs:enumeration value="SOFTWARE"/>
            <xs:enumeration value="ANNOTATOR"/>
          </xs:restriction>
        </xs:simpleType>
      </xs:element>
    </xs:sequence>
    <xs:attribute name="primary" type="xs:boolean" use="required"/>
  </xs:complexType>
</xs:element>
Element map_type / contour_list / contour / level
Namespace No namespace
Diagram
Diagram
Type xs:float
Properties
content simple
minOccurs 0
Source
<xs:element name="level" type="xs:float" minOccurs="0"/>
Element map_type / contour_list / contour / source
Namespace No namespace
Diagram
Diagram
Type restriction of xs:token
Properties
content simple
minOccurs 0
Facets
enumeration EMDB
enumeration AUTHOR
enumeration SOFTWARE
enumeration ANNOTATOR
Source
<xs:element name="source" minOccurs="0">
  <xs:simpleType>
    <xs:restriction base="xs:token">
      <xs:enumeration value="EMDB"/>
      <xs:enumeration value="AUTHOR"/>
      <xs:enumeration value="SOFTWARE"/>
      <xs:enumeration value="ANNOTATOR"/>
    </xs:restriction>
  </xs:simpleType>
</xs:element>
Element map_type / label
Namespace No namespace
Diagram
Diagram
Type xs:token
Properties
content simple
minOccurs 0
Source
<xs:element name="label" type="xs:token" minOccurs="0"/>
Element map_type / annotation_details
Namespace No namespace
Diagram
Diagram
Type xs:string
Properties
content simple
minOccurs 0
Source
<xs:element name="annotation_details" type="xs:string" minOccurs="0"/>
Element map_type / details
Namespace No namespace
Diagram
Diagram
Type xs:string
Properties
content simple
minOccurs 0
Source
<xs:element name="details" type="xs:string" minOccurs="0"/>
Element entry_type / interpretation
Namespace No namespace
Diagram
Diagramemdb_xsd.tmp#interpretation_type_modelling_listemdb_xsd.tmp#interpretation_type_figure_listemdb_xsd.tmp#interpretation_type_segmentation_listemdb_xsd.tmp#interpretation_type_slices_listemdb_xsd.tmp#interpretation_type_additional_map_listemdb_xsd.tmp#interpretation_type_half_map_listemdb_xsd.tmp#interpretation_type
Type interpretation_type
Properties
content complex
minOccurs 0
Model
modelling_list{0,1} , figure_list{0,1} , segmentation_list{0,1} , slices_list{0,1} , additional_map_list{0,1} , half_map_list{0,1}
Children additional_map_list, figure_list, half_map_list, modelling_list, segmentation_list, slices_list
Instance
<interpretation>
  <modelling_list>{0,1}</modelling_list>
  <figure_list>{0,1}</figure_list>
  <segmentation_list>{0,1}</segmentation_list>
  <slices_list>{0,1}</slices_list>
  <additional_map_list>{0,1}</additional_map_list>
  <half_map_list>{0,1}</half_map_list>
</interpretation>
Source
<xs:element name="interpretation" type="interpretation_type" minOccurs="0"/>
Element interpretation_type / modelling_list
Namespace No namespace
Diagram
Diagramemdb_xsd.tmp#interpretation_type_interpretation_type_modelling_list_modelling
Properties
content complex
minOccurs 0
Model
Children modelling
Instance
<modelling_list>
  <modelling>{1,unbounded}</modelling>
</modelling_list>
Source
<xs:element name="modelling_list" minOccurs="0">
  <xs:complexType>
    <xs:sequence>
      <xs:element name="modelling" type="modelling_type" maxOccurs="unbounded"/>
    </xs:sequence>
  </xs:complexType>
</xs:element>
Element interpretation_type / modelling_list / modelling
Namespace No namespace
Diagram
Diagramemdb_xsd.tmp#modelling_type_initial_modelemdb_xsd.tmp#modelling_type_final_modelemdb_xsd.tmp#modelling_type_refinement_protocolemdb_xsd.tmp#modelling_type_software_listemdb_xsd.tmp#modelling_type_detailsemdb_xsd.tmp#modelling_type_target_criteriaemdb_xsd.tmp#modelling_type_refinement_spaceemdb_xsd.tmp#modelling_type_overall_bvalueemdb_xsd.tmp#modelling_type
Type modelling_type
Properties
content complex
maxOccurs unbounded
Model
Children details, final_model, initial_model, overall_bvalue, refinement_protocol, refinement_space, software_list, target_criteria
Instance
<modelling>
  <initial_model>{0,unbounded}</initial_model>
  <final_model>{0,1}</final_model>
  <refinement_protocol>{0,1}</refinement_protocol>
  <software_list>{0,1}</software_list>
  <details>{0,1}</details>
  <target_criteria>{0,1}</target_criteria>
  <refinement_space>{0,1}</refinement_space>
  <overall_bvalue>{0,1}</overall_bvalue>
</modelling>
Source
<xs:element name="modelling" type="modelling_type" maxOccurs="unbounded"/>
Element modelling_type / initial_model
Namespace No namespace
Diagram
Diagramemdb_xsd.tmp#modelling_type_modelling_type_initial_model_access_codeemdb_xsd.tmp#modelling_type_modelling_type_initial_model_chainemdb_xsd.tmp#modelling_type_modelling_type_initial_model_details
Properties
content complex
minOccurs 0
maxOccurs unbounded
Model
Children access_code, chain, details
Instance
<initial_model>
  <access_code>{0,1}</access_code>
  <chain>{0,1}</chain>
  <details>{0,1}</details>
</initial_model>
Source
<xs:element name="initial_model" minOccurs="0" maxOccurs="unbounded">
  <xs:complexType>
    <xs:sequence>
      <xs:element name="access_code" type="xs:token" minOccurs="0">
      </xs:element>
      <xs:element minOccurs="0" name="chain">
        <xs:complexType>
          <xs:sequence>
            <xs:element minOccurs="0" name="chain_id" type="xs:token"/>
            <xs:element minOccurs="0" name="residue_range">
              <xs:simpleType>
                <xs:restriction base="xs:token">
                  <xs:pattern value="[+-]?[0-9]+-[+-]?[0-9]+"/>
                </xs:restriction>
              </xs:simpleType>
            </xs:element>
            <xs:element minOccurs="0" name="number_of_copies_in_final_model" type="xs:positiveInteger"/>
            <xs:element maxOccurs="1" minOccurs="0" name="source_name">
              <xs:simpleType>
                <xs:restriction base="xs:string">
                  <xs:enumeration value="PDB"/>
                  <xs:enumeration value="AlphaFold"/>
                  <xs:enumeration value="ITasser"/>
                  <xs:enumeration value="ModelArchive"/>
                  <xs:enumeration value="Modeller"/>
                  <xs:enumeration value="RoseTTAFold"/>
                  <xs:enumeration value="SwissModel"/>
                  <xs:enumeration value="Other"/>
                </xs:restriction>
              </xs:simpleType>
            </xs:element>
            <xs:element maxOccurs="1" minOccurs="0" name="initial_model_type">
              <xs:simpleType>
                <xs:restriction base="xs:string">
                  <xs:enumeration value="experimental model"/>
                  <xs:enumeration value="in silico model"/>
                  <xs:enumeration value="integrative model"/>
                  <xs:enumeration value="other"/>
                </xs:restriction>
              </xs:simpleType>
            </xs:element>
          </xs:sequence>
        </xs:complexType>
      </xs:element>
      <xs:element minOccurs="0" name="details" type="xs:string"/>
    </xs:sequence>
  </xs:complexType>
</xs:element>
Element modelling_type / initial_model / access_code
Namespace No namespace
Diagram
Diagram
Type xs:token
Properties
content simple
minOccurs 0
Source
<xs:element name="access_code" type="xs:token" minOccurs="0">
</xs:element>
Element modelling_type / initial_model / chain
Namespace No namespace
Diagram
Diagramemdb_xsd.tmp#modelling_type_modelling_type_initial_model_modelling_type_modelling_type_initial_model_chain_chain_idemdb_xsd.tmp#modelling_type_modelling_type_initial_model_modelling_type_modelling_type_initial_model_chain_residue_rangeemdb_xsd.tmp#modelling_type_modelling_type_initial_model_modelling_type_modelling_type_initial_model_chain_number_of_copies_in_final_modelemdb_xsd.tmp#modelling_type_modelling_type_initial_model_modelling_type_modelling_type_initial_model_chain_source_nameemdb_xsd.tmp#modelling_type_modelling_type_initial_model_modelling_type_modelling_type_initial_model_chain_initial_model_type
Properties
content complex
minOccurs 0
Model
Children chain_id, initial_model_type, number_of_copies_in_final_model, residue_range, source_name
Instance
<chain>
  <chain_id>{0,1}</chain_id>
  <residue_range>{0,1}</residue_range>
  <number_of_copies_in_final_model>{0,1}</number_of_copies_in_final_model>
  <source_name>{0,1}</source_name>
  <initial_model_type>{0,1}</initial_model_type>
</chain>
Source
<xs:element minOccurs="0" name="chain">
  <xs:complexType>
    <xs:sequence>
      <xs:element minOccurs="0" name="chain_id" type="xs:token"/>
      <xs:element minOccurs="0" name="residue_range">
        <xs:simpleType>
          <xs:restriction base="xs:token">
            <xs:pattern value="[+-]?[0-9]+-[+-]?[0-9]+"/>
          </xs:restriction>
        </xs:simpleType>
      </xs:element>
      <xs:element minOccurs="0" name="number_of_copies_in_final_model" type="xs:positiveInteger"/>
      <xs:element maxOccurs="1" minOccurs="0" name="source_name">
        <xs:simpleType>
          <xs:restriction base="xs:string">
            <xs:enumeration value="PDB"/>
            <xs:enumeration value="AlphaFold"/>
            <xs:enumeration value="ITasser"/>
            <xs:enumeration value="ModelArchive"/>
            <xs:enumeration value="Modeller"/>
            <xs:enumeration value="RoseTTAFold"/>
            <xs:enumeration value="SwissModel"/>
            <xs:enumeration value="Other"/>
          </xs:restriction>
        </xs:simpleType>
      </xs:element>
      <xs:element maxOccurs="1" minOccurs="0" name="initial_model_type">
        <xs:simpleType>
          <xs:restriction base="xs:string">
            <xs:enumeration value="experimental model"/>
            <xs:enumeration value="in silico model"/>
            <xs:enumeration value="integrative model"/>
            <xs:enumeration value="other"/>
          </xs:restriction>
        </xs:simpleType>
      </xs:element>
    </xs:sequence>
  </xs:complexType>
</xs:element>
Element modelling_type / initial_model / chain / chain_id
Namespace No namespace
Diagram
Diagram
Type xs:token
Properties
content simple
minOccurs 0
Source
<xs:element minOccurs="0" name="chain_id" type="xs:token"/>
Element modelling_type / initial_model / chain / residue_range
Namespace No namespace
Diagram
Diagram
Type restriction of xs:token
Properties
content simple
minOccurs 0
Facets
pattern [+-]?[0-9]+-[+-]?[0-9]+
Source
<xs:element minOccurs="0" name="residue_range">
  <xs:simpleType>
    <xs:restriction base="xs:token">
      <xs:pattern value="[+-]?[0-9]+-[+-]?[0-9]+"/>
    </xs:restriction>
  </xs:simpleType>
</xs:element>
Element modelling_type / initial_model / chain / number_of_copies_in_final_model
Namespace No namespace
Diagram
Diagram
Type xs:positiveInteger
Properties
content simple
minOccurs 0
Source
<xs:element minOccurs="0" name="number_of_copies_in_final_model" type="xs:positiveInteger"/>
Element modelling_type / initial_model / chain / source_name
Namespace No namespace
Diagram
Diagram
Type restriction of xs:string
Properties
content simple
minOccurs 0
maxOccurs 1
Facets
enumeration PDB
enumeration AlphaFold
enumeration ITasser
enumeration ModelArchive
enumeration Modeller
enumeration RoseTTAFold
enumeration SwissModel
enumeration Other
Source
<xs:element maxOccurs="1" minOccurs="0" name="source_name">
  <xs:simpleType>
    <xs:restriction base="xs:string">
      <xs:enumeration value="PDB"/>
      <xs:enumeration value="AlphaFold"/>
      <xs:enumeration value="ITasser"/>
      <xs:enumeration value="ModelArchive"/>
      <xs:enumeration value="Modeller"/>
      <xs:enumeration value="RoseTTAFold"/>
      <xs:enumeration value="SwissModel"/>
      <xs:enumeration value="Other"/>
    </xs:restriction>
  </xs:simpleType>
</xs:element>
Element modelling_type / initial_model / chain / initial_model_type
Namespace No namespace
Diagram
Diagram
Type restriction of xs:string
Properties
content simple
minOccurs 0
maxOccurs 1
Facets
enumeration experimental model
enumeration in silico model
enumeration integrative model
enumeration other
Source
<xs:element maxOccurs="1" minOccurs="0" name="initial_model_type">
  <xs:simpleType>
    <xs:restriction base="xs:string">
      <xs:enumeration value="experimental model"/>
      <xs:enumeration value="in silico model"/>
      <xs:enumeration value="integrative model"/>
      <xs:enumeration value="other"/>
    </xs:restriction>
  </xs:simpleType>
</xs:element>
Element modelling_type / initial_model / details
Namespace No namespace
Diagram
Diagram
Type xs:string
Properties
content simple
minOccurs 0
Source
<xs:element minOccurs="0" name="details" type="xs:string"/>
Element modelling_type / final_model
Namespace No namespace
Diagram
Diagramemdb_xsd.tmp#modelling_type_modelling_type_final_model_access_codeemdb_xsd.tmp#modelling_type_modelling_type_final_model_chainemdb_xsd.tmp#modelling_type_modelling_type_final_model_details
Properties
content complex
minOccurs 0
Model
Children access_code, chain, details
Instance
<final_model>
  <access_code>{1,1}</access_code>
  <chain>{0,unbounded}</chain>
  <details>{0,1}</details>
</final_model>
Source
<xs:element name="final_model" minOccurs="0">
  <xs:complexType>
    <xs:sequence>
      <xs:element name="access_code" type="pdb_code_type"/>
      <xs:element name="chain" type="chain_type" minOccurs="0" maxOccurs="unbounded"/>
      <xs:element name="details" type="xs:string" minOccurs="0"/>
    </xs:sequence>
  </xs:complexType>
</xs:element>
Element modelling_type / final_model / access_code
Namespace No namespace
Diagram
Diagramemdb_xsd.tmp#pdb_code_type
Type pdb_code_type
Properties
content simple
Facets
pattern \d[\dA-Za-z]{3}|pdb_\d{5}[\dA-Za-z]{3}
Source
<xs:element name="access_code" type="pdb_code_type"/>
Element modelling_type / final_model / chain
Namespace No namespace
Diagram
Diagramemdb_xsd.tmp#chain_type_chain_idemdb_xsd.tmp#chain_type_residue_rangeemdb_xsd.tmp#chain_type
Type chain_type
Properties
content complex
minOccurs 0
maxOccurs unbounded
Model
Children chain_id, residue_range
Instance
<chain>
  <chain_id>{0,unbounded}</chain_id>
  <residue_range>{0,1}</residue_range>
</chain>
Source
<xs:element name="chain" type="chain_type" minOccurs="0" maxOccurs="unbounded"/>
Element chain_type / chain_id
Namespace No namespace
Diagram
Diagramemdb_xsd.tmp#chain_pdb_id
Type chain_pdb_id
Properties
content simple
minOccurs 0
maxOccurs unbounded
Facets
pattern \d|[A-Za-z]{1,2}
Source
<xs:element name="chain_id" type="chain_pdb_id" minOccurs="0" maxOccurs="unbounded"/>
Element chain_type / residue_range
Namespace No namespace
Diagram
Diagram
Type restriction of xs:token
Properties
content simple
minOccurs 0
maxOccurs 1
Facets
pattern [+-]?[0-9]+-[+-]?[0-9]+
Source
<xs:element name="residue_range" minOccurs="0" maxOccurs="1">
  <xs:simpleType>
    <xs:restriction base="xs:token">
      <xs:pattern value="[+-]?[0-9]+-[+-]?[0-9]+"/>
    </xs:restriction>
  </xs:simpleType>
</xs:element>
Element modelling_type / final_model / details
Namespace No namespace
Diagram
Diagram
Type xs:string
Properties
content simple
minOccurs 0
Source
<xs:element name="details" type="xs:string" minOccurs="0"/>
Element modelling_type / refinement_protocol
Namespace No namespace
Diagram
Diagram
Type restriction of xs:string
Properties
content simple
minOccurs 0
Facets
enumeration AB INITIO MODEL
enumeration BACKBONE TRACE
enumeration FLEXIBLE FIT
enumeration OTHER
enumeration RIGID BODY FIT
Source
<xs:element name="refinement_protocol" minOccurs="0">
  <xs:simpleType>
    <xs:restriction base="xs:string">
      <xs:enumeration value="AB INITIO MODEL"/>
      <xs:enumeration value="BACKBONE TRACE"/>
      <xs:enumeration value="FLEXIBLE FIT"/>
      <xs:enumeration value="OTHER"/>
      <xs:enumeration value="RIGID BODY FIT"/>
    </xs:restriction>
  </xs:simpleType>
</xs:element>
Element modelling_type / software_list
Namespace No namespace
Diagram
Diagramemdb_xsd.tmp#software_list_type_softwareemdb_xsd.tmp#software_list_type
Type software_list_type
Properties
content complex
minOccurs 0
Model
Children software
Instance
<software_list>
  <software>{0,unbounded}</software>
</software_list>
Source
<xs:element name="software_list" type="software_list_type" minOccurs="0"/>
Element modelling_type / details
Namespace No namespace
Diagram
Diagram
Type xs:string
Properties
content simple
minOccurs 0
Source
<xs:element name="details" type="xs:string" minOccurs="0"/>
Element modelling_type / target_criteria
Namespace No namespace
Diagram
Diagram
Type xs:token
Properties
content simple
minOccurs 0
Source
<xs:element name="target_criteria" type="xs:token" minOccurs="0"/>
Element modelling_type / refinement_space
Namespace No namespace
Diagram
Diagram
Type xs:token
Properties
content simple
minOccurs 0
Source
<xs:element name="refinement_space" type="xs:token" minOccurs="0"/>
Element modelling_type / overall_bvalue
Namespace No namespace
Diagram
Diagram
Type xs:float
Properties
content simple
minOccurs 0
Source
<xs:element name="overall_bvalue" type="xs:float" minOccurs="0"/>
Element interpretation_type / figure_list
Namespace No namespace
Diagram
Diagramemdb_xsd.tmp#interpretation_type_interpretation_type_figure_list_figure
Properties
content complex
minOccurs 0
Model
Children figure
Instance
<figure_list>
  <figure>{1,unbounded}</figure>
</figure_list>
Source
<xs:element name="figure_list" minOccurs="0">
  <xs:complexType>
    <xs:sequence>
      <xs:element name="figure" type="figure_type" maxOccurs="unbounded"/>
    </xs:sequence>
  </xs:complexType>
</xs:element>
Element interpretation_type / figure_list / figure
Namespace No namespace
Diagram
Diagramemdb_xsd.tmp#figure_type_fileemdb_xsd.tmp#figure_type_detailsemdb_xsd.tmp#figure_type
Type figure_type
Properties
content complex
maxOccurs unbounded
Model
Children details, file
Instance
<figure>
  <file>{1,1}</file>
  <details>{0,1}</details>
</figure>
Source
<xs:element name="figure" type="figure_type" maxOccurs="unbounded"/>
Element figure_type / file
Namespace No namespace
Diagram
Diagram
Type restriction of xs:token
Properties
content simple
Facets
pattern emd_\d{4,}.+
Source
<xs:element name="file">
  <xs:simpleType>
    <xs:restriction base="xs:token">
      <xs:pattern value="emd_\d{4,}.+"/>
    </xs:restriction>
  </xs:simpleType>
</xs:element>
Element figure_type / details
Namespace No namespace
Diagram
Diagram
Type xs:string
Properties
content simple
minOccurs 0
Source
<xs:element name="details" type="xs:string" minOccurs="0"/>
Element interpretation_type / segmentation_list
Namespace No namespace
Diagram
Diagramemdb_xsd.tmp#interpretation_type_interpretation_type_segmentation_list_segmentation
Properties
content complex
minOccurs 0
Model
Children segmentation
Instance
<segmentation_list>
  <segmentation>{1,unbounded}</segmentation>
</segmentation_list>
Source
<xs:element name="segmentation_list" minOccurs="0">
  <xs:complexType>
    <xs:sequence>
      <xs:element name="segmentation" maxOccurs="unbounded">
        <xs:complexType>
          <xs:sequence>
            <xs:element name="file">
              <xs:simpleType>
                <xs:restriction base="xs:token">
                  <xs:pattern value="[emd_\d{4,}]+.*"/>
                </xs:restriction>
              </xs:simpleType>
            </xs:element>
            <xs:element name="details" type="xs:string" minOccurs="0"/>
            <xs:element name="mask_details" type="map_type" minOccurs="0"/>
          </xs:sequence>
        </xs:complexType>
      </xs:element>
    </xs:sequence>
  </xs:complexType>
</xs:element>
Element interpretation_type / segmentation_list / segmentation
Namespace No namespace
Diagram
Diagramemdb_xsd.tmp#interpretation_type_interpretation_type_segmentation_list_interpretation_type_interpretation_type_segmentation_list_segmentation_fileemdb_xsd.tmp#interpretation_type_interpretation_type_segmentation_list_interpretation_type_interpretation_type_segmentation_list_segmentation_detailsemdb_xsd.tmp#interpretation_type_interpretation_type_segmentation_list_interpretation_type_interpretation_type_segmentation_list_segmentation_mask_details
Properties
content complex
maxOccurs unbounded
Model
Children details, file, mask_details
Instance
<segmentation>
  <file>{1,1}</file>
  <details>{0,1}</details>
  <mask_details format="CCP4" size_kbytes="">{0,1}</mask_details>
</segmentation>
Source
<xs:element name="segmentation" maxOccurs="unbounded">
  <xs:complexType>
    <xs:sequence>
      <xs:element name="file">
        <xs:simpleType>
          <xs:restriction base="xs:token">
            <xs:pattern value="[emd_\d{4,}]+.*"/>
          </xs:restriction>
        </xs:simpleType>
      </xs:element>
      <xs:element name="details" type="xs:string" minOccurs="0"/>
      <xs:element name="mask_details" type="map_type" minOccurs="0"/>
    </xs:sequence>
  </xs:complexType>
</xs:element>
Element interpretation_type / segmentation_list / segmentation / file
Namespace No namespace
Diagram
Diagram
Type restriction of xs:token
Properties
content simple
Facets
pattern [emd_\d{4,}]+.*
Source
<xs:element name="file">
  <xs:simpleType>
    <xs:restriction base="xs:token">
      <xs:pattern value="[emd_\d{4,}]+.*"/>
    </xs:restriction>
  </xs:simpleType>
</xs:element>
Element interpretation_type / segmentation_list / segmentation / details
Namespace No namespace
Diagram
Diagram
Type xs:string
Properties
content simple
minOccurs 0
Source
<xs:element name="details" type="xs:string" minOccurs="0"/>
Element interpretation_type / segmentation_list / segmentation / mask_details
Namespace No namespace
Diagram
Diagramemdb_xsd.tmp#map_type_formatemdb_xsd.tmp#map_type_size_kbytesemdb_xsd.tmp#map_type_fileemdb_xsd.tmp#map_type_symmetryemdb_xsd.tmp#map_type_data_typeemdb_xsd.tmp#map_type_dimensionsemdb_xsd.tmp#map_type_originemdb_xsd.tmp#map_type_spacingemdb_xsd.tmp#map_type_cellemdb_xsd.tmp#map_type_axis_orderemdb_xsd.tmp#map_type_statisticsemdb_xsd.tmp#map_type_pixel_spacingemdb_xsd.tmp#map_type_contour_listemdb_xsd.tmp#map_type_labelemdb_xsd.tmp#map_type_annotation_detailsemdb_xsd.tmp#map_type_detailsemdb_xsd.tmp#map_type
Type map_type
Properties
content complex
minOccurs 0
Model
Children annotation_details, axis_order, cell, contour_list, data_type, details, dimensions, file, label, origin, pixel_spacing, spacing, statistics, symmetry
Instance
<mask_details format="CCP4" size_kbytes="">
  <file>{1,1}</file>
  <symmetry>{0,1}</symmetry>
  <data_type>{1,1}</data_type>
  <dimensions>{1,1}</dimensions>
  <origin>{1,1}</origin>
  <spacing>{1,1}</spacing>
  <cell>{1,1}</cell>
  <axis_order>{1,1}</axis_order>
  <statistics>{0,1}</statistics>
  <pixel_spacing>{1,1}</pixel_spacing>
  <contour_list>{0,1}</contour_list>
  <label>{0,1}</label>
  <annotation_details>{0,1}</annotation_details>
  <details>{0,1}</details>
</mask_details>
Attributes
QName Type Fixed Use
format CCP4 required
size_kbytes xs:positiveInteger required
Source
<xs:element name="mask_details" type="map_type" minOccurs="0"/>
Element interpretation_type / slices_list
Namespace No namespace
Diagram
Diagramemdb_xsd.tmp#interpretation_type_interpretation_type_slices_list_slice
Properties
content complex
minOccurs 0
Model
Children slice
Instance
<slices_list>
  <slice format="CCP4" size_kbytes="">{1,unbounded}</slice>
</slices_list>
Source
<xs:element name="slices_list" minOccurs="0">
  <xs:complexType>
    <xs:sequence>
      <xs:element name="slice" type="map_type" maxOccurs="unbounded"/>
    </xs:sequence>
  </xs:complexType>
</xs:element>
Element interpretation_type / slices_list / slice
Namespace No namespace
Diagram
Diagramemdb_xsd.tmp#map_type_formatemdb_xsd.tmp#map_type_size_kbytesemdb_xsd.tmp#map_type_fileemdb_xsd.tmp#map_type_symmetryemdb_xsd.tmp#map_type_data_typeemdb_xsd.tmp#map_type_dimensionsemdb_xsd.tmp#map_type_originemdb_xsd.tmp#map_type_spacingemdb_xsd.tmp#map_type_cellemdb_xsd.tmp#map_type_axis_orderemdb_xsd.tmp#map_type_statisticsemdb_xsd.tmp#map_type_pixel_spacingemdb_xsd.tmp#map_type_contour_listemdb_xsd.tmp#map_type_labelemdb_xsd.tmp#map_type_annotation_detailsemdb_xsd.tmp#map_type_detailsemdb_xsd.tmp#map_type
Type map_type
Properties
content complex
maxOccurs unbounded
Model
Children annotation_details, axis_order, cell, contour_list, data_type, details, dimensions, file, label, origin, pixel_spacing, spacing, statistics, symmetry
Instance
<slice format="CCP4" size_kbytes="">
  <file>{1,1}</file>
  <symmetry>{0,1}</symmetry>
  <data_type>{1,1}</data_type>
  <dimensions>{1,1}</dimensions>
  <origin>{1,1}</origin>
  <spacing>{1,1}</spacing>
  <cell>{1,1}</cell>
  <axis_order>{1,1}</axis_order>
  <statistics>{0,1}</statistics>
  <pixel_spacing>{1,1}</pixel_spacing>
  <contour_list>{0,1}</contour_list>
  <label>{0,1}</label>
  <annotation_details>{0,1}</annotation_details>
  <details>{0,1}</details>
</slice>
Attributes
QName Type Fixed Use
format CCP4 required
size_kbytes xs:positiveInteger required
Source
<xs:element name="slice" type="map_type" maxOccurs="unbounded"/>
Element interpretation_type / additional_map_list
Namespace No namespace
Diagram
Diagramemdb_xsd.tmp#interpretation_type_interpretation_type_additional_map_list_additional_map
Properties
content complex
minOccurs 0
Model
Children additional_map
Instance
<additional_map_list>
  <additional_map format="CCP4" size_kbytes="">{1,unbounded}</additional_map>
</additional_map_list>
Source
<xs:element name="additional_map_list" minOccurs="0">
  <xs:complexType>
    <xs:sequence>
      <xs:element name="additional_map" type="map_type" maxOccurs="unbounded"/>
    </xs:sequence>
  </xs:complexType>
</xs:element>
Element interpretation_type / additional_map_list / additional_map
Namespace No namespace
Diagram
Diagramemdb_xsd.tmp#map_type_formatemdb_xsd.tmp#map_type_size_kbytesemdb_xsd.tmp#map_type_fileemdb_xsd.tmp#map_type_symmetryemdb_xsd.tmp#map_type_data_typeemdb_xsd.tmp#map_type_dimensionsemdb_xsd.tmp#map_type_originemdb_xsd.tmp#map_type_spacingemdb_xsd.tmp#map_type_cellemdb_xsd.tmp#map_type_axis_orderemdb_xsd.tmp#map_type_statisticsemdb_xsd.tmp#map_type_pixel_spacingemdb_xsd.tmp#map_type_contour_listemdb_xsd.tmp#map_type_labelemdb_xsd.tmp#map_type_annotation_detailsemdb_xsd.tmp#map_type_detailsemdb_xsd.tmp#map_type
Type map_type
Properties
content complex
maxOccurs unbounded
Model
Children annotation_details, axis_order, cell, contour_list, data_type, details, dimensions, file, label, origin, pixel_spacing, spacing, statistics, symmetry
Instance
<additional_map format="CCP4" size_kbytes="">
  <file>{1,1}</file>
  <symmetry>{0,1}</symmetry>
  <data_type>{1,1}</data_type>
  <dimensions>{1,1}</dimensions>
  <origin>{1,1}</origin>
  <spacing>{1,1}</spacing>
  <cell>{1,1}</cell>
  <axis_order>{1,1}</axis_order>
  <statistics>{0,1}</statistics>
  <pixel_spacing>{1,1}</pixel_spacing>
  <contour_list>{0,1}</contour_list>
  <label>{0,1}</label>
  <annotation_details>{0,1}</annotation_details>
  <details>{0,1}</details>
</additional_map>
Attributes
QName Type Fixed Use
format CCP4 required
size_kbytes xs:positiveInteger required
Source
<xs:element name="additional_map" type="map_type" maxOccurs="unbounded"/>
Element interpretation_type / half_map_list
Namespace No namespace
Diagram
Diagramemdb_xsd.tmp#interpretation_type_interpretation_type_half_map_list_half_map
Properties
content complex
minOccurs 0
Model
Children half_map
Instance
<half_map_list>
  <half_map format="CCP4" size_kbytes="">{1,unbounded}</half_map>
</half_map_list>
Source
<xs:element name="half_map_list" minOccurs="0">
  <xs:complexType>
    <xs:sequence>
      <xs:element name="half_map" type="map_type" maxOccurs="unbounded"/>
    </xs:sequence>
  </xs:complexType>
</xs:element>
Element interpretation_type / half_map_list / half_map
Namespace No namespace
Diagram
Diagramemdb_xsd.tmp#map_type_formatemdb_xsd.tmp#map_type_size_kbytesemdb_xsd.tmp#map_type_fileemdb_xsd.tmp#map_type_symmetryemdb_xsd.tmp#map_type_data_typeemdb_xsd.tmp#map_type_dimensionsemdb_xsd.tmp#map_type_originemdb_xsd.tmp#map_type_spacingemdb_xsd.tmp#map_type_cellemdb_xsd.tmp#map_type_axis_orderemdb_xsd.tmp#map_type_statisticsemdb_xsd.tmp#map_type_pixel_spacingemdb_xsd.tmp#map_type_contour_listemdb_xsd.tmp#map_type_labelemdb_xsd.tmp#map_type_annotation_detailsemdb_xsd.tmp#map_type_detailsemdb_xsd.tmp#map_type
Type map_type
Properties
content complex
maxOccurs unbounded
Model
Children annotation_details, axis_order, cell, contour_list, data_type, details, dimensions, file, label, origin, pixel_spacing, spacing, statistics, symmetry
Instance
<half_map format="CCP4" size_kbytes="">
  <file>{1,1}</file>
  <symmetry>{0,1}</symmetry>
  <data_type>{1,1}</data_type>
  <dimensions>{1,1}</dimensions>
  <origin>{1,1}</origin>
  <spacing>{1,1}</spacing>
  <cell>{1,1}</cell>
  <axis_order>{1,1}</axis_order>
  <statistics>{0,1}</statistics>
  <pixel_spacing>{1,1}</pixel_spacing>
  <contour_list>{0,1}</contour_list>
  <label>{0,1}</label>
  <annotation_details>{0,1}</annotation_details>
  <details>{0,1}</details>
</half_map>
Attributes
QName Type Fixed Use
format CCP4 required
size_kbytes xs:positiveInteger required
Source
<xs:element name="half_map" type="map_type" maxOccurs="unbounded"/>
Element entry_type / validation
Namespace No namespace
Diagram
Diagramemdb_xsd.tmp#validation_method
Properties
content complex
minOccurs 0
Model
validation_method+
Children validation_method
Instance
<validation>
  <validation_method>{1,unbounded}</validation_method>
</validation>
Source
<xs:element name="validation" minOccurs="0">
  <xs:complexType>
    <xs:sequence>
      <xs:element ref="validation_method" maxOccurs="unbounded"/>
    </xs:sequence>
  </xs:complexType>
</xs:element>
Element validation_method
Namespace No namespace
Diagram
Diagramemdb_xsd.tmp#validation_type_fileemdb_xsd.tmp#validation_type_detailsemdb_xsd.tmp#validation_typeemdb_xsd.tmp#crystallography_validationemdb_xsd.tmp#fsc_curveemdb_xsd.tmp#layer_linesemdb_xsd.tmp#structure_factors
Type validation_type
Properties
content complex
abstract true
Substitution Group
Used by
Model
Children details, file
Instance
<validation_method>
  <file>{1,1}</file>
  <details>{0,1}</details>
</validation_method>
Source
<xs:element name="validation_method" type="validation_type" abstract="true"/>
Element validation_type / file
Namespace No namespace
Diagram
Diagram
Type restriction of xs:token
Properties
content simple
Facets
pattern emd_\d{4,}_fsc(_[1-9]{1,})*.xml
Source
<xs:element name="file">
  <xs:simpleType>
    <xs:restriction base="xs:token">
      <xs:pattern value="emd_\d{4,}_fsc(_[1-9]{1,})*.xml"/>
    </xs:restriction>
  </xs:simpleType>
</xs:element>
Element validation_type / details
Namespace No namespace
Diagram
Diagram
Type xs:string
Properties
content simple
minOccurs 0
Source
<xs:element name="details" type="xs:string" minOccurs="0"/>
Element primary_map
Namespace No namespace
Diagram
Diagramemdb_xsd.tmp#revision_change_sub_group
Substitution Group Affiliation
Source
<xs:element name="primary_map" substitutionGroup="revision_change_sub_group"/>
Element image
Namespace No namespace
Diagram
Diagramemdb_xsd.tmp#base_revision_change_type_revision_typeemdb_xsd.tmp#base_revision_change_type_provideremdb_xsd.tmp#base_revision_change_type_descriptionemdb_xsd.tmp#base_revision_change_type_detailsemdb_xsd.tmp#base_revision_change_type_revision_groupemdb_xsd.tmp#base_revision_change_typeemdb_xsd.tmp#part_revision_change_type_partemdb_xsd.tmp#part_revision_change_typeemdb_xsd.tmp#revision_change_sub_group
Type part_revision_change_type
Type hierarchy
Properties
content complex
Substitution Group Affiliation
Model
Children description, details, provider, revision_group, revision_type
Instance
<image part="">
  <revision_type>{0,1}</revision_type>
  <provider>{0,1}</provider>
  <description>{0,1}</description>
  <details>{0,1}</details>
  <revision_group>{0,1}</revision_group>
</image>
Attributes
QName Type Use
part xs:positiveInteger optional
Source
<xs:element name="image" substitutionGroup="revision_change_sub_group" type="part_revision_change_type"/>
Element half_map
Namespace No namespace
Diagram
Diagramemdb_xsd.tmp#base_revision_change_type_revision_typeemdb_xsd.tmp#base_revision_change_type_provideremdb_xsd.tmp#base_revision_change_type_descriptionemdb_xsd.tmp#base_revision_change_type_detailsemdb_xsd.tmp#base_revision_change_type_revision_groupemdb_xsd.tmp#base_revision_change_typeemdb_xsd.tmp#part_revision_change_type_partemdb_xsd.tmp#part_revision_change_typeemdb_xsd.tmp#revision_change_sub_group
Type part_revision_change_type
Type hierarchy
Properties
content complex
Substitution Group Affiliation
Model
Children description, details, provider, revision_group, revision_type
Instance
<half_map part="">
  <revision_type>{0,1}</revision_type>
  <provider>{0,1}</provider>
  <description>{0,1}</description>
  <details>{0,1}</details>
  <revision_group>{0,1}</revision_group>
</half_map>
Attributes
QName Type Use
part xs:positiveInteger optional
Source
<xs:element name="half_map" substitutionGroup="revision_change_sub_group" type="part_revision_change_type"/>
Element mask
Namespace No namespace
Diagram
Diagramemdb_xsd.tmp#base_revision_change_type_revision_typeemdb_xsd.tmp#base_revision_change_type_provideremdb_xsd.tmp#base_revision_change_type_descriptionemdb_xsd.tmp#base_revision_change_type_detailsemdb_xsd.tmp#base_revision_change_type_revision_groupemdb_xsd.tmp#base_revision_change_typeemdb_xsd.tmp#part_revision_change_type_partemdb_xsd.tmp#part_revision_change_typeemdb_xsd.tmp#revision_change_sub_group
Type part_revision_change_type
Type hierarchy
Properties
content complex
Substitution Group Affiliation
Model
Children description, details, provider, revision_group, revision_type
Instance
<mask part="">
  <revision_type>{0,1}</revision_type>
  <provider>{0,1}</provider>
  <description>{0,1}</description>
  <details>{0,1}</details>
  <revision_group>{0,1}</revision_group>
</mask>
Attributes
QName Type Use
part xs:positiveInteger optional
Source
<xs:element name="mask" substitutionGroup="revision_change_sub_group" type="part_revision_change_type"/>
Element fsc
Namespace No namespace
Diagram
Diagramemdb_xsd.tmp#base_revision_change_type_revision_typeemdb_xsd.tmp#base_revision_change_type_provideremdb_xsd.tmp#base_revision_change_type_descriptionemdb_xsd.tmp#base_revision_change_type_detailsemdb_xsd.tmp#base_revision_change_type_revision_groupemdb_xsd.tmp#base_revision_change_typeemdb_xsd.tmp#part_revision_change_type_partemdb_xsd.tmp#part_revision_change_typeemdb_xsd.tmp#revision_change_sub_group
Type part_revision_change_type
Type hierarchy
Properties
content complex
Substitution Group Affiliation
Model
Children description, details, provider, revision_group, revision_type
Instance
<fsc part="">
  <revision_type>{0,1}</revision_type>
  <provider>{0,1}</provider>
  <description>{0,1}</description>
  <details>{0,1}</details>
  <revision_group>{0,1}</revision_group>
</fsc>
Attributes
QName Type Use
part xs:positiveInteger optional
Source
<xs:element name="fsc" substitutionGroup="revision_change_sub_group" type="part_revision_change_type"/>
Element additional_map
Namespace No namespace
Diagram
Diagramemdb_xsd.tmp#base_revision_change_type_revision_typeemdb_xsd.tmp#base_revision_change_type_provideremdb_xsd.tmp#base_revision_change_type_descriptionemdb_xsd.tmp#base_revision_change_type_detailsemdb_xsd.tmp#base_revision_change_type_revision_groupemdb_xsd.tmp#base_revision_change_typeemdb_xsd.tmp#part_revision_change_type_partemdb_xsd.tmp#part_revision_change_typeemdb_xsd.tmp#revision_change_sub_group
Type part_revision_change_type
Type hierarchy
Properties
content complex
Substitution Group Affiliation
Model
Children description, details, provider, revision_group, revision_type
Instance
<additional_map part="">
  <revision_type>{0,1}</revision_type>
  <provider>{0,1}</provider>
  <description>{0,1}</description>
  <details>{0,1}</details>
  <revision_group>{0,1}</revision_group>
</additional_map>
Attributes
QName Type Use
part xs:positiveInteger optional
Source
<xs:element name="additional_map" substitutionGroup="revision_change_sub_group" type="part_revision_change_type"/>
Element model
Namespace No namespace
Diagram
Diagramemdb_xsd.tmp#base_revision_change_type_revision_typeemdb_xsd.tmp#base_revision_change_type_provideremdb_xsd.tmp#base_revision_change_type_descriptionemdb_xsd.tmp#base_revision_change_type_detailsemdb_xsd.tmp#base_revision_change_type_revision_groupemdb_xsd.tmp#base_revision_change_typeemdb_xsd.tmp#complex_revision_change_type_categoriesemdb_xsd.tmp#complex_revision_change_type_itemsemdb_xsd.tmp#complex_revision_change_typeemdb_xsd.tmp#revision_change_sub_group
Type complex_revision_change_type
Type hierarchy
Properties
content complex
Substitution Group Affiliation
Model
Children categories, description, details, items, provider, revision_group, revision_type
Instance
<model>
  <revision_type>{0,1}</revision_type>
  <provider>{0,1}</provider>
  <description>{0,1}</description>
  <details>{0,1}</details>
  <revision_group>{0,1}</revision_group>
  <categories>{0,1}</categories>
  <items>{0,1}</items>
</model>
Source
<xs:element name="model" substitutionGroup="revision_change_sub_group" type="complex_revision_change_type"/>
Element complex_revision_change_type / categories
Namespace No namespace
Diagram
Diagramemdb_xsd.tmp#complex_revision_change_type_complex_revision_change_type_categories_category
Properties
content complex
minOccurs 0
Model
Children category
Instance
<categories>
  <category>{1,unbounded}</category>
</categories>
Source
<xs:element name="categories" minOccurs="0">
  <xs:complexType>
    <xs:sequence>
      <xs:element name="category" type="xs:token" minOccurs="1" maxOccurs="unbounded"/>
    </xs:sequence>
  </xs:complexType>
</xs:element>
Element complex_revision_change_type / categories / category
Namespace No namespace
Diagram
Diagram
Type xs:token
Properties
content simple
minOccurs 1
maxOccurs unbounded
Source
<xs:element name="category" type="xs:token" minOccurs="1" maxOccurs="unbounded"/>
Element complex_revision_change_type / items
Namespace No namespace
Diagram
Diagramemdb_xsd.tmp#complex_revision_change_type_complex_revision_change_type_items_item
Properties
content complex
minOccurs 0
Model
Children item
Instance
<items>
  <item>{1,unbounded}</item>
</items>
Source
<xs:element name="items" minOccurs="0">
  <xs:complexType>
    <xs:sequence>
      <xs:element name="item" type="xs:token" minOccurs="1" maxOccurs="unbounded"/>
    </xs:sequence>
  </xs:complexType>
</xs:element>
Element complex_revision_change_type / items / item
Namespace No namespace
Diagram
Diagram
Type xs:token
Properties
content simple
minOccurs 1
maxOccurs unbounded
Source
<xs:element name="item" type="xs:token" minOccurs="1" maxOccurs="unbounded"/>
Element metadata
Namespace No namespace
Diagram
Diagramemdb_xsd.tmp#base_revision_change_type_revision_typeemdb_xsd.tmp#base_revision_change_type_provideremdb_xsd.tmp#base_revision_change_type_descriptionemdb_xsd.tmp#base_revision_change_type_detailsemdb_xsd.tmp#base_revision_change_type_revision_groupemdb_xsd.tmp#base_revision_change_typeemdb_xsd.tmp#complex_revision_change_type_categoriesemdb_xsd.tmp#complex_revision_change_type_itemsemdb_xsd.tmp#complex_revision_change_typeemdb_xsd.tmp#revision_change_sub_group
Type complex_revision_change_type
Type hierarchy
Properties
content complex
Substitution Group Affiliation
Model
Children categories, description, details, items, provider, revision_group, revision_type
Instance
<metadata>
  <revision_type>{0,1}</revision_type>
  <provider>{0,1}</provider>
  <description>{0,1}</description>
  <details>{0,1}</details>
  <revision_group>{0,1}</revision_group>
  <categories>{0,1}</categories>
  <items>{0,1}</items>
</metadata>
Source
<xs:element name="metadata" substitutionGroup="revision_change_sub_group" type="complex_revision_change_type"/>
Element journal_citation
Namespace No namespace
Diagram
Diagramemdb_xsd.tmp#journal_citation_publishedemdb_xsd.tmp#journal_citation_authoremdb_xsd.tmp#journal_citation_titleemdb_xsd.tmp#journal_citation_journalemdb_xsd.tmp#journal_citation_journal_abbreviationemdb_xsd.tmp#journal_citation_countryemdb_xsd.tmp#journal_citation_issueemdb_xsd.tmp#journal_citation_volumeemdb_xsd.tmp#journal_citation_first_pageemdb_xsd.tmp#journal_citation_last_pageemdb_xsd.tmp#journal_citation_yearemdb_xsd.tmp#journal_citation_languageemdb_xsd.tmp#journal_citation_external_referencesemdb_xsd.tmp#journal_citation_detailsemdb_xsd.tmp#citation_type
Properties
content complex
Substitution Group Affiliation
Model
Children author, country, details, external_references, first_page, issue, journal, journal_abbreviation, language, last_page, title, volume, year
Instance
<journal_citation published="">
  <author ORCID="" order="">{1,unbounded}</author>
  <title>{1,1}</title>
  <journal>{0,1}</journal>
  <journal_abbreviation>{1,1}</journal_abbreviation>
  <country>{0,1}</country>
  <issue>{0,1}</issue>
  <volume>{0,1}</volume>
  <first_page>{0,1}</first_page>
  <last_page>{0,1}</last_page>
  <year>{0,1}</year>
  <language>{0,1}</language>
  <external_references type="">{0,unbounded}</external_references>
  <details>{0,1}</details>
</journal_citation>
Attributes
QName Type Use
published xs:boolean required
Source
<xs:element name="journal_citation" substitutionGroup="citation_type">
  <xs:complexType>
    <xs:sequence>
      <xs:element name="author" type="author_order_type" maxOccurs="unbounded"/>
      <xs:element name="title" type="xs:token"/>
      <xs:element name="journal" type="xs:token" minOccurs="0"/>
      <xs:element name="journal_abbreviation" type="xs:token"/>
      <xs:element name="country" type="xs:token" minOccurs="0"/>
      <xs:element name="issue" type="xs:positiveInteger" minOccurs="0"/>
      <xs:element name="volume" type="xs:string" nillable="true" minOccurs="0"/>
      <xs:element name="first_page" type="page_type" nillable="false" minOccurs="0"/>
      <xs:element name="last_page" type="page_type" minOccurs="0"/>
      <xs:element name="year" minOccurs="0">
        <xs:simpleType>
          <xs:restriction base="xs:gYear">
            <xs:minInclusive value="1900"/>
          </xs:restriction>
        </xs:simpleType>
      </xs:element>
      <xs:element name="language" type="xs:language" minOccurs="0"/>
      <xs:element name="external_references" minOccurs="0" maxOccurs="unbounded">
        <xs:complexType>
          <xs:simpleContent>
            <xs:extension base="xs:token">
              <xs:attribute name="type" use="required">
                <xs:simpleType>
                  <xs:restriction base="xs:token">
                    <xs:enumeration value="PUBMED"/>
                    <xs:enumeration value="DOI"/>
                    <xs:enumeration value="ISBN"/>
                    <xs:enumeration value="ISSN"/>
                    <xs:enumeration value="CAS"/>
                    <xs:whiteSpace value="collapse"/>
                    <xs:enumeration value="CSD"/>
                    <xs:enumeration value="MEDLINE"/>
                    <xs:enumeration value="ASTM"/>
                  </xs:restriction>
                </xs:simpleType>
              </xs:attribute>
            </xs:extension>
          </xs:simpleContent>
        </xs:complexType>
      </xs:element>
      <xs:element name="details" type="xs:string" minOccurs="0"/>
    </xs:sequence>
    <xs:attribute name="published" type="xs:boolean" use="required"/>
  </xs:complexType>
</xs:element>
Element journal_citation / author
Namespace No namespace
Diagram
Diagramemdb_xsd.tmp#author_typeemdb_xsd.tmp#author_ORCID_type_ORCIDemdb_xsd.tmp#author_ORCID_typeemdb_xsd.tmp#author_order_type_orderemdb_xsd.tmp#author_order_type
Type author_order_type
Type hierarchy
Properties
content complex
maxOccurs unbounded
Attributes
QName Type Use
ORCID ORCID_type optional
order xs:positiveInteger optional
Source
<xs:element name="author" type="author_order_type" maxOccurs="unbounded"/>
Element journal_citation / title
Namespace No namespace
Diagram
Diagram
Type xs:token
Properties
content simple
Source
<xs:element name="title" type="xs:token"/>
Element journal_citation / journal
Namespace No namespace
Diagram
Diagram
Type xs:token
Properties
content simple
minOccurs 0
Source
<xs:element name="journal" type="xs:token" minOccurs="0"/>
Element journal_citation / journal_abbreviation
Namespace No namespace
Diagram
Diagram
Type xs:token
Properties
content simple
Source
<xs:element name="journal_abbreviation" type="xs:token"/>
Element journal_citation / country
Namespace No namespace
Diagram
Diagram
Type xs:token
Properties
content simple
minOccurs 0
Source
<xs:element name="country" type="xs:token" minOccurs="0"/>
Element journal_citation / issue
Namespace No namespace
Diagram
Diagram
Type xs:positiveInteger
Properties
content simple
minOccurs 0
Source
<xs:element name="issue" type="xs:positiveInteger" minOccurs="0"/>
Element journal_citation / volume
Namespace No namespace
Diagram
Diagram
Type xs:string
Properties
content simple
minOccurs 0
nillable true
Source
<xs:element name="volume" type="xs:string" nillable="true" minOccurs="0"/>
Element journal_citation / first_page
Namespace No namespace
Diagram
Diagramemdb_xsd.tmp#page_type
Type page_type
Properties
content simple
minOccurs 0
nillable false
Source
<xs:element name="first_page" type="page_type" nillable="false" minOccurs="0"/>
Element journal_citation / last_page
Namespace No namespace
Diagram
Diagramemdb_xsd.tmp#page_type
Type page_type
Properties
content simple
minOccurs 0
Source
<xs:element name="last_page" type="page_type" minOccurs="0"/>
Element journal_citation / year
Namespace No namespace
Diagram
Diagram
Type restriction of xs:gYear
Properties
content simple
minOccurs 0
Facets
minInclusive 1900
Source
<xs:element name="year" minOccurs="0">
  <xs:simpleType>
    <xs:restriction base="xs:gYear">
      <xs:minInclusive value="1900"/>
    </xs:restriction>
  </xs:simpleType>
</xs:element>
Element journal_citation / language
Namespace No namespace
Diagram
Diagram
Type xs:language
Properties
content simple
minOccurs 0
Source
<xs:element name="language" type="xs:language" minOccurs="0"/>
Element journal_citation / external_references
Namespace No namespace
Diagram
Diagramemdb_xsd.tmp#journal_citation_journal_citation_external_references_type
Type extension of xs:token
Properties
content complex
minOccurs 0
maxOccurs unbounded
Attributes
QName Type Use
type restriction of xs:token required
Source
<xs:element name="external_references" minOccurs="0" maxOccurs="unbounded">
  <xs:complexType>
    <xs:simpleContent>
      <xs:extension base="xs:token">
        <xs:attribute name="type" use="required">
          <xs:simpleType>
            <xs:restriction base="xs:token">
              <xs:enumeration value="PUBMED"/>
              <xs:enumeration value="DOI"/>
              <xs:enumeration value="ISBN"/>
              <xs:enumeration value="ISSN"/>
              <xs:enumeration value="CAS"/>
              <xs:whiteSpace value="collapse"/>
              <xs:enumeration value="CSD"/>
              <xs:enumeration value="MEDLINE"/>
              <xs:enumeration value="ASTM"/>
            </xs:restriction>
          </xs:simpleType>
        </xs:attribute>
      </xs:extension>
    </xs:simpleContent>
  </xs:complexType>
</xs:element>
Element journal_citation / details
Namespace No namespace
Diagram
Diagram
Type xs:string
Properties
content simple
minOccurs 0
Source
<xs:element name="details" type="xs:string" minOccurs="0"/>
Element non_journal_citation
Namespace No namespace
Diagram
Diagramemdb_xsd.tmp#non_journal_citation_publishedemdb_xsd.tmp#non_journal_citation_authoremdb_xsd.tmp#non_journal_citation_editoremdb_xsd.tmp#non_journal_citation_titleemdb_xsd.tmp#non_journal_citation_thesis_titleemdb_xsd.tmp#non_journal_citation_chapter_titleemdb_xsd.tmp#non_journal_citation_volumeemdb_xsd.tmp#non_journal_citation_publisheremdb_xsd.tmp#non_journal_citation_publisher_locationemdb_xsd.tmp#non_journal_citation_first_pageemdb_xsd.tmp#non_journal_citation_last_pageemdb_xsd.tmp#non_journal_citation_yearemdb_xsd.tmp#non_journal_citation_languageemdb_xsd.tmp#non_journal_citation_external_referencesemdb_xsd.tmp#non_journal_citation_detailsemdb_xsd.tmp#citation_type
Properties
content complex
Substitution Group Affiliation
Model
Children author, chapter_title, details, editor, external_references, first_page, language, last_page, publisher, publisher_location, thesis_title, title, volume, year
Instance
<non_journal_citation published="">
  <author ORCID="" order="">{1,unbounded}</author>
  <editor ORCID="" order="">{0,unbounded}</editor>
  <title>{1,1}</title>
  <thesis_title>{0,1}</thesis_title>
  <chapter_title>{0,1}</chapter_title>
  <volume>{0,1}</volume>
  <publisher>{0,1}</publisher>
  <publisher_location>{0,1}</publisher_location>
  <first_page>{0,1}</first_page>
  <last_page>{0,1}</last_page>
  <year>{1,1}</year>
  <language>{0,1}</language>
  <external_references type="">{0,unbounded}</external_references>
  <details>{0,1}</details>
</non_journal_citation>
Attributes
QName Type Use
published xs:boolean required
Source
<xs:element name="non_journal_citation" substitutionGroup="citation_type">
  <xs:complexType>
    <xs:sequence>
      <xs:element name="author" type="author_order_type" maxOccurs="unbounded"/>
      <xs:element name="editor" type="author_order_type" minOccurs="0" maxOccurs="unbounded"/>
      <xs:element name="title" type="xs:token"/>
      <xs:element name="thesis_title" type="xs:token" minOccurs="0"/>
      <xs:element name="chapter_title" type="xs:token" minOccurs="0"/>
      <xs:element name="volume" type="xs:string" minOccurs="0"/>
      <xs:element name="publisher" type="xs:token" minOccurs="0"/>
      <xs:element name="publisher_location" type="xs:token" minOccurs="0"/>
      <xs:element name="first_page" type="page_type" minOccurs="0"/>
      <xs:element name="last_page" type="page_type" minOccurs="0"/>
      <xs:element name="year">
        <xs:simpleType>
          <xs:restriction base="xs:gYear">
            <xs:minInclusive value="1900"/>
          </xs:restriction>
        </xs:simpleType>
      </xs:element>
      <xs:element name="language" type="xs:language" minOccurs="0"/>
      <xs:element name="external_references" minOccurs="0" maxOccurs="unbounded">
        <xs:complexType>
          <xs:simpleContent>
            <xs:extension base="xs:token">
              <xs:attribute name="type" use="required">
                <xs:simpleType>
                  <xs:restriction base="xs:token">
                    <xs:enumeration value="PUBMED"/>
                    <xs:enumeration value="DOI"/>
                    <xs:enumeration value="ISBN"/>
                    <xs:enumeration value="ISSN"/>
                    <xs:enumeration value="CAS"/>
                    <xs:whiteSpace value="collapse"/>
                    <xs:enumeration value="CSD"/>
                    <xs:enumeration value="MEDLINE"/>
                    <xs:enumeration value="ASTM"/>
                  </xs:restriction>
                </xs:simpleType>
              </xs:attribute>
            </xs:extension>
          </xs:simpleContent>
        </xs:complexType>
      </xs:element>
      <xs:element name="details" type="xs:string" minOccurs="0"/>
    </xs:sequence>
    <xs:attribute name="published" type="xs:boolean" use="required"/>
  </xs:complexType>
</xs:element>
Element non_journal_citation / author
Namespace No namespace
Diagram
Diagramemdb_xsd.tmp#author_typeemdb_xsd.tmp#author_ORCID_type_ORCIDemdb_xsd.tmp#author_ORCID_typeemdb_xsd.tmp#author_order_type_orderemdb_xsd.tmp#author_order_type
Type author_order_type
Type hierarchy
Properties
content complex
maxOccurs unbounded
Attributes
QName Type Use
ORCID ORCID_type optional
order xs:positiveInteger optional
Source
<xs:element name="author" type="author_order_type" maxOccurs="unbounded"/>
Element non_journal_citation / editor
Namespace No namespace
Diagram
Diagramemdb_xsd.tmp#author_typeemdb_xsd.tmp#author_ORCID_type_ORCIDemdb_xsd.tmp#author_ORCID_typeemdb_xsd.tmp#author_order_type_orderemdb_xsd.tmp#author_order_type
Type author_order_type
Type hierarchy
Properties
content complex
minOccurs 0
maxOccurs unbounded
Attributes
QName Type Use
ORCID ORCID_type optional
order xs:positiveInteger optional
Source
<xs:element name="editor" type="author_order_type" minOccurs="0" maxOccurs="unbounded"/>
Element non_journal_citation / title
Namespace No namespace
Diagram
Diagram
Type xs:token
Properties
content simple
Source
<xs:element name="title" type="xs:token"/>
Element non_journal_citation / thesis_title
Namespace No namespace
Diagram
Diagram
Type xs:token
Properties
content simple
minOccurs 0
Source
<xs:element name="thesis_title" type="xs:token" minOccurs="0"/>
Element non_journal_citation / chapter_title
Namespace No namespace
Diagram
Diagram
Type xs:token
Properties
content simple
minOccurs 0
Source
<xs:element name="chapter_title" type="xs:token" minOccurs="0"/>
Element non_journal_citation / volume
Namespace No namespace
Diagram
Diagram
Type xs:string
Properties
content simple
minOccurs 0
Source
<xs:element name="volume" type="xs:string" minOccurs="0"/>
Element non_journal_citation / publisher
Namespace No namespace
Diagram
Diagram
Type xs:token
Properties
content simple
minOccurs 0
Source
<xs:element name="publisher" type="xs:token" minOccurs="0"/>
Element non_journal_citation / publisher_location
Namespace No namespace
Diagram
Diagram
Type xs:token
Properties
content simple
minOccurs 0
Source
<xs:element name="publisher_location" type="xs:token" minOccurs="0"/>
Element non_journal_citation / first_page
Namespace No namespace
Diagram
Diagramemdb_xsd.tmp#page_type
Type page_type
Properties
content simple
minOccurs 0
Source
<xs:element name="first_page" type="page_type" minOccurs="0"/>
Element non_journal_citation / last_page
Namespace No namespace
Diagram
Diagramemdb_xsd.tmp#page_type
Type page_type
Properties
content simple
minOccurs 0
Source
<xs:element name="last_page" type="page_type" minOccurs="0"/>
Element non_journal_citation / year
Namespace No namespace
Diagram
Diagram
Type restriction of xs:gYear
Properties
content simple
Facets
minInclusive 1900
Source
<xs:element name="year">
  <xs:simpleType>
    <xs:restriction base="xs:gYear">
      <xs:minInclusive value="1900"/>
    </xs:restriction>
  </xs:simpleType>
</xs:element>
Element non_journal_citation / language
Namespace No namespace
Diagram
Diagram
Type xs:language
Properties
content simple
minOccurs 0
Source
<xs:element name="language" type="xs:language" minOccurs="0"/>
Element non_journal_citation / external_references
Namespace No namespace
Diagram
Diagramemdb_xsd.tmp#non_journal_citation_non_journal_citation_external_references_type
Type extension of xs:token
Properties
content complex
minOccurs 0
maxOccurs unbounded
Attributes
QName Type Use
type restriction of xs:token required
Source
<xs:element name="external_references" minOccurs="0" maxOccurs="unbounded">
  <xs:complexType>
    <xs:simpleContent>
      <xs:extension base="xs:token">
        <xs:attribute name="type" use="required">
          <xs:simpleType>
            <xs:restriction base="xs:token">
              <xs:enumeration value="PUBMED"/>
              <xs:enumeration value="DOI"/>
              <xs:enumeration value="ISBN"/>
              <xs:enumeration value="ISSN"/>
              <xs:enumeration value="CAS"/>
              <xs:whiteSpace value="collapse"/>
              <xs:enumeration value="CSD"/>
              <xs:enumeration value="MEDLINE"/>
              <xs:enumeration value="ASTM"/>
            </xs:restriction>
          </xs:simpleType>
        </xs:attribute>
      </xs:extension>
    </xs:simpleContent>
  </xs:complexType>
</xs:element>
Element non_journal_citation / details
Namespace No namespace
Diagram
Diagram
Type xs:string
Properties
content simple
minOccurs 0
Source
<xs:element name="details" type="xs:string" minOccurs="0"/>
Element cell_supramolecule
Namespace No namespace
Diagram
Diagramemdb_xsd.tmp#base_supramolecule_type_supramolecule_idemdb_xsd.tmp#base_supramolecule_type_nameemdb_xsd.tmp#base_supramolecule_type_categoryemdb_xsd.tmp#base_supramolecule_type_parentemdb_xsd.tmp#base_supramolecule_type_macromolecule_listemdb_xsd.tmp#base_supramolecule_type_detailsemdb_xsd.tmp#base_supramolecule_type_number_of_copiesemdb_xsd.tmp#base_supramolecule_type_oligomeric_stateemdb_xsd.tmp#base_supramolecule_type_external_referencesemdb_xsd.tmp#base_supramolecule_type_recombinant_exp_flagemdb_xsd.tmp#base_supramolecule_typeemdb_xsd.tmp#cell_supramolecule_type_natural_sourceemdb_xsd.tmp#cell_supramolecule_type_synthetic_sourceemdb_xsd.tmp#cell_supramolecule_typeemdb_xsd.tmp#supramolecule
Type cell_supramolecule_type
Type hierarchy
Properties
content complex
Substitution Group Affiliation
Model
Children category, details, external_references, macromolecule_list, name, natural_source, number_of_copies, oligomeric_state, parent, recombinant_exp_flag, synthetic_source
Instance
<cell_supramolecule supramolecule_id="">
  <name synonym="">{1,1}</name>
  <category type="">{0,1}</category>
  <parent>{1,1}</parent>
  <macromolecule_list>{0,1}</macromolecule_list>
  <details>{0,1}</details>
  <number_of_copies>{0,1}</number_of_copies>
  <oligomeric_state>{0,1}</oligomeric_state>
  <external_references type="">{0,unbounded}</external_references>
  <recombinant_exp_flag>{0,1}</recombinant_exp_flag>
  <natural_source database="" synthetically_produced="">{0,unbounded}</natural_source>
  <synthetic_source database="" synthetically_produced="">{0,unbounded}</synthetic_source>
</cell_supramolecule>
Attributes
QName Type Use
supramolecule_id xs:positiveInteger required
Source
<xs:element name="cell_supramolecule" substitutionGroup="supramolecule" type="cell_supramolecule_type"/>
Element cell_supramolecule_type / natural_source
Namespace No namespace
Diagram
Diagramemdb_xsd.tmp#base_source_type_databaseemdb_xsd.tmp#base_source_type_synthetically_producedemdb_xsd.tmp#base_source_type_organismemdb_xsd.tmp#base_source_type_strainemdb_xsd.tmp#base_source_type_synonym_organismemdb_xsd.tmp#base_source_type_detailsemdb_xsd.tmp#base_source_typeemdb_xsd.tmp#cell_source_type_organemdb_xsd.tmp#cell_source_type_tissueemdb_xsd.tmp#cell_source_type_cellemdb_xsd.tmp#cell_source_type
Type cell_source_type
Type hierarchy
Properties
content complex
minOccurs 0
maxOccurs unbounded
Model
Children cell, details, organ, organism, strain, synonym_organism, tissue
Instance
<natural_source database="" synthetically_produced="">
  <organism ncbi="">{1,1}</organism>
  <strain>{0,1}</strain>
  <synonym_organism>{0,1}</synonym_organism>
  <details>{0,1}</details>
  <organ>{0,1}</organ>
  <tissue>{0,1}</tissue>
  <cell>{0,1}</cell>
</natural_source>
Attributes
QName Type Use
database restriction of xs:token optional
synthetically_produced xs:boolean optional
Source
<xs:element name="natural_source" type="cell_source_type" minOccurs="0" maxOccurs="unbounded"/>
Element cell_source_type / organ
Namespace No namespace
Diagram
Diagram
Type xs:token
Properties
content simple
minOccurs 0
Source
<xs:element name="organ" type="xs:token" minOccurs="0"/>
Element cell_source_type / tissue
Namespace No namespace
Diagram
Diagram
Type xs:token
Properties
content simple
minOccurs 0
Source
<xs:element name="tissue" type="xs:token" minOccurs="0"/>
Element cell_source_type / cell
Namespace No namespace
Diagram
Diagram
Type xs:token
Properties
content simple
minOccurs 0
Source
<xs:element name="cell" type="xs:token" minOccurs="0"/>
Element cell_supramolecule_type / synthetic_source
Namespace No namespace
Diagram
Diagramemdb_xsd.tmp#base_source_type_databaseemdb_xsd.tmp#base_source_type_synthetically_producedemdb_xsd.tmp#base_source_type_organismemdb_xsd.tmp#base_source_type_strainemdb_xsd.tmp#base_source_type_synonym_organismemdb_xsd.tmp#base_source_type_detailsemdb_xsd.tmp#base_source_typeemdb_xsd.tmp#cell_source_type_organemdb_xsd.tmp#cell_source_type_tissueemdb_xsd.tmp#cell_source_type_cellemdb_xsd.tmp#cell_source_type
Type cell_source_type
Type hierarchy
Properties
content complex
minOccurs 0
maxOccurs unbounded
Model
Children cell, details, organ, organism, strain, synonym_organism, tissue
Instance
<synthetic_source database="" synthetically_produced="">
  <organism ncbi="">{1,1}</organism>
  <strain>{0,1}</strain>
  <synonym_organism>{0,1}</synonym_organism>
  <details>{0,1}</details>
  <organ>{0,1}</organ>
  <tissue>{0,1}</tissue>
  <cell>{0,1}</cell>
</synthetic_source>
Attributes
QName Type Use
database restriction of xs:token optional
synthetically_produced xs:boolean optional
Source
<xs:element name="synthetic_source" type="cell_source_type" minOccurs="0" maxOccurs="unbounded"/>
Element complex_supramolecule
Namespace No namespace
Diagram
Diagramemdb_xsd.tmp#base_supramolecule_type_supramolecule_idemdb_xsd.tmp#base_supramolecule_type_nameemdb_xsd.tmp#base_supramolecule_type_categoryemdb_xsd.tmp#base_supramolecule_type_parentemdb_xsd.tmp#base_supramolecule_type_macromolecule_listemdb_xsd.tmp#base_supramolecule_type_detailsemdb_xsd.tmp#base_supramolecule_type_number_of_copiesemdb_xsd.tmp#base_supramolecule_type_oligomeric_stateemdb_xsd.tmp#base_supramolecule_type_external_referencesemdb_xsd.tmp#base_supramolecule_type_recombinant_exp_flagemdb_xsd.tmp#base_supramolecule_typeemdb_xsd.tmp#complex_supramolecule_type_chimeraemdb_xsd.tmp#complex_supramolecule_type_natural_sourceemdb_xsd.tmp#complex_supramolecule_type_synthetic_sourceemdb_xsd.tmp#complex_supramolecule_type_recombinant_expressionemdb_xsd.tmp#complex_supramolecule_type_molecular_weightemdb_xsd.tmp#complex_supramolecule_type_ribosome-detailsemdb_xsd.tmp#complex_supramolecule_typeemdb_xsd.tmp#supramolecule
Type complex_supramolecule_type
Type hierarchy
Properties
content complex
Substitution Group Affiliation
Model
Children category, details, external_references, macromolecule_list, molecular_weight, name, natural_source, number_of_copies, oligomeric_state, parent, recombinant_exp_flag, recombinant_expression, ribosome-details, synthetic_source
Instance
<complex_supramolecule chimera="true" supramolecule_id="">
  <name synonym="">{1,1}</name>
  <category type="">{0,1}</category>
  <parent>{1,1}</parent>
  <macromolecule_list>{0,1}</macromolecule_list>
  <details>{0,1}</details>
  <number_of_copies>{0,1}</number_of_copies>
  <oligomeric_state>{0,1}</oligomeric_state>
  <external_references type="">{0,unbounded}</external_references>
  <recombinant_exp_flag>{0,1}</recombinant_exp_flag>
  <natural_source database="" synthetically_produced="">{0,unbounded}</natural_source>
  <synthetic_source database="" synthetically_produced="">{0,unbounded}</synthetic_source>
  <recombinant_expression database="">{0,unbounded}</recombinant_expression>
  <molecular_weight>{0,1}</molecular_weight>
  <ribosome-details>{0,1}</ribosome-details>
</complex_supramolecule>
Attributes
QName Type Fixed Use
chimera xs:boolean true optional
supramolecule_id xs:positiveInteger required
Source
<xs:element name="complex_supramolecule" substitutionGroup="supramolecule" type="complex_supramolecule_type"/>
Element complex_supramolecule_type / natural_source
Namespace No namespace
Diagram
Diagramemdb_xsd.tmp#base_source_type_databaseemdb_xsd.tmp#base_source_type_synthetically_producedemdb_xsd.tmp#base_source_type_organismemdb_xsd.tmp#base_source_type_strainemdb_xsd.tmp#base_source_type_synonym_organismemdb_xsd.tmp#base_source_type_detailsemdb_xsd.tmp#base_source_typeemdb_xsd.tmp#complex_source_type_organemdb_xsd.tmp#complex_source_type_tissueemdb_xsd.tmp#complex_source_type_cellemdb_xsd.tmp#complex_source_type_organelleemdb_xsd.tmp#complex_source_type_cellular_locationemdb_xsd.tmp#complex_source_type
Type complex_source_type
Type hierarchy
Properties
content complex
minOccurs 0
maxOccurs unbounded
Model
Children cell, cellular_location, details, organ, organelle, organism, strain, synonym_organism, tissue
Instance
<natural_source database="" synthetically_produced="">
  <organism ncbi="">{1,1}</organism>
  <strain>{0,1}</strain>
  <synonym_organism>{0,1}</synonym_organism>
  <details>{0,1}</details>
  <organ>{0,1}</organ>
  <tissue>{0,1}</tissue>
  <cell>{0,1}</cell>
  <organelle>{0,1}</organelle>
  <cellular_location>{0,1}</cellular_location>
</natural_source>
Attributes
QName Type Use
database restriction of xs:token optional
synthetically_produced xs:boolean optional
Source
<xs:element name="natural_source" type="complex_source_type" minOccurs="0" maxOccurs="unbounded"/>
Element complex_source_type / organ
Namespace No namespace
Diagram
Diagram
Type xs:token
Properties
content simple
minOccurs 0
Source
<xs:element name="organ" type="xs:token" minOccurs="0"/>
Element complex_source_type / tissue
Namespace No namespace
Diagram
Diagram
Type xs:token
Properties
content simple
minOccurs 0
Source
<xs:element name="tissue" type="xs:token" minOccurs="0"/>
Element complex_source_type / cell
Namespace No namespace
Diagram
Diagram
Type xs:token
Properties
content simple
minOccurs 0
Source
<xs:element name="cell" type="xs:token" minOccurs="0"/>
Element complex_source_type / organelle
Namespace No namespace
Diagram
Diagram
Type xs:token
Properties
content simple
minOccurs 0
Source
<xs:element name="organelle" type="xs:token" minOccurs="0"/>
Element complex_source_type / cellular_location
Namespace No namespace
Diagram
Diagram
Type xs:token
Properties
content simple
minOccurs 0
Source
<xs:element name="cellular_location" type="xs:token" minOccurs="0"/>
Element complex_supramolecule_type / synthetic_source
Namespace No namespace
Diagram
Diagramemdb_xsd.tmp#base_source_type_databaseemdb_xsd.tmp#base_source_type_synthetically_producedemdb_xsd.tmp#base_source_type_organismemdb_xsd.tmp#base_source_type_strainemdb_xsd.tmp#base_source_type_synonym_organismemdb_xsd.tmp#base_source_type_detailsemdb_xsd.tmp#base_source_typeemdb_xsd.tmp#complex_source_type_organemdb_xsd.tmp#complex_source_type_tissueemdb_xsd.tmp#complex_source_type_cellemdb_xsd.tmp#complex_source_type_organelleemdb_xsd.tmp#complex_source_type_cellular_locationemdb_xsd.tmp#complex_source_type
Type complex_source_type
Type hierarchy
Properties
content complex
minOccurs 0
maxOccurs unbounded
Model
Children cell, cellular_location, details, organ, organelle, organism, strain, synonym_organism, tissue
Instance
<synthetic_source database="" synthetically_produced="">
  <organism ncbi="">{1,1}</organism>
  <strain>{0,1}</strain>
  <synonym_organism>{0,1}</synonym_organism>
  <details>{0,1}</details>
  <organ>{0,1}</organ>
  <tissue>{0,1}</tissue>
  <cell>{0,1}</cell>
  <organelle>{0,1}</organelle>
  <cellular_location>{0,1}</cellular_location>
</synthetic_source>
Attributes
QName Type Use
database restriction of xs:token optional
synthetically_produced xs:boolean optional
Source
<xs:element name="synthetic_source" type="complex_source_type" minOccurs="0" maxOccurs="unbounded"/>
Element complex_supramolecule_type / recombinant_expression
Namespace No namespace
Diagram
Diagramemdb_xsd.tmp#recombinant_source_type_databaseemdb_xsd.tmp#recombinant_source_type_recombinant_organismemdb_xsd.tmp#recombinant_source_type_recombinant_strainemdb_xsd.tmp#recombinant_source_type_recombinant_cellemdb_xsd.tmp#recombinant_source_type_recombinant_plasmidemdb_xsd.tmp#recombinant_source_type_recombinant_synonym_organismemdb_xsd.tmp#recombinant_source_type
Type recombinant_source_type
Properties
content complex
minOccurs 0
maxOccurs unbounded
Model
Children recombinant_cell, recombinant_organism, recombinant_plasmid, recombinant_strain, recombinant_synonym_organism
Instance
<recombinant_expression database="">
  <recombinant_organism ncbi="">{1,1}</recombinant_organism>
  <recombinant_strain>{0,1}</recombinant_strain>
  <recombinant_cell>{0,1}</recombinant_cell>
  <recombinant_plasmid>{0,1}</recombinant_plasmid>
  <recombinant_synonym_organism>{0,1}</recombinant_synonym_organism>
</recombinant_expression>
Attributes
QName Type Use
database restriction of xs:token required
Source
<xs:element name="recombinant_expression" type="recombinant_source_type" minOccurs="0" maxOccurs="unbounded"/>
Element recombinant_source_type / recombinant_organism
Namespace No namespace
Diagram
Diagramemdb_xsd.tmp#organism_type_ncbiemdb_xsd.tmp#organism_type
Type organism_type
Properties
content complex
Attributes
QName Type Use
ncbi xs:positiveInteger optional
Source
<xs:element name="recombinant_organism" type="organism_type"/>
Element recombinant_source_type / recombinant_strain
Namespace No namespace
Diagram
Diagram
Type xs:token
Properties
content simple
minOccurs 0
Source
<xs:element name="recombinant_strain" type="xs:token" minOccurs="0"/>
Element recombinant_source_type / recombinant_cell
Namespace No namespace
Diagram
Diagram
Type xs:token
Properties
content simple
minOccurs 0
Source
<xs:element name="recombinant_cell" type="xs:token" minOccurs="0"/>
Element recombinant_source_type / recombinant_plasmid
Namespace No namespace
Diagram
Diagram
Type xs:token
Properties
content simple
minOccurs 0
Source
<xs:element name="recombinant_plasmid" type="xs:token" minOccurs="0"/>
Element recombinant_source_type / recombinant_synonym_organism
Namespace No namespace
Diagram
Diagram
Type xs:token
Properties
content simple
minOccurs 0
Source
<xs:element name="recombinant_synonym_organism" type="xs:token" minOccurs="0"/>
Element complex_supramolecule_type / molecular_weight
Namespace No namespace
Diagram
Diagramemdb_xsd.tmp#molecular_weight_type_experimentalemdb_xsd.tmp#molecular_weight_type_theoreticalemdb_xsd.tmp#molecular_weight_type_methodemdb_xsd.tmp#molecular_weight_type
Type molecular_weight_type
Properties
content complex
minOccurs 0
Model
Children experimental, method, theoretical
Instance
<molecular_weight>
  <experimental units="">{0,1}</experimental>
  <theoretical units="">{0,1}</theoretical>
  <method>{0,1}</method>
</molecular_weight>
Source
<xs:element name="molecular_weight" type="molecular_weight_type" minOccurs="0"/>
Element complex_supramolecule_type / ribosome-details
Namespace No namespace
Diagram
Diagram
Type xs:string
Properties
content simple
minOccurs 0
Source
<xs:element name="ribosome-details" type="xs:string" minOccurs="0"/>
Element organelle_or_cellular_component_supramolecule
Namespace No namespace
Diagram
Diagramemdb_xsd.tmp#base_supramolecule_type_supramolecule_idemdb_xsd.tmp#base_supramolecule_type_nameemdb_xsd.tmp#base_supramolecule_type_categoryemdb_xsd.tmp#base_supramolecule_type_parentemdb_xsd.tmp#base_supramolecule_type_macromolecule_listemdb_xsd.tmp#base_supramolecule_type_detailsemdb_xsd.tmp#base_supramolecule_type_number_of_copiesemdb_xsd.tmp#base_supramolecule_type_oligomeric_stateemdb_xsd.tmp#base_supramolecule_type_external_referencesemdb_xsd.tmp#base_supramolecule_type_recombinant_exp_flagemdb_xsd.tmp#base_supramolecule_typeemdb_xsd.tmp#organelle_or_cellular_component_supramolecule_type_natural_sourceemdb_xsd.tmp#organelle_or_cellular_component_supramolecule_type_synthetic_sourceemdb_xsd.tmp#organelle_or_cellular_component_supramolecule_type_molecular_weightemdb_xsd.tmp#organelle_or_cellular_component_supramolecule_type_recombinant_expressionemdb_xsd.tmp#organelle_or_cellular_component_supramolecule_typeemdb_xsd.tmp#supramolecule
Type organelle_or_cellular_component_supramolecule_type
Type hierarchy
Properties
content complex
Substitution Group Affiliation
Model
Children category, details, external_references, macromolecule_list, molecular_weight, name, natural_source, number_of_copies, oligomeric_state, parent, recombinant_exp_flag, recombinant_expression, synthetic_source
Instance
<organelle_or_cellular_component_supramolecule supramolecule_id="">
  <name synonym="">{1,1}</name>
  <category type="">{0,1}</category>
  <parent>{1,1}</parent>
  <macromolecule_list>{0,1}</macromolecule_list>
  <details>{0,1}</details>
  <number_of_copies>{0,1}</number_of_copies>
  <oligomeric_state>{0,1}</oligomeric_state>
  <external_references type="">{0,unbounded}</external_references>
  <recombinant_exp_flag>{0,1}</recombinant_exp_flag>
  <natural_source database="" synthetically_produced="">{0,unbounded}</natural_source>
  <synthetic_source database="" synthetically_produced="">{0,unbounded}</synthetic_source>
  <molecular_weight>{0,1}</molecular_weight>
  <recombinant_expression database="">{0,1}</recombinant_expression>
</organelle_or_cellular_component_supramolecule>
Attributes
QName Type Use
supramolecule_id xs:positiveInteger required
Source
<xs:element name="organelle_or_cellular_component_supramolecule" substitutionGroup="supramolecule" type="organelle_or_cellular_component_supramolecule_type"/>
Element organelle_or_cellular_component_supramolecule_type / natural_source
Namespace No namespace
Diagram
Diagramemdb_xsd.tmp#base_source_type_databaseemdb_xsd.tmp#base_source_type_synthetically_producedemdb_xsd.tmp#base_source_type_organismemdb_xsd.tmp#base_source_type_strainemdb_xsd.tmp#base_source_type_synonym_organismemdb_xsd.tmp#base_source_type_detailsemdb_xsd.tmp#base_source_typeemdb_xsd.tmp#organelle_source_type_organemdb_xsd.tmp#organelle_source_type_tissueemdb_xsd.tmp#organelle_source_type_cellemdb_xsd.tmp#organelle_source_type_organelleemdb_xsd.tmp#organelle_source_type_cellular_locationemdb_xsd.tmp#organelle_source_type
Type organelle_source_type
Type hierarchy
Properties
content complex
minOccurs 0
maxOccurs unbounded
Model
Children cell, cellular_location, details, organ, organelle, organism, strain, synonym_organism, tissue
Instance
<natural_source database="" synthetically_produced="">
  <organism ncbi="">{1,1}</organism>
  <strain>{0,1}</strain>
  <synonym_organism>{0,1}</synonym_organism>
  <details>{0,1}</details>
  <organ>{0,1}</organ>
  <tissue>{0,1}</tissue>
  <cell>{0,1}</cell>
  <organelle>{0,1}</organelle>
  <cellular_location>{0,1}</cellular_location>
</natural_source>
Attributes
QName Type Use
database restriction of xs:token optional
synthetically_produced xs:boolean optional
Source
<xs:element name="natural_source" type="organelle_source_type" minOccurs="0" maxOccurs="unbounded"/>
Element organelle_source_type / organ
Namespace No namespace
Diagram
Diagram
Type xs:token
Properties
content simple
minOccurs 0
Source
<xs:element name="organ" type="xs:token" minOccurs="0"/>
Element organelle_source_type / tissue
Namespace No namespace
Diagram
Diagram
Type xs:token
Properties
content simple
minOccurs 0
Source
<xs:element name="tissue" type="xs:token" minOccurs="0"/>
Element organelle_source_type / cell
Namespace No namespace
Diagram
Diagram
Type xs:token
Properties
content simple
minOccurs 0
Source
<xs:element name="cell" type="xs:token" minOccurs="0"/>
Element organelle_source_type / organelle
Namespace No namespace
Diagram
Diagram
Type xs:token
Properties
content simple
minOccurs 0
Source
<xs:element name="organelle" type="xs:token" minOccurs="0"/>
Element organelle_source_type / cellular_location
Namespace No namespace
Diagram
Diagram
Type xs:token
Properties
content simple
minOccurs 0
Source
<xs:element name="cellular_location" type="xs:token" minOccurs="0"/>
Element organelle_or_cellular_component_supramolecule_type / synthetic_source
Namespace No namespace
Diagram
Diagramemdb_xsd.tmp#base_source_type_databaseemdb_xsd.tmp#base_source_type_synthetically_producedemdb_xsd.tmp#base_source_type_organismemdb_xsd.tmp#base_source_type_strainemdb_xsd.tmp#base_source_type_synonym_organismemdb_xsd.tmp#base_source_type_detailsemdb_xsd.tmp#base_source_typeemdb_xsd.tmp#organelle_source_type_organemdb_xsd.tmp#organelle_source_type_tissueemdb_xsd.tmp#organelle_source_type_cellemdb_xsd.tmp#organelle_source_type_organelleemdb_xsd.tmp#organelle_source_type_cellular_locationemdb_xsd.tmp#organelle_source_type
Type organelle_source_type
Type hierarchy
Properties
content complex
minOccurs 0
maxOccurs unbounded
Model
Children cell, cellular_location, details, organ, organelle, organism, strain, synonym_organism, tissue
Instance
<synthetic_source database="" synthetically_produced="">
  <organism ncbi="">{1,1}</organism>
  <strain>{0,1}</strain>
  <synonym_organism>{0,1}</synonym_organism>
  <details>{0,1}</details>
  <organ>{0,1}</organ>
  <tissue>{0,1}</tissue>
  <cell>{0,1}</cell>
  <organelle>{0,1}</organelle>
  <cellular_location>{0,1}</cellular_location>
</synthetic_source>
Attributes
QName Type Use
database restriction of xs:token optional
synthetically_produced xs:boolean optional
Source
<xs:element name="synthetic_source" type="organelle_source_type" minOccurs="0" maxOccurs="unbounded"/>
Element organelle_or_cellular_component_supramolecule_type / molecular_weight
Namespace No namespace
Diagram
Diagramemdb_xsd.tmp#molecular_weight_type_experimentalemdb_xsd.tmp#molecular_weight_type_theoreticalemdb_xsd.tmp#molecular_weight_type_methodemdb_xsd.tmp#molecular_weight_type
Type molecular_weight_type
Properties
content complex
minOccurs 0
Model
Children experimental, method, theoretical
Instance
<molecular_weight>
  <experimental units="">{0,1}</experimental>
  <theoretical units="">{0,1}</theoretical>
  <method>{0,1}</method>
</molecular_weight>
Source
<xs:element name="molecular_weight" type="molecular_weight_type" minOccurs="0"/>
Element organelle_or_cellular_component_supramolecule_type / recombinant_expression
Namespace No namespace
Diagram
Diagramemdb_xsd.tmp#recombinant_source_type_databaseemdb_xsd.tmp#recombinant_source_type_recombinant_organismemdb_xsd.tmp#recombinant_source_type_recombinant_strainemdb_xsd.tmp#recombinant_source_type_recombinant_cellemdb_xsd.tmp#recombinant_source_type_recombinant_plasmidemdb_xsd.tmp#recombinant_source_type_recombinant_synonym_organismemdb_xsd.tmp#recombinant_source_type
Type recombinant_source_type
Properties
content complex
minOccurs 0
maxOccurs 1
Model
Children recombinant_cell, recombinant_organism, recombinant_plasmid, recombinant_strain, recombinant_synonym_organism
Instance
<recombinant_expression database="">
  <recombinant_organism ncbi="">{1,1}</recombinant_organism>
  <recombinant_strain>{0,1}</recombinant_strain>
  <recombinant_cell>{0,1}</recombinant_cell>
  <recombinant_plasmid>{0,1}</recombinant_plasmid>
  <recombinant_synonym_organism>{0,1}</recombinant_synonym_organism>
</recombinant_expression>
Attributes
QName Type Use
database restriction of xs:token required
Source
<xs:element name="recombinant_expression" type="recombinant_source_type" minOccurs="0" maxOccurs="1"/>
Element sample_supramolecule
Namespace No namespace
Diagram
Diagramemdb_xsd.tmp#base_supramolecule_type_supramolecule_idemdb_xsd.tmp#base_supramolecule_type_nameemdb_xsd.tmp#base_supramolecule_type_categoryemdb_xsd.tmp#base_supramolecule_type_parentemdb_xsd.tmp#base_supramolecule_type_macromolecule_listemdb_xsd.tmp#base_supramolecule_type_detailsemdb_xsd.tmp#base_supramolecule_type_number_of_copiesemdb_xsd.tmp#base_supramolecule_type_oligomeric_stateemdb_xsd.tmp#base_supramolecule_type_external_referencesemdb_xsd.tmp#base_supramolecule_type_recombinant_exp_flagemdb_xsd.tmp#base_supramolecule_typeemdb_xsd.tmp#sample_supramolecule_type_natural_sourceemdb_xsd.tmp#sample_supramolecule_type_synthetic_sourceemdb_xsd.tmp#sample_supramolecule_type_number_unique_componentsemdb_xsd.tmp#sample_supramolecule_type_molecular_weightemdb_xsd.tmp#sample_supramolecule_typeemdb_xsd.tmp#supramolecule
Type sample_supramolecule_type
Type hierarchy
Properties
content complex
Substitution Group Affiliation
Model
Children category, details, external_references, macromolecule_list, molecular_weight, name, natural_source, number_of_copies, number_unique_components, oligomeric_state, parent, recombinant_exp_flag, synthetic_source
Instance
<sample_supramolecule supramolecule_id="">
  <name synonym="">{1,1}</name>
  <category type="">{0,1}</category>
  <parent>{1,1}</parent>
  <macromolecule_list>{0,1}</macromolecule_list>
  <details>{0,1}</details>
  <number_of_copies>{0,1}</number_of_copies>
  <oligomeric_state>{0,1}</oligomeric_state>
  <external_references type="">{0,unbounded}</external_references>
  <recombinant_exp_flag>{0,1}</recombinant_exp_flag>
  <natural_source database="" synthetically_produced="">{0,unbounded}</natural_source>
  <synthetic_source database="" synthetically_produced="">{0,unbounded}</synthetic_source>
  <number_unique_components>{0,1}</number_unique_components>
  <molecular_weight>{0,1}</molecular_weight>
</sample_supramolecule>
Attributes
QName Type Use
supramolecule_id xs:positiveInteger required
Source
<xs:element name="sample_supramolecule" substitutionGroup="supramolecule" type="sample_supramolecule_type"/>
Element sample_supramolecule_type / natural_source
Namespace No namespace
Diagram
Diagramemdb_xsd.tmp#base_source_type_databaseemdb_xsd.tmp#base_source_type_synthetically_producedemdb_xsd.tmp#base_source_type_organismemdb_xsd.tmp#base_source_type_strainemdb_xsd.tmp#base_source_type_synonym_organismemdb_xsd.tmp#base_source_type_detailsemdb_xsd.tmp#base_source_typeemdb_xsd.tmp#sample_source_type_organemdb_xsd.tmp#sample_source_type_tissueemdb_xsd.tmp#sample_source_type_cellemdb_xsd.tmp#sample_source_type
Type sample_source_type
Type hierarchy
Properties
content complex
minOccurs 0
maxOccurs unbounded
Model
Children cell, details, organ, organism, strain, synonym_organism, tissue
Instance
<natural_source database="" synthetically_produced="">
  <organism ncbi="">{1,1}</organism>
  <strain>{0,1}</strain>
  <synonym_organism>{0,1}</synonym_organism>
  <details>{0,1}</details>
  <organ>{0,1}</organ>
  <tissue>{0,1}</tissue>
  <cell>{0,1}</cell>
</natural_source>
Attributes
QName Type Use
database restriction of xs:token optional
synthetically_produced xs:boolean optional
Source
<xs:element name="natural_source" type="sample_source_type" minOccurs="0" maxOccurs="unbounded"/>
Element sample_source_type / organ
Namespace No namespace
Diagram
Diagram
Type xs:token
Properties
content simple
minOccurs 0
Source
<xs:element name="organ" type="xs:token" minOccurs="0"/>
Element sample_source_type / tissue
Namespace No namespace
Diagram
Diagram
Type xs:token
Properties
content simple
minOccurs 0
Source
<xs:element name="tissue" type="xs:token" minOccurs="0"/>
Element sample_source_type / cell
Namespace No namespace
Diagram
Diagram
Type xs:token
Properties
content simple
minOccurs 0
Source
<xs:element name="cell" type="xs:token" minOccurs="0"/>
Element sample_supramolecule_type / synthetic_source
Namespace No namespace
Diagram
Diagramemdb_xsd.tmp#base_source_type_databaseemdb_xsd.tmp#base_source_type_synthetically_producedemdb_xsd.tmp#base_source_type_organismemdb_xsd.tmp#base_source_type_strainemdb_xsd.tmp#base_source_type_synonym_organismemdb_xsd.tmp#base_source_type_detailsemdb_xsd.tmp#base_source_typeemdb_xsd.tmp#sample_source_type_organemdb_xsd.tmp#sample_source_type_tissueemdb_xsd.tmp#sample_source_type_cellemdb_xsd.tmp#sample_source_type
Type sample_source_type
Type hierarchy
Properties
content complex
minOccurs 0
maxOccurs unbounded
Model
Children cell, details, organ, organism, strain, synonym_organism, tissue
Instance
<synthetic_source database="" synthetically_produced="">
  <organism ncbi="">{1,1}</organism>
  <strain>{0,1}</strain>
  <synonym_organism>{0,1}</synonym_organism>
  <details>{0,1}</details>
  <organ>{0,1}</organ>
  <tissue>{0,1}</tissue>
  <cell>{0,1}</cell>
</synthetic_source>
Attributes
QName Type Use
database restriction of xs:token optional
synthetically_produced xs:boolean optional
Source
<xs:element name="synthetic_source" type="sample_source_type" minOccurs="0" maxOccurs="unbounded"/>
Element sample_supramolecule_type / number_unique_components
Namespace No namespace
Diagram
Diagram
Type xs:positiveInteger
Properties
content simple
minOccurs 0
Source
<xs:element name="number_unique_components" type="xs:positiveInteger" minOccurs="0"/>
Element sample_supramolecule_type / molecular_weight
Namespace No namespace
Diagram
Diagramemdb_xsd.tmp#molecular_weight_type_experimentalemdb_xsd.tmp#molecular_weight_type_theoreticalemdb_xsd.tmp#molecular_weight_type_methodemdb_xsd.tmp#molecular_weight_type
Type molecular_weight_type
Properties
content complex
minOccurs 0
Model
Children experimental, method, theoretical
Instance
<molecular_weight>
  <experimental units="">{0,1}</experimental>
  <theoretical units="">{0,1}</theoretical>
  <method>{0,1}</method>
</molecular_weight>
Source
<xs:element name="molecular_weight" type="molecular_weight_type" minOccurs="0"/>
Element tissue_supramolecule
Namespace No namespace
Diagram
Diagramemdb_xsd.tmp#base_supramolecule_type_supramolecule_idemdb_xsd.tmp#base_supramolecule_type_nameemdb_xsd.tmp#base_supramolecule_type_categoryemdb_xsd.tmp#base_supramolecule_type_parentemdb_xsd.tmp#base_supramolecule_type_macromolecule_listemdb_xsd.tmp#base_supramolecule_type_detailsemdb_xsd.tmp#base_supramolecule_type_number_of_copiesemdb_xsd.tmp#base_supramolecule_type_oligomeric_stateemdb_xsd.tmp#base_supramolecule_type_external_referencesemdb_xsd.tmp#base_supramolecule_type_recombinant_exp_flagemdb_xsd.tmp#base_supramolecule_typeemdb_xsd.tmp#tissue_supramolecule_type_natural_sourceemdb_xsd.tmp#tissue_supramolecule_type_sythetic_sourceemdb_xsd.tmp#tissue_supramolecule_typeemdb_xsd.tmp#supramolecule
Type tissue_supramolecule_type
Type hierarchy
Properties
content complex
Substitution Group Affiliation
Model
Children category, details, external_references, macromolecule_list, name, natural_source, number_of_copies, oligomeric_state, parent, recombinant_exp_flag, sythetic_source
Instance
<tissue_supramolecule supramolecule_id="">
  <name synonym="">{1,1}</name>
  <category type="">{0,1}</category>
  <parent>{1,1}</parent>
  <macromolecule_list>{0,1}</macromolecule_list>
  <details>{0,1}</details>
  <number_of_copies>{0,1}</number_of_copies>
  <oligomeric_state>{0,1}</oligomeric_state>
  <external_references type="">{0,unbounded}</external_references>
  <recombinant_exp_flag>{0,1}</recombinant_exp_flag>
  <natural_source database="" synthetically_produced="">{0,unbounded}</natural_source>
  <sythetic_source database="" synthetically_produced="">{0,unbounded}</sythetic_source>
</tissue_supramolecule>
Attributes
QName Type Use
supramolecule_id xs:positiveInteger required
Source
<xs:element name="tissue_supramolecule" substitutionGroup="supramolecule" type="tissue_supramolecule_type"/>
Element tissue_supramolecule_type / natural_source
Namespace No namespace
Diagram
Diagramemdb_xsd.tmp#base_source_type_databaseemdb_xsd.tmp#base_source_type_synthetically_producedemdb_xsd.tmp#base_source_type_organismemdb_xsd.tmp#base_source_type_strainemdb_xsd.tmp#base_source_type_synonym_organismemdb_xsd.tmp#base_source_type_detailsemdb_xsd.tmp#base_source_typeemdb_xsd.tmp#tissue_source_type_organemdb_xsd.tmp#tissue_source_type_tissueemdb_xsd.tmp#tissue_source_type
Type tissue_source_type
Type hierarchy
Properties
content complex
minOccurs 0
maxOccurs unbounded
Model
Children details, organ, organism, strain, synonym_organism, tissue
Instance
<natural_source database="" synthetically_produced="">
  <organism ncbi="">{1,1}</organism>
  <strain>{0,1}</strain>
  <synonym_organism>{0,1}</synonym_organism>
  <details>{0,1}</details>
  <organ>{0,1}</organ>
  <tissue>{0,1}</tissue>
</natural_source>
Attributes
QName Type Use
database restriction of xs:token optional
synthetically_produced xs:boolean optional
Source
<xs:element name="natural_source" type="tissue_source_type" minOccurs="0" maxOccurs="unbounded"/>
Element tissue_source_type / organ
Namespace No namespace
Diagram
Diagram
Type xs:token
Properties
content simple
minOccurs 0
Source
<xs:element name="organ" type="xs:token" minOccurs="0"/>
Element tissue_source_type / tissue
Namespace No namespace
Diagram
Diagram
Type xs:token
Properties
content simple
minOccurs 0
Source
<xs:element name="tissue" type="xs:token" minOccurs="0"/>
Element tissue_supramolecule_type / sythetic_source
Namespace No namespace
Diagram
Diagramemdb_xsd.tmp#base_source_type_databaseemdb_xsd.tmp#base_source_type_synthetically_producedemdb_xsd.tmp#base_source_type_organismemdb_xsd.tmp#base_source_type_strainemdb_xsd.tmp#base_source_type_synonym_organismemdb_xsd.tmp#base_source_type_detailsemdb_xsd.tmp#base_source_typeemdb_xsd.tmp#tissue_source_type_organemdb_xsd.tmp#tissue_source_type_tissueemdb_xsd.tmp#tissue_source_type
Type tissue_source_type
Type hierarchy
Properties
content complex
minOccurs 0
maxOccurs unbounded
Model
Children details, organ, organism, strain, synonym_organism, tissue
Instance
<sythetic_source database="" synthetically_produced="">
  <organism ncbi="">{1,1}</organism>
  <strain>{0,1}</strain>
  <synonym_organism>{0,1}</synonym_organism>
  <details>{0,1}</details>
  <organ>{0,1}</organ>
  <tissue>{0,1}</tissue>
</sythetic_source>
Attributes
QName Type Use
database restriction of xs:token optional
synthetically_produced xs:boolean optional
Source
<xs:element name="sythetic_source" type="tissue_source_type" minOccurs="0" maxOccurs="unbounded"/>
Element virus_supramolecule
Namespace No namespace
Diagram
Diagramemdb_xsd.tmp#base_supramolecule_type_supramolecule_idemdb_xsd.tmp#base_supramolecule_type_nameemdb_xsd.tmp#base_supramolecule_type_categoryemdb_xsd.tmp#base_supramolecule_type_parentemdb_xsd.tmp#base_supramolecule_type_macromolecule_listemdb_xsd.tmp#base_supramolecule_type_detailsemdb_xsd.tmp#base_supramolecule_type_number_of_copiesemdb_xsd.tmp#base_supramolecule_type_oligomeric_stateemdb_xsd.tmp#base_supramolecule_type_external_referencesemdb_xsd.tmp#base_supramolecule_type_recombinant_exp_flagemdb_xsd.tmp#base_supramolecule_typeemdb_xsd.tmp#virus_supramolecule_type_sci_species_nameemdb_xsd.tmp#virus_supramolecule_type_sci_species_strainemdb_xsd.tmp#virus_supramolecule_type_natural_hostemdb_xsd.tmp#virus_supramolecule_type_synthetic_hostemdb_xsd.tmp#virus_supramolecule_type_host_systememdb_xsd.tmp#virus_supramolecule_type_molecular_weightemdb_xsd.tmp#virus_supramolecule_type_virus_shellemdb_xsd.tmp#virus_supramolecule_type_virus_typeemdb_xsd.tmp#virus_supramolecule_type_virus_isolateemdb_xsd.tmp#virus_supramolecule_type_virus_envelopedemdb_xsd.tmp#virus_supramolecule_type_virus_emptyemdb_xsd.tmp#virus_supramolecule_type_syn_species_nameemdb_xsd.tmp#virus_supramolecule_type_sci_species_serotypeemdb_xsd.tmp#virus_supramolecule_type_sci_species_serocomplexemdb_xsd.tmp#virus_supramolecule_type_sci_species_subspeciesemdb_xsd.tmp#virus_supramolecule_typeemdb_xsd.tmp#supramolecule
Type virus_supramolecule_type
Type hierarchy
Properties
content complex
Substitution Group Affiliation
Model
Children category, details, external_references, host_system, macromolecule_list, molecular_weight, name, natural_host, number_of_copies, oligomeric_state, parent, recombinant_exp_flag, sci_species_name, sci_species_serocomplex, sci_species_serotype, sci_species_strain, sci_species_subspecies, syn_species_name, synthetic_host, virus_empty, virus_enveloped, virus_isolate, virus_shell, virus_type
Instance
<virus_supramolecule supramolecule_id="">
  <name synonym="">{1,1}</name>
  <category type="">{0,1}</category>
  <parent>{1,1}</parent>
  <macromolecule_list>{0,1}</macromolecule_list>
  <details>{0,1}</details>
  <number_of_copies>{0,1}</number_of_copies>
  <oligomeric_state>{0,1}</oligomeric_state>
  <external_references type="">{0,unbounded}</external_references>
  <recombinant_exp_flag>{0,1}</recombinant_exp_flag>
  <sci_species_name ncbi="">{0,1}</sci_species_name>
  <sci_species_strain>{0,1}</sci_species_strain>
  <natural_host database="" synthetically_produced="">{0,unbounded}</natural_host>
  <synthetic_host database="" synthetically_produced="">{0,unbounded}</synthetic_host>
  <host_system database="">{0,1}</host_system>
  <molecular_weight>{0,1}</molecular_weight>
  <virus_shell shell_id="">{0,unbounded}</virus_shell>
  <virus_type>{1,1}</virus_type>
  <virus_isolate>{1,1}</virus_isolate>
  <virus_enveloped>{1,1}</virus_enveloped>
  <virus_empty>{1,1}</virus_empty>
  <syn_species_name>{0,1}</syn_species_name>
  <sci_species_serotype>{0,1}</sci_species_serotype>
  <sci_species_serocomplex>{0,1}</sci_species_serocomplex>
  <sci_species_subspecies>{0,1}</sci_species_subspecies>
</virus_supramolecule>
Attributes
QName Type Use
supramolecule_id xs:positiveInteger required
Source
<xs:element name="virus_supramolecule" substitutionGroup="supramolecule" type="virus_supramolecule_type"/>
Element virus_supramolecule_type / sci_species_name
Namespace No namespace
Diagram
Diagramemdb_xsd.tmp#virus_species_name_type_ncbiemdb_xsd.tmp#virus_species_name_type
Type virus_species_name_type
Properties
content complex
minOccurs 0
Attributes
QName Type Use
ncbi xs:positiveInteger optional
Source
<xs:element name="sci_species_name" type="virus_species_name_type" minOccurs="0"/>
Element virus_supramolecule_type / sci_species_strain
Namespace No namespace
Diagram
Diagram
Type xs:string
Properties
content simple
minOccurs 0
maxOccurs 1
Source
<xs:element name="sci_species_strain" type="xs:string" minOccurs="0" maxOccurs="1"/>
Element virus_supramolecule_type / natural_host
Namespace No namespace
Diagram
Diagramemdb_xsd.tmp#base_source_type_databaseemdb_xsd.tmp#base_source_type_synthetically_producedemdb_xsd.tmp#base_source_type_organismemdb_xsd.tmp#base_source_type_strainemdb_xsd.tmp#base_source_type_synonym_organismemdb_xsd.tmp#base_source_type_detailsemdb_xsd.tmp#base_source_typeemdb_xsd.tmp#virus_host_type
Type virus_host_type
Type hierarchy
Properties
content complex
minOccurs 0
maxOccurs unbounded
Model
Children details, organism, strain, synonym_organism
Instance
<natural_host database="" synthetically_produced="">
  <organism ncbi="">{1,1}</organism>
  <strain>{0,1}</strain>
  <synonym_organism>{0,1}</synonym_organism>
  <details>{0,1}</details>
</natural_host>
Attributes
QName Type Use
database restriction of xs:token optional
synthetically_produced xs:boolean optional
Source
<xs:element name="natural_host" type="virus_host_type" minOccurs="0" maxOccurs="unbounded"/>
Element virus_supramolecule_type / synthetic_host
Namespace No namespace
Diagram
Diagramemdb_xsd.tmp#base_source_type_databaseemdb_xsd.tmp#base_source_type_synthetically_producedemdb_xsd.tmp#base_source_type_organismemdb_xsd.tmp#base_source_type_strainemdb_xsd.tmp#base_source_type_synonym_organismemdb_xsd.tmp#base_source_type_detailsemdb_xsd.tmp#base_source_typeemdb_xsd.tmp#virus_host_type
Type virus_host_type
Type hierarchy
Properties
content complex
minOccurs 0
maxOccurs unbounded
Model
Children details, organism, strain, synonym_organism
Instance
<synthetic_host database="" synthetically_produced="">
  <organism ncbi="">{1,1}</organism>
  <strain>{0,1}</strain>
  <synonym_organism>{0,1}</synonym_organism>
  <details>{0,1}</details>
</synthetic_host>
Attributes
QName Type Use
database restriction of xs:token optional
synthetically_produced xs:boolean optional
Source
<xs:element name="synthetic_host" type="virus_host_type" minOccurs="0" maxOccurs="unbounded"/>
Element virus_supramolecule_type / host_system
Namespace No namespace
Diagram
Diagramemdb_xsd.tmp#recombinant_source_type_databaseemdb_xsd.tmp#recombinant_source_type_recombinant_organismemdb_xsd.tmp#recombinant_source_type_recombinant_strainemdb_xsd.tmp#recombinant_source_type_recombinant_cellemdb_xsd.tmp#recombinant_source_type_recombinant_plasmidemdb_xsd.tmp#recombinant_source_type_recombinant_synonym_organismemdb_xsd.tmp#recombinant_source_type
Type recombinant_source_type
Properties
content complex
minOccurs 0
Model
Children recombinant_cell, recombinant_organism, recombinant_plasmid, recombinant_strain, recombinant_synonym_organism
Instance
<host_system database="">
  <recombinant_organism ncbi="">{1,1}</recombinant_organism>
  <recombinant_strain>{0,1}</recombinant_strain>
  <recombinant_cell>{0,1}</recombinant_cell>
  <recombinant_plasmid>{0,1}</recombinant_plasmid>
  <recombinant_synonym_organism>{0,1}</recombinant_synonym_organism>
</host_system>
Attributes
QName Type Use
database restriction of xs:token required
Source
<xs:element name="host_system" type="recombinant_source_type" minOccurs="0"/>
Element virus_supramolecule_type / molecular_weight
Namespace No namespace
Diagram
Diagramemdb_xsd.tmp#molecular_weight_type_experimentalemdb_xsd.tmp#molecular_weight_type_theoreticalemdb_xsd.tmp#molecular_weight_type_methodemdb_xsd.tmp#molecular_weight_type
Type molecular_weight_type
Properties
content complex
minOccurs 0
Model
Children experimental, method, theoretical
Instance
<molecular_weight>
  <experimental units="">{0,1}</experimental>
  <theoretical units="">{0,1}</theoretical>
  <method>{0,1}</method>
</molecular_weight>
Source
<xs:element name="molecular_weight" type="molecular_weight_type" minOccurs="0"/>
Element virus_supramolecule_type / virus_shell
Namespace No namespace
Diagram
Diagramemdb_xsd.tmp#virus_supramolecule_type_virus_supramolecule_type_virus_shell_shell_idemdb_xsd.tmp#virus_supramolecule_type_virus_supramolecule_type_virus_shell_nameemdb_xsd.tmp#virus_supramolecule_type_virus_supramolecule_type_virus_shell_diameteremdb_xsd.tmp#virus_supramolecule_type_virus_supramolecule_type_virus_shell_triangulation
Properties
content complex
minOccurs 0
maxOccurs unbounded
Model
Children diameter, name, triangulation
Instance
<virus_shell shell_id="">
  <name>{0,1}</name>
  <diameter units="Å">{0,1}</diameter>
  <triangulation>{0,1}</triangulation>
</virus_shell>
Attributes
QName Type Use
shell_id xs:positiveInteger optional
Source
<xs:element name="virus_shell" minOccurs="0" maxOccurs="unbounded">
  <xs:complexType>
    <xs:sequence>
      <xs:element name="name" type="xs:token" nillable="false" minOccurs="0"/>
      <xs:element name="diameter" minOccurs="0">
        <xs:complexType>
          <xs:simpleContent>
            <xs:extension base="allowed_shell_diameter">
              <xs:attribute name="units" fixed="Å" use="required"/>
            </xs:extension>
          </xs:simpleContent>
        </xs:complexType>
      </xs:element>
      <xs:element name="triangulation" type="xs:positiveInteger" minOccurs="0"/>
    </xs:sequence>
    <xs:attribute name="shell_id" type="xs:positiveInteger"/>
  </xs:complexType>
</xs:element>
Element virus_supramolecule_type / virus_shell / name
Namespace No namespace
Diagram
Diagram
Type xs:token
Properties
content simple
minOccurs 0
nillable false
Source
<xs:element name="name" type="xs:token" nillable="false" minOccurs="0"/>
Element virus_supramolecule_type / virus_shell / diameter
Namespace No namespace
Diagram
Diagramemdb_xsd.tmp#allowed_shell_diameteremdb_xsd.tmp#virus_supramolecule_type_virus_supramolecule_type_virus_shell_virus_supramolecule_type_virus_supramolecule_type_virus_shell_diameter_units
Type extension of allowed_shell_diameter
Type hierarchy
Properties
content complex
minOccurs 0
Attributes
QName Type Fixed Use
units required
Source
<xs:element name="diameter" minOccurs="0">
  <xs:complexType>
    <xs:simpleContent>
      <xs:extension base="allowed_shell_diameter">
        <xs:attribute name="units" fixed="Å" use="required"/>
      </xs:extension>
    </xs:simpleContent>
  </xs:complexType>
</xs:element>
Element virus_supramolecule_type / virus_shell / triangulation
Namespace No namespace
Diagram
Diagram
Type xs:positiveInteger
Properties
content simple
minOccurs 0
Source
<xs:element name="triangulation" type="xs:positiveInteger" minOccurs="0"/>
Element virus_supramolecule_type / virus_type
Namespace No namespace
Diagram
Diagram
Type restriction of xs:token
Properties
content simple
Facets
enumeration PRION
enumeration SATELLITE
enumeration VIRION
enumeration VIROID
enumeration VIRUS-LIKE PARTICLE
Source
<xs:element name="virus_type">
  <xs:simpleType>
    <xs:restriction base="xs:token">
      <xs:enumeration value="PRION"/>
      <xs:enumeration value="SATELLITE"/>
      <xs:enumeration value="VIRION"/>
      <xs:enumeration value="VIROID"/>
      <xs:enumeration value="VIRUS-LIKE PARTICLE"/>
    </xs:restriction>
  </xs:simpleType>
</xs:element>
Element virus_supramolecule_type / virus_isolate
Namespace No namespace
Diagram
Diagram
Type restriction of xs:token
Properties
content simple
Facets
enumeration OTHER
enumeration SEROCOMPLEX
enumeration SEROTYPE
enumeration SPECIES
enumeration STRAIN
enumeration SUBSPECIES
Source
<xs:element name="virus_isolate">
  <xs:simpleType>
    <xs:restriction base="xs:token">
      <xs:enumeration value="OTHER"/>
      <xs:enumeration value="SEROCOMPLEX"/>
      <xs:enumeration value="SEROTYPE"/>
      <xs:enumeration value="SPECIES"/>
      <xs:enumeration value="STRAIN"/>
      <xs:enumeration value="SUBSPECIES"/>
    </xs:restriction>
  </xs:simpleType>
</xs:element>
Element virus_supramolecule_type / virus_enveloped
Namespace No namespace
Diagram
Diagram
Type xs:boolean
Properties
content simple
Source
<xs:element name="virus_enveloped" type="xs:boolean"/>
Element virus_supramolecule_type / virus_empty
Namespace No namespace
Diagram
Diagram
Type xs:boolean
Properties
content simple
Source
<xs:element name="virus_empty" type="xs:boolean"/>
Element virus_supramolecule_type / syn_species_name
Namespace No namespace
Diagram
Diagram
Type xs:string
Properties
content simple
minOccurs 0
maxOccurs 1
Source
<xs:element name="syn_species_name" type="xs:string" minOccurs="0" maxOccurs="1"/>
Element virus_supramolecule_type / sci_species_serotype
Namespace No namespace
Diagram
Diagram
Type xs:string
Properties
content simple
minOccurs 0
maxOccurs 1
Source
<xs:element name="sci_species_serotype" type="xs:string" minOccurs="0" maxOccurs="1"/>
Element virus_supramolecule_type / sci_species_serocomplex
Namespace No namespace
Diagram
Diagram
Type xs:string
Properties
content simple
minOccurs 0
maxOccurs 1
Source
<xs:element name="sci_species_serocomplex" type="xs:string" minOccurs="0" maxOccurs="1"/>
Element virus_supramolecule_type / sci_species_subspecies
Namespace No namespace
Diagram
Diagram
Type xs:string
Properties
content simple
minOccurs 0
maxOccurs 1
Source
<xs:element name="sci_species_subspecies" type="xs:string" minOccurs="0" maxOccurs="1"/>
Element dna
Namespace No namespace
Diagram
Diagramemdb_xsd.tmp#base_macromolecule_type_macromolecule_idemdb_xsd.tmp#base_macromolecule_type_mutantemdb_xsd.tmp#base_macromolecule_type_chimeraemdb_xsd.tmp#base_macromolecule_type_nameemdb_xsd.tmp#base_macromolecule_type_natural_sourceemdb_xsd.tmp#base_macromolecule_type_molecular_weightemdb_xsd.tmp#base_macromolecule_type_detailsemdb_xsd.tmp#base_macromolecule_type_number_of_copiesemdb_xsd.tmp#base_macromolecule_type_oligomeric_stateemdb_xsd.tmp#base_macromolecule_type_recombinant_exp_flagemdb_xsd.tmp#base_macromolecule_typeemdb_xsd.tmp#dna_macromolecule_type_sequenceemdb_xsd.tmp#dna_macromolecule_type_classificationemdb_xsd.tmp#dna_macromolecule_type_structureemdb_xsd.tmp#dna_macromolecule_type_synthetic_flagemdb_xsd.tmp#dna_macromolecule_type_synthetic_sourceemdb_xsd.tmp#dna_macromolecule_typeemdb_xsd.tmp#macromolecule
Type dna_macromolecule_type
Type hierarchy
Properties
content complex
Substitution Group Affiliation
Model
Children classification, details, molecular_weight, name, natural_source, number_of_copies, oligomeric_state, recombinant_exp_flag, sequence, structure, synthetic_flag, synthetic_source
Instance
<dna chimera="" macromolecule_id="" mutant="">
  <name synonym="">{1,1}</name>
  <natural_source database="" synthetically_produced="">{0,1}</natural_source>
  <molecular_weight>{0,1}</molecular_weight>
  <details>{0,1}</details>
  <number_of_copies>{0,1}</number_of_copies>
  <oligomeric_state>{0,1}</oligomeric_state>
  <recombinant_exp_flag>{0,1}</recombinant_exp_flag>
  <sequence>{1,1}</sequence>
  <classification>{0,1}</classification>
  <structure>{0,1}</structure>
  <synthetic_flag>{0,1}</synthetic_flag>
  <synthetic_source database="" synthetically_produced="">{0,1}</synthetic_source>
</dna>
Attributes
QName Type Use
chimera xs:boolean optional
macromolecule_id xs:positiveInteger required
mutant xs:boolean optional
Source
<xs:element name="dna" type="dna_macromolecule_type" substitutionGroup="macromolecule"/>
Element dna_macromolecule_type / sequence
Namespace No namespace
Diagram
Diagramemdb_xsd.tmp#dna_macromolecule_type_dna_macromolecule_type_sequence_stringemdb_xsd.tmp#dna_macromolecule_type_dna_macromolecule_type_sequence_discrepancy_listemdb_xsd.tmp#dna_macromolecule_type_dna_macromolecule_type_sequence_external_references
Properties
content complex
Model
Children discrepancy_list, external_references, string
Instance
<sequence>
  <string>{1,1}</string>
  <discrepancy_list>{0,1}</discrepancy_list>
  <external_references type="">{0,unbounded}</external_references>
</sequence>
Source
<xs:element name="sequence">
  <xs:complexType>
    <xs:sequence>
      <xs:element name="string" type="xs:token"/>
      <xs:element name="discrepancy_list" minOccurs="0">
        <xs:complexType>
          <xs:sequence>
            <xs:element name="discrepancy" maxOccurs="unbounded">
              <xs:simpleType>
                <xs:restriction base="xs:token">
                  <xs:pattern value="[ ARNDCEQGHILKMFPSTWYVUOBZJX\(\)]\d+[ ARNDCEQGHILKMFPSTWYVUOBZJX\(\)]"/>
                </xs:restriction>
              </xs:simpleType>
            </xs:element>
          </xs:sequence>
        </xs:complexType>
      </xs:element>
      <xs:element name="external_references" minOccurs="0" maxOccurs="unbounded">
        <xs:complexType>
          <xs:simpleContent>
            <xs:extension base="xs:token">
              <xs:attribute name="type" use="required">
                <xs:simpleType>
                  <xs:restriction base="xs:token">
                    <xs:enumeration value="REFSEQ"/>
                    <xs:enumeration value="GENBANK"/>
                    <xs:whiteSpace value="collapse"/>
                  </xs:restriction>
                </xs:simpleType>
              </xs:attribute>
            </xs:extension>
          </xs:simpleContent>
        </xs:complexType>
      </xs:element>
    </xs:sequence>
  </xs:complexType>
</xs:element>
Element dna_macromolecule_type / sequence / string
Namespace No namespace
Diagram
Diagram
Type xs:token
Properties
content simple
Source
<xs:element name="string" type="xs:token"/>
Element dna_macromolecule_type / sequence / discrepancy_list
Namespace No namespace
Diagram
Diagramemdb_xsd.tmp#dna_macromolecule_type_dna_macromolecule_type_sequence_dna_macromolecule_type_dna_macromolecule_type_sequence_discrepancy_list_discrepancy
Properties
content complex
minOccurs 0
Model
Children discrepancy
Instance
<discrepancy_list>
  <discrepancy>{1,unbounded}</discrepancy>
</discrepancy_list>
Source
<xs:element name="discrepancy_list" minOccurs="0">
  <xs:complexType>
    <xs:sequence>
      <xs:element name="discrepancy" maxOccurs="unbounded">
        <xs:simpleType>
          <xs:restriction base="xs:token">
            <xs:pattern value="[ ARNDCEQGHILKMFPSTWYVUOBZJX\(\)]\d+[ ARNDCEQGHILKMFPSTWYVUOBZJX\(\)]"/>
          </xs:restriction>
        </xs:simpleType>
      </xs:element>
    </xs:sequence>
  </xs:complexType>
</xs:element>
Element dna_macromolecule_type / sequence / discrepancy_list / discrepancy
Namespace No namespace
Diagram
Diagram
Type restriction of xs:token
Properties
content simple
maxOccurs unbounded
Facets
pattern [ ARNDCEQGHILKMFPSTWYVUOBZJX\(\)]\d+[ ARNDCEQGHILKMFPSTWYVUOBZJX\(\)]
Source
<xs:element name="discrepancy" maxOccurs="unbounded">
  <xs:simpleType>
    <xs:restriction base="xs:token">
      <xs:pattern value="[ ARNDCEQGHILKMFPSTWYVUOBZJX\(\)]\d+[ ARNDCEQGHILKMFPSTWYVUOBZJX\(\)]"/>
    </xs:restriction>
  </xs:simpleType>
</xs:element>
Element dna_macromolecule_type / sequence / external_references
Namespace No namespace
Diagram
Diagramemdb_xsd.tmp#dna_macromolecule_type_dna_macromolecule_type_sequence_dna_macromolecule_type_dna_macromolecule_type_sequence_external_references_type
Type extension of xs:token
Properties
content complex
minOccurs 0
maxOccurs unbounded
Attributes
QName Type Use
type restriction of xs:token required
Source
<xs:element name="external_references" minOccurs="0" maxOccurs="unbounded">
  <xs:complexType>
    <xs:simpleContent>
      <xs:extension base="xs:token">
        <xs:attribute name="type" use="required">
          <xs:simpleType>
            <xs:restriction base="xs:token">
              <xs:enumeration value="REFSEQ"/>
              <xs:enumeration value="GENBANK"/>
              <xs:whiteSpace value="collapse"/>
            </xs:restriction>
          </xs:simpleType>
        </xs:attribute>
      </xs:extension>
    </xs:simpleContent>
  </xs:complexType>
</xs:element>
Element dna_macromolecule_type / classification
Namespace No namespace
Diagram
Diagram
Type restriction of xs:token
Properties
content simple
minOccurs 0
Facets
enumeration DNA
Source
<xs:element name="classification" minOccurs="0">
  <xs:simpleType>
    <xs:restriction base="xs:token">
      <xs:enumeration value="DNA"/>
    </xs:restriction>
  </xs:simpleType>
</xs:element>
Element dna_macromolecule_type / structure
Namespace No namespace
Diagram
Diagram
Type xs:token
Properties
content simple
minOccurs 0
Source
<xs:element name="structure" type="xs:token" minOccurs="0"/>
Element dna_macromolecule_type / synthetic_flag
Namespace No namespace
Diagram
Diagram
Type xs:boolean
Properties
content simple
minOccurs 0
Source
<xs:element name="synthetic_flag" type="xs:boolean" minOccurs="0"/>
Element dna_macromolecule_type / synthetic_source
Namespace No namespace
Diagram
Diagramemdb_xsd.tmp#base_source_type_databaseemdb_xsd.tmp#base_source_type_synthetically_producedemdb_xsd.tmp#base_source_type_organismemdb_xsd.tmp#base_source_type_strainemdb_xsd.tmp#base_source_type_synonym_organismemdb_xsd.tmp#base_source_type_detailsemdb_xsd.tmp#base_source_typeemdb_xsd.tmp#macromolecule_source_type_organemdb_xsd.tmp#macromolecule_source_type_tissueemdb_xsd.tmp#macromolecule_source_type_cellemdb_xsd.tmp#macromolecule_source_type_organelleemdb_xsd.tmp#macromolecule_source_type_cellular_locationemdb_xsd.tmp#macromolecule_source_type
Type macromolecule_source_type
Type hierarchy
Properties
content complex
minOccurs 0
Model
Children cell, cellular_location, details, organ, organelle, organism, strain, synonym_organism, tissue
Instance
<synthetic_source database="" synthetically_produced="">
  <organism ncbi="">{1,1}</organism>
  <strain>{0,1}</strain>
  <synonym_organism>{0,1}</synonym_organism>
  <details>{0,1}</details>
  <organ>{0,1}</organ>
  <tissue>{0,1}</tissue>
  <cell>{0,1}</cell>
  <organelle>{0,1}</organelle>
  <cellular_location>{0,1}</cellular_location>
</synthetic_source>
Attributes
QName Type Use
database restriction of xs:token optional
synthetically_produced xs:boolean optional
Source
<xs:element name="synthetic_source" type="macromolecule_source_type" minOccurs="0"/>
Element em_label
Namespace No namespace
Diagram
Diagramemdb_xsd.tmp#base_macromolecule_type_macromolecule_idemdb_xsd.tmp#base_macromolecule_type_mutantemdb_xsd.tmp#base_macromolecule_type_chimeraemdb_xsd.tmp#base_macromolecule_type_nameemdb_xsd.tmp#base_macromolecule_type_natural_sourceemdb_xsd.tmp#base_macromolecule_type_molecular_weightemdb_xsd.tmp#base_macromolecule_type_detailsemdb_xsd.tmp#base_macromolecule_type_number_of_copiesemdb_xsd.tmp#base_macromolecule_type_oligomeric_stateemdb_xsd.tmp#base_macromolecule_type_recombinant_exp_flagemdb_xsd.tmp#base_macromolecule_typeemdb_xsd.tmp#em_label_macromolecule_type_formulaemdb_xsd.tmp#em_label_macromolecule_type_synthetic_sourceemdb_xsd.tmp#em_label_macromolecule_typeemdb_xsd.tmp#macromolecule
Type em_label_macromolecule_type
Type hierarchy
Properties
content complex
Substitution Group Affiliation
Model
Children details, formula, molecular_weight, name, natural_source, number_of_copies, oligomeric_state, recombinant_exp_flag, synthetic_source
Instance
<em_label chimera="" macromolecule_id="" mutant="">
  <name synonym="">{1,1}</name>
  <natural_source database="" synthetically_produced="">{0,1}</natural_source>
  <molecular_weight>{0,1}</molecular_weight>
  <details>{0,1}</details>
  <number_of_copies>{0,1}</number_of_copies>
  <oligomeric_state>{0,1}</oligomeric_state>
  <recombinant_exp_flag>{0,1}</recombinant_exp_flag>
  <formula>{0,1}</formula>
  <synthetic_source database="" synthetically_produced="">{0,1}</synthetic_source>
</em_label>
Attributes
QName Type Use
chimera xs:boolean optional
macromolecule_id xs:positiveInteger required
mutant xs:boolean optional
Source
<xs:element name="em_label" type="em_label_macromolecule_type" substitutionGroup="macromolecule"/>
Element em_label_macromolecule_type / formula
Namespace No namespace
Diagram
Diagramemdb_xsd.tmp#formula_type
Type formula_type
Properties
content simple
minOccurs 0
Source
<xs:element name="formula" type="formula_type" minOccurs="0"/>
Element em_label_macromolecule_type / synthetic_source
Namespace No namespace
Diagram
Diagramemdb_xsd.tmp#base_source_type_databaseemdb_xsd.tmp#base_source_type_synthetically_producedemdb_xsd.tmp#base_source_type_organismemdb_xsd.tmp#base_source_type_strainemdb_xsd.tmp#base_source_type_synonym_organismemdb_xsd.tmp#base_source_type_detailsemdb_xsd.tmp#base_source_typeemdb_xsd.tmp#macromolecule_source_type_organemdb_xsd.tmp#macromolecule_source_type_tissueemdb_xsd.tmp#macromolecule_source_type_cellemdb_xsd.tmp#macromolecule_source_type_organelleemdb_xsd.tmp#macromolecule_source_type_cellular_locationemdb_xsd.tmp#macromolecule_source_type
Type macromolecule_source_type
Type hierarchy
Properties
content complex
minOccurs 0
Model
Children cell, cellular_location, details, organ, organelle, organism, strain, synonym_organism, tissue
Instance
<synthetic_source database="" synthetically_produced="">
  <organism ncbi="">{1,1}</organism>
  <strain>{0,1}</strain>
  <synonym_organism>{0,1}</synonym_organism>
  <details>{0,1}</details>
  <organ>{0,1}</organ>
  <tissue>{0,1}</tissue>
  <cell>{0,1}</cell>
  <organelle>{0,1}</organelle>
  <cellular_location>{0,1}</cellular_location>
</synthetic_source>
Attributes
QName Type Use
database restriction of xs:token optional
synthetically_produced xs:boolean optional
Source
<xs:element name="synthetic_source" type="macromolecule_source_type" minOccurs="0"/>
Element ligand
Namespace No namespace
Diagram
Diagramemdb_xsd.tmp#base_macromolecule_type_macromolecule_idemdb_xsd.tmp#base_macromolecule_type_mutantemdb_xsd.tmp#base_macromolecule_type_chimeraemdb_xsd.tmp#base_macromolecule_type_nameemdb_xsd.tmp#base_macromolecule_type_natural_sourceemdb_xsd.tmp#base_macromolecule_type_molecular_weightemdb_xsd.tmp#base_macromolecule_type_detailsemdb_xsd.tmp#base_macromolecule_type_number_of_copiesemdb_xsd.tmp#base_macromolecule_type_oligomeric_stateemdb_xsd.tmp#base_macromolecule_type_recombinant_exp_flagemdb_xsd.tmp#base_macromolecule_typeemdb_xsd.tmp#ligand_macromolecule_type_formulaemdb_xsd.tmp#ligand_macromolecule_type_external_referencesemdb_xsd.tmp#ligand_macromolecule_type_recombinant_expressionemdb_xsd.tmp#ligand_macromolecule_typeemdb_xsd.tmp#macromolecule
Type ligand_macromolecule_type
Type hierarchy
Properties
content complex
Substitution Group Affiliation
Model
Children details, external_references, formula, molecular_weight, name, natural_source, number_of_copies, oligomeric_state, recombinant_exp_flag, recombinant_expression
Instance
<ligand chimera="" macromolecule_id="" mutant="">
  <name synonym="">{1,1}</name>
  <natural_source database="" synthetically_produced="">{0,1}</natural_source>
  <molecular_weight>{0,1}</molecular_weight>
  <details>{0,1}</details>
  <number_of_copies>{0,1}</number_of_copies>
  <oligomeric_state>{0,1}</oligomeric_state>
  <recombinant_exp_flag>{0,1}</recombinant_exp_flag>
  <formula>{0,1}</formula>
  <external_references type="">{0,unbounded}</external_references>
  <recombinant_expression database="">{0,1}</recombinant_expression>
</ligand>
Attributes
QName Type Use
chimera xs:boolean optional
macromolecule_id xs:positiveInteger required
mutant xs:boolean optional
Source
<xs:element name="ligand" type="ligand_macromolecule_type" substitutionGroup="macromolecule"/>
Element ligand_macromolecule_type / formula
Namespace No namespace
Diagram
Diagramemdb_xsd.tmp#formula_type
Type formula_type
Properties
content simple
minOccurs 0
Source
<xs:element name="formula" type="formula_type" minOccurs="0"/>
Element ligand_macromolecule_type / external_references
Namespace No namespace
Diagram
Diagramemdb_xsd.tmp#ligand_macromolecule_type_ligand_macromolecule_type_external_references_type
Type extension of xs:token
Properties
content complex
minOccurs 0
maxOccurs unbounded
Attributes
QName Type Use
type restriction of xs:token optional
Source
<xs:element name="external_references" minOccurs="0" maxOccurs="unbounded">
  <xs:complexType>
    <xs:simpleContent>
      <xs:extension base="xs:token">
        <xs:attribute name="type">
          <xs:simpleType>
            <xs:restriction base="xs:token">
              <xs:whiteSpace value="collapse"/>
              <xs:enumeration value="CAS"/>
              <xs:enumeration value="PUBCHEM"/>
              <xs:enumeration value="DRUGBANK"/>
              <xs:enumeration value="CHEBI"/>
              <xs:enumeration value="CHEMBL"/>
            </xs:restriction>
          </xs:simpleType>
        </xs:attribute>
      </xs:extension>
    </xs:simpleContent>
  </xs:complexType>
</xs:element>
Element ligand_macromolecule_type / recombinant_expression
Namespace No namespace
Diagram
Diagramemdb_xsd.tmp#recombinant_source_type_databaseemdb_xsd.tmp#recombinant_source_type_recombinant_organismemdb_xsd.tmp#recombinant_source_type_recombinant_strainemdb_xsd.tmp#recombinant_source_type_recombinant_cellemdb_xsd.tmp#recombinant_source_type_recombinant_plasmidemdb_xsd.tmp#recombinant_source_type_recombinant_synonym_organismemdb_xsd.tmp#recombinant_source_type
Type recombinant_source_type
Properties
content complex
minOccurs 0
Model
Children recombinant_cell, recombinant_organism, recombinant_plasmid, recombinant_strain, recombinant_synonym_organism
Instance
<recombinant_expression database="">
  <recombinant_organism ncbi="">{1,1}</recombinant_organism>
  <recombinant_strain>{0,1}</recombinant_strain>
  <recombinant_cell>{0,1}</recombinant_cell>
  <recombinant_plasmid>{0,1}</recombinant_plasmid>
  <recombinant_synonym_organism>{0,1}</recombinant_synonym_organism>
</recombinant_expression>
Attributes
QName Type Use
database restriction of xs:token required
Source
<xs:element name="recombinant_expression" type="recombinant_source_type" minOccurs="0"/>
Element other_macromolecule
Namespace No namespace
Diagram
Diagramemdb_xsd.tmp#base_macromolecule_type_macromolecule_idemdb_xsd.tmp#base_macromolecule_type_mutantemdb_xsd.tmp#base_macromolecule_type_chimeraemdb_xsd.tmp#base_macromolecule_type_nameemdb_xsd.tmp#base_macromolecule_type_natural_sourceemdb_xsd.tmp#base_macromolecule_type_molecular_weightemdb_xsd.tmp#base_macromolecule_type_detailsemdb_xsd.tmp#base_macromolecule_type_number_of_copiesemdb_xsd.tmp#base_macromolecule_type_oligomeric_stateemdb_xsd.tmp#base_macromolecule_type_recombinant_exp_flagemdb_xsd.tmp#base_macromolecule_typeemdb_xsd.tmp#other_macromolecule_type_sequenceemdb_xsd.tmp#other_macromolecule_type_classificationemdb_xsd.tmp#other_macromolecule_type_recombinant_expressionemdb_xsd.tmp#other_macromolecule_type_structureemdb_xsd.tmp#other_macromolecule_type_synthetic_flagemdb_xsd.tmp#other_macromolecule_type_synthetic_sourceemdb_xsd.tmp#other_macromolecule_typeemdb_xsd.tmp#macromolecule
Type other_macromolecule_type
Type hierarchy
Properties
content complex
Substitution Group Affiliation
Model
Children classification, details, molecular_weight, name, natural_source, number_of_copies, oligomeric_state, recombinant_exp_flag, recombinant_expression, sequence, structure, synthetic_flag, synthetic_source
Instance
<other_macromolecule chimera="" macromolecule_id="" mutant="">
  <name synonym="">{1,1}</name>
  <natural_source database="" synthetically_produced="">{0,1}</natural_source>
  <molecular_weight>{0,1}</molecular_weight>
  <details>{0,1}</details>
  <number_of_copies>{0,1}</number_of_copies>
  <oligomeric_state>{0,1}</oligomeric_state>
  <recombinant_exp_flag>{0,1}</recombinant_exp_flag>
  <sequence>{0,1}</sequence>
  <classification>{1,1}</classification>
  <recombinant_expression database="">{0,1}</recombinant_expression>
  <structure>{0,1}</structure>
  <synthetic_flag>{0,1}</synthetic_flag>
  <synthetic_source database="" synthetically_produced="">{0,1}</synthetic_source>
</other_macromolecule>
Attributes
QName Type Use
chimera xs:boolean optional
macromolecule_id xs:positiveInteger required
mutant xs:boolean optional
Source
<xs:element name="other_macromolecule" type="other_macromolecule_type" substitutionGroup="macromolecule"/>
Element other_macromolecule_type / sequence
Namespace No namespace
Diagram
Diagramemdb_xsd.tmp#other_macromolecule_type_other_macromolecule_type_sequence_stringemdb_xsd.tmp#other_macromolecule_type_other_macromolecule_type_sequence_discrepancy_listemdb_xsd.tmp#other_macromolecule_type_other_macromolecule_type_sequence_external_references
Properties
content complex
minOccurs 0
Model
Children discrepancy_list, external_references, string
Instance
<sequence>
  <string>{1,1}</string>
  <discrepancy_list>{0,1}</discrepancy_list>
  <external_references type="">{0,unbounded}</external_references>
</sequence>
Source
<xs:element name="sequence" minOccurs="0">
  <xs:complexType>
    <xs:sequence>
      <xs:element name="string">
        <xs:simpleType>
          <xs:restriction base="xs:token"/>
        </xs:simpleType>
      </xs:element>
      <xs:element name="discrepancy_list" minOccurs="0">
        <xs:complexType>
          <xs:sequence>
            <xs:element name="discrepancy" maxOccurs="unbounded">
              <xs:simpleType>
                <xs:restriction base="xs:token">
                  <xs:pattern value="[AGCTRYSWKMBDHVN\.-]\d+[AGCTRYSWKMBDHVN\.-]"/>
                </xs:restriction>
              </xs:simpleType>
            </xs:element>
          </xs:sequence>
        </xs:complexType>
      </xs:element>
      <xs:element name="external_references" minOccurs="0" maxOccurs="unbounded">
        <xs:complexType>
          <xs:simpleContent>
            <xs:extension base="xs:token">
              <xs:attribute name="type" type="xs:token" use="required"/>
            </xs:extension>
          </xs:simpleContent>
        </xs:complexType>
      </xs:element>
    </xs:sequence>
  </xs:complexType>
</xs:element>
Element other_macromolecule_type / sequence / string
Namespace No namespace
Diagram
Diagram
Type xs:token
Properties
content simple
Source
<xs:element name="string">
  <xs:simpleType>
    <xs:restriction base="xs:token"/>
  </xs:simpleType>
</xs:element>
Element other_macromolecule_type / sequence / discrepancy_list
Namespace No namespace
Diagram
Diagramemdb_xsd.tmp#other_macromolecule_type_other_macromolecule_type_sequence_other_macromolecule_type_other_macromolecule_type_sequence_discrepancy_list_discrepancy
Properties
content complex
minOccurs 0
Model
Children discrepancy
Instance
<discrepancy_list>
  <discrepancy>{1,unbounded}</discrepancy>
</discrepancy_list>
Source
<xs:element name="discrepancy_list" minOccurs="0">
  <xs:complexType>
    <xs:sequence>
      <xs:element name="discrepancy" maxOccurs="unbounded">
        <xs:simpleType>
          <xs:restriction base="xs:token">
            <xs:pattern value="[AGCTRYSWKMBDHVN\.-]\d+[AGCTRYSWKMBDHVN\.-]"/>
          </xs:restriction>
        </xs:simpleType>
      </xs:element>
    </xs:sequence>
  </xs:complexType>
</xs:element>
Element other_macromolecule_type / sequence / discrepancy_list / discrepancy
Namespace No namespace
Diagram
Diagram
Type restriction of xs:token
Properties
content simple
maxOccurs unbounded
Facets
pattern [AGCTRYSWKMBDHVN\.-]\d+[AGCTRYSWKMBDHVN\.-]
Source
<xs:element name="discrepancy" maxOccurs="unbounded">
  <xs:simpleType>
    <xs:restriction base="xs:token">
      <xs:pattern value="[AGCTRYSWKMBDHVN\.-]\d+[AGCTRYSWKMBDHVN\.-]"/>
    </xs:restriction>
  </xs:simpleType>
</xs:element>
Element other_macromolecule_type / sequence / external_references
Namespace No namespace
Diagram
Diagramemdb_xsd.tmp#other_macromolecule_type_other_macromolecule_type_sequence_other_macromolecule_type_other_macromolecule_type_sequence_external_references_type
Type extension of xs:token
Properties
content complex
minOccurs 0
maxOccurs unbounded
Attributes
QName Type Use
type xs:token required
Source
<xs:element name="external_references" minOccurs="0" maxOccurs="unbounded">
  <xs:complexType>
    <xs:simpleContent>
      <xs:extension base="xs:token">
        <xs:attribute name="type" type="xs:token" use="required"/>
      </xs:extension>
    </xs:simpleContent>
  </xs:complexType>
</xs:element>
Element other_macromolecule_type / classification
Namespace No namespace
Diagram
Diagram
Type xs:token
Properties
content simple
Source
<xs:element name="classification" type="xs:token"/>
Element other_macromolecule_type / recombinant_expression
Namespace No namespace
Diagram
Diagramemdb_xsd.tmp#recombinant_source_type_databaseemdb_xsd.tmp#recombinant_source_type_recombinant_organismemdb_xsd.tmp#recombinant_source_type_recombinant_strainemdb_xsd.tmp#recombinant_source_type_recombinant_cellemdb_xsd.tmp#recombinant_source_type_recombinant_plasmidemdb_xsd.tmp#recombinant_source_type_recombinant_synonym_organismemdb_xsd.tmp#recombinant_source_type
Type recombinant_source_type
Properties
content complex
minOccurs 0
Model
Children recombinant_cell, recombinant_organism, recombinant_plasmid, recombinant_strain, recombinant_synonym_organism
Instance
<recombinant_expression database="">
  <recombinant_organism ncbi="">{1,1}</recombinant_organism>
  <recombinant_strain>{0,1}</recombinant_strain>
  <recombinant_cell>{0,1}</recombinant_cell>
  <recombinant_plasmid>{0,1}</recombinant_plasmid>
  <recombinant_synonym_organism>{0,1}</recombinant_synonym_organism>
</recombinant_expression>
Attributes
QName Type Use
database restriction of xs:token required
Source
<xs:element name="recombinant_expression" type="recombinant_source_type" minOccurs="0"/>
Element other_macromolecule_type / structure
Namespace No namespace
Diagram
Diagram
Type xs:token
Properties
content simple
minOccurs 0
Source
<xs:element name="structure" type="xs:token" minOccurs="0"/>
Element other_macromolecule_type / synthetic_flag
Namespace No namespace
Diagram
Diagram
Type xs:boolean
Properties
content simple
minOccurs 0
Source
<xs:element name="synthetic_flag" type="xs:boolean" minOccurs="0"/>
Element other_macromolecule_type / synthetic_source
Namespace No namespace
Diagram
Diagramemdb_xsd.tmp#base_source_type_databaseemdb_xsd.tmp#base_source_type_synthetically_producedemdb_xsd.tmp#base_source_type_organismemdb_xsd.tmp#base_source_type_strainemdb_xsd.tmp#base_source_type_synonym_organismemdb_xsd.tmp#base_source_type_detailsemdb_xsd.tmp#base_source_typeemdb_xsd.tmp#macromolecule_source_type_organemdb_xsd.tmp#macromolecule_source_type_tissueemdb_xsd.tmp#macromolecule_source_type_cellemdb_xsd.tmp#macromolecule_source_type_organelleemdb_xsd.tmp#macromolecule_source_type_cellular_locationemdb_xsd.tmp#macromolecule_source_type
Type macromolecule_source_type
Type hierarchy
Properties
content complex
minOccurs 0
Model
Children cell, cellular_location, details, organ, organelle, organism, strain, synonym_organism, tissue
Instance
<synthetic_source database="" synthetically_produced="">
  <organism ncbi="">{1,1}</organism>
  <strain>{0,1}</strain>
  <synonym_organism>{0,1}</synonym_organism>
  <details>{0,1}</details>
  <organ>{0,1}</organ>
  <tissue>{0,1}</tissue>
  <cell>{0,1}</cell>
  <organelle>{0,1}</organelle>
  <cellular_location>{0,1}</cellular_location>
</synthetic_source>
Attributes
QName Type Use
database restriction of xs:token optional
synthetically_produced xs:boolean optional
Source
<xs:element name="synthetic_source" type="macromolecule_source_type" minOccurs="0"/>
Element protein_or_peptide
Namespace No namespace
Diagram
Diagramemdb_xsd.tmp#base_macromolecule_type_macromolecule_idemdb_xsd.tmp#base_macromolecule_type_mutantemdb_xsd.tmp#base_macromolecule_type_chimeraemdb_xsd.tmp#base_macromolecule_type_nameemdb_xsd.tmp#base_macromolecule_type_natural_sourceemdb_xsd.tmp#base_macromolecule_type_molecular_weightemdb_xsd.tmp#base_macromolecule_type_detailsemdb_xsd.tmp#base_macromolecule_type_number_of_copiesemdb_xsd.tmp#base_macromolecule_type_oligomeric_stateemdb_xsd.tmp#base_macromolecule_type_recombinant_exp_flagemdb_xsd.tmp#base_macromolecule_typeemdb_xsd.tmp#protein_or_peptide_macromolecule_type_recombinant_expressionemdb_xsd.tmp#protein_or_peptide_macromolecule_type_synthetic_sourceemdb_xsd.tmp#protein_or_peptide_macromolecule_type_enantiomeremdb_xsd.tmp#protein_or_peptide_macromolecule_type_sequenceemdb_xsd.tmp#protein_or_peptide_macromolecule_type_ec_numberemdb_xsd.tmp#protein_or_peptide_macromolecule_typeemdb_xsd.tmp#macromolecule
Type protein_or_peptide_macromolecule_type
Type hierarchy
Properties
content complex
Substitution Group Affiliation
Model
Children details, ec_number, enantiomer, molecular_weight, name, natural_source, number_of_copies, oligomeric_state, recombinant_exp_flag, recombinant_expression, sequence, synthetic_source
Instance
<protein_or_peptide chimera="" macromolecule_id="" mutant="">
  <name synonym="">{1,1}</name>
  <natural_source database="" synthetically_produced="">{0,1}</natural_source>
  <molecular_weight>{0,1}</molecular_weight>
  <details>{0,1}</details>
  <number_of_copies>{0,1}</number_of_copies>
  <oligomeric_state>{0,1}</oligomeric_state>
  <recombinant_exp_flag>{0,1}</recombinant_exp_flag>
  <recombinant_expression database="">{0,1}</recombinant_expression>
  <synthetic_source database="" synthetically_produced="">{0,1}</synthetic_source>
  <enantiomer>{1,1}</enantiomer>
  <sequence>{1,1}</sequence>
  <ec_number>{0,unbounded}</ec_number>
</protein_or_peptide>
Attributes
QName Type Use
chimera xs:boolean optional
macromolecule_id xs:positiveInteger required
mutant xs:boolean optional
Source
<xs:element name="protein_or_peptide" type="protein_or_peptide_macromolecule_type" substitutionGroup="macromolecule"/>
Element protein_or_peptide_macromolecule_type / recombinant_expression
Namespace No namespace
Diagram
Diagramemdb_xsd.tmp#recombinant_source_type_databaseemdb_xsd.tmp#recombinant_source_type_recombinant_organismemdb_xsd.tmp#recombinant_source_type_recombinant_strainemdb_xsd.tmp#recombinant_source_type_recombinant_cellemdb_xsd.tmp#recombinant_source_type_recombinant_plasmidemdb_xsd.tmp#recombinant_source_type_recombinant_synonym_organismemdb_xsd.tmp#recombinant_source_type
Type recombinant_source_type
Properties
content complex
minOccurs 0
Model
Children recombinant_cell, recombinant_organism, recombinant_plasmid, recombinant_strain, recombinant_synonym_organism
Instance
<recombinant_expression database="">
  <recombinant_organism ncbi="">{1,1}</recombinant_organism>
  <recombinant_strain>{0,1}</recombinant_strain>
  <recombinant_cell>{0,1}</recombinant_cell>
  <recombinant_plasmid>{0,1}</recombinant_plasmid>
  <recombinant_synonym_organism>{0,1}</recombinant_synonym_organism>
</recombinant_expression>
Attributes
QName Type Use
database restriction of xs:token required
Source
<xs:element name="recombinant_expression" type="recombinant_source_type" minOccurs="0"/>
Element protein_or_peptide_macromolecule_type / synthetic_source
Namespace No namespace
Diagram
Diagramemdb_xsd.tmp#base_source_type_databaseemdb_xsd.tmp#base_source_type_synthetically_producedemdb_xsd.tmp#base_source_type_organismemdb_xsd.tmp#base_source_type_strainemdb_xsd.tmp#base_source_type_synonym_organismemdb_xsd.tmp#base_source_type_detailsemdb_xsd.tmp#base_source_typeemdb_xsd.tmp#macromolecule_source_type_organemdb_xsd.tmp#macromolecule_source_type_tissueemdb_xsd.tmp#macromolecule_source_type_cellemdb_xsd.tmp#macromolecule_source_type_organelleemdb_xsd.tmp#macromolecule_source_type_cellular_locationemdb_xsd.tmp#macromolecule_source_type
Type macromolecule_source_type
Type hierarchy
Properties
content complex
minOccurs 0
Model
Children cell, cellular_location, details, organ, organelle, organism, strain, synonym_organism, tissue
Instance
<synthetic_source database="" synthetically_produced="">
  <organism ncbi="">{1,1}</organism>
  <strain>{0,1}</strain>
  <synonym_organism>{0,1}</synonym_organism>
  <details>{0,1}</details>
  <organ>{0,1}</organ>
  <tissue>{0,1}</tissue>
  <cell>{0,1}</cell>
  <organelle>{0,1}</organelle>
  <cellular_location>{0,1}</cellular_location>
</synthetic_source>
Attributes
QName Type Use
database restriction of xs:token optional
synthetically_produced xs:boolean optional
Source
<xs:element name="synthetic_source" type="macromolecule_source_type" minOccurs="0"/>
Element protein_or_peptide_macromolecule_type / enantiomer
Namespace No namespace
Diagram
Diagram
Type restriction of xs:token
Properties
content simple
Facets
enumeration LEVO
enumeration DEXTRO
Source
<xs:element name="enantiomer">
  <xs:simpleType>
    <xs:restriction base="xs:token">
      <xs:enumeration value="LEVO"/>
      <xs:enumeration value="DEXTRO"/>
    </xs:restriction>
  </xs:simpleType>
</xs:element>
Element protein_or_peptide_macromolecule_type / sequence
Namespace No namespace
Diagram
Diagramemdb_xsd.tmp#protein_or_peptide_macromolecule_type_protein_or_peptide_macromolecule_type_sequence_stringemdb_xsd.tmp#protein_or_peptide_macromolecule_type_protein_or_peptide_macromolecule_type_sequence_discrepancy_listemdb_xsd.tmp#protein_or_peptide_macromolecule_type_protein_or_peptide_macromolecule_type_sequence_connectivityemdb_xsd.tmp#protein_or_peptide_macromolecule_type_protein_or_peptide_macromolecule_type_sequence_external_references
Properties
content complex
Model
Children connectivity, discrepancy_list, external_references, string
Instance
<sequence>
  <string>{0,1}</string>
  <discrepancy_list>{0,1}</discrepancy_list>
  <connectivity>{0,1}</connectivity>
  <external_references type="">{0,unbounded}</external_references>
</sequence>
Source
<xs:element name="sequence">
  <xs:complexType>
    <xs:sequence>
      <xs:element name="string" type="xs:token" minOccurs="0"/>
      <xs:element name="discrepancy_list" minOccurs="0">
        <xs:complexType>
          <xs:sequence>
            <xs:element name="discrepancy" maxOccurs="unbounded">
              <xs:simpleType>
                <xs:restriction base="xs:token">
                  <xs:pattern value="[ARNDCEQGHILKMFPSTWYVUOBZJX]\d+[ARNDCEQGHILKMFPSTWYVUOBZJX]"/>
                </xs:restriction>
              </xs:simpleType>
            </xs:element>
          </xs:sequence>
        </xs:complexType>
      </xs:element>
      <xs:element name="connectivity" minOccurs="0">
        <xs:complexType>
          <xs:sequence>
            <xs:element minOccurs="0" name="_n-link">
              <xs:complexType>
                <xs:sequence>
                  <xs:element name="molecule_id"/>
                </xs:sequence>
              </xs:complexType>
            </xs:element>
            <xs:element minOccurs="0" name="_c-link">
              <xs:complexType>
                <xs:sequence>
                  <xs:element name="molecule_id"/>
                </xs:sequence>
              </xs:complexType>
            </xs:element>
          </xs:sequence>
        </xs:complexType>
      </xs:element>
      <xs:element name="external_references" minOccurs="0" maxOccurs="unbounded">
        <xs:complexType>
          <xs:simpleContent>
            <xs:extension base="xs:token">
              <xs:attribute name="type" use="required">
                <xs:simpleType>
                  <xs:restriction base="xs:token">
                    <xs:enumeration value="UNIPROTKB"/>
                    <xs:enumeration value="UNIPARC"/>
                    <xs:enumeration value="INTERPRO"/>
                    <xs:enumeration value="GO"/>
                    <xs:enumeration value="GENBANK"/>
                    <xs:enumeration value="NOR"/>
                  </xs:restriction>
                </xs:simpleType>
              </xs:attribute>
            </xs:extension>
          </xs:simpleContent>
        </xs:complexType>
      </xs:element>
    </xs:sequence>
  </xs:complexType>
</xs:element>
Element protein_or_peptide_macromolecule_type / sequence / string
Namespace No namespace
Diagram
Diagram
Type xs:token
Properties
content simple
minOccurs 0
Source
<xs:element name="string" type="xs:token" minOccurs="0"/>
Element protein_or_peptide_macromolecule_type / sequence / discrepancy_list
Namespace No namespace
Diagram
Diagramemdb_xsd.tmp#protein_or_peptide_macromolecule_type_protein_or_peptide_macromolecule_type_sequence_protein_or_peptide_macromolecule_type_protein_or_peptide_macromolecule_type_sequence_discrepancy_list_discrepancy
Properties
content complex
minOccurs 0
Model
Children discrepancy
Instance
<discrepancy_list>
  <discrepancy>{1,unbounded}</discrepancy>
</discrepancy_list>
Source
<xs:element name="discrepancy_list" minOccurs="0">
  <xs:complexType>
    <xs:sequence>
      <xs:element name="discrepancy" maxOccurs="unbounded">
        <xs:simpleType>
          <xs:restriction base="xs:token">
            <xs:pattern value="[ARNDCEQGHILKMFPSTWYVUOBZJX]\d+[ARNDCEQGHILKMFPSTWYVUOBZJX]"/>
          </xs:restriction>
        </xs:simpleType>
      </xs:element>
    </xs:sequence>
  </xs:complexType>
</xs:element>
Element protein_or_peptide_macromolecule_type / sequence / discrepancy_list / discrepancy
Namespace No namespace
Diagram
Diagram
Type restriction of xs:token
Properties
content simple
maxOccurs unbounded
Facets
pattern [ARNDCEQGHILKMFPSTWYVUOBZJX]\d+[ARNDCEQGHILKMFPSTWYVUOBZJX]
Source
<xs:element name="discrepancy" maxOccurs="unbounded">
  <xs:simpleType>
    <xs:restriction base="xs:token">
      <xs:pattern value="[ARNDCEQGHILKMFPSTWYVUOBZJX]\d+[ARNDCEQGHILKMFPSTWYVUOBZJX]"/>
    </xs:restriction>
  </xs:simpleType>
</xs:element>
Element protein_or_peptide_macromolecule_type / sequence / connectivity
Namespace No namespace
Diagram
Diagramemdb_xsd.tmp#protein_or_peptide_macromolecule_type_protein_or_peptide_macromolecule_type_sequence_protein_or_peptide_macromolecule_type_protein_or_peptide_macromolecule_type_sequence_connectivity__n-linkemdb_xsd.tmp#protein_or_peptide_macromolecule_type_protein_or_peptide_macromolecule_type_sequence_protein_or_peptide_macromolecule_type_protein_or_peptide_macromolecule_type_sequence_connectivity__c-link
Properties
content complex
minOccurs 0
Model
Children _c-link, _n-link
Instance
<connectivity>
  <_n-link>{0,1}</_n-link>
  <_c-link>{0,1}</_c-link>
</connectivity>
Source
<xs:element name="connectivity" minOccurs="0">
  <xs:complexType>
    <xs:sequence>
      <xs:element minOccurs="0" name="_n-link">
        <xs:complexType>
          <xs:sequence>
            <xs:element name="molecule_id"/>
          </xs:sequence>
        </xs:complexType>
      </xs:element>
      <xs:element minOccurs="0" name="_c-link">
        <xs:complexType>
          <xs:sequence>
            <xs:element name="molecule_id"/>
          </xs:sequence>
        </xs:complexType>
      </xs:element>
    </xs:sequence>
  </xs:complexType>
</xs:element>
Element protein_or_peptide_macromolecule_type / sequence / connectivity / _n-link
Namespace No namespace
Diagram
Properties
Model
Children molecule_id
Instance
Source
Element protein_or_peptide_macromolecule_type / sequence / connectivity / _n-link / molecule_id
Namespace No namespace
Diagram
Source
Element protein_or_peptide_macromolecule_type / sequence / connectivity / _c-link
Namespace No namespace
Diagram
Properties
Model
Children molecule_id
Instance
Source
Element protein_or_peptide_macromolecule_type / sequence / connectivity / _c-link / molecule_id
Namespace No namespace
Diagram
Source
Element protein_or_peptide_macromolecule_type / sequence / external_references
Namespace No namespace
Diagram
Diagramemdb_xsd.tmp#protein_or_peptide_macromolecule_type_protein_or_peptide_macromolecule_type_sequence_protein_or_peptide_macromolecule_type_protein_or_peptide_macromolecule_type_sequence_external_references_type
Type extension of xs:token
Properties
content complex
minOccurs 0
maxOccurs unbounded
Attributes
QName Type Use
type restriction of xs:token required
Source
<xs:element name="external_references" minOccurs="0" maxOccurs="unbounded">
  <xs:complexType>
    <xs:simpleContent>
      <xs:extension base="xs:token">
        <xs:attribute name="type" use="required">
          <xs:simpleType>
            <xs:restriction base="xs:token">
              <xs:enumeration value="UNIPROTKB"/>
              <xs:enumeration value="UNIPARC"/>
              <xs:enumeration value="INTERPRO"/>
              <xs:enumeration value="GO"/>
              <xs:enumeration value="GENBANK"/>
              <xs:enumeration value="NOR"/>
            </xs:restriction>
          </xs:simpleType>
        </xs:attribute>
      </xs:extension>
    </xs:simpleContent>
  </xs:complexType>
</xs:element>
Element protein_or_peptide_macromolecule_type / ec_number
Namespace No namespace
Diagram
Diagram
Type restriction of xs:token
Properties
content simple
minOccurs 0
maxOccurs unbounded
Facets
pattern ([1-7]((.[1-9][0-9]?)|(.-))((.[1-9][0-9]?)|(.-))((.[1-9][0-9]?[0-9]?)|(.-)))(([ ]*,[ ]*)([1-6]((.[1-9][0-9]?)|(.-))((.[1-9][0-9]?)|(.-))((.[1-9][0-9]?[0-9]?)|(.-))))*
Source
<xs:element name="ec_number" minOccurs="0" maxOccurs="unbounded">
  <xs:simpleType>
    <xs:restriction base="xs:token">
      <xs:pattern value="([1-7]((.[1-9][0-9]?)|(.-))((.[1-9][0-9]?)|(.-))((.[1-9][0-9]?[0-9]?)|(.-)))(([ ]*,[ ]*)([1-6]((.[1-9][0-9]?)|(.-))((.[1-9][0-9]?)|(.-))((.[1-9][0-9]?[0-9]?)|(.-))))*"/>
    </xs:restriction>
  </xs:simpleType>
</xs:element>
Element rna
Namespace No namespace
Diagram
Diagramemdb_xsd.tmp#base_macromolecule_type_macromolecule_idemdb_xsd.tmp#base_macromolecule_type_mutantemdb_xsd.tmp#base_macromolecule_type_chimeraemdb_xsd.tmp#base_macromolecule_type_nameemdb_xsd.tmp#base_macromolecule_type_natural_sourceemdb_xsd.tmp#base_macromolecule_type_molecular_weightemdb_xsd.tmp#base_macromolecule_type_detailsemdb_xsd.tmp#base_macromolecule_type_number_of_copiesemdb_xsd.tmp#base_macromolecule_type_oligomeric_stateemdb_xsd.tmp#base_macromolecule_type_recombinant_exp_flagemdb_xsd.tmp#base_macromolecule_typeemdb_xsd.tmp#rna_macromolecule_type_sequenceemdb_xsd.tmp#rna_macromolecule_type_classificationemdb_xsd.tmp#rna_macromolecule_type_structureemdb_xsd.tmp#rna_macromolecule_type_synthetic_flagemdb_xsd.tmp#rna_macromolecule_type_synthetic_sourceemdb_xsd.tmp#rna_macromolecule_type_ec_numberemdb_xsd.tmp#rna_macromolecule_typeemdb_xsd.tmp#macromolecule
Type rna_macromolecule_type
Type hierarchy
Properties
content complex
Substitution Group Affiliation
Model
Children classification, details, ec_number, molecular_weight, name, natural_source, number_of_copies, oligomeric_state, recombinant_exp_flag, sequence, structure, synthetic_flag, synthetic_source
Instance
<rna chimera="" macromolecule_id="" mutant="">
  <name synonym="">{1,1}</name>
  <natural_source database="" synthetically_produced="">{0,1}</natural_source>
  <molecular_weight>{0,1}</molecular_weight>
  <details>{0,1}</details>
  <number_of_copies>{0,1}</number_of_copies>
  <oligomeric_state>{0,1}</oligomeric_state>
  <recombinant_exp_flag>{0,1}</recombinant_exp_flag>
  <sequence>{1,1}</sequence>
  <classification>{0,1}</classification>
  <structure>{0,1}</structure>
  <synthetic_flag>{0,1}</synthetic_flag>
  <synthetic_source database="" synthetically_produced="">{0,1}</synthetic_source>
  <ec_number>{0,unbounded}</ec_number>
</rna>
Attributes
QName Type Use
chimera xs:boolean optional
macromolecule_id xs:positiveInteger required
mutant xs:boolean optional
Source
<xs:element name="rna" type="rna_macromolecule_type" substitutionGroup="macromolecule"/>
Element rna_macromolecule_type / sequence
Namespace No namespace
Diagram
Diagramemdb_xsd.tmp#rna_macromolecule_type_rna_macromolecule_type_sequence_stringemdb_xsd.tmp#rna_macromolecule_type_rna_macromolecule_type_sequence_discrepancy_listemdb_xsd.tmp#rna_macromolecule_type_rna_macromolecule_type_sequence_external_references
Properties
content complex
Model
Children discrepancy_list, external_references, string
Instance
<sequence>
  <string>{1,1}</string>
  <discrepancy_list>{0,1}</discrepancy_list>
  <external_references type="">{0,unbounded}</external_references>
</sequence>
Source
<xs:element name="sequence">
  <xs:complexType>
    <xs:sequence>
      <xs:element name="string" type="xs:token"/>
      <xs:element name="discrepancy_list" minOccurs="0">
        <xs:complexType>
          <xs:sequence>
            <xs:element name="discrepancy" maxOccurs="unbounded">
              <xs:simpleType>
                <xs:restriction base="xs:token">
                  <xs:pattern value="[ ARNDCEQGHILKMFPSTWYVUOBZJX\(\)]\d+[ ARNDCEQGHILKMFPSTWYVUOBZJX\(\)]"/>
                </xs:restriction>
              </xs:simpleType>
            </xs:element>
          </xs:sequence>
        </xs:complexType>
      </xs:element>
      <xs:element name="external_references" minOccurs="0" maxOccurs="unbounded">
        <xs:complexType>
          <xs:simpleContent>
            <xs:extension base="xs:token">
              <xs:attribute name="type">
                <xs:simpleType>
                  <xs:restriction base="xs:token">
                    <xs:enumeration value="REFSEQ"/>
                    <xs:enumeration value="GENBANK"/>
                    <xs:enumeration value="UNIPROTKB"/>
                    <xs:enumeration value="NOR"/>
                    <xs:whiteSpace value="collapse"/>
                  </xs:restriction>
                </xs:simpleType>
              </xs:attribute>
            </xs:extension>
          </xs:simpleContent>
        </xs:complexType>
      </xs:element>
    </xs:sequence>
  </xs:complexType>
</xs:element>
Element rna_macromolecule_type / sequence / string
Namespace No namespace
Diagram
Diagram
Type xs:token
Properties
content simple
Source
<xs:element name="string" type="xs:token"/>
Element rna_macromolecule_type / sequence / discrepancy_list
Namespace No namespace
Diagram
Diagramemdb_xsd.tmp#rna_macromolecule_type_rna_macromolecule_type_sequence_rna_macromolecule_type_rna_macromolecule_type_sequence_discrepancy_list_discrepancy
Properties
content complex
minOccurs 0
Model
Children discrepancy
Instance
<discrepancy_list>
  <discrepancy>{1,unbounded}</discrepancy>
</discrepancy_list>
Source
<xs:element name="discrepancy_list" minOccurs="0">
  <xs:complexType>
    <xs:sequence>
      <xs:element name="discrepancy" maxOccurs="unbounded">
        <xs:simpleType>
          <xs:restriction base="xs:token">
            <xs:pattern value="[ ARNDCEQGHILKMFPSTWYVUOBZJX\(\)]\d+[ ARNDCEQGHILKMFPSTWYVUOBZJX\(\)]"/>
          </xs:restriction>
        </xs:simpleType>
      </xs:element>
    </xs:sequence>
  </xs:complexType>
</xs:element>
Element rna_macromolecule_type / sequence / discrepancy_list / discrepancy
Namespace No namespace
Diagram
Diagram
Type restriction of xs:token
Properties
content simple
maxOccurs unbounded
Facets
pattern [ ARNDCEQGHILKMFPSTWYVUOBZJX\(\)]\d+[ ARNDCEQGHILKMFPSTWYVUOBZJX\(\)]
Source
<xs:element name="discrepancy" maxOccurs="unbounded">
  <xs:simpleType>
    <xs:restriction base="xs:token">
      <xs:pattern value="[ ARNDCEQGHILKMFPSTWYVUOBZJX\(\)]\d+[ ARNDCEQGHILKMFPSTWYVUOBZJX\(\)]"/>
    </xs:restriction>
  </xs:simpleType>
</xs:element>
Element rna_macromolecule_type / sequence / external_references
Namespace No namespace
Diagram
Diagramemdb_xsd.tmp#rna_macromolecule_type_rna_macromolecule_type_sequence_rna_macromolecule_type_rna_macromolecule_type_sequence_external_references_type
Type extension of xs:token
Properties
content complex
minOccurs 0
maxOccurs unbounded
Attributes
QName Type Use
type restriction of xs:token optional
Source
<xs:element name="external_references" minOccurs="0" maxOccurs="unbounded">
  <xs:complexType>
    <xs:simpleContent>
      <xs:extension base="xs:token">
        <xs:attribute name="type">
          <xs:simpleType>
            <xs:restriction base="xs:token">
              <xs:enumeration value="REFSEQ"/>
              <xs:enumeration value="GENBANK"/>
              <xs:enumeration value="UNIPROTKB"/>
              <xs:enumeration value="NOR"/>
              <xs:whiteSpace value="collapse"/>
            </xs:restriction>
          </xs:simpleType>
        </xs:attribute>
      </xs:extension>
    </xs:simpleContent>
  </xs:complexType>
</xs:element>
Element rna_macromolecule_type / classification
Namespace No namespace
Diagram
Diagram
Type restriction of xs:token
Properties
content simple
minOccurs 0
Facets
enumeration MESSENGER
enumeration TRANSFER
enumeration RIBOSOMAL
enumeration NON-CODING
enumeration INTERFERENCE
enumeration SMALL INTERFERENCE
enumeration GENOMIC
enumeration PRE-MESSENGER
enumeration SMALL NUCLEOLAR
enumeration TRANSFER-MESSENGER
enumeration OTHER
Source
<xs:element name="classification" minOccurs="0">
  <xs:simpleType>
    <xs:restriction base="xs:token">
      <xs:enumeration value="MESSENGER"/>
      <xs:enumeration value="TRANSFER"/>
      <xs:enumeration value="RIBOSOMAL"/>
      <xs:enumeration value="NON-CODING"/>
      <xs:enumeration value="INTERFERENCE"/>
      <xs:enumeration value="SMALL INTERFERENCE"/>
      <xs:enumeration value="GENOMIC"/>
      <xs:enumeration value="PRE-MESSENGER"/>
      <xs:enumeration value="SMALL NUCLEOLAR"/>
      <xs:enumeration value="TRANSFER-MESSENGER"/>
      <xs:enumeration value="OTHER"/>
    </xs:restriction>
  </xs:simpleType>
</xs:element>
Element rna_macromolecule_type / structure
Namespace No namespace
Diagram
Diagram
Type xs:token
Properties
content simple
minOccurs 0
Source
<xs:element name="structure" type="xs:token" minOccurs="0"/>
Element rna_macromolecule_type / synthetic_flag
Namespace No namespace
Diagram
Diagram
Type xs:boolean
Properties
content simple
minOccurs 0
Source
<xs:element name="synthetic_flag" type="xs:boolean" minOccurs="0"/>
Element rna_macromolecule_type / synthetic_source
Namespace No namespace
Diagram
Diagramemdb_xsd.tmp#base_source_type_databaseemdb_xsd.tmp#base_source_type_synthetically_producedemdb_xsd.tmp#base_source_type_organismemdb_xsd.tmp#base_source_type_strainemdb_xsd.tmp#base_source_type_synonym_organismemdb_xsd.tmp#base_source_type_detailsemdb_xsd.tmp#base_source_typeemdb_xsd.tmp#macromolecule_source_type_organemdb_xsd.tmp#macromolecule_source_type_tissueemdb_xsd.tmp#macromolecule_source_type_cellemdb_xsd.tmp#macromolecule_source_type_organelleemdb_xsd.tmp#macromolecule_source_type_cellular_locationemdb_xsd.tmp#macromolecule_source_type
Type macromolecule_source_type
Type hierarchy
Properties
content complex
minOccurs 0
Model
Children cell, cellular_location, details, organ, organelle, organism, strain, synonym_organism, tissue
Instance
<synthetic_source database="" synthetically_produced="">
  <organism ncbi="">{1,1}</organism>
  <strain>{0,1}</strain>
  <synonym_organism>{0,1}</synonym_organism>
  <details>{0,1}</details>
  <organ>{0,1}</organ>
  <tissue>{0,1}</tissue>
  <cell>{0,1}</cell>
  <organelle>{0,1}</organelle>
  <cellular_location>{0,1}</cellular_location>
</synthetic_source>
Attributes
QName Type Use
database restriction of xs:token optional
synthetically_produced xs:boolean optional
Source
<xs:element name="synthetic_source" type="macromolecule_source_type" minOccurs="0"/>
Element rna_macromolecule_type / ec_number
Namespace No namespace
Diagram
Diagram
Type restriction of xs:token
Properties
content simple
minOccurs 0
maxOccurs unbounded
Facets
pattern \d+(\.(\d+|\-)){3}
Source
<xs:element name="ec_number" minOccurs="0" maxOccurs="unbounded">
  <xs:simpleType>
    <xs:restriction base="xs:token">
      <xs:pattern value="\d+(\.(\d+|\-)){3}"/>
    </xs:restriction>
  </xs:simpleType>
</xs:element>
Element saccharide
Namespace No namespace
Diagram
Diagramemdb_xsd.tmp#base_macromolecule_type_macromolecule_idemdb_xsd.tmp#base_macromolecule_type_mutantemdb_xsd.tmp#base_macromolecule_type_chimeraemdb_xsd.tmp#base_macromolecule_type_nameemdb_xsd.tmp#base_macromolecule_type_natural_sourceemdb_xsd.tmp#base_macromolecule_type_molecular_weightemdb_xsd.tmp#base_macromolecule_type_detailsemdb_xsd.tmp#base_macromolecule_type_number_of_copiesemdb_xsd.tmp#base_macromolecule_type_oligomeric_stateemdb_xsd.tmp#base_macromolecule_type_recombinant_exp_flagemdb_xsd.tmp#base_macromolecule_typeemdb_xsd.tmp#saccharide_macromolecule_type_enantiomeremdb_xsd.tmp#saccharide_macromolecule_type_formulaemdb_xsd.tmp#saccharide_macromolecule_type_external_referencesemdb_xsd.tmp#saccharide_macromolecule_typeemdb_xsd.tmp#macromolecule
Type saccharide_macromolecule_type
Type hierarchy
Properties
content complex
Substitution Group Affiliation
Model
Children details, enantiomer, external_references, formula, molecular_weight, name, natural_source, number_of_copies, oligomeric_state, recombinant_exp_flag
Instance
<saccharide chimera="" macromolecule_id="" mutant="">
  <name synonym="">{1,1}</name>
  <natural_source database="" synthetically_produced="">{0,1}</natural_source>
  <molecular_weight>{0,1}</molecular_weight>
  <details>{0,1}</details>
  <number_of_copies>{0,1}</number_of_copies>
  <oligomeric_state>{0,1}</oligomeric_state>
  <recombinant_exp_flag>{0,1}</recombinant_exp_flag>
  <enantiomer>{1,1}</enantiomer>
  <formula>{0,1}</formula>
  <external_references type="">{0,unbounded}</external_references>
</saccharide>
Attributes
QName Type Use
chimera xs:boolean optional
macromolecule_id xs:positiveInteger required
mutant xs:boolean optional
Source
<xs:element name="saccharide" type="saccharide_macromolecule_type" substitutionGroup="macromolecule"/>
Element saccharide_macromolecule_type / enantiomer
Namespace No namespace
Diagram
Diagram
Type restriction of xs:token
Properties
content simple
Facets
enumeration LEVO
enumeration DEXTRO
Source
<xs:element name="enantiomer">
  <xs:simpleType>
    <xs:restriction base="xs:token">
      <xs:enumeration value="LEVO"/>
      <xs:enumeration value="DEXTRO"/>
    </xs:restriction>
  </xs:simpleType>
</xs:element>
Element saccharide_macromolecule_type / formula
Namespace No namespace
Diagram
Diagramemdb_xsd.tmp#formula_type
Type formula_type
Properties
content simple
minOccurs 0
Source
<xs:element name="formula" type="formula_type" minOccurs="0"/>
Element saccharide_macromolecule_type / external_references
Namespace No namespace
Diagram
Diagramemdb_xsd.tmp#saccharide_macromolecule_type_saccharide_macromolecule_type_external_references_type
Type extension of xs:token
Properties
content complex
minOccurs 0
maxOccurs unbounded
Attributes
QName Type Use
type restriction of xs:token optional
Source
<xs:element name="external_references" minOccurs="0" maxOccurs="unbounded">
  <xs:complexType>
    <xs:simpleContent>
      <xs:extension base="xs:token">
        <xs:attribute name="type">
          <xs:simpleType>
            <xs:restriction base="xs:token">
              <xs:enumeration value="CARDBANK"/>
              <xs:whiteSpace value="collapse"/>
            </xs:restriction>
          </xs:simpleType>
        </xs:attribute>
      </xs:extension>
    </xs:simpleContent>
  </xs:complexType>
</xs:element>
Element crystallography_preparation
Namespace No namespace
Diagram
Diagramemdb_xsd.tmp#base_preparation_type_preparation_idemdb_xsd.tmp#base_preparation_type_concentrationemdb_xsd.tmp#base_preparation_type_bufferemdb_xsd.tmp#base_preparation_type_stainingemdb_xsd.tmp#base_preparation_type_sugar_embeddingemdb_xsd.tmp#base_preparation_type_shadowingemdb_xsd.tmp#base_preparation_type_gridemdb_xsd.tmp#base_preparation_type_vitrificationemdb_xsd.tmp#base_preparation_type_detailsemdb_xsd.tmp#base_preparation_typeemdb_xsd.tmp#crystallography_preparation_type_crystal_formationemdb_xsd.tmp#crystallography_preparation_typeemdb_xsd.tmp#specimen_preparation
Type crystallography_preparation_type
Type hierarchy
Properties
content complex
Substitution Group Affiliation
Model
Children buffer, concentration, crystal_formation, details, grid, shadowing, staining, sugar_embedding, vitrification
Instance
<crystallography_preparation preparation_id="">
  <concentration units="">{0,1}</concentration>
  <buffer>{0,1}</buffer>
  <staining>{0,1}</staining>
  <sugar_embedding>{0,1}</sugar_embedding>
  <shadowing>{0,1}</shadowing>
  <grid>{0,1}</grid>
  <vitrification>{0,1}</vitrification>
  <details>{0,1}</details>
  <crystal_formation>{0,1}</crystal_formation>
</crystallography_preparation>
Attributes
QName Type Use
preparation_id xs:positiveInteger required
Source
<xs:element name="crystallography_preparation" type="crystallography_preparation_type" substitutionGroup="specimen_preparation"/>
Element crystallography_preparation_type / crystal_formation
Namespace No namespace
Diagram
Diagramemdb_xsd.tmp#crystallography_preparation_type_crystallography_preparation_type_crystal_formation_lipid_protein_ratioemdb_xsd.tmp#crystallography_preparation_type_crystallography_preparation_type_crystal_formation_lipid_mixtureemdb_xsd.tmp#crystallography_preparation_type_crystallography_preparation_type_crystal_formation_instrumentemdb_xsd.tmp#crystallography_preparation_type_crystallography_preparation_type_crystal_formation_atmosphereemdb_xsd.tmp#crystallography_preparation_type_crystallography_preparation_type_crystal_formation_temperatureemdb_xsd.tmp#crystallography_preparation_type_crystallography_preparation_type_crystal_formation_timeemdb_xsd.tmp#crystallography_preparation_type_crystallography_preparation_type_crystal_formation_details
Properties
content complex
minOccurs 0
Model
Children atmosphere, details, instrument, lipid_mixture, lipid_protein_ratio, temperature, time
Instance
<crystal_formation>
  <lipid_protein_ratio>{0,1}</lipid_protein_ratio>
  <lipid_mixture>{0,1}</lipid_mixture>
  <instrument>{0,1}</instrument>
  <atmosphere>{0,1}</atmosphere>
  <temperature units="K">{0,1}</temperature>
  <time units="">{0,1}</time>
  <details>{0,1}</details>
</crystal_formation>
Source
<xs:element name="crystal_formation" minOccurs="0">
  <xs:complexType>
    <xs:sequence>
      <xs:element name="lipid_protein_ratio" type="xs:float" minOccurs="0"/>
      <xs:element name="lipid_mixture" type="xs:token" minOccurs="0"/>
      <xs:element name="instrument" type="xs:token" minOccurs="0"/>
      <xs:element name="atmosphere" type="xs:token" minOccurs="0"/>
      <xs:element name="temperature" type="crystal_formation_temperature_type" minOccurs="0"/>
      <xs:element name="time" type="crystal_formation_time_type" minOccurs="0"/>
      <xs:element name="details" type="xs:string" minOccurs="0"/>
    </xs:sequence>
  </xs:complexType>
</xs:element>
Element crystallography_preparation_type / crystal_formation / lipid_protein_ratio
Namespace No namespace
Diagram
Diagram
Type xs:float
Properties
content simple
minOccurs 0
Source
<xs:element name="lipid_protein_ratio" type="xs:float" minOccurs="0"/>
Element crystallography_preparation_type / crystal_formation / lipid_mixture
Namespace No namespace
Diagram
Diagram
Type xs:token
Properties
content simple
minOccurs 0
Source
<xs:element name="lipid_mixture" type="xs:token" minOccurs="0"/>
Element crystallography_preparation_type / crystal_formation / instrument
Namespace No namespace
Diagram
Diagram
Type xs:token
Properties
content simple
minOccurs 0
Source
<xs:element name="instrument" type="xs:token" minOccurs="0"/>
Element crystallography_preparation_type / crystal_formation / atmosphere
Namespace No namespace
Diagram
Diagram
Type xs:token
Properties
content simple
minOccurs 0
Source
<xs:element name="atmosphere" type="xs:token" minOccurs="0"/>
Element crystallography_preparation_type / crystal_formation / temperature
Namespace No namespace
Diagram
Diagramemdb_xsd.tmp#allowed_crystal_formation_temperature_typeemdb_xsd.tmp#crystal_formation_temperature_type_unitsemdb_xsd.tmp#crystal_formation_temperature_type
Type crystal_formation_temperature_type
Type hierarchy
Properties
content complex
minOccurs 0
Attributes
QName Type Fixed Use
units xs:token K required
Source
<xs:element name="temperature" type="crystal_formation_temperature_type" minOccurs="0"/>
Element crystallography_preparation_type / crystal_formation / time
Namespace No namespace
Diagram
Diagramemdb_xsd.tmp#non_zero_floatemdb_xsd.tmp#crystal_formation_time_type_unitsemdb_xsd.tmp#crystal_formation_time_type
Type crystal_formation_time_type
Type hierarchy
Properties
content complex
minOccurs 0
Attributes
QName Type Use
units restriction of xs:token required
Source
<xs:element name="time" type="crystal_formation_time_type" minOccurs="0"/>
Element crystallography_preparation_type / crystal_formation / details
Namespace No namespace
Diagram
Diagram
Type xs:string
Properties
content simple
minOccurs 0
Source
<xs:element name="details" type="xs:string" minOccurs="0"/>
Element helical_preparation
Namespace No namespace
Diagram
Diagramemdb_xsd.tmp#base_preparation_type_preparation_idemdb_xsd.tmp#base_preparation_type_concentrationemdb_xsd.tmp#base_preparation_type_bufferemdb_xsd.tmp#base_preparation_type_stainingemdb_xsd.tmp#base_preparation_type_sugar_embeddingemdb_xsd.tmp#base_preparation_type_shadowingemdb_xsd.tmp#base_preparation_type_gridemdb_xsd.tmp#base_preparation_type_vitrificationemdb_xsd.tmp#base_preparation_type_detailsemdb_xsd.tmp#base_preparation_typeemdb_xsd.tmp#helical_preparation_typeemdb_xsd.tmp#specimen_preparation
Type helical_preparation_type
Type hierarchy
Properties
content complex
Substitution Group Affiliation
Model
Children buffer, concentration, details, grid, shadowing, staining, sugar_embedding, vitrification
Instance
<helical_preparation preparation_id="">
  <concentration units="">{0,1}</concentration>
  <buffer>{0,1}</buffer>
  <staining>{0,1}</staining>
  <sugar_embedding>{0,1}</sugar_embedding>
  <shadowing>{0,1}</shadowing>
  <grid>{0,1}</grid>
  <vitrification>{0,1}</vitrification>
  <details>{0,1}</details>
</helical_preparation>
Attributes
QName Type Use
preparation_id xs:positiveInteger required
Source
<xs:element name="helical_preparation" type="helical_preparation_type" substitutionGroup="specimen_preparation"/>
Element single_particle_preparation
Namespace No namespace
Diagram
Diagramemdb_xsd.tmp#base_preparation_type_preparation_idemdb_xsd.tmp#base_preparation_type_concentrationemdb_xsd.tmp#base_preparation_type_bufferemdb_xsd.tmp#base_preparation_type_stainingemdb_xsd.tmp#base_preparation_type_sugar_embeddingemdb_xsd.tmp#base_preparation_type_shadowingemdb_xsd.tmp#base_preparation_type_gridemdb_xsd.tmp#base_preparation_type_vitrificationemdb_xsd.tmp#base_preparation_type_detailsemdb_xsd.tmp#base_preparation_typeemdb_xsd.tmp#single_particle_preparation_typeemdb_xsd.tmp#specimen_preparation
Type single_particle_preparation_type
Type hierarchy
Properties
content complex
Substitution Group Affiliation
Model
Children buffer, concentration, details, grid, shadowing, staining, sugar_embedding, vitrification
Instance
<single_particle_preparation preparation_id="">
  <concentration units="">{0,1}</concentration>
  <buffer>{0,1}</buffer>
  <staining>{0,1}</staining>
  <sugar_embedding>{0,1}</sugar_embedding>
  <shadowing>{0,1}</shadowing>
  <grid>{0,1}</grid>
  <vitrification>{0,1}</vitrification>
  <details>{0,1}</details>
</single_particle_preparation>
Attributes
QName Type Use
preparation_id xs:positiveInteger required
Source
<xs:element name="single_particle_preparation" type="single_particle_preparation_type" substitutionGroup="specimen_preparation"/>
Element subtomogram_averaging_preparation
Namespace No namespace
Diagram
Diagramemdb_xsd.tmp#base_preparation_type_preparation_idemdb_xsd.tmp#base_preparation_type_concentrationemdb_xsd.tmp#base_preparation_type_bufferemdb_xsd.tmp#base_preparation_type_stainingemdb_xsd.tmp#base_preparation_type_sugar_embeddingemdb_xsd.tmp#base_preparation_type_shadowingemdb_xsd.tmp#base_preparation_type_gridemdb_xsd.tmp#base_preparation_type_vitrificationemdb_xsd.tmp#base_preparation_type_detailsemdb_xsd.tmp#base_preparation_typeemdb_xsd.tmp#subtomogram_averaging_preparation_typeemdb_xsd.tmp#specimen_preparation
Type subtomogram_averaging_preparation_type
Type hierarchy
Properties
content complex
Substitution Group Affiliation
Model
Children buffer, concentration, details, grid, shadowing, staining, sugar_embedding, vitrification
Instance
<subtomogram_averaging_preparation preparation_id="">
  <concentration units="">{0,1}</concentration>
  <buffer>{0,1}</buffer>
  <staining>{0,1}</staining>
  <sugar_embedding>{0,1}</sugar_embedding>
  <shadowing>{0,1}</shadowing>
  <grid>{0,1}</grid>
  <vitrification>{0,1}</vitrification>
  <details>{0,1}</details>
</subtomogram_averaging_preparation>
Attributes
QName Type Use
preparation_id xs:positiveInteger required
Source
<xs:element name="subtomogram_averaging_preparation" type="subtomogram_averaging_preparation_type" substitutionGroup="specimen_preparation"/>
Element tomography_preparation
Namespace No namespace
Diagram
Diagramemdb_xsd.tmp#base_preparation_type_preparation_idemdb_xsd.tmp#base_preparation_type_concentrationemdb_xsd.tmp#base_preparation_type_bufferemdb_xsd.tmp#base_preparation_type_stainingemdb_xsd.tmp#base_preparation_type_sugar_embeddingemdb_xsd.tmp#base_preparation_type_shadowingemdb_xsd.tmp#base_preparation_type_gridemdb_xsd.tmp#base_preparation_type_vitrificationemdb_xsd.tmp#base_preparation_type_detailsemdb_xsd.tmp#base_preparation_typeemdb_xsd.tmp#tomography_preparation_type_fiducial_markers_listemdb_xsd.tmp#tomography_preparation_type_high_pressure_freezingemdb_xsd.tmp#tomography_preparation_type_embedding_materialemdb_xsd.tmp#tomography_preparation_type_cryo_protectantemdb_xsd.tmp#tomography_preparation_type_sectioningemdb_xsd.tmp#tomography_preparation_typeemdb_xsd.tmp#specimen_preparation
Type tomography_preparation_type
Type hierarchy
Properties
content complex
Substitution Group Affiliation
Model
Children buffer, concentration, cryo_protectant, details, embedding_material, fiducial_markers_list, grid, high_pressure_freezing, sectioning, shadowing, staining, sugar_embedding, vitrification
Instance
<tomography_preparation preparation_id="">
  <concentration units="">{0,1}</concentration>
  <buffer>{0,1}</buffer>
  <staining>{0,1}</staining>
  <sugar_embedding>{0,1}</sugar_embedding>
  <shadowing>{0,1}</shadowing>
  <grid>{0,1}</grid>
  <vitrification>{0,1}</vitrification>
  <details>{0,1}</details>
  <fiducial_markers_list>{0,1}</fiducial_markers_list>
  <high_pressure_freezing>{0,1}</high_pressure_freezing>
  <embedding_material>{0,1}</embedding_material>
  <cryo_protectant>{0,1}</cryo_protectant>
  <sectioning>{0,1}</sectioning>
</tomography_preparation>
Attributes
QName Type Use
preparation_id xs:positiveInteger required
Source
<xs:element name="tomography_preparation" type="tomography_preparation_type" substitutionGroup="specimen_preparation"/>
Element tomography_preparation_type / fiducial_markers_list
Namespace No namespace
Diagram
Diagramemdb_xsd.tmp#tomography_preparation_type_tomography_preparation_type_fiducial_markers_list_fiducial_marker
Properties
content complex
minOccurs 0
Model
Children fiducial_marker
Instance
<fiducial_markers_list>
  <fiducial_marker>{1,unbounded}</fiducial_marker>
</fiducial_markers_list>
Source
<xs:element name="fiducial_markers_list" minOccurs="0">
  <xs:complexType>
    <xs:sequence>
      <xs:element name="fiducial_marker" type="fiducial_marker_type" maxOccurs="unbounded"/>
    </xs:sequence>
  </xs:complexType>
</xs:element>
Element tomography_preparation_type / fiducial_markers_list / fiducial_marker
Namespace No namespace
Diagram
Diagramemdb_xsd.tmp#fiducial_marker_type_fiducial_typeemdb_xsd.tmp#fiducial_marker_type_manufactureremdb_xsd.tmp#fiducial_marker_type_diameteremdb_xsd.tmp#fiducial_marker_type
Type fiducial_marker_type
Properties
content complex
maxOccurs unbounded
Model
Children diameter, fiducial_type, manufacturer
Instance
<fiducial_marker>
  <fiducial_type>{0,1}</fiducial_type>
  <manufacturer>{0,1}</manufacturer>
  <diameter units="nanometer">{1,1}</diameter>
</fiducial_marker>
Source
<xs:element name="fiducial_marker" type="fiducial_marker_type" maxOccurs="unbounded"/>
Element fiducial_marker_type / fiducial_type
Namespace No namespace
Diagram
Diagram
Type xs:token
Properties
content simple
minOccurs 0
Source
<xs:element name="fiducial_type" type="xs:token" minOccurs="0"/>
Element fiducial_marker_type / manufacturer
Namespace No namespace
Diagram
Diagram
Type xs:token
Properties
content simple
minOccurs 0
Source
<xs:element name="manufacturer" type="xs:token" minOccurs="0"/>
Element fiducial_marker_type / diameter
Namespace No namespace
Diagram
Diagramemdb_xsd.tmp#allowed_diameter_colloidal_goldemdb_xsd.tmp#fiducial_marker_diameter_type_unitsemdb_xsd.tmp#fiducial_marker_diameter_type
Type fiducial_marker_diameter_type
Type hierarchy
Properties
content complex
Attributes
QName Type Fixed Use
units xs:token nanometer required
Source
<xs:element name="diameter" type="fiducial_marker_diameter_type"/>
Element tomography_preparation_type / high_pressure_freezing
Namespace No namespace
Diagram
Diagramemdb_xsd.tmp#tomography_preparation_type_tomography_preparation_type_high_pressure_freezing_instrumentemdb_xsd.tmp#tomography_preparation_type_tomography_preparation_type_high_pressure_freezing_details
Properties
content complex
minOccurs 0
Model
Children details, instrument
Instance
<high_pressure_freezing>
  <instrument>{1,1}</instrument>
  <details>{0,1}</details>
</high_pressure_freezing>
Source
<xs:element name="high_pressure_freezing" minOccurs="0">
  <xs:complexType>
    <xs:sequence>
      <xs:element name="instrument">
        <xs:simpleType>
          <xs:restriction base="xs:token">
            <xs:enumeration value="BAL-TEC HPM 010"/>
            <xs:enumeration value="EMS-002 RAPID IMMERSION FREEZER"/>
            <xs:enumeration value="LEICA EM HPM100"/>
            <xs:enumeration value="LEICA EM PACT"/>
            <xs:enumeration value="LEICA EM PACT2"/>
            <xs:enumeration value="OTHER"/>
          </xs:restriction>
        </xs:simpleType>
      </xs:element>
      <xs:element name="details" type="xs:string" minOccurs="0"/>
    </xs:sequence>
  </xs:complexType>
</xs:element>
Element tomography_preparation_type / high_pressure_freezing / instrument
Namespace No namespace
Diagram
Diagram
Type restriction of xs:token
Properties
content simple
Facets
enumeration BAL-TEC HPM 010
enumeration EMS-002 RAPID IMMERSION FREEZER
enumeration LEICA EM HPM100
enumeration LEICA EM PACT
enumeration LEICA EM PACT2
enumeration OTHER
Source
<xs:element name="instrument">
  <xs:simpleType>
    <xs:restriction base="xs:token">
      <xs:enumeration value="BAL-TEC HPM 010"/>
      <xs:enumeration value="EMS-002 RAPID IMMERSION FREEZER"/>
      <xs:enumeration value="LEICA EM HPM100"/>
      <xs:enumeration value="LEICA EM PACT"/>
      <xs:enumeration value="LEICA EM PACT2"/>
      <xs:enumeration value="OTHER"/>
    </xs:restriction>
  </xs:simpleType>
</xs:element>
Element tomography_preparation_type / high_pressure_freezing / details
Namespace No namespace
Diagram
Diagram
Type xs:string
Properties
content simple
minOccurs 0
Source
<xs:element name="details" type="xs:string" minOccurs="0"/>
Element tomography_preparation_type / embedding_material
Namespace No namespace
Diagram
Diagram
Type xs:token
Properties
content simple
minOccurs 0
Source
<xs:element name="embedding_material" type="xs:token" minOccurs="0"/>
Element tomography_preparation_type / cryo_protectant
Namespace No namespace
Diagram
Diagram
Type xs:token
Properties
content simple
minOccurs 0
Source
<xs:element name="cryo_protectant" type="xs:token" minOccurs="0"/>
Element tomography_preparation_type / sectioning
Namespace No namespace
Diagram
Diagramemdb_xsd.tmp#tomography_preparation_type_tomography_preparation_type_sectioning_ultramicrotomyemdb_xsd.tmp#tomography_preparation_type_tomography_preparation_type_sectioning_focused_ion_beamemdb_xsd.tmp#tomography_preparation_type_tomography_preparation_type_sectioning_other_sectioning
Properties
content complex
minOccurs 0
Model
Children focused_ion_beam, other_sectioning, ultramicrotomy
Instance
<sectioning>
  <ultramicrotomy>{1,1}</ultramicrotomy>
  <focused_ion_beam>{1,1}</focused_ion_beam>
  <other_sectioning>{1,1}</other_sectioning>
</sectioning>
Source
<xs:element name="sectioning" minOccurs="0">
  <xs:complexType>
    <xs:choice>
      <xs:element name="ultramicrotomy">
        <xs:complexType>
          <xs:sequence>
            <xs:element name="instrument" type="xs:token"/>
            <xs:element name="temperature" type="temperature_type"/>
            <xs:element name="final_thickness" type="ultramicrotomy_final_thickness_type"/>
            <xs:element name="details" type="xs:string" minOccurs="0"/>
          </xs:sequence>
        </xs:complexType>
      </xs:element>
      <xs:element name="focused_ion_beam">
        <xs:complexType>
          <xs:sequence>
            <xs:element name="instrument">
              <xs:simpleType>
                <xs:restriction base="xs:token">
                  <xs:enumeration value="DB235"/>
                  <xs:enumeration value="OTHER"/>
                </xs:restriction>
              </xs:simpleType>
            </xs:element>
            <xs:element name="ion">
              <xs:simpleType>
                <xs:restriction base="xs:token">
                  <xs:enumeration value="GALLIUM+"/>
                  <xs:enumeration value="OTHER"/>
                </xs:restriction>
              </xs:simpleType>
            </xs:element>
            <xs:element name="voltage" type="fib_voltage_type"/>
            <xs:element name="current" type="fib_current_type"/>
            <xs:element name="dose_rate" type="fib_dose_rate_type" minOccurs="0"/>
            <xs:element name="duration" type="fib_duration_type"/>
            <xs:element name="temperature" type="temperature_type"/>
            <xs:element name="initial_thickness" type="fib_initial_thickness_type"/>
            <xs:element name="final_thickness" type="fib_final_thickness_type"/>
            <xs:element name="details" type="xs:string" minOccurs="0"/>
          </xs:sequence>
        </xs:complexType>
      </xs:element>
      <xs:element name="other_sectioning" type="xs:string"/>
    </xs:choice>
  </xs:complexType>
</xs:element>
Element tomography_preparation_type / sectioning / ultramicrotomy
Namespace No namespace
Diagram
Diagramemdb_xsd.tmp#tomography_preparation_type_tomography_preparation_type_sectioning_tomography_preparation_type_tomography_preparation_type_sectioning_ultramicrotomy_instrumentemdb_xsd.tmp#tomography_preparation_type_tomography_preparation_type_sectioning_tomography_preparation_type_tomography_preparation_type_sectioning_ultramicrotomy_temperatureemdb_xsd.tmp#tomography_preparation_type_tomography_preparation_type_sectioning_tomography_preparation_type_tomography_preparation_type_sectioning_ultramicrotomy_final_thicknessemdb_xsd.tmp#tomography_preparation_type_tomography_preparation_type_sectioning_tomography_preparation_type_tomography_preparation_type_sectioning_ultramicrotomy_details
Properties
content complex
Model
Children details, final_thickness, instrument, temperature
Instance
<ultramicrotomy>
  <instrument>{1,1}</instrument>
  <temperature units="K">{1,1}</temperature>
  <final_thickness units="nm">{1,1}</final_thickness>
  <details>{0,1}</details>
</ultramicrotomy>
Source
<xs:element name="ultramicrotomy">
  <xs:complexType>
    <xs:sequence>
      <xs:element name="instrument" type="xs:token"/>
      <xs:element name="temperature" type="temperature_type"/>
      <xs:element name="final_thickness" type="ultramicrotomy_final_thickness_type"/>
      <xs:element name="details" type="xs:string" minOccurs="0"/>
    </xs:sequence>
  </xs:complexType>
</xs:element>
Element tomography_preparation_type / sectioning / ultramicrotomy / instrument
Namespace No namespace
Diagram
Diagram
Type xs:token
Properties
content simple
Source
<xs:element name="instrument" type="xs:token"/>
Element tomography_preparation_type / sectioning / ultramicrotomy / temperature
Namespace No namespace
Diagram
Diagramemdb_xsd.tmp#allowed_temperatureemdb_xsd.tmp#temperature_type_unitsemdb_xsd.tmp#temperature_type
Type temperature_type
Type hierarchy
Properties
content complex
Attributes
QName Type Fixed Use
units xs:token K required
Source
<xs:element name="temperature" type="temperature_type"/>
Element tomography_preparation_type / sectioning / ultramicrotomy / final_thickness
Namespace No namespace
Diagram
Diagramemdb_xsd.tmp#allowed_microtome_thicknessemdb_xsd.tmp#ultramicrotomy_final_thickness_type_unitsemdb_xsd.tmp#ultramicrotomy_final_thickness_type
Type ultramicrotomy_final_thickness_type
Type hierarchy
Properties
content complex
Attributes
QName Type Default Use
units xs:token nm optional
Source
<xs:element name="final_thickness" type="ultramicrotomy_final_thickness_type"/>
Element tomography_preparation_type / sectioning / ultramicrotomy / details
Namespace No namespace
Diagram
Diagram
Type xs:string
Properties
content simple
minOccurs 0
Source
<xs:element name="details" type="xs:string" minOccurs="0"/>
Element tomography_preparation_type / sectioning / focused_ion_beam
Namespace No namespace
Diagram
Diagramemdb_xsd.tmp#tomography_preparation_type_tomography_preparation_type_sectioning_tomography_preparation_type_tomography_preparation_type_sectioning_focused_ion_beam_instrumentemdb_xsd.tmp#tomography_preparation_type_tomography_preparation_type_sectioning_tomography_preparation_type_tomography_preparation_type_sectioning_focused_ion_beam_ionemdb_xsd.tmp#tomography_preparation_type_tomography_preparation_type_sectioning_tomography_preparation_type_tomography_preparation_type_sectioning_focused_ion_beam_voltageemdb_xsd.tmp#tomography_preparation_type_tomography_preparation_type_sectioning_tomography_preparation_type_tomography_preparation_type_sectioning_focused_ion_beam_currentemdb_xsd.tmp#tomography_preparation_type_tomography_preparation_type_sectioning_tomography_preparation_type_tomography_preparation_type_sectioning_focused_ion_beam_dose_rateemdb_xsd.tmp#tomography_preparation_type_tomography_preparation_type_sectioning_tomography_preparation_type_tomography_preparation_type_sectioning_focused_ion_beam_durationemdb_xsd.tmp#tomography_preparation_type_tomography_preparation_type_sectioning_tomography_preparation_type_tomography_preparation_type_sectioning_focused_ion_beam_temperatureemdb_xsd.tmp#tomography_preparation_type_tomography_preparation_type_sectioning_tomography_preparation_type_tomography_preparation_type_sectioning_focused_ion_beam_initial_thicknessemdb_xsd.tmp#tomography_preparation_type_tomography_preparation_type_sectioning_tomography_preparation_type_tomography_preparation_type_sectioning_focused_ion_beam_final_thicknessemdb_xsd.tmp#tomography_preparation_type_tomography_preparation_type_sectioning_tomography_preparation_type_tomography_preparation_type_sectioning_focused_ion_beam_details
Properties
content complex
Model
Children current, details, dose_rate, duration, final_thickness, initial_thickness, instrument, ion, temperature, voltage
Instance
<focused_ion_beam>
  <instrument>{1,1}</instrument>
  <ion>{1,1}</ion>
  <voltage units="kV">{1,1}</voltage>
  <current units="nA">{1,1}</current>
  <dose_rate units="ions/(cm^2*s)">{0,1}</dose_rate>
  <duration units="s">{1,1}</duration>
  <temperature units="K">{1,1}</temperature>
  <initial_thickness units="nm">{1,1}</initial_thickness>
  <final_thickness units="nm">{1,1}</final_thickness>
  <details>{0,1}</details>
</focused_ion_beam>
Source
<xs:element name="focused_ion_beam">
  <xs:complexType>
    <xs:sequence>
      <xs:element name="instrument">
        <xs:simpleType>
          <xs:restriction base="xs:token">
            <xs:enumeration value="DB235"/>
            <xs:enumeration value="OTHER"/>
          </xs:restriction>
        </xs:simpleType>
      </xs:element>
      <xs:element name="ion">
        <xs:simpleType>
          <xs:restriction base="xs:token">
            <xs:enumeration value="GALLIUM+"/>
            <xs:enumeration value="OTHER"/>
          </xs:restriction>
        </xs:simpleType>
      </xs:element>
      <xs:element name="voltage" type="fib_voltage_type"/>
      <xs:element name="current" type="fib_current_type"/>
      <xs:element name="dose_rate" type="fib_dose_rate_type" minOccurs="0"/>
      <xs:element name="duration" type="fib_duration_type"/>
      <xs:element name="temperature" type="temperature_type"/>
      <xs:element name="initial_thickness" type="fib_initial_thickness_type"/>
      <xs:element name="final_thickness" type="fib_final_thickness_type"/>
      <xs:element name="details" type="xs:string" minOccurs="0"/>
    </xs:sequence>
  </xs:complexType>
</xs:element>
Element tomography_preparation_type / sectioning / focused_ion_beam / instrument
Namespace No namespace
Diagram
Diagram
Type restriction of xs:token
Properties
content simple
Facets
enumeration DB235
enumeration OTHER
Source
<xs:element name="instrument">
  <xs:simpleType>
    <xs:restriction base="xs:token">
      <xs:enumeration value="DB235"/>
      <xs:enumeration value="OTHER"/>
    </xs:restriction>
  </xs:simpleType>
</xs:element>
Element tomography_preparation_type / sectioning / focused_ion_beam / ion
Namespace No namespace
Diagram
Diagram
Type restriction of xs:token
Properties
content simple
Facets
enumeration GALLIUM+
enumeration OTHER
Source
<xs:element name="ion">
  <xs:simpleType>
    <xs:restriction base="xs:token">
      <xs:enumeration value="GALLIUM+"/>
      <xs:enumeration value="OTHER"/>
    </xs:restriction>
  </xs:simpleType>
</xs:element>
Element tomography_preparation_type / sectioning / focused_ion_beam / voltage
Namespace No namespace
Diagram
Diagramemdb_xsd.tmp#allowed_focus_ion_voltageemdb_xsd.tmp#fib_voltage_type_unitsemdb_xsd.tmp#fib_voltage_type
Type fib_voltage_type
Type hierarchy
Properties
content complex
Attributes
QName Type Fixed Use
units kV optional
Source
<xs:element name="voltage" type="fib_voltage_type"/>
Element tomography_preparation_type / sectioning / focused_ion_beam / current
Namespace No namespace
Diagram
Diagramemdb_xsd.tmp#allowed_focus_ion_currentemdb_xsd.tmp#fib_current_type_unitsemdb_xsd.tmp#fib_current_type
Type fib_current_type
Type hierarchy
Properties
content complex
Attributes
QName Type Fixed Use
units nA optional
Source
<xs:element name="current" type="fib_current_type"/>
Element tomography_preparation_type / sectioning / focused_ion_beam / dose_rate
Namespace No namespace
Diagram
Diagramemdb_xsd.tmp#allowed_focus_ion_dose_rateemdb_xsd.tmp#fib_dose_rate_type_unitsemdb_xsd.tmp#fib_dose_rate_type
Type fib_dose_rate_type
Type hierarchy
Properties
content complex
minOccurs 0
Attributes
QName Type Default Use
units xs:token ions/(cm^2*s) optional
Source
<xs:element name="dose_rate" type="fib_dose_rate_type" minOccurs="0"/>
Element tomography_preparation_type / sectioning / focused_ion_beam / duration
Namespace No namespace
Diagram
Diagramemdb_xsd.tmp#fib_duration_type_unitsemdb_xsd.tmp#fib_duration_type
Type fib_duration_type
Properties
content complex
Attributes
QName Type Fixed Use
units xs:token s optional
Source
<xs:element name="duration" type="fib_duration_type"/>
Element tomography_preparation_type / sectioning / focused_ion_beam / temperature
Namespace No namespace
Diagram
Diagramemdb_xsd.tmp#allowed_temperatureemdb_xsd.tmp#temperature_type_unitsemdb_xsd.tmp#temperature_type
Type temperature_type
Type hierarchy
Properties
content complex
Attributes
QName Type Fixed Use
units xs:token K required
Source
<xs:element name="temperature" type="temperature_type"/>
Element tomography_preparation_type / sectioning / focused_ion_beam / initial_thickness
Namespace No namespace
Diagram
Diagramemdb_xsd.tmp#allowed_focus_ion_initial_thicknessemdb_xsd.tmp#fib_initial_thickness_type_unitsemdb_xsd.tmp#fib_initial_thickness_type
Type fib_initial_thickness_type
Type hierarchy
Properties
content complex
Attributes
QName Type Default Use
units xs:token nm optional
Source
<xs:element name="initial_thickness" type="fib_initial_thickness_type"/>
Element tomography_preparation_type / sectioning / focused_ion_beam / final_thickness
Namespace No namespace
Diagram
Diagramemdb_xsd.tmp#allowed_focus_ion_final_thicknessemdb_xsd.tmp#fib_final_thickness_type_unitsemdb_xsd.tmp#fib_final_thickness_type
Type fib_final_thickness_type
Type hierarchy
Properties
content complex
Attributes
QName Type Default Use
units xs:token nm optional
Source
<xs:element name="final_thickness" type="fib_final_thickness_type"/>
Element tomography_preparation_type / sectioning / focused_ion_beam / details
Namespace No namespace
Diagram
Diagram
Type xs:string
Properties
content simple
minOccurs 0
Source
<xs:element name="details" type="xs:string" minOccurs="0"/>
Element tomography_preparation_type / sectioning / other_sectioning
Namespace No namespace
Diagram
Diagram
Type xs:string
Properties
content simple
Source
<xs:element name="other_sectioning" type="xs:string"/>
Element crystallography_microscopy
Namespace No namespace
Diagram
Diagramemdb_xsd.tmp#base_microscopy_type_microscopy_idemdb_xsd.tmp#base_microscopy_type_specimen_preparationsemdb_xsd.tmp#base_microscopy_type_microscopeemdb_xsd.tmp#base_microscopy_type_illumination_modeemdb_xsd.tmp#base_microscopy_type_imaging_modeemdb_xsd.tmp#base_microscopy_type_electron_sourceemdb_xsd.tmp#base_microscopy_type_acceleration_voltageemdb_xsd.tmp#base_microscopy_type_c2_aperture_diameteremdb_xsd.tmp#base_microscopy_type_nominal_csemdb_xsd.tmp#base_microscopy_type_nominal_defocus_minemdb_xsd.tmp#base_microscopy_type_calibrated_defocus_minemdb_xsd.tmp#base_microscopy_type_nominal_defocus_maxemdb_xsd.tmp#base_microscopy_type_calibrated_defocus_maxemdb_xsd.tmp#base_microscopy_type_nominal_magnificationemdb_xsd.tmp#base_microscopy_type_calibrated_magnificationemdb_xsd.tmp#base_microscopy_type_specimen_holder_modelemdb_xsd.tmp#base_microscopy_type_cooling_holder_cryogenemdb_xsd.tmp#base_microscopy_type_temperatureemdb_xsd.tmp#base_microscopy_type_alignment_procedureemdb_xsd.tmp#base_microscopy_type_specialist_opticsemdb_xsd.tmp#base_microscopy_type_software_listemdb_xsd.tmp#base_microscopy_type_detailsemdb_xsd.tmp#base_microscopy_type_dateemdb_xsd.tmp#base_microscopy_type_image_recording_listemdb_xsd.tmp#base_microscopy_type_specimen_holderemdb_xsd.tmp#base_microscopy_type_tilt_angle_minemdb_xsd.tmp#base_microscopy_type_tilt_angle_maxemdb_xsd.tmp#base_microscopy_type_objective_apertureemdb_xsd.tmp#base_microscopy_type_microscope_serial_numberemdb_xsd.tmp#base_microscopy_type_microscope_versionemdb_xsd.tmp#base_microscopy_typeemdb_xsd.tmp#crystallography_microscopy_type_camera_lengthemdb_xsd.tmp#crystallography_microscopy_type_tilt_listemdb_xsd.tmp#crystallography_microscopy_type_tilt_seriesemdb_xsd.tmp#crystallography_microscopy_typeemdb_xsd.tmp#microscopy
Type crystallography_microscopy_type
Type hierarchy
Properties
content complex
Substitution Group Affiliation
Model
Children acceleration_voltage, alignment_procedure, c2_aperture_diameter, calibrated_defocus_max, calibrated_defocus_min, calibrated_magnification, camera_length, cooling_holder_cryogen, date, details, electron_source, illumination_mode, image_recording_list, imaging_mode, microscope, microscope_serial_number, microscope_version, nominal_cs, nominal_defocus_max, nominal_defocus_min, nominal_magnification, objective_aperture, software_list, specialist_optics, specimen_holder, specimen_holder_model, specimen_preparations, temperature, tilt_angle_max, tilt_angle_min, tilt_list, tilt_series
Instance
<crystallography_microscopy microscopy_id="">
  <specimen_preparations>{0,1}</specimen_preparations>
  <microscope>{1,1}</microscope>
  <illumination_mode>{1,1}</illumination_mode>
  <imaging_mode>{1,1}</imaging_mode>
  <electron_source>{1,1}</electron_source>
  <acceleration_voltage units="kV">{1,1}</acceleration_voltage>
  <c2_aperture_diameter units="µm">{0,1}</c2_aperture_diameter>
  <nominal_cs units="mm">{0,1}</nominal_cs>
  <nominal_defocus_min units="µm">{0,1}</nominal_defocus_min>
  <calibrated_defocus_min units="µm">{0,1}</calibrated_defocus_min>
  <nominal_defocus_max units="µm">{0,1}</nominal_defocus_max>
  <calibrated_defocus_max units="µm">{0,1}</calibrated_defocus_max>
  <nominal_magnification>{0,1}</nominal_magnification>
  <calibrated_magnification>{0,1}</calibrated_magnification>
  <specimen_holder_model>{0,1}</specimen_holder_model>
  <cooling_holder_cryogen>{0,1}</cooling_holder_cryogen>
  <temperature>{0,1}</temperature>
  <alignment_procedure>{0,1}</alignment_procedure>
  <specialist_optics>{0,1}</specialist_optics>
  <software_list>{0,1}</software_list>
  <details>{0,1}</details>
  <date>{0,1}</date>
  <image_recording_list>{1,1}</image_recording_list>
  <specimen_holder>{0,1}</specimen_holder>
  <tilt_angle_min>{0,1}</tilt_angle_min>
  <tilt_angle_max>{0,1}</tilt_angle_max>
  <objective_aperture>{0,1}</objective_aperture>
  <microscope_serial_number>{0,1}</microscope_serial_number>
  <microscope_version>{0,1}</microscope_version>
  <camera_length units="mm">{1,1}</camera_length>
  <tilt_list>{0,1}</tilt_list>
  <tilt_series>{0,unbounded}</tilt_series>
</crystallography_microscopy>
Attributes
QName Type Use
microscopy_id xs:positiveInteger required
Source
<xs:element name="crystallography_microscopy" type="crystallography_microscopy_type" substitutionGroup="microscopy"/>
Element crystallography_microscopy_type / camera_length
Namespace No namespace
Diagram
Diagramemdb_xsd.tmp#allowed_camera_lengthemdb_xsd.tmp#crystallography_microscopy_type_crystallography_microscopy_type_camera_length_units
Type extension of allowed_camera_length
Type hierarchy
Properties
content complex
Attributes
QName Type Fixed Use
units xs:token mm required
Source
<xs:element name="camera_length">
  <xs:complexType>
    <xs:simpleContent>
      <xs:extension base="allowed_camera_length">
        <xs:attribute name="units" type="xs:token" fixed="mm" use="required"/>
      </xs:extension>
    </xs:simpleContent>
  </xs:complexType>
</xs:element>
Element crystallography_microscopy_type / tilt_list
Namespace No namespace
Diagram
Diagramemdb_xsd.tmp#crystallography_microscopy_type_crystallography_microscopy_type_tilt_list_angle
Properties
content complex
minOccurs 0
Model
Children angle
Instance
<tilt_list>
  <angle>{1,unbounded}</angle>
</tilt_list>
Source
<xs:element name="tilt_list" minOccurs="0">
  <xs:complexType>
    <xs:sequence>
      <xs:element name="angle" maxOccurs="unbounded">
        <xs:simpleType>
          <xs:restriction base="xs:float">
            <xs:minInclusive value="-70"/>
            <xs:maxInclusive value="70"/>
          </xs:restriction>
        </xs:simpleType>
      </xs:element>
    </xs:sequence>
  </xs:complexType>
</xs:element>
Element crystallography_microscopy_type / tilt_list / angle
Namespace No namespace
Diagram
Diagram
Type restriction of xs:float
Properties
content simple
maxOccurs unbounded
Facets
maxInclusive 70
minInclusive -70
Source
<xs:element name="angle" maxOccurs="unbounded">
  <xs:simpleType>
    <xs:restriction base="xs:float">
      <xs:minInclusive value="-70"/>
      <xs:maxInclusive value="70"/>
    </xs:restriction>
  </xs:simpleType>
</xs:element>
Element crystallography_microscopy_type / tilt_series
Namespace No namespace
Diagram
Diagramemdb_xsd.tmp#tilt_series_type_axis1emdb_xsd.tmp#tilt_series_type_axis2emdb_xsd.tmp#tilt_series_type_axis_rotationemdb_xsd.tmp#tilt_series_type
Type tilt_series_type
Properties
content complex
minOccurs 0
maxOccurs unbounded
Model
Children axis1, axis2, axis_rotation
Instance
<tilt_series>
  <axis1>{1,1}</axis1>
  <axis2>{0,1}</axis2>
  <axis_rotation units="deg">{0,1}</axis_rotation>
</tilt_series>
Source
<xs:element name="tilt_series" type="tilt_series_type" minOccurs="0" maxOccurs="unbounded"/>
Element tilt_series_type / axis1
Namespace No namespace
Diagram
Diagramemdb_xsd.tmp#axis_type_min_angleemdb_xsd.tmp#axis_type_max_angleemdb_xsd.tmp#axis_type_angle_incrementemdb_xsd.tmp#axis_type
Type axis_type
Properties
content complex
Model
Children angle_increment, max_angle, min_angle
Instance
<axis1>
  <min_angle units="deg">{0,1}</min_angle>
  <max_angle units="deg">{0,1}</max_angle>
  <angle_increment units="deg">{0,1}</angle_increment>
</axis1>
Source
<xs:element name="axis1" type="axis_type"/>
Element axis_type / min_angle
Namespace No namespace
Diagram
Diagramemdb_xsd.tmp#allowed_angle_tomographyemdb_xsd.tmp#axis_type_axis_type_min_angle_units
Type extension of allowed_angle_tomography
Type hierarchy
Properties
content complex
minOccurs 0
Attributes
QName Type Fixed Use
units deg required
Source
<xs:element name="min_angle" minOccurs="0">
  <xs:complexType>
    <xs:simpleContent>
      <xs:extension base="allowed_angle_tomography">
        <xs:attribute name="units" fixed="deg" use="required"/>
      </xs:extension>
    </xs:simpleContent>
  </xs:complexType>
</xs:element>
Element axis_type / max_angle
Namespace No namespace
Diagram
Diagramemdb_xsd.tmp#allowed_angle_tomographyemdb_xsd.tmp#axis_type_axis_type_max_angle_units
Type extension of allowed_angle_tomography
Type hierarchy
Properties
content complex
minOccurs 0
Attributes
QName Type Fixed Use
units deg required
Source
<xs:element name="max_angle" minOccurs="0">
  <xs:complexType>
    <xs:simpleContent>
      <xs:extension base="allowed_angle_tomography">
        <xs:attribute name="units" fixed="deg" use="required"/>
      </xs:extension>
    </xs:simpleContent>
  </xs:complexType>
</xs:element>
Element axis_type / angle_increment
Namespace No namespace
Diagram
Diagramemdb_xsd.tmp#allowed_angle_incrementemdb_xsd.tmp#axis_type_axis_type_angle_increment_units
Type extension of allowed_angle_increment
Type hierarchy
Properties
content complex
minOccurs 0
Attributes
QName Type Fixed Use
units deg required
Source
<xs:element name="angle_increment" minOccurs="0">
  <xs:complexType>
    <xs:simpleContent>
      <xs:extension base="allowed_angle_increment">
        <xs:attribute name="units" fixed="deg" use="required"/>
      </xs:extension>
    </xs:simpleContent>
  </xs:complexType>
</xs:element>
Element tilt_series_type / axis2
Namespace No namespace
Diagram
Diagramemdb_xsd.tmp#axis_type_min_angleemdb_xsd.tmp#axis_type_max_angleemdb_xsd.tmp#axis_type_angle_incrementemdb_xsd.tmp#axis_typeemdb_xsd.tmp#tilt_series_type_tilt_series_type_axis2_axis_rotation
Type extension of axis_type
Type hierarchy
Properties
content complex
minOccurs 0
Model
Children angle_increment, axis_rotation, max_angle, min_angle
Instance
<axis2>
  <min_angle units="deg">{0,1}</min_angle>
  <max_angle units="deg">{0,1}</max_angle>
  <angle_increment units="deg">{0,1}</angle_increment>
  <axis_rotation>{0,1}</axis_rotation>
</axis2>
Source
<xs:element name="axis2" minOccurs="0">
  <xs:complexType>
    <xs:complexContent>
      <xs:extension base="axis_type">
        <xs:sequence>
          <xs:element name="axis_rotation" type="xs:float" minOccurs="0"/>
        </xs:sequence>
      </xs:extension>
    </xs:complexContent>
  </xs:complexType>
</xs:element>
Element tilt_series_type / axis2 / axis_rotation
Namespace No namespace
Diagram
Diagram
Type xs:float
Properties
content simple
minOccurs 0
Source
<xs:element name="axis_rotation" type="xs:float" minOccurs="0"/>
Element tilt_series_type / axis_rotation
Namespace No namespace
Diagram
Diagramemdb_xsd.tmp#tilt_series_type_tilt_series_type_axis_rotation_units
Type extension of xs:float
Properties
content complex
minOccurs 0
fixed 90
Attributes
QName Type Fixed Use
units xs:token deg required
Source
<xs:element name="axis_rotation" fixed="90" minOccurs="0">
  <xs:complexType>
    <xs:simpleContent>
      <xs:extension base="xs:float">
        <xs:attribute name="units" type="xs:token" fixed="deg" use="required"/>
      </xs:extension>
    </xs:simpleContent>
  </xs:complexType>
</xs:element>
Element helical_microscopy
Namespace No namespace
Diagram
Diagramemdb_xsd.tmp#base_microscopy_type_microscopy_idemdb_xsd.tmp#base_microscopy_type_specimen_preparationsemdb_xsd.tmp#base_microscopy_type_microscopeemdb_xsd.tmp#base_microscopy_type_illumination_modeemdb_xsd.tmp#base_microscopy_type_imaging_modeemdb_xsd.tmp#base_microscopy_type_electron_sourceemdb_xsd.tmp#base_microscopy_type_acceleration_voltageemdb_xsd.tmp#base_microscopy_type_c2_aperture_diameteremdb_xsd.tmp#base_microscopy_type_nominal_csemdb_xsd.tmp#base_microscopy_type_nominal_defocus_minemdb_xsd.tmp#base_microscopy_type_calibrated_defocus_minemdb_xsd.tmp#base_microscopy_type_nominal_defocus_maxemdb_xsd.tmp#base_microscopy_type_calibrated_defocus_maxemdb_xsd.tmp#base_microscopy_type_nominal_magnificationemdb_xsd.tmp#base_microscopy_type_calibrated_magnificationemdb_xsd.tmp#base_microscopy_type_specimen_holder_modelemdb_xsd.tmp#base_microscopy_type_cooling_holder_cryogenemdb_xsd.tmp#base_microscopy_type_temperatureemdb_xsd.tmp#base_microscopy_type_alignment_procedureemdb_xsd.tmp#base_microscopy_type_specialist_opticsemdb_xsd.tmp#base_microscopy_type_software_listemdb_xsd.tmp#base_microscopy_type_detailsemdb_xsd.tmp#base_microscopy_type_dateemdb_xsd.tmp#base_microscopy_type_image_recording_listemdb_xsd.tmp#base_microscopy_type_specimen_holderemdb_xsd.tmp#base_microscopy_type_tilt_angle_minemdb_xsd.tmp#base_microscopy_type_tilt_angle_maxemdb_xsd.tmp#base_microscopy_type_objective_apertureemdb_xsd.tmp#base_microscopy_type_microscope_serial_numberemdb_xsd.tmp#base_microscopy_type_microscope_versionemdb_xsd.tmp#base_microscopy_typeemdb_xsd.tmp#helical_microscopy_typeemdb_xsd.tmp#microscopy
Type helical_microscopy_type
Type hierarchy
Properties
content complex
Substitution Group Affiliation
Model
Children acceleration_voltage, alignment_procedure, c2_aperture_diameter, calibrated_defocus_max, calibrated_defocus_min, calibrated_magnification, cooling_holder_cryogen, date, details, electron_source, illumination_mode, image_recording_list, imaging_mode, microscope, microscope_serial_number, microscope_version, nominal_cs, nominal_defocus_max, nominal_defocus_min, nominal_magnification, objective_aperture, software_list, specialist_optics, specimen_holder, specimen_holder_model, specimen_preparations, temperature, tilt_angle_max, tilt_angle_min
Instance
<helical_microscopy microscopy_id="">
  <specimen_preparations>{0,1}</specimen_preparations>
  <microscope>{1,1}</microscope>
  <illumination_mode>{1,1}</illumination_mode>
  <imaging_mode>{1,1}</imaging_mode>
  <electron_source>{1,1}</electron_source>
  <acceleration_voltage units="kV">{1,1}</acceleration_voltage>
  <c2_aperture_diameter units="µm">{0,1}</c2_aperture_diameter>
  <nominal_cs units="mm">{0,1}</nominal_cs>
  <nominal_defocus_min units="µm">{0,1}</nominal_defocus_min>
  <calibrated_defocus_min units="µm">{0,1}</calibrated_defocus_min>
  <nominal_defocus_max units="µm">{0,1}</nominal_defocus_max>
  <calibrated_defocus_max units="µm">{0,1}</calibrated_defocus_max>
  <nominal_magnification>{0,1}</nominal_magnification>
  <calibrated_magnification>{0,1}</calibrated_magnification>
  <specimen_holder_model>{0,1}</specimen_holder_model>
  <cooling_holder_cryogen>{0,1}</cooling_holder_cryogen>
  <temperature>{0,1}</temperature>
  <alignment_procedure>{0,1}</alignment_procedure>
  <specialist_optics>{0,1}</specialist_optics>
  <software_list>{0,1}</software_list>
  <details>{0,1}</details>
  <date>{0,1}</date>
  <image_recording_list>{1,1}</image_recording_list>
  <specimen_holder>{0,1}</specimen_holder>
  <tilt_angle_min>{0,1}</tilt_angle_min>
  <tilt_angle_max>{0,1}</tilt_angle_max>
  <objective_aperture>{0,1}</objective_aperture>
  <microscope_serial_number>{0,1}</microscope_serial_number>
  <microscope_version>{0,1}</microscope_version>
</helical_microscopy>
Attributes
QName Type Use
microscopy_id xs:positiveInteger required
Source
<xs:element name="helical_microscopy" type="helical_microscopy_type" substitutionGroup="microscopy"/>
Element single_particle_microscopy
Namespace No namespace
Diagram
Diagramemdb_xsd.tmp#base_microscopy_type_microscopy_idemdb_xsd.tmp#base_microscopy_type_specimen_preparationsemdb_xsd.tmp#base_microscopy_type_microscopeemdb_xsd.tmp#base_microscopy_type_illumination_modeemdb_xsd.tmp#base_microscopy_type_imaging_modeemdb_xsd.tmp#base_microscopy_type_electron_sourceemdb_xsd.tmp#base_microscopy_type_acceleration_voltageemdb_xsd.tmp#base_microscopy_type_c2_aperture_diameteremdb_xsd.tmp#base_microscopy_type_nominal_csemdb_xsd.tmp#base_microscopy_type_nominal_defocus_minemdb_xsd.tmp#base_microscopy_type_calibrated_defocus_minemdb_xsd.tmp#base_microscopy_type_nominal_defocus_maxemdb_xsd.tmp#base_microscopy_type_calibrated_defocus_maxemdb_xsd.tmp#base_microscopy_type_nominal_magnificationemdb_xsd.tmp#base_microscopy_type_calibrated_magnificationemdb_xsd.tmp#base_microscopy_type_specimen_holder_modelemdb_xsd.tmp#base_microscopy_type_cooling_holder_cryogenemdb_xsd.tmp#base_microscopy_type_temperatureemdb_xsd.tmp#base_microscopy_type_alignment_procedureemdb_xsd.tmp#base_microscopy_type_specialist_opticsemdb_xsd.tmp#base_microscopy_type_software_listemdb_xsd.tmp#base_microscopy_type_detailsemdb_xsd.tmp#base_microscopy_type_dateemdb_xsd.tmp#base_microscopy_type_image_recording_listemdb_xsd.tmp#base_microscopy_type_specimen_holderemdb_xsd.tmp#base_microscopy_type_tilt_angle_minemdb_xsd.tmp#base_microscopy_type_tilt_angle_maxemdb_xsd.tmp#base_microscopy_type_objective_apertureemdb_xsd.tmp#base_microscopy_type_microscope_serial_numberemdb_xsd.tmp#base_microscopy_type_microscope_versionemdb_xsd.tmp#base_microscopy_typeemdb_xsd.tmp#single_particle_microscopy_typeemdb_xsd.tmp#microscopy
Type single_particle_microscopy_type
Type hierarchy
Properties
content complex
Substitution Group Affiliation
Model
Children acceleration_voltage, alignment_procedure, c2_aperture_diameter, calibrated_defocus_max, calibrated_defocus_min, calibrated_magnification, cooling_holder_cryogen, date, details, electron_source, illumination_mode, image_recording_list, imaging_mode, microscope, microscope_serial_number, microscope_version, nominal_cs, nominal_defocus_max, nominal_defocus_min, nominal_magnification, objective_aperture, software_list, specialist_optics, specimen_holder, specimen_holder_model, specimen_preparations, temperature, tilt_angle_max, tilt_angle_min
Instance
<single_particle_microscopy microscopy_id="">
  <specimen_preparations>{0,1}</specimen_preparations>
  <microscope>{1,1}</microscope>
  <illumination_mode>{1,1}</illumination_mode>
  <imaging_mode>{1,1}</imaging_mode>
  <electron_source>{1,1}</electron_source>
  <acceleration_voltage units="kV">{1,1}</acceleration_voltage>
  <c2_aperture_diameter units="µm">{0,1}</c2_aperture_diameter>
  <nominal_cs units="mm">{0,1}</nominal_cs>
  <nominal_defocus_min units="µm">{0,1}</nominal_defocus_min>
  <calibrated_defocus_min units="µm">{0,1}</calibrated_defocus_min>
  <nominal_defocus_max units="µm">{0,1}</nominal_defocus_max>
  <calibrated_defocus_max units="µm">{0,1}</calibrated_defocus_max>
  <nominal_magnification>{0,1}</nominal_magnification>
  <calibrated_magnification>{0,1}</calibrated_magnification>
  <specimen_holder_model>{0,1}</specimen_holder_model>
  <cooling_holder_cryogen>{0,1}</cooling_holder_cryogen>
  <temperature>{0,1}</temperature>
  <alignment_procedure>{0,1}</alignment_procedure>
  <specialist_optics>{0,1}</specialist_optics>
  <software_list>{0,1}</software_list>
  <details>{0,1}</details>
  <date>{0,1}</date>
  <image_recording_list>{1,1}</image_recording_list>
  <specimen_holder>{0,1}</specimen_holder>
  <tilt_angle_min>{0,1}</tilt_angle_min>
  <tilt_angle_max>{0,1}</tilt_angle_max>
  <objective_aperture>{0,1}</objective_aperture>
  <microscope_serial_number>{0,1}</microscope_serial_number>
  <microscope_version>{0,1}</microscope_version>
</single_particle_microscopy>
Attributes
QName Type Use
microscopy_id xs:positiveInteger required
Source
<xs:element name="single_particle_microscopy" type="single_particle_microscopy_type" substitutionGroup="microscopy"/>
Element subtomogram_averaging_microscopy
Namespace No namespace
Diagram
Diagramemdb_xsd.tmp#base_microscopy_type_microscopy_idemdb_xsd.tmp#base_microscopy_type_specimen_preparationsemdb_xsd.tmp#base_microscopy_type_microscopeemdb_xsd.tmp#base_microscopy_type_illumination_modeemdb_xsd.tmp#base_microscopy_type_imaging_modeemdb_xsd.tmp#base_microscopy_type_electron_sourceemdb_xsd.tmp#base_microscopy_type_acceleration_voltageemdb_xsd.tmp#base_microscopy_type_c2_aperture_diameteremdb_xsd.tmp#base_microscopy_type_nominal_csemdb_xsd.tmp#base_microscopy_type_nominal_defocus_minemdb_xsd.tmp#base_microscopy_type_calibrated_defocus_minemdb_xsd.tmp#base_microscopy_type_nominal_defocus_maxemdb_xsd.tmp#base_microscopy_type_calibrated_defocus_maxemdb_xsd.tmp#base_microscopy_type_nominal_magnificationemdb_xsd.tmp#base_microscopy_type_calibrated_magnificationemdb_xsd.tmp#base_microscopy_type_specimen_holder_modelemdb_xsd.tmp#base_microscopy_type_cooling_holder_cryogenemdb_xsd.tmp#base_microscopy_type_temperatureemdb_xsd.tmp#base_microscopy_type_alignment_procedureemdb_xsd.tmp#base_microscopy_type_specialist_opticsemdb_xsd.tmp#base_microscopy_type_software_listemdb_xsd.tmp#base_microscopy_type_detailsemdb_xsd.tmp#base_microscopy_type_dateemdb_xsd.tmp#base_microscopy_type_image_recording_listemdb_xsd.tmp#base_microscopy_type_specimen_holderemdb_xsd.tmp#base_microscopy_type_tilt_angle_minemdb_xsd.tmp#base_microscopy_type_tilt_angle_maxemdb_xsd.tmp#base_microscopy_type_objective_apertureemdb_xsd.tmp#base_microscopy_type_microscope_serial_numberemdb_xsd.tmp#base_microscopy_type_microscope_versionemdb_xsd.tmp#base_microscopy_typeemdb_xsd.tmp#tomography_microscopy_type_tilt_seriesemdb_xsd.tmp#tomography_microscopy_typeemdb_xsd.tmp#microscopy
Type tomography_microscopy_type
Type hierarchy
Properties
content complex
Substitution Group Affiliation
Model
Children acceleration_voltage, alignment_procedure, c2_aperture_diameter, calibrated_defocus_max, calibrated_defocus_min, calibrated_magnification, cooling_holder_cryogen, date, details, electron_source, illumination_mode, image_recording_list, imaging_mode, microscope, microscope_serial_number, microscope_version, nominal_cs, nominal_defocus_max, nominal_defocus_min, nominal_magnification, objective_aperture, software_list, specialist_optics, specimen_holder, specimen_holder_model, specimen_preparations, temperature, tilt_angle_max, tilt_angle_min, tilt_series
Instance
<subtomogram_averaging_microscopy microscopy_id="">
  <specimen_preparations>{0,1}</specimen_preparations>
  <microscope>{1,1}</microscope>
  <illumination_mode>{1,1}</illumination_mode>
  <imaging_mode>{1,1}</imaging_mode>
  <electron_source>{1,1}</electron_source>
  <acceleration_voltage units="kV">{1,1}</acceleration_voltage>
  <c2_aperture_diameter units="µm">{0,1}</c2_aperture_diameter>
  <nominal_cs units="mm">{0,1}</nominal_cs>
  <nominal_defocus_min units="µm">{0,1}</nominal_defocus_min>
  <calibrated_defocus_min units="µm">{0,1}</calibrated_defocus_min>
  <nominal_defocus_max units="µm">{0,1}</nominal_defocus_max>
  <calibrated_defocus_max units="µm">{0,1}</calibrated_defocus_max>
  <nominal_magnification>{0,1}</nominal_magnification>
  <calibrated_magnification>{0,1}</calibrated_magnification>
  <specimen_holder_model>{0,1}</specimen_holder_model>
  <cooling_holder_cryogen>{0,1}</cooling_holder_cryogen>
  <temperature>{0,1}</temperature>
  <alignment_procedure>{0,1}</alignment_procedure>
  <specialist_optics>{0,1}</specialist_optics>
  <software_list>{0,1}</software_list>
  <details>{0,1}</details>
  <date>{0,1}</date>
  <image_recording_list>{1,1}</image_recording_list>
  <specimen_holder>{0,1}</specimen_holder>
  <tilt_angle_min>{0,1}</tilt_angle_min>
  <tilt_angle_max>{0,1}</tilt_angle_max>
  <objective_aperture>{0,1}</objective_aperture>
  <microscope_serial_number>{0,1}</microscope_serial_number>
  <microscope_version>{0,1}</microscope_version>
  <tilt_series>{0,unbounded}</tilt_series>
</subtomogram_averaging_microscopy>
Attributes
QName Type Use
microscopy_id xs:positiveInteger required
Source
<xs:element name="subtomogram_averaging_microscopy" type="tomography_microscopy_type" substitutionGroup="microscopy"/>
Element tomography_microscopy_type / tilt_series
Namespace No namespace
Diagram
Diagramemdb_xsd.tmp#tilt_series_type_axis1emdb_xsd.tmp#tilt_series_type_axis2emdb_xsd.tmp#tilt_series_type_axis_rotationemdb_xsd.tmp#tilt_series_type
Type tilt_series_type
Properties
content complex
minOccurs 0
maxOccurs unbounded
Model
Children axis1, axis2, axis_rotation
Instance
<tilt_series>
  <axis1>{1,1}</axis1>
  <axis2>{0,1}</axis2>
  <axis_rotation units="deg">{0,1}</axis_rotation>
</tilt_series>
Source
<xs:element name="tilt_series" type="tilt_series_type" minOccurs="0" maxOccurs="unbounded"/>
Element tomography_microscopy
Namespace No namespace
Diagram
Diagramemdb_xsd.tmp#base_microscopy_type_microscopy_idemdb_xsd.tmp#base_microscopy_type_specimen_preparationsemdb_xsd.tmp#base_microscopy_type_microscopeemdb_xsd.tmp#base_microscopy_type_illumination_modeemdb_xsd.tmp#base_microscopy_type_imaging_modeemdb_xsd.tmp#base_microscopy_type_electron_sourceemdb_xsd.tmp#base_microscopy_type_acceleration_voltageemdb_xsd.tmp#base_microscopy_type_c2_aperture_diameteremdb_xsd.tmp#base_microscopy_type_nominal_csemdb_xsd.tmp#base_microscopy_type_nominal_defocus_minemdb_xsd.tmp#base_microscopy_type_calibrated_defocus_minemdb_xsd.tmp#base_microscopy_type_nominal_defocus_maxemdb_xsd.tmp#base_microscopy_type_calibrated_defocus_maxemdb_xsd.tmp#base_microscopy_type_nominal_magnificationemdb_xsd.tmp#base_microscopy_type_calibrated_magnificationemdb_xsd.tmp#base_microscopy_type_specimen_holder_modelemdb_xsd.tmp#base_microscopy_type_cooling_holder_cryogenemdb_xsd.tmp#base_microscopy_type_temperatureemdb_xsd.tmp#base_microscopy_type_alignment_procedureemdb_xsd.tmp#base_microscopy_type_specialist_opticsemdb_xsd.tmp#base_microscopy_type_software_listemdb_xsd.tmp#base_microscopy_type_detailsemdb_xsd.tmp#base_microscopy_type_dateemdb_xsd.tmp#base_microscopy_type_image_recording_listemdb_xsd.tmp#base_microscopy_type_specimen_holderemdb_xsd.tmp#base_microscopy_type_tilt_angle_minemdb_xsd.tmp#base_microscopy_type_tilt_angle_maxemdb_xsd.tmp#base_microscopy_type_objective_apertureemdb_xsd.tmp#base_microscopy_type_microscope_serial_numberemdb_xsd.tmp#base_microscopy_type_microscope_versionemdb_xsd.tmp#base_microscopy_typeemdb_xsd.tmp#tomography_microscopy_type_tilt_seriesemdb_xsd.tmp#tomography_microscopy_typeemdb_xsd.tmp#microscopy
Type tomography_microscopy_type
Type hierarchy
Properties
content complex
Substitution Group Affiliation
Model
Children acceleration_voltage, alignment_procedure, c2_aperture_diameter, calibrated_defocus_max, calibrated_defocus_min, calibrated_magnification, cooling_holder_cryogen, date, details, electron_source, illumination_mode, image_recording_list, imaging_mode, microscope, microscope_serial_number, microscope_version, nominal_cs, nominal_defocus_max, nominal_defocus_min, nominal_magnification, objective_aperture, software_list, specialist_optics, specimen_holder, specimen_holder_model, specimen_preparations, temperature, tilt_angle_max, tilt_angle_min, tilt_series
Instance
<tomography_microscopy microscopy_id="">
  <specimen_preparations>{0,1}</specimen_preparations>
  <microscope>{1,1}</microscope>
  <illumination_mode>{1,1}</illumination_mode>
  <imaging_mode>{1,1}</imaging_mode>
  <electron_source>{1,1}</electron_source>
  <acceleration_voltage units="kV">{1,1}</acceleration_voltage>
  <c2_aperture_diameter units="µm">{0,1}</c2_aperture_diameter>
  <nominal_cs units="mm">{0,1}</nominal_cs>
  <nominal_defocus_min units="µm">{0,1}</nominal_defocus_min>
  <calibrated_defocus_min units="µm">{0,1}</calibrated_defocus_min>
  <nominal_defocus_max units="µm">{0,1}</nominal_defocus_max>
  <calibrated_defocus_max units="µm">{0,1}</calibrated_defocus_max>
  <nominal_magnification>{0,1}</nominal_magnification>
  <calibrated_magnification>{0,1}</calibrated_magnification>
  <specimen_holder_model>{0,1}</specimen_holder_model>
  <cooling_holder_cryogen>{0,1}</cooling_holder_cryogen>
  <temperature>{0,1}</temperature>
  <alignment_procedure>{0,1}</alignment_procedure>
  <specialist_optics>{0,1}</specialist_optics>
  <software_list>{0,1}</software_list>
  <details>{0,1}</details>
  <date>{0,1}</date>
  <image_recording_list>{1,1}</image_recording_list>
  <specimen_holder>{0,1}</specimen_holder>
  <tilt_angle_min>{0,1}</tilt_angle_min>
  <tilt_angle_max>{0,1}</tilt_angle_max>
  <objective_aperture>{0,1}</objective_aperture>
  <microscope_serial_number>{0,1}</microscope_serial_number>
  <microscope_version>{0,1}</microscope_version>
  <tilt_series>{0,unbounded}</tilt_series>
</tomography_microscopy>
Attributes
QName Type Use
microscopy_id xs:positiveInteger required
Source
<xs:element name="tomography_microscopy" type="tomography_microscopy_type" substitutionGroup="microscopy"/>
Element crystallography_processing
Namespace No namespace
Diagram
Diagramemdb_xsd.tmp#base_image_processing_type_image_processing_idemdb_xsd.tmp#base_image_processing_type_image_recording_idemdb_xsd.tmp#base_image_processing_type_detailsemdb_xsd.tmp#base_image_processing_typeemdb_xsd.tmp#crystallography_proc_add_group_final_reconstructionemdb_xsd.tmp#crystallography_proc_add_group_crystal_parametersemdb_xsd.tmp#crystallography_proc_add_group_startup_modelemdb_xsd.tmp#crystallography_proc_add_group_ctf_correctionemdb_xsd.tmp#crystallography_proc_add_group_molecular_replacementemdb_xsd.tmp#crystallography_proc_add_group_lattice_distortion_correction_software_listemdb_xsd.tmp#crystallography_proc_add_group_symmetry_determination_software_listemdb_xsd.tmp#crystallography_proc_add_group_merging_software_listemdb_xsd.tmp#crystallography_proc_add_group_crystallography_statisticsemdb_xsd.tmp#crystallography_proc_add_groupemdb_xsd.tmp#crystallography_processing_typeemdb_xsd.tmp#image_processing
Type crystallography_processing_type
Type hierarchy
Properties
content complex
Substitution Group Affiliation
Model
Children crystal_parameters, crystallography_statistics, ctf_correction, details, final_reconstruction, image_recording_id, lattice_distortion_correction_software_list, merging_software_list, molecular_replacement, startup_model, symmetry_determination_software_list
Instance
<crystallography_processing image_processing_id="">
  <image_recording_id>{1,1}</image_recording_id>
  <details>{0,1}</details>
  <final_reconstruction>{0,1}</final_reconstruction>
  <crystal_parameters>{0,1}</crystal_parameters>
  <startup_model type_of_model="">{0,unbounded}</startup_model>
  <ctf_correction>{0,1}</ctf_correction>
  <molecular_replacement>{0,1}</molecular_replacement>
  <lattice_distortion_correction_software_list>{0,1}</lattice_distortion_correction_software_list>
  <symmetry_determination_software_list>{0,1}</symmetry_determination_software_list>
  <merging_software_list>{0,1}</merging_software_list>
  <crystallography_statistics>{0,1}</crystallography_statistics>
</crystallography_processing>
Attributes
QName Type Use
image_processing_id xs:positiveInteger required
Source
<xs:element name="crystallography_processing" substitutionGroup="image_processing" type="crystallography_processing_type"/>
Element crystallography_proc_add_group / final_reconstruction
Namespace No namespace
Diagram
Diagramemdb_xsd.tmp#final_reconstruction_type_number_classes_usedemdb_xsd.tmp#final_reconstruction_type_applied_symmetryemdb_xsd.tmp#final_reconstruction_type_algorithmemdb_xsd.tmp#final_reconstruction_type_resolutionemdb_xsd.tmp#final_reconstruction_type_resolution_methodemdb_xsd.tmp#final_reconstruction_type_reconstruction_filteringemdb_xsd.tmp#final_reconstruction_type_software_listemdb_xsd.tmp#final_reconstruction_type_detailsemdb_xsd.tmp#final_reconstruction_typeemdb_xsd.tmp#non_subtom_final_reconstruction_type_number_images_usedemdb_xsd.tmp#non_subtom_final_reconstruction_type
Type non_subtom_final_reconstruction_type
Type hierarchy
Properties
content complex
minOccurs 0
Model
Children algorithm, applied_symmetry, details, number_classes_used, number_images_used, reconstruction_filtering, resolution, resolution_method, software_list
Instance
<final_reconstruction>
  <number_classes_used>{0,1}</number_classes_used>
  <applied_symmetry>{0,1}</applied_symmetry>
  <algorithm>{0,1}</algorithm>
  <resolution res_type="" units="Å">{0,1}</resolution>
  <resolution_method>{0,1}</resolution_method>
  <reconstruction_filtering>{0,1}</reconstruction_filtering>
  <software_list>{0,1}</software_list>
  <details>{0,1}</details>
  <number_images_used>{0,1}</number_images_used>
</final_reconstruction>
Source
<xs:element name="final_reconstruction" type="non_subtom_final_reconstruction_type" minOccurs="0"/>
Element final_reconstruction_type / number_classes_used
Namespace No namespace
Diagram
Diagram
Type xs:positiveInteger
Properties
content simple
minOccurs 0
Source
<xs:element name="number_classes_used" type="xs:positiveInteger" minOccurs="0"/>
Element final_reconstruction_type / applied_symmetry
Namespace No namespace
Diagram
Diagramemdb_xsd.tmp#applied_symmetry_type_space_groupemdb_xsd.tmp#applied_symmetry_type_point_groupemdb_xsd.tmp#applied_symmetry_type_helical_parametersemdb_xsd.tmp#applied_symmetry_type
Type applied_symmetry_type
Properties
content complex
minOccurs 0
Model
Children helical_parameters, point_group, space_group
Instance
<applied_symmetry>
  <space_group>{1,1}</space_group>
  <point_group>{1,1}</point_group>
  <helical_parameters>{1,1}</helical_parameters>
</applied_symmetry>
Source
<xs:element name="applied_symmetry" type="applied_symmetry_type" minOccurs="0"/>
Element final_reconstruction_type / algorithm
Namespace No namespace
Diagram
Diagramemdb_xsd.tmp#reconstruction_algorithm_type
Type reconstruction_algorithm_type
Properties
content simple
minOccurs 0
Facets
enumeration ALGEBRAIC (ARTS)
enumeration BACK PROJECTION
enumeration EXACT BACK PROJECTION
enumeration FOURIER SPACE
enumeration SIMULTANEOUS ITERATIVE (SIRT)
Source
<xs:element name="algorithm" type="reconstruction_algorithm_type" minOccurs="0"/>
Element final_reconstruction_type / resolution
Namespace No namespace
Diagram
Diagramemdb_xsd.tmp#resolution_typeemdb_xsd.tmp#final_reconstruction_type_final_reconstruction_type_resolution_unitsemdb_xsd.tmp#final_reconstruction_type_final_reconstruction_type_resolution_res_type
Type extension of resolution_type
Type hierarchy
Properties
content complex
minOccurs 0
Attributes
QName Type Fixed Use
res_type restriction of xs:token required
units xs:token required
Source
<xs:element name="resolution" minOccurs="0">
  <xs:complexType>
    <xs:simpleContent>
      <xs:extension base="resolution_type">
        <xs:attribute name="units" type="xs:token" fixed="Å" use="required"/>
        <xs:attribute name="res_type" use="required">
          <xs:simpleType>
            <xs:restriction base="xs:token">
              <xs:enumeration value="BY AUTHOR"/>
            </xs:restriction>
          </xs:simpleType>
        </xs:attribute>
      </xs:extension>
    </xs:simpleContent>
  </xs:complexType>
</xs:element>
Element final_reconstruction_type / resolution_method
Namespace No namespace
Diagram
Diagram
Type restriction of xs:token
Properties
content simple
minOccurs 0
Facets
enumeration DIFFRACTION PATTERN/LAYERLINES
enumeration FSC 0.143 CUT-OFF
enumeration FSC 0.33 CUT-OFF
enumeration FSC 0.5 CUT-OFF
enumeration FSC 1/2 BIT CUT-OFF
enumeration FSC 3 SIGMA CUT-OFF
enumeration OTHER
Source
<xs:element name="resolution_method" minOccurs="0">
  <xs:simpleType>
    <xs:restriction base="xs:token">
      <xs:enumeration value="DIFFRACTION PATTERN/LAYERLINES"/>
      <xs:enumeration value="FSC 0.143 CUT-OFF"/>
      <xs:enumeration value="FSC 0.33 CUT-OFF"/>
      <xs:enumeration value="FSC 0.5 CUT-OFF"/>
      <xs:enumeration value="FSC 1/2 BIT CUT-OFF"/>
      <xs:enumeration value="FSC 3 SIGMA CUT-OFF"/>
      <xs:enumeration value="OTHER"/>
    </xs:restriction>
  </xs:simpleType>
</xs:element>
Element final_reconstruction_type / reconstruction_filtering
Namespace No namespace
Diagram
Diagramemdb_xsd.tmp#reconstruction_filtering_type_background_maskedemdb_xsd.tmp#reconstruction_filtering_type_spatial_filteringemdb_xsd.tmp#reconstruction_filtering_type_sharpeningemdb_xsd.tmp#reconstruction_filtering_type_b-factorSharpeningemdb_xsd.tmp#reconstruction_filtering_type_otheremdb_xsd.tmp#reconstruction_filtering_type
Type reconstruction_filtering_type
Properties
content complex
minOccurs 0
Model
Children b-factorSharpening, background_masked, other, sharpening, spatial_filtering
Instance
<reconstruction_filtering>
  <background_masked>{0,1}</background_masked>
  <spatial_filtering>{0,1}</spatial_filtering>
  <sharpening>{0,1}</sharpening>
  <b-factorSharpening>{0,1}</b-factorSharpening>
  <other>{0,1}</other>
</reconstruction_filtering>
Source
<xs:element name="reconstruction_filtering" type="reconstruction_filtering_type" minOccurs="0"/>
Element reconstruction_filtering_type / background_masked
Namespace No namespace
Diagram
Diagramemdb_xsd.tmp#background_masked_type_geometrical_shapeemdb_xsd.tmp#background_masked_type_dimensionsemdb_xsd.tmp#background_masked_type_software_listemdb_xsd.tmp#background_masked_type_detailsemdb_xsd.tmp#background_masked_type
Type background_masked_type
Properties
content complex
minOccurs 0
Model
Children details, dimensions, geometrical_shape, software_list
Instance
<background_masked>
  <geometrical_shape>{1,1}</geometrical_shape>
  <dimensions>{0,1}</dimensions>
  <software_list>{0,1}</software_list>
  <details>{0,1}</details>
</background_masked>
Source
<xs:element name="background_masked" type="background_masked_type" minOccurs="0"/>
Element background_masked_type / geometrical_shape
Namespace No namespace
Diagram
Diagram
Type restriction of xs:token
Properties
content simple
Facets
enumeration SPHERE
enumeration SOFT SPHERE
enumeration GAUSSIAN
enumeration CIRCLE
enumeration RECTANGLE
enumeration CYLINDER
enumeration OTHER
Source
<xs:element name="geometrical_shape">
  <xs:simpleType>
    <xs:restriction base="xs:token">
      <xs:enumeration value="SPHERE"/>
      <xs:enumeration value="SOFT SPHERE"/>
      <xs:enumeration value="GAUSSIAN"/>
      <xs:enumeration value="CIRCLE"/>
      <xs:enumeration value="RECTANGLE"/>
      <xs:enumeration value="CYLINDER"/>
      <xs:enumeration value="OTHER"/>
    </xs:restriction>
  </xs:simpleType>
</xs:element>
Element background_masked_type / dimensions
Namespace No namespace
Diagram
Diagramemdb_xsd.tmp#background_masked_type_background_masked_type_dimensions_radiusemdb_xsd.tmp#background_masked_type_background_masked_type_dimensions_widthemdb_xsd.tmp#background_masked_type_background_masked_type_dimensions_heightemdb_xsd.tmp#background_masked_type_background_masked_type_dimensions_depth
Properties
content complex
minOccurs 0
Model
Children depth, height, radius, width
Instance
<dimensions>
  <radius units="">{0,1}</radius>
  <width units="">{1,1}</width>
  <height units="">{1,1}</height>
  <depth units="">{1,1}</depth>
</dimensions>
Source
<xs:element minOccurs="0" name="dimensions">
  <xs:complexType>
    <xs:sequence>
      <xs:element minOccurs="0" name="radius">
        <xs:complexType>
          <xs:simpleContent>
            <xs:extension base="xs:float">
              <xs:attribute name="units" use="required">
                <xs:simpleType>
                  <xs:restriction base="xs:token">
                    <xs:enumeration value="PIXEL"/>
                    <xs:enumeration value="Å"/>
                  </xs:restriction>
                </xs:simpleType>
              </xs:attribute>
            </xs:extension>
          </xs:simpleContent>
        </xs:complexType>
      </xs:element>
      <xs:element name="width">
        <xs:complexType>
          <xs:simpleContent>
            <xs:extension base="xs:float">
              <xs:attribute name="units" use="required">
                <xs:simpleType>
                  <xs:restriction base="xs:token">
                    <xs:enumeration value="PIXEL"/>
                    <xs:enumeration value="Å"/>
                  </xs:restriction>
                </xs:simpleType>
              </xs:attribute>
            </xs:extension>
          </xs:simpleContent>
        </xs:complexType>
      </xs:element>
      <xs:element name="height">
        <xs:complexType>
          <xs:simpleContent>
            <xs:extension base="xs:float">
              <xs:attribute name="units" use="required">
                <xs:simpleType>
                  <xs:restriction base="xs:token">
                    <xs:enumeration value="PIXEL"/>
                    <xs:enumeration value="Å"/>
                  </xs:restriction>
                </xs:simpleType>
              </xs:attribute>
            </xs:extension>
          </xs:simpleContent>
        </xs:complexType>
      </xs:element>
      <xs:element name="depth">
        <xs:complexType>
          <xs:simpleContent>
            <xs:extension base="xs:float">
              <xs:attribute name="units" use="required">
                <xs:simpleType>
                  <xs:restriction base="xs:token">
                    <xs:enumeration value="PIXEL"/>
                    <xs:enumeration value="Å"/>
                  </xs:restriction>
                </xs:simpleType>
              </xs:attribute>
            </xs:extension>
          </xs:simpleContent>
        </xs:complexType>
      </xs:element>
    </xs:sequence>
  </xs:complexType>
</xs:element>
Element background_masked_type / dimensions / radius
Namespace No namespace
Diagram
Diagramemdb_xsd.tmp#background_masked_type_background_masked_type_dimensions_background_masked_type_background_masked_type_dimensions_radius_units
Type extension of xs:float
Properties
content complex
minOccurs 0
Attributes
QName Type Use
units restriction of xs:token required
Source
<xs:element minOccurs="0" name="radius">
  <xs:complexType>
    <xs:simpleContent>
      <xs:extension base="xs:float">
        <xs:attribute name="units" use="required">
          <xs:simpleType>
            <xs:restriction base="xs:token">
              <xs:enumeration value="PIXEL"/>
              <xs:enumeration value="Å"/>
            </xs:restriction>
          </xs:simpleType>
        </xs:attribute>
      </xs:extension>
    </xs:simpleContent>
  </xs:complexType>
</xs:element>
Element background_masked_type / dimensions / width
Namespace No namespace
Diagram
Diagramemdb_xsd.tmp#background_masked_type_background_masked_type_dimensions_background_masked_type_background_masked_type_dimensions_width_units
Type extension of xs:float
Properties
content complex
Attributes
QName Type Use
units restriction of xs:token required
Source
<xs:element name="width">
  <xs:complexType>
    <xs:simpleContent>
      <xs:extension base="xs:float">
        <xs:attribute name="units" use="required">
          <xs:simpleType>
            <xs:restriction base="xs:token">
              <xs:enumeration value="PIXEL"/>
              <xs:enumeration value="Å"/>
            </xs:restriction>
          </xs:simpleType>
        </xs:attribute>
      </xs:extension>
    </xs:simpleContent>
  </xs:complexType>
</xs:element>
Element background_masked_type / dimensions / height
Namespace No namespace
Diagram
Diagramemdb_xsd.tmp#background_masked_type_background_masked_type_dimensions_background_masked_type_background_masked_type_dimensions_height_units
Type extension of xs:float
Properties
content complex
Attributes
QName Type Use
units restriction of xs:token required
Source
<xs:element name="height">
  <xs:complexType>
    <xs:simpleContent>
      <xs:extension base="xs:float">
        <xs:attribute name="units" use="required">
          <xs:simpleType>
            <xs:restriction base="xs:token">
              <xs:enumeration value="PIXEL"/>
              <xs:enumeration value="Å"/>
            </xs:restriction>
          </xs:simpleType>
        </xs:attribute>
      </xs:extension>
    </xs:simpleContent>
  </xs:complexType>
</xs:element>
Element background_masked_type / dimensions / depth
Namespace No namespace
Diagram
Diagramemdb_xsd.tmp#background_masked_type_background_masked_type_dimensions_background_masked_type_background_masked_type_dimensions_depth_units
Type extension of xs:float
Properties
content complex
Attributes
QName Type Use
units restriction of xs:token required
Source
<xs:element name="depth">
  <xs:complexType>
    <xs:simpleContent>
      <xs:extension base="xs:float">
        <xs:attribute name="units" use="required">
          <xs:simpleType>
            <xs:restriction base="xs:token">
              <xs:enumeration value="PIXEL"/>
              <xs:enumeration value="Å"/>
            </xs:restriction>
          </xs:simpleType>
        </xs:attribute>
      </xs:extension>
    </xs:simpleContent>
  </xs:complexType>
</xs:element>
Element background_masked_type / software_list
Namespace No namespace
Diagram
Diagramemdb_xsd.tmp#software_list_type_softwareemdb_xsd.tmp#software_list_type
Type software_list_type
Properties
content complex
minOccurs 0
Model
Children software
Instance
<software_list>
  <software>{0,unbounded}</software>
</software_list>
Source
<xs:element name="software_list" type="software_list_type" minOccurs="0"/>
Element background_masked_type / details
Namespace No namespace
Diagram
Diagram
Type xs:string
Properties
content simple
minOccurs 0
Source
<xs:element name="details" type="xs:string" minOccurs="0"/>
Element reconstruction_filtering_type / spatial_filtering
Namespace No namespace
Diagram
Diagramemdb_xsd.tmp#reconstruction_filtering_type_reconstruction_filtering_type_spatial_filtering_low_frequency_cutoffemdb_xsd.tmp#reconstruction_filtering_type_reconstruction_filtering_type_spatial_filtering_high_frequency_cutoffemdb_xsd.tmp#reconstruction_filtering_type_reconstruction_filtering_type_spatial_filtering_filter_functionemdb_xsd.tmp#reconstruction_filtering_type_reconstruction_filtering_type_spatial_filtering_software_listemdb_xsd.tmp#reconstruction_filtering_type_reconstruction_filtering_type_spatial_filtering_details
Properties
content complex
minOccurs 0
Model
Children details, filter_function, high_frequency_cutoff, low_frequency_cutoff, software_list
Instance
<spatial_filtering>
  <low_frequency_cutoff units="1/Å">{1,1}</low_frequency_cutoff>
  <high_frequency_cutoff units="1/Å">{1,1}</high_frequency_cutoff>
  <filter_function>{1,1}</filter_function>
  <software_list>{0,1}</software_list>
  <details>{0,1}</details>
</spatial_filtering>
Source
<xs:element name="spatial_filtering" minOccurs="0">
  <xs:complexType>
    <xs:sequence>
      <xs:element name="low_frequency_cutoff">
        <xs:complexType>
          <xs:simpleContent>
            <xs:extension base="xs:float">
              <xs:attribute name="units" fixed="1/Å" use="required"/>
            </xs:extension>
          </xs:simpleContent>
        </xs:complexType>
      </xs:element>
      <xs:element name="high_frequency_cutoff">
        <xs:complexType>
          <xs:simpleContent>
            <xs:extension base="xs:float">
              <xs:attribute name="units" fixed="1/Å" use="required"/>
            </xs:extension>
          </xs:simpleContent>
        </xs:complexType>
      </xs:element>
      <xs:element name="filter_function" type="xs:token"/>
      <xs:element name="software_list" type="software_list_type" minOccurs="0"/>
      <xs:element name="details" type="xs:string" minOccurs="0"/>
    </xs:sequence>
  </xs:complexType>
</xs:element>
Element reconstruction_filtering_type / spatial_filtering / low_frequency_cutoff
Namespace No namespace
Diagram
Diagramemdb_xsd.tmp#reconstruction_filtering_type_reconstruction_filtering_type_spatial_filtering_reconstruction_filtering_type_reconstruction_filtering_type_spatial_filtering_low_frequency_cutoff_units
Type extension of xs:float
Properties
content complex
Attributes
QName Type Fixed Use
units 1/Å required
Source
<xs:element name="low_frequency_cutoff">
  <xs:complexType>
    <xs:simpleContent>
      <xs:extension base="xs:float">
        <xs:attribute name="units" fixed="1/Å" use="required"/>
      </xs:extension>
    </xs:simpleContent>
  </xs:complexType>
</xs:element>
Element reconstruction_filtering_type / spatial_filtering / high_frequency_cutoff
Namespace No namespace
Diagram
Diagramemdb_xsd.tmp#reconstruction_filtering_type_reconstruction_filtering_type_spatial_filtering_reconstruction_filtering_type_reconstruction_filtering_type_spatial_filtering_high_frequency_cutoff_units
Type extension of xs:float
Properties
content complex
Attributes
QName Type Fixed Use
units 1/Å required
Source
<xs:element name="high_frequency_cutoff">
  <xs:complexType>
    <xs:simpleContent>
      <xs:extension base="xs:float">
        <xs:attribute name="units" fixed="1/Å" use="required"/>
      </xs:extension>
    </xs:simpleContent>
  </xs:complexType>
</xs:element>
Element reconstruction_filtering_type / spatial_filtering / filter_function
Namespace No namespace
Diagram
Diagram
Type xs:token
Properties
content simple
Source
<xs:element name="filter_function" type="xs:token"/>
Element reconstruction_filtering_type / spatial_filtering / software_list
Namespace No namespace
Diagram
Diagramemdb_xsd.tmp#software_list_type_softwareemdb_xsd.tmp#software_list_type
Type software_list_type
Properties
content complex
minOccurs 0
Model
Children software
Instance
<software_list>
  <software>{0,unbounded}</software>
</software_list>
Source
<xs:element name="software_list" type="software_list_type" minOccurs="0"/>
Element reconstruction_filtering_type / spatial_filtering / details
Namespace No namespace
Diagram
Diagram
Type xs:string
Properties
content simple
minOccurs 0
Source
<xs:element name="details" type="xs:string" minOccurs="0"/>
Element reconstruction_filtering_type / sharpening
Namespace No namespace
Diagram
Diagramemdb_xsd.tmp#reconstruction_filtering_type_reconstruction_filtering_type_sharpening_software_listemdb_xsd.tmp#reconstruction_filtering_type_reconstruction_filtering_type_sharpening_details
Properties
content complex
minOccurs 0
Model
Children details, software_list
Instance
<sharpening>
  <software_list>{0,1}</software_list>
  <details>{0,1}</details>
</sharpening>
Source
<xs:element name="sharpening" minOccurs="0">
  <xs:complexType>
    <xs:sequence>
      <xs:element name="software_list" type="software_list_type" minOccurs="0"/>
      <xs:element name="details" type="xs:string" minOccurs="0"/>
    </xs:sequence>
  </xs:complexType>
</xs:element>
Element reconstruction_filtering_type / sharpening / software_list
Namespace No namespace
Diagram
Diagramemdb_xsd.tmp#software_list_type_softwareemdb_xsd.tmp#software_list_type
Type software_list_type
Properties
content complex
minOccurs 0
Model
Children software
Instance
<software_list>
  <software>{0,unbounded}</software>
</software_list>
Source
<xs:element name="software_list" type="software_list_type" minOccurs="0"/>
Element reconstruction_filtering_type / sharpening / details
Namespace No namespace
Diagram
Diagram
Type xs:string
Properties
content simple
minOccurs 0
Source
<xs:element name="details" type="xs:string" minOccurs="0"/>
Element reconstruction_filtering_type / b-factorSharpening
Namespace No namespace
Diagram
Diagramemdb_xsd.tmp#reconstruction_filtering_type_reconstruction_filtering_type_b-factorSharpening__brestoreemdb_xsd.tmp#reconstruction_filtering_type_reconstruction_filtering_type_b-factorSharpening_software_listemdb_xsd.tmp#reconstruction_filtering_type_reconstruction_filtering_type_b-factorSharpening_details
Properties
content complex
minOccurs 0
Model
Children _brestore, details, software_list
Instance
<b-factorSharpening>
  <_brestore units="Å^2">{1,1}</_brestore>
  <software_list>{0,1}</software_list>
  <details>{0,1}</details>
</b-factorSharpening>
Source
<xs:element name="b-factorSharpening" minOccurs="0">
  <xs:complexType>
    <xs:sequence>
      <xs:element name="_brestore">
        <xs:complexType>
          <xs:simpleContent>
            <xs:extension base="allowed_brestore_type">
              <xs:attribute name="units" type="xs:token" fixed="Å^2" use="required"/>
            </xs:extension>
          </xs:simpleContent>
        </xs:complexType>
      </xs:element>
      <xs:element name="software_list" type="software_list_type" minOccurs="0"/>
      <xs:element name="details" type="xs:string" minOccurs="0"/>
    </xs:sequence>
  </xs:complexType>
</xs:element>
Element reconstruction_filtering_type / b-factorSharpening / _brestore
Namespace No namespace
Diagram
Diagramemdb_xsd.tmp#allowed_brestore_typeemdb_xsd.tmp#reconstruction_filtering_type_reconstruction_filtering_type_b-factorSharpening_reconstruction_filtering_type_reconstruction_filtering_type_b-factorSharpening__brestore_units
Type extension of allowed_brestore_type
Type hierarchy
Properties
content complex
Attributes
QName Type Fixed Use
units xs:token Å^2 required
Source
<xs:element name="_brestore">
  <xs:complexType>
    <xs:simpleContent>
      <xs:extension base="allowed_brestore_type">
        <xs:attribute name="units" type="xs:token" fixed="Å^2" use="required"/>
      </xs:extension>
    </xs:simpleContent>
  </xs:complexType>
</xs:element>
Element reconstruction_filtering_type / b-factorSharpening / software_list
Namespace No namespace
Diagram
Diagramemdb_xsd.tmp#software_list_type_softwareemdb_xsd.tmp#software_list_type
Type software_list_type
Properties
content complex
minOccurs 0
Model
Children software
Instance
<software_list>
  <software>{0,unbounded}</software>
</software_list>
Source
<xs:element name="software_list" type="software_list_type" minOccurs="0"/>
Element reconstruction_filtering_type / b-factorSharpening / details
Namespace No namespace
Diagram
Diagram
Type xs:string
Properties
content simple
minOccurs 0
Source
<xs:element name="details" type="xs:string" minOccurs="0"/>
Element reconstruction_filtering_type / other
Namespace No namespace
Diagram
Diagramemdb_xsd.tmp#reconstruction_filtering_type_reconstruction_filtering_type_other_software_listemdb_xsd.tmp#reconstruction_filtering_type_reconstruction_filtering_type_other_details
Properties
content complex
minOccurs 0
Model
Children details, software_list
Instance
<other>
  <software_list>{0,1}</software_list>
  <details>{0,1}</details>
</other>
Source
<xs:element name="other" minOccurs="0">
  <xs:complexType>
    <xs:sequence>
      <xs:element name="software_list" type="software_list_type" minOccurs="0"/>
      <xs:element name="details" type="xs:string" minOccurs="0"/>
    </xs:sequence>
  </xs:complexType>
</xs:element>
Element reconstruction_filtering_type / other / software_list
Namespace No namespace
Diagram
Diagramemdb_xsd.tmp#software_list_type_softwareemdb_xsd.tmp#software_list_type
Type software_list_type
Properties
content complex
minOccurs 0
Model
Children software
Instance
<software_list>
  <software>{0,unbounded}</software>
</software_list>
Source
<xs:element name="software_list" type="software_list_type" minOccurs="0"/>
Element reconstruction_filtering_type / other / details
Namespace No namespace
Diagram
Diagram
Type xs:string
Properties
content simple
minOccurs 0
Source
<xs:element name="details" type="xs:string" minOccurs="0"/>
Element final_reconstruction_type / software_list
Namespace No namespace
Diagram
Diagramemdb_xsd.tmp#software_list_type_softwareemdb_xsd.tmp#software_list_type
Type software_list_type
Properties
content complex
minOccurs 0
Model
Children software
Instance
<software_list>
  <software>{0,unbounded}</software>
</software_list>
Source
<xs:element name="software_list" type="software_list_type" minOccurs="0"/>
Element final_reconstruction_type / details
Namespace No namespace
Diagram
Diagram
Type xs:string
Properties
content simple
minOccurs 0
Source
<xs:element name="details" type="xs:string" minOccurs="0"/>
Element non_subtom_final_reconstruction_type / number_images_used
Namespace No namespace
Diagram
Diagram
Type xs:positiveInteger
Properties
content simple
minOccurs 0
Source
<xs:element name="number_images_used" type="xs:positiveInteger" minOccurs="0"/>
Element crystallography_proc_add_group / crystal_parameters
Namespace No namespace
Diagram
Diagramemdb_xsd.tmp#crystal_parameters_type_unit_cellemdb_xsd.tmp#crystal_parameters_type_plane_groupemdb_xsd.tmp#crystal_parameters_type_space_groupemdb_xsd.tmp#crystal_parameters_type
Type crystal_parameters_type
Properties
content complex
minOccurs 0
Model
Children plane_group, space_group, unit_cell
Instance
<crystal_parameters>
  <unit_cell>{1,1}</unit_cell>
  <plane_group>{1,1}</plane_group>
  <space_group>{1,1}</space_group>
</crystal_parameters>
Source
<xs:element name="crystal_parameters" type="crystal_parameters_type" minOccurs="0"/>
Element crystal_parameters_type / unit_cell
Namespace No namespace
Diagram
Diagramemdb_xsd.tmp#unit_cell_type_aemdb_xsd.tmp#unit_cell_type_bemdb_xsd.tmp#unit_cell_type_cemdb_xsd.tmp#unit_cell_type_c_sampling_lengthemdb_xsd.tmp#unit_cell_type_gammaemdb_xsd.tmp#unit_cell_type_alphaemdb_xsd.tmp#unit_cell_type_betaemdb_xsd.tmp#unit_cell_type
Type unit_cell_type
Properties
content complex
Model
Children a, alpha, b, beta, c, c_sampling_length, gamma
Instance
<unit_cell>
  <a units="Å">{1,1}</a>
  <b units="Å">{1,1}</b>
  <c units="Å">{1,1}</c>
  <c_sampling_length units="Å">{0,1}</c_sampling_length>
  <gamma units="deg">{1,1}</gamma>
  <alpha units="deg">{0,1}</alpha>
  <beta units="deg">{0,1}</beta>
</unit_cell>
Source
<xs:element name="unit_cell" type="unit_cell_type"/>
Element unit_cell_type / a
Namespace No namespace
Diagram
Diagramemdb_xsd.tmp#allowed_cell_dimemdb_xsd.tmp#cell_type_unitsemdb_xsd.tmp#cell_type
Type cell_type
Type hierarchy
Properties
content complex
Attributes
QName Type Fixed Use
units xs:token required
Source
<xs:element name="a" type="cell_type"/>
Element unit_cell_type / b
Namespace No namespace
Diagram
Diagramemdb_xsd.tmp#allowed_cell_dimemdb_xsd.tmp#cell_type_unitsemdb_xsd.tmp#cell_type
Type cell_type
Type hierarchy
Properties
content complex
Attributes
QName Type Fixed Use
units xs:token required
Source
<xs:element name="b" type="cell_type"/>
Element unit_cell_type / c
Namespace No namespace
Diagram
Diagramemdb_xsd.tmp#allowed_cell_dimemdb_xsd.tmp#cell_type_unitsemdb_xsd.tmp#cell_type
Type cell_type
Type hierarchy
Properties
content complex
Attributes
QName Type Fixed Use
units xs:token required
Source
<xs:element name="c" type="cell_type"/>
Element unit_cell_type / c_sampling_length
Namespace No namespace
Diagram
Diagramemdb_xsd.tmp#allowed_cell_dimemdb_xsd.tmp#cell_type_unitsemdb_xsd.tmp#cell_type
Type cell_type
Type hierarchy
Properties
content complex
minOccurs 0
Attributes
QName Type Fixed Use
units xs:token required
Source
<xs:element name="c_sampling_length" type="cell_type" minOccurs="0"/>
Element unit_cell_type / gamma
Namespace No namespace
Diagram
Diagramemdb_xsd.tmp#allowed_cell_angleemdb_xsd.tmp#cell_angle_type_unitsemdb_xsd.tmp#cell_angle_type
Type cell_angle_type
Type hierarchy
Properties
content complex
Attributes
QName Type Fixed Use
units xs:token deg required
Source
<xs:element name="gamma" type="cell_angle_type"/>
Element unit_cell_type / alpha
Namespace No namespace
Diagram
Diagramemdb_xsd.tmp#allowed_cell_angleemdb_xsd.tmp#cell_angle_type_unitsemdb_xsd.tmp#cell_angle_type
Type cell_angle_type
Type hierarchy
Properties
content complex
minOccurs 0
Attributes
QName Type Fixed Use
units xs:token deg required
Source
<xs:element name="alpha" type="cell_angle_type" minOccurs="0"/>
Element unit_cell_type / beta
Namespace No namespace
Diagram
Diagramemdb_xsd.tmp#allowed_cell_angleemdb_xsd.tmp#cell_angle_type_unitsemdb_xsd.tmp#cell_angle_type
Type cell_angle_type
Type hierarchy
Properties
content complex
minOccurs 0
Attributes
QName Type Fixed Use
units xs:token deg required
Source
<xs:element name="beta" type="cell_angle_type" minOccurs="0"/>
Element crystal_parameters_type / plane_group
Namespace No namespace
Diagram
Diagram
Type restriction of xs:token
Properties
content simple
Facets
enumeration C 1 2
enumeration C 2 2 2
enumeration P 1
enumeration P 1 2
enumeration P 1 21
enumeration P 2
enumeration P 2 2 2
enumeration P 2 2 21
enumeration P 2 21 21
enumeration P 3
enumeration P 3 1 2
enumeration P 3 2 1
enumeration P 4
enumeration P 4 2 2
enumeration P 4 21 2
enumeration P 6
enumeration P 6 2 2
Source
<xs:element name="plane_group">
  <xs:simpleType>
    <xs:restriction base="xs:token">
      <xs:enumeration value="C 1 2"/>
      <xs:enumeration value="C 2 2 2"/>
      <xs:enumeration value="P 1"/>
      <xs:enumeration value="P 1 2"/>
      <xs:enumeration value="P 1 21"/>
      <xs:enumeration value="P 2"/>
      <xs:enumeration value="P 2 2 2"/>
      <xs:enumeration value="P 2 2 21"/>
      <xs:enumeration value="P 2 21 21"/>
      <xs:enumeration value="P 3"/>
      <xs:enumeration value="P 3 1 2"/>
      <xs:enumeration value="P 3 2 1"/>
      <xs:enumeration value="P 4"/>
      <xs:enumeration value="P 4 2 2"/>
      <xs:enumeration value="P 4 21 2"/>
      <xs:enumeration value="P 6"/>
      <xs:enumeration value="P 6 2 2"/>
    </xs:restriction>
  </xs:simpleType>
</xs:element>
Element crystal_parameters_type / space_group
Namespace No namespace
Diagram
Diagram
Type xs:token
Properties
content simple
Source
<xs:element name="space_group" type="xs:token"/>
Element crystallography_proc_add_group / startup_model
Namespace No namespace
Diagram
Diagramemdb_xsd.tmp#starting_map_type_type_of_modelemdb_xsd.tmp#starting_map_type_random_conical_tiltemdb_xsd.tmp#starting_map_type_orthogonal_tiltemdb_xsd.tmp#starting_map_type_emdb_idemdb_xsd.tmp#starting_map_type_pdb_modelemdb_xsd.tmp#starting_map_type_insilico_modelemdb_xsd.tmp#starting_map_type_otheremdb_xsd.tmp#starting_map_type_detailsemdb_xsd.tmp#starting_map_type
Type starting_map_type
Properties
content complex
minOccurs 0
maxOccurs unbounded
Model
Children details, emdb_id, insilico_model, orthogonal_tilt, other, pdb_model, random_conical_tilt
Instance
<startup_model type_of_model="">
  <random_conical_tilt>{0,1}</random_conical_tilt>
  <orthogonal_tilt>{0,1}</orthogonal_tilt>
  <emdb_id>{0,1}</emdb_id>
  <pdb_model>{0,1}</pdb_model>
  <insilico_model>{0,1}</insilico_model>
  <other>{0,1}</other>
  <details>{0,1}</details>
</startup_model>
Attributes
QName Type Use
type_of_model xs:token optional
Source
<xs:element name="startup_model" type="starting_map_type" minOccurs="0" maxOccurs="unbounded"/>
Element starting_map_type / random_conical_tilt
Namespace No namespace
Diagram
Diagramemdb_xsd.tmp#starting_map_type_starting_map_type_random_conical_tilt_number_imagesemdb_xsd.tmp#starting_map_type_starting_map_type_random_conical_tilt_tilt_angleemdb_xsd.tmp#starting_map_type_starting_map_type_random_conical_tilt_software_listemdb_xsd.tmp#starting_map_type_starting_map_type_random_conical_tilt_details
Properties
content complex
minOccurs 0
Model
Children details, number_images, software_list, tilt_angle
Instance
<random_conical_tilt>
  <number_images>{0,1}</number_images>
  <tilt_angle units="degrees">{0,1}</tilt_angle>
  <software_list>{0,1}</software_list>
  <details>{0,1}</details>
</random_conical_tilt>
Source
<xs:element name="random_conical_tilt" minOccurs="0">
  <xs:complexType>
    <xs:sequence>
      <xs:element name="number_images" type="xs:positiveInteger" minOccurs="0"/>
      <xs:element name="tilt_angle" minOccurs="0">
        <xs:complexType>
          <xs:simpleContent>
            <xs:extension base="allowed_tilt_angle_random_conical">
              <xs:attribute name="units" type="xs:token" fixed="degrees" use="required"/>
            </xs:extension>
          </xs:simpleContent>
        </xs:complexType>
      </xs:element>
      <xs:element name="software_list" type="software_list_type" minOccurs="0"/>
      <xs:element name="details" type="xs:string" minOccurs="0"/>
    </xs:sequence>
  </xs:complexType>
</xs:element>
Element starting_map_type / random_conical_tilt / number_images
Namespace No namespace
Diagram
Diagram
Type xs:positiveInteger
Properties
content simple
minOccurs 0
Source
<xs:element name="number_images" type="xs:positiveInteger" minOccurs="0"/>
Element starting_map_type / random_conical_tilt / tilt_angle
Namespace No namespace
Diagram
Diagramemdb_xsd.tmp#allowed_tilt_angle_random_conicalemdb_xsd.tmp#starting_map_type_starting_map_type_random_conical_tilt_starting_map_type_starting_map_type_random_conical_tilt_tilt_angle_units
Type extension of allowed_tilt_angle_random_conical
Type hierarchy
Properties
content complex
minOccurs 0
Attributes
QName Type Fixed Use
units xs:token degrees required
Source
<xs:element name="tilt_angle" minOccurs="0">
  <xs:complexType>
    <xs:simpleContent>
      <xs:extension base="allowed_tilt_angle_random_conical">
        <xs:attribute name="units" type="xs:token" fixed="degrees" use="required"/>
      </xs:extension>
    </xs:simpleContent>
  </xs:complexType>
</xs:element>
Element starting_map_type / random_conical_tilt / software_list
Namespace No namespace
Diagram
Diagramemdb_xsd.tmp#software_list_type_softwareemdb_xsd.tmp#software_list_type
Type software_list_type
Properties
content complex
minOccurs 0
Model
Children software
Instance
<software_list>
  <software>{0,unbounded}</software>
</software_list>
Source
<xs:element name="software_list" type="software_list_type" minOccurs="0"/>
Element starting_map_type / random_conical_tilt / details
Namespace No namespace
Diagram
Diagram
Type xs:string
Properties
content simple
minOccurs 0
Source
<xs:element name="details" type="xs:string" minOccurs="0"/>
Element starting_map_type / orthogonal_tilt
Namespace No namespace
Diagram
Diagramemdb_xsd.tmp#starting_map_type_starting_map_type_orthogonal_tilt_software_listemdb_xsd.tmp#starting_map_type_starting_map_type_orthogonal_tilt_number_imagesemdb_xsd.tmp#starting_map_type_starting_map_type_orthogonal_tilt_tilt_angle1emdb_xsd.tmp#starting_map_type_starting_map_type_orthogonal_tilt_tilt_angle2emdb_xsd.tmp#starting_map_type_starting_map_type_orthogonal_tilt_details
Properties
content complex
minOccurs 0
Model
Children details, number_images, software_list, tilt_angle1, tilt_angle2
Instance
<orthogonal_tilt>
  <software_list>{0,1}</software_list>
  <number_images>{0,1}</number_images>
  <tilt_angle1 units="degrees">{0,1}</tilt_angle1>
  <tilt_angle2 units="degrees">{0,1}</tilt_angle2>
  <details>{0,1}</details>
</orthogonal_tilt>
Source
<xs:element name="orthogonal_tilt" minOccurs="0">
  <xs:complexType>
    <xs:sequence>
      <xs:element name="software_list" type="software_list_type" minOccurs="0"/>
      <xs:element name="number_images" type="xs:positiveInteger" minOccurs="0"/>
      <xs:element name="tilt_angle1" minOccurs="0">
        <xs:complexType>
          <xs:simpleContent>
            <xs:extension base="allowed_tilt_angle1Orthogonal">
              <xs:attribute name="units" type="xs:token" fixed="degrees" use="required"/>
            </xs:extension>
          </xs:simpleContent>
        </xs:complexType>
      </xs:element>
      <xs:element name="tilt_angle2" minOccurs="0">
        <xs:complexType>
          <xs:simpleContent>
            <xs:extension base="allowed_tilt_angle2Orthogonal">
              <xs:attribute name="units" type="xs:token" fixed="degrees" use="required"/>
            </xs:extension>
          </xs:simpleContent>
        </xs:complexType>
      </xs:element>
      <xs:element name="details" type="xs:string" minOccurs="0"/>
    </xs:sequence>
  </xs:complexType>
</xs:element>
Element starting_map_type / orthogonal_tilt / software_list
Namespace No namespace
Diagram
Diagramemdb_xsd.tmp#software_list_type_softwareemdb_xsd.tmp#software_list_type
Type software_list_type
Properties
content complex
minOccurs 0
Model
Children software
Instance
<software_list>
  <software>{0,unbounded}</software>
</software_list>
Source
<xs:element name="software_list" type="software_list_type" minOccurs="0"/>
Element starting_map_type / orthogonal_tilt / number_images
Namespace No namespace
Diagram
Diagram
Type xs:positiveInteger
Properties
content simple
minOccurs 0
Source
<xs:element name="number_images" type="xs:positiveInteger" minOccurs="0"/>
Element starting_map_type / orthogonal_tilt / tilt_angle1
Namespace No namespace
Diagram
Diagramemdb_xsd.tmp#allowed_tilt_angle1Orthogonalemdb_xsd.tmp#starting_map_type_starting_map_type_orthogonal_tilt_starting_map_type_starting_map_type_orthogonal_tilt_tilt_angle1_units
Type extension of allowed_tilt_angle1Orthogonal
Type hierarchy
Properties
content complex
minOccurs 0
Attributes
QName Type Fixed Use
units xs:token degrees required
Source
<xs:element name="tilt_angle1" minOccurs="0">
  <xs:complexType>
    <xs:simpleContent>
      <xs:extension base="allowed_tilt_angle1Orthogonal">
        <xs:attribute name="units" type="xs:token" fixed="degrees" use="required"/>
      </xs:extension>
    </xs:simpleContent>
  </xs:complexType>
</xs:element>
Element starting_map_type / orthogonal_tilt / tilt_angle2
Namespace No namespace
Diagram
Diagramemdb_xsd.tmp#allowed_tilt_angle2Orthogonalemdb_xsd.tmp#starting_map_type_starting_map_type_orthogonal_tilt_starting_map_type_starting_map_type_orthogonal_tilt_tilt_angle2_units
Type extension of allowed_tilt_angle2Orthogonal
Type hierarchy
Properties
content complex
minOccurs 0
Attributes
QName Type Fixed Use
units xs:token degrees required
Source
<xs:element name="tilt_angle2" minOccurs="0">
  <xs:complexType>
    <xs:simpleContent>
      <xs:extension base="allowed_tilt_angle2Orthogonal">
        <xs:attribute name="units" type="xs:token" fixed="degrees" use="required"/>
      </xs:extension>
    </xs:simpleContent>
  </xs:complexType>
</xs:element>
Element starting_map_type / orthogonal_tilt / details
Namespace No namespace
Diagram
Diagram
Type xs:string
Properties
content simple
minOccurs 0
Source
<xs:element name="details" type="xs:string" minOccurs="0"/>
Element starting_map_type / emdb_id
Namespace No namespace
Diagram
Diagramemdb_xsd.tmp#emdb_id_type
Type emdb_id_type
Properties
content simple
minOccurs 0
Facets
pattern EMD-\d{4,}
Source
<xs:element name="emdb_id" type="emdb_id_type" minOccurs="0"/>
Element starting_map_type / pdb_model
Namespace No namespace
Diagram
Diagramemdb_xsd.tmp#pdb_model_type_pdb_idemdb_xsd.tmp#pdb_model_type_chain_id_listemdb_xsd.tmp#pdb_model_type
Type pdb_model_type
Properties
content complex
minOccurs 0
Model
Children chain_id_list, pdb_id
Instance
<pdb_model>
  <pdb_id>{0,1}</pdb_id>
  <chain_id_list>{0,1}</chain_id_list>
</pdb_model>
Source
<xs:element name="pdb_model" type="pdb_model_type" minOccurs="0"/>
Element pdb_model_type / pdb_id
Namespace No namespace
Diagram
Diagramemdb_xsd.tmp#pdb_code_type
Type pdb_code_type
Properties
content simple
minOccurs 0
Facets
pattern \d[\dA-Za-z]{3}|pdb_\d{5}[\dA-Za-z]{3}
Source
<xs:element name="pdb_id" type="pdb_code_type" minOccurs="0"/>
Element pdb_model_type / chain_id_list
Namespace No namespace
Diagram
Diagramemdb_xsd.tmp#chain_type_chain_idemdb_xsd.tmp#chain_type_residue_rangeemdb_xsd.tmp#chain_type
Type chain_type
Properties
content complex
minOccurs 0
Model
Children chain_id, residue_range
Instance
<chain_id_list>
  <chain_id>{0,unbounded}</chain_id>
  <residue_range>{0,1}</residue_range>
</chain_id_list>
Source
<xs:element name="chain_id_list" type="chain_type" minOccurs="0"/>
Element starting_map_type / insilico_model
Namespace No namespace
Diagram
Diagram
Type xs:token
Properties
content simple
minOccurs 0
Source
<xs:element name="insilico_model" type="xs:token" minOccurs="0"/>
Element starting_map_type / other
Namespace No namespace
Diagram
Diagram
Type xs:string
Properties
content simple
minOccurs 0
Source
<xs:element name="other" type="xs:string" minOccurs="0"/>
Element starting_map_type / details
Namespace No namespace
Diagram
Diagram
Type xs:string
Properties
content simple
minOccurs 0
Source
<xs:element name="details" type="xs:string" minOccurs="0"/>
Element crystallography_proc_add_group / ctf_correction
Namespace No namespace
Diagram
Diagramemdb_xsd.tmp#ctf_correction_type_phase_reversalemdb_xsd.tmp#ctf_correction_type_amplitude_correctionemdb_xsd.tmp#ctf_correction_type_correction_operationemdb_xsd.tmp#ctf_correction_type_software_listemdb_xsd.tmp#ctf_correction_type_detailsemdb_xsd.tmp#ctf_correction_type_typeemdb_xsd.tmp#ctf_correction_type
Type ctf_correction_type
Properties
content complex
minOccurs 0
Model
Children amplitude_correction, correction_operation, details, phase_reversal, software_list, type
Instance
<ctf_correction>
  <phase_reversal>{0,1}</phase_reversal>
  <amplitude_correction>{0,1}</amplitude_correction>
  <correction_operation>{0,1}</correction_operation>
  <software_list>{0,1}</software_list>
  <details>{0,1}</details>
  <type>{0,1}</type>
</ctf_correction>
Source
<xs:element name="ctf_correction" type="ctf_correction_type" minOccurs="0"/>
Element ctf_correction_type / phase_reversal
Namespace No namespace
Diagram
Diagramemdb_xsd.tmp#ctf_correction_type_ctf_correction_type_phase_reversal_anisotropicemdb_xsd.tmp#ctf_correction_type_ctf_correction_type_phase_reversal_correction_space
Properties
content complex
minOccurs 0
Model
Children anisotropic, correction_space
Instance
<phase_reversal>
  <anisotropic>{0,1}</anisotropic>
  <correction_space>{0,1}</correction_space>
</phase_reversal>
Source
<xs:element name="phase_reversal" minOccurs="0">
  <xs:complexType>
    <xs:sequence>
      <xs:element name="anisotropic" type="xs:boolean" minOccurs="0"/>
      <xs:element name="correction_space" type="correction_space_type" minOccurs="0"/>
    </xs:sequence>
  </xs:complexType>
</xs:element>
Element ctf_correction_type / phase_reversal / anisotropic
Namespace No namespace
Diagram
Diagram
Type xs:boolean
Properties
content simple
minOccurs 0
Source
<xs:element name="anisotropic" type="xs:boolean" minOccurs="0"/>
Element ctf_correction_type / phase_reversal / correction_space
Namespace No namespace
Diagram
Diagramemdb_xsd.tmp#correction_space_type
Type correction_space_type
Properties
content simple
minOccurs 0
Facets
enumeration REAL
enumeration RECIPROCAL
Source
<xs:element name="correction_space" type="correction_space_type" minOccurs="0"/>
Element ctf_correction_type / amplitude_correction
Namespace No namespace
Diagram
Diagramemdb_xsd.tmp#ctf_correction_type_ctf_correction_type_amplitude_correction_factoremdb_xsd.tmp#ctf_correction_type_ctf_correction_type_amplitude_correction_correction_space
Properties
content complex
minOccurs 0
Model
Children correction_space, factor
Instance
<amplitude_correction>
  <factor>{0,1}</factor>
  <correction_space>{0,1}</correction_space>
</amplitude_correction>
Source
<xs:element name="amplitude_correction" minOccurs="0">
  <xs:complexType>
    <xs:sequence>
      <xs:element name="factor" type="xs:float" minOccurs="0"/>
      <xs:element name="correction_space" type="correction_space_type" minOccurs="0"/>
    </xs:sequence>
  </xs:complexType>
</xs:element>
Element ctf_correction_type / amplitude_correction / factor
Namespace No namespace
Diagram
Diagram
Type xs:float
Properties
content simple
minOccurs 0
Source
<xs:element name="factor" type="xs:float" minOccurs="0"/>
Element ctf_correction_type / amplitude_correction / correction_space
Namespace No namespace
Diagram
Diagramemdb_xsd.tmp#correction_space_type
Type correction_space_type
Properties
content simple
minOccurs 0
Facets
enumeration REAL
enumeration RECIPROCAL
Source
<xs:element name="correction_space" type="correction_space_type" minOccurs="0"/>
Element ctf_correction_type / correction_operation
Namespace No namespace
Diagram
Diagram
Type restriction of xs:string
Properties
content simple
minOccurs 0
Facets
enumeration MULTIPLICATION
enumeration DIVISION
Source
<xs:element name="correction_operation" minOccurs="0">
  <xs:simpleType>
    <xs:restriction base="xs:string">
      <xs:enumeration value="MULTIPLICATION"/>
      <xs:enumeration value="DIVISION"/>
    </xs:restriction>
  </xs:simpleType>
</xs:element>
Element ctf_correction_type / software_list
Namespace No namespace
Diagram
Diagramemdb_xsd.tmp#software_list_type_softwareemdb_xsd.tmp#software_list_type
Type software_list_type
Properties
content complex
minOccurs 0
Model
Children software
Instance
<software_list>
  <software>{0,unbounded}</software>
</software_list>
Source
<xs:element name="software_list" type="software_list_type" minOccurs="0"/>
Element ctf_correction_type / details
Namespace No namespace
Diagram
Diagram
Type xs:string
Properties
content simple
minOccurs 0
Source
<xs:element name="details" type="xs:string" minOccurs="0"/>
Element ctf_correction_type / type
Namespace No namespace
Diagram
Diagram
Type restriction of xs:string
Properties
content simple
minOccurs 0
Facets
enumeration NONE
enumeration PHASE FLIPPING ONLY
enumeration PHASE FLIPPING AND AMPLITUDE CORRECTION
Source
<xs:element name="type" minOccurs="0">
  <xs:simpleType>
    <xs:restriction base="xs:string">
      <xs:enumeration value="NONE"/>
      <xs:enumeration value="PHASE FLIPPING ONLY"/>
      <xs:enumeration value="PHASE FLIPPING AND AMPLITUDE CORRECTION"/>
    </xs:restriction>
  </xs:simpleType>
</xs:element>
Element crystallography_proc_add_group / molecular_replacement
Namespace No namespace
Diagram
Diagramemdb_xsd.tmp#molecular_replacement_type_starting_modelemdb_xsd.tmp#molecular_replacement_type_resolution_rangeemdb_xsd.tmp#molecular_replacement_type_software_listemdb_xsd.tmp#molecular_replacement_type
Type molecular_replacement_type
Properties
content complex
minOccurs 0
Model
Children resolution_range, software_list, starting_model
Instance
<molecular_replacement>
  <starting_model>{0,unbounded}</starting_model>
  <resolution_range>{0,1}</resolution_range>
  <software_list>{0,1}</software_list>
</molecular_replacement>
Source
<xs:element name="molecular_replacement" type="molecular_replacement_type" minOccurs="0"/>
Element molecular_replacement_type / starting_model
Namespace No namespace
Diagram
Diagramemdb_xsd.tmp#molecular_replacement_type_molecular_replacement_type_starting_model_access_codeemdb_xsd.tmp#molecular_replacement_type_molecular_replacement_type_starting_model_chain
Properties
content complex
minOccurs 0
maxOccurs unbounded
Model
Children access_code, chain
Instance
<starting_model>
  <access_code>{1,1}</access_code>
  <chain>{0,unbounded}</chain>
</starting_model>
Source
<xs:element name="starting_model" minOccurs="0" maxOccurs="unbounded">
  <xs:complexType>
    <xs:sequence>
      <xs:element name="access_code" type="pdb_code_type"/>
      <xs:element name="chain" type="chain_type" minOccurs="0" maxOccurs="unbounded"/>
    </xs:sequence>
  </xs:complexType>
</xs:element>
Element molecular_replacement_type / starting_model / access_code
Namespace No namespace
Diagram
Diagramemdb_xsd.tmp#pdb_code_type
Type pdb_code_type
Properties
content simple
Facets
pattern \d[\dA-Za-z]{3}|pdb_\d{5}[\dA-Za-z]{3}
Source
<xs:element name="access_code" type="pdb_code_type"/>
Element molecular_replacement_type / starting_model / chain
Namespace No namespace
Diagram
Diagramemdb_xsd.tmp#chain_type_chain_idemdb_xsd.tmp#chain_type_residue_rangeemdb_xsd.tmp#chain_type
Type chain_type
Properties
content complex
minOccurs 0
maxOccurs unbounded
Model
Children chain_id, residue_range
Instance
<chain>
  <chain_id>{0,unbounded}</chain_id>
  <residue_range>{0,1}</residue_range>
</chain>
Source
<xs:element name="chain" type="chain_type" minOccurs="0" maxOccurs="unbounded"/>
Element molecular_replacement_type / resolution_range
Namespace No namespace
Diagram
Diagramemdb_xsd.tmp#molecular_replacement_type_molecular_replacement_type_resolution_range_high_resolutionemdb_xsd.tmp#molecular_replacement_type_molecular_replacement_type_resolution_range_low_resolution
Properties
content complex
minOccurs 0
Model
Children high_resolution, low_resolution
Instance
<resolution_range>
  <high_resolution units="Å">{1,1}</high_resolution>
  <low_resolution units="Å">{1,1}</low_resolution>
</resolution_range>
Source
<xs:element name="resolution_range" minOccurs="0">
  <xs:complexType>
    <xs:sequence>
      <xs:element name="high_resolution">
        <xs:complexType>
          <xs:simpleContent>
            <xs:extension base="resolution_type">
              <xs:attribute name="units" type="xs:token" fixed="Å" use="required"/>
            </xs:extension>
          </xs:simpleContent>
        </xs:complexType>
      </xs:element>
      <xs:element name="low_resolution">
        <xs:complexType>
          <xs:simpleContent>
            <xs:extension base="resolution_type">
              <xs:attribute name="units" type="xs:token" fixed="Å" use="required"/>
            </xs:extension>
          </xs:simpleContent>
        </xs:complexType>
      </xs:element>
    </xs:sequence>
  </xs:complexType>
</xs:element>
Element molecular_replacement_type / resolution_range / high_resolution
Namespace No namespace
Diagram
Diagramemdb_xsd.tmp#resolution_typeemdb_xsd.tmp#molecular_replacement_type_molecular_replacement_type_resolution_range_molecular_replacement_type_molecular_replacement_type_resolution_range_high_resolution_units
Type extension of resolution_type
Type hierarchy
Properties
content complex
Attributes
QName Type Fixed Use
units xs:token required
Source
<xs:element name="high_resolution">
  <xs:complexType>
    <xs:simpleContent>
      <xs:extension base="resolution_type">
        <xs:attribute name="units" type="xs:token" fixed="Å" use="required"/>
      </xs:extension>
    </xs:simpleContent>
  </xs:complexType>
</xs:element>
Element molecular_replacement_type / resolution_range / low_resolution
Namespace No namespace
Diagram
Diagramemdb_xsd.tmp#resolution_typeemdb_xsd.tmp#molecular_replacement_type_molecular_replacement_type_resolution_range_molecular_replacement_type_molecular_replacement_type_resolution_range_low_resolution_units
Type extension of resolution_type
Type hierarchy
Properties
content complex
Attributes
QName Type Fixed Use
units xs:token required
Source
<xs:element name="low_resolution">
  <xs:complexType>
    <xs:simpleContent>
      <xs:extension base="resolution_type">
        <xs:attribute name="units" type="xs:token" fixed="Å" use="required"/>
      </xs:extension>
    </xs:simpleContent>
  </xs:complexType>
</xs:element>
Element molecular_replacement_type / software_list
Namespace No namespace
Diagram
Diagramemdb_xsd.tmp#software_list_type_softwareemdb_xsd.tmp#software_list_type
Type software_list_type
Properties
content complex
minOccurs 0
Model
Children software
Instance
<software_list>
  <software>{0,unbounded}</software>
</software_list>
Source
<xs:element name="software_list" type="software_list_type" minOccurs="0"/>
Element crystallography_proc_add_group / lattice_distortion_correction_software_list
Namespace No namespace
Diagram
Diagramemdb_xsd.tmp#software_list_type_softwareemdb_xsd.tmp#software_list_type
Type software_list_type
Properties
content complex
minOccurs 0
Model
Children software
Instance
<lattice_distortion_correction_software_list>
  <software>{0,unbounded}</software>
</lattice_distortion_correction_software_list>
Source
<xs:element name="lattice_distortion_correction_software_list" type="software_list_type" minOccurs="0"/>
Element crystallography_proc_add_group / symmetry_determination_software_list
Namespace No namespace
Diagram
Diagramemdb_xsd.tmp#software_list_type_softwareemdb_xsd.tmp#software_list_type
Type software_list_type
Properties
content complex
minOccurs 0
Model
Children software
Instance
<symmetry_determination_software_list>
  <software>{0,unbounded}</software>
</symmetry_determination_software_list>
Source
<xs:element name="symmetry_determination_software_list" type="software_list_type" minOccurs="0"/>
Element crystallography_proc_add_group / merging_software_list
Namespace No namespace
Diagram
Diagramemdb_xsd.tmp#software_list_type_softwareemdb_xsd.tmp#software_list_type
Type software_list_type
Properties
content complex
minOccurs 0
Model
Children software
Instance
<merging_software_list>
  <software>{0,unbounded}</software>
</merging_software_list>
Source
<xs:element name="merging_software_list" type="software_list_type" minOccurs="0"/>
Element crystallography_proc_add_group / crystallography_statistics
Namespace No namespace
Diagram
Diagramemdb_xsd.tmp#crystallography_statistics_type_number_intensities_measuredemdb_xsd.tmp#crystallography_statistics_type_number_structure_factorsemdb_xsd.tmp#crystallography_statistics_type_fourier_space_coverageemdb_xsd.tmp#crystallography_statistics_type_r_symemdb_xsd.tmp#crystallography_statistics_type_r_mergeemdb_xsd.tmp#crystallography_statistics_type_overall_phase_erroremdb_xsd.tmp#crystallography_statistics_type_overall_phase_residualemdb_xsd.tmp#crystallography_statistics_type_phase_error_rejection_criteriaemdb_xsd.tmp#crystallography_statistics_type_high_resolutionemdb_xsd.tmp#crystallography_statistics_type_shell_listemdb_xsd.tmp#crystallography_statistics_type_detailsemdb_xsd.tmp#crystallography_statistics_type
Type crystallography_statistics_type
Properties
content complex
minOccurs 0
Model
Children details, fourier_space_coverage, high_resolution, number_intensities_measured, number_structure_factors, overall_phase_error, overall_phase_residual, phase_error_rejection_criteria, r_merge, r_sym, shell_list
Instance
<crystallography_statistics>
  <number_intensities_measured>{1,1}</number_intensities_measured>
  <number_structure_factors>{1,1}</number_structure_factors>
  <fourier_space_coverage>{1,1}</fourier_space_coverage>
  <r_sym>{0,1}</r_sym>
  <r_merge>{1,1}</r_merge>
  <overall_phase_error>{0,1}</overall_phase_error>
  <overall_phase_residual>{0,1}</overall_phase_residual>
  <phase_error_rejection_criteria>{1,1}</phase_error_rejection_criteria>
  <high_resolution units="Å">{1,1}</high_resolution>
  <shell_list>{0,1}</shell_list>
  <details>{0,1}</details>
</crystallography_statistics>
Source
<xs:element name="crystallography_statistics" type="crystallography_statistics_type" minOccurs="0"/>
Element crystallography_statistics_type / number_intensities_measured
Namespace No namespace
Diagram
Diagram
Type xs:positiveInteger
Properties
content simple
Source
<xs:element name="number_intensities_measured" type="xs:positiveInteger"/>
Element crystallography_statistics_type / number_structure_factors
Namespace No namespace
Diagram
Diagram
Type xs:positiveInteger
Properties
content simple
Source
<xs:element name="number_structure_factors" type="xs:positiveInteger"/>
Element crystallography_statistics_type / fourier_space_coverage
Namespace No namespace
Diagram
Diagram
Type xs:float
Properties
content simple
Source
<xs:element name="fourier_space_coverage" type="xs:float"/>
Element crystallography_statistics_type / r_sym
Namespace No namespace
Diagram
Diagram
Type xs:float
Properties
content simple
minOccurs 0
Source
<xs:element name="r_sym" type="xs:float" minOccurs="0"/>
Element crystallography_statistics_type / r_merge
Namespace No namespace
Diagram
Diagram
Type xs:float
Properties
content simple
Source
<xs:element name="r_merge" type="xs:float"/>
Element crystallography_statistics_type / overall_phase_error
Namespace No namespace
Diagram
Diagram
Type xs:token
Properties
content simple
minOccurs 0
Source
<xs:element name="overall_phase_error" type="xs:token" minOccurs="0"/>
Element crystallography_statistics_type / overall_phase_residual
Namespace No namespace
Diagram
Diagram
Type xs:float
Properties
content simple
minOccurs 0
Source
<xs:element name="overall_phase_residual" type="xs:float" minOccurs="0"/>
Element crystallography_statistics_type / phase_error_rejection_criteria
Namespace No namespace
Diagram
Diagram
Type xs:token
Properties
content simple
Source
<xs:element name="phase_error_rejection_criteria" type="xs:token"/>
Element crystallography_statistics_type / high_resolution
Namespace No namespace
Diagram
Diagramemdb_xsd.tmp#resolution_typeemdb_xsd.tmp#crystallography_statistics_type_crystallography_statistics_type_high_resolution_units
Type extension of resolution_type
Type hierarchy
Properties
content complex
Attributes
QName Type Fixed Use
units xs:token required
Source
<xs:element name="high_resolution">
  <xs:complexType>
    <xs:simpleContent>
      <xs:extension base="resolution_type">
        <xs:attribute name="units" type="xs:token" fixed="Å" use="required"/>
      </xs:extension>
    </xs:simpleContent>
  </xs:complexType>
</xs:element>
Element crystallography_statistics_type / shell_list
Namespace No namespace
Diagram
Diagramemdb_xsd.tmp#crystallography_statistics_type_crystallography_statistics_type_shell_list_shell
Properties
content complex
minOccurs 0
Model
Children shell
Instance
<shell_list>
  <shell shell_id="">{1,unbounded}</shell>
</shell_list>
Source
<xs:element name="shell_list" minOccurs="0">
  <xs:complexType>
    <xs:sequence>
      <xs:element name="shell" maxOccurs="unbounded">
        <xs:complexType>
          <xs:sequence>
            <xs:element name="high_resolution">
              <xs:complexType>
                <xs:simpleContent>
                  <xs:extension base="resolution_type">
                    <xs:attribute name="units" type="xs:token" fixed="Å" use="required"/>
                  </xs:extension>
                </xs:simpleContent>
              </xs:complexType>
            </xs:element>
            <xs:element name="low_resolution">
              <xs:complexType>
                <xs:simpleContent>
                  <xs:extension base="resolution_type">
                    <xs:attribute name="units" type="xs:token" fixed="Å" use="required"/>
                  </xs:extension>
                </xs:simpleContent>
              </xs:complexType>
            </xs:element>
            <xs:element name="number_structure_factors" type="xs:positiveInteger"/>
            <xs:element name="phase_residual" type="xs:float"/>
            <xs:element name="fourier_space_coverage" type="xs:float"/>
            <xs:element name="multiplicity" type="xs:float"/>
          </xs:sequence>
          <xs:attribute name="shell_id" type="xs:positiveInteger"/>
        </xs:complexType>
      </xs:element>
    </xs:sequence>
  </xs:complexType>
</xs:element>
Element crystallography_statistics_type / shell_list / shell
Namespace No namespace
Diagram
Diagramemdb_xsd.tmp#crystallography_statistics_type_crystallography_statistics_type_shell_list_crystallography_statistics_type_crystallography_statistics_type_shell_list_shell_shell_idemdb_xsd.tmp#crystallography_statistics_type_crystallography_statistics_type_shell_list_crystallography_statistics_type_crystallography_statistics_type_shell_list_shell_high_resolutionemdb_xsd.tmp#crystallography_statistics_type_crystallography_statistics_type_shell_list_crystallography_statistics_type_crystallography_statistics_type_shell_list_shell_low_resolutionemdb_xsd.tmp#crystallography_statistics_type_crystallography_statistics_type_shell_list_crystallography_statistics_type_crystallography_statistics_type_shell_list_shell_number_structure_factorsemdb_xsd.tmp#crystallography_statistics_type_crystallography_statistics_type_shell_list_crystallography_statistics_type_crystallography_statistics_type_shell_list_shell_phase_residualemdb_xsd.tmp#crystallography_statistics_type_crystallography_statistics_type_shell_list_crystallography_statistics_type_crystallography_statistics_type_shell_list_shell_fourier_space_coverageemdb_xsd.tmp#crystallography_statistics_type_crystallography_statistics_type_shell_list_crystallography_statistics_type_crystallography_statistics_type_shell_list_shell_multiplicity
Properties
content complex
maxOccurs unbounded
Model
Children fourier_space_coverage, high_resolution, low_resolution, multiplicity, number_structure_factors, phase_residual
Instance
<shell shell_id="">
  <high_resolution units="Å">{1,1}</high_resolution>
  <low_resolution units="Å">{1,1}</low_resolution>
  <number_structure_factors>{1,1}</number_structure_factors>
  <phase_residual>{1,1}</phase_residual>
  <fourier_space_coverage>{1,1}</fourier_space_coverage>
  <multiplicity>{1,1}</multiplicity>
</shell>
Attributes
QName Type Use
shell_id xs:positiveInteger optional
Source
<xs:element name="shell" maxOccurs="unbounded">
  <xs:complexType>
    <xs:sequence>
      <xs:element name="high_resolution">
        <xs:complexType>
          <xs:simpleContent>
            <xs:extension base="resolution_type">
              <xs:attribute name="units" type="xs:token" fixed="Å" use="required"/>
            </xs:extension>
          </xs:simpleContent>
        </xs:complexType>
      </xs:element>
      <xs:element name="low_resolution">
        <xs:complexType>
          <xs:simpleContent>
            <xs:extension base="resolution_type">
              <xs:attribute name="units" type="xs:token" fixed="Å" use="required"/>
            </xs:extension>
          </xs:simpleContent>
        </xs:complexType>
      </xs:element>
      <xs:element name="number_structure_factors" type="xs:positiveInteger"/>
      <xs:element name="phase_residual" type="xs:float"/>
      <xs:element name="fourier_space_coverage" type="xs:float"/>
      <xs:element name="multiplicity" type="xs:float"/>
    </xs:sequence>
    <xs:attribute name="shell_id" type="xs:positiveInteger"/>
  </xs:complexType>
</xs:element>
Element crystallography_statistics_type / shell_list / shell / high_resolution
Namespace No namespace
Diagram
Diagramemdb_xsd.tmp#resolution_typeemdb_xsd.tmp#crystallography_statistics_type_crystallography_statistics_type_shell_list_crystallography_statistics_type_crystallography_statistics_type_shell_list_shell_crystallography_statistics_type_crystallography_statistics_type_shell_list_crystallography_statistics_type_crystallography_statistics_type_shell_list_shell_high_resolution_units
Type extension of resolution_type
Type hierarchy
Properties
content complex
Attributes
QName Type Fixed Use
units xs:token required
Source
<xs:element name="high_resolution">
  <xs:complexType>
    <xs:simpleContent>
      <xs:extension base="resolution_type">
        <xs:attribute name="units" type="xs:token" fixed="Å" use="required"/>
      </xs:extension>
    </xs:simpleContent>
  </xs:complexType>
</xs:element>
Element crystallography_statistics_type / shell_list / shell / low_resolution
Namespace No namespace
Diagram
Diagramemdb_xsd.tmp#resolution_typeemdb_xsd.tmp#crystallography_statistics_type_crystallography_statistics_type_shell_list_crystallography_statistics_type_crystallography_statistics_type_shell_list_shell_crystallography_statistics_type_crystallography_statistics_type_shell_list_crystallography_statistics_type_crystallography_statistics_type_shell_list_shell_low_resolution_units
Type extension of resolution_type
Type hierarchy
Properties
content complex
Attributes
QName Type Fixed Use
units xs:token required
Source
<xs:element name="low_resolution">
  <xs:complexType>
    <xs:simpleContent>
      <xs:extension base="resolution_type">
        <xs:attribute name="units" type="xs:token" fixed="Å" use="required"/>
      </xs:extension>
    </xs:simpleContent>
  </xs:complexType>
</xs:element>
Element crystallography_statistics_type / shell_list / shell / number_structure_factors
Namespace No namespace
Diagram
Diagram
Type xs:positiveInteger
Properties
content simple
Source
<xs:element name="number_structure_factors" type="xs:positiveInteger"/>
Element crystallography_statistics_type / shell_list / shell / phase_residual
Namespace No namespace
Diagram
Diagram
Type xs:float
Properties
content simple
Source
<xs:element name="phase_residual" type="xs:float"/>
Element crystallography_statistics_type / shell_list / shell / fourier_space_coverage
Namespace No namespace
Diagram
Diagram
Type xs:float
Properties
content simple
Source
<xs:element name="fourier_space_coverage" type="xs:float"/>
Element crystallography_statistics_type / shell_list / shell / multiplicity
Namespace No namespace
Diagram
Diagram
Type xs:float
Properties
content simple
Source
<xs:element name="multiplicity" type="xs:float"/>
Element crystallography_statistics_type / details
Namespace No namespace
Diagram
Diagram
Type xs:string
Properties
content simple
minOccurs 0
Source
<xs:element name="details" type="xs:string" minOccurs="0"/>
Element motion_correction_type / type
Namespace No namespace
Annotations
Type of motion correction carried out.
Diagram
Diagram
Type restriction of xs:string
Properties
content simple
minOccurs 1
maxOccurs 1
Facets
enumeration MICROGRAPH PATCHES
enumeration NONE
enumeration PER PARTICLE
enumeration WHOLE MICROGRAPH
Source
<xs:element name="type" minOccurs="1" maxOccurs="1">
  <xs:annotation>
    <xs:documentation>Type of motion correction carried out.</xs:documentation>
  </xs:annotation>
  <xs:simpleType>
    <xs:restriction base="xs:string">
      <xs:enumeration value="MICROGRAPH PATCHES"/>
      <xs:enumeration value="NONE"/>
      <xs:enumeration value="PER PARTICLE"/>
      <xs:enumeration value="WHOLE MICROGRAPH"/>
    </xs:restriction>
  </xs:simpleType>
</xs:element>
Element motion_correction_type / details
Namespace No namespace
Annotations
A description of the motion correction operation in more detail.
Diagram
Diagram
Type xs:string
Properties
content simple
minOccurs 0
maxOccurs 1
Source
<xs:element name="details" minOccurs="0" maxOccurs="1" type="xs:string">
  <xs:annotation>
    <xs:documentation>A description of the motion correction operation in more detail.</xs:documentation>
  </xs:annotation>
</xs:element>
Element helical_processing
Namespace No namespace
Diagram
Diagramemdb_xsd.tmp#base_image_processing_type_image_processing_idemdb_xsd.tmp#base_image_processing_type_image_recording_idemdb_xsd.tmp#base_image_processing_type_detailsemdb_xsd.tmp#base_image_processing_typeemdb_xsd.tmp#helical_processing_add_group_final_reconstructionemdb_xsd.tmp#helical_processing_add_group_ctf_correctionemdb_xsd.tmp#helical_processing_add_group_motion_correctionemdb_xsd.tmp#helical_processing_add_group_segment_selectionemdb_xsd.tmp#helical_processing_add_group_refinementemdb_xsd.tmp#helical_processing_add_group_startup_modelemdb_xsd.tmp#helical_processing_add_group_helical_layer_linesemdb_xsd.tmp#helical_processing_add_group_initial_angle_assignmentemdb_xsd.tmp#helical_processing_add_group_final_angle_assignmentemdb_xsd.tmp#helical_processing_add_group_crystal_parametersemdb_xsd.tmp#helical_processing_add_groupemdb_xsd.tmp#helical_processing_typeemdb_xsd.tmp#image_processing
Type helical_processing_type
Type hierarchy
Properties
content complex
Substitution Group Affiliation
Model
Children crystal_parameters, ctf_correction, details, final_angle_assignment, final_reconstruction, helical_layer_lines, image_recording_id, initial_angle_assignment, motion_correction, refinement, segment_selection, startup_model
Instance
<helical_processing image_processing_id="">
  <image_recording_id>{1,1}</image_recording_id>
  <details>{0,1}</details>
  <final_reconstruction>{0,1}</final_reconstruction>
  <ctf_correction>{0,1}</ctf_correction>
  <motion_correction>{0,1}</motion_correction>
  <segment_selection>{0,unbounded}</segment_selection>
  <refinement>{0,1}</refinement>
  <startup_model type_of_model="">{0,unbounded}</startup_model>
  <helical_layer_lines>{0,1}</helical_layer_lines>
  <initial_angle_assignment>{0,1}</initial_angle_assignment>
  <final_angle_assignment>{0,1}</final_angle_assignment>
  <crystal_parameters>{0,1}</crystal_parameters>
</helical_processing>
Attributes
QName Type Use
image_processing_id xs:positiveInteger required
Source
<xs:element name="helical_processing" substitutionGroup="image_processing" type="helical_processing_type"/>
Element helical_processing_add_group / final_reconstruction
Namespace No namespace
Diagram
Diagramemdb_xsd.tmp#final_reconstruction_type_number_classes_usedemdb_xsd.tmp#final_reconstruction_type_applied_symmetryemdb_xsd.tmp#final_reconstruction_type_algorithmemdb_xsd.tmp#final_reconstruction_type_resolutionemdb_xsd.tmp#final_reconstruction_type_resolution_methodemdb_xsd.tmp#final_reconstruction_type_reconstruction_filteringemdb_xsd.tmp#final_reconstruction_type_software_listemdb_xsd.tmp#final_reconstruction_type_detailsemdb_xsd.tmp#final_reconstruction_typeemdb_xsd.tmp#non_subtom_final_reconstruction_type_number_images_usedemdb_xsd.tmp#non_subtom_final_reconstruction_type
Type non_subtom_final_reconstruction_type
Type hierarchy
Properties
content complex
minOccurs 0
Model
Children algorithm, applied_symmetry, details, number_classes_used, number_images_used, reconstruction_filtering, resolution, resolution_method, software_list
Instance
<final_reconstruction>
  <number_classes_used>{0,1}</number_classes_used>
  <applied_symmetry>{0,1}</applied_symmetry>
  <algorithm>{0,1}</algorithm>
  <resolution res_type="" units="Å">{0,1}</resolution>
  <resolution_method>{0,1}</resolution_method>
  <reconstruction_filtering>{0,1}</reconstruction_filtering>
  <software_list>{0,1}</software_list>
  <details>{0,1}</details>
  <number_images_used>{0,1}</number_images_used>
</final_reconstruction>
Source
<xs:element name="final_reconstruction" type="non_subtom_final_reconstruction_type" minOccurs="0"/>
Element helical_processing_add_group / ctf_correction
Namespace No namespace
Diagram
Diagramemdb_xsd.tmp#ctf_correction_type_phase_reversalemdb_xsd.tmp#ctf_correction_type_amplitude_correctionemdb_xsd.tmp#ctf_correction_type_correction_operationemdb_xsd.tmp#ctf_correction_type_software_listemdb_xsd.tmp#ctf_correction_type_detailsemdb_xsd.tmp#ctf_correction_type_typeemdb_xsd.tmp#ctf_correction_type
Type ctf_correction_type
Properties
content complex
minOccurs 0
Model
Children amplitude_correction, correction_operation, details, phase_reversal, software_list, type
Instance
<ctf_correction>
  <phase_reversal>{0,1}</phase_reversal>
  <amplitude_correction>{0,1}</amplitude_correction>
  <correction_operation>{0,1}</correction_operation>
  <software_list>{0,1}</software_list>
  <details>{0,1}</details>
  <type>{0,1}</type>
</ctf_correction>
Source
<xs:element name="ctf_correction" type="ctf_correction_type" minOccurs="0"/>
Element helical_processing_add_group / motion_correction
Namespace No namespace
Diagram
Diagramemdb_xsd.tmp#motion_correction_type_typeemdb_xsd.tmp#motion_correction_type_detailsemdb_xsd.tmp#motion_correction_type
Type motion_correction_type
Properties
content complex
minOccurs 0
Model
Children details, type
Instance
<motion_correction>
  <type>{1,1}</type>
  <details>{0,1}</details>
</motion_correction>
Source
<xs:element name="motion_correction" type="motion_correction_type" minOccurs="0"/>
Element helical_processing_add_group / segment_selection
Namespace No namespace
Diagram
Diagramemdb_xsd.tmp#segment_selection_type_number_selectedemdb_xsd.tmp#segment_selection_type_segment_lengthemdb_xsd.tmp#segment_selection_type_segment_overlapemdb_xsd.tmp#segment_selection_type_total_filament_lengthemdb_xsd.tmp#segment_selection_type_software_listemdb_xsd.tmp#segment_selection_type_detailsemdb_xsd.tmp#segment_selection_type
Type segment_selection_type
Properties
content complex
minOccurs 0
maxOccurs unbounded
Model
Children details, number_selected, segment_length, segment_overlap, software_list, total_filament_length
Instance
<segment_selection>
  <number_selected>{0,1}</number_selected>
  <segment_length units="Å">{0,1}</segment_length>
  <segment_overlap units="Å">{0,1}</segment_overlap>
  <total_filament_length units="Å">{0,1}</total_filament_length>
  <software_list>{0,1}</software_list>
  <details>{0,1}</details>
</segment_selection>
Source
<xs:element name="segment_selection" type="segment_selection_type" minOccurs="0" maxOccurs="unbounded"/>
Element segment_selection_type / number_selected
Namespace No namespace
Diagram
Diagram
Type xs:positiveInteger
Properties
content simple
minOccurs 0
Source
<xs:element name="number_selected" type="xs:positiveInteger" minOccurs="0"/>
Element segment_selection_type / segment_length
Namespace No namespace
Diagram
Diagramemdb_xsd.tmp#non_zero_floatemdb_xsd.tmp#segment_selection_type_segment_selection_type_segment_length_units
Type extension of non_zero_float
Type hierarchy
Properties
content complex
minOccurs 0
Attributes
QName Type Fixed Use
units xs:token required
Source
<xs:element name="segment_length" minOccurs="0">
  <xs:complexType>
    <xs:simpleContent>
      <xs:extension base="non_zero_float">
        <xs:attribute name="units" type="xs:token" fixed="Å" use="required"/>
      </xs:extension>
    </xs:simpleContent>
  </xs:complexType>
</xs:element>
Element segment_selection_type / segment_overlap
Namespace No namespace
Diagram
Diagramemdb_xsd.tmp#non_zero_floatemdb_xsd.tmp#segment_selection_type_segment_selection_type_segment_overlap_units
Type extension of non_zero_float
Type hierarchy
Properties
content complex
minOccurs 0
Attributes
QName Type Fixed Use
units xs:token required
Source
<xs:element name="segment_overlap" minOccurs="0">
  <xs:complexType>
    <xs:simpleContent>
      <xs:extension base="non_zero_float">
        <xs:attribute name="units" type="xs:token" fixed="Å" use="required"/>
      </xs:extension>
    </xs:simpleContent>
  </xs:complexType>
</xs:element>
Element segment_selection_type / total_filament_length
Namespace No namespace
Diagram
Diagramemdb_xsd.tmp#non_zero_floatemdb_xsd.tmp#segment_selection_type_segment_selection_type_total_filament_length_units
Type extension of non_zero_float
Type hierarchy
Properties
content complex
minOccurs 0
Attributes
QName Type Fixed Use
units xs:token required
Source
<xs:element name="total_filament_length" minOccurs="0">
  <xs:complexType>
    <xs:simpleContent>
      <xs:extension base="non_zero_float">
        <xs:attribute name="units" type="xs:token" fixed="Å" use="required"/>
      </xs:extension>
    </xs:simpleContent>
  </xs:complexType>
</xs:element>
Element segment_selection_type / software_list
Namespace No namespace
Diagram
Diagramemdb_xsd.tmp#software_list_type_softwareemdb_xsd.tmp#software_list_type
Type software_list_type
Properties
content complex
minOccurs 0
Model
Children software
Instance
<software_list>
  <software>{0,unbounded}</software>
</software_list>
Source
<xs:element name="software_list" type="software_list_type" minOccurs="0"/>
Element segment_selection_type / details
Namespace No namespace
Diagram
Diagram
Type xs:string
Properties
content simple
minOccurs 0
Source
<xs:element name="details" type="xs:string" minOccurs="0"/>
Element helical_processing_add_group / refinement
Namespace No namespace
Diagram
Diagramemdb_xsd.tmp#refinement_type_startup_modelemdb_xsd.tmp#refinement_type_starting_symmetryemdb_xsd.tmp#refinement_type_software_listemdb_xsd.tmp#refinement_type_detailsemdb_xsd.tmp#refinement_type
Type refinement_type
Properties
content complex
minOccurs 0
Model
Children details, software_list, starting_symmetry, startup_model
Instance
<refinement>
  <startup_model type_of_model="">{0,unbounded}</startup_model>
  <starting_symmetry>{1,unbounded}</starting_symmetry>
  <software_list>{0,1}</software_list>
  <details>{0,1}</details>
</refinement>
Source
<xs:element name="refinement" type="refinement_type" minOccurs="0"/>
Element refinement_type / startup_model
Namespace No namespace
Diagram
Diagramemdb_xsd.tmp#starting_map_type_type_of_modelemdb_xsd.tmp#starting_map_type_random_conical_tiltemdb_xsd.tmp#starting_map_type_orthogonal_tiltemdb_xsd.tmp#starting_map_type_emdb_idemdb_xsd.tmp#starting_map_type_pdb_modelemdb_xsd.tmp#starting_map_type_insilico_modelemdb_xsd.tmp#starting_map_type_otheremdb_xsd.tmp#starting_map_type_detailsemdb_xsd.tmp#starting_map_type
Type starting_map_type
Properties
content complex
minOccurs 0
maxOccurs unbounded
Model
Children details, emdb_id, insilico_model, orthogonal_tilt, other, pdb_model, random_conical_tilt
Instance
<startup_model type_of_model="">
  <random_conical_tilt>{0,1}</random_conical_tilt>
  <orthogonal_tilt>{0,1}</orthogonal_tilt>
  <emdb_id>{0,1}</emdb_id>
  <pdb_model>{0,1}</pdb_model>
  <insilico_model>{0,1}</insilico_model>
  <other>{0,1}</other>
  <details>{0,1}</details>
</startup_model>
Attributes
QName Type Use
type_of_model xs:token optional
Source
<xs:element name="startup_model" type="starting_map_type" minOccurs="0" maxOccurs="unbounded"/>
Element refinement_type / starting_symmetry
Namespace No namespace
Diagram
Diagramemdb_xsd.tmp#refinement_type_refinement_type_starting_symmetry_helical_parameters
Properties
content complex
maxOccurs unbounded
Model
Children helical_parameters
Instance
<starting_symmetry>
  <helical_parameters>{1,1}</helical_parameters>
</starting_symmetry>
Source
<xs:element name="starting_symmetry" maxOccurs="unbounded">
  <xs:complexType>
    <xs:sequence>
      <xs:element name="helical_parameters" type="helical_parameters_type"/>
    </xs:sequence>
  </xs:complexType>
</xs:element>
Element refinement_type / starting_symmetry / helical_parameters
Namespace No namespace
Diagram
Diagramemdb_xsd.tmp#helical_parameters_type_delta_zemdb_xsd.tmp#helical_parameters_type_delta_phiemdb_xsd.tmp#helical_parameters_type_axial_symmetryemdb_xsd.tmp#helical_parameters_type
Type helical_parameters_type
Properties
content complex
Model
Children axial_symmetry, delta_phi, delta_z
Instance
<helical_parameters>
  <delta_z units="Å">{1,1}</delta_z>
  <delta_phi units="deg">{1,1}</delta_phi>
  <axial_symmetry>{1,1}</axial_symmetry>
</helical_parameters>
Source
<xs:element name="helical_parameters" type="helical_parameters_type"/>
Element refinement_type / software_list
Namespace No namespace
Diagram
Diagramemdb_xsd.tmp#software_list_type_softwareemdb_xsd.tmp#software_list_type
Type software_list_type
Properties
content complex
minOccurs 0
Model
Children software
Instance
<software_list>
  <software>{0,unbounded}</software>
</software_list>
Source
<xs:element name="software_list" type="software_list_type" minOccurs="0"/>
Element refinement_type / details
Namespace No namespace
Diagram
Diagram
Type xs:string
Properties
content simple
minOccurs 0
Source
<xs:element name="details" type="xs:string" minOccurs="0"/>
Element helical_processing_add_group / startup_model
Namespace No namespace
Diagram
Diagramemdb_xsd.tmp#starting_map_type_type_of_modelemdb_xsd.tmp#starting_map_type_random_conical_tiltemdb_xsd.tmp#starting_map_type_orthogonal_tiltemdb_xsd.tmp#starting_map_type_emdb_idemdb_xsd.tmp#starting_map_type_pdb_modelemdb_xsd.tmp#starting_map_type_insilico_modelemdb_xsd.tmp#starting_map_type_otheremdb_xsd.tmp#starting_map_type_detailsemdb_xsd.tmp#starting_map_type
Type starting_map_type
Properties
content complex
minOccurs 0
maxOccurs unbounded
Model
Children details, emdb_id, insilico_model, orthogonal_tilt, other, pdb_model, random_conical_tilt
Instance
<startup_model type_of_model="">
  <random_conical_tilt>{0,1}</random_conical_tilt>
  <orthogonal_tilt>{0,1}</orthogonal_tilt>
  <emdb_id>{0,1}</emdb_id>
  <pdb_model>{0,1}</pdb_model>
  <insilico_model>{0,1}</insilico_model>
  <other>{0,1}</other>
  <details>{0,1}</details>
</startup_model>
Attributes
QName Type Use
type_of_model xs:token optional
Source
<xs:element name="startup_model" type="starting_map_type" minOccurs="0" maxOccurs="unbounded"/>
Element helical_processing_add_group / helical_layer_lines
Namespace No namespace
Diagram
Diagramemdb_xsd.tmp#layer_lines_type_number_helicesemdb_xsd.tmp#layer_lines_type_helix_lengthemdb_xsd.tmp#layer_lines_type_straighteningemdb_xsd.tmp#layer_lines_type_indexingemdb_xsd.tmp#layer_lines_type
Type layer_lines_type
Properties
content complex
minOccurs 0
Model
Children helix_length, indexing, number_helices, straightening
Instance
<helical_layer_lines>
  <number_helices>{1,1}</number_helices>
  <helix_length>{1,1}</helix_length>
  <straightening>{0,1}</straightening>
  <indexing>{1,1}</indexing>
</helical_layer_lines>
Source
<xs:element name="helical_layer_lines" type="layer_lines_type" minOccurs="0"/>
Element layer_lines_type / number_helices
Namespace No namespace
Diagram
Diagram
Source
<xs:element name="number_helices"/>
Element layer_lines_type / helix_length
Namespace No namespace
Diagram
Diagramemdb_xsd.tmp#layer_lines_type_layer_lines_type_helix_length_minemdb_xsd.tmp#layer_lines_type_layer_lines_type_helix_length_maxemdb_xsd.tmp#layer_lines_type_layer_lines_type_helix_length_averageemdb_xsd.tmp#layer_lines_type_layer_lines_type_helix_length_software_list
Properties
content complex
Model
Children average, max, min, software_list
Instance
<helix_length>
  <min>{1,1}</min>
  <max>{1,1}</max>
  <average>{1,1}</average>
  <software_list>{0,1}</software_list>
</helix_length>
Source
<xs:element name="helix_length">
  <xs:complexType>
    <xs:sequence>
      <xs:element name="min"/>
      <xs:element name="max"/>
      <xs:element name="average"/>
      <xs:element name="software_list" type="software_list_type" minOccurs="0"/>
    </xs:sequence>
  </xs:complexType>
</xs:element>
Element layer_lines_type / helix_length / min
Namespace No namespace
Diagram
Diagram
Source
<xs:element name="min"/>
Element layer_lines_type / helix_length / max
Namespace No namespace
Diagram
Diagram
Source
<xs:element name="max"/>
Element layer_lines_type / helix_length / average
Namespace No namespace
Diagram
Diagram
Source
<xs:element name="average"/>
Element layer_lines_type / helix_length / software_list
Namespace No namespace
Diagram
Diagramemdb_xsd.tmp#software_list_type_softwareemdb_xsd.tmp#software_list_type
Type software_list_type
Properties
content complex
minOccurs 0
Model
Children software
Instance
<software_list>
  <software>{0,unbounded}</software>
</software_list>
Source
<xs:element name="software_list" type="software_list_type" minOccurs="0"/>
Element layer_lines_type / straightening
Namespace No namespace
Diagram
Diagram
Type xs:boolean
Properties
content simple
minOccurs 0
Source
<xs:element name="straightening" type="xs:boolean" minOccurs="0"/>
Element layer_lines_type / indexing
Namespace No namespace
Diagram
Diagramemdb_xsd.tmp#layer_lines_type_layer_lines_type_indexing_software_list
Properties
content complex
Model
Children software_list
Instance
<indexing>
  <software_list>{0,1}</software_list>
</indexing>
Source
<xs:element name="indexing">
  <xs:complexType>
    <xs:sequence>
      <xs:element name="software_list" type="software_list_type" minOccurs="0"/>
    </xs:sequence>
  </xs:complexType>
</xs:element>
Element layer_lines_type / indexing / software_list
Namespace No namespace
Diagram
Diagramemdb_xsd.tmp#software_list_type_softwareemdb_xsd.tmp#software_list_type
Type software_list_type
Properties
content complex
minOccurs 0
Model
Children software
Instance
<software_list>
  <software>{0,unbounded}</software>
</software_list>
Source
<xs:element name="software_list" type="software_list_type" minOccurs="0"/>
Element helical_processing_add_group / initial_angle_assignment
Namespace No namespace
Diagram
Diagramemdb_xsd.tmp#angle_assignment_type_typeemdb_xsd.tmp#angle_assignment_type_projection_matching_processingemdb_xsd.tmp#angle_assignment_type_software_listemdb_xsd.tmp#angle_assignment_type_detailsemdb_xsd.tmp#angle_assignment_type
Type angle_assignment_type
Properties
content complex
minOccurs 0
Model
Children details, projection_matching_processing, software_list, type
Instance
<initial_angle_assignment>
  <type>{1,1}</type>
  <projection_matching_processing>{0,1}</projection_matching_processing>
  <software_list>{0,1}</software_list>
  <details>{0,1}</details>
</initial_angle_assignment>
Source
<xs:element name="initial_angle_assignment" type="angle_assignment_type" minOccurs="0"/>
Element angle_assignment_type / type
Namespace No namespace
Diagram
Diagram
Type restriction of xs:token
Properties
content simple
Facets
enumeration ANGULAR RECONSTITUTION
enumeration COMMON LINE
enumeration NOT APPLICABLE
enumeration OTHER
enumeration PROJECTION MATCHING
enumeration RANDOM ASSIGNMENT
enumeration MAXIMUM LIKELIHOOD
Source
<xs:element name="type">
  <xs:simpleType>
    <xs:restriction base="xs:token">
      <xs:enumeration value="ANGULAR RECONSTITUTION"/>
      <xs:enumeration value="COMMON LINE"/>
      <xs:enumeration value="NOT APPLICABLE"/>
      <xs:enumeration value="OTHER"/>
      <xs:enumeration value="PROJECTION MATCHING"/>
      <xs:enumeration value="RANDOM ASSIGNMENT"/>
      <xs:enumeration value="MAXIMUM LIKELIHOOD"/>
    </xs:restriction>
  </xs:simpleType>
</xs:element>
Element angle_assignment_type / projection_matching_processing
Namespace No namespace
Diagram
Diagramemdb_xsd.tmp#angle_assignment_type_angle_assignment_type_projection_matching_processing_number_reference_projectionsemdb_xsd.tmp#angle_assignment_type_angle_assignment_type_projection_matching_processing_merit_functionemdb_xsd.tmp#angle_assignment_type_angle_assignment_type_projection_matching_processing_angular_sampling
Properties
content complex
minOccurs 0
Model
Children angular_sampling, merit_function, number_reference_projections
Instance
<projection_matching_processing>
  <number_reference_projections>{0,1}</number_reference_projections>
  <merit_function>{0,1}</merit_function>
  <angular_sampling units="degrees">{0,1}</angular_sampling>
</projection_matching_processing>
Source
<xs:element name="projection_matching_processing" minOccurs="0">
  <xs:complexType>
    <xs:sequence>
      <xs:element name="number_reference_projections" type="xs:positiveInteger" minOccurs="0"/>
      <xs:element name="merit_function" type="xs:token" minOccurs="0"/>
      <xs:element name="angular_sampling" minOccurs="0">
        <xs:complexType>
          <xs:simpleContent>
            <xs:extension base="allowed_angular_sampling">
              <xs:attribute name="units" type="xs:token" fixed="degrees" use="required"/>
            </xs:extension>
          </xs:simpleContent>
        </xs:complexType>
      </xs:element>
    </xs:sequence>
  </xs:complexType>
</xs:element>
Element angle_assignment_type / projection_matching_processing / number_reference_projections
Namespace No namespace
Diagram
Diagram
Type xs:positiveInteger
Properties
content simple
minOccurs 0
Source
<xs:element name="number_reference_projections" type="xs:positiveInteger" minOccurs="0"/>
Element angle_assignment_type / projection_matching_processing / merit_function
Namespace No namespace
Diagram
Diagram
Type xs:token
Properties
content simple
minOccurs 0
Source
<xs:element name="merit_function" type="xs:token" minOccurs="0"/>
Element angle_assignment_type / projection_matching_processing / angular_sampling
Namespace No namespace
Diagram
Diagramemdb_xsd.tmp#allowed_angular_samplingemdb_xsd.tmp#angle_assignment_type_angle_assignment_type_projection_matching_processing_angle_assignment_type_angle_assignment_type_projection_matching_processing_angular_sampling_units
Type extension of allowed_angular_sampling
Type hierarchy
Properties
content complex
minOccurs 0
Attributes
QName Type Fixed Use
units xs:token degrees required
Source
<xs:element name="angular_sampling" minOccurs="0">
  <xs:complexType>
    <xs:simpleContent>
      <xs:extension base="allowed_angular_sampling">
        <xs:attribute name="units" type="xs:token" fixed="degrees" use="required"/>
      </xs:extension>
    </xs:simpleContent>
  </xs:complexType>
</xs:element>
Element angle_assignment_type / software_list
Namespace No namespace
Diagram
Diagramemdb_xsd.tmp#software_list_type_softwareemdb_xsd.tmp#software_list_type
Type software_list_type
Properties
content complex
minOccurs 0
Model
Children software
Instance
<software_list>
  <software>{0,unbounded}</software>
</software_list>
Source
<xs:element name="software_list" type="software_list_type" minOccurs="0"/>
Element angle_assignment_type / details
Namespace No namespace
Diagram
Diagram
Type xs:string
Properties
content simple
minOccurs 0
Source
<xs:element name="details" type="xs:string" minOccurs="0"/>
Element helical_processing_add_group / final_angle_assignment
Namespace No namespace
Diagram
Diagramemdb_xsd.tmp#angle_assignment_type_typeemdb_xsd.tmp#angle_assignment_type_projection_matching_processingemdb_xsd.tmp#angle_assignment_type_software_listemdb_xsd.tmp#angle_assignment_type_detailsemdb_xsd.tmp#angle_assignment_type
Type angle_assignment_type
Properties
content complex
minOccurs 0
Model
Children details, projection_matching_processing, software_list, type
Instance
<final_angle_assignment>
  <type>{1,1}</type>
  <projection_matching_processing>{0,1}</projection_matching_processing>
  <software_list>{0,1}</software_list>
  <details>{0,1}</details>
</final_angle_assignment>
Source
<xs:element name="final_angle_assignment" type="angle_assignment_type" minOccurs="0"/>
Element helical_processing_add_group / crystal_parameters
Namespace No namespace
Diagram
Diagramemdb_xsd.tmp#crystal_parameters_type_unit_cellemdb_xsd.tmp#crystal_parameters_type_plane_groupemdb_xsd.tmp#crystal_parameters_type_space_groupemdb_xsd.tmp#crystal_parameters_type
Type crystal_parameters_type
Properties
content complex
minOccurs 0
Model
Children plane_group, space_group, unit_cell
Instance
<crystal_parameters>
  <unit_cell>{1,1}</unit_cell>
  <plane_group>{1,1}</plane_group>
  <space_group>{1,1}</space_group>
</crystal_parameters>
Source
<xs:element name="crystal_parameters" type="crystal_parameters_type" minOccurs="0"/>
Element singleparticle_processing
Namespace No namespace
Diagram
Diagramemdb_xsd.tmp#base_image_processing_type_image_processing_idemdb_xsd.tmp#base_image_processing_type_image_recording_idemdb_xsd.tmp#base_image_processing_type_detailsemdb_xsd.tmp#base_image_processing_typeemdb_xsd.tmp#single_particle_proc_add_group_particle_selectionemdb_xsd.tmp#single_particle_proc_add_group_ctf_correctionemdb_xsd.tmp#single_particle_proc_add_group_motion_correctionemdb_xsd.tmp#single_particle_proc_add_group_startup_modelemdb_xsd.tmp#single_particle_proc_add_group_final_reconstructionemdb_xsd.tmp#single_particle_proc_add_group_initial_angle_assignmentemdb_xsd.tmp#single_particle_proc_add_group_final_angle_assignmentemdb_xsd.tmp#single_particle_proc_add_group_final_multi_reference_alignmentemdb_xsd.tmp#single_particle_proc_add_group_final_two_d_classificationemdb_xsd.tmp#single_particle_proc_add_group_final_three_d_classificationemdb_xsd.tmp#single_particle_proc_add_groupemdb_xsd.tmp#singleparticle_processing_typeemdb_xsd.tmp#image_processing
Type singleparticle_processing_type
Type hierarchy
Properties
content complex
Substitution Group Affiliation
Model
Children ctf_correction, details, final_angle_assignment, final_multi_reference_alignment, final_reconstruction, final_three_d_classification, final_two_d_classification, image_recording_id, initial_angle_assignment, motion_correction, particle_selection, startup_model
Instance
<singleparticle_processing image_processing_id="">
  <image_recording_id>{1,1}</image_recording_id>
  <details>{0,1}</details>
  <particle_selection>{0,unbounded}</particle_selection>
  <ctf_correction>{0,1}</ctf_correction>
  <motion_correction>{0,1}</motion_correction>
  <startup_model type_of_model="">{0,unbounded}</startup_model>
  <final_reconstruction>{0,1}</final_reconstruction>
  <initial_angle_assignment>{0,1}</initial_angle_assignment>
  <final_angle_assignment>{0,1}</final_angle_assignment>
  <final_multi_reference_alignment>{0,1}</final_multi_reference_alignment>
  <final_two_d_classification>{0,1}</final_two_d_classification>
  <final_three_d_classification>{0,1}</final_three_d_classification>
</singleparticle_processing>
Attributes
QName Type Use
image_processing_id xs:positiveInteger required
Source
<xs:element name="singleparticle_processing" substitutionGroup="image_processing" type="singleparticle_processing_type"/>
Element single_particle_proc_add_group / particle_selection
Namespace No namespace
Diagram
Diagramemdb_xsd.tmp#particle_selection_type_number_selectedemdb_xsd.tmp#particle_selection_type_reference_modelemdb_xsd.tmp#particle_selection_type_methodemdb_xsd.tmp#particle_selection_type_software_listemdb_xsd.tmp#particle_selection_type_detailsemdb_xsd.tmp#particle_selection_type
Type particle_selection_type
Properties
content complex
minOccurs 0
maxOccurs unbounded
Model
Children details, method, number_selected, reference_model, software_list
Instance
<particle_selection>
  <number_selected>{0,1}</number_selected>
  <reference_model>{0,1}</reference_model>
  <method>{0,1}</method>
  <software_list>{0,1}</software_list>
  <details>{0,1}</details>
</particle_selection>
Source
<xs:element name="particle_selection" type="particle_selection_type" minOccurs="0" maxOccurs="unbounded"/>
Element particle_selection_type / number_selected
Namespace No namespace
Diagram
Diagram
Type xs:positiveInteger
Properties
content simple
minOccurs 0
Source
<xs:element name="number_selected" type="xs:positiveInteger" minOccurs="0"/>
Element particle_selection_type / reference_model
Namespace No namespace
Diagram
Diagram
Type xs:token
Properties
content simple
minOccurs 0
Source
<xs:element name="reference_model" type="xs:token" minOccurs="0"/>
Element particle_selection_type / method
Namespace No namespace
Diagram
Diagram
Type xs:string
Properties
content simple
minOccurs 0
Source
<xs:element name="method" type="xs:string" minOccurs="0"/>
Element particle_selection_type / software_list
Namespace No namespace
Diagram
Diagramemdb_xsd.tmp#software_list_type_softwareemdb_xsd.tmp#software_list_type
Type software_list_type
Properties
content complex
minOccurs 0
Model
Children software
Instance
<software_list>
  <software>{0,unbounded}</software>
</software_list>
Source
<xs:element name="software_list" type="software_list_type" minOccurs="0"/>
Element particle_selection_type / details
Namespace No namespace
Diagram
Diagram
Type xs:string
Properties
content simple
minOccurs 0
Source
<xs:element name="details" type="xs:string" minOccurs="0"/>
Element single_particle_proc_add_group / ctf_correction
Namespace No namespace
Diagram
Diagramemdb_xsd.tmp#ctf_correction_type_phase_reversalemdb_xsd.tmp#ctf_correction_type_amplitude_correctionemdb_xsd.tmp#ctf_correction_type_correction_operationemdb_xsd.tmp#ctf_correction_type_software_listemdb_xsd.tmp#ctf_correction_type_detailsemdb_xsd.tmp#ctf_correction_type_typeemdb_xsd.tmp#ctf_correction_type
Type ctf_correction_type
Properties
content complex
minOccurs 0
Model
Children amplitude_correction, correction_operation, details, phase_reversal, software_list, type
Instance
<ctf_correction>
  <phase_reversal>{0,1}</phase_reversal>
  <amplitude_correction>{0,1}</amplitude_correction>
  <correction_operation>{0,1}</correction_operation>
  <software_list>{0,1}</software_list>
  <details>{0,1}</details>
  <type>{0,1}</type>
</ctf_correction>
Source
<xs:element name="ctf_correction" type="ctf_correction_type" minOccurs="0"/>
Element single_particle_proc_add_group / motion_correction
Namespace No namespace
Diagram
Diagramemdb_xsd.tmp#motion_correction_type_typeemdb_xsd.tmp#motion_correction_type_detailsemdb_xsd.tmp#motion_correction_type
Type motion_correction_type
Properties
content complex
minOccurs 0
Model
Children details, type
Instance
<motion_correction>
  <type>{1,1}</type>
  <details>{0,1}</details>
</motion_correction>
Source
<xs:element name="motion_correction" type="motion_correction_type" minOccurs="0"/>
Element single_particle_proc_add_group / startup_model
Namespace No namespace
Diagram
Diagramemdb_xsd.tmp#starting_map_type_type_of_modelemdb_xsd.tmp#starting_map_type_random_conical_tiltemdb_xsd.tmp#starting_map_type_orthogonal_tiltemdb_xsd.tmp#starting_map_type_emdb_idemdb_xsd.tmp#starting_map_type_pdb_modelemdb_xsd.tmp#starting_map_type_insilico_modelemdb_xsd.tmp#starting_map_type_otheremdb_xsd.tmp#starting_map_type_detailsemdb_xsd.tmp#starting_map_type
Type starting_map_type
Properties
content complex
minOccurs 0
maxOccurs unbounded
Model
Children details, emdb_id, insilico_model, orthogonal_tilt, other, pdb_model, random_conical_tilt
Instance
<startup_model type_of_model="">
  <random_conical_tilt>{0,1}</random_conical_tilt>
  <orthogonal_tilt>{0,1}</orthogonal_tilt>
  <emdb_id>{0,1}</emdb_id>
  <pdb_model>{0,1}</pdb_model>
  <insilico_model>{0,1}</insilico_model>
  <other>{0,1}</other>
  <details>{0,1}</details>
</startup_model>
Attributes
QName Type Use
type_of_model xs:token optional
Source
<xs:element name="startup_model" type="starting_map_type" minOccurs="0" maxOccurs="unbounded"/>
Element single_particle_proc_add_group / final_reconstruction
Namespace No namespace
Diagram
Diagramemdb_xsd.tmp#final_reconstruction_type_number_classes_usedemdb_xsd.tmp#final_reconstruction_type_applied_symmetryemdb_xsd.tmp#final_reconstruction_type_algorithmemdb_xsd.tmp#final_reconstruction_type_resolutionemdb_xsd.tmp#final_reconstruction_type_resolution_methodemdb_xsd.tmp#final_reconstruction_type_reconstruction_filteringemdb_xsd.tmp#final_reconstruction_type_software_listemdb_xsd.tmp#final_reconstruction_type_detailsemdb_xsd.tmp#final_reconstruction_typeemdb_xsd.tmp#non_subtom_final_reconstruction_type_number_images_usedemdb_xsd.tmp#non_subtom_final_reconstruction_type
Type non_subtom_final_reconstruction_type
Type hierarchy
Properties
content complex
minOccurs 0
Model
Children algorithm, applied_symmetry, details, number_classes_used, number_images_used, reconstruction_filtering, resolution, resolution_method, software_list
Instance
<final_reconstruction>
  <number_classes_used>{0,1}</number_classes_used>
  <applied_symmetry>{0,1}</applied_symmetry>
  <algorithm>{0,1}</algorithm>
  <resolution res_type="" units="Å">{0,1}</resolution>
  <resolution_method>{0,1}</resolution_method>
  <reconstruction_filtering>{0,1}</reconstruction_filtering>
  <software_list>{0,1}</software_list>
  <details>{0,1}</details>
  <number_images_used>{0,1}</number_images_used>
</final_reconstruction>
Source
<xs:element name="final_reconstruction" type="non_subtom_final_reconstruction_type" minOccurs="0"/>
Element single_particle_proc_add_group / initial_angle_assignment
Namespace No namespace
Diagram
Diagramemdb_xsd.tmp#angle_assignment_type_typeemdb_xsd.tmp#angle_assignment_type_projection_matching_processingemdb_xsd.tmp#angle_assignment_type_software_listemdb_xsd.tmp#angle_assignment_type_detailsemdb_xsd.tmp#angle_assignment_type
Type angle_assignment_type
Properties
content complex
minOccurs 0
Model
Children details, projection_matching_processing, software_list, type
Instance
<initial_angle_assignment>
  <type>{1,1}</type>
  <projection_matching_processing>{0,1}</projection_matching_processing>
  <software_list>{0,1}</software_list>
  <details>{0,1}</details>
</initial_angle_assignment>
Source
<xs:element name="initial_angle_assignment" type="angle_assignment_type" minOccurs="0"/>
Element single_particle_proc_add_group / final_angle_assignment
Namespace No namespace
Diagram
Diagramemdb_xsd.tmp#angle_assignment_type_typeemdb_xsd.tmp#angle_assignment_type_projection_matching_processingemdb_xsd.tmp#angle_assignment_type_software_listemdb_xsd.tmp#angle_assignment_type_detailsemdb_xsd.tmp#angle_assignment_type
Type angle_assignment_type
Properties
content complex
minOccurs 0
Model
Children details, projection_matching_processing, software_list, type
Instance
<final_angle_assignment>
  <type>{1,1}</type>
  <projection_matching_processing>{0,1}</projection_matching_processing>
  <software_list>{0,1}</software_list>
  <details>{0,1}</details>
</final_angle_assignment>
Source
<xs:element name="final_angle_assignment" type="angle_assignment_type" minOccurs="0"/>
Element single_particle_proc_add_group / final_multi_reference_alignment
Namespace No namespace
Diagram
Diagramemdb_xsd.tmp#single_particle_proc_add_group_single_particle_proc_add_group_final_multi_reference_alignment_number_reference_projectionsemdb_xsd.tmp#single_particle_proc_add_group_single_particle_proc_add_group_final_multi_reference_alignment_merit_functionemdb_xsd.tmp#single_particle_proc_add_group_single_particle_proc_add_group_final_multi_reference_alignment_angular_samplingemdb_xsd.tmp#single_particle_proc_add_group_single_particle_proc_add_group_final_multi_reference_alignment_software_listemdb_xsd.tmp#single_particle_proc_add_group_single_particle_proc_add_group_final_multi_reference_alignment_details
Properties
content complex
minOccurs 0
Model
Children angular_sampling, details, merit_function, number_reference_projections, software_list
Instance
<final_multi_reference_alignment>
  <number_reference_projections>{1,1}</number_reference_projections>
  <merit_function>{0,1}</merit_function>
  <angular_sampling units="degrees">{0,1}</angular_sampling>
  <software_list>{0,1}</software_list>
  <details>{0,1}</details>
</final_multi_reference_alignment>
Source
<xs:element name="final_multi_reference_alignment" minOccurs="0">
  <xs:complexType>
    <xs:sequence>
      <xs:element name="number_reference_projections" type="xs:positiveInteger"/>
      <xs:element name="merit_function" minOccurs="0" type="xs:string"/>
      <xs:element name="angular_sampling" minOccurs="0">
        <xs:complexType>
          <xs:simpleContent>
            <xs:extension base="allowed_angular_sampling">
              <xs:attribute name="units" type="xs:token" fixed="degrees" use="required"/>
            </xs:extension>
          </xs:simpleContent>
        </xs:complexType>
      </xs:element>
      <xs:element name="software_list" type="software_list_type" minOccurs="0"/>
      <xs:element name="details" type="xs:string" minOccurs="0"/>
    </xs:sequence>
  </xs:complexType>
</xs:element>
Element single_particle_proc_add_group / final_multi_reference_alignment / number_reference_projections
Namespace No namespace
Diagram
Diagram
Type xs:positiveInteger
Properties
content simple
Source
<xs:element name="number_reference_projections" type="xs:positiveInteger"/>
Element single_particle_proc_add_group / final_multi_reference_alignment / merit_function
Namespace No namespace
Diagram
Diagram
Type xs:string
Properties
content simple
minOccurs 0
Source
<xs:element name="merit_function" minOccurs="0" type="xs:string"/>
Element single_particle_proc_add_group / final_multi_reference_alignment / angular_sampling
Namespace No namespace
Diagram
Diagramemdb_xsd.tmp#allowed_angular_samplingemdb_xsd.tmp#single_particle_proc_add_group_single_particle_proc_add_group_final_multi_reference_alignment_single_particle_proc_add_group_single_particle_proc_add_group_final_multi_reference_alignment_angular_sampling_units
Type extension of allowed_angular_sampling
Type hierarchy
Properties
content complex
minOccurs 0
Attributes
QName Type Fixed Use
units xs:token degrees required
Source
<xs:element name="angular_sampling" minOccurs="0">
  <xs:complexType>
    <xs:simpleContent>
      <xs:extension base="allowed_angular_sampling">
        <xs:attribute name="units" type="xs:token" fixed="degrees" use="required"/>
      </xs:extension>
    </xs:simpleContent>
  </xs:complexType>
</xs:element>
Element single_particle_proc_add_group / final_multi_reference_alignment / software_list
Namespace No namespace
Diagram
Diagramemdb_xsd.tmp#software_list_type_softwareemdb_xsd.tmp#software_list_type
Type software_list_type
Properties
content complex
minOccurs 0
Model
Children software
Instance
<software_list>
  <software>{0,unbounded}</software>
</software_list>
Source
<xs:element name="software_list" type="software_list_type" minOccurs="0"/>
Element single_particle_proc_add_group / final_multi_reference_alignment / details
Namespace No namespace
Diagram
Diagram
Type xs:string
Properties
content simple
minOccurs 0
Source
<xs:element name="details" type="xs:string" minOccurs="0"/>
Element single_particle_proc_add_group / final_two_d_classification
Namespace No namespace
Diagram
Diagramemdb_xsd.tmp#classification_type_number_classesemdb_xsd.tmp#classification_type_average_number_members_per_classemdb_xsd.tmp#classification_type_software_listemdb_xsd.tmp#classification_type_detailsemdb_xsd.tmp#classification_type
Type classification_type
Properties
content complex
minOccurs 0
Model
Children average_number_members_per_class, details, number_classes, software_list
Instance
<final_two_d_classification>
  <number_classes>{0,1}</number_classes>
  <average_number_members_per_class>{0,1}</average_number_members_per_class>
  <software_list>{0,1}</software_list>
  <details>{0,1}</details>
</final_two_d_classification>
Source
<xs:element name="final_two_d_classification" type="classification_type" minOccurs="0"/>
Element classification_type / number_classes
Namespace No namespace
Diagram
Diagram
Type xs:positiveInteger
Properties
content simple
minOccurs 0
Source
<xs:element name="number_classes" type="xs:positiveInteger" minOccurs="0"/>
Element classification_type / average_number_members_per_class
Namespace No namespace
Diagram
Diagram
Type restriction of xs:float
Properties
content simple
minOccurs 0
Facets
minExclusive 0
Source
<xs:element name="average_number_members_per_class" minOccurs="0">
  <xs:simpleType>
    <xs:restriction base="xs:float">
      <xs:minExclusive value="0"/>
    </xs:restriction>
  </xs:simpleType>
</xs:element>
Element classification_type / software_list
Namespace No namespace
Diagram
Diagramemdb_xsd.tmp#software_list_type_softwareemdb_xsd.tmp#software_list_type
Type software_list_type
Properties
content complex
minOccurs 0
Model
Children software
Instance
<software_list>
  <software>{0,unbounded}</software>
</software_list>
Source
<xs:element name="software_list" type="software_list_type" minOccurs="0"/>
Element classification_type / details
Namespace No namespace
Diagram
Diagram
Type xs:string
Properties
content simple
minOccurs 0
Source
<xs:element name="details" type="xs:string" minOccurs="0"/>
Element single_particle_proc_add_group / final_three_d_classification
Namespace No namespace
Diagram
Diagramemdb_xsd.tmp#classification_type_number_classesemdb_xsd.tmp#classification_type_average_number_members_per_classemdb_xsd.tmp#classification_type_software_listemdb_xsd.tmp#classification_type_detailsemdb_xsd.tmp#classification_type
Type classification_type
Properties
content complex
minOccurs 0
Model
Children average_number_members_per_class, details, number_classes, software_list
Instance
<final_three_d_classification>
  <number_classes>{0,1}</number_classes>
  <average_number_members_per_class>{0,1}</average_number_members_per_class>
  <software_list>{0,1}</software_list>
  <details>{0,1}</details>
</final_three_d_classification>
Source
<xs:element name="final_three_d_classification" type="classification_type" minOccurs="0"/>
Element subtomogram_averaging_processing
Namespace No namespace
Diagram
Diagramemdb_xsd.tmp#base_image_processing_type_image_processing_idemdb_xsd.tmp#base_image_processing_type_image_recording_idemdb_xsd.tmp#base_image_processing_type_detailsemdb_xsd.tmp#base_image_processing_typeemdb_xsd.tmp#subtomogram_averaging_proc_add_group_final_reconstructionemdb_xsd.tmp#subtomogram_averaging_proc_add_group_extractionemdb_xsd.tmp#subtomogram_averaging_proc_add_group_ctf_correctionemdb_xsd.tmp#subtomogram_averaging_proc_add_group_motion_correctionemdb_xsd.tmp#subtomogram_averaging_proc_add_group_final_multi_reference_alignmentemdb_xsd.tmp#subtomogram_averaging_proc_add_group_final_three_d_classificationemdb_xsd.tmp#subtomogram_averaging_proc_add_group_final_angle_assignmentemdb_xsd.tmp#subtomogram_averaging_proc_add_group_crystal_parametersemdb_xsd.tmp#subtomogram_averaging_proc_add_groupemdb_xsd.tmp#subtomogram_averaging_processing_typeemdb_xsd.tmp#image_processing
Type subtomogram_averaging_processing_type
Type hierarchy
Properties
content complex
Substitution Group Affiliation
Model
Children crystal_parameters, ctf_correction, details, extraction, final_angle_assignment, final_multi_reference_alignment, final_reconstruction, final_three_d_classification, image_recording_id, motion_correction
Instance
<subtomogram_averaging_processing image_processing_id="">
  <image_recording_id>{1,1}</image_recording_id>
  <details>{0,1}</details>
  <final_reconstruction>{0,1}</final_reconstruction>
  <extraction>{1,1}</extraction>
  <ctf_correction>{0,1}</ctf_correction>
  <motion_correction>{0,1}</motion_correction>
  <final_multi_reference_alignment>{0,1}</final_multi_reference_alignment>
  <final_three_d_classification>{0,1}</final_three_d_classification>
  <final_angle_assignment>{0,1}</final_angle_assignment>
  <crystal_parameters>{0,1}</crystal_parameters>
</subtomogram_averaging_processing>
Attributes
QName Type Use
image_processing_id xs:positiveInteger required
Source
<xs:element name="subtomogram_averaging_processing" substitutionGroup="image_processing" type="subtomogram_averaging_processing_type"/>
Element subtomogram_averaging_proc_add_group / final_reconstruction
Namespace No namespace
Diagram
Diagramemdb_xsd.tmp#final_reconstruction_type_number_classes_usedemdb_xsd.tmp#final_reconstruction_type_applied_symmetryemdb_xsd.tmp#final_reconstruction_type_algorithmemdb_xsd.tmp#final_reconstruction_type_resolutionemdb_xsd.tmp#final_reconstruction_type_resolution_methodemdb_xsd.tmp#final_reconstruction_type_reconstruction_filteringemdb_xsd.tmp#final_reconstruction_type_software_listemdb_xsd.tmp#final_reconstruction_type_detailsemdb_xsd.tmp#final_reconstruction_typeemdb_xsd.tmp#subtomogram_final_reconstruction_type_number_subtomograms_usedemdb_xsd.tmp#subtomogram_final_reconstruction_type
Type subtomogram_final_reconstruction_type
Type hierarchy
Properties
content complex
minOccurs 0
Model
Children algorithm, applied_symmetry, details, number_classes_used, number_subtomograms_used, reconstruction_filtering, resolution, resolution_method, software_list
Instance
<final_reconstruction>
  <number_classes_used>{0,1}</number_classes_used>
  <applied_symmetry>{0,1}</applied_symmetry>
  <algorithm>{0,1}</algorithm>
  <resolution res_type="" units="Å">{0,1}</resolution>
  <resolution_method>{0,1}</resolution_method>
  <reconstruction_filtering>{0,1}</reconstruction_filtering>
  <software_list>{0,1}</software_list>
  <details>{0,1}</details>
  <number_subtomograms_used>{0,1}</number_subtomograms_used>
</final_reconstruction>
Source
<xs:element name="final_reconstruction" type="subtomogram_final_reconstruction_type" minOccurs="0"/>
Element subtomogram_final_reconstruction_type / number_subtomograms_used
Namespace No namespace
Diagram
Diagram
Type xs:positiveInteger
Properties
content simple
minOccurs 0
Source
<xs:element name="number_subtomograms_used" type="xs:positiveInteger" minOccurs="0"/>
Element subtomogram_averaging_proc_add_group / extraction
Namespace No namespace
Diagram
Diagramemdb_xsd.tmp#subtomogram_averaging_proc_add_group_subtomogram_averaging_proc_add_group_extraction_number_tomogramsemdb_xsd.tmp#subtomogram_averaging_proc_add_group_subtomogram_averaging_proc_add_group_extraction_number_images_usedemdb_xsd.tmp#subtomogram_averaging_proc_add_group_subtomogram_averaging_proc_add_group_extraction_reference_modelemdb_xsd.tmp#subtomogram_averaging_proc_add_group_subtomogram_averaging_proc_add_group_extraction_methodemdb_xsd.tmp#subtomogram_averaging_proc_add_group_subtomogram_averaging_proc_add_group_extraction_software_listemdb_xsd.tmp#subtomogram_averaging_proc_add_group_subtomogram_averaging_proc_add_group_extraction_details
Properties
content complex
Model
Children details, method, number_images_used, number_tomograms, reference_model, software_list
Instance
<extraction>
  <number_tomograms>{1,1}</number_tomograms>
  <number_images_used>{1,1}</number_images_used>
  <reference_model>{0,1}</reference_model>
  <method>{0,1}</method>
  <software_list>{0,1}</software_list>
  <details>{0,1}</details>
</extraction>
Source
<xs:element name="extraction">
  <xs:complexType>
    <xs:sequence>
      <xs:element name="number_tomograms" type="xs:positiveInteger"/>
      <xs:element name="number_images_used" type="xs:positiveInteger"/>
      <xs:element name="reference_model" type="xs:token" minOccurs="0"/>
      <xs:element name="method" type="xs:string" minOccurs="0"/>
      <xs:element name="software_list" type="software_list_type" minOccurs="0"/>
      <xs:element name="details" type="xs:string" minOccurs="0"/>
    </xs:sequence>
  </xs:complexType>
</xs:element>
Element subtomogram_averaging_proc_add_group / extraction / number_tomograms
Namespace No namespace
Diagram
Diagram
Type xs:positiveInteger
Properties
content simple
Source
<xs:element name="number_tomograms" type="xs:positiveInteger"/>
Element subtomogram_averaging_proc_add_group / extraction / number_images_used
Namespace No namespace
Diagram
Diagram
Type xs:positiveInteger
Properties
content simple
Source
<xs:element name="number_images_used" type="xs:positiveInteger"/>
Element subtomogram_averaging_proc_add_group / extraction / reference_model
Namespace No namespace
Diagram
Diagram
Type xs:token
Properties
content simple
minOccurs 0
Source
<xs:element name="reference_model" type="xs:token" minOccurs="0"/>
Element subtomogram_averaging_proc_add_group / extraction / method
Namespace No namespace
Diagram
Diagram
Type xs:string
Properties
content simple
minOccurs 0
Source
<xs:element name="method" type="xs:string" minOccurs="0"/>
Element subtomogram_averaging_proc_add_group / extraction / software_list
Namespace No namespace
Diagram
Diagramemdb_xsd.tmp#software_list_type_softwareemdb_xsd.tmp#software_list_type
Type software_list_type
Properties
content complex
minOccurs 0
Model
Children software
Instance
<software_list>
  <software>{0,unbounded}</software>
</software_list>
Source
<xs:element name="software_list" type="software_list_type" minOccurs="0"/>
Element subtomogram_averaging_proc_add_group / extraction / details
Namespace No namespace
Diagram
Diagram
Type xs:string
Properties
content simple
minOccurs 0
Source
<xs:element name="details" type="xs:string" minOccurs="0"/>
Element subtomogram_averaging_proc_add_group / ctf_correction
Namespace No namespace
Diagram
Diagramemdb_xsd.tmp#ctf_correction_type_phase_reversalemdb_xsd.tmp#ctf_correction_type_amplitude_correctionemdb_xsd.tmp#ctf_correction_type_correction_operationemdb_xsd.tmp#ctf_correction_type_software_listemdb_xsd.tmp#ctf_correction_type_detailsemdb_xsd.tmp#ctf_correction_type_typeemdb_xsd.tmp#ctf_correction_type
Type ctf_correction_type
Properties
content complex
minOccurs 0
Model
Children amplitude_correction, correction_operation, details, phase_reversal, software_list, type
Instance
<ctf_correction>
  <phase_reversal>{0,1}</phase_reversal>
  <amplitude_correction>{0,1}</amplitude_correction>
  <correction_operation>{0,1}</correction_operation>
  <software_list>{0,1}</software_list>
  <details>{0,1}</details>
  <type>{0,1}</type>
</ctf_correction>
Source
<xs:element name="ctf_correction" type="ctf_correction_type" minOccurs="0"/>
Element subtomogram_averaging_proc_add_group / motion_correction
Namespace No namespace
Diagram
Diagramemdb_xsd.tmp#motion_correction_type_typeemdb_xsd.tmp#motion_correction_type_detailsemdb_xsd.tmp#motion_correction_type
Type motion_correction_type
Properties
content complex
minOccurs 0
Model
Children details, type
Instance
<motion_correction>
  <type>{1,1}</type>
  <details>{0,1}</details>
</motion_correction>
Source
<xs:element name="motion_correction" type="motion_correction_type" minOccurs="0"/>
Element subtomogram_averaging_proc_add_group / final_multi_reference_alignment
Namespace No namespace
Diagram
Diagramemdb_xsd.tmp#subtomogram_averaging_proc_add_group_subtomogram_averaging_proc_add_group_final_multi_reference_alignment_number_reference_projectionsemdb_xsd.tmp#subtomogram_averaging_proc_add_group_subtomogram_averaging_proc_add_group_final_multi_reference_alignment_merit_functionemdb_xsd.tmp#subtomogram_averaging_proc_add_group_subtomogram_averaging_proc_add_group_final_multi_reference_alignment_software_listemdb_xsd.tmp#subtomogram_averaging_proc_add_group_subtomogram_averaging_proc_add_group_final_multi_reference_alignment_details
Properties
content complex
minOccurs 0
Model
Children details, merit_function, number_reference_projections, software_list
Instance
<final_multi_reference_alignment>
  <number_reference_projections>{1,1}</number_reference_projections>
  <merit_function>{0,1}</merit_function>
  <software_list>{0,1}</software_list>
  <details>{0,1}</details>
</final_multi_reference_alignment>
Source
<xs:element name="final_multi_reference_alignment" minOccurs="0">
  <xs:complexType>
    <xs:sequence>
      <xs:element name="number_reference_projections" type="xs:positiveInteger"/>
      <xs:element name="merit_function" minOccurs="0" type="xs:string"/>
      <xs:element name="software_list" type="software_list_type" minOccurs="0"/>
      <xs:element name="details" type="xs:string" minOccurs="0"/>
    </xs:sequence>
  </xs:complexType>
</xs:element>
Element subtomogram_averaging_proc_add_group / final_multi_reference_alignment / number_reference_projections
Namespace No namespace
Diagram
Diagram
Type xs:positiveInteger
Properties
content simple
Source
<xs:element name="number_reference_projections" type="xs:positiveInteger"/>
Element subtomogram_averaging_proc_add_group / final_multi_reference_alignment / merit_function
Namespace No namespace
Diagram
Diagram
Type xs:string
Properties
content simple
minOccurs 0
Source
<xs:element name="merit_function" minOccurs="0" type="xs:string"/>
Element subtomogram_averaging_proc_add_group / final_multi_reference_alignment / software_list
Namespace No namespace
Diagram
Diagramemdb_xsd.tmp#software_list_type_softwareemdb_xsd.tmp#software_list_type
Type software_list_type
Properties
content complex
minOccurs 0
Model
Children software
Instance
<software_list>
  <software>{0,unbounded}</software>
</software_list>
Source
<xs:element name="software_list" type="software_list_type" minOccurs="0"/>
Element subtomogram_averaging_proc_add_group / final_multi_reference_alignment / details
Namespace No namespace
Diagram
Diagram
Type xs:string
Properties
content simple
minOccurs 0
Source
<xs:element name="details" type="xs:string" minOccurs="0"/>
Element subtomogram_averaging_proc_add_group / final_three_d_classification
Namespace No namespace
Diagram
Diagramemdb_xsd.tmp#classification_type_number_classesemdb_xsd.tmp#classification_type_average_number_members_per_classemdb_xsd.tmp#classification_type_software_listemdb_xsd.tmp#classification_type_detailsemdb_xsd.tmp#classification_type
Type classification_type
Properties
content complex
minOccurs 0
Model
Children average_number_members_per_class, details, number_classes, software_list
Instance
<final_three_d_classification>
  <number_classes>{0,1}</number_classes>
  <average_number_members_per_class>{0,1}</average_number_members_per_class>
  <software_list>{0,1}</software_list>
  <details>{0,1}</details>
</final_three_d_classification>
Source
<xs:element name="final_three_d_classification" type="classification_type" minOccurs="0"/>
Element subtomogram_averaging_proc_add_group / final_angle_assignment
Namespace No namespace
Diagram
Diagramemdb_xsd.tmp#angle_assignment_type_typeemdb_xsd.tmp#angle_assignment_type_projection_matching_processingemdb_xsd.tmp#angle_assignment_type_software_listemdb_xsd.tmp#angle_assignment_type_detailsemdb_xsd.tmp#angle_assignment_type
Type angle_assignment_type
Properties
content complex
minOccurs 0
Model
Children details, projection_matching_processing, software_list, type
Instance
<final_angle_assignment>
  <type>{1,1}</type>
  <projection_matching_processing>{0,1}</projection_matching_processing>
  <software_list>{0,1}</software_list>
  <details>{0,1}</details>
</final_angle_assignment>
Source
<xs:element name="final_angle_assignment" type="angle_assignment_type" minOccurs="0"/>
Element subtomogram_averaging_proc_add_group / crystal_parameters
Namespace No namespace
Diagram
Diagramemdb_xsd.tmp#crystal_parameters_type_unit_cellemdb_xsd.tmp#crystal_parameters_type_plane_groupemdb_xsd.tmp#crystal_parameters_type_space_groupemdb_xsd.tmp#crystal_parameters_type
Type crystal_parameters_type
Properties
content complex
minOccurs 0
Model
Children plane_group, space_group, unit_cell
Instance
<crystal_parameters>
  <unit_cell>{1,1}</unit_cell>
  <plane_group>{1,1}</plane_group>
  <space_group>{1,1}</space_group>
</crystal_parameters>
Source
<xs:element name="crystal_parameters" type="crystal_parameters_type" minOccurs="0"/>
Element tomography_processing
Namespace No namespace
Diagram
Diagramemdb_xsd.tmp#base_image_processing_type_image_processing_idemdb_xsd.tmp#base_image_processing_type_image_recording_idemdb_xsd.tmp#base_image_processing_type_detailsemdb_xsd.tmp#base_image_processing_typeemdb_xsd.tmp#tomography_proc_add_group_final_reconstructionemdb_xsd.tmp#tomography_proc_add_group_series_aligment_software_listemdb_xsd.tmp#tomography_proc_add_group_ctf_correctionemdb_xsd.tmp#tomography_proc_add_group_motion_correctionemdb_xsd.tmp#tomography_proc_add_group_crystal_parametersemdb_xsd.tmp#tomography_proc_add_groupemdb_xsd.tmp#tomography_processing_typeemdb_xsd.tmp#image_processing
Type tomography_processing_type
Type hierarchy
Properties
content complex
Substitution Group Affiliation
Model
Children crystal_parameters, ctf_correction, details, final_reconstruction, image_recording_id, motion_correction, series_aligment_software_list
Instance
<tomography_processing image_processing_id="">
  <image_recording_id>{1,1}</image_recording_id>
  <details>{0,1}</details>
  <final_reconstruction>{0,1}</final_reconstruction>
  <series_aligment_software_list>{0,1}</series_aligment_software_list>
  <ctf_correction>{0,1}</ctf_correction>
  <motion_correction>{0,1}</motion_correction>
  <crystal_parameters>{0,1}</crystal_parameters>
</tomography_processing>
Attributes
QName Type Use
image_processing_id xs:positiveInteger required
Source
<xs:element name="tomography_processing" substitutionGroup="image_processing" type="tomography_processing_type"/>
Element tomography_proc_add_group / final_reconstruction
Namespace No namespace
Diagram
Diagramemdb_xsd.tmp#final_reconstruction_type_number_classes_usedemdb_xsd.tmp#final_reconstruction_type_applied_symmetryemdb_xsd.tmp#final_reconstruction_type_algorithmemdb_xsd.tmp#final_reconstruction_type_resolutionemdb_xsd.tmp#final_reconstruction_type_resolution_methodemdb_xsd.tmp#final_reconstruction_type_reconstruction_filteringemdb_xsd.tmp#final_reconstruction_type_software_listemdb_xsd.tmp#final_reconstruction_type_detailsemdb_xsd.tmp#final_reconstruction_typeemdb_xsd.tmp#non_subtom_final_reconstruction_type_number_images_usedemdb_xsd.tmp#non_subtom_final_reconstruction_type
Type non_subtom_final_reconstruction_type
Type hierarchy
Properties
content complex
minOccurs 0
Model
Children algorithm, applied_symmetry, details, number_classes_used, number_images_used, reconstruction_filtering, resolution, resolution_method, software_list
Instance
<final_reconstruction>
  <number_classes_used>{0,1}</number_classes_used>
  <applied_symmetry>{0,1}</applied_symmetry>
  <algorithm>{0,1}</algorithm>
  <resolution res_type="" units="Å">{0,1}</resolution>
  <resolution_method>{0,1}</resolution_method>
  <reconstruction_filtering>{0,1}</reconstruction_filtering>
  <software_list>{0,1}</software_list>
  <details>{0,1}</details>
  <number_images_used>{0,1}</number_images_used>
</final_reconstruction>
Source
<xs:element name="final_reconstruction" type="non_subtom_final_reconstruction_type" minOccurs="0"/>
Element tomography_proc_add_group / series_aligment_software_list
Namespace No namespace
Diagram
Diagramemdb_xsd.tmp#software_list_type_softwareemdb_xsd.tmp#software_list_type
Type software_list_type
Properties
content complex
minOccurs 0
Model
Children software
Instance
<series_aligment_software_list>
  <software>{0,unbounded}</software>
</series_aligment_software_list>
Source
<xs:element name="series_aligment_software_list" type="software_list_type" minOccurs="0"/>
Element tomography_proc_add_group / ctf_correction
Namespace No namespace
Diagram
Diagramemdb_xsd.tmp#ctf_correction_type_phase_reversalemdb_xsd.tmp#ctf_correction_type_amplitude_correctionemdb_xsd.tmp#ctf_correction_type_correction_operationemdb_xsd.tmp#ctf_correction_type_software_listemdb_xsd.tmp#ctf_correction_type_detailsemdb_xsd.tmp#ctf_correction_type_typeemdb_xsd.tmp#ctf_correction_type
Type ctf_correction_type
Properties
content complex
minOccurs 0
Model
Children amplitude_correction, correction_operation, details, phase_reversal, software_list, type
Instance
<ctf_correction>
  <phase_reversal>{0,1}</phase_reversal>
  <amplitude_correction>{0,1}</amplitude_correction>
  <correction_operation>{0,1}</correction_operation>
  <software_list>{0,1}</software_list>
  <details>{0,1}</details>
  <type>{0,1}</type>
</ctf_correction>
Source
<xs:element name="ctf_correction" type="ctf_correction_type" minOccurs="0"/>
Element tomography_proc_add_group / motion_correction
Namespace No namespace
Diagram
Diagramemdb_xsd.tmp#motion_correction_type_typeemdb_xsd.tmp#motion_correction_type_detailsemdb_xsd.tmp#motion_correction_type
Type motion_correction_type
Properties
content complex
minOccurs 0
Model
Children details, type
Instance
<motion_correction>
  <type>{1,1}</type>
  <details>{0,1}</details>
</motion_correction>
Source
<xs:element name="motion_correction" type="motion_correction_type" minOccurs="0"/>
Element tomography_proc_add_group / crystal_parameters
Namespace No namespace
Diagram
Diagramemdb_xsd.tmp#crystal_parameters_type_unit_cellemdb_xsd.tmp#crystal_parameters_type_plane_groupemdb_xsd.tmp#crystal_parameters_type_space_groupemdb_xsd.tmp#crystal_parameters_type
Type crystal_parameters_type
Properties
content complex
minOccurs 0
Model
Children plane_group, space_group, unit_cell
Instance
<crystal_parameters>
  <unit_cell>{1,1}</unit_cell>
  <plane_group>{1,1}</plane_group>
  <space_group>{1,1}</space_group>
</crystal_parameters>
Source
<xs:element name="crystal_parameters" type="crystal_parameters_type" minOccurs="0"/>
Element crystallography_validation
Namespace No namespace
Diagram
Diagramemdb_xsd.tmp#validation_type_fileemdb_xsd.tmp#validation_type_detailsemdb_xsd.tmp#validation_typeemdb_xsd.tmp#crystallography_validation_type_parallel_resolutionemdb_xsd.tmp#crystallography_validation_type_perpendicular_resolutionemdb_xsd.tmp#crystallography_validation_type_number_observed_reflectionsemdb_xsd.tmp#crystallography_validation_type_number_unique_reflectionsemdb_xsd.tmp#crystallography_validation_type_weighted_phase_residualemdb_xsd.tmp#crystallography_validation_type_weighted_r_factoremdb_xsd.tmp#crystallography_validation_type_data_completenessemdb_xsd.tmp#crystallography_validation_typeemdb_xsd.tmp#validation_method
Type crystallography_validation_type
Type hierarchy
Properties
content complex
Substitution Group Affiliation
Model
Children data_completeness, details, file, number_observed_reflections, number_unique_reflections, parallel_resolution, perpendicular_resolution, weighted_phase_residual, weighted_r_factor
Instance
<crystallography_validation>
  <file>{1,1}</file>
  <details>{0,1}</details>
  <parallel_resolution>{1,1}</parallel_resolution>
  <perpendicular_resolution>{1,1}</perpendicular_resolution>
  <number_observed_reflections>{1,1}</number_observed_reflections>
  <number_unique_reflections>{1,1}</number_unique_reflections>
  <weighted_phase_residual>{1,1}</weighted_phase_residual>
  <weighted_r_factor>{1,1}</weighted_r_factor>
  <data_completeness>{1,1}</data_completeness>
</crystallography_validation>
Source
<xs:element name="crystallography_validation" substitutionGroup="validation_method" type="crystallography_validation_type"/>
Element crystallography_validation_type / parallel_resolution
Namespace No namespace
Diagram
Diagram
Source
<xs:element name="parallel_resolution"/>
Element crystallography_validation_type / perpendicular_resolution
Namespace No namespace
Diagram
Diagram
Source
<xs:element name="perpendicular_resolution"/>
Element crystallography_validation_type / number_observed_reflections
Namespace No namespace
Diagram
Diagram
Source
<xs:element name="number_observed_reflections"/>
Element crystallography_validation_type / number_unique_reflections
Namespace No namespace
Diagram
Diagram
Source
<xs:element name="number_unique_reflections"/>
Element crystallography_validation_type / weighted_phase_residual
Namespace No namespace
Diagram
Diagram
Source
<xs:element name="weighted_phase_residual"/>
Element crystallography_validation_type / weighted_r_factor
Namespace No namespace
Diagram
Diagram
Source
<xs:element name="weighted_r_factor"/>
Element crystallography_validation_type / data_completeness
Namespace No namespace
Diagram
Diagram
Source
<xs:element name="data_completeness"/>
Element fsc_curve
Namespace No namespace
Diagram
Diagramemdb_xsd.tmp#validation_type_fileemdb_xsd.tmp#validation_type_detailsemdb_xsd.tmp#validation_typeemdb_xsd.tmp#fsc_curve_validation_typeemdb_xsd.tmp#validation_method
Type fsc_curve_validation_type
Type hierarchy
Properties
content complex
Substitution Group Affiliation
Model
Children details, file
Instance
<fsc_curve>
  <file>{1,1}</file>
  <details>{0,1}</details>
</fsc_curve>
Source
<xs:element name="fsc_curve" substitutionGroup="validation_method" type="fsc_curve_validation_type"/>
Element layer_lines
Namespace No namespace
Diagram
Diagramemdb_xsd.tmp#validation_type_fileemdb_xsd.tmp#validation_type_detailsemdb_xsd.tmp#validation_typeemdb_xsd.tmp#layer_lines_validation_typeemdb_xsd.tmp#validation_method
Type layer_lines_validation_type
Type hierarchy
Properties
content complex
Substitution Group Affiliation
Model
Children details, file
Instance
<layer_lines>
  <file>{1,1}</file>
  <details>{0,1}</details>
</layer_lines>
Source
<xs:element name="layer_lines" substitutionGroup="validation_method" type="layer_lines_validation_type"/>
Element structure_factors
Namespace No namespace
Diagram
Diagramemdb_xsd.tmp#validation_type_fileemdb_xsd.tmp#validation_type_detailsemdb_xsd.tmp#validation_typeemdb_xsd.tmp#structure_factors_validation_typeemdb_xsd.tmp#validation_method
Type structure_factors_validation_type
Type hierarchy
Properties
content complex
Substitution Group Affiliation
Model
Children details, file
Instance
<structure_factors>
  <file>{1,1}</file>
  <details>{0,1}</details>
</structure_factors>
Source
<xs:element name="structure_factors" substitutionGroup="validation_method" type="structure_factors_validation_type"/>
Complex Type entry_type
Namespace No namespace
Diagram
Diagramemdb_xsd.tmp#entry_type_emdb_idemdb_xsd.tmp#entry_type_versionemdb_xsd.tmp#entry_type_adminemdb_xsd.tmp#entry_type_crossreferencesemdb_xsd.tmp#entry_type_sampleemdb_xsd.tmp#entry_type_structure_determination_listemdb_xsd.tmp#entry_type_mapemdb_xsd.tmp#entry_type_interpretationemdb_xsd.tmp#entry_type_validation
Used by
Element emd
Model
admin , crossreferences , sample , structure_determination_list , map , interpretation{0,1} , validation{0,1}
Children admin, crossreferences, interpretation, map, sample, structure_determination_list, validation
Attributes
QName Type Default Use
emdb_id emdb_id_type required
version xs:token 3.0.11.3 optional
Source
<xs:complexType name="entry_type">
  <xs:sequence>
    <xs:element name="admin" type="admin_type"/>
    <xs:element name="crossreferences" type="crossreferences_type"/>
    <xs:element name="sample" type="sample_type"/>
    <xs:element name="structure_determination_list">
      <xs:complexType>
        <xs:sequence>
          <xs:element name="structure_determination" type="structure_determination_type" maxOccurs="unbounded"/>
        </xs:sequence>
      </xs:complexType>
    </xs:element>
    <xs:element name="map" type="map_type"/>
    <xs:element name="interpretation" type="interpretation_type" minOccurs="0"/>
    <xs:element name="validation" minOccurs="0">
      <xs:complexType>
        <xs:sequence>
          <xs:element ref="validation_method" maxOccurs="unbounded"/>
        </xs:sequence>
      </xs:complexType>
    </xs:element>
  </xs:sequence>
  <xs:attribute name="emdb_id" type="emdb_id_type" use="required"/>
  <xs:attribute name="version" type="xs:token" default="3.0.11.3"/>
</xs:complexType>
Complex Type admin_type
Namespace No namespace
Diagram
Diagramemdb_xsd.tmp#admin_type_composite_mapemdb_xsd.tmp#admin_type_status_history_listemdb_xsd.tmp#admin_type_current_statusemdb_xsd.tmp#admin_type_revision_historyemdb_xsd.tmp#admin_type_sitesemdb_xsd.tmp#admin_type_key_datesemdb_xsd.tmp#admin_type_obsolete_listemdb_xsd.tmp#admin_type_superseded_by_listemdb_xsd.tmp#admin_type_grant_supportemdb_xsd.tmp#admin_type_microscopy_centeremdb_xsd.tmp#admin_type_contact_authoremdb_xsd.tmp#admin_type_titleemdb_xsd.tmp#admin_type_authors_listemdb_xsd.tmp#admin_type_detailsemdb_xsd.tmp#admin_type_keywordsemdb_xsd.tmp#admin_type_replace_existing_entry
Used by
Model
Children authors_list, contact_author, current_status, details, grant_support, key_dates, keywords, microscopy_center, obsolete_list, replace_existing_entry, revision_history, sites, status_history_list, superseded_by_list, title
Attributes
QName Type Use
composite_map xs:boolean optional
Source
<xs:complexType name="admin_type">
  <xs:sequence>
    <xs:element name="status_history_list" type="version_list_type" minOccurs="0"/>
    <xs:element name="current_status" type="version_type"/>
    <xs:element minOccurs="0" name="revision_history">
      <xs:complexType>
        <xs:sequence>
          <xs:element name="revision" type="revision_history_type" maxOccurs="unbounded"/>
        </xs:sequence>
      </xs:complexType>
    </xs:element>
    <xs:element name="sites">
      <xs:complexType>
        <xs:sequence>
          <xs:element name="deposition">
            <xs:simpleType>
              <xs:restriction base="xs:token">
                <xs:enumeration value="PDBe"/>
                <xs:enumeration value="PDBj"/>
                <xs:enumeration value="RCSB"/>
                <xs:enumeration value="PDBc"/>
              </xs:restriction>
            </xs:simpleType>
          </xs:element>
          <xs:element name="last_processing">
            <xs:simpleType>
              <xs:restriction base="xs:token">
                <xs:enumeration value="PDBe"/>
                <xs:enumeration value="PDBj"/>
                <xs:enumeration value="RCSB"/>
                <xs:enumeration value="PDBc"/>
              </xs:restriction>
            </xs:simpleType>
          </xs:element>
        </xs:sequence>
      </xs:complexType>
    </xs:element>
    <xs:element name="key_dates">
      <xs:complexType>
        <xs:sequence>
          <xs:element name="deposition" type="xs:date"/>
          <xs:element name="header_release" type="xs:date" minOccurs="0"/>
          <xs:element name="map_release" type="xs:date" minOccurs="0"/>
          <xs:element name="obsolete" type="xs:date" minOccurs="0"/>
          <xs:element name="update" type="xs:date"/>
        </xs:sequence>
      </xs:complexType>
    </xs:element>
    <xs:element name="obsolete_list" minOccurs="0">
      <xs:complexType>
        <xs:sequence>
          <xs:element name="entry" type="supersedes_type" maxOccurs="unbounded"/>
        </xs:sequence>
      </xs:complexType>
    </xs:element>
    <xs:element name="superseded_by_list" minOccurs="0">
      <xs:complexType>
        <xs:sequence>
          <xs:element name="entry" type="supersedes_type" maxOccurs="unbounded"/>
        </xs:sequence>
      </xs:complexType>
    </xs:element>
    <xs:element name="grant_support" minOccurs="0">
      <xs:complexType>
        <xs:sequence>
          <xs:element name="grant_reference" type="grant_reference_type" maxOccurs="unbounded"/>
        </xs:sequence>
      </xs:complexType>
    </xs:element>
    <xs:element name="microscopy_center" minOccurs="0">
      <xs:complexType>
        <xs:sequence>
          <xs:element name="name">
            <xs:simpleType>
              <xs:restriction base="xs:token">
                <xs:enumeration value="MICRO_CENTER_1"/>
                <xs:enumeration value="MICRO_CENTER_2"/>
                <xs:enumeration value="MICRO_CENTER_3"/>
              </xs:restriction>
            </xs:simpleType>
          </xs:element>
          <xs:element name="country">
            <xs:simpleType>
              <xs:restriction base="xs:token">
                <xs:enumeration value="UK"/>
                <xs:enumeration value="USA"/>
                <xs:enumeration value="Japan"/>
              </xs:restriction>
            </xs:simpleType>
          </xs:element>
        </xs:sequence>
      </xs:complexType>
    </xs:element>
    <xs:element name="contact_author" minOccurs="0" maxOccurs="unbounded">
      <xs:complexType>
        <xs:complexContent>
          <xs:extension base="contact_details_type">
            <xs:attribute name="private" fixed="true" use="required"/>
          </xs:extension>
        </xs:complexContent>
      </xs:complexType>
    </xs:element>
    <xs:element name="title" type="xs:token"/>
    <xs:element name="authors_list">
      <xs:complexType>
        <xs:sequence>
          <xs:element name="author" type="author_ORCID_type" maxOccurs="unbounded"/>
        </xs:sequence>
      </xs:complexType>
    </xs:element>
    <xs:element name="details" type="xs:token" minOccurs="0"/>
    <xs:element name="keywords" type="xs:string" minOccurs="0"/>
    <xs:element name="replace_existing_entry" type="xs:boolean" minOccurs="0"/>
  </xs:sequence>
  <xs:attribute name="composite_map" type="xs:boolean"/>
</xs:complexType>
Complex Type version_list_type
Namespace No namespace
Diagram
Diagramemdb_xsd.tmp#version_list_type_status
Used by
Model
Children status
Source
<xs:complexType name="version_list_type">
  <xs:sequence>
    <xs:element name="status" maxOccurs="unbounded">
      <xs:complexType>
        <xs:complexContent>
          <xs:extension base="version_type">
            <xs:attribute name="status_id" type="xs:positiveInteger" use="required"/>
          </xs:extension>
        </xs:complexContent>
      </xs:complexType>
    </xs:element>
  </xs:sequence>
</xs:complexType>
Complex Type version_type
Namespace No namespace
Diagram
Diagramemdb_xsd.tmp#version_type_dateemdb_xsd.tmp#version_type_codeemdb_xsd.tmp#version_type_processing_siteemdb_xsd.tmp#version_type_annotatoremdb_xsd.tmp#version_type_details
Used by
Model
Children annotator, code, date, details, processing_site
Source
<xs:complexType name="version_type">
  <xs:sequence>
    <xs:element name="date" minOccurs="0">
      <xs:simpleType>
        <xs:restriction base="xs:date">
          <xs:minInclusive value="2002-01-01"/>
        </xs:restriction>
      </xs:simpleType>
    </xs:element>
    <xs:element name="code" type="code_type"/>
    <xs:element name="processing_site" minOccurs="0">
      <xs:simpleType>
        <xs:restriction base="xs:token">
          <xs:enumeration value="PDBe"/>
          <xs:enumeration value="RCSB"/>
          <xs:enumeration value="PDBj"/>
          <xs:enumeration value="PDBc"/>
        </xs:restriction>
      </xs:simpleType>
    </xs:element>
    <xs:element name="annotator" minOccurs="0">
      <xs:complexType>
        <xs:simpleContent>
          <xs:extension base="xs:token">
            <xs:attribute name="private" type="xs:token" fixed="true" use="required"/>
          </xs:extension>
        </xs:simpleContent>
      </xs:complexType>
    </xs:element>
    <xs:element name="details" type="xs:string" minOccurs="0"/>
  </xs:sequence>
</xs:complexType>
Complex Type code_type
Namespace No namespace
Diagram
Diagramemdb_xsd.tmp#status_code_typeemdb_xsd.tmp#code_type_supersededemdb_xsd.tmp#code_type_supersedes
Type extension of status_code_type
Type hierarchy
Used by
Attributes
QName Type Use
superseded xs:boolean optional
supersedes xs:boolean optional
Source
<xs:complexType name="code_type">
  <xs:simpleContent>
    <xs:extension base="status_code_type">
      <xs:attribute name="superseded" type="xs:boolean"/>
      <xs:attribute name="supersedes" type="xs:boolean"/>
    </xs:extension>
  </xs:simpleContent>
</xs:complexType>
Simple Type status_code_type
Namespace No namespace
Diagram
Diagram
Type restriction of xs:token
Facets
enumeration AUCO
enumeration AUTH
enumeration AUXS
enumeration AUXU
enumeration HOLD
enumeration HOLD8W
enumeration HPUB
enumeration OBS
enumeration POLC
enumeration PROC
enumeration REFI
enumeration REL
enumeration REPL
enumeration REUP
enumeration WAIT
enumeration WDRN
Used by
Complex Type code_type
Source
<xs:simpleType name="status_code_type">
  <xs:restriction base="xs:token">
    <xs:enumeration value="AUCO"/>
    <xs:enumeration value="AUTH"/>
    <xs:enumeration value="AUXS"/>
    <xs:enumeration value="AUXU"/>
    <xs:enumeration value="HOLD"/>
    <xs:enumeration value="HOLD8W"/>
    <xs:enumeration value="HPUB"/>
    <xs:enumeration value="OBS"/>
    <xs:enumeration value="POLC"/>
    <xs:enumeration value="PROC"/>
    <xs:enumeration value="REFI"/>
    <xs:enumeration value="REL"/>
    <xs:enumeration value="REPL"/>
    <xs:enumeration value="REUP"/>
    <xs:enumeration value="WAIT"/>
    <xs:enumeration value="WDRN"/>
  </xs:restriction>
</xs:simpleType>
Complex Type revision_history_type
Namespace No namespace
Diagram
Diagramemdb_xsd.tmp#revision_history_type_versionemdb_xsd.tmp#revision_history_type_dateemdb_xsd.tmp#revision_history_type_change_list
Used by
Model
Children change_list
Attributes
QName Type Use
date xs:date required
version revision_history_version_type required
Source
<xs:complexType name="revision_history_type">
  <xs:sequence>
    <xs:element name="change_list" maxOccurs="1">
      <xs:complexType>
        <xs:sequence>
          <xs:element ref="revision_change_sub_group" maxOccurs="unbounded"/>
        </xs:sequence>
      </xs:complexType>
    </xs:element>
  </xs:sequence>
  <xs:attribute name="version" type="revision_history_version_type" use="required"/>
  <xs:attribute name="date" type="xs:date" use="required"/>
</xs:complexType>
Complex Type base_revision_change_type
Namespace No namespace
Diagram
Diagramemdb_xsd.tmp#base_revision_change_type_revision_typeemdb_xsd.tmp#base_revision_change_type_provideremdb_xsd.tmp#base_revision_change_type_descriptionemdb_xsd.tmp#base_revision_change_type_detailsemdb_xsd.tmp#base_revision_change_type_revision_group
Used by
Model
Children description, details, provider, revision_group, revision_type
Source
<xs:complexType name="base_revision_change_type">
  <xs:sequence>
    <xs:element name="revision_type" minOccurs="0">
      <xs:simpleType>
        <xs:restriction base="xs:token">
          <xs:enumeration value="INITIAL_RELEASE"/>
          <xs:enumeration value="COORDINATE_REPLACEMENT"/>
          <xs:enumeration value="OBSOLETE"/>
          <xs:enumeration value="REMEDIATION"/>
          <xs:enumeration value="DATA_ADDED"/>
          <xs:enumeration value="DATA_UPDATED"/>
          <xs:enumeration value="DATA_REMOVED"/>
        </xs:restriction>
      </xs:simpleType>
    </xs:element>
    <xs:element name="provider" minOccurs="0">
      <xs:simpleType>
        <xs:restriction base="xs:token">
          <xs:enumeration value="REPOSITORY"/>
          <xs:enumeration value="AUTHOR"/>
        </xs:restriction>
      </xs:simpleType>
    </xs:element>
    <xs:element name="description" type="xs:token" minOccurs="0"/>
    <xs:element name="details" type="xs:token" minOccurs="0"/>
    <xs:element name="revision_group" minOccurs="0">
      <xs:simpleType>
        <xs:restriction base="xs:token">
          <xs:enumeration value="ADVISORY"/>
          <xs:enumeration value="ATOMIC_MODEL"/>
          <xs:enumeration value="AUTHOR_SUPPORTING_EVIDENCE"/>
          <xs:enumeration value="DATA_COLLECTION"/>
          <xs:enumeration value="DATA_PROCESSING"/>
          <xs:enumeration value="DATABASE_REFERENCES"/>
          <xs:enumeration value="DERIVED_CALCULATIONS"/>
          <xs:enumeration value="EXPERIMENTAL_DATA"/>
          <xs:enumeration value="EXPERIMENTAL_PREPARATION"/>
          <xs:enumeration value="EXPERIMENTAL_SUMMARY"/>
          <xs:enumeration value="NON_POLYMER_DESCRIPTION"/>
          <xs:enumeration value="OTHER"/>
          <xs:enumeration value="POLYMER_SEQUENCE"/>
          <xs:enumeration value="REFINEMENT_DESCRIPTION"/>
          <xs:enumeration value="SOURCE_AND_TAXONOMY"/>
          <xs:enumeration value="STRUCTURE_SUMMARY"/>
          <xs:enumeration value="VERSION_FORMAT_COMPLIANCE"/>
        </xs:restriction>
      </xs:simpleType>
    </xs:element>
  </xs:sequence>
</xs:complexType>
Simple Type revision_history_version_type
Namespace No namespace
Diagram
Diagram
Type restriction of xs:token
Facets
pattern [0-9]+\.[0-9]+
Used by
Source
<xs:simpleType name="revision_history_version_type">
  <xs:restriction base="xs:token">
    <xs:pattern value="[0-9]+\.[0-9]+"/>
  </xs:restriction>
</xs:simpleType>
Complex Type supersedes_type
Namespace No namespace
Diagram
Diagramemdb_xsd.tmp#supersedes_type_dateemdb_xsd.tmp#supersedes_type_entryemdb_xsd.tmp#supersedes_type_details
Used by
Model
Children date, details, entry
Source
<xs:complexType name="supersedes_type">
  <xs:sequence>
    <xs:element name="date" type="xs:date"/>
    <xs:element name="entry" type="emdb_id_type"/>
    <xs:element name="details" type="xs:string" minOccurs="0"/>
  </xs:sequence>
</xs:complexType>
Simple Type emdb_id_type
Namespace No namespace
Diagram
Diagram
Type restriction of xs:token
Facets
pattern EMD-\d{4,}
Used by
Source
<xs:simpleType name="emdb_id_type">
  <xs:restriction base="xs:token">
    <xs:pattern value="EMD-\d{4,}"/>
  </xs:restriction>
</xs:simpleType>
Complex Type grant_reference_type
Namespace No namespace
Diagram
Diagramemdb_xsd.tmp#grant_reference_type_funding_bodyemdb_xsd.tmp#grant_reference_type_codeemdb_xsd.tmp#grant_reference_type_country
Used by
Model
Children code, country, funding_body
Source
<xs:complexType name="grant_reference_type">
  <xs:sequence>
    <xs:element name="funding_body" type="xs:token"/>
    <xs:element name="code" type="xs:token" minOccurs="0"/>
    <xs:element name="country" type="xs:token" minOccurs="0"/>
  </xs:sequence>
</xs:complexType>
Complex Type contact_details_type
Namespace No namespace
Diagram
Diagramemdb_xsd.tmp#contact_details_type_roleemdb_xsd.tmp#contact_details_type_titleemdb_xsd.tmp#contact_details_type_first_nameemdb_xsd.tmp#contact_details_type_middle_nameemdb_xsd.tmp#contact_details_type_last_nameemdb_xsd.tmp#contact_details_type_organizationemdb_xsd.tmp#contact_details_type_streetemdb_xsd.tmp#contact_details_type_town_or_cityemdb_xsd.tmp#contact_details_type_state_or_provinceemdb_xsd.tmp#contact_details_type_countryemdb_xsd.tmp#contact_details_type_post_or_zip_codeemdb_xsd.tmp#contact_details_type_emailemdb_xsd.tmp#contact_details_type_telephoneemdb_xsd.tmp#contact_details_type_fax
Used by
Model
Children country, email, fax, first_name, last_name, middle_name, organization, post_or_zip_code, role, state_or_province, street, telephone, title, town_or_city
Source
<xs:complexType name="contact_details_type">
  <xs:sequence>
    <xs:element name="role">
      <xs:simpleType>
        <xs:restriction base="xs:token">
          <xs:enumeration value="INVESTIGATOR"/>
          <xs:enumeration value="PRINCIPAL INVESTIGATOR/GROUP LEADER"/>
          <xs:enumeration value="RESPONSIBLE SCIENTIST"/>
        </xs:restriction>
      </xs:simpleType>
    </xs:element>
    <xs:element name="title">
      <xs:simpleType>
        <xs:restriction base="xs:token">
          <xs:enumeration value="DR."/>
          <xs:enumeration value="MR."/>
          <xs:enumeration value="MRS."/>
          <xs:enumeration value="MS."/>
          <xs:enumeration value="PROF."/>
        </xs:restriction>
      </xs:simpleType>
    </xs:element>
    <xs:element name="first_name" type="xs:token"/>
    <xs:element name="middle_name">
      <xs:simpleType>
        <xs:restriction base="xs:token">
          <xs:pattern value="[A-Z]"/>
        </xs:restriction>
      </xs:simpleType>
    </xs:element>
    <xs:element name="last_name" type="xs:token"/>
    <xs:element name="organization">
      <xs:complexType>
        <xs:simpleContent>
          <xs:extension base="xs:token">
            <xs:attribute name="type" use="required">
              <xs:simpleType>
                <xs:restriction base="xs:token">
                  <xs:enumeration value="ACADEMIC"/>
                  <xs:enumeration value="COMMERCIAL"/>
                  <xs:enumeration value="GOVERMENT"/>
                  <xs:enumeration value="OTHER"/>
                </xs:restriction>
              </xs:simpleType>
            </xs:attribute>
          </xs:extension>
        </xs:simpleContent>
      </xs:complexType>
    </xs:element>
    <xs:element name="street" type="xs:string"/>
    <xs:element name="town_or_city" type="xs:token"/>
    <xs:element name="state_or_province" type="xs:token"/>
    <xs:element name="country" type="xs:token"/>
    <xs:element name="post_or_zip_code" type="xs:token"/>
    <xs:element name="email">
      <xs:simpleType>
        <xs:restriction base="xs:token">
          <xs:pattern value="[A-Za-z0-9._%+-]+@[A-Za-z0-9.-]+\.[A-Za-z]{2,4}"/>
        </xs:restriction>
      </xs:simpleType>
    </xs:element>
    <xs:element name="telephone" type="telephone_number_type"/>
    <xs:element name="fax" type="telephone_number_type"/>
  </xs:sequence>
</xs:complexType>
Complex Type telephone_number_type
Namespace No namespace
Diagram
Diagramemdb_xsd.tmp#telephone_number_type_countryemdb_xsd.tmp#telephone_number_type_areaemdb_xsd.tmp#telephone_number_type_local
Used by
Model
Children area, country, local
Source
<xs:complexType name="telephone_number_type">
  <xs:sequence>
    <xs:element name="country">
      <xs:simpleType>
        <xs:restriction base="xs:token">
          <xs:pattern value="\d{1,3}"/>
        </xs:restriction>
      </xs:simpleType>
    </xs:element>
    <xs:element name="area">
      <xs:simpleType>
        <xs:restriction base="xs:token">
          <xs:pattern value="\d{2,5}"/>
        </xs:restriction>
      </xs:simpleType>
    </xs:element>
    <xs:element name="local">
      <xs:simpleType>
        <xs:restriction base="xs:token">
          <xs:pattern value="\d+( ext. \d+)?"/>
        </xs:restriction>
      </xs:simpleType>
    </xs:element>
  </xs:sequence>
</xs:complexType>
Complex Type author_ORCID_type
Namespace No namespace
Diagram
Diagramemdb_xsd.tmp#author_typeemdb_xsd.tmp#author_ORCID_type_ORCID
Type extension of author_type
Type hierarchy
Used by
Attributes
QName Type Use
ORCID ORCID_type optional
Source
<xs:complexType name="author_ORCID_type">
  <xs:simpleContent>
    <xs:extension base="author_type">
      <xs:attribute name="ORCID" type="ORCID_type"/>
    </xs:extension>
  </xs:simpleContent>
</xs:complexType>
Simple Type author_type
Namespace No namespace
Diagram
Diagramemdb_xsd.tmp#author_enums
Type union of(author_enums, restriction of xs:token)
Used by
Complex Type author_ORCID_type
Source
<xs:simpleType name="author_type">
  <xs:union memberTypes="author_enums">
    <xs:simpleType>
      <xs:restriction base="xs:token">
        <xs:pattern value="([A-Za-z' \-]+ (Jr.?|I|II|III|IV|1st|2nd|3rd|4th)?) ?([A-Za-z\-]*)"/>
      </xs:restriction>
    </xs:simpleType>
  </xs:union>
</xs:simpleType>
Simple Type ORCID_type
Namespace No namespace
Diagram
Diagram
Type restriction of xs:token
Facets
pattern [0-9]{4}-[0-9]{4}-[0-9]{4}-([0-9]{3}X|[0-9]{4})
Used by
Source
<xs:simpleType name="ORCID_type">
  <xs:restriction base="xs:token">
    <xs:pattern value="[0-9]{4}-[0-9]{4}-[0-9]{4}-([0-9]{3}X|[0-9]{4})"/>
  </xs:restriction>
</xs:simpleType>
Complex Type crossreferences_type
Namespace No namespace
Diagram
Diagramemdb_xsd.tmp#crossreferences_type_citation_listemdb_xsd.tmp#crossreferences_type_emdb_listemdb_xsd.tmp#crossreferences_type_pdb_listemdb_xsd.tmp#crossreferences_type_other_db_listemdb_xsd.tmp#crossreferences_type_auxiliary_link_list
Used by
Model
Children auxiliary_link_list, citation_list, emdb_list, other_db_list, pdb_list
Source
<xs:complexType name="crossreferences_type">
  <xs:sequence>
    <xs:element name="citation_list">
      <xs:complexType>
        <xs:sequence>
          <xs:element name="primary_citation">
            <xs:complexType>
              <xs:sequence>
                <xs:element ref="citation_type"/>
              </xs:sequence>
            </xs:complexType>
          </xs:element>
          <xs:element name="secondary_citation" minOccurs="0" maxOccurs="unbounded">
            <xs:complexType>
              <xs:sequence>
                <xs:element ref="citation_type"/>
              </xs:sequence>
            </xs:complexType>
          </xs:element>
        </xs:sequence>
      </xs:complexType>
    </xs:element>
    <xs:element name="emdb_list" type="emdb_cross_reference_list_type" minOccurs="0"/>
    <xs:element name="pdb_list" type="pdb_cross_reference_list_type" minOccurs="0"/>
    <xs:element name="other_db_list" type="other_db_cross_reference_list_type" minOccurs="0"/>
    <xs:element name="auxiliary_link_list" minOccurs="0">
      <xs:complexType>
        <xs:sequence minOccurs="1" maxOccurs="1">
          <xs:element name="auxiliary_link" type="auxiliary_link_type" maxOccurs="unbounded"/>
        </xs:sequence>
      </xs:complexType>
    </xs:element>
    <!-- 
            <xs:element name="component_maps" minOccurs="0">
                <xs:complexType>
                    <xs:sequence>
                        <xs:element name="component_map" maxOccurs="unbounded">
                            <xs:complexType>
                                <xs:sequence>
                                    <xs:element name="comp_map_id" type="emdb_id_type" minOccurs="0"/>
                                    <xs:element name="details" type="xs:string" minOccurs="0"/>
                                </xs:sequence>
                            </xs:complexType>
                        </xs:element>
                    </xs:sequence>
                </xs:complexType>
            </xs:element>
            -->
  </xs:sequence>
</xs:complexType>
Complex Type emdb_cross_reference_list_type
Namespace No namespace
Diagram
Diagramemdb_xsd.tmp#emdb_cross_reference_list_type_emdb_reference
Used by
Model
Children emdb_reference
Source
<xs:complexType name="emdb_cross_reference_list_type">
  <xs:sequence minOccurs="1" maxOccurs="1">
    <xs:element name="emdb_reference" type="emdb_cross_reference_type" maxOccurs="unbounded"/>
  </xs:sequence>
</xs:complexType>
Complex Type emdb_cross_reference_type
Namespace No namespace
Diagram
Diagramemdb_xsd.tmp#emdb_cross_reference_type_emdb_idemdb_xsd.tmp#emdb_cross_reference_type_relationshipemdb_xsd.tmp#emdb_cross_reference_type_details
Used by
Model
Children details, emdb_id, relationship
Source
<xs:complexType name="emdb_cross_reference_type">
  <xs:sequence>
    <xs:element name="emdb_id" type="emdb_id_type"/>
    <xs:element name="relationship" minOccurs="0">
      <xs:complexType>
        <xs:choice>
          <xs:element name="in_frame">
            <xs:simpleType>
              <xs:restriction base="xs:token">
                <xs:enumeration value="NOOVERLAP"/>
                <xs:enumeration value="PARTIALOVERLAP"/>
                <xs:enumeration value="FULLOVERLAP"/>
              </xs:restriction>
            </xs:simpleType>
          </xs:element>
          <xs:element name="other" type="xs:string"/>
        </xs:choice>
      </xs:complexType>
    </xs:element>
    <xs:element name="details" type="xs:string" minOccurs="0"/>
  </xs:sequence>
</xs:complexType>
Complex Type pdb_cross_reference_list_type
Namespace No namespace
Diagram
Diagramemdb_xsd.tmp#pdb_cross_reference_list_type_pdb_reference
Used by
Model
Children pdb_reference
Source
<xs:complexType name="pdb_cross_reference_list_type">
  <xs:sequence minOccurs="1" maxOccurs="1">
    <xs:element name="pdb_reference" type="pdb_cross_reference_type" maxOccurs="unbounded"/>
  </xs:sequence>
</xs:complexType>
Complex Type pdb_cross_reference_type
Namespace No namespace
Diagram
Diagramemdb_xsd.tmp#pdb_cross_reference_type_pdb_idemdb_xsd.tmp#pdb_cross_reference_type_relationshipemdb_xsd.tmp#pdb_cross_reference_type_details
Used by
Model
Children details, pdb_id, relationship
Source
<xs:complexType name="pdb_cross_reference_type">
  <xs:sequence>
    <xs:element name="pdb_id" type="pdb_code_type"/>
    <xs:element name="relationship" minOccurs="0">
      <xs:complexType>
        <xs:choice>
          <xs:element name="in_frame">
            <xs:simpleType>
              <xs:restriction base="xs:token">
                <xs:enumeration value="NOOVERLAP"/>
                <xs:enumeration value="PARTIALOVERLAP"/>
                <xs:enumeration value="FULLOVERLAP"/>
              </xs:restriction>
            </xs:simpleType>
          </xs:element>
          <xs:element name="other" type="xs:string"/>
        </xs:choice>
      </xs:complexType>
    </xs:element>
    <xs:element name="details" type="xs:string" minOccurs="0"/>
  </xs:sequence>
</xs:complexType>
Simple Type pdb_code_type
Namespace No namespace
Diagram
Diagram
Type restriction of xs:token
Facets
pattern \d[\dA-Za-z]{3}|pdb_\d{5}[\dA-Za-z]{3}
Used by
Source
<xs:simpleType name="pdb_code_type">
  <xs:restriction base="xs:token">
    <xs:pattern value="\d[\dA-Za-z]{3}|pdb_\d{5}[\dA-Za-z]{3}"/>
  </xs:restriction>
</xs:simpleType>
Complex Type other_db_cross_reference_list_type
Namespace No namespace
Diagram
Diagramemdb_xsd.tmp#other_db_cross_reference_list_type_db_reference
Used by
Model
Children db_reference
Source
<xs:complexType name="other_db_cross_reference_list_type">
  <xs:sequence minOccurs="1" maxOccurs="1">
    <xs:element name="db_reference" type="other_db_cross_reference_type" maxOccurs="unbounded"/>
  </xs:sequence>
</xs:complexType>
Complex Type other_db_cross_reference_type
Namespace No namespace
Diagram
Diagramemdb_xsd.tmp#other_db_cross_reference_type_db_nameemdb_xsd.tmp#other_db_cross_reference_type_accession_idemdb_xsd.tmp#other_db_cross_reference_type_content_typeemdb_xsd.tmp#other_db_cross_reference_type_details
Used by
Model
Children accession_id, content_type, db_name, details
Source
<xs:complexType name="other_db_cross_reference_type">
  <xs:sequence>
    <xs:element name="db_name" type="xs:token"/>
    <xs:element name="accession_id" type="xs:token"/>
    <xs:element name="content_type" type="xs:token" minOccurs="0"/>
    <xs:element name="details" type="xs:string" minOccurs="0"/>
  </xs:sequence>
</xs:complexType>
Complex Type auxiliary_link_type
Namespace No namespace
Diagram
Used by
Model
Children details, link, type
Source
Complex Type sample_type
Namespace No namespace
Diagram
Diagramemdb_xsd.tmp#sample_type_nameemdb_xsd.tmp#sample_type_supramolecule_listemdb_xsd.tmp#sample_type_macromolecule_list
Used by
Model
Children macromolecule_list, name, supramolecule_list
Source
<xs:complexType name="sample_type">
  <xs:sequence>
    <xs:element name="name" type="sci_name_type"/>
    <xs:element name="supramolecule_list" maxOccurs="1">
      <xs:complexType>
        <xs:sequence>
          <xs:element ref="supramolecule" maxOccurs="unbounded"/>
        </xs:sequence>
      </xs:complexType>
    </xs:element>
    <xs:element name="macromolecule_list" type="macromolecule_list_type" minOccurs="0"/>
  </xs:sequence>
</xs:complexType>
Complex Type sci_name_type
Namespace No namespace
Diagram
Diagramemdb_xsd.tmp#sci_name_type_synonym
Type extension of xs:token
Used by
Attributes
QName Type Use
synonym xs:token optional
Source
<xs:complexType name="sci_name_type">
  <xs:simpleContent>
    <xs:extension base="xs:token">
      <xs:attribute name="synonym" type="xs:token"/>
    </xs:extension>
  </xs:simpleContent>
</xs:complexType>
Complex Type base_supramolecule_type
Namespace No namespace
Diagram
Diagramemdb_xsd.tmp#base_supramolecule_type_supramolecule_idemdb_xsd.tmp#base_supramolecule_type_nameemdb_xsd.tmp#base_supramolecule_type_categoryemdb_xsd.tmp#base_supramolecule_type_parentemdb_xsd.tmp#base_supramolecule_type_macromolecule_listemdb_xsd.tmp#base_supramolecule_type_detailsemdb_xsd.tmp#base_supramolecule_type_number_of_copiesemdb_xsd.tmp#base_supramolecule_type_oligomeric_stateemdb_xsd.tmp#base_supramolecule_type_external_referencesemdb_xsd.tmp#base_supramolecule_type_recombinant_exp_flag
Used by
Model
Children category, details, external_references, macromolecule_list, name, number_of_copies, oligomeric_state, parent, recombinant_exp_flag
Attributes
QName Type Use
supramolecule_id xs:positiveInteger required
Source
<xs:complexType name="base_supramolecule_type">
  <xs:sequence>
    <xs:element name="name" type="sci_name_type"/>
    <xs:element name="category" minOccurs="0">
      <xs:complexType>
        <xs:simpleContent>
          <xs:extension base="complex_category_type">
            <xs:attribute name="type" use="required">
              <xs:simpleType>
                <xs:restriction base="xs:token">
                  <xs:enumeration value="GO"/>
                  <xs:enumeration value="ARBITRARY DEFINITION"/>
                  <xs:enumeration value="PROTEIN ONTOLOGY"/>
                </xs:restriction>
              </xs:simpleType>
            </xs:attribute>
          </xs:extension>
        </xs:simpleContent>
      </xs:complexType>
    </xs:element>
    <xs:element name="parent" type="xs:nonNegativeInteger"/>
    <xs:element name="macromolecule_list" minOccurs="0">
      <xs:complexType>
        <xs:sequence>
          <xs:element name="macromolecule" maxOccurs="unbounded">
            <xs:complexType>
              <xs:sequence>
                <xs:element name="macromolecule_id" type="xs:positiveInteger"/>
                <xs:element name="number_of_copies" type="xs:positiveInteger" minOccurs="0"/>
              </xs:sequence>
            </xs:complexType>
          </xs:element>
        </xs:sequence>
      </xs:complexType>
    </xs:element>
    <xs:element name="details" type="xs:string" minOccurs="0"/>
    <xs:element name="number_of_copies" type="pos_int_or_string_type" minOccurs="0"/>
    <xs:element name="oligomeric_state" type="pos_int_or_string_type" minOccurs="0"/>
    <xs:element name="external_references" minOccurs="0" maxOccurs="unbounded">
      <xs:complexType>
        <xs:simpleContent>
          <xs:extension base="xs:token">
            <xs:attribute name="type" use="required">
              <xs:simpleType>
                <xs:restriction base="xs:token">
                  <xs:enumeration value="UNIPROTKB"/>
                  <xs:enumeration value="UNIPARC"/>
                  <xs:enumeration value="INTERPRO"/>
                  <xs:enumeration value="GO"/>
                  <xs:enumeration value="NOR"/>
                </xs:restriction>
              </xs:simpleType>
            </xs:attribute>
          </xs:extension>
        </xs:simpleContent>
      </xs:complexType>
    </xs:element>
    <xs:element name="recombinant_exp_flag" type="xs:boolean" minOccurs="0" maxOccurs="1"/>
  </xs:sequence>
  <xs:attribute name="supramolecule_id" type="xs:positiveInteger" use="required"/>
</xs:complexType>
Simple Type complex_category_type
Namespace No namespace
Diagram
Diagram
Type restriction of xs:token
Facets
pattern GO:\d+
Used by
Source
<xs:simpleType name="complex_category_type">
  <xs:restriction base="xs:token">
    <xs:pattern value="GO:\d+"/>
  </xs:restriction>
</xs:simpleType>
Simple Type pos_int_or_string_type
Namespace No namespace
Diagram
Diagram
Type union of(xs:positiveInteger, xs:string)
Used by
Source
<xs:simpleType name="pos_int_or_string_type">
  <xs:union memberTypes="xs:positiveInteger xs:string"/>
</xs:simpleType>
Complex Type macromolecule_list_type
Namespace No namespace
Diagram
Diagramemdb_xsd.tmp#macromolecule
Used by
Model
Children macromolecule
Source
<xs:complexType name="macromolecule_list_type">
  <xs:sequence>
    <xs:element ref="macromolecule" maxOccurs="unbounded"/>
  </xs:sequence>
</xs:complexType>
Complex Type base_macromolecule_type
Namespace No namespace
Diagram
Diagramemdb_xsd.tmp#base_macromolecule_type_macromolecule_idemdb_xsd.tmp#base_macromolecule_type_mutantemdb_xsd.tmp#base_macromolecule_type_chimeraemdb_xsd.tmp#base_macromolecule_type_nameemdb_xsd.tmp#base_macromolecule_type_natural_sourceemdb_xsd.tmp#base_macromolecule_type_molecular_weightemdb_xsd.tmp#base_macromolecule_type_detailsemdb_xsd.tmp#base_macromolecule_type_number_of_copiesemdb_xsd.tmp#base_macromolecule_type_oligomeric_stateemdb_xsd.tmp#base_macromolecule_type_recombinant_exp_flag
Used by
Model
Children details, molecular_weight, name, natural_source, number_of_copies, oligomeric_state, recombinant_exp_flag
Attributes
QName Type Use
chimera xs:boolean optional
macromolecule_id xs:positiveInteger required
mutant xs:boolean optional
Source
<xs:complexType name="base_macromolecule_type">
  <xs:sequence>
    <xs:element name="name" type="sci_name_type"/>
    <xs:element name="natural_source" type="macromolecule_source_type" minOccurs="0"/>
    <xs:element name="molecular_weight" type="molecular_weight_type" minOccurs="0"/>
    <xs:element name="details" type="xs:string" minOccurs="0"/>
    <xs:element name="number_of_copies" type="pos_int_or_string_type" minOccurs="0"/>
    <xs:element name="oligomeric_state" type="pos_int_or_string_type" minOccurs="0"/>
    <xs:element name="recombinant_exp_flag" type="xs:boolean" minOccurs="0" maxOccurs="1"/>
  </xs:sequence>
  <xs:attribute name="macromolecule_id" type="xs:positiveInteger" use="required"/>
  <xs:attribute name="mutant" type="xs:boolean"/>
  <xs:attribute name="chimera" type="xs:boolean"/>
</xs:complexType>
Complex Type macromolecule_source_type
Namespace No namespace
Diagram
Diagramemdb_xsd.tmp#base_source_type_databaseemdb_xsd.tmp#base_source_type_synthetically_producedemdb_xsd.tmp#base_source_type_organismemdb_xsd.tmp#base_source_type_strainemdb_xsd.tmp#base_source_type_synonym_organismemdb_xsd.tmp#base_source_type_detailsemdb_xsd.tmp#base_source_typeemdb_xsd.tmp#macromolecule_source_type_organemdb_xsd.tmp#macromolecule_source_type_tissueemdb_xsd.tmp#macromolecule_source_type_cellemdb_xsd.tmp#macromolecule_source_type_organelleemdb_xsd.tmp#macromolecule_source_type_cellular_location
Type extension of base_source_type
Type hierarchy
Used by
Model
Children cell, cellular_location, details, organ, organelle, organism, strain, synonym_organism, tissue
Attributes
QName Type Use
database restriction of xs:token optional
synthetically_produced xs:boolean optional
Source
<xs:complexType name="macromolecule_source_type">
  <xs:complexContent>
    <xs:extension base="base_source_type">
      <xs:sequence>
        <xs:element name="organ" type="xs:token" minOccurs="0"/>
        <xs:element name="tissue" type="xs:token" minOccurs="0"/>
        <xs:element name="cell" type="xs:token" minOccurs="0"/>
        <xs:element name="organelle" type="xs:token" minOccurs="0"/>
        <xs:element name="cellular_location" type="xs:token" minOccurs="0"/>
      </xs:sequence>
    </xs:extension>
  </xs:complexContent>
</xs:complexType>
Complex Type base_source_type
Namespace No namespace
Diagram
Diagramemdb_xsd.tmp#base_source_type_databaseemdb_xsd.tmp#base_source_type_synthetically_producedemdb_xsd.tmp#base_source_type_organismemdb_xsd.tmp#base_source_type_strainemdb_xsd.tmp#base_source_type_synonym_organismemdb_xsd.tmp#base_source_type_details
Used by
Model
Children details, organism, strain, synonym_organism
Attributes
QName Type Use
database restriction of xs:token optional
synthetically_produced xs:boolean optional
Source
<xs:complexType name="base_source_type">
  <xs:sequence>
    <xs:element name="organism" type="organism_type"/>
    <xs:element name="strain" type="xs:token" minOccurs="0"/>
    <xs:element name="synonym_organism" type="xs:token" minOccurs="0"/>
    <xs:element name="details" type="xs:string" minOccurs="0"/>
  </xs:sequence>
  <xs:attribute name="database">
    <xs:simpleType>
      <xs:restriction base="xs:token">
        <xs:enumeration value="NCBI"/>
      </xs:restriction>
    </xs:simpleType>
  </xs:attribute>
  <xs:attribute name="synthetically_produced" type="xs:boolean"/>
</xs:complexType>
Complex Type organism_type
Namespace No namespace
Diagram
Diagramemdb_xsd.tmp#organism_type_ncbi
Type extension of xs:token
Used by
Attributes
QName Type Use
ncbi xs:positiveInteger optional
Source
<xs:complexType name="organism_type">
  <xs:simpleContent>
    <xs:extension base="xs:token">
      <xs:attribute name="ncbi" type="xs:positiveInteger"/>
    </xs:extension>
  </xs:simpleContent>
</xs:complexType>
Complex Type molecular_weight_type
Namespace No namespace
Diagram
Diagramemdb_xsd.tmp#molecular_weight_type_experimentalemdb_xsd.tmp#molecular_weight_type_theoreticalemdb_xsd.tmp#molecular_weight_type_method
Used by
Model
Children experimental, method, theoretical
Source
<xs:complexType name="molecular_weight_type">
  <xs:sequence>
    <xs:element name="experimental" minOccurs="0">
      <xs:complexType>
        <xs:simpleContent>
          <xs:extension base="allowed_assembly_weights">
            <xs:attribute name="units" use="required">
              <xs:simpleType>
                <xs:restriction base="xs:token">
                  <xs:enumeration value="MDa"/>
                  <xs:enumeration value="kDa/nm"/>
                </xs:restriction>
              </xs:simpleType>
            </xs:attribute>
          </xs:extension>
        </xs:simpleContent>
      </xs:complexType>
    </xs:element>
    <xs:element name="theoretical" minOccurs="0">
      <xs:complexType>
        <xs:simpleContent>
          <xs:extension base="allowed_assembly_weights">
            <xs:attribute name="units" use="required">
              <xs:simpleType>
                <xs:restriction base="xs:token">
                  <xs:enumeration value="MDa"/>
                  <xs:enumeration value="kDa/nm"/>
                </xs:restriction>
              </xs:simpleType>
            </xs:attribute>
          </xs:extension>
        </xs:simpleContent>
      </xs:complexType>
    </xs:element>
    <xs:element name="method" type="xs:token" minOccurs="0"/>
  </xs:sequence>
</xs:complexType>
Simple Type allowed_assembly_weights
Namespace No namespace
Diagram
Diagram
Type restriction of xs:float
Facets
maxInclusive 1000000000.0
minInclusive 0.000000001
Used by
Source
<xs:simpleType name="allowed_assembly_weights">
  <xs:restriction base="xs:float">
    <xs:minInclusive value="0.000000001"/>
    <xs:maxInclusive value="1000000000.0"/>
  </xs:restriction>
</xs:simpleType>
Complex Type structure_determination_type
Namespace No namespace
Diagram
Diagramemdb_xsd.tmp#structure_determination_type_structure_determination_idemdb_xsd.tmp#structure_determination_type_methodemdb_xsd.tmp#structure_determination_type_aggregation_stateemdb_xsd.tmp#structure_determination_type_macromolecules_and_complexesemdb_xsd.tmp#structure_determination_type_specimen_preparation_listemdb_xsd.tmp#structure_determination_type_microscopy_listemdb_xsd.tmp#image_processing
Used by
Model
Children aggregation_state, image_processing, macromolecules_and_complexes, method, microscopy_list, specimen_preparation_list
Attributes
QName Type Use
structure_determination_id xs:positiveInteger required
Source
<xs:complexType name="structure_determination_type">
  <xs:sequence>
    <xs:element name="method">
      <xs:simpleType>
        <xs:restriction base="xs:token">
          <xs:enumeration value="singleParticle"/>
          <xs:enumeration value="subtomogramAveraging"/>
          <xs:enumeration value="tomography"/>
          <xs:enumeration value="electronCrystallography"/>
          <xs:enumeration value="helical"/>
        </xs:restriction>
      </xs:simpleType>
    </xs:element>
    <xs:element name="aggregation_state">
      <xs:simpleType>
        <xs:restriction base="xs:token">
          <xs:enumeration value="particle"/>
          <xs:enumeration value="filament"/>
          <xs:enumeration value="twoDArray"/>
          <xs:enumeration value="threeDArray"/>
          <xs:enumeration value="helicalArray"/>
          <xs:enumeration value="cell"/>
          <xs:enumeration value="tissue"/>
        </xs:restriction>
      </xs:simpleType>
    </xs:element>
    <xs:element name="macromolecules_and_complexes" type="macromolecules_and_complexes_type" minOccurs="0"/>
    <xs:element name="specimen_preparation_list">
      <xs:complexType>
        <xs:sequence>
          <xs:element ref="specimen_preparation" maxOccurs="unbounded"/>
        </xs:sequence>
      </xs:complexType>
    </xs:element>
    <xs:element name="microscopy_list">
      <xs:complexType>
        <xs:sequence>
          <xs:element ref="microscopy" maxOccurs="unbounded"/>
        </xs:sequence>
      </xs:complexType>
    </xs:element>
    <xs:element ref="image_processing" maxOccurs="unbounded"/>
  </xs:sequence>
  <xs:attribute name="structure_determination_id" type="xs:positiveInteger" use="required"/>
</xs:complexType>
Complex Type macromolecules_and_complexes_type
Namespace No namespace
Diagram
Diagramemdb_xsd.tmp#macromolecules_and_complexes_type_macromolecule_idemdb_xsd.tmp#macromolecules_and_complexes_type_complex_id
Used by
Model
Children complex_id, macromolecule_id
Source
<xs:complexType name="macromolecules_and_complexes_type">
  <xs:choice maxOccurs="unbounded">
    <xs:element name="macromolecule_id" type="xs:positiveInteger"/>
    <xs:element name="complex_id" type="xs:nonNegativeInteger"/>
  </xs:choice>
</xs:complexType>
Complex Type base_preparation_type
Namespace No namespace
Diagram
Diagramemdb_xsd.tmp#base_preparation_type_preparation_idemdb_xsd.tmp#base_preparation_type_concentrationemdb_xsd.tmp#base_preparation_type_bufferemdb_xsd.tmp#base_preparation_type_stainingemdb_xsd.tmp#base_preparation_type_sugar_embeddingemdb_xsd.tmp#base_preparation_type_shadowingemdb_xsd.tmp#base_preparation_type_gridemdb_xsd.tmp#base_preparation_type_vitrificationemdb_xsd.tmp#base_preparation_type_details
Used by
Model
Children buffer, concentration, details, grid, shadowing, staining, sugar_embedding, vitrification
Attributes
QName Type Use
preparation_id xs:positiveInteger required
Source
<xs:complexType name="base_preparation_type">
  <xs:sequence>
    <xs:element name="concentration" minOccurs="0">
      <xs:complexType>
        <xs:simpleContent>
          <xs:extension base="allowed_concentration">
            <xs:attribute name="units" use="required">
              <xs:simpleType>
                <xs:restriction base="xs:string">
                  <xs:enumeration value="mg/mL"/>
                  <xs:enumeration value="mM"/>
                </xs:restriction>
              </xs:simpleType>
            </xs:attribute>
          </xs:extension>
        </xs:simpleContent>
      </xs:complexType>
    </xs:element>
    <xs:element name="buffer" type="buffer_type" minOccurs="0"/>
    <xs:element name="staining" minOccurs="0">
      <xs:complexType>
        <xs:sequence>
          <xs:element name="type">
            <xs:simpleType>
              <xs:restriction base="xs:token">
                <xs:enumeration value="NEGATIVE"/>
                <xs:enumeration value="NONE"/>
                <xs:enumeration value="POSITIVE"/>
              </xs:restriction>
            </xs:simpleType>
          </xs:element>
          <xs:element name="material" type="xs:token"/>
          <xs:element name="details" type="xs:string" minOccurs="0"/>
        </xs:sequence>
      </xs:complexType>
    </xs:element>
    <xs:element name="sugar_embedding" minOccurs="0">
      <xs:complexType>
        <xs:sequence>
          <xs:element name="material" type="xs:token"/>
          <xs:element name="details" type="xs:string" minOccurs="0"/>
        </xs:sequence>
      </xs:complexType>
    </xs:element>
    <xs:element name="shadowing" minOccurs="0">
      <xs:complexType>
        <xs:sequence>
          <xs:element name="material" type="xs:token"/>
          <xs:element name="angle">
            <xs:complexType>
              <xs:simpleContent>
                <xs:extension base="allowed_angle_shadowing">
                  <xs:attribute name="units" type="xs:token" fixed="deg" use="required"/>
                </xs:extension>
              </xs:simpleContent>
            </xs:complexType>
          </xs:element>
          <xs:element name="thickness">
            <xs:complexType>
              <xs:simpleContent>
                <xs:extension base="allowed_thickness_shadowing">
                  <xs:attribute name="units" type="xs:token" fixed="nm" use="required"/>
                </xs:extension>
              </xs:simpleContent>
            </xs:complexType>
          </xs:element>
          <xs:element name="details" type="xs:string" minOccurs="0"/>
        </xs:sequence>
      </xs:complexType>
    </xs:element>
    <xs:element name="grid" type="grid_type" minOccurs="0"/>
    <xs:element name="vitrification" type="vitrification_type" minOccurs="0"/>
    <xs:element name="details" type="xs:string" minOccurs="0"/>
  </xs:sequence>
  <xs:attribute name="preparation_id" type="xs:positiveInteger" use="required"/>
</xs:complexType>
Simple Type allowed_concentration
Namespace No namespace
Diagram
Diagram
Type restriction of xs:float
Facets
minExclusive 0
Used by
Source
<xs:simpleType name="allowed_concentration">
  <xs:restriction base="xs:float">
    <xs:minExclusive value="0"/>
  </xs:restriction>
</xs:simpleType>
Complex Type buffer_type
Namespace No namespace
Diagram
Diagramemdb_xsd.tmp#buffer_type_phemdb_xsd.tmp#buffer_type_componentemdb_xsd.tmp#buffer_type_details
Used by
Model
Children component, details, ph
Source
<xs:complexType name="buffer_type">
  <xs:sequence>
    <xs:element name="ph">
      <xs:simpleType>
        <xs:restriction base="xs:float">
          <xs:minInclusive value="0"/>
          <xs:maxInclusive value="14"/>
        </xs:restriction>
      </xs:simpleType>
    </xs:element>
    <xs:element name="component" type="buffer_component_type" minOccurs="0" maxOccurs="unbounded"/>
    <xs:element name="details" type="xs:string" minOccurs="0"/>
  </xs:sequence>
</xs:complexType>
Complex Type buffer_component_type
Namespace No namespace
Diagram
Diagramemdb_xsd.tmp#buffer_component_type_concentrationemdb_xsd.tmp#buffer_component_type_formulaemdb_xsd.tmp#buffer_component_type_name
Used by
Model
Children concentration, formula, name
Source
<xs:complexType name="buffer_component_type">
  <xs:sequence>
    <xs:element name="concentration" minOccurs="0">
      <xs:complexType>
        <xs:simpleContent>
          <xs:extension base="allowed_concentration">
            <xs:attribute name="units" type="xs:token" use="required"/>
          </xs:extension>
        </xs:simpleContent>
      </xs:complexType>
    </xs:element>
    <xs:element name="formula" type="formula_type" minOccurs="0"/>
    <xs:element name="name" type="xs:token" minOccurs="0"/>
  </xs:sequence>
</xs:complexType>
Simple Type formula_type
Namespace No namespace
Diagram
Diagram
Type xs:token
Used by
Source
<xs:simpleType name="formula_type">
  <xs:restriction base="xs:token"/>
</xs:simpleType>
Simple Type allowed_angle_shadowing
Namespace No namespace
Diagram
Diagram
Type restriction of xs:float
Facets
maxInclusive 90
minInclusive 0
Used by
Source
<xs:simpleType name="allowed_angle_shadowing">
  <xs:restriction base="xs:float">
    <xs:minInclusive value="0"/>
    <xs:maxInclusive value="90"/>
  </xs:restriction>
</xs:simpleType>
Simple Type allowed_thickness_shadowing
Namespace No namespace
Diagram
Diagram
Type restriction of xs:float
Facets
maxInclusive 30
minInclusive 0.1
Used by
Source
<xs:simpleType name="allowed_thickness_shadowing">
  <xs:restriction base="xs:float">
    <xs:minInclusive value="0.1"/>
    <xs:maxInclusive value="30"/>
  </xs:restriction>
</xs:simpleType>
Complex Type grid_type
Namespace No namespace
Diagram
Diagramemdb_xsd.tmp#grid_type_modelemdb_xsd.tmp#grid_type_materialemdb_xsd.tmp#grid_type_meshemdb_xsd.tmp#grid_type_support_filmemdb_xsd.tmp#grid_type_pretreatmentemdb_xsd.tmp#grid_type_details
Used by
Model
Children details, material, mesh, model, pretreatment, support_film
Source
<xs:complexType name="grid_type">
  <xs:sequence>
    <xs:element name="model" type="xs:token" minOccurs="0"/>
    <xs:element name="material" minOccurs="0">
      <xs:simpleType>
        <xs:restriction base="xs:token">
          <xs:enumeration value="COPPER"/>
          <xs:enumeration value="COPPER/PALLADIUM"/>
          <xs:enumeration value="COPPER/RHODIUM"/>
          <xs:enumeration value="GOLD"/>
          <xs:enumeration value="GRAPHENE OXIDE"/>
          <xs:enumeration value="MOLYBDENUM"/>
          <xs:enumeration value="NICKEL"/>
          <xs:enumeration value="NICKEL/TITANIUM"/>
          <xs:enumeration value="PLATINUM"/>
          <xs:enumeration value="SILICON NITRIDE"/>
          <xs:enumeration value="TITANIUM"/>
          <xs:enumeration value="TUNGSTEN"/>
        </xs:restriction>
      </xs:simpleType>
    </xs:element>
    <xs:element name="mesh" type="xs:positiveInteger" minOccurs="0"/>
    <xs:element name="support_film" type="film_type" minOccurs="0" maxOccurs="unbounded"/>
    <xs:element name="pretreatment" type="grid_pretreatment_type" minOccurs="0"/>
    <xs:element name="details" type="xs:string" minOccurs="0"/>
  </xs:sequence>
</xs:complexType>
Complex Type film_type
Namespace No namespace
Diagram
Diagramemdb_xsd.tmp#film_type_film_type_idemdb_xsd.tmp#film_type_film_materialemdb_xsd.tmp#film_type_film_topologyemdb_xsd.tmp#film_type_film_thickness
Used by
Model
Children film_material, film_thickness, film_topology
Attributes
QName Type Use
film_type_id xs:positiveInteger required
Source
<xs:complexType name="film_type">
  <xs:sequence>
    <xs:element name="film_material" minOccurs="0">
      <xs:simpleType>
        <xs:restriction base="xs:token">
          <xs:enumeration value="CARBON"/>
          <xs:enumeration value="CELLULOSE ACETATE"/>
          <xs:enumeration value="FORMVAR"/>
          <xs:enumeration value="GOLD"/>
          <xs:enumeration value="GRAPHENE"/>
          <xs:enumeration value="GRAPHENE OXIDE"/>
          <xs:enumeration value="PARLODION"/>
          <xs:enumeration value="SILICON DIOXIDE"/>
        </xs:restriction>
      </xs:simpleType>
    </xs:element>
    <xs:element name="film_topology" minOccurs="0">
      <xs:simpleType>
        <xs:restriction base="xs:token">
          <xs:enumeration value="CONTINUOUS"/>
          <xs:enumeration value="HOLEY"/>
          <xs:enumeration value="HOLEY ARRAY"/>
          <xs:enumeration value="LACEY"/>
        </xs:restriction>
      </xs:simpleType>
    </xs:element>
    <xs:element name="film_thickness" minOccurs="0">
      <xs:complexType>
        <xs:simpleContent>
          <xs:extension base="allowed_film_thickness">
            <xs:attribute name="units" type="xs:token" fixed="nm"/>
          </xs:extension>
        </xs:simpleContent>
      </xs:complexType>
    </xs:element>
  </xs:sequence>
  <xs:attribute name="film_type_id" type="xs:positiveInteger" use="required"/>
</xs:complexType>
Simple Type allowed_film_thickness
Namespace No namespace
Diagram
Diagram
Type restriction of xs:float
Facets
minInclusive 0
Used by
Source
<xs:simpleType name="allowed_film_thickness">
  <xs:restriction base="xs:float">
    <xs:minInclusive value="0"/>
  </xs:restriction>
</xs:simpleType>
Complex Type grid_pretreatment_type
Namespace No namespace
Diagram
Diagramemdb_xsd.tmp#grid_pretreatment_type_typeemdb_xsd.tmp#grid_pretreatment_type_timeemdb_xsd.tmp#grid_pretreatment_type_atmosphereemdb_xsd.tmp#grid_pretreatment_type_pressure
Used by
Model
Children atmosphere, pressure, time, type
Source
<xs:complexType name="grid_pretreatment_type">
  <xs:sequence>
    <xs:element name="type" type="xs:token" minOccurs="0"/>
    <xs:element name="time" minOccurs="0">
      <xs:complexType>
        <xs:simpleContent>
          <xs:extension base="allowed_time_glow_discharge">
            <xs:attribute name="units" type="xs:token" fixed="s" use="required"/>
          </xs:extension>
        </xs:simpleContent>
      </xs:complexType>
    </xs:element>
    <xs:element name="atmosphere" minOccurs="0">
      <xs:simpleType>
        <xs:restriction base="xs:token">
          <xs:enumeration value="AIR"/>
          <xs:enumeration value="AMYLAMINE"/>
          <xs:enumeration value="NITROGEN"/>
          <xs:enumeration value="OTHER"/>
        </xs:restriction>
      </xs:simpleType>
    </xs:element>
    <xs:element name="pressure" minOccurs="0">
      <xs:complexType>
        <xs:simpleContent>
          <xs:extension base="allowed_pressure_glow_discharge">
            <xs:attribute name="units" type="xs:token" fixed="kPa" use="required"/>
          </xs:extension>
        </xs:simpleContent>
      </xs:complexType>
    </xs:element>
  </xs:sequence>
</xs:complexType>
Simple Type allowed_time_glow_discharge
Namespace No namespace
Diagram
Diagram
Type restriction of xs:positiveInteger
Facets
maxInclusive 300
Used by
Source
<xs:simpleType name="allowed_time_glow_discharge">
  <xs:restriction base="xs:positiveInteger">
    <xs:maxInclusive value="300"/>
  </xs:restriction>
</xs:simpleType>
Simple Type allowed_pressure_glow_discharge
Namespace No namespace
Diagram
Diagram
Type restriction of xs:float
Facets
minInclusive 0.0
Used by
Source
<xs:simpleType name="allowed_pressure_glow_discharge">
  <xs:restriction base="xs:float">
    <xs:minInclusive value="0.0"/>
  </xs:restriction>
</xs:simpleType>
Complex Type vitrification_type
Namespace No namespace
Diagram
Diagramemdb_xsd.tmp#vitrification_type_cryogen_nameemdb_xsd.tmp#vitrification_type_chamber_humidityemdb_xsd.tmp#vitrification_type_chamber_temperatureemdb_xsd.tmp#vitrification_type_instrumentemdb_xsd.tmp#vitrification_type_detailsemdb_xsd.tmp#vitrification_type_timed_resolved_stateemdb_xsd.tmp#vitrification_type_method
Used by
Model
Children chamber_humidity, chamber_temperature, cryogen_name, details, instrument, method, timed_resolved_state
Source
<xs:complexType name="vitrification_type">
  <xs:sequence>
    <xs:element name="cryogen_name">
      <xs:simpleType>
        <xs:restriction base="xs:token">
          <xs:enumeration value="ETHANE"/>
          <xs:enumeration value="ETHANE-PROPANE"/>
          <xs:enumeration value="FREON 12"/>
          <xs:enumeration value="FREON 22"/>
          <xs:enumeration value="HELIUM"/>
          <xs:enumeration value="METHANE"/>
          <xs:enumeration value="NITROGEN"/>
          <xs:enumeration value="OTHER"/>
          <xs:enumeration value="PROPANE"/>
        </xs:restriction>
      </xs:simpleType>
    </xs:element>
    <xs:element name="chamber_humidity" minOccurs="0">
      <xs:complexType>
        <xs:simpleContent>
          <xs:extension base="allowed_humidity_vitrification">
            <xs:attribute name="units" type="xs:token" fixed="percentage" use="required"/>
          </xs:extension>
        </xs:simpleContent>
      </xs:complexType>
    </xs:element>
    <xs:element name="chamber_temperature" minOccurs="0">
      <xs:complexType>
        <xs:simpleContent>
          <xs:extension base="allowed_temperature_vitrification">
            <xs:attribute name="units" type="xs:token" fixed="K" use="required"/>
          </xs:extension>
        </xs:simpleContent>
      </xs:complexType>
    </xs:element>
    <xs:element name="instrument" minOccurs="0">
      <xs:simpleType>
        <xs:restriction base="xs:token">
          <xs:enumeration value="CRYOSOL VITROJET"/>
          <xs:enumeration value="EMS-002 RAPID IMMERSION FREEZER"/>
          <xs:enumeration value="FEI VITROBOT MARK I"/>
          <xs:enumeration value="FEI VITROBOT MARK II"/>
          <xs:enumeration value="FEI VITROBOT MARK III"/>
          <xs:enumeration value="FEI VITROBOT MARK IV"/>
          <xs:enumeration value="GATAN CRYOPLUNGE 3"/>
          <xs:enumeration value="HOMEMADE PLUNGER"/>
          <xs:enumeration value="LEICA EM CPC"/>
          <xs:enumeration value="LEICA EM GP"/>
          <xs:enumeration value="LEICA KF80"/>
          <xs:enumeration value="LEICA PLUNGER"/>
          <xs:enumeration value="REICHERT-JUNG PLUNGER"/>
          <xs:enumeration value="SPOTITON"/>
          <xs:enumeration value="SPT LABTECH CHAMELEON"/>
          <xs:enumeration value="ZEISS PLUNGE FREEZER CRYOBOX"/>
          <xs:enumeration value="OTHER"/>
        </xs:restriction>
      </xs:simpleType>
    </xs:element>
    <xs:element name="details" type="xs:string" minOccurs="0"/>
    <xs:element name="timed_resolved_state" type="xs:token" minOccurs="0"/>
    <xs:element name="method" type="xs:string" minOccurs="0"/>
  </xs:sequence>
</xs:complexType>
Simple Type allowed_humidity_vitrification
Namespace No namespace
Diagram
Diagram
Type restriction of xs:float
Facets
maxInclusive 100
minInclusive 0
Used by
Source
<xs:simpleType name="allowed_humidity_vitrification">
  <xs:restriction base="xs:float">
    <xs:minInclusive value="0"/>
    <xs:maxInclusive value="100"/>
  </xs:restriction>
</xs:simpleType>
Simple Type allowed_temperature_vitrification
Namespace No namespace
Diagram
Diagram
Type xs:float
Used by
Source
<xs:simpleType name="allowed_temperature_vitrification">
  <xs:restriction base="xs:float"/>
</xs:simpleType>
Complex Type base_microscopy_type
Namespace No namespace
Diagram
Diagramemdb_xsd.tmp#base_microscopy_type_microscopy_idemdb_xsd.tmp#base_microscopy_type_specimen_preparationsemdb_xsd.tmp#base_microscopy_type_microscopeemdb_xsd.tmp#base_microscopy_type_illumination_modeemdb_xsd.tmp#base_microscopy_type_imaging_modeemdb_xsd.tmp#base_microscopy_type_electron_sourceemdb_xsd.tmp#base_microscopy_type_acceleration_voltageemdb_xsd.tmp#base_microscopy_type_c2_aperture_diameteremdb_xsd.tmp#base_microscopy_type_nominal_csemdb_xsd.tmp#base_microscopy_type_nominal_defocus_minemdb_xsd.tmp#base_microscopy_type_calibrated_defocus_minemdb_xsd.tmp#base_microscopy_type_nominal_defocus_maxemdb_xsd.tmp#base_microscopy_type_calibrated_defocus_maxemdb_xsd.tmp#base_microscopy_type_nominal_magnificationemdb_xsd.tmp#base_microscopy_type_calibrated_magnificationemdb_xsd.tmp#base_microscopy_type_specimen_holder_modelemdb_xsd.tmp#base_microscopy_type_cooling_holder_cryogenemdb_xsd.tmp#base_microscopy_type_temperatureemdb_xsd.tmp#base_microscopy_type_alignment_procedureemdb_xsd.tmp#base_microscopy_type_specialist_opticsemdb_xsd.tmp#base_microscopy_type_software_listemdb_xsd.tmp#base_microscopy_type_detailsemdb_xsd.tmp#base_microscopy_type_dateemdb_xsd.tmp#base_microscopy_type_image_recording_listemdb_xsd.tmp#base_microscopy_type_specimen_holderemdb_xsd.tmp#base_microscopy_type_tilt_angle_minemdb_xsd.tmp#base_microscopy_type_tilt_angle_maxemdb_xsd.tmp#base_microscopy_type_objective_apertureemdb_xsd.tmp#base_microscopy_type_microscope_serial_numberemdb_xsd.tmp#base_microscopy_type_microscope_version
Used by
Model
Children acceleration_voltage, alignment_procedure, c2_aperture_diameter, calibrated_defocus_max, calibrated_defocus_min, calibrated_magnification, cooling_holder_cryogen, date, details, electron_source, illumination_mode, image_recording_list, imaging_mode, microscope, microscope_serial_number, microscope_version, nominal_cs, nominal_defocus_max, nominal_defocus_min, nominal_magnification, objective_aperture, software_list, specialist_optics, specimen_holder, specimen_holder_model, specimen_preparations, temperature, tilt_angle_max, tilt_angle_min
Attributes
QName Type Use
microscopy_id xs:positiveInteger required
Source
<xs:complexType name="base_microscopy_type">
  <xs:sequence>
    <xs:element name="specimen_preparations" minOccurs="0">
      <xs:complexType>
        <xs:sequence maxOccurs="unbounded">
          <xs:element name="specimen_preparation_id" type="xs:positiveInteger"/>
        </xs:sequence>
      </xs:complexType>
    </xs:element>
    <xs:element name="microscope">
      <xs:simpleType>
        <xs:restriction base="xs:token">
          <xs:enumeration value="FEI MORGAGNI"/>
          <xs:enumeration value="FEI POLARA 300"/>
          <xs:enumeration value="FEI TALOS ARCTICA"/>
          <xs:enumeration value="FEI TECNAI 10"/>
          <xs:enumeration value="FEI TECNAI 12"/>
          <xs:enumeration value="FEI TECNAI 20"/>
          <xs:enumeration value="FEI TECNAI ARCTICA"/>
          <xs:enumeration value="FEI TECNAI F20"/>
          <xs:enumeration value="FEI TECNAI F30"/>
          <xs:enumeration value="FEI TECNAI SPHERA"/>
          <xs:enumeration value="FEI TECNAI SPIRIT"/>
          <xs:enumeration value="FEI TITAN"/>
          <xs:enumeration value="FEI TITAN KRIOS"/>
          <xs:enumeration value="FEI/PHILIPS CM10"/>
          <xs:enumeration value="FEI/PHILIPS CM12"/>
          <xs:enumeration value="FEI/PHILIPS CM120T"/>
          <xs:enumeration value="FEI/PHILIPS CM200FEG"/>
          <xs:enumeration value="FEI/PHILIPS CM200FEG/SOPHIE"/>
          <xs:enumeration value="FEI/PHILIPS CM200FEG/ST"/>
          <xs:enumeration value="FEI/PHILIPS CM200FEG/UT"/>
          <xs:enumeration value="FEI/PHILIPS CM200T"/>
          <xs:enumeration value="FEI/PHILIPS CM300FEG/HE"/>
          <xs:enumeration value="FEI/PHILIPS CM300FEG/ST"/>
          <xs:enumeration value="FEI/PHILIPS CM300FEG/T"/>
          <xs:enumeration value="FEI/PHILIPS EM400"/>
          <xs:enumeration value="FEI/PHILIPS EM420"/>
          <xs:enumeration value="HITACHI EF2000"/>
          <xs:enumeration value="HITACHI H-9500SD"/>
          <xs:enumeration value="HITACHI H3000 UHVEM"/>
          <xs:enumeration value="HITACHI H7600"/>
          <xs:enumeration value="HITACHI HF2000"/>
          <xs:enumeration value="HITACHI HF3000"/>
          <xs:enumeration value="JEOL 100CX"/>
          <xs:enumeration value="JEOL 1000EES"/>
          <xs:enumeration value="JEOL 1010"/>
          <xs:enumeration value="JEOL 1200"/>
          <xs:enumeration value="JEOL 1200EX"/>
          <xs:enumeration value="JEOL 1200EXII"/>
          <xs:enumeration value="JEOL 1230"/>
          <xs:enumeration value="JEOL 1400"/>
          <xs:enumeration value="JEOL 1400/HR + YPS FEG"/>
          <xs:enumeration value="JEOL 2000EX"/>
          <xs:enumeration value="JEOL 2000EXII"/>
          <xs:enumeration value="JEOL 2010"/>
          <xs:enumeration value="JEOL 2010F"/>
          <xs:enumeration value="JEOL 2010HC"/>
          <xs:enumeration value="JEOL 2010HT"/>
          <xs:enumeration value="JEOL 2010UHR"/>
          <xs:enumeration value="JEOL 2011"/>
          <xs:enumeration value="JEOL 2100"/>
          <xs:enumeration value="JEOL 2100F"/>
          <xs:enumeration value="JEOL 2200FS"/>
          <xs:enumeration value="JEOL 2200FSC"/>
          <xs:enumeration value="JEOL 3000SFF"/>
          <xs:enumeration value="JEOL 3100FEF"/>
          <xs:enumeration value="JEOL 3100FFC"/>
          <xs:enumeration value="JEOL 3200FS"/>
          <xs:enumeration value="JEOL 3200FSC"/>
          <xs:enumeration value="JEOL 4000"/>
          <xs:enumeration value="JEOL 4000EX"/>
          <xs:enumeration value="JEOL CRYO ARM 200"/>
          <xs:enumeration value="JEOL CRYO ARM 300"/>
          <xs:enumeration value="JEOL KYOTO-3000SFF"/>
          <xs:enumeration value="TFS GLACIOS"/>
          <xs:enumeration value="TFS KRIOS"/>
          <xs:enumeration value="TFS TALOS"/>
          <xs:enumeration value="TFS TALOS L120C"/>
          <xs:enumeration value="TFS TALOS F200C"/>
          <xs:enumeration value="TFS TITAN THEMIS"/>
          <xs:enumeration value="TFS TUNDRA"/>
          <xs:enumeration value="SHUIMU TOTEM 120S"/>
          <xs:enumeration value="SHUIMU TOTEM 200S"/>
          <xs:enumeration value="SHUIMU TOTEM 300S"/>
          <xs:enumeration value="ZEISS LEO912"/>
          <xs:enumeration value="ZEISS LIBRA120PLUS"/>
        </xs:restriction>
      </xs:simpleType>
    </xs:element>
    <xs:element name="illumination_mode">
      <xs:simpleType>
        <xs:restriction base="xs:token">
          <xs:enumeration value="FLOOD BEAM"/>
          <xs:enumeration value="SPOT SCAN"/>
          <xs:enumeration value="OTHER"/>
        </xs:restriction>
      </xs:simpleType>
    </xs:element>
    <xs:element name="imaging_mode">
      <xs:simpleType>
        <xs:restriction base="xs:token">
          <xs:enumeration value="4D-STEM"/>
          <xs:enumeration value="BRIGHT FIELD"/>
          <xs:enumeration value="DARK FIELD"/>
          <xs:enumeration value="DIFFRACTION"/>
          <xs:enumeration value="OTHER"/>
        </xs:restriction>
      </xs:simpleType>
    </xs:element>
    <xs:element name="electron_source">
      <xs:simpleType>
        <xs:restriction base="xs:token">
          <xs:enumeration value="TUNGSTEN HAIRPIN"/>
          <xs:enumeration value="LAB6"/>
          <xs:enumeration value="OTHER"/>
          <xs:enumeration value="FIELD EMISSION GUN"/>
        </xs:restriction>
      </xs:simpleType>
    </xs:element>
    <xs:element name="acceleration_voltage">
      <xs:complexType>
        <xs:simpleContent>
          <xs:extension base="allowed_acceleration_voltage">
            <xs:attribute name="units" type="xs:token" fixed="kV" use="required"/>
          </xs:extension>
        </xs:simpleContent>
      </xs:complexType>
    </xs:element>
    <xs:element name="c2_aperture_diameter" minOccurs="0">
      <xs:complexType>
        <xs:simpleContent>
          <xs:extension base="allowed_c2_aperture_diameter">
            <xs:attribute name="units" type="xs:token" fixed="µm" use="required"/>
          </xs:extension>
        </xs:simpleContent>
      </xs:complexType>
    </xs:element>
    <xs:element name="nominal_cs" minOccurs="0">
      <xs:complexType>
        <xs:simpleContent>
          <xs:extension base="allowed_nominal_cs">
            <xs:attribute name="units" type="xs:token" fixed="mm" use="required"/>
          </xs:extension>
        </xs:simpleContent>
      </xs:complexType>
    </xs:element>
    <xs:element name="nominal_defocus_min" minOccurs="0">
      <xs:complexType>
        <xs:simpleContent>
          <xs:extension base="allowed_defocus_min">
            <xs:attribute name="units" type="xs:token" fixed="µm" use="required"/>
          </xs:extension>
        </xs:simpleContent>
      </xs:complexType>
    </xs:element>
    <xs:element name="calibrated_defocus_min" minOccurs="0">
      <xs:complexType>
        <xs:simpleContent>
          <xs:extension base="allowed_defocus_min">
            <xs:attribute name="units" type="xs:token" fixed="µm" use="required"/>
          </xs:extension>
        </xs:simpleContent>
      </xs:complexType>
    </xs:element>
    <xs:element name="nominal_defocus_max" minOccurs="0">
      <xs:complexType>
        <xs:simpleContent>
          <xs:extension base="allowed_defocus_max">
            <xs:attribute name="units" type="xs:token" fixed="µm" use="required"/>
          </xs:extension>
        </xs:simpleContent>
      </xs:complexType>
    </xs:element>
    <xs:element name="calibrated_defocus_max" minOccurs="0">
      <xs:complexType>
        <xs:simpleContent>
          <xs:extension base="allowed_defocus_max">
            <xs:attribute name="units" type="xs:token" fixed="µm" use="required"/>
          </xs:extension>
        </xs:simpleContent>
      </xs:complexType>
    </xs:element>
    <xs:element name="nominal_magnification" type="allowed_magnification" minOccurs="0"/>
    <xs:element name="calibrated_magnification" type="allowed_magnification" minOccurs="0"/>
    <xs:element name="specimen_holder_model" minOccurs="0">
      <xs:simpleType>
        <xs:restriction base="xs:token">
          <xs:enumeration value="FISCHIONE 2550"/>
          <xs:enumeration value="FISCHIONE INSTRUMENTS DUAL AXIS TOMOGRAPHY HOLDER"/>
          <xs:enumeration value="FEI TITAN KRIOS AUTOGRID HOLDER"/>
          <xs:enumeration value="GATAN 626 SINGLE TILT LIQUID NITROGEN CRYO TRANSFER HOLDER"/>
          <xs:enumeration value="GATAN 910 MULTI-SPECIMEN SINGLE TILT CRYO TRANSFER HOLDER"/>
          <xs:enumeration value="GATAN 914 HIGH TILT LIQUID NITROGEN CRYO TRANSFER TOMOGRAPHY HOLDER"/>
          <xs:enumeration value="GATAN 915 DOUBLE TILT LIQUID NITROGEN CRYO TRANSFER HOLDER"/>
          <xs:enumeration value="GATAN CHDT 3504 DOUBLE TILT HIGH RESOLUTION NITROGEN COOLING HOLDER"/>
          <xs:enumeration value="GATAN CT3500 SINGLE TILT LIQUID NITROGEN CRYO TRANSFER HOLDER"/>
          <xs:enumeration value="GATAN CT3500TR SINGLE TILT ROTATION LIQUID NITROGEN CRYO TRANSFER HOLDER"/>
          <xs:enumeration value="GATAN ELSA 698 SINGLE TILT LIQUID NITROGEN CRYO TRANSFER HOLDER"/>
          <xs:enumeration value="GATAN HC 3500 SINGLE TILT HEATING/NITROGEN COOLING HOLDER"/>
          <xs:enumeration value="GATAN HCHDT 3010 DOUBLE TILT HIGH RESOLUTION HELIUM COOLING HOLDER"/>
          <xs:enumeration value="GATAN HCHST 3008 SINGLE TILT HIGH RESOLUTION HELIUM COOLING HOLDER"/>
          <xs:enumeration value="GATAN HELIUM"/>
          <xs:enumeration value="GATAN LIQUID NITROGEN"/>
          <xs:enumeration value="GATAN UHRST 3500 SINGLE TILT ULTRA HIGH RESOLUTION NITROGEN COOLING HOLDER"/>
          <xs:enumeration value="GATAN ULTDT ULTRA LOW TEMPERATURE DOUBLE TILT HELIUM COOLING HOLDER"/>
          <xs:enumeration value="GATAN ULTST ULTRA LOW TEMPERATURE SINGLE TILT HELIUM COOLING HOLDER"/>
          <xs:enumeration value="HOME BUILD"/>
          <xs:enumeration value="JEOL"/>
          <xs:enumeration value="JEOL 3200FSC CRYOHOLDER"/>
          <xs:enumeration value="OTHER"/>
          <xs:enumeration value="PHILIPS ROTATION HOLDER"/>
          <xs:enumeration value="SIDE ENTRY, EUCENTRIC"/>
          <xs:enumeration value="JEOL CRYOSPECPORTER"/>
        </xs:restriction>
      </xs:simpleType>
    </xs:element>
    <xs:element name="cooling_holder_cryogen" minOccurs="0">
      <xs:simpleType>
        <xs:restriction base="xs:token">
          <xs:enumeration value="HELIUM"/>
          <xs:enumeration value="NITROGEN"/>
        </xs:restriction>
      </xs:simpleType>
    </xs:element>
    <xs:element name="temperature" minOccurs="0">
      <xs:complexType>
        <xs:sequence>
          <xs:element name="temperature_min" type="temperature_type" minOccurs="0"/>
          <xs:element name="temperature_max" type="temperature_type" minOccurs="0"/>
          <xs:element name="temperature_average" type="temperature_type" minOccurs="0"/>
        </xs:sequence>
      </xs:complexType>
    </xs:element>
    <xs:element name="alignment_procedure" minOccurs="0">
      <xs:complexType>
        <xs:choice>
          <xs:element name="none">
            <xs:complexType/>
          </xs:element>
          <xs:element name="basic">
            <xs:complexType>
              <xs:sequence>
                <xs:element name="residual_tilt" type="residual_tilt_type" minOccurs="0"/>
              </xs:sequence>
            </xs:complexType>
          </xs:element>
          <xs:element name="zemlin_tableau">
            <xs:complexType/>
          </xs:element>
          <xs:element name="coma_free">
            <xs:complexType>
              <xs:sequence>
                <xs:element name="residual_tilt" type="residual_tilt_type" minOccurs="0"/>
              </xs:sequence>
            </xs:complexType>
          </xs:element>
          <xs:element name="other">
            <xs:complexType/>
          </xs:element>
          <xs:element name="legacy">
            <xs:complexType>
              <xs:sequence>
                <xs:element name="astigmatism" type="xs:string"/>
                <xs:element name="electron_beam_tilt_params" type="xs:string"/>
              </xs:sequence>
            </xs:complexType>
          </xs:element>
        </xs:choice>
      </xs:complexType>
    </xs:element>
    <xs:element name="specialist_optics" type="specialist_optics_type" minOccurs="0"/>
    <xs:element name="software_list" type="software_list_type" minOccurs="0"/>
    <xs:element name="details" type="xs:string" minOccurs="0"/>
    <xs:element name="date" type="xs:date" minOccurs="0"/>
    <xs:element name="image_recording_list">
      <xs:complexType>
        <xs:sequence maxOccurs="unbounded">
          <xs:element name="image_recording">
            <xs:complexType>
              <xs:sequence>
                <xs:element name="film_or_detector_model">
                  <xs:complexType>
                    <xs:simpleContent>
                      <xs:extension base="allowed_film_or_detector_model">
                        <xs:attribute name="category">
                          <xs:simpleType>
                            <xs:restriction base="xs:string">
                              <xs:enumeration value="CCD"/>
                              <xs:enumeration value="CMOS"/>
                              <xs:enumeration value="DIRECT ELECTRON DETECTOR"/>
                              <xs:enumeration value="STORAGE PHOSPOR (IMAGE PLATES)"/>
                              <xs:enumeration value="FILM"/>
                            </xs:restriction>
                          </xs:simpleType>
                        </xs:attribute>
                      </xs:extension>
                    </xs:simpleContent>
                  </xs:complexType>
                </xs:element>
                <xs:element name="detector_mode" minOccurs="0">
                  <xs:simpleType>
                    <xs:restriction base="xs:token">
                      <xs:enumeration value="COUNTING"/>
                      <xs:enumeration value="INTEGRATING"/>
                      <xs:enumeration value="OTHER"/>
                      <xs:enumeration value="SUPER-RESOLUTION"/>
                    </xs:restriction>
                  </xs:simpleType>
                </xs:element>
                <xs:element name="digitization_details" minOccurs="0">
                  <xs:complexType>
                    <xs:sequence>
                      <xs:element name="scanner" minOccurs="0">
                        <xs:simpleType>
                          <xs:restriction base="xs:token">
                            <xs:enumeration value="EIKONIX IEEE 488"/>
                            <xs:enumeration value="EMIL 10"/>
                            <xs:enumeration value="IMACON"/>
                            <xs:enumeration value="NIKON COOLSCAN"/>
                            <xs:enumeration value="NIKON SUPER COOLSCAN 9000"/>
                            <xs:enumeration value="OPTRONICS"/>
                            <xs:enumeration value="OTHER"/>
                            <xs:enumeration value="PATCHWORK DENSITOMETER"/>
                            <xs:enumeration value="PERKIN ELMER"/>
                            <xs:enumeration value="PRIMESCAN"/>
                            <xs:enumeration value="TEMSCAN"/>
                            <xs:enumeration value="ZEISS SCAI"/>
                          </xs:restriction>
                        </xs:simpleType>
                      </xs:element>
                      <xs:element name="dimensions" minOccurs="0">
                        <xs:complexType>
                          <xs:sequence>
                            <xs:element name="width" minOccurs="0">
                              <xs:complexType>
                                <xs:simpleContent>
                                  <xs:extension base="xs:positiveInteger">
                                    <xs:attribute name="units" type="xs:token" fixed="pixel" use="required"/>
                                  </xs:extension>
                                </xs:simpleContent>
                              </xs:complexType>
                            </xs:element>
                            <xs:element name="height" minOccurs="0">
                              <xs:complexType>
                                <xs:simpleContent>
                                  <xs:extension base="xs:positiveInteger">
                                    <xs:attribute name="units" type="xs:token" fixed="pixel" use="required"/>
                                  </xs:extension>
                                </xs:simpleContent>
                              </xs:complexType>
                            </xs:element>
                          </xs:sequence>
                        </xs:complexType>
                      </xs:element>
                      <xs:element name="sampling_interval" minOccurs="0">
                        <xs:complexType>
                          <xs:simpleContent>
                            <xs:extension base="allowed_scaning_interval">
                              <xs:attribute name="units" type="xs:token" fixed="µm" use="required"/>
                            </xs:extension>
                          </xs:simpleContent>
                        </xs:complexType>
                      </xs:element>
                      <xs:element name="frames_per_image" type="xs:token" minOccurs="0"/>
                    </xs:sequence>
                  </xs:complexType>
                </xs:element>
                <xs:element name="number_grids_imaged" type="xs:positiveInteger" minOccurs="0"/>
                <xs:element name="number_real_images" type="xs:positiveInteger" minOccurs="0"/>
                <xs:element name="number_diffraction_images" type="xs:positiveInteger" minOccurs="0"/>
                <xs:element name="average_exposure_time" minOccurs="0">
                  <xs:complexType>
                    <xs:simpleContent>
                      <xs:extension base="allowed_average_exposure_time_type">
                        <xs:attribute name="units" type="xs:token" fixed="s" use="required"/>
                      </xs:extension>
                    </xs:simpleContent>
                  </xs:complexType>
                </xs:element>
                <xs:element name="average_electron_dose_per_image" minOccurs="0">
                  <xs:complexType>
                    <xs:simpleContent>
                      <xs:extension base="allowed_electron_dose">
                        <xs:attribute name="units" type="xs:token" fixed="e/Å^2" use="required"/>
                      </xs:extension>
                    </xs:simpleContent>
                  </xs:complexType>
                </xs:element>
                <xs:element name="detector_distance" type="xs:string" minOccurs="0"/>
                <xs:element name="details" type="xs:string" minOccurs="0"/>
                <xs:element name="od_range" type="xs:float" minOccurs="0"/>
                <xs:element name="bits_per_pixel" type="xs:float" minOccurs="0"/>
              </xs:sequence>
              <xs:attribute name="image_recording_id" type="xs:positiveInteger"/>
            </xs:complexType>
          </xs:element>
        </xs:sequence>
      </xs:complexType>
    </xs:element>
    <xs:element name="specimen_holder" type="xs:string" minOccurs="0"/>
    <xs:element name="tilt_angle_min" type="xs:string" minOccurs="0"/>
    <xs:element name="tilt_angle_max" type="xs:string" minOccurs="0"/>
    <xs:element name="objective_aperture" type="xs:float" minOccurs="0">
      <xs:annotation>
        <xs:documentation>Diameter, in microns, of the objective aperture.</xs:documentation>
      </xs:annotation>
    </xs:element>
    <xs:element name="microscope_serial_number" type="xs:string" minOccurs="0">
      <xs:annotation>
        <xs:documentation>Microscope serial number.</xs:documentation>
      </xs:annotation>
    </xs:element>
    <xs:element name="microscope_version" type="xs:string" minOccurs="0">
      <xs:annotation>
        <xs:documentation>Version of the microscope.</xs:documentation>
      </xs:annotation>
    </xs:element>
  </xs:sequence>
  <xs:attribute name="microscopy_id" type="xs:positiveInteger" use="required"/>
</xs:complexType>
Simple Type allowed_acceleration_voltage
Namespace No namespace
Diagram
Diagram
Type restriction of xs:positiveInteger
Facets
minInclusive 25
Used by
Source
<xs:simpleType name="allowed_acceleration_voltage">
  <xs:restriction base="xs:positiveInteger">
    <xs:minInclusive value="25"/>
  </xs:restriction>
</xs:simpleType>
Simple Type allowed_c2_aperture_diameter
Namespace No namespace
Diagram
Diagram
Type restriction of xs:float
Facets
maxInclusive 150
minInclusive 2
Used by
Source
<xs:simpleType name="allowed_c2_aperture_diameter">
  <xs:restriction base="xs:float">
    <xs:minInclusive value="2"/>
    <xs:maxInclusive value="150"/>
  </xs:restriction>
</xs:simpleType>
Simple Type allowed_nominal_cs
Namespace No namespace
Diagram
Diagram
Type restriction of xs:float
Facets
maxInclusive 20
minInclusive 0
Used by
Source
<xs:simpleType name="allowed_nominal_cs">
  <xs:restriction base="xs:float">
    <xs:minInclusive value="0"/>
    <xs:maxInclusive value="20"/>
  </xs:restriction>
</xs:simpleType>
Simple Type allowed_defocus_min
Namespace No namespace
Diagram
Diagram
Type restriction of xs:float
Facets
maxInclusive 20
minInclusive -20
Used by
Source
<xs:simpleType name="allowed_defocus_min">
  <xs:restriction base="xs:float">
    <xs:minInclusive value="-20"/>
    <xs:maxInclusive value="20"/>
  </xs:restriction>
</xs:simpleType>
Simple Type allowed_defocus_max
Namespace No namespace
Diagram
Diagram
Type restriction of xs:float
Facets
maxInclusive 50
minInclusive -30
Used by
Source
<xs:simpleType name="allowed_defocus_max">
  <xs:restriction base="xs:float">
    <xs:minInclusive value="-30"/>
    <xs:maxInclusive value="50"/>
  </xs:restriction>
</xs:simpleType>
Simple Type allowed_magnification
Namespace No namespace
Diagram
Diagram
Type restriction of xs:float
Facets
maxInclusive 500000
minInclusive 1000
Used by
Source
<xs:simpleType name="allowed_magnification">
  <xs:restriction base="xs:float">
    <xs:minInclusive value="1000"/>
    <xs:maxInclusive value="500000"/>
  </xs:restriction>
</xs:simpleType>
Complex Type temperature_type
Namespace No namespace
Diagram
Diagramemdb_xsd.tmp#allowed_temperatureemdb_xsd.tmp#temperature_type_units
Type extension of allowed_temperature
Type hierarchy
Used by
Attributes
QName Type Fixed Use
units xs:token K required
Source
<xs:complexType name="temperature_type">
  <xs:simpleContent>
    <xs:extension base="allowed_temperature">
      <xs:attribute name="units" type="xs:token" fixed="K" use="required"/>
    </xs:extension>
  </xs:simpleContent>
</xs:complexType>
Simple Type allowed_temperature
Namespace No namespace
Diagram
Diagram
Type restriction of xs:float
Facets
maxInclusive 310
minExclusive 0
Used by
Complex Type temperature_type
Source
<xs:simpleType name="allowed_temperature">
  <xs:restriction base="xs:float">
    <xs:minExclusive value="0"/>
    <xs:maxInclusive value="310"/>
  </xs:restriction>
</xs:simpleType>
Complex Type residual_tilt_type
Namespace No namespace
Diagram
Diagramemdb_xsd.tmp#residual_tilt_type_units
Type extension of xs:float
Used by
Attributes
QName Type Fixed Use
units xs:token mrad required
Source
<xs:complexType name="residual_tilt_type">
  <xs:simpleContent>
    <xs:extension base="xs:float">
      <xs:attribute name="units" type="xs:token" fixed="mrad" use="required"/>
    </xs:extension>
  </xs:simpleContent>
</xs:complexType>
Complex Type specialist_optics_type
Namespace No namespace
Diagram
Diagramemdb_xsd.tmp#specialist_optics_type_phase_plateemdb_xsd.tmp#specialist_optics_type_sph_aberration_correctoremdb_xsd.tmp#specialist_optics_type_chr_aberration_correctoremdb_xsd.tmp#specialist_optics_type_energy_filteremdb_xsd.tmp#specialist_optics_type_details
Used by
Model
Children chr_aberration_corrector, details, energy_filter, phase_plate, sph_aberration_corrector
Source
<xs:complexType name="specialist_optics_type">
  <xs:sequence>
    <xs:element name="phase_plate" minOccurs="0">
      <xs:simpleType>
        <xs:restriction base="xs:token">
          <xs:enumeration value="ZERNIKE PHASE PLATE"/>
          <xs:enumeration value="VOLTA PHASE PLATE"/>
          <xs:enumeration value="OTHER"/>
        </xs:restriction>
      </xs:simpleType>
    </xs:element>
    <xs:element name="sph_aberration_corrector" type="xs:token" minOccurs="0"/>
    <xs:element name="chr_aberration_corrector" type="xs:token" minOccurs="0"/>
    <xs:element name="energy_filter" minOccurs="0">
      <xs:complexType>
        <xs:sequence>
          <xs:element name="name" type="xs:token" minOccurs="0"/>
          <xs:element name="slit_width" minOccurs="0">
            <xs:complexType>
              <xs:simpleContent>
                <xs:extension base="allowed_energy_filter_width">
                  <xs:attribute name="units" type="xs:token" fixed="eV" use="required"/>
                </xs:extension>
              </xs:simpleContent>
            </xs:complexType>
          </xs:element>
          <xs:element name="lower_energy_threshold" minOccurs="0">
            <xs:complexType>
              <xs:simpleContent>
                <xs:extension base="allowed_energy_window">
                  <xs:attribute name="units" type="xs:token" fixed="eV" use="required"/>
                </xs:extension>
              </xs:simpleContent>
            </xs:complexType>
          </xs:element>
          <xs:element name="upper_energy_threshold" minOccurs="0">
            <xs:complexType>
              <xs:simpleContent>
                <xs:extension base="allowed_energy_window">
                  <xs:attribute name="units" type="xs:token" fixed="eV" use="required"/>
                </xs:extension>
              </xs:simpleContent>
            </xs:complexType>
          </xs:element>
        </xs:sequence>
      </xs:complexType>
    </xs:element>
    <xs:element name="details" type="xs:string" minOccurs="0"/>
  </xs:sequence>
</xs:complexType>
Simple Type allowed_energy_filter_width
Namespace No namespace
Diagram
Diagram
Type restriction of xs:float
Facets
maxInclusive 1000
minInclusive 0
Used by
Source
<xs:simpleType name="allowed_energy_filter_width">
  <xs:restriction base="xs:float">
    <xs:minInclusive value="0"/>
    <xs:maxInclusive value="1000"/>
  </xs:restriction>
</xs:simpleType>
Simple Type allowed_energy_window
Namespace No namespace
Diagram
Diagram
Type restriction of xs:float
Facets
maxInclusive 500
minInclusive -500
Used by
Source
<xs:simpleType name="allowed_energy_window">
  <xs:restriction base="xs:float">
    <xs:minInclusive value="-500"/>
    <xs:maxInclusive value="500"/>
  </xs:restriction>
</xs:simpleType>
Complex Type software_list_type
Namespace No namespace
Diagram
Diagramemdb_xsd.tmp#software_list_type_software
Used by
Model
Children software
Source
<xs:complexType name="software_list_type">
  <xs:sequence>
    <xs:element name="software" type="software_type" minOccurs="0" maxOccurs="unbounded"/>
  </xs:sequence>
</xs:complexType>
Complex Type software_type
Namespace No namespace
Diagram
Diagramemdb_xsd.tmp#software_type_nameemdb_xsd.tmp#software_type_versionemdb_xsd.tmp#software_type_processing_details
Used by
Model
Children name, processing_details, version
Source
<xs:complexType name="software_type">
  <xs:sequence>
    <xs:element name="name" type="xs:token" minOccurs="0"/>
    <xs:element name="version" type="xs:token" minOccurs="0"/>
    <xs:element name="processing_details" type="xs:string" minOccurs="0"/>
  </xs:sequence>
</xs:complexType>
Simple Type allowed_film_or_detector_model
Namespace No namespace
Diagram
Diagram
Type restriction of xs:token
Facets
enumeration AGFA SCIENTA FILM
enumeration DECTRIS SINGLA (1k x 1k)
enumeration DECTRIS ELA (1k x 0.5k)
enumeration DECTRIS ARINA (0.2k x 0.2k)
enumeration DIRECT ELECTRON APOLLO (4k x 4k)
enumeration DIRECT ELECTRON DE-10 (5k x 4k)
enumeration DIRECT ELECTRON DE-12 (4k x 3k)
enumeration DIRECT ELECTRON DE-16 (4k x 4k)
enumeration DIRECT ELECTRON DE-20 (5k x 3k)
enumeration DIRECT ELECTRON DE-64 (8k x 8k)
enumeration FEI CETA (4k x 4k)
enumeration FEI EAGLE (2k x 2k)
enumeration FEI EAGLE (4k x 4k)
enumeration FEI FALCON I (4k x 4k)
enumeration FEI FALCON II (4k x 4k)
enumeration FEI FALCON III (4k x 4k)
enumeration FEI FALCON IV (4k x 4k)
enumeration GATAN ALPINE (2.3k x 3.2k)
enumeration GATAN K2 (4k x 4k)
enumeration GATAN K2 BASE (4k x 4k)
enumeration GATAN K2 IS (4k x 4k)
enumeration GATAN K2 QUANTUM (4k x 4k)
enumeration GATAN K2 SUMMIT (4k x 4k)
enumeration GATAN K3 (6k x 4k)
enumeration GATAN K3 BIOCONTINUUM (6k x 4k)
enumeration GATAN K3 BIOQUANTUM (6k x 4k)
enumeration GATAN MULTISCAN
enumeration GATAN ORIUS SC1000 (4k x 2.7k)
enumeration GATAN ORIUS SC200 (2k x 2k)
enumeration GATAN ORIUS SC600 (2.7k x 2.7k)
enumeration GATAN ULTRASCAN 1000 (2k x 2k)
enumeration GATAN ULTRASCAN 10000 (10k x 10k)
enumeration GATAN ULTRASCAN 4000 (4k x 4k)
enumeration GENERIC CCD
enumeration GENERIC CCD (2k x 2k)
enumeration GENERIC CCD (4k x 4k)
enumeration GENERIC FILM
enumeration GENERIC GATAN
enumeration GENERIC GATAN (2k x 2k)
enumeration GENERIC GATAN (4k x 4k)
enumeration GENERIC IMAGE PLATES
enumeration GENERIC TVIPS
enumeration GENERIC TVIPS (2k x 2k)
enumeration GENERIC TVIPS (4k x 4k)
enumeration KODAK 4489 FILM
enumeration KODAK SO-163 FILM
enumeration OTHER
enumeration PROSCAN TEM-PIV (2k x 2k)
enumeration SIA 15C (3k x 3k)
enumeration TFS FALCON 4i (4k x 4k)
enumeration TVIPS TEMCAM-F216 (2k x 2k)
enumeration TVIPS TEMCAM-F224 (2k x 2k)
enumeration TVIPS TEMCAM-F415 (4k x 4k)
enumeration TVIPS TEMCAM-F416 (4k x 4k)
enumeration TVIPS TEMCAM-F816 (8k x 8k)
Used by
Source
<xs:simpleType name="allowed_film_or_detector_model">
  <xs:restriction base="xs:token">
    <xs:enumeration value="AGFA SCIENTA FILM"/>
    <xs:enumeration value="DECTRIS SINGLA (1k x 1k)"/>
    <xs:enumeration value="DECTRIS ELA (1k x 0.5k)"/>
    <xs:enumeration value="DECTRIS ARINA (0.2k x 0.2k)"/>
    <xs:enumeration value="DIRECT ELECTRON APOLLO (4k x 4k)"/>
    <xs:enumeration value="DIRECT ELECTRON DE-10 (5k x 4k)"/>
    <xs:enumeration value="DIRECT ELECTRON DE-12 (4k x 3k)"/>
    <xs:enumeration value="DIRECT ELECTRON DE-16 (4k x 4k)"/>
    <xs:enumeration value="DIRECT ELECTRON DE-20 (5k x 3k)"/>
    <xs:enumeration value="DIRECT ELECTRON DE-64 (8k x 8k)"/>
    <xs:enumeration value="FEI CETA (4k x 4k)"/>
    <xs:enumeration value="FEI EAGLE (2k x 2k)"/>
    <xs:enumeration value="FEI EAGLE (4k x 4k)"/>
    <xs:enumeration value="FEI FALCON I (4k x 4k)"/>
    <xs:enumeration value="FEI FALCON II (4k x 4k)"/>
    <xs:enumeration value="FEI FALCON III (4k x 4k)"/>
    <xs:enumeration value="FEI FALCON IV (4k x 4k)"/>
    <xs:enumeration value="GATAN ALPINE (2.3k x 3.2k)"/>
    <xs:enumeration value="GATAN K2 (4k x 4k)"/>
    <xs:enumeration value="GATAN K2 BASE (4k x 4k)"/>
    <xs:enumeration value="GATAN K2 IS (4k x 4k)"/>
    <xs:enumeration value="GATAN K2 QUANTUM (4k x 4k)"/>
    <xs:enumeration value="GATAN K2 SUMMIT (4k x 4k)"/>
    <xs:enumeration value="GATAN K3 (6k x 4k)"/>
    <xs:enumeration value="GATAN K3 BIOCONTINUUM (6k x 4k)"/>
    <xs:enumeration value="GATAN K3 BIOQUANTUM (6k x 4k)"/>
    <xs:enumeration value="GATAN MULTISCAN"/>
    <xs:enumeration value="GATAN ORIUS SC1000 (4k x 2.7k)"/>
    <xs:enumeration value="GATAN ORIUS SC200 (2k x 2k)"/>
    <xs:enumeration value="GATAN ORIUS SC600 (2.7k x 2.7k)"/>
    <xs:enumeration value="GATAN ULTRASCAN 1000 (2k x 2k)"/>
    <xs:enumeration value="GATAN ULTRASCAN 10000 (10k x 10k)"/>
    <xs:enumeration value="GATAN ULTRASCAN 4000 (4k x 4k)"/>
    <xs:enumeration value="GENERIC CCD"/>
    <xs:enumeration value="GENERIC CCD (2k x 2k)"/>
    <xs:enumeration value="GENERIC CCD (4k x 4k)"/>
    <xs:enumeration value="GENERIC FILM"/>
    <xs:enumeration value="GENERIC GATAN"/>
    <xs:enumeration value="GENERIC GATAN (2k x 2k)"/>
    <xs:enumeration value="GENERIC GATAN (4k x 4k)"/>
    <xs:enumeration value="GENERIC IMAGE PLATES"/>
    <xs:enumeration value="GENERIC TVIPS"/>
    <xs:enumeration value="GENERIC TVIPS (2k x 2k)"/>
    <xs:enumeration value="GENERIC TVIPS (4k x 4k)"/>
    <xs:enumeration value="KODAK 4489 FILM"/>
    <xs:enumeration value="KODAK SO-163 FILM"/>
    <xs:enumeration value="OTHER"/>
    <xs:enumeration value="PROSCAN TEM-PIV (2k x 2k)"/>
    <xs:enumeration value="SIA 15C (3k x 3k)"/>
    <xs:enumeration value="TFS FALCON 4i (4k x 4k)"/>
    <xs:enumeration value="TVIPS TEMCAM-F216 (2k x 2k)"/>
    <xs:enumeration value="TVIPS TEMCAM-F224 (2k x 2k)"/>
    <xs:enumeration value="TVIPS TEMCAM-F415 (4k x 4k)"/>
    <xs:enumeration value="TVIPS TEMCAM-F416 (4k x 4k)"/>
    <xs:enumeration value="TVIPS TEMCAM-F816 (8k x 8k)"/>
  </xs:restriction>
</xs:simpleType>
Simple Type allowed_scaning_interval
Namespace No namespace
Diagram
Diagram
Type restriction of xs:float
Facets
minExclusive 0
Used by
Source
<xs:simpleType name="allowed_scaning_interval">
  <xs:restriction base="xs:float">
    <xs:minExclusive value="0"/>
  </xs:restriction>
</xs:simpleType>
Simple Type allowed_average_exposure_time_type
Namespace No namespace
Diagram
Diagram
Type restriction of xs:float
Facets
maxExclusive 240
minExclusive 0
Used by
Source
<xs:simpleType name="allowed_average_exposure_time_type">
  <xs:restriction base="xs:float">
    <xs:minExclusive value="0"/>
    <xs:maxExclusive value="240"/>
  </xs:restriction>
</xs:simpleType>
Simple Type allowed_electron_dose
Namespace No namespace
Diagram
Diagram
Type restriction of xs:float
Facets
maxInclusive 1000
minExclusive 0
Used by
Source
<xs:simpleType name="allowed_electron_dose">
  <xs:restriction base="xs:float">
    <xs:minExclusive value="0"/>
    <xs:maxInclusive value="1000"/>
  </xs:restriction>
</xs:simpleType>
Complex Type base_image_processing_type
Namespace No namespace
Diagram
Diagramemdb_xsd.tmp#base_image_processing_type_image_processing_idemdb_xsd.tmp#base_image_processing_type_image_recording_idemdb_xsd.tmp#base_image_processing_type_details
Used by
Model
Children details, image_recording_id
Attributes
QName Type Use
image_processing_id xs:positiveInteger required
Source
<xs:complexType name="base_image_processing_type">
  <xs:sequence>
    <xs:element name="image_recording_id" type="xs:positiveInteger"/>
    <xs:element name="details" type="xs:token" minOccurs="0"/>
  </xs:sequence>
  <xs:attribute name="image_processing_id" type="xs:positiveInteger" use="required"/>
</xs:complexType>
Complex Type map_type
Namespace No namespace
Diagram
Diagramemdb_xsd.tmp#map_type_formatemdb_xsd.tmp#map_type_size_kbytesemdb_xsd.tmp#map_type_fileemdb_xsd.tmp#map_type_symmetryemdb_xsd.tmp#map_type_data_typeemdb_xsd.tmp#map_type_dimensionsemdb_xsd.tmp#map_type_originemdb_xsd.tmp#map_type_spacingemdb_xsd.tmp#map_type_cellemdb_xsd.tmp#map_type_axis_orderemdb_xsd.tmp#map_type_statisticsemdb_xsd.tmp#map_type_pixel_spacingemdb_xsd.tmp#map_type_contour_listemdb_xsd.tmp#map_type_labelemdb_xsd.tmp#map_type_annotation_detailsemdb_xsd.tmp#map_type_details
Used by
Model
Children annotation_details, axis_order, cell, contour_list, data_type, details, dimensions, file, label, origin, pixel_spacing, spacing, statistics, symmetry
Attributes
QName Type Fixed Use
format CCP4 required
size_kbytes xs:positiveInteger required
Source
<xs:complexType name="map_type">
  <xs:sequence>
    <xs:element name="file">
      <xs:simpleType>
        <xs:restriction base="xs:token">
          <xs:pattern value="emd_\d{4,}([A-Za-z0-9_]*)\.map(\.gz|)"/>
        </xs:restriction>
      </xs:simpleType>
    </xs:element>
    <xs:element name="symmetry" type="applied_symmetry_type" minOccurs="0"/>
    <xs:element name="data_type" type="map_data_type"/>
    <xs:element name="dimensions" type="integer_vector_map_type"/>
    <xs:element name="origin">
      <xs:complexType>
        <xs:sequence>
          <xs:element name="col" type="xs:integer"/>
          <xs:element name="row" type="xs:integer"/>
          <xs:element name="sec" type="xs:integer"/>
        </xs:sequence>
      </xs:complexType>
    </xs:element>
    <xs:element name="spacing">
      <xs:complexType>
        <xs:sequence>
          <xs:element name="x" type="xs:positiveInteger"/>
          <xs:element name="y" type="xs:nonNegativeInteger"/>
          <xs:element name="z" type="xs:nonNegativeInteger"/>
        </xs:sequence>
      </xs:complexType>
    </xs:element>
    <xs:element name="cell">
      <xs:complexType>
        <xs:sequence>
          <xs:element name="a" type="cell_type"/>
          <xs:element name="b" type="cell_type"/>
          <xs:element name="c" type="cell_type"/>
          <xs:element name="alpha" type="cell_angle_type"/>
          <xs:element name="beta" type="cell_angle_type"/>
          <xs:element name="gamma" type="cell_angle_type"/>
        </xs:sequence>
      </xs:complexType>
    </xs:element>
    <xs:element name="axis_order">
      <xs:complexType>
        <xs:sequence>
          <xs:element name="fast">
            <xs:simpleType>
              <xs:restriction base="xs:token">
                <xs:pattern value="X|Y|Z"/>
              </xs:restriction>
            </xs:simpleType>
          </xs:element>
          <xs:element name="medium">
            <xs:simpleType>
              <xs:restriction base="xs:token">
                <xs:pattern value="X|Y|Z"/>
              </xs:restriction>
            </xs:simpleType>
          </xs:element>
          <xs:element name="slow">
            <xs:simpleType>
              <xs:restriction base="xs:token">
                <xs:pattern value="X|Y|Z"/>
              </xs:restriction>
            </xs:simpleType>
          </xs:element>
        </xs:sequence>
      </xs:complexType>
    </xs:element>
    <xs:element name="statistics" type="map_statistics_type" minOccurs="0"/>
    <xs:element name="pixel_spacing">
      <xs:complexType>
        <xs:sequence>
          <xs:element name="x" type="pixel_spacing_type"/>
          <xs:element name="y" type="pixel_spacing_type"/>
          <xs:element name="z" type="pixel_spacing_type"/>
        </xs:sequence>
      </xs:complexType>
    </xs:element>
    <xs:element name="contour_list" minOccurs="0">
      <xs:complexType>
        <xs:sequence>
          <xs:element name="contour" maxOccurs="unbounded">
            <xs:complexType>
              <xs:sequence>
                <xs:element name="level" type="xs:float" minOccurs="0"/>
                <xs:element name="source" minOccurs="0">
                  <xs:simpleType>
                    <xs:restriction base="xs:token">
                      <xs:enumeration value="EMDB"/>
                      <xs:enumeration value="AUTHOR"/>
                      <xs:enumeration value="SOFTWARE"/>
                      <xs:enumeration value="ANNOTATOR"/>
                    </xs:restriction>
                  </xs:simpleType>
                </xs:element>
              </xs:sequence>
              <xs:attribute name="primary" type="xs:boolean" use="required"/>
            </xs:complexType>
          </xs:element>
        </xs:sequence>
      </xs:complexType>
    </xs:element>
    <xs:element name="label" type="xs:token" minOccurs="0"/>
    <xs:element name="annotation_details" type="xs:string" minOccurs="0"/>
    <xs:element name="details" type="xs:string" minOccurs="0"/>
  </xs:sequence>
  <xs:attribute name="format" fixed="CCP4" use="required"/>
  <xs:attribute name="size_kbytes" type="xs:positiveInteger" use="required"/>
</xs:complexType>
Complex Type applied_symmetry_type
Namespace No namespace
Diagram
Diagramemdb_xsd.tmp#applied_symmetry_type_space_groupemdb_xsd.tmp#applied_symmetry_type_point_groupemdb_xsd.tmp#applied_symmetry_type_helical_parameters
Used by
Model
Children helical_parameters, point_group, space_group
Source
<xs:complexType name="applied_symmetry_type">
  <xs:choice>
    <xs:element name="space_group" type="xs:int"/>
    <xs:element name="point_group">
      <xs:simpleType>
        <xs:restriction base="point_group_symmetry_type">
          <xs:pattern value="C\d+|D\d+|O|T|I"/>
        </xs:restriction>
      </xs:simpleType>
    </xs:element>
    <xs:element name="helical_parameters" type="helical_parameters_type"/>
  </xs:choice>
</xs:complexType>
Simple Type point_group_symmetry_type
Namespace No namespace
Diagram
Diagram
Type restriction of xs:token
Facets
pattern C\d+|D\d+|O|T|I
Used by
Source
<xs:simpleType name="point_group_symmetry_type">
  <xs:restriction base="xs:token">
    <xs:pattern value="C\d+|D\d+|O|T|I"/>
  </xs:restriction>
</xs:simpleType>
Complex Type helical_parameters_type
Namespace No namespace
Diagram
Diagramemdb_xsd.tmp#helical_parameters_type_delta_zemdb_xsd.tmp#helical_parameters_type_delta_phiemdb_xsd.tmp#helical_parameters_type_axial_symmetry
Used by
Model
Children axial_symmetry, delta_phi, delta_z
Source
<xs:complexType name="helical_parameters_type">
  <xs:sequence>
    <xs:element name="delta_z">
      <xs:complexType>
        <xs:simpleContent>
          <xs:extension base="allowed_rise_type">
            <xs:attribute name="units" type="xs:token" fixed="Å" use="required"/>
          </xs:extension>
        </xs:simpleContent>
      </xs:complexType>
    </xs:element>
    <xs:element name="delta_phi">
      <xs:complexType>
        <xs:simpleContent>
          <xs:extension base="allowed_twist_type">
            <xs:attribute name="units" type="xs:token" fixed="deg" use="required"/>
          </xs:extension>
        </xs:simpleContent>
      </xs:complexType>
    </xs:element>
    <xs:element name="axial_symmetry">
      <xs:simpleType>
        <xs:restriction base="xs:token">
          <xs:pattern value="[C|D][1-9][0-9]*"/>
        </xs:restriction>
      </xs:simpleType>
    </xs:element>
  </xs:sequence>
</xs:complexType>
Simple Type allowed_rise_type
Namespace No namespace
Diagram
Diagram
Type restriction of xs:float
Facets
minExclusive 0
Used by
Source
<xs:simpleType name="allowed_rise_type">
  <xs:restriction base="xs:float">
    <xs:minExclusive value="0"/>
  </xs:restriction>
</xs:simpleType>
Simple Type allowed_twist_type
Namespace No namespace
Diagram
Diagram
Type xs:float
Used by
Source
<xs:simpleType name="allowed_twist_type">
  <xs:restriction base="xs:float"/>
</xs:simpleType>
Simple Type map_data_type
Namespace No namespace
Diagram
Diagram
Type restriction of xs:string
Facets
enumeration IMAGE STORED AS SIGNED BYTE
enumeration IMAGE STORED AS SIGNED INTEGER (2 BYTES)
enumeration IMAGE STORED AS FLOATING POINT NUMBER (4 BYTES)
Used by
Source
<xs:simpleType name="map_data_type">
  <xs:restriction base="xs:string">
    <xs:enumeration value="IMAGE STORED AS SIGNED BYTE"/>
    <xs:enumeration value="IMAGE STORED AS SIGNED INTEGER (2 BYTES)"/>
    <xs:enumeration value="IMAGE STORED AS FLOATING POINT NUMBER (4 BYTES)"/>
  </xs:restriction>
</xs:simpleType>
Complex Type integer_vector_map_type
Namespace No namespace
Diagram
Diagramemdb_xsd.tmp#integer_vector_map_type_colemdb_xsd.tmp#integer_vector_map_type_rowemdb_xsd.tmp#integer_vector_map_type_sec
Used by
Model
col , row , sec
Children col, row, sec
Source
<xs:complexType name="integer_vector_map_type">
  <xs:sequence>
    <xs:element name="col" type="xs:positiveInteger"/>
    <xs:element name="row" type="xs:positiveInteger"/>
    <xs:element name="sec" type="xs:positiveInteger"/>
  </xs:sequence>
</xs:complexType>
Complex Type cell_type
Namespace No namespace
Diagram
Diagramemdb_xsd.tmp#allowed_cell_dimemdb_xsd.tmp#cell_type_units
Type extension of allowed_cell_dim
Type hierarchy
Used by
Attributes
QName Type Fixed Use
units xs:token required
Source
<xs:complexType name="cell_type">
  <xs:simpleContent>
    <xs:extension base="allowed_cell_dim">
      <xs:attribute name="units" type="xs:token" fixed="Å" use="required"/>
    </xs:extension>
  </xs:simpleContent>
</xs:complexType>
Simple Type allowed_cell_dim
Namespace No namespace
Diagram
Diagram
Type restriction of xs:float
Facets
minExclusive 0.0
Used by
Complex Type cell_type
Source
<xs:simpleType name="allowed_cell_dim">
  <xs:restriction base="xs:float">
    <xs:minExclusive value="0.0"/>
  </xs:restriction>
</xs:simpleType>
Complex Type cell_angle_type
Namespace No namespace
Diagram
Diagramemdb_xsd.tmp#allowed_cell_angleemdb_xsd.tmp#cell_angle_type_units
Type extension of allowed_cell_angle
Type hierarchy
Used by
Attributes
QName Type Fixed Use
units xs:token deg required
Source
<xs:complexType name="cell_angle_type">
  <xs:simpleContent>
    <xs:extension base="allowed_cell_angle">
      <xs:attribute name="units" type="xs:token" fixed="deg" use="required"/>
    </xs:extension>
  </xs:simpleContent>
</xs:complexType>
Simple Type allowed_cell_angle
Namespace No namespace
Diagram
Diagram
Type restriction of xs:float
Facets
maxExclusive 180.0
minExclusive 0.0
Used by
Complex Type cell_angle_type
Source
<xs:simpleType name="allowed_cell_angle">
  <xs:restriction base="xs:float">
    <xs:minExclusive value="0.0"/>
    <xs:maxExclusive value="180.0"/>
  </xs:restriction>
</xs:simpleType>
Complex Type map_statistics_type
Namespace No namespace
Diagram
Diagramemdb_xsd.tmp#map_statistics_type_minimumemdb_xsd.tmp#map_statistics_type_maximumemdb_xsd.tmp#map_statistics_type_averageemdb_xsd.tmp#map_statistics_type_std
Used by
Model
Children average, maximum, minimum, std
Source
<xs:complexType name="map_statistics_type">
  <xs:sequence>
    <xs:element name="minimum" type="xs:float"/>
    <xs:element name="maximum" type="xs:float"/>
    <xs:element name="average" type="xs:float"/>
    <xs:element name="std" type="xs:float"/>
  </xs:sequence>
</xs:complexType>
Complex Type pixel_spacing_type
Namespace No namespace
Diagram
Diagramemdb_xsd.tmp#allowed_pixel_samplingemdb_xsd.tmp#pixel_spacing_type_units
Type extension of allowed_pixel_sampling
Type hierarchy
Used by
Attributes
QName Type Fixed Use
units xs:token required
Source
<xs:complexType name="pixel_spacing_type">
  <xs:simpleContent>
    <xs:extension base="allowed_pixel_sampling">
      <xs:attribute name="units" type="xs:token" fixed="Å" use="required"/>
    </xs:extension>
  </xs:simpleContent>
</xs:complexType>
Simple Type allowed_pixel_sampling
Namespace No namespace
Diagram
Diagram
Type restriction of xs:float
Facets
minExclusive 0
Used by
Complex Type pixel_spacing_type
Source
<xs:simpleType name="allowed_pixel_sampling">
  <xs:restriction base="xs:float">
    <xs:minExclusive value="0"/>
  </xs:restriction>
</xs:simpleType>
Complex Type interpretation_type
Namespace No namespace
Diagram
Diagramemdb_xsd.tmp#interpretation_type_modelling_listemdb_xsd.tmp#interpretation_type_figure_listemdb_xsd.tmp#interpretation_type_segmentation_listemdb_xsd.tmp#interpretation_type_slices_listemdb_xsd.tmp#interpretation_type_additional_map_listemdb_xsd.tmp#interpretation_type_half_map_list
Used by
Model
Children additional_map_list, figure_list, half_map_list, modelling_list, segmentation_list, slices_list
Source
<xs:complexType name="interpretation_type">
  <xs:sequence>
    <xs:element name="modelling_list" minOccurs="0">
      <xs:complexType>
        <xs:sequence>
          <xs:element name="modelling" type="modelling_type" maxOccurs="unbounded"/>
        </xs:sequence>
      </xs:complexType>
    </xs:element>
    <xs:element name="figure_list" minOccurs="0">
      <xs:complexType>
        <xs:sequence>
          <xs:element name="figure" type="figure_type" maxOccurs="unbounded"/>
        </xs:sequence>
      </xs:complexType>
    </xs:element>
    <xs:element name="segmentation_list" minOccurs="0">
      <xs:complexType>
        <xs:sequence>
          <xs:element name="segmentation" maxOccurs="unbounded">
            <xs:complexType>
              <xs:sequence>
                <xs:element name="file">
                  <xs:simpleType>
                    <xs:restriction base="xs:token">
                      <xs:pattern value="[emd_\d{4,}]+.*"/>
                    </xs:restriction>
                  </xs:simpleType>
                </xs:element>
                <xs:element name="details" type="xs:string" minOccurs="0"/>
                <xs:element name="mask_details" type="map_type" minOccurs="0"/>
              </xs:sequence>
            </xs:complexType>
          </xs:element>
        </xs:sequence>
      </xs:complexType>
    </xs:element>
    <xs:element name="slices_list" minOccurs="0">
      <xs:complexType>
        <xs:sequence>
          <xs:element name="slice" type="map_type" maxOccurs="unbounded"/>
        </xs:sequence>
      </xs:complexType>
    </xs:element>
    <xs:element name="additional_map_list" minOccurs="0">
      <xs:complexType>
        <xs:sequence>
          <xs:element name="additional_map" type="map_type" maxOccurs="unbounded"/>
        </xs:sequence>
      </xs:complexType>
    </xs:element>
    <xs:element name="half_map_list" minOccurs="0">
      <xs:complexType>
        <xs:sequence>
          <xs:element name="half_map" type="map_type" maxOccurs="unbounded"/>
        </xs:sequence>
      </xs:complexType>
    </xs:element>
    <!-- 
            <xs:element name="reference_map_for_composition" minOccurs="0">
                <xs:complexType>
                    <xs:sequence>
                        <xs:element name="ref_map" minOccurs="0" type="map_type"/>
                    </xs:sequence>
                </xs:complexType>
            </xs:element>
            -->
  </xs:sequence>
</xs:complexType>
Complex Type modelling_type
Namespace No namespace
Diagram
Diagramemdb_xsd.tmp#modelling_type_initial_modelemdb_xsd.tmp#modelling_type_final_modelemdb_xsd.tmp#modelling_type_refinement_protocolemdb_xsd.tmp#modelling_type_software_listemdb_xsd.tmp#modelling_type_detailsemdb_xsd.tmp#modelling_type_target_criteriaemdb_xsd.tmp#modelling_type_refinement_spaceemdb_xsd.tmp#modelling_type_overall_bvalue
Used by
Model
Children details, final_model, initial_model, overall_bvalue, refinement_protocol, refinement_space, software_list, target_criteria
Source
<xs:complexType name="modelling_type">
  <xs:sequence>
    <xs:element name="initial_model" minOccurs="0" maxOccurs="unbounded">
      <xs:complexType>
        <xs:sequence>
          <xs:element name="access_code" type="xs:token" minOccurs="0">
          </xs:element>
          <xs:element minOccurs="0" name="chain">
            <xs:complexType>
              <xs:sequence>
                <xs:element minOccurs="0" name="chain_id" type="xs:token"/>
                <xs:element minOccurs="0" name="residue_range">
                  <xs:simpleType>
                    <xs:restriction base="xs:token">
                      <xs:pattern value="[+-]?[0-9]+-[+-]?[0-9]+"/>
                    </xs:restriction>
                  </xs:simpleType>
                </xs:element>
                <xs:element minOccurs="0" name="number_of_copies_in_final_model" type="xs:positiveInteger"/>
                <xs:element maxOccurs="1" minOccurs="0" name="source_name">
                  <xs:simpleType>
                    <xs:restriction base="xs:string">
                      <xs:enumeration value="PDB"/>
                      <xs:enumeration value="AlphaFold"/>
                      <xs:enumeration value="ITasser"/>
                      <xs:enumeration value="ModelArchive"/>
                      <xs:enumeration value="Modeller"/>
                      <xs:enumeration value="RoseTTAFold"/>
                      <xs:enumeration value="SwissModel"/>
                      <xs:enumeration value="Other"/>
                    </xs:restriction>
                  </xs:simpleType>
                </xs:element>
                <xs:element maxOccurs="1" minOccurs="0" name="initial_model_type">
                  <xs:simpleType>
                    <xs:restriction base="xs:string">
                      <xs:enumeration value="experimental model"/>
                      <xs:enumeration value="in silico model"/>
                      <xs:enumeration value="integrative model"/>
                      <xs:enumeration value="other"/>
                    </xs:restriction>
                  </xs:simpleType>
                </xs:element>
              </xs:sequence>
            </xs:complexType>
          </xs:element>
          <xs:element minOccurs="0" name="details" type="xs:string"/>
        </xs:sequence>
      </xs:complexType>
    </xs:element>
    <xs:element name="final_model" minOccurs="0">
      <xs:complexType>
        <xs:sequence>
          <xs:element name="access_code" type="pdb_code_type"/>
          <xs:element name="chain" type="chain_type" minOccurs="0" maxOccurs="unbounded"/>
          <xs:element name="details" type="xs:string" minOccurs="0"/>
        </xs:sequence>
      </xs:complexType>
    </xs:element>
    <xs:element name="refinement_protocol" minOccurs="0">
      <xs:simpleType>
        <xs:restriction base="xs:string">
          <xs:enumeration value="AB INITIO MODEL"/>
          <xs:enumeration value="BACKBONE TRACE"/>
          <xs:enumeration value="FLEXIBLE FIT"/>
          <xs:enumeration value="OTHER"/>
          <xs:enumeration value="RIGID BODY FIT"/>
        </xs:restriction>
      </xs:simpleType>
    </xs:element>
    <xs:element name="software_list" type="software_list_type" minOccurs="0"/>
    <xs:element name="details" type="xs:string" minOccurs="0"/>
    <xs:element name="target_criteria" type="xs:token" minOccurs="0"/>
    <xs:element name="refinement_space" type="xs:token" minOccurs="0"/>
    <xs:element name="overall_bvalue" type="xs:float" minOccurs="0"/>
  </xs:sequence>
</xs:complexType>
Complex Type chain_type
Namespace No namespace
Diagram
Diagramemdb_xsd.tmp#chain_type_chain_idemdb_xsd.tmp#chain_type_residue_range
Used by
Model
Children chain_id, residue_range
Source
<xs:complexType name="chain_type">
  <xs:sequence>
    <xs:element name="chain_id" type="chain_pdb_id" minOccurs="0" maxOccurs="unbounded"/>
    <xs:element name="residue_range" minOccurs="0" maxOccurs="1">
      <xs:simpleType>
        <xs:restriction base="xs:token">
          <xs:pattern value="[+-]?[0-9]+-[+-]?[0-9]+"/>
        </xs:restriction>
      </xs:simpleType>
    </xs:element>
  </xs:sequence>
</xs:complexType>
Simple Type chain_pdb_id
Namespace No namespace
Diagram
Diagram
Type restriction of xs:token
Facets
pattern \d|[A-Za-z]{1,2}
Used by
Source
<xs:simpleType name="chain_pdb_id">
  <xs:restriction base="xs:token">
    <xs:pattern value="\d|[A-Za-z]{1,2}"/>
  </xs:restriction>
</xs:simpleType>
Complex Type figure_type
Namespace No namespace
Diagram
Diagramemdb_xsd.tmp#figure_type_fileemdb_xsd.tmp#figure_type_details
Used by
Model
Children details, file
Source
<xs:complexType name="figure_type">
  <xs:sequence>
    <xs:element name="file">
      <xs:simpleType>
        <xs:restriction base="xs:token">
          <xs:pattern value="emd_\d{4,}.+"/>
        </xs:restriction>
      </xs:simpleType>
    </xs:element>
    <xs:element name="details" type="xs:string" minOccurs="0"/>
  </xs:sequence>
</xs:complexType>
Complex Type validation_type
Namespace No namespace
Diagram
Diagramemdb_xsd.tmp#validation_type_fileemdb_xsd.tmp#validation_type_details
Used by
Model
Children details, file
Source
<xs:complexType name="validation_type">
  <xs:sequence>
    <xs:element name="file">
      <xs:simpleType>
        <xs:restriction base="xs:token">
          <xs:pattern value="emd_\d{4,}_fsc(_[1-9]{1,})*.xml"/>
        </xs:restriction>
      </xs:simpleType>
    </xs:element>
    <xs:element name="details" type="xs:string" minOccurs="0"/>
  </xs:sequence>
</xs:complexType>
Complex Type part_revision_change_type
Namespace No namespace
Diagram
Diagramemdb_xsd.tmp#base_revision_change_type_revision_typeemdb_xsd.tmp#base_revision_change_type_provideremdb_xsd.tmp#base_revision_change_type_descriptionemdb_xsd.tmp#base_revision_change_type_detailsemdb_xsd.tmp#base_revision_change_type_revision_groupemdb_xsd.tmp#base_revision_change_typeemdb_xsd.tmp#part_revision_change_type_part
Type extension of base_revision_change_type
Type hierarchy
Used by
Model
Children description, details, provider, revision_group, revision_type
Attributes
QName Type Use
part xs:positiveInteger optional
Source
<xs:complexType name="part_revision_change_type">
  <xs:complexContent>
    <xs:extension base="base_revision_change_type">
      <xs:attribute name="part" type="xs:positiveInteger"/>
    </xs:extension>
  </xs:complexContent>
</xs:complexType>
Complex Type complex_revision_change_type
Namespace No namespace
Diagram
Diagramemdb_xsd.tmp#base_revision_change_type_revision_typeemdb_xsd.tmp#base_revision_change_type_provideremdb_xsd.tmp#base_revision_change_type_descriptionemdb_xsd.tmp#base_revision_change_type_detailsemdb_xsd.tmp#base_revision_change_type_revision_groupemdb_xsd.tmp#base_revision_change_typeemdb_xsd.tmp#complex_revision_change_type_categoriesemdb_xsd.tmp#complex_revision_change_type_items
Type extension of base_revision_change_type
Type hierarchy
Used by
Elements metadata, model
Model
Children categories, description, details, items, provider, revision_group, revision_type
Source
<xs:complexType name="complex_revision_change_type">
  <xs:complexContent>
    <xs:extension base="base_revision_change_type">
      <xs:sequence>
        <xs:element name="categories" minOccurs="0">
          <xs:complexType>
            <xs:sequence>
              <xs:element name="category" type="xs:token" minOccurs="1" maxOccurs="unbounded"/>
            </xs:sequence>
          </xs:complexType>
        </xs:element>
        <xs:element name="items" minOccurs="0">
          <xs:complexType>
            <xs:sequence>
              <xs:element name="item" type="xs:token" minOccurs="1" maxOccurs="unbounded"/>
            </xs:sequence>
          </xs:complexType>
        </xs:element>
      </xs:sequence>
    </xs:extension>
  </xs:complexContent>
</xs:complexType>
Simple Type author_enums
Namespace No namespace
Diagram
Diagram
Type restriction of xs:string
Facets
enumeration Accelerated Technologies Center for Gene to 3D Structure (ATCG3D)
enumeration Assembly, Dynamics and Evolution of Cell-Cell and Cell-Matrix Adhesions (CELLMAT)
enumeration Atoms-to-Animals: The Immune Function Network (IFN)
enumeration Bacterial targets at IGS-CNRS, France (BIGS)
enumeration Berkeley Structural Genomics Center (BSGC)
enumeration Center for Eukaryotic Structural Genomics (CESG)
enumeration Center for High-Throughput Structural Biology (CHTSB)
enumeration Center for Membrane Proteins of Infectious Diseases (MPID)
enumeration Center for Structural Biology of Infectious Diseases (CSBID)
enumeration Center for Structural Genomics of Infectious Diseases (CSGID)
enumeration Center for Structures of Membrane Proteins (CSMP)
enumeration Center for the X-ray Structure Determination of Human Transporters (TransportPDB)
enumeration Chaperone-Enabled Studies of Epigenetic Regulation Enzymes (CEBS)
enumeration Enzyme Discovery for Natural Product Biosynthesis (NatPro)
enumeration GPCR Network (GPCR)
enumeration Integrated Center for Structure and Function Innovation (ISFI)
enumeration Israel Structural Proteomics Center (ISPC)
enumeration Joint Center for Structural Genomics (JCSG)
enumeration Marseilles Structural Genomics Program @ AFMB (MSGP)
enumeration Medical Structural Genomics of Pathogenic Protozoa (MSGPP)
enumeration Membrane Protein Structural Biology Consortium (MPSBC)
enumeration Membrane Protein Structures by Solution NMR (MPSbyNMR)
enumeration Midwest Center for Macromolecular Research (MCMR)
enumeration Midwest Center for Structural Genomics (MCSG)
enumeration Mitochondrial Protein Partnership (MPP)
enumeration Montreal-Kingston Bacterial Structural Genomics Initiative (BSGI)
enumeration Mycobacterium Tuberculosis Structural Proteomics Project (XMTB)
enumeration New York Consortium on Membrane Protein Structure (NYCOMPS)
enumeration New York SGX Research Center for Structural Genomics (NYSGXRC)
enumeration New York Structural GenomiX Research Consortium (NYSGXRC)
enumeration New York Structural Genomics Research Consortium (NYSGRC)
enumeration Northeast Structural Genomics Consortium (NESG)
enumeration Nucleocytoplasmic Transport: a Target for Cellular Control (NPCXstals)
enumeration Ontario Centre for Structural Proteomics (OCSP)
enumeration Oxford Protein Production Facility (OPPF)
enumeration Paris-Sud Yeast Structural Genomics (YSG)
enumeration Partnership for Nuclear Receptor Signaling Code Biology (NHRs)
enumeration Partnership for Stem Cell Biology (STEMCELL)
enumeration Partnership for T-Cell Biology (TCELL)
enumeration Program for the Characterization of Secreted Effector Proteins (PCSEP)
enumeration Protein Structure Factory (PSF)
enumeration QCRG Structural Biology Consortium
enumeration RIKEN Structural Genomics/Proteomics Initiative (RSGI)
enumeration Scottish Structural Proteomics Facility (SSPF)
enumeration Seattle Structural Genomics Center for Infectious Disease (SSGCID)
enumeration South Africa Structural Targets Annotation Database (SASTAD)
enumeration Southeast Collaboratory for Structural Genomics (SECSG)
enumeration Structural Genomics Consortium (SGC)
enumeration Structural Genomics Consortium for Research on Gene Expression (SGCGES)
enumeration Structural Genomics of Pathogenic Protozoa Consortium (SGPP)
enumeration Structural Proteomics in Europe (SPINE)
enumeration Structural Proteomics in Europe 2 (SPINE-2)
enumeration Structure 2 Function Project (S2F)
enumeration Structure, Dynamics and Activation Mechanisms of Chemokine Receptors (CHSAM)
enumeration Structure-Function Analysis of Polymorphic CDI Toxin-Immunity Protein Complexes (UC4CDI)
enumeration Structure-Function Studies of Tight Junction Membrane Proteins (TJMP)
enumeration Structures of Mtb Proteins Conferring Susceptibility to Known Mtb Inhibitors (MTBI)
enumeration TB Structural Genomics Consortium (TBSGC)
enumeration Transcontinental EM Initiative for Membrane Protein Structure (TEMIMPS)
enumeration Transmembrane Protein Center (TMPC)
Source
<xs:simpleType name="author_enums">
  <xs:restriction base="xs:string">
    <xs:enumeration value="Accelerated Technologies Center for Gene to 3D Structure (ATCG3D)"/>
    <xs:enumeration value="Assembly, Dynamics and Evolution of Cell-Cell and Cell-Matrix Adhesions (CELLMAT)"/>
    <xs:enumeration value="Atoms-to-Animals: The Immune Function Network (IFN)"/>
    <xs:enumeration value="Bacterial targets at IGS-CNRS, France (BIGS)"/>
    <xs:enumeration value="Berkeley Structural Genomics Center (BSGC)"/>
    <xs:enumeration value="Center for Eukaryotic Structural Genomics (CESG)"/>
    <xs:enumeration value="Center for High-Throughput Structural Biology (CHTSB)"/>
    <xs:enumeration value="Center for Membrane Proteins of Infectious Diseases (MPID)"/>
    <xs:enumeration value="Center for Structural Biology of Infectious Diseases (CSBID)"/>
    <xs:enumeration value="Center for Structural Genomics of Infectious Diseases (CSGID)"/>
    <xs:enumeration value="Center for Structures of Membrane Proteins (CSMP)"/>
    <xs:enumeration value="Center for the X-ray Structure Determination of Human Transporters (TransportPDB)"/>
    <xs:enumeration value="Chaperone-Enabled Studies of Epigenetic Regulation Enzymes (CEBS)"/>
    <xs:enumeration value="Enzyme Discovery for Natural Product Biosynthesis (NatPro)"/>
    <xs:enumeration value="GPCR Network (GPCR)"/>
    <xs:enumeration value="Integrated Center for Structure and Function Innovation (ISFI)"/>
    <xs:enumeration value="Israel Structural Proteomics Center (ISPC)"/>
    <xs:enumeration value="Joint Center for Structural Genomics (JCSG)"/>
    <xs:enumeration value="Marseilles Structural Genomics Program @ AFMB (MSGP)"/>
    <xs:enumeration value="Medical Structural Genomics of Pathogenic Protozoa (MSGPP)"/>
    <xs:enumeration value="Membrane Protein Structural Biology Consortium (MPSBC)"/>
    <xs:enumeration value="Membrane Protein Structures by Solution NMR (MPSbyNMR)"/>
    <xs:enumeration value="Midwest Center for Macromolecular Research (MCMR)"/>
    <xs:enumeration value="Midwest Center for Structural Genomics (MCSG)"/>
    <xs:enumeration value="Mitochondrial Protein Partnership (MPP)"/>
    <xs:enumeration value="Montreal-Kingston Bacterial Structural Genomics Initiative (BSGI)"/>
    <xs:enumeration value="Mycobacterium Tuberculosis Structural Proteomics Project (XMTB)"/>
    <xs:enumeration value="New York Consortium on Membrane Protein Structure (NYCOMPS)"/>
    <xs:enumeration value="New York SGX Research Center for Structural Genomics (NYSGXRC)"/>
    <xs:enumeration value="New York Structural GenomiX Research Consortium (NYSGXRC)"/>
    <xs:enumeration value="New York Structural Genomics Research Consortium (NYSGRC)"/>
    <xs:enumeration value="Northeast Structural Genomics Consortium (NESG)"/>
    <xs:enumeration value="Nucleocytoplasmic Transport: a Target for Cellular Control (NPCXstals)"/>
    <xs:enumeration value="Ontario Centre for Structural Proteomics (OCSP)"/>
    <xs:enumeration value="Oxford Protein Production Facility (OPPF)"/>
    <xs:enumeration value="Paris-Sud Yeast Structural Genomics (YSG)"/>
    <xs:enumeration value="Partnership for Nuclear Receptor Signaling Code Biology (NHRs)"/>
    <xs:enumeration value="Partnership for Stem Cell Biology (STEMCELL)"/>
    <xs:enumeration value="Partnership for T-Cell Biology (TCELL)"/>
    <xs:enumeration value="Program for the Characterization of Secreted Effector Proteins (PCSEP)"/>
    <xs:enumeration value="Protein Structure Factory (PSF)"/>
    <xs:enumeration value="QCRG Structural Biology Consortium"/>
    <xs:enumeration value="RIKEN Structural Genomics/Proteomics Initiative (RSGI)"/>
    <xs:enumeration value="Scottish Structural Proteomics Facility (SSPF)"/>
    <xs:enumeration value="Seattle Structural Genomics Center for Infectious Disease (SSGCID)"/>
    <xs:enumeration value="South Africa Structural Targets Annotation Database (SASTAD)"/>
    <xs:enumeration value="Southeast Collaboratory for Structural Genomics (SECSG)"/>
    <xs:enumeration value="Structural Genomics Consortium (SGC)"/>
    <xs:enumeration value="Structural Genomics Consortium for Research on Gene Expression (SGCGES)"/>
    <xs:enumeration value="Structural Genomics of Pathogenic Protozoa Consortium (SGPP)"/>
    <xs:enumeration value="Structural Proteomics in Europe (SPINE)"/>
    <xs:enumeration value="Structural Proteomics in Europe 2 (SPINE-2)"/>
    <xs:enumeration value="Structure 2 Function Project (S2F)"/>
    <xs:enumeration value="Structure, Dynamics and Activation Mechanisms of Chemokine Receptors (CHSAM)"/>
    <xs:enumeration value="Structure-Function Analysis of Polymorphic CDI Toxin-Immunity Protein Complexes (UC4CDI)"/>
    <xs:enumeration value="Structure-Function Studies of Tight Junction Membrane Proteins (TJMP)"/>
    <xs:enumeration value="Structures of Mtb Proteins Conferring Susceptibility to Known Mtb Inhibitors (MTBI)"/>
    <xs:enumeration value="TB Structural Genomics Consortium (TBSGC)"/>
    <xs:enumeration value="Transcontinental EM Initiative for Membrane Protein Structure (TEMIMPS)"/>
    <xs:enumeration value="Transmembrane Protein Center (TMPC)"/>
  </xs:restriction>
</xs:simpleType>
Complex Type author_order_type
Namespace No namespace
Diagram
Diagramemdb_xsd.tmp#author_typeemdb_xsd.tmp#author_ORCID_type_ORCIDemdb_xsd.tmp#author_ORCID_typeemdb_xsd.tmp#author_order_type_order
Type extension of author_ORCID_type
Type hierarchy
Used by
Attributes
QName Type Use
ORCID ORCID_type optional
order xs:positiveInteger optional
Source
<xs:complexType name="author_order_type">
  <xs:simpleContent>
    <xs:extension base="author_ORCID_type">
      <xs:attribute name="order" type="xs:positiveInteger"/>
    </xs:extension>
  </xs:simpleContent>
</xs:complexType>
Simple Type page_type
Namespace No namespace
Diagram
Diagram
Type xs:string
Used by
Source
<xs:simpleType name="page_type">
  <xs:restriction base="xs:string"/>
</xs:simpleType>
Complex Type cell_supramolecule_type
Namespace No namespace
Diagram
Diagramemdb_xsd.tmp#base_supramolecule_type_supramolecule_idemdb_xsd.tmp#base_supramolecule_type_nameemdb_xsd.tmp#base_supramolecule_type_categoryemdb_xsd.tmp#base_supramolecule_type_parentemdb_xsd.tmp#base_supramolecule_type_macromolecule_listemdb_xsd.tmp#base_supramolecule_type_detailsemdb_xsd.tmp#base_supramolecule_type_number_of_copiesemdb_xsd.tmp#base_supramolecule_type_oligomeric_stateemdb_xsd.tmp#base_supramolecule_type_external_referencesemdb_xsd.tmp#base_supramolecule_type_recombinant_exp_flagemdb_xsd.tmp#base_supramolecule_typeemdb_xsd.tmp#cell_supramolecule_type_natural_sourceemdb_xsd.tmp#cell_supramolecule_type_synthetic_source
Type extension of base_supramolecule_type
Type hierarchy
Used by
Model
Children category, details, external_references, macromolecule_list, name, natural_source, number_of_copies, oligomeric_state, parent, recombinant_exp_flag, synthetic_source
Attributes
QName Type Use
supramolecule_id xs:positiveInteger required
Source
<xs:complexType name="cell_supramolecule_type">
  <xs:complexContent>
    <xs:extension base="base_supramolecule_type">
      <xs:sequence>
        <xs:element name="natural_source" type="cell_source_type" minOccurs="0" maxOccurs="unbounded"/>
        <xs:element name="synthetic_source" type="cell_source_type" minOccurs="0" maxOccurs="unbounded"/>
      </xs:sequence>
    </xs:extension>
  </xs:complexContent>
</xs:complexType>
Complex Type cell_source_type
Namespace No namespace
Diagram
Diagramemdb_xsd.tmp#base_source_type_databaseemdb_xsd.tmp#base_source_type_synthetically_producedemdb_xsd.tmp#base_source_type_organismemdb_xsd.tmp#base_source_type_strainemdb_xsd.tmp#base_source_type_synonym_organismemdb_xsd.tmp#base_source_type_detailsemdb_xsd.tmp#base_source_typeemdb_xsd.tmp#cell_source_type_organemdb_xsd.tmp#cell_source_type_tissueemdb_xsd.tmp#cell_source_type_cell
Type extension of base_source_type
Type hierarchy
Used by
Model
Children cell, details, organ, organism, strain, synonym_organism, tissue
Attributes
QName Type Use
database restriction of xs:token optional
synthetically_produced xs:boolean optional
Source
<xs:complexType name="cell_source_type">
  <xs:complexContent>
    <xs:extension base="base_source_type">
      <xs:sequence>
        <xs:element name="organ" type="xs:token" minOccurs="0"/>
        <xs:element name="tissue" type="xs:token" minOccurs="0"/>
        <xs:element name="cell" type="xs:token" minOccurs="0"/>
      </xs:sequence>
    </xs:extension>
  </xs:complexContent>
</xs:complexType>
Complex Type complex_supramolecule_type
Namespace No namespace
Diagram
Diagramemdb_xsd.tmp#base_supramolecule_type_supramolecule_idemdb_xsd.tmp#base_supramolecule_type_nameemdb_xsd.tmp#base_supramolecule_type_categoryemdb_xsd.tmp#base_supramolecule_type_parentemdb_xsd.tmp#base_supramolecule_type_macromolecule_listemdb_xsd.tmp#base_supramolecule_type_detailsemdb_xsd.tmp#base_supramolecule_type_number_of_copiesemdb_xsd.tmp#base_supramolecule_type_oligomeric_stateemdb_xsd.tmp#base_supramolecule_type_external_referencesemdb_xsd.tmp#base_supramolecule_type_recombinant_exp_flagemdb_xsd.tmp#base_supramolecule_typeemdb_xsd.tmp#complex_supramolecule_type_chimeraemdb_xsd.tmp#complex_supramolecule_type_natural_sourceemdb_xsd.tmp#complex_supramolecule_type_synthetic_sourceemdb_xsd.tmp#complex_supramolecule_type_recombinant_expressionemdb_xsd.tmp#complex_supramolecule_type_molecular_weightemdb_xsd.tmp#complex_supramolecule_type_ribosome-details
Type extension of base_supramolecule_type
Type hierarchy
Used by
Model
Children category, details, external_references, macromolecule_list, molecular_weight, name, natural_source, number_of_copies, oligomeric_state, parent, recombinant_exp_flag, recombinant_expression, ribosome-details, synthetic_source
Attributes
QName Type Fixed Use
chimera xs:boolean true optional
supramolecule_id xs:positiveInteger required
Source
<xs:complexType name="complex_supramolecule_type">
  <xs:complexContent>
    <xs:extension base="base_supramolecule_type">
      <xs:sequence>
        <xs:element name="natural_source" type="complex_source_type" minOccurs="0" maxOccurs="unbounded"/>
        <xs:element name="synthetic_source" type="complex_source_type" minOccurs="0" maxOccurs="unbounded"/>
        <xs:element name="recombinant_expression" type="recombinant_source_type" minOccurs="0" maxOccurs="unbounded"/>
        <xs:element name="molecular_weight" type="molecular_weight_type" minOccurs="0"/>
        <xs:element name="ribosome-details" type="xs:string" minOccurs="0"/>
      </xs:sequence>
      <xs:attribute name="chimera" type="xs:boolean" fixed="true"/>
    </xs:extension>
  </xs:complexContent>
</xs:complexType>
Complex Type complex_source_type
Namespace No namespace
Diagram
Diagramemdb_xsd.tmp#base_source_type_databaseemdb_xsd.tmp#base_source_type_synthetically_producedemdb_xsd.tmp#base_source_type_organismemdb_xsd.tmp#base_source_type_strainemdb_xsd.tmp#base_source_type_synonym_organismemdb_xsd.tmp#base_source_type_detailsemdb_xsd.tmp#base_source_typeemdb_xsd.tmp#complex_source_type_organemdb_xsd.tmp#complex_source_type_tissueemdb_xsd.tmp#complex_source_type_cellemdb_xsd.tmp#complex_source_type_organelleemdb_xsd.tmp#complex_source_type_cellular_location
Type extension of base_source_type
Type hierarchy
Used by
Model
Children cell, cellular_location, details, organ, organelle, organism, strain, synonym_organism, tissue
Attributes
QName Type Use
database restriction of xs:token optional
synthetically_produced xs:boolean optional
Source
<xs:complexType name="complex_source_type">
  <xs:complexContent>
    <xs:extension base="base_source_type">
      <xs:sequence>
        <xs:element name="organ" type="xs:token" minOccurs="0"/>
        <xs:element name="tissue" type="xs:token" minOccurs="0"/>
        <xs:element name="cell" type="xs:token" minOccurs="0"/>
        <xs:element name="organelle" type="xs:token" minOccurs="0"/>
        <xs:element name="cellular_location" type="xs:token" minOccurs="0"/>
      </xs:sequence>
    </xs:extension>
  </xs:complexContent>
</xs:complexType>
Complex Type recombinant_source_type
Namespace No namespace
Diagram
Diagramemdb_xsd.tmp#recombinant_source_type_databaseemdb_xsd.tmp#recombinant_source_type_recombinant_organismemdb_xsd.tmp#recombinant_source_type_recombinant_strainemdb_xsd.tmp#recombinant_source_type_recombinant_cellemdb_xsd.tmp#recombinant_source_type_recombinant_plasmidemdb_xsd.tmp#recombinant_source_type_recombinant_synonym_organism
Used by
Model
Children recombinant_cell, recombinant_organism, recombinant_plasmid, recombinant_strain, recombinant_synonym_organism
Attributes
QName Type Use
database restriction of xs:token required
Source
<xs:complexType name="recombinant_source_type">
  <xs:sequence>
    <xs:element name="recombinant_organism" type="organism_type"/>
    <xs:element name="recombinant_strain" type="xs:token" minOccurs="0"/>
    <xs:element name="recombinant_cell" type="xs:token" minOccurs="0"/>
    <xs:element name="recombinant_plasmid" type="xs:token" minOccurs="0"/>
    <xs:element name="recombinant_synonym_organism" type="xs:token" minOccurs="0"/>
  </xs:sequence>
  <xs:attribute name="database" use="required">
    <xs:simpleType>
      <xs:restriction base="xs:token">
        <xs:enumeration value="NCBI"/>
      </xs:restriction>
    </xs:simpleType>
  </xs:attribute>
</xs:complexType>
Complex Type organelle_or_cellular_component_supramolecule_type
Namespace No namespace
Diagram
Diagramemdb_xsd.tmp#base_supramolecule_type_supramolecule_idemdb_xsd.tmp#base_supramolecule_type_nameemdb_xsd.tmp#base_supramolecule_type_categoryemdb_xsd.tmp#base_supramolecule_type_parentemdb_xsd.tmp#base_supramolecule_type_macromolecule_listemdb_xsd.tmp#base_supramolecule_type_detailsemdb_xsd.tmp#base_supramolecule_type_number_of_copiesemdb_xsd.tmp#base_supramolecule_type_oligomeric_stateemdb_xsd.tmp#base_supramolecule_type_external_referencesemdb_xsd.tmp#base_supramolecule_type_recombinant_exp_flagemdb_xsd.tmp#base_supramolecule_typeemdb_xsd.tmp#organelle_or_cellular_component_supramolecule_type_natural_sourceemdb_xsd.tmp#organelle_or_cellular_component_supramolecule_type_synthetic_sourceemdb_xsd.tmp#organelle_or_cellular_component_supramolecule_type_molecular_weightemdb_xsd.tmp#organelle_or_cellular_component_supramolecule_type_recombinant_expression
Type extension of base_supramolecule_type
Type hierarchy
Used by
Model
Children category, details, external_references, macromolecule_list, molecular_weight, name, natural_source, number_of_copies, oligomeric_state, parent, recombinant_exp_flag, recombinant_expression, synthetic_source
Attributes
QName Type Use
supramolecule_id xs:positiveInteger required
Source
<xs:complexType name="organelle_or_cellular_component_supramolecule_type">
  <xs:complexContent>
    <xs:extension base="base_supramolecule_type">
      <xs:sequence>
        <xs:element name="natural_source" type="organelle_source_type" minOccurs="0" maxOccurs="unbounded"/>
        <xs:element name="synthetic_source" type="organelle_source_type" minOccurs="0" maxOccurs="unbounded"/>
        <xs:element name="molecular_weight" type="molecular_weight_type" minOccurs="0"/>
        <xs:element name="recombinant_expression" type="recombinant_source_type" minOccurs="0" maxOccurs="1"/>
      </xs:sequence>
    </xs:extension>
  </xs:complexContent>
</xs:complexType>
Complex Type organelle_source_type
Namespace No namespace
Diagram
Diagramemdb_xsd.tmp#base_source_type_databaseemdb_xsd.tmp#base_source_type_synthetically_producedemdb_xsd.tmp#base_source_type_organismemdb_xsd.tmp#base_source_type_strainemdb_xsd.tmp#base_source_type_synonym_organismemdb_xsd.tmp#base_source_type_detailsemdb_xsd.tmp#base_source_typeemdb_xsd.tmp#organelle_source_type_organemdb_xsd.tmp#organelle_source_type_tissueemdb_xsd.tmp#organelle_source_type_cellemdb_xsd.tmp#organelle_source_type_organelleemdb_xsd.tmp#organelle_source_type_cellular_location
Type extension of base_source_type
Type hierarchy
Used by
Model
Children cell, cellular_location, details, organ, organelle, organism, strain, synonym_organism, tissue
Attributes
QName Type Use
database restriction of xs:token optional
synthetically_produced xs:boolean optional
Source
<xs:complexType name="organelle_source_type">
  <xs:complexContent>
    <xs:extension base="base_source_type">
      <xs:sequence>
        <xs:element name="organ" type="xs:token" minOccurs="0"/>
        <xs:element name="tissue" type="xs:token" minOccurs="0"/>
        <xs:element name="cell" type="xs:token" minOccurs="0"/>
        <xs:element name="organelle" type="xs:token" minOccurs="0"/>
        <xs:element name="cellular_location" type="xs:token" minOccurs="0"/>
      </xs:sequence>
    </xs:extension>
  </xs:complexContent>
</xs:complexType>
Complex Type sample_supramolecule_type
Namespace No namespace
Diagram
Diagramemdb_xsd.tmp#base_supramolecule_type_supramolecule_idemdb_xsd.tmp#base_supramolecule_type_nameemdb_xsd.tmp#base_supramolecule_type_categoryemdb_xsd.tmp#base_supramolecule_type_parentemdb_xsd.tmp#base_supramolecule_type_macromolecule_listemdb_xsd.tmp#base_supramolecule_type_detailsemdb_xsd.tmp#base_supramolecule_type_number_of_copiesemdb_xsd.tmp#base_supramolecule_type_oligomeric_stateemdb_xsd.tmp#base_supramolecule_type_external_referencesemdb_xsd.tmp#base_supramolecule_type_recombinant_exp_flagemdb_xsd.tmp#base_supramolecule_typeemdb_xsd.tmp#sample_supramolecule_type_natural_sourceemdb_xsd.tmp#sample_supramolecule_type_synthetic_sourceemdb_xsd.tmp#sample_supramolecule_type_number_unique_componentsemdb_xsd.tmp#sample_supramolecule_type_molecular_weight
Type extension of base_supramolecule_type
Type hierarchy
Used by
Model
Children category, details, external_references, macromolecule_list, molecular_weight, name, natural_source, number_of_copies, number_unique_components, oligomeric_state, parent, recombinant_exp_flag, synthetic_source
Attributes
QName Type Use
supramolecule_id xs:positiveInteger required
Source
<xs:complexType name="sample_supramolecule_type">
  <xs:complexContent>
    <xs:extension base="base_supramolecule_type">
      <xs:sequence>
        <xs:element name="natural_source" type="sample_source_type" minOccurs="0" maxOccurs="unbounded"/>
        <xs:element name="synthetic_source" type="sample_source_type" minOccurs="0" maxOccurs="unbounded"/>
        <xs:element name="number_unique_components" type="xs:positiveInteger" minOccurs="0"/>
        <xs:element name="molecular_weight" type="molecular_weight_type" minOccurs="0"/>
      </xs:sequence>
    </xs:extension>
  </xs:complexContent>
</xs:complexType>
Complex Type sample_source_type
Namespace No namespace
Diagram
Diagramemdb_xsd.tmp#base_source_type_databaseemdb_xsd.tmp#base_source_type_synthetically_producedemdb_xsd.tmp#base_source_type_organismemdb_xsd.tmp#base_source_type_strainemdb_xsd.tmp#base_source_type_synonym_organismemdb_xsd.tmp#base_source_type_detailsemdb_xsd.tmp#base_source_typeemdb_xsd.tmp#sample_source_type_organemdb_xsd.tmp#sample_source_type_tissueemdb_xsd.tmp#sample_source_type_cell
Type extension of base_source_type
Type hierarchy
Used by
Model
Children cell, details, organ, organism, strain, synonym_organism, tissue
Attributes
QName Type Use
database restriction of xs:token optional
synthetically_produced xs:boolean optional
Source
<xs:complexType name="sample_source_type">
  <xs:complexContent>
    <xs:extension base="base_source_type">
      <xs:sequence>
        <xs:element name="organ" type="xs:token" minOccurs="0"/>
        <xs:element name="tissue" type="xs:token" minOccurs="0"/>
        <xs:element name="cell" type="xs:token" minOccurs="0"/>
      </xs:sequence>
    </xs:extension>
  </xs:complexContent>
</xs:complexType>
Complex Type tissue_supramolecule_type
Namespace No namespace
Diagram
Diagramemdb_xsd.tmp#base_supramolecule_type_supramolecule_idemdb_xsd.tmp#base_supramolecule_type_nameemdb_xsd.tmp#base_supramolecule_type_categoryemdb_xsd.tmp#base_supramolecule_type_parentemdb_xsd.tmp#base_supramolecule_type_macromolecule_listemdb_xsd.tmp#base_supramolecule_type_detailsemdb_xsd.tmp#base_supramolecule_type_number_of_copiesemdb_xsd.tmp#base_supramolecule_type_oligomeric_stateemdb_xsd.tmp#base_supramolecule_type_external_referencesemdb_xsd.tmp#base_supramolecule_type_recombinant_exp_flagemdb_xsd.tmp#base_supramolecule_typeemdb_xsd.tmp#tissue_supramolecule_type_natural_sourceemdb_xsd.tmp#tissue_supramolecule_type_sythetic_source
Type extension of base_supramolecule_type
Type hierarchy
Used by
Model
Children category, details, external_references, macromolecule_list, name, natural_source, number_of_copies, oligomeric_state, parent, recombinant_exp_flag, sythetic_source
Attributes
QName Type Use
supramolecule_id xs:positiveInteger required
Source
<xs:complexType name="tissue_supramolecule_type">
  <xs:complexContent>
    <xs:extension base="base_supramolecule_type">
      <xs:sequence>
        <xs:element name="natural_source" type="tissue_source_type" minOccurs="0" maxOccurs="unbounded"/>
        <xs:element name="sythetic_source" type="tissue_source_type" minOccurs="0" maxOccurs="unbounded"/>
      </xs:sequence>
    </xs:extension>
  </xs:complexContent>
</xs:complexType>
Complex Type tissue_source_type
Namespace No namespace
Diagram
Diagramemdb_xsd.tmp#base_source_type_databaseemdb_xsd.tmp#base_source_type_synthetically_producedemdb_xsd.tmp#base_source_type_organismemdb_xsd.tmp#base_source_type_strainemdb_xsd.tmp#base_source_type_synonym_organismemdb_xsd.tmp#base_source_type_detailsemdb_xsd.tmp#base_source_typeemdb_xsd.tmp#tissue_source_type_organemdb_xsd.tmp#tissue_source_type_tissue
Type extension of base_source_type
Type hierarchy
Used by
Model
Children details, organ, organism, strain, synonym_organism, tissue
Attributes
QName Type Use
database restriction of xs:token optional
synthetically_produced xs:boolean optional
Source
<xs:complexType name="tissue_source_type">
  <xs:complexContent>
    <xs:extension base="base_source_type">
      <xs:sequence>
        <xs:element name="organ" type="xs:token" minOccurs="0"/>
        <xs:element name="tissue" type="xs:token" minOccurs="0"/>
      </xs:sequence>
    </xs:extension>
  </xs:complexContent>
</xs:complexType>
Complex Type virus_supramolecule_type
Namespace No namespace
Diagram
Diagramemdb_xsd.tmp#base_supramolecule_type_supramolecule_idemdb_xsd.tmp#base_supramolecule_type_nameemdb_xsd.tmp#base_supramolecule_type_categoryemdb_xsd.tmp#base_supramolecule_type_parentemdb_xsd.tmp#base_supramolecule_type_macromolecule_listemdb_xsd.tmp#base_supramolecule_type_detailsemdb_xsd.tmp#base_supramolecule_type_number_of_copiesemdb_xsd.tmp#base_supramolecule_type_oligomeric_stateemdb_xsd.tmp#base_supramolecule_type_external_referencesemdb_xsd.tmp#base_supramolecule_type_recombinant_exp_flagemdb_xsd.tmp#base_supramolecule_typeemdb_xsd.tmp#virus_supramolecule_type_sci_species_nameemdb_xsd.tmp#virus_supramolecule_type_sci_species_strainemdb_xsd.tmp#virus_supramolecule_type_natural_hostemdb_xsd.tmp#virus_supramolecule_type_synthetic_hostemdb_xsd.tmp#virus_supramolecule_type_host_systememdb_xsd.tmp#virus_supramolecule_type_molecular_weightemdb_xsd.tmp#virus_supramolecule_type_virus_shellemdb_xsd.tmp#virus_supramolecule_type_virus_typeemdb_xsd.tmp#virus_supramolecule_type_virus_isolateemdb_xsd.tmp#virus_supramolecule_type_virus_envelopedemdb_xsd.tmp#virus_supramolecule_type_virus_emptyemdb_xsd.tmp#virus_supramolecule_type_syn_species_nameemdb_xsd.tmp#virus_supramolecule_type_sci_species_serotypeemdb_xsd.tmp#virus_supramolecule_type_sci_species_serocomplexemdb_xsd.tmp#virus_supramolecule_type_sci_species_subspecies
Type extension of base_supramolecule_type
Type hierarchy
Used by
Model
Children category, details, external_references, host_system, macromolecule_list, molecular_weight, name, natural_host, number_of_copies, oligomeric_state, parent, recombinant_exp_flag, sci_species_name, sci_species_serocomplex, sci_species_serotype, sci_species_strain, sci_species_subspecies, syn_species_name, synthetic_host, virus_empty, virus_enveloped, virus_isolate, virus_shell, virus_type
Attributes
QName Type Use
supramolecule_id xs:positiveInteger required
Source
<xs:complexType name="virus_supramolecule_type">
  <xs:complexContent>
    <xs:extension base="base_supramolecule_type">
      <xs:sequence>
        <xs:element name="sci_species_name" type="virus_species_name_type" minOccurs="0"/>
        <xs:element name="sci_species_strain" type="xs:string" minOccurs="0" maxOccurs="1"/>
        <xs:element name="natural_host" type="virus_host_type" minOccurs="0" maxOccurs="unbounded"/>
        <xs:element name="synthetic_host" type="virus_host_type" minOccurs="0" maxOccurs="unbounded"/>
        <xs:element name="host_system" type="recombinant_source_type" minOccurs="0"/>
        <xs:element name="molecular_weight" type="molecular_weight_type" minOccurs="0"/>
        <xs:element name="virus_shell" minOccurs="0" maxOccurs="unbounded">
          <xs:complexType>
            <xs:sequence>
              <xs:element name="name" type="xs:token" nillable="false" minOccurs="0"/>
              <xs:element name="diameter" minOccurs="0">
                <xs:complexType>
                  <xs:simpleContent>
                    <xs:extension base="allowed_shell_diameter">
                      <xs:attribute name="units" fixed="Å" use="required"/>
                    </xs:extension>
                  </xs:simpleContent>
                </xs:complexType>
              </xs:element>
              <xs:element name="triangulation" type="xs:positiveInteger" minOccurs="0"/>
            </xs:sequence>
            <xs:attribute name="shell_id" type="xs:positiveInteger"/>
          </xs:complexType>
        </xs:element>
        <xs:element name="virus_type">
          <xs:simpleType>
            <xs:restriction base="xs:token">
              <xs:enumeration value="PRION"/>
              <xs:enumeration value="SATELLITE"/>
              <xs:enumeration value="VIRION"/>
              <xs:enumeration value="VIROID"/>
              <xs:enumeration value="VIRUS-LIKE PARTICLE"/>
            </xs:restriction>
          </xs:simpleType>
        </xs:element>
        <xs:element name="virus_isolate">
          <xs:simpleType>
            <xs:restriction base="xs:token">
              <xs:enumeration value="OTHER"/>
              <xs:enumeration value="SEROCOMPLEX"/>
              <xs:enumeration value="SEROTYPE"/>
              <xs:enumeration value="SPECIES"/>
              <xs:enumeration value="STRAIN"/>
              <xs:enumeration value="SUBSPECIES"/>
            </xs:restriction>
          </xs:simpleType>
        </xs:element>
        <xs:element name="virus_enveloped" type="xs:boolean"/>
        <xs:element name="virus_empty" type="xs:boolean"/>
        <xs:element name="syn_species_name" type="xs:string" minOccurs="0" maxOccurs="1"/>
        <xs:element name="sci_species_serotype" type="xs:string" minOccurs="0" maxOccurs="1"/>
        <xs:element name="sci_species_serocomplex" type="xs:string" minOccurs="0" maxOccurs="1"/>
        <xs:element name="sci_species_subspecies" type="xs:string" minOccurs="0" maxOccurs="1"/>
      </xs:sequence>
    </xs:extension>
  </xs:complexContent>
</xs:complexType>
Complex Type virus_species_name_type
Namespace No namespace
Diagram
Diagramemdb_xsd.tmp#virus_species_name_type_ncbi
Type extension of xs:token
Used by
Attributes
QName Type Use
ncbi xs:positiveInteger optional
Source
<xs:complexType name="virus_species_name_type">
  <xs:simpleContent>
    <xs:extension base="xs:token">
      <xs:attribute name="ncbi" type="xs:positiveInteger"/>
    </xs:extension>
  </xs:simpleContent>
</xs:complexType>
Complex Type virus_host_type
Namespace No namespace
Diagram
Diagramemdb_xsd.tmp#base_source_type_databaseemdb_xsd.tmp#base_source_type_synthetically_producedemdb_xsd.tmp#base_source_type_organismemdb_xsd.tmp#base_source_type_strainemdb_xsd.tmp#base_source_type_synonym_organismemdb_xsd.tmp#base_source_type_detailsemdb_xsd.tmp#base_source_type
Type extension of base_source_type
Type hierarchy
Used by
Model
Children details, organism, strain, synonym_organism
Attributes
QName Type Use
database restriction of xs:token optional
synthetically_produced xs:boolean optional
Source
<xs:complexType name="virus_host_type">
  <xs:complexContent>
    <xs:extension base="base_source_type"/>
  </xs:complexContent>
</xs:complexType>
Simple Type allowed_shell_diameter
Namespace No namespace
Diagram
Diagram
Type restriction of xs:float
Facets
maxInclusive 10000
minInclusive 10
Used by
Source
<xs:simpleType name="allowed_shell_diameter">
  <xs:restriction base="xs:float">
    <xs:minInclusive value="10"/>
    <xs:maxInclusive value="10000"/>
  </xs:restriction>
</xs:simpleType>
Complex Type dna_macromolecule_type
Namespace No namespace
Diagram
Diagramemdb_xsd.tmp#base_macromolecule_type_macromolecule_idemdb_xsd.tmp#base_macromolecule_type_mutantemdb_xsd.tmp#base_macromolecule_type_chimeraemdb_xsd.tmp#base_macromolecule_type_nameemdb_xsd.tmp#base_macromolecule_type_natural_sourceemdb_xsd.tmp#base_macromolecule_type_molecular_weightemdb_xsd.tmp#base_macromolecule_type_detailsemdb_xsd.tmp#base_macromolecule_type_number_of_copiesemdb_xsd.tmp#base_macromolecule_type_oligomeric_stateemdb_xsd.tmp#base_macromolecule_type_recombinant_exp_flagemdb_xsd.tmp#base_macromolecule_typeemdb_xsd.tmp#dna_macromolecule_type_sequenceemdb_xsd.tmp#dna_macromolecule_type_classificationemdb_xsd.tmp#dna_macromolecule_type_structureemdb_xsd.tmp#dna_macromolecule_type_synthetic_flagemdb_xsd.tmp#dna_macromolecule_type_synthetic_source
Type extension of base_macromolecule_type
Type hierarchy
Used by
Element dna
Model
Children classification, details, molecular_weight, name, natural_source, number_of_copies, oligomeric_state, recombinant_exp_flag, sequence, structure, synthetic_flag, synthetic_source
Attributes
QName Type Use
chimera xs:boolean optional
macromolecule_id xs:positiveInteger required
mutant xs:boolean optional
Source
<xs:complexType name="dna_macromolecule_type">
  <xs:complexContent>
    <xs:extension base="base_macromolecule_type">
      <xs:sequence>
        <xs:element name="sequence">
          <xs:complexType>
            <xs:sequence>
              <xs:element name="string" type="xs:token"/>
              <xs:element name="discrepancy_list" minOccurs="0">
                <xs:complexType>
                  <xs:sequence>
                    <xs:element name="discrepancy" maxOccurs="unbounded">
                      <xs:simpleType>
                        <xs:restriction base="xs:token">
                          <xs:pattern value="[ ARNDCEQGHILKMFPSTWYVUOBZJX\(\)]\d+[ ARNDCEQGHILKMFPSTWYVUOBZJX\(\)]"/>
                        </xs:restriction>
                      </xs:simpleType>
                    </xs:element>
                  </xs:sequence>
                </xs:complexType>
              </xs:element>
              <xs:element name="external_references" minOccurs="0" maxOccurs="unbounded">
                <xs:complexType>
                  <xs:simpleContent>
                    <xs:extension base="xs:token">
                      <xs:attribute name="type" use="required">
                        <xs:simpleType>
                          <xs:restriction base="xs:token">
                            <xs:enumeration value="REFSEQ"/>
                            <xs:enumeration value="GENBANK"/>
                            <xs:whiteSpace value="collapse"/>
                          </xs:restriction>
                        </xs:simpleType>
                      </xs:attribute>
                    </xs:extension>
                  </xs:simpleContent>
                </xs:complexType>
              </xs:element>
            </xs:sequence>
          </xs:complexType>
        </xs:element>
        <xs:element name="classification" minOccurs="0">
          <xs:simpleType>
            <xs:restriction base="xs:token">
              <xs:enumeration value="DNA"/>
            </xs:restriction>
          </xs:simpleType>
        </xs:element>
        <xs:element name="structure" type="xs:token" minOccurs="0"/>
        <xs:element name="synthetic_flag" type="xs:boolean" minOccurs="0"/>
        <xs:element name="synthetic_source" type="macromolecule_source_type" minOccurs="0"/>
      </xs:sequence>
    </xs:extension>
  </xs:complexContent>
</xs:complexType>
Complex Type em_label_macromolecule_type
Namespace No namespace
Diagram
Diagramemdb_xsd.tmp#base_macromolecule_type_macromolecule_idemdb_xsd.tmp#base_macromolecule_type_mutantemdb_xsd.tmp#base_macromolecule_type_chimeraemdb_xsd.tmp#base_macromolecule_type_nameemdb_xsd.tmp#base_macromolecule_type_natural_sourceemdb_xsd.tmp#base_macromolecule_type_molecular_weightemdb_xsd.tmp#base_macromolecule_type_detailsemdb_xsd.tmp#base_macromolecule_type_number_of_copiesemdb_xsd.tmp#base_macromolecule_type_oligomeric_stateemdb_xsd.tmp#base_macromolecule_type_recombinant_exp_flagemdb_xsd.tmp#base_macromolecule_typeemdb_xsd.tmp#em_label_macromolecule_type_formulaemdb_xsd.tmp#em_label_macromolecule_type_synthetic_source
Type extension of base_macromolecule_type
Type hierarchy
Used by
Element em_label
Model
Children details, formula, molecular_weight, name, natural_source, number_of_copies, oligomeric_state, recombinant_exp_flag, synthetic_source
Attributes
QName Type Use
chimera xs:boolean optional
macromolecule_id xs:positiveInteger required
mutant xs:boolean optional
Source
<xs:complexType name="em_label_macromolecule_type">
  <xs:complexContent>
    <xs:extension base="base_macromolecule_type">
      <xs:sequence>
        <xs:element name="formula" type="formula_type" minOccurs="0"/>
        <xs:element name="synthetic_source" type="macromolecule_source_type" minOccurs="0"/>
      </xs:sequence>
    </xs:extension>
  </xs:complexContent>
</xs:complexType>
Complex Type ligand_macromolecule_type
Namespace No namespace
Diagram
Diagramemdb_xsd.tmp#base_macromolecule_type_macromolecule_idemdb_xsd.tmp#base_macromolecule_type_mutantemdb_xsd.tmp#base_macromolecule_type_chimeraemdb_xsd.tmp#base_macromolecule_type_nameemdb_xsd.tmp#base_macromolecule_type_natural_sourceemdb_xsd.tmp#base_macromolecule_type_molecular_weightemdb_xsd.tmp#base_macromolecule_type_detailsemdb_xsd.tmp#base_macromolecule_type_number_of_copiesemdb_xsd.tmp#base_macromolecule_type_oligomeric_stateemdb_xsd.tmp#base_macromolecule_type_recombinant_exp_flagemdb_xsd.tmp#base_macromolecule_typeemdb_xsd.tmp#ligand_macromolecule_type_formulaemdb_xsd.tmp#ligand_macromolecule_type_external_referencesemdb_xsd.tmp#ligand_macromolecule_type_recombinant_expression
Type extension of base_macromolecule_type
Type hierarchy
Used by
Element ligand
Model
Children details, external_references, formula, molecular_weight, name, natural_source, number_of_copies, oligomeric_state, recombinant_exp_flag, recombinant_expression
Attributes
QName Type Use
chimera xs:boolean optional
macromolecule_id xs:positiveInteger required
mutant xs:boolean optional
Source
<xs:complexType name="ligand_macromolecule_type">
  <xs:complexContent>
    <xs:extension base="base_macromolecule_type">
      <xs:sequence>
        <xs:element name="formula" type="formula_type" minOccurs="0"/>
        <xs:element name="external_references" minOccurs="0" maxOccurs="unbounded">
          <xs:complexType>
            <xs:simpleContent>
              <xs:extension base="xs:token">
                <xs:attribute name="type">
                  <xs:simpleType>
                    <xs:restriction base="xs:token">
                      <xs:whiteSpace value="collapse"/>
                      <xs:enumeration value="CAS"/>
                      <xs:enumeration value="PUBCHEM"/>
                      <xs:enumeration value="DRUGBANK"/>
                      <xs:enumeration value="CHEBI"/>
                      <xs:enumeration value="CHEMBL"/>
                    </xs:restriction>
                  </xs:simpleType>
                </xs:attribute>
              </xs:extension>
            </xs:simpleContent>
          </xs:complexType>
        </xs:element>
        <xs:element name="recombinant_expression" type="recombinant_source_type" minOccurs="0"/>
      </xs:sequence>
    </xs:extension>
  </xs:complexContent>
</xs:complexType>
Complex Type other_macromolecule_type
Namespace No namespace
Diagram
Diagramemdb_xsd.tmp#base_macromolecule_type_macromolecule_idemdb_xsd.tmp#base_macromolecule_type_mutantemdb_xsd.tmp#base_macromolecule_type_chimeraemdb_xsd.tmp#base_macromolecule_type_nameemdb_xsd.tmp#base_macromolecule_type_natural_sourceemdb_xsd.tmp#base_macromolecule_type_molecular_weightemdb_xsd.tmp#base_macromolecule_type_detailsemdb_xsd.tmp#base_macromolecule_type_number_of_copiesemdb_xsd.tmp#base_macromolecule_type_oligomeric_stateemdb_xsd.tmp#base_macromolecule_type_recombinant_exp_flagemdb_xsd.tmp#base_macromolecule_typeemdb_xsd.tmp#other_macromolecule_type_sequenceemdb_xsd.tmp#other_macromolecule_type_classificationemdb_xsd.tmp#other_macromolecule_type_recombinant_expressionemdb_xsd.tmp#other_macromolecule_type_structureemdb_xsd.tmp#other_macromolecule_type_synthetic_flagemdb_xsd.tmp#other_macromolecule_type_synthetic_source
Type extension of base_macromolecule_type
Type hierarchy
Used by
Model
Children classification, details, molecular_weight, name, natural_source, number_of_copies, oligomeric_state, recombinant_exp_flag, recombinant_expression, sequence, structure, synthetic_flag, synthetic_source
Attributes
QName Type Use
chimera xs:boolean optional
macromolecule_id xs:positiveInteger required
mutant xs:boolean optional
Source
<xs:complexType name="other_macromolecule_type">
  <xs:complexContent>
    <xs:extension base="base_macromolecule_type">
      <xs:sequence>
        <xs:element name="sequence" minOccurs="0">
          <xs:complexType>
            <xs:sequence>
              <xs:element name="string">
                <xs:simpleType>
                  <xs:restriction base="xs:token"/>
                </xs:simpleType>
              </xs:element>
              <xs:element name="discrepancy_list" minOccurs="0">
                <xs:complexType>
                  <xs:sequence>
                    <xs:element name="discrepancy" maxOccurs="unbounded">
                      <xs:simpleType>
                        <xs:restriction base="xs:token">
                          <xs:pattern value="[AGCTRYSWKMBDHVN\.-]\d+[AGCTRYSWKMBDHVN\.-]"/>
                        </xs:restriction>
                      </xs:simpleType>
                    </xs:element>
                  </xs:sequence>
                </xs:complexType>
              </xs:element>
              <xs:element name="external_references" minOccurs="0" maxOccurs="unbounded">
                <xs:complexType>
                  <xs:simpleContent>
                    <xs:extension base="xs:token">
                      <xs:attribute name="type" type="xs:token" use="required"/>
                    </xs:extension>
                  </xs:simpleContent>
                </xs:complexType>
              </xs:element>
            </xs:sequence>
          </xs:complexType>
        </xs:element>
        <xs:element name="classification" type="xs:token"/>
        <xs:element name="recombinant_expression" type="recombinant_source_type" minOccurs="0"/>
        <xs:element name="structure" type="xs:token" minOccurs="0"/>
        <xs:element name="synthetic_flag" type="xs:boolean" minOccurs="0"/>
        <xs:element name="synthetic_source" type="macromolecule_source_type" minOccurs="0"/>
      </xs:sequence>
    </xs:extension>
  </xs:complexContent>
</xs:complexType>
Complex Type protein_or_peptide_macromolecule_type
Namespace No namespace
Diagram
Diagramemdb_xsd.tmp#base_macromolecule_type_macromolecule_idemdb_xsd.tmp#base_macromolecule_type_mutantemdb_xsd.tmp#base_macromolecule_type_chimeraemdb_xsd.tmp#base_macromolecule_type_nameemdb_xsd.tmp#base_macromolecule_type_natural_sourceemdb_xsd.tmp#base_macromolecule_type_molecular_weightemdb_xsd.tmp#base_macromolecule_type_detailsemdb_xsd.tmp#base_macromolecule_type_number_of_copiesemdb_xsd.tmp#base_macromolecule_type_oligomeric_stateemdb_xsd.tmp#base_macromolecule_type_recombinant_exp_flagemdb_xsd.tmp#base_macromolecule_typeemdb_xsd.tmp#protein_or_peptide_macromolecule_type_recombinant_expressionemdb_xsd.tmp#protein_or_peptide_macromolecule_type_synthetic_sourceemdb_xsd.tmp#protein_or_peptide_macromolecule_type_enantiomeremdb_xsd.tmp#protein_or_peptide_macromolecule_type_sequenceemdb_xsd.tmp#protein_or_peptide_macromolecule_type_ec_number
Type extension of base_macromolecule_type
Type hierarchy
Used by
Model
Children details, ec_number, enantiomer, molecular_weight, name, natural_source, number_of_copies, oligomeric_state, recombinant_exp_flag, recombinant_expression, sequence, synthetic_source
Attributes
QName Type Use
chimera xs:boolean optional
macromolecule_id xs:positiveInteger required
mutant xs:boolean optional
Source
<xs:complexType name="protein_or_peptide_macromolecule_type">
  <xs:complexContent>
    <xs:extension base="base_macromolecule_type">
      <xs:sequence>
        <xs:element name="recombinant_expression" type="recombinant_source_type" minOccurs="0"/>
        <xs:element name="synthetic_source" type="macromolecule_source_type" minOccurs="0"/>
        <xs:element name="enantiomer">
          <xs:simpleType>
            <xs:restriction base="xs:token">
              <xs:enumeration value="LEVO"/>
              <xs:enumeration value="DEXTRO"/>
            </xs:restriction>
          </xs:simpleType>
        </xs:element>
        <xs:element name="sequence">
          <xs:complexType>
            <xs:sequence>
              <xs:element name="string" type="xs:token" minOccurs="0"/>
              <xs:element name="discrepancy_list" minOccurs="0">
                <xs:complexType>
                  <xs:sequence>
                    <xs:element name="discrepancy" maxOccurs="unbounded">
                      <xs:simpleType>
                        <xs:restriction base="xs:token">
                          <xs:pattern value="[ARNDCEQGHILKMFPSTWYVUOBZJX]\d+[ARNDCEQGHILKMFPSTWYVUOBZJX]"/>
                        </xs:restriction>
                      </xs:simpleType>
                    </xs:element>
                  </xs:sequence>
                </xs:complexType>
              </xs:element>
              <xs:element name="connectivity" minOccurs="0">
                <xs:complexType>
                  <xs:sequence>
                    <xs:element minOccurs="0" name="_n-link">
                      <xs:complexType>
                        <xs:sequence>
                          <xs:element name="molecule_id"/>
                        </xs:sequence>
                      </xs:complexType>
                    </xs:element>
                    <xs:element minOccurs="0" name="_c-link">
                      <xs:complexType>
                        <xs:sequence>
                          <xs:element name="molecule_id"/>
                        </xs:sequence>
                      </xs:complexType>
                    </xs:element>
                  </xs:sequence>
                </xs:complexType>
              </xs:element>
              <xs:element name="external_references" minOccurs="0" maxOccurs="unbounded">
                <xs:complexType>
                  <xs:simpleContent>
                    <xs:extension base="xs:token">
                      <xs:attribute name="type" use="required">
                        <xs:simpleType>
                          <xs:restriction base="xs:token">
                            <xs:enumeration value="UNIPROTKB"/>
                            <xs:enumeration value="UNIPARC"/>
                            <xs:enumeration value="INTERPRO"/>
                            <xs:enumeration value="GO"/>
                            <xs:enumeration value="GENBANK"/>
                            <xs:enumeration value="NOR"/>
                          </xs:restriction>
                        </xs:simpleType>
                      </xs:attribute>
                    </xs:extension>
                  </xs:simpleContent>
                </xs:complexType>
              </xs:element>
            </xs:sequence>
          </xs:complexType>
        </xs:element>
        <xs:element name="ec_number" minOccurs="0" maxOccurs="unbounded">
          <xs:simpleType>
            <xs:restriction base="xs:token">
              <xs:pattern value="([1-7]((.[1-9][0-9]?)|(.-))((.[1-9][0-9]?)|(.-))((.[1-9][0-9]?[0-9]?)|(.-)))(([ ]*,[ ]*)([1-6]((.[1-9][0-9]?)|(.-))((.[1-9][0-9]?)|(.-))((.[1-9][0-9]?[0-9]?)|(.-))))*"/>
            </xs:restriction>
          </xs:simpleType>
        </xs:element>
      </xs:sequence>
    </xs:extension>
  </xs:complexContent>
</xs:complexType>
Complex Type rna_macromolecule_type
Namespace No namespace
Diagram
Diagramemdb_xsd.tmp#base_macromolecule_type_macromolecule_idemdb_xsd.tmp#base_macromolecule_type_mutantemdb_xsd.tmp#base_macromolecule_type_chimeraemdb_xsd.tmp#base_macromolecule_type_nameemdb_xsd.tmp#base_macromolecule_type_natural_sourceemdb_xsd.tmp#base_macromolecule_type_molecular_weightemdb_xsd.tmp#base_macromolecule_type_detailsemdb_xsd.tmp#base_macromolecule_type_number_of_copiesemdb_xsd.tmp#base_macromolecule_type_oligomeric_stateemdb_xsd.tmp#base_macromolecule_type_recombinant_exp_flagemdb_xsd.tmp#base_macromolecule_typeemdb_xsd.tmp#rna_macromolecule_type_sequenceemdb_xsd.tmp#rna_macromolecule_type_classificationemdb_xsd.tmp#rna_macromolecule_type_structureemdb_xsd.tmp#rna_macromolecule_type_synthetic_flagemdb_xsd.tmp#rna_macromolecule_type_synthetic_sourceemdb_xsd.tmp#rna_macromolecule_type_ec_number
Type extension of base_macromolecule_type
Type hierarchy
Used by
Element rna
Model
Children classification, details, ec_number, molecular_weight, name, natural_source, number_of_copies, oligomeric_state, recombinant_exp_flag, sequence, structure, synthetic_flag, synthetic_source
Attributes
QName Type Use
chimera xs:boolean optional
macromolecule_id xs:positiveInteger required
mutant xs:boolean optional
Source
<xs:complexType name="rna_macromolecule_type">
  <xs:complexContent>
    <xs:extension base="base_macromolecule_type">
      <xs:sequence>
        <xs:element name="sequence">
          <xs:complexType>
            <xs:sequence>
              <xs:element name="string" type="xs:token"/>
              <xs:element name="discrepancy_list" minOccurs="0">
                <xs:complexType>
                  <xs:sequence>
                    <xs:element name="discrepancy" maxOccurs="unbounded">
                      <xs:simpleType>
                        <xs:restriction base="xs:token">
                          <xs:pattern value="[ ARNDCEQGHILKMFPSTWYVUOBZJX\(\)]\d+[ ARNDCEQGHILKMFPSTWYVUOBZJX\(\)]"/>
                        </xs:restriction>
                      </xs:simpleType>
                    </xs:element>
                  </xs:sequence>
                </xs:complexType>
              </xs:element>
              <xs:element name="external_references" minOccurs="0" maxOccurs="unbounded">
                <xs:complexType>
                  <xs:simpleContent>
                    <xs:extension base="xs:token">
                      <xs:attribute name="type">
                        <xs:simpleType>
                          <xs:restriction base="xs:token">
                            <xs:enumeration value="REFSEQ"/>
                            <xs:enumeration value="GENBANK"/>
                            <xs:enumeration value="UNIPROTKB"/>
                            <xs:enumeration value="NOR"/>
                            <xs:whiteSpace value="collapse"/>
                          </xs:restriction>
                        </xs:simpleType>
                      </xs:attribute>
                    </xs:extension>
                  </xs:simpleContent>
                </xs:complexType>
              </xs:element>
            </xs:sequence>
          </xs:complexType>
        </xs:element>
        <xs:element name="classification" minOccurs="0">
          <xs:simpleType>
            <xs:restriction base="xs:token">
              <xs:enumeration value="MESSENGER"/>
              <xs:enumeration value="TRANSFER"/>
              <xs:enumeration value="RIBOSOMAL"/>
              <xs:enumeration value="NON-CODING"/>
              <xs:enumeration value="INTERFERENCE"/>
              <xs:enumeration value="SMALL INTERFERENCE"/>
              <xs:enumeration value="GENOMIC"/>
              <xs:enumeration value="PRE-MESSENGER"/>
              <xs:enumeration value="SMALL NUCLEOLAR"/>
              <xs:enumeration value="TRANSFER-MESSENGER"/>
              <xs:enumeration value="OTHER"/>
            </xs:restriction>
          </xs:simpleType>
        </xs:element>
        <xs:element name="structure" type="xs:token" minOccurs="0"/>
        <xs:element name="synthetic_flag" type="xs:boolean" minOccurs="0"/>
        <xs:element name="synthetic_source" type="macromolecule_source_type" minOccurs="0"/>
        <xs:element name="ec_number" minOccurs="0" maxOccurs="unbounded">
          <xs:simpleType>
            <xs:restriction base="xs:token">
              <xs:pattern value="\d+(\.(\d+|\-)){3}"/>
            </xs:restriction>
          </xs:simpleType>
        </xs:element>
      </xs:sequence>
    </xs:extension>
  </xs:complexContent>
</xs:complexType>
Complex Type saccharide_macromolecule_type
Namespace No namespace
Diagram
Diagramemdb_xsd.tmp#base_macromolecule_type_macromolecule_idemdb_xsd.tmp#base_macromolecule_type_mutantemdb_xsd.tmp#base_macromolecule_type_chimeraemdb_xsd.tmp#base_macromolecule_type_nameemdb_xsd.tmp#base_macromolecule_type_natural_sourceemdb_xsd.tmp#base_macromolecule_type_molecular_weightemdb_xsd.tmp#base_macromolecule_type_detailsemdb_xsd.tmp#base_macromolecule_type_number_of_copiesemdb_xsd.tmp#base_macromolecule_type_oligomeric_stateemdb_xsd.tmp#base_macromolecule_type_recombinant_exp_flagemdb_xsd.tmp#base_macromolecule_typeemdb_xsd.tmp#saccharide_macromolecule_type_enantiomeremdb_xsd.tmp#saccharide_macromolecule_type_formulaemdb_xsd.tmp#saccharide_macromolecule_type_external_references
Type extension of base_macromolecule_type
Type hierarchy
Used by
Element saccharide
Model
Children details, enantiomer, external_references, formula, molecular_weight, name, natural_source, number_of_copies, oligomeric_state, recombinant_exp_flag
Attributes
QName Type Use
chimera xs:boolean optional
macromolecule_id xs:positiveInteger required
mutant xs:boolean optional
Source
<xs:complexType name="saccharide_macromolecule_type">
  <xs:complexContent>
    <xs:extension base="base_macromolecule_type">
      <xs:sequence>
        <xs:element name="enantiomer">
          <xs:simpleType>
            <xs:restriction base="xs:token">
              <xs:enumeration value="LEVO"/>
              <xs:enumeration value="DEXTRO"/>
            </xs:restriction>
          </xs:simpleType>
        </xs:element>
        <xs:element name="formula" type="formula_type" minOccurs="0"/>
        <xs:element name="external_references" minOccurs="0" maxOccurs="unbounded">
          <xs:complexType>
            <xs:simpleContent>
              <xs:extension base="xs:token">
                <xs:attribute name="type">
                  <xs:simpleType>
                    <xs:restriction base="xs:token">
                      <xs:enumeration value="CARDBANK"/>
                      <xs:whiteSpace value="collapse"/>
                    </xs:restriction>
                  </xs:simpleType>
                </xs:attribute>
              </xs:extension>
            </xs:simpleContent>
          </xs:complexType>
        </xs:element>
      </xs:sequence>
    </xs:extension>
  </xs:complexContent>
</xs:complexType>
Complex Type crystallography_preparation_type
Namespace No namespace
Diagram
Diagramemdb_xsd.tmp#base_preparation_type_preparation_idemdb_xsd.tmp#base_preparation_type_concentrationemdb_xsd.tmp#base_preparation_type_bufferemdb_xsd.tmp#base_preparation_type_stainingemdb_xsd.tmp#base_preparation_type_sugar_embeddingemdb_xsd.tmp#base_preparation_type_shadowingemdb_xsd.tmp#base_preparation_type_gridemdb_xsd.tmp#base_preparation_type_vitrificationemdb_xsd.tmp#base_preparation_type_detailsemdb_xsd.tmp#base_preparation_typeemdb_xsd.tmp#crystallography_preparation_type_crystal_formation
Type extension of base_preparation_type
Type hierarchy
Used by
Model
Children buffer, concentration, crystal_formation, details, grid, shadowing, staining, sugar_embedding, vitrification
Attributes
QName Type Use
preparation_id xs:positiveInteger required
Source
<xs:complexType name="crystallography_preparation_type">
  <xs:complexContent>
    <xs:extension base="base_preparation_type">
      <xs:sequence>
        <xs:element name="crystal_formation" minOccurs="0">
          <xs:complexType>
            <xs:sequence>
              <xs:element name="lipid_protein_ratio" type="xs:float" minOccurs="0"/>
              <xs:element name="lipid_mixture" type="xs:token" minOccurs="0"/>
              <xs:element name="instrument" type="xs:token" minOccurs="0"/>
              <xs:element name="atmosphere" type="xs:token" minOccurs="0"/>
              <xs:element name="temperature" type="crystal_formation_temperature_type" minOccurs="0"/>
              <xs:element name="time" type="crystal_formation_time_type" minOccurs="0"/>
              <xs:element name="details" type="xs:string" minOccurs="0"/>
            </xs:sequence>
          </xs:complexType>
        </xs:element>
      </xs:sequence>
    </xs:extension>
  </xs:complexContent>
</xs:complexType>
Complex Type crystal_formation_temperature_type
Namespace No namespace
Diagram
Diagramemdb_xsd.tmp#allowed_crystal_formation_temperature_typeemdb_xsd.tmp#crystal_formation_temperature_type_units
Type extension of allowed_crystal_formation_temperature_type
Type hierarchy
Used by
Attributes
QName Type Fixed Use
units xs:token K required
Source
<xs:complexType name="crystal_formation_temperature_type">
  <xs:simpleContent>
    <xs:extension base="allowed_crystal_formation_temperature_type">
      <xs:attribute name="units" type="xs:token" fixed="K" use="required"/>
    </xs:extension>
  </xs:simpleContent>
</xs:complexType>
Simple Type allowed_crystal_formation_temperature_type
Namespace No namespace
Diagram
Diagram
Type restriction of xs:float
Facets
maxInclusive 343
minInclusive 270
Used by
Source
<xs:simpleType name="allowed_crystal_formation_temperature_type">
  <xs:restriction base="xs:float">
    <xs:minInclusive value="270"/>
    <xs:maxInclusive value="343"/>
  </xs:restriction>
</xs:simpleType>
Complex Type crystal_formation_time_type
Namespace No namespace
Diagram
Diagramemdb_xsd.tmp#non_zero_floatemdb_xsd.tmp#crystal_formation_time_type_units
Type extension of non_zero_float
Type hierarchy
Used by
Attributes
QName Type Use
units restriction of xs:token required
Source
<xs:complexType name="crystal_formation_time_type">
  <xs:simpleContent>
    <xs:extension base="non_zero_float">
      <xs:attribute name="units" use="required">
        <xs:simpleType>
          <xs:restriction base="xs:token">
            <xs:enumeration value="MINUTE"/>
            <xs:enumeration value="HOUR"/>
            <xs:enumeration value="DAY"/>
          </xs:restriction>
        </xs:simpleType>
      </xs:attribute>
    </xs:extension>
  </xs:simpleContent>
</xs:complexType>
Simple Type non_zero_float
Namespace No namespace
Diagram
Diagram
Type restriction of xs:float
Facets
minExclusive 0
Used by
Source
<xs:simpleType name="non_zero_float">
  <xs:restriction base="xs:float">
    <xs:minExclusive value="0"/>
  </xs:restriction>
</xs:simpleType>
Complex Type helical_preparation_type
Namespace No namespace
Diagram
Diagramemdb_xsd.tmp#base_preparation_type_preparation_idemdb_xsd.tmp#base_preparation_type_concentrationemdb_xsd.tmp#base_preparation_type_bufferemdb_xsd.tmp#base_preparation_type_stainingemdb_xsd.tmp#base_preparation_type_sugar_embeddingemdb_xsd.tmp#base_preparation_type_shadowingemdb_xsd.tmp#base_preparation_type_gridemdb_xsd.tmp#base_preparation_type_vitrificationemdb_xsd.tmp#base_preparation_type_detailsemdb_xsd.tmp#base_preparation_type
Type extension of base_preparation_type
Type hierarchy
Used by
Model
Children buffer, concentration, details, grid, shadowing, staining, sugar_embedding, vitrification
Attributes
QName Type Use
preparation_id xs:positiveInteger required
Source
<xs:complexType name="helical_preparation_type">
  <xs:complexContent>
    <xs:extension base="base_preparation_type"/>
  </xs:complexContent>
</xs:complexType>
Complex Type single_particle_preparation_type
Namespace No namespace
Diagram
Diagramemdb_xsd.tmp#base_preparation_type_preparation_idemdb_xsd.tmp#base_preparation_type_concentrationemdb_xsd.tmp#base_preparation_type_bufferemdb_xsd.tmp#base_preparation_type_stainingemdb_xsd.tmp#base_preparation_type_sugar_embeddingemdb_xsd.tmp#base_preparation_type_shadowingemdb_xsd.tmp#base_preparation_type_gridemdb_xsd.tmp#base_preparation_type_vitrificationemdb_xsd.tmp#base_preparation_type_detailsemdb_xsd.tmp#base_preparation_type
Type extension of base_preparation_type
Type hierarchy
Used by
Model
Children buffer, concentration, details, grid, shadowing, staining, sugar_embedding, vitrification
Attributes
QName Type Use
preparation_id xs:positiveInteger required
Source
<xs:complexType name="single_particle_preparation_type">
  <xs:complexContent>
    <xs:extension base="base_preparation_type"/>
  </xs:complexContent>
</xs:complexType>
Complex Type subtomogram_averaging_preparation_type
Namespace No namespace
Diagram
Diagramemdb_xsd.tmp#base_preparation_type_preparation_idemdb_xsd.tmp#base_preparation_type_concentrationemdb_xsd.tmp#base_preparation_type_bufferemdb_xsd.tmp#base_preparation_type_stainingemdb_xsd.tmp#base_preparation_type_sugar_embeddingemdb_xsd.tmp#base_preparation_type_shadowingemdb_xsd.tmp#base_preparation_type_gridemdb_xsd.tmp#base_preparation_type_vitrificationemdb_xsd.tmp#base_preparation_type_detailsemdb_xsd.tmp#base_preparation_type
Type extension of base_preparation_type
Type hierarchy
Used by
Model
Children buffer, concentration, details, grid, shadowing, staining, sugar_embedding, vitrification
Attributes
QName Type Use
preparation_id xs:positiveInteger required
Source
<xs:complexType name="subtomogram_averaging_preparation_type">
  <xs:complexContent>
    <xs:extension base="base_preparation_type"/>
  </xs:complexContent>
</xs:complexType>
Complex Type tomography_preparation_type
Namespace No namespace
Diagram
Diagramemdb_xsd.tmp#base_preparation_type_preparation_idemdb_xsd.tmp#base_preparation_type_concentrationemdb_xsd.tmp#base_preparation_type_bufferemdb_xsd.tmp#base_preparation_type_stainingemdb_xsd.tmp#base_preparation_type_sugar_embeddingemdb_xsd.tmp#base_preparation_type_shadowingemdb_xsd.tmp#base_preparation_type_gridemdb_xsd.tmp#base_preparation_type_vitrificationemdb_xsd.tmp#base_preparation_type_detailsemdb_xsd.tmp#base_preparation_typeemdb_xsd.tmp#tomography_preparation_type_fiducial_markers_listemdb_xsd.tmp#tomography_preparation_type_high_pressure_freezingemdb_xsd.tmp#tomography_preparation_type_embedding_materialemdb_xsd.tmp#tomography_preparation_type_cryo_protectantemdb_xsd.tmp#tomography_preparation_type_sectioning
Type extension of base_preparation_type
Type hierarchy
Used by
Model
Children buffer, concentration, cryo_protectant, details, embedding_material, fiducial_markers_list, grid, high_pressure_freezing, sectioning, shadowing, staining, sugar_embedding, vitrification
Attributes
QName Type Use
preparation_id xs:positiveInteger required
Source
<xs:complexType name="tomography_preparation_type">
  <xs:complexContent>
    <xs:extension base="base_preparation_type">
      <xs:sequence>
        <xs:element name="fiducial_markers_list" minOccurs="0">
          <xs:complexType>
            <xs:sequence>
              <xs:element name="fiducial_marker" type="fiducial_marker_type" maxOccurs="unbounded"/>
            </xs:sequence>
          </xs:complexType>
        </xs:element>
        <xs:element name="high_pressure_freezing" minOccurs="0">
          <xs:complexType>
            <xs:sequence>
              <xs:element name="instrument">
                <xs:simpleType>
                  <xs:restriction base="xs:token">
                    <xs:enumeration value="BAL-TEC HPM 010"/>
                    <xs:enumeration value="EMS-002 RAPID IMMERSION FREEZER"/>
                    <xs:enumeration value="LEICA EM HPM100"/>
                    <xs:enumeration value="LEICA EM PACT"/>
                    <xs:enumeration value="LEICA EM PACT2"/>
                    <xs:enumeration value="OTHER"/>
                  </xs:restriction>
                </xs:simpleType>
              </xs:element>
              <xs:element name="details" type="xs:string" minOccurs="0"/>
            </xs:sequence>
          </xs:complexType>
        </xs:element>
        <xs:element name="embedding_material" type="xs:token" minOccurs="0"/>
        <xs:element name="cryo_protectant" type="xs:token" minOccurs="0"/>
        <xs:element name="sectioning" minOccurs="0">
          <xs:complexType>
            <xs:choice>
              <xs:element name="ultramicrotomy">
                <xs:complexType>
                  <xs:sequence>
                    <xs:element name="instrument" type="xs:token"/>
                    <xs:element name="temperature" type="temperature_type"/>
                    <xs:element name="final_thickness" type="ultramicrotomy_final_thickness_type"/>
                    <xs:element name="details" type="xs:string" minOccurs="0"/>
                  </xs:sequence>
                </xs:complexType>
              </xs:element>
              <xs:element name="focused_ion_beam">
                <xs:complexType>
                  <xs:sequence>
                    <xs:element name="instrument">
                      <xs:simpleType>
                        <xs:restriction base="xs:token">
                          <xs:enumeration value="DB235"/>
                          <xs:enumeration value="OTHER"/>
                        </xs:restriction>
                      </xs:simpleType>
                    </xs:element>
                    <xs:element name="ion">
                      <xs:simpleType>
                        <xs:restriction base="xs:token">
                          <xs:enumeration value="GALLIUM+"/>
                          <xs:enumeration value="OTHER"/>
                        </xs:restriction>
                      </xs:simpleType>
                    </xs:element>
                    <xs:element name="voltage" type="fib_voltage_type"/>
                    <xs:element name="current" type="fib_current_type"/>
                    <xs:element name="dose_rate" type="fib_dose_rate_type" minOccurs="0"/>
                    <xs:element name="duration" type="fib_duration_type"/>
                    <xs:element name="temperature" type="temperature_type"/>
                    <xs:element name="initial_thickness" type="fib_initial_thickness_type"/>
                    <xs:element name="final_thickness" type="fib_final_thickness_type"/>
                    <xs:element name="details" type="xs:string" minOccurs="0"/>
                  </xs:sequence>
                </xs:complexType>
              </xs:element>
              <xs:element name="other_sectioning" type="xs:string"/>
            </xs:choice>
          </xs:complexType>
        </xs:element>
      </xs:sequence>
    </xs:extension>
  </xs:complexContent>
</xs:complexType>
Complex Type fiducial_marker_type
Namespace No namespace
Diagram
Diagramemdb_xsd.tmp#fiducial_marker_type_fiducial_typeemdb_xsd.tmp#fiducial_marker_type_manufactureremdb_xsd.tmp#fiducial_marker_type_diameter
Used by
Model
Children diameter, fiducial_type, manufacturer
Source
<xs:complexType name="fiducial_marker_type">
  <xs:sequence>
    <xs:element name="fiducial_type" type="xs:token" minOccurs="0"/>
    <xs:element name="manufacturer" type="xs:token" minOccurs="0"/>
    <xs:element name="diameter" type="fiducial_marker_diameter_type"/>
  </xs:sequence>
</xs:complexType>
Complex Type fiducial_marker_diameter_type
Namespace No namespace
Diagram
Diagramemdb_xsd.tmp#allowed_diameter_colloidal_goldemdb_xsd.tmp#fiducial_marker_diameter_type_units
Type extension of allowed_diameter_colloidal_gold
Type hierarchy
Used by
Attributes
QName Type Fixed Use
units xs:token nanometer required
Source
<xs:complexType name="fiducial_marker_diameter_type">
  <xs:simpleContent>
    <xs:extension base="allowed_diameter_colloidal_gold">
      <xs:attribute name="units" type="xs:token" fixed="nanometer" use="required"/>
    </xs:extension>
  </xs:simpleContent>
</xs:complexType>
Simple Type allowed_diameter_colloidal_gold
Namespace No namespace
Diagram
Diagram
Type restriction of xs:float
Facets
maxInclusive 100
minInclusive 0.1
Used by
Source
<xs:simpleType name="allowed_diameter_colloidal_gold">
  <xs:restriction base="xs:float">
    <xs:minInclusive value="0.1"/>
    <xs:maxInclusive value="100"/>
  </xs:restriction>
</xs:simpleType>
Complex Type ultramicrotomy_final_thickness_type
Namespace No namespace
Diagram
Diagramemdb_xsd.tmp#allowed_microtome_thicknessemdb_xsd.tmp#ultramicrotomy_final_thickness_type_units
Type extension of allowed_microtome_thickness
Type hierarchy
Used by
Attributes
QName Type Default Use
units xs:token nm optional
Source
<xs:complexType name="ultramicrotomy_final_thickness_type">
  <xs:simpleContent>
    <xs:extension base="allowed_microtome_thickness">
      <xs:attribute default="nm" name="units" type="xs:token"/>
    </xs:extension>
  </xs:simpleContent>
</xs:complexType>
Simple Type allowed_microtome_thickness
Namespace No namespace
Diagram
Diagram
Type restriction of xs:float
Facets
minInclusive 4
Used by
Source
<xs:simpleType name="allowed_microtome_thickness">
  <xs:restriction base="xs:float">
    <xs:minInclusive value="4"/>
  </xs:restriction>
</xs:simpleType>
Complex Type fib_voltage_type
Namespace No namespace
Diagram
Diagramemdb_xsd.tmp#allowed_focus_ion_voltageemdb_xsd.tmp#fib_voltage_type_units
Type extension of allowed_focus_ion_voltage
Type hierarchy
Used by
Attributes
QName Type Fixed Use
units kV optional
Source
<xs:complexType name="fib_voltage_type">
  <xs:simpleContent>
    <xs:extension base="allowed_focus_ion_voltage">
      <xs:attribute name="units" fixed="kV"/>
    </xs:extension>
  </xs:simpleContent>
</xs:complexType>
Simple Type allowed_focus_ion_voltage
Namespace No namespace
Diagram
Diagram
Type restriction of xs:float
Facets
maxInclusive 50
minInclusive 0.1
Used by
Complex Type fib_voltage_type
Source
<xs:simpleType name="allowed_focus_ion_voltage">
  <xs:restriction base="xs:float">
    <xs:minInclusive value="0.1"/>
    <xs:maxInclusive value="50"/>
  </xs:restriction>
</xs:simpleType>
Complex Type fib_current_type
Namespace No namespace
Diagram
Diagramemdb_xsd.tmp#allowed_focus_ion_currentemdb_xsd.tmp#fib_current_type_units
Type extension of allowed_focus_ion_current
Type hierarchy
Used by
Attributes
QName Type Fixed Use
units nA optional
Source
<xs:complexType name="fib_current_type">
  <xs:simpleContent>
    <xs:extension base="allowed_focus_ion_current">
      <xs:attribute name="units" fixed="nA"/>
    </xs:extension>
  </xs:simpleContent>
</xs:complexType>
Simple Type allowed_focus_ion_current
Namespace No namespace
Diagram
Diagram
Type restriction of xs:float
Facets
maxInclusive 200
minInclusive 0.001
Used by
Complex Type fib_current_type
Source
<xs:simpleType name="allowed_focus_ion_current">
  <xs:restriction base="xs:float">
    <xs:minInclusive value="0.001"/>
    <xs:maxInclusive value="200"/>
  </xs:restriction>
</xs:simpleType>
Complex Type fib_dose_rate_type
Namespace No namespace
Diagram
Diagramemdb_xsd.tmp#allowed_focus_ion_dose_rateemdb_xsd.tmp#fib_dose_rate_type_units
Type extension of allowed_focus_ion_dose_rate
Type hierarchy
Used by
Attributes
QName Type Default Use
units xs:token ions/(cm^2*s) optional
Source
<xs:complexType name="fib_dose_rate_type">
  <xs:simpleContent>
    <xs:extension base="allowed_focus_ion_dose_rate">
      <xs:attribute name="units" type="xs:token" default="ions/(cm^2*s)"/>
    </xs:extension>
  </xs:simpleContent>
</xs:complexType>
Simple Type allowed_focus_ion_dose_rate
Namespace No namespace
Diagram
Diagram
Type restriction of xs:float
Facets
minExclusive 0
Used by
Complex Type fib_dose_rate_type
Source
<xs:simpleType name="allowed_focus_ion_dose_rate">
  <xs:restriction base="xs:float">
    <xs:minExclusive value="0"/>
  </xs:restriction>
</xs:simpleType>
Complex Type fib_duration_type
Namespace No namespace
Diagram
Diagramemdb_xsd.tmp#fib_duration_type_units
Type extension of xs:float
Used by
Attributes
QName Type Fixed Use
units xs:token s optional
Source
<xs:complexType name="fib_duration_type">
  <xs:simpleContent>
    <xs:extension base="xs:float">
      <xs:attribute name="units" type="xs:token" fixed="s"/>
    </xs:extension>
  </xs:simpleContent>
</xs:complexType>
Complex Type fib_initial_thickness_type
Namespace No namespace
Diagram
Diagramemdb_xsd.tmp#allowed_focus_ion_initial_thicknessemdb_xsd.tmp#fib_initial_thickness_type_units
Type extension of allowed_focus_ion_initial_thickness
Type hierarchy
Used by
Attributes
QName Type Default Use
units xs:token nm optional
Source
<xs:complexType name="fib_initial_thickness_type">
  <xs:simpleContent>
    <xs:extension base="allowed_focus_ion_initial_thickness">
      <xs:attribute name="units" type="xs:token" default="nm"/>
    </xs:extension>
  </xs:simpleContent>
</xs:complexType>
Simple Type allowed_focus_ion_initial_thickness
Namespace No namespace
Diagram
Diagram
Type restriction of xs:float
Facets
maxInclusive 100000
minInclusive 10
Used by
Source
<xs:simpleType name="allowed_focus_ion_initial_thickness">
  <xs:restriction base="xs:float">
    <xs:minInclusive value="10"/>
    <xs:maxInclusive value="100000"/>
  </xs:restriction>
</xs:simpleType>
Complex Type fib_final_thickness_type
Namespace No namespace
Diagram
Diagramemdb_xsd.tmp#allowed_focus_ion_final_thicknessemdb_xsd.tmp#fib_final_thickness_type_units
Type extension of allowed_focus_ion_final_thickness
Type hierarchy
Used by
Attributes
QName Type Default Use
units xs:token nm optional
Source
<xs:complexType name="fib_final_thickness_type">
  <xs:simpleContent>
    <xs:extension base="allowed_focus_ion_final_thickness">
      <xs:attribute name="units" type="xs:token" default="nm"/>
    </xs:extension>
  </xs:simpleContent>
</xs:complexType>
Simple Type allowed_focus_ion_final_thickness
Namespace No namespace
Diagram
Diagram
Type restriction of xs:float
Facets
minInclusive 10
Used by
Source
<xs:simpleType name="allowed_focus_ion_final_thickness">
  <xs:restriction base="xs:float">
    <xs:minInclusive value="10"/>
  </xs:restriction>
</xs:simpleType>
Complex Type crystallography_microscopy_type
Namespace No namespace
Diagram
Diagramemdb_xsd.tmp#base_microscopy_type_microscopy_idemdb_xsd.tmp#base_microscopy_type_specimen_preparationsemdb_xsd.tmp#base_microscopy_type_microscopeemdb_xsd.tmp#base_microscopy_type_illumination_modeemdb_xsd.tmp#base_microscopy_type_imaging_modeemdb_xsd.tmp#base_microscopy_type_electron_sourceemdb_xsd.tmp#base_microscopy_type_acceleration_voltageemdb_xsd.tmp#base_microscopy_type_c2_aperture_diameteremdb_xsd.tmp#base_microscopy_type_nominal_csemdb_xsd.tmp#base_microscopy_type_nominal_defocus_minemdb_xsd.tmp#base_microscopy_type_calibrated_defocus_minemdb_xsd.tmp#base_microscopy_type_nominal_defocus_maxemdb_xsd.tmp#base_microscopy_type_calibrated_defocus_maxemdb_xsd.tmp#base_microscopy_type_nominal_magnificationemdb_xsd.tmp#base_microscopy_type_calibrated_magnificationemdb_xsd.tmp#base_microscopy_type_specimen_holder_modelemdb_xsd.tmp#base_microscopy_type_cooling_holder_cryogenemdb_xsd.tmp#base_microscopy_type_temperatureemdb_xsd.tmp#base_microscopy_type_alignment_procedureemdb_xsd.tmp#base_microscopy_type_specialist_opticsemdb_xsd.tmp#base_microscopy_type_software_listemdb_xsd.tmp#base_microscopy_type_detailsemdb_xsd.tmp#base_microscopy_type_dateemdb_xsd.tmp#base_microscopy_type_image_recording_listemdb_xsd.tmp#base_microscopy_type_specimen_holderemdb_xsd.tmp#base_microscopy_type_tilt_angle_minemdb_xsd.tmp#base_microscopy_type_tilt_angle_maxemdb_xsd.tmp#base_microscopy_type_objective_apertureemdb_xsd.tmp#base_microscopy_type_microscope_serial_numberemdb_xsd.tmp#base_microscopy_type_microscope_versionemdb_xsd.tmp#base_microscopy_typeemdb_xsd.tmp#crystallography_microscopy_type_camera_lengthemdb_xsd.tmp#crystallography_microscopy_type_tilt_listemdb_xsd.tmp#crystallography_microscopy_type_tilt_series
Type extension of base_microscopy_type
Type hierarchy
Used by
Model
Children acceleration_voltage, alignment_procedure, c2_aperture_diameter, calibrated_defocus_max, calibrated_defocus_min, calibrated_magnification, camera_length, cooling_holder_cryogen, date, details, electron_source, illumination_mode, image_recording_list, imaging_mode, microscope, microscope_serial_number, microscope_version, nominal_cs, nominal_defocus_max, nominal_defocus_min, nominal_magnification, objective_aperture, software_list, specialist_optics, specimen_holder, specimen_holder_model, specimen_preparations, temperature, tilt_angle_max, tilt_angle_min, tilt_list, tilt_series
Attributes
QName Type Use
microscopy_id xs:positiveInteger required
Source
<xs:complexType name="crystallography_microscopy_type">
  <xs:complexContent>
    <xs:extension base="base_microscopy_type">
      <xs:sequence>
        <xs:element name="camera_length">
          <xs:complexType>
            <xs:simpleContent>
              <xs:extension base="allowed_camera_length">
                <xs:attribute name="units" type="xs:token" fixed="mm" use="required"/>
              </xs:extension>
            </xs:simpleContent>
          </xs:complexType>
        </xs:element>
        <xs:choice>
          <xs:element name="tilt_list" minOccurs="0">
            <xs:complexType>
              <xs:sequence>
                <xs:element name="angle" maxOccurs="unbounded">
                  <xs:simpleType>
                    <xs:restriction base="xs:float">
                      <xs:minInclusive value="-70"/>
                      <xs:maxInclusive value="70"/>
                    </xs:restriction>
                  </xs:simpleType>
                </xs:element>
              </xs:sequence>
            </xs:complexType>
          </xs:element>
          <xs:element name="tilt_series" type="tilt_series_type" minOccurs="0" maxOccurs="unbounded"/>
        </xs:choice>
      </xs:sequence>
    </xs:extension>
  </xs:complexContent>
</xs:complexType>
Simple Type allowed_camera_length
Namespace No namespace
Diagram
Diagram
Type restriction of xs:float
Facets
maxInclusive 3000
minInclusive 0
Used by
Source
<xs:simpleType name="allowed_camera_length">
  <xs:restriction base="xs:float">
    <xs:minInclusive value="0"/>
    <xs:maxInclusive value="3000"/>
  </xs:restriction>
</xs:simpleType>
Complex Type tilt_series_type
Namespace No namespace
Diagram
Diagramemdb_xsd.tmp#tilt_series_type_axis1emdb_xsd.tmp#tilt_series_type_axis2emdb_xsd.tmp#tilt_series_type_axis_rotation
Used by
Model
Children axis1, axis2, axis_rotation
Source
<xs:complexType name="tilt_series_type">
  <xs:sequence>
    <xs:element name="axis1" type="axis_type"/>
    <xs:element name="axis2" minOccurs="0">
      <xs:complexType>
        <xs:complexContent>
          <xs:extension base="axis_type">
            <xs:sequence>
              <xs:element name="axis_rotation" type="xs:float" minOccurs="0"/>
            </xs:sequence>
          </xs:extension>
        </xs:complexContent>
      </xs:complexType>
    </xs:element>
    <xs:element name="axis_rotation" fixed="90" minOccurs="0">
      <xs:complexType>
        <xs:simpleContent>
          <xs:extension base="xs:float">
            <xs:attribute name="units" type="xs:token" fixed="deg" use="required"/>
          </xs:extension>
        </xs:simpleContent>
      </xs:complexType>
    </xs:element>
  </xs:sequence>
</xs:complexType>
Complex Type axis_type
Namespace No namespace
Diagram
Diagramemdb_xsd.tmp#axis_type_min_angleemdb_xsd.tmp#axis_type_max_angleemdb_xsd.tmp#axis_type_angle_increment
Used by
Model
Children angle_increment, max_angle, min_angle
Source
<xs:complexType name="axis_type">
  <xs:sequence>
    <xs:element name="min_angle" minOccurs="0">
      <xs:complexType>
        <xs:simpleContent>
          <xs:extension base="allowed_angle_tomography">
            <xs:attribute name="units" fixed="deg" use="required"/>
          </xs:extension>
        </xs:simpleContent>
      </xs:complexType>
    </xs:element>
    <xs:element name="max_angle" minOccurs="0">
      <xs:complexType>
        <xs:simpleContent>
          <xs:extension base="allowed_angle_tomography">
            <xs:attribute name="units" fixed="deg" use="required"/>
          </xs:extension>
        </xs:simpleContent>
      </xs:complexType>
    </xs:element>
    <xs:element name="angle_increment" minOccurs="0">
      <xs:complexType>
        <xs:simpleContent>
          <xs:extension base="allowed_angle_increment">
            <xs:attribute name="units" fixed="deg" use="required"/>
          </xs:extension>
        </xs:simpleContent>
      </xs:complexType>
    </xs:element>
  </xs:sequence>
</xs:complexType>
Simple Type allowed_angle_tomography
Namespace No namespace
Diagram
Diagram
Type restriction of xs:float
Facets
maxExclusive 90
minExclusive -90
Used by
Source
<xs:simpleType name="allowed_angle_tomography">
  <xs:restriction base="xs:float">
    <xs:minExclusive value="-90"/>
    <xs:maxExclusive value="90"/>
  </xs:restriction>
</xs:simpleType>
Simple Type allowed_angle_increment
Namespace No namespace
Diagram
Diagram
Type restriction of xs:float
Facets
maxExclusive 15
minExclusive 0
Used by
Source
<xs:simpleType name="allowed_angle_increment">
  <xs:restriction base="xs:float">
    <xs:minExclusive value="0"/>
    <xs:maxExclusive value="15"/>
  </xs:restriction>
</xs:simpleType>
Complex Type helical_microscopy_type
Namespace No namespace
Diagram
Diagramemdb_xsd.tmp#base_microscopy_type_microscopy_idemdb_xsd.tmp#base_microscopy_type_specimen_preparationsemdb_xsd.tmp#base_microscopy_type_microscopeemdb_xsd.tmp#base_microscopy_type_illumination_modeemdb_xsd.tmp#base_microscopy_type_imaging_modeemdb_xsd.tmp#base_microscopy_type_electron_sourceemdb_xsd.tmp#base_microscopy_type_acceleration_voltageemdb_xsd.tmp#base_microscopy_type_c2_aperture_diameteremdb_xsd.tmp#base_microscopy_type_nominal_csemdb_xsd.tmp#base_microscopy_type_nominal_defocus_minemdb_xsd.tmp#base_microscopy_type_calibrated_defocus_minemdb_xsd.tmp#base_microscopy_type_nominal_defocus_maxemdb_xsd.tmp#base_microscopy_type_calibrated_defocus_maxemdb_xsd.tmp#base_microscopy_type_nominal_magnificationemdb_xsd.tmp#base_microscopy_type_calibrated_magnificationemdb_xsd.tmp#base_microscopy_type_specimen_holder_modelemdb_xsd.tmp#base_microscopy_type_cooling_holder_cryogenemdb_xsd.tmp#base_microscopy_type_temperatureemdb_xsd.tmp#base_microscopy_type_alignment_procedureemdb_xsd.tmp#base_microscopy_type_specialist_opticsemdb_xsd.tmp#base_microscopy_type_software_listemdb_xsd.tmp#base_microscopy_type_detailsemdb_xsd.tmp#base_microscopy_type_dateemdb_xsd.tmp#base_microscopy_type_image_recording_listemdb_xsd.tmp#base_microscopy_type_specimen_holderemdb_xsd.tmp#base_microscopy_type_tilt_angle_minemdb_xsd.tmp#base_microscopy_type_tilt_angle_maxemdb_xsd.tmp#base_microscopy_type_objective_apertureemdb_xsd.tmp#base_microscopy_type_microscope_serial_numberemdb_xsd.tmp#base_microscopy_type_microscope_versionemdb_xsd.tmp#base_microscopy_type
Type extension of base_microscopy_type
Type hierarchy
Used by
Model
Children acceleration_voltage, alignment_procedure, c2_aperture_diameter, calibrated_defocus_max, calibrated_defocus_min, calibrated_magnification, cooling_holder_cryogen, date, details, electron_source, illumination_mode, image_recording_list, imaging_mode, microscope, microscope_serial_number, microscope_version, nominal_cs, nominal_defocus_max, nominal_defocus_min, nominal_magnification, objective_aperture, software_list, specialist_optics, specimen_holder, specimen_holder_model, specimen_preparations, temperature, tilt_angle_max, tilt_angle_min
Attributes
QName Type Use
microscopy_id xs:positiveInteger required
Source
<xs:complexType name="helical_microscopy_type">
  <xs:complexContent>
    <xs:extension base="base_microscopy_type"/>
  </xs:complexContent>
</xs:complexType>
Complex Type single_particle_microscopy_type
Namespace No namespace
Diagram
Diagramemdb_xsd.tmp#base_microscopy_type_microscopy_idemdb_xsd.tmp#base_microscopy_type_specimen_preparationsemdb_xsd.tmp#base_microscopy_type_microscopeemdb_xsd.tmp#base_microscopy_type_illumination_modeemdb_xsd.tmp#base_microscopy_type_imaging_modeemdb_xsd.tmp#base_microscopy_type_electron_sourceemdb_xsd.tmp#base_microscopy_type_acceleration_voltageemdb_xsd.tmp#base_microscopy_type_c2_aperture_diameteremdb_xsd.tmp#base_microscopy_type_nominal_csemdb_xsd.tmp#base_microscopy_type_nominal_defocus_minemdb_xsd.tmp#base_microscopy_type_calibrated_defocus_minemdb_xsd.tmp#base_microscopy_type_nominal_defocus_maxemdb_xsd.tmp#base_microscopy_type_calibrated_defocus_maxemdb_xsd.tmp#base_microscopy_type_nominal_magnificationemdb_xsd.tmp#base_microscopy_type_calibrated_magnificationemdb_xsd.tmp#base_microscopy_type_specimen_holder_modelemdb_xsd.tmp#base_microscopy_type_cooling_holder_cryogenemdb_xsd.tmp#base_microscopy_type_temperatureemdb_xsd.tmp#base_microscopy_type_alignment_procedureemdb_xsd.tmp#base_microscopy_type_specialist_opticsemdb_xsd.tmp#base_microscopy_type_software_listemdb_xsd.tmp#base_microscopy_type_detailsemdb_xsd.tmp#base_microscopy_type_dateemdb_xsd.tmp#base_microscopy_type_image_recording_listemdb_xsd.tmp#base_microscopy_type_specimen_holderemdb_xsd.tmp#base_microscopy_type_tilt_angle_minemdb_xsd.tmp#base_microscopy_type_tilt_angle_maxemdb_xsd.tmp#base_microscopy_type_objective_apertureemdb_xsd.tmp#base_microscopy_type_microscope_serial_numberemdb_xsd.tmp#base_microscopy_type_microscope_versionemdb_xsd.tmp#base_microscopy_type
Type extension of base_microscopy_type
Type hierarchy
Used by
Model
Children acceleration_voltage, alignment_procedure, c2_aperture_diameter, calibrated_defocus_max, calibrated_defocus_min, calibrated_magnification, cooling_holder_cryogen, date, details, electron_source, illumination_mode, image_recording_list, imaging_mode, microscope, microscope_serial_number, microscope_version, nominal_cs, nominal_defocus_max, nominal_defocus_min, nominal_magnification, objective_aperture, software_list, specialist_optics, specimen_holder, specimen_holder_model, specimen_preparations, temperature, tilt_angle_max, tilt_angle_min
Attributes
QName Type Use
microscopy_id xs:positiveInteger required
Source
<xs:complexType name="single_particle_microscopy_type">
  <xs:complexContent>
    <xs:extension base="base_microscopy_type"/>
  </xs:complexContent>
</xs:complexType>
Complex Type tomography_microscopy_type
Namespace No namespace
Diagram
Diagramemdb_xsd.tmp#base_microscopy_type_microscopy_idemdb_xsd.tmp#base_microscopy_type_specimen_preparationsemdb_xsd.tmp#base_microscopy_type_microscopeemdb_xsd.tmp#base_microscopy_type_illumination_modeemdb_xsd.tmp#base_microscopy_type_imaging_modeemdb_xsd.tmp#base_microscopy_type_electron_sourceemdb_xsd.tmp#base_microscopy_type_acceleration_voltageemdb_xsd.tmp#base_microscopy_type_c2_aperture_diameteremdb_xsd.tmp#base_microscopy_type_nominal_csemdb_xsd.tmp#base_microscopy_type_nominal_defocus_minemdb_xsd.tmp#base_microscopy_type_calibrated_defocus_minemdb_xsd.tmp#base_microscopy_type_nominal_defocus_maxemdb_xsd.tmp#base_microscopy_type_calibrated_defocus_maxemdb_xsd.tmp#base_microscopy_type_nominal_magnificationemdb_xsd.tmp#base_microscopy_type_calibrated_magnificationemdb_xsd.tmp#base_microscopy_type_specimen_holder_modelemdb_xsd.tmp#base_microscopy_type_cooling_holder_cryogenemdb_xsd.tmp#base_microscopy_type_temperatureemdb_xsd.tmp#base_microscopy_type_alignment_procedureemdb_xsd.tmp#base_microscopy_type_specialist_opticsemdb_xsd.tmp#base_microscopy_type_software_listemdb_xsd.tmp#base_microscopy_type_detailsemdb_xsd.tmp#base_microscopy_type_dateemdb_xsd.tmp#base_microscopy_type_image_recording_listemdb_xsd.tmp#base_microscopy_type_specimen_holderemdb_xsd.tmp#base_microscopy_type_tilt_angle_minemdb_xsd.tmp#base_microscopy_type_tilt_angle_maxemdb_xsd.tmp#base_microscopy_type_objective_apertureemdb_xsd.tmp#base_microscopy_type_microscope_serial_numberemdb_xsd.tmp#base_microscopy_type_microscope_versionemdb_xsd.tmp#base_microscopy_typeemdb_xsd.tmp#tomography_microscopy_type_tilt_series
Type extension of base_microscopy_type
Type hierarchy
Used by
Model
Children acceleration_voltage, alignment_procedure, c2_aperture_diameter, calibrated_defocus_max, calibrated_defocus_min, calibrated_magnification, cooling_holder_cryogen, date, details, electron_source, illumination_mode, image_recording_list, imaging_mode, microscope, microscope_serial_number, microscope_version, nominal_cs, nominal_defocus_max, nominal_defocus_min, nominal_magnification, objective_aperture, software_list, specialist_optics, specimen_holder, specimen_holder_model, specimen_preparations, temperature, tilt_angle_max, tilt_angle_min, tilt_series
Attributes
QName Type Use
microscopy_id xs:positiveInteger required
Source
<xs:complexType name="tomography_microscopy_type">
  <xs:complexContent>
    <xs:extension base="base_microscopy_type">
      <xs:sequence>
        <xs:element name="tilt_series" type="tilt_series_type" minOccurs="0" maxOccurs="unbounded"/>
      </xs:sequence>
    </xs:extension>
  </xs:complexContent>
</xs:complexType>
Complex Type crystallography_processing_type
Namespace No namespace
Diagram
Diagramemdb_xsd.tmp#base_image_processing_type_image_processing_idemdb_xsd.tmp#base_image_processing_type_image_recording_idemdb_xsd.tmp#base_image_processing_type_detailsemdb_xsd.tmp#base_image_processing_typeemdb_xsd.tmp#crystallography_proc_add_group_final_reconstructionemdb_xsd.tmp#crystallography_proc_add_group_crystal_parametersemdb_xsd.tmp#crystallography_proc_add_group_startup_modelemdb_xsd.tmp#crystallography_proc_add_group_ctf_correctionemdb_xsd.tmp#crystallography_proc_add_group_molecular_replacementemdb_xsd.tmp#crystallography_proc_add_group_lattice_distortion_correction_software_listemdb_xsd.tmp#crystallography_proc_add_group_symmetry_determination_software_listemdb_xsd.tmp#crystallography_proc_add_group_merging_software_listemdb_xsd.tmp#crystallography_proc_add_group_crystallography_statisticsemdb_xsd.tmp#crystallography_proc_add_group
Type extension of base_image_processing_type
Type hierarchy
Used by
Model
Children crystal_parameters, crystallography_statistics, ctf_correction, details, final_reconstruction, image_recording_id, lattice_distortion_correction_software_list, merging_software_list, molecular_replacement, startup_model, symmetry_determination_software_list
Attributes
QName Type Use
image_processing_id xs:positiveInteger required
Source
<xs:complexType name="crystallography_processing_type">
  <xs:complexContent>
    <xs:extension base="base_image_processing_type">
      <xs:group ref="crystallography_proc_add_group"/>
    </xs:extension>
  </xs:complexContent>
</xs:complexType>
Complex Type non_subtom_final_reconstruction_type
Namespace No namespace
Diagram
Diagramemdb_xsd.tmp#final_reconstruction_type_number_classes_usedemdb_xsd.tmp#final_reconstruction_type_applied_symmetryemdb_xsd.tmp#final_reconstruction_type_algorithmemdb_xsd.tmp#final_reconstruction_type_resolutionemdb_xsd.tmp#final_reconstruction_type_resolution_methodemdb_xsd.tmp#final_reconstruction_type_reconstruction_filteringemdb_xsd.tmp#final_reconstruction_type_software_listemdb_xsd.tmp#final_reconstruction_type_detailsemdb_xsd.tmp#final_reconstruction_typeemdb_xsd.tmp#non_subtom_final_reconstruction_type_number_images_used
Type extension of final_reconstruction_type
Type hierarchy
Used by
Model
Children algorithm, applied_symmetry, details, number_classes_used, number_images_used, reconstruction_filtering, resolution, resolution_method, software_list
Source
<xs:complexType name="non_subtom_final_reconstruction_type">
  <xs:complexContent>
    <xs:extension base="final_reconstruction_type">
      <xs:sequence>
        <xs:element name="number_images_used" type="xs:positiveInteger" minOccurs="0"/>
      </xs:sequence>
    </xs:extension>
  </xs:complexContent>
</xs:complexType>
Complex Type final_reconstruction_type
Namespace No namespace
Diagram
Diagramemdb_xsd.tmp#final_reconstruction_type_number_classes_usedemdb_xsd.tmp#final_reconstruction_type_applied_symmetryemdb_xsd.tmp#final_reconstruction_type_algorithmemdb_xsd.tmp#final_reconstruction_type_resolutionemdb_xsd.tmp#final_reconstruction_type_resolution_methodemdb_xsd.tmp#final_reconstruction_type_reconstruction_filteringemdb_xsd.tmp#final_reconstruction_type_software_listemdb_xsd.tmp#final_reconstruction_type_details
Used by
Model
Children algorithm, applied_symmetry, details, number_classes_used, reconstruction_filtering, resolution, resolution_method, software_list
Source
<xs:complexType name="final_reconstruction_type">
  <xs:sequence>
    <xs:element name="number_classes_used" type="xs:positiveInteger" minOccurs="0"/>
    <xs:element name="applied_symmetry" type="applied_symmetry_type" minOccurs="0"/>
    <xs:element name="algorithm" type="reconstruction_algorithm_type" minOccurs="0"/>
    <xs:element name="resolution" minOccurs="0">
      <xs:complexType>
        <xs:simpleContent>
          <xs:extension base="resolution_type">
            <xs:attribute name="units" type="xs:token" fixed="Å" use="required"/>
            <xs:attribute name="res_type" use="required">
              <xs:simpleType>
                <xs:restriction base="xs:token">
                  <xs:enumeration value="BY AUTHOR"/>
                </xs:restriction>
              </xs:simpleType>
            </xs:attribute>
          </xs:extension>
        </xs:simpleContent>
      </xs:complexType>
    </xs:element>
    <xs:element name="resolution_method" minOccurs="0">
      <xs:simpleType>
        <xs:restriction base="xs:token">
          <xs:enumeration value="DIFFRACTION PATTERN/LAYERLINES"/>
          <xs:enumeration value="FSC 0.143 CUT-OFF"/>
          <xs:enumeration value="FSC 0.33 CUT-OFF"/>
          <xs:enumeration value="FSC 0.5 CUT-OFF"/>
          <xs:enumeration value="FSC 1/2 BIT CUT-OFF"/>
          <xs:enumeration value="FSC 3 SIGMA CUT-OFF"/>
          <xs:enumeration value="OTHER"/>
        </xs:restriction>
      </xs:simpleType>
    </xs:element>
    <xs:element name="reconstruction_filtering" type="reconstruction_filtering_type" minOccurs="0"/>
    <xs:element name="software_list" type="software_list_type" minOccurs="0"/>
    <xs:element name="details" type="xs:string" minOccurs="0"/>
  </xs:sequence>
</xs:complexType>
Simple Type reconstruction_algorithm_type
Namespace No namespace
Diagram
Diagram
Type restriction of xs:token
Facets
enumeration ALGEBRAIC (ARTS)
enumeration BACK PROJECTION
enumeration EXACT BACK PROJECTION
enumeration FOURIER SPACE
enumeration SIMULTANEOUS ITERATIVE (SIRT)
Used by
Source
<xs:simpleType name="reconstruction_algorithm_type">
  <xs:restriction base="xs:token">
    <xs:enumeration value="ALGEBRAIC (ARTS)"/>
    <xs:enumeration value="BACK PROJECTION"/>
    <xs:enumeration value="EXACT BACK PROJECTION"/>
    <xs:enumeration value="FOURIER SPACE"/>
    <xs:enumeration value="SIMULTANEOUS ITERATIVE (SIRT)"/>
  </xs:restriction>
</xs:simpleType>
Simple Type resolution_type
Namespace No namespace
Diagram
Diagram
Type restriction of xs:float
Facets
minExclusive 0
Used by
Source
<xs:simpleType name="resolution_type">
  <xs:restriction base="xs:float">
    <xs:minExclusive value="0"/>
  </xs:restriction>
</xs:simpleType>
Complex Type reconstruction_filtering_type
Namespace No namespace
Diagram
Diagramemdb_xsd.tmp#reconstruction_filtering_type_background_maskedemdb_xsd.tmp#reconstruction_filtering_type_spatial_filteringemdb_xsd.tmp#reconstruction_filtering_type_sharpeningemdb_xsd.tmp#reconstruction_filtering_type_b-factorSharpeningemdb_xsd.tmp#reconstruction_filtering_type_other
Used by
Model
Children b-factorSharpening, background_masked, other, sharpening, spatial_filtering
Source
<xs:complexType name="reconstruction_filtering_type">
  <xs:sequence>
    <xs:element name="background_masked" type="background_masked_type" minOccurs="0"/>
    <xs:element name="spatial_filtering" minOccurs="0">
      <xs:complexType>
        <xs:sequence>
          <xs:element name="low_frequency_cutoff">
            <xs:complexType>
              <xs:simpleContent>
                <xs:extension base="xs:float">
                  <xs:attribute name="units" fixed="1/Å" use="required"/>
                </xs:extension>
              </xs:simpleContent>
            </xs:complexType>
          </xs:element>
          <xs:element name="high_frequency_cutoff">
            <xs:complexType>
              <xs:simpleContent>
                <xs:extension base="xs:float">
                  <xs:attribute name="units" fixed="1/Å" use="required"/>
                </xs:extension>
              </xs:simpleContent>
            </xs:complexType>
          </xs:element>
          <xs:element name="filter_function" type="xs:token"/>
          <xs:element name="software_list" type="software_list_type" minOccurs="0"/>
          <xs:element name="details" type="xs:string" minOccurs="0"/>
        </xs:sequence>
      </xs:complexType>
    </xs:element>
    <xs:element name="sharpening" minOccurs="0">
      <xs:complexType>
        <xs:sequence>
          <xs:element name="software_list" type="software_list_type" minOccurs="0"/>
          <xs:element name="details" type="xs:string" minOccurs="0"/>
        </xs:sequence>
      </xs:complexType>
    </xs:element>
    <xs:element name="b-factorSharpening" minOccurs="0">
      <xs:complexType>
        <xs:sequence>
          <xs:element name="_brestore">
            <xs:complexType>
              <xs:simpleContent>
                <xs:extension base="allowed_brestore_type">
                  <xs:attribute name="units" type="xs:token" fixed="Å^2" use="required"/>
                </xs:extension>
              </xs:simpleContent>
            </xs:complexType>
          </xs:element>
          <xs:element name="software_list" type="software_list_type" minOccurs="0"/>
          <xs:element name="details" type="xs:string" minOccurs="0"/>
        </xs:sequence>
      </xs:complexType>
    </xs:element>
    <xs:element name="other" minOccurs="0">
      <xs:complexType>
        <xs:sequence>
          <xs:element name="software_list" type="software_list_type" minOccurs="0"/>
          <xs:element name="details" type="xs:string" minOccurs="0"/>
        </xs:sequence>
      </xs:complexType>
    </xs:element>
  </xs:sequence>
</xs:complexType>
Complex Type background_masked_type
Namespace No namespace
Diagram
Diagramemdb_xsd.tmp#background_masked_type_geometrical_shapeemdb_xsd.tmp#background_masked_type_dimensionsemdb_xsd.tmp#background_masked_type_software_listemdb_xsd.tmp#background_masked_type_details
Used by
Model
Children details, dimensions, geometrical_shape, software_list
Source
<xs:complexType name="background_masked_type">
  <xs:sequence>
    <xs:element name="geometrical_shape">
      <xs:simpleType>
        <xs:restriction base="xs:token">
          <xs:enumeration value="SPHERE"/>
          <xs:enumeration value="SOFT SPHERE"/>
          <xs:enumeration value="GAUSSIAN"/>
          <xs:enumeration value="CIRCLE"/>
          <xs:enumeration value="RECTANGLE"/>
          <xs:enumeration value="CYLINDER"/>
          <xs:enumeration value="OTHER"/>
        </xs:restriction>
      </xs:simpleType>
    </xs:element>
    <xs:element minOccurs="0" name="dimensions">
      <xs:complexType>
        <xs:sequence>
          <xs:element minOccurs="0" name="radius">
            <xs:complexType>
              <xs:simpleContent>
                <xs:extension base="xs:float">
                  <xs:attribute name="units" use="required">
                    <xs:simpleType>
                      <xs:restriction base="xs:token">
                        <xs:enumeration value="PIXEL"/>
                        <xs:enumeration value="Å"/>
                      </xs:restriction>
                    </xs:simpleType>
                  </xs:attribute>
                </xs:extension>
              </xs:simpleContent>
            </xs:complexType>
          </xs:element>
          <xs:element name="width">
            <xs:complexType>
              <xs:simpleContent>
                <xs:extension base="xs:float">
                  <xs:attribute name="units" use="required">
                    <xs:simpleType>
                      <xs:restriction base="xs:token">
                        <xs:enumeration value="PIXEL"/>
                        <xs:enumeration value="Å"/>
                      </xs:restriction>
                    </xs:simpleType>
                  </xs:attribute>
                </xs:extension>
              </xs:simpleContent>
            </xs:complexType>
          </xs:element>
          <xs:element name="height">
            <xs:complexType>
              <xs:simpleContent>
                <xs:extension base="xs:float">
                  <xs:attribute name="units" use="required">
                    <xs:simpleType>
                      <xs:restriction base="xs:token">
                        <xs:enumeration value="PIXEL"/>
                        <xs:enumeration value="Å"/>
                      </xs:restriction>
                    </xs:simpleType>
                  </xs:attribute>
                </xs:extension>
              </xs:simpleContent>
            </xs:complexType>
          </xs:element>
          <xs:element name="depth">
            <xs:complexType>
              <xs:simpleContent>
                <xs:extension base="xs:float">
                  <xs:attribute name="units" use="required">
                    <xs:simpleType>
                      <xs:restriction base="xs:token">
                        <xs:enumeration value="PIXEL"/>
                        <xs:enumeration value="Å"/>
                      </xs:restriction>
                    </xs:simpleType>
                  </xs:attribute>
                </xs:extension>
              </xs:simpleContent>
            </xs:complexType>
          </xs:element>
        </xs:sequence>
      </xs:complexType>
    </xs:element>
    <xs:element name="software_list" type="software_list_type" minOccurs="0"/>
    <xs:element name="details" type="xs:string" minOccurs="0"/>
  </xs:sequence>
</xs:complexType>
Simple Type allowed_brestore_type
Namespace No namespace
Diagram
Diagram
Type restriction of xs:float
Facets
maxExclusive 0
minExclusive -1000
Used by
Source
<xs:simpleType name="allowed_brestore_type">
  <xs:restriction base="xs:float">
    <xs:maxExclusive value="0"/>
    <xs:minExclusive value="-1000"/>
  </xs:restriction>
</xs:simpleType>
Complex Type crystal_parameters_type
Namespace No namespace
Diagram
Diagramemdb_xsd.tmp#crystal_parameters_type_unit_cellemdb_xsd.tmp#crystal_parameters_type_plane_groupemdb_xsd.tmp#crystal_parameters_type_space_group
Used by
Model
Children plane_group, space_group, unit_cell
Source
<xs:complexType name="crystal_parameters_type">
  <xs:sequence>
    <xs:element name="unit_cell" type="unit_cell_type"/>
    <xs:choice>
      <xs:element name="plane_group">
        <xs:simpleType>
          <xs:restriction base="xs:token">
            <xs:enumeration value="C 1 2"/>
            <xs:enumeration value="C 2 2 2"/>
            <xs:enumeration value="P 1"/>
            <xs:enumeration value="P 1 2"/>
            <xs:enumeration value="P 1 21"/>
            <xs:enumeration value="P 2"/>
            <xs:enumeration value="P 2 2 2"/>
            <xs:enumeration value="P 2 2 21"/>
            <xs:enumeration value="P 2 21 21"/>
            <xs:enumeration value="P 3"/>
            <xs:enumeration value="P 3 1 2"/>
            <xs:enumeration value="P 3 2 1"/>
            <xs:enumeration value="P 4"/>
            <xs:enumeration value="P 4 2 2"/>
            <xs:enumeration value="P 4 21 2"/>
            <xs:enumeration value="P 6"/>
            <xs:enumeration value="P 6 2 2"/>
          </xs:restriction>
        </xs:simpleType>
      </xs:element>
      <xs:element name="space_group" type="xs:token"/>
    </xs:choice>
  </xs:sequence>
</xs:complexType>
Complex Type unit_cell_type
Namespace No namespace
Diagram
Diagramemdb_xsd.tmp#unit_cell_type_aemdb_xsd.tmp#unit_cell_type_bemdb_xsd.tmp#unit_cell_type_cemdb_xsd.tmp#unit_cell_type_c_sampling_lengthemdb_xsd.tmp#unit_cell_type_gammaemdb_xsd.tmp#unit_cell_type_alphaemdb_xsd.tmp#unit_cell_type_beta
Used by
Model
Children a, alpha, b, beta, c, c_sampling_length, gamma
Source
<xs:complexType name="unit_cell_type">
  <xs:sequence>
    <xs:element name="a" type="cell_type"/>
    <xs:element name="b" type="cell_type"/>
    <xs:element name="c" type="cell_type"/>
    <xs:element name="c_sampling_length" type="cell_type" minOccurs="0"/>
    <xs:element name="gamma" type="cell_angle_type"/>
    <xs:element name="alpha" type="cell_angle_type" minOccurs="0"/>
    <xs:element name="beta" type="cell_angle_type" minOccurs="0"/>
  </xs:sequence>
</xs:complexType>
Complex Type starting_map_type
Namespace No namespace
Diagram
Diagramemdb_xsd.tmp#starting_map_type_type_of_modelemdb_xsd.tmp#starting_map_type_random_conical_tiltemdb_xsd.tmp#starting_map_type_orthogonal_tiltemdb_xsd.tmp#starting_map_type_emdb_idemdb_xsd.tmp#starting_map_type_pdb_modelemdb_xsd.tmp#starting_map_type_insilico_modelemdb_xsd.tmp#starting_map_type_otheremdb_xsd.tmp#starting_map_type_details
Used by
Model
Children details, emdb_id, insilico_model, orthogonal_tilt, other, pdb_model, random_conical_tilt
Attributes
QName Type Use
type_of_model xs:token optional
Source
<xs:complexType name="starting_map_type">
  <xs:sequence>
    <xs:choice>
      <xs:element name="random_conical_tilt" minOccurs="0">
        <xs:complexType>
          <xs:sequence>
            <xs:element name="number_images" type="xs:positiveInteger" minOccurs="0"/>
            <xs:element name="tilt_angle" minOccurs="0">
              <xs:complexType>
                <xs:simpleContent>
                  <xs:extension base="allowed_tilt_angle_random_conical">
                    <xs:attribute name="units" type="xs:token" fixed="degrees" use="required"/>
                  </xs:extension>
                </xs:simpleContent>
              </xs:complexType>
            </xs:element>
            <xs:element name="software_list" type="software_list_type" minOccurs="0"/>
            <xs:element name="details" type="xs:string" minOccurs="0"/>
          </xs:sequence>
        </xs:complexType>
      </xs:element>
      <xs:element name="orthogonal_tilt" minOccurs="0">
        <xs:complexType>
          <xs:sequence>
            <xs:element name="software_list" type="software_list_type" minOccurs="0"/>
            <xs:element name="number_images" type="xs:positiveInteger" minOccurs="0"/>
            <xs:element name="tilt_angle1" minOccurs="0">
              <xs:complexType>
                <xs:simpleContent>
                  <xs:extension base="allowed_tilt_angle1Orthogonal">
                    <xs:attribute name="units" type="xs:token" fixed="degrees" use="required"/>
                  </xs:extension>
                </xs:simpleContent>
              </xs:complexType>
            </xs:element>
            <xs:element name="tilt_angle2" minOccurs="0">
              <xs:complexType>
                <xs:simpleContent>
                  <xs:extension base="allowed_tilt_angle2Orthogonal">
                    <xs:attribute name="units" type="xs:token" fixed="degrees" use="required"/>
                  </xs:extension>
                </xs:simpleContent>
              </xs:complexType>
            </xs:element>
            <xs:element name="details" type="xs:string" minOccurs="0"/>
          </xs:sequence>
        </xs:complexType>
      </xs:element>
      <xs:element name="emdb_id" type="emdb_id_type" minOccurs="0"/>
      <xs:element name="pdb_model" type="pdb_model_type" minOccurs="0"/>
      <xs:element name="insilico_model" type="xs:token" minOccurs="0"/>
      <xs:element name="other" type="xs:string" minOccurs="0"/>
    </xs:choice>
    <xs:element name="details" type="xs:string" minOccurs="0"/>
  </xs:sequence>
  <xs:attribute name="type_of_model" type="xs:token"/>
</xs:complexType>
Simple Type allowed_tilt_angle_random_conical
Namespace No namespace
Diagram
Diagram
Type restriction of xs:float
Facets
maxInclusive 180
minInclusive 0
Used by
Source
<xs:simpleType name="allowed_tilt_angle_random_conical">
  <xs:restriction base="xs:float">
    <xs:minInclusive value="0"/>
    <xs:maxInclusive value="180"/>
  </xs:restriction>
</xs:simpleType>
Simple Type allowed_tilt_angle1Orthogonal
Namespace No namespace
Diagram
Diagram
Type restriction of xs:float
Facets
maxInclusive -30
minInclusive -50
Used by
Source
<xs:simpleType name="allowed_tilt_angle1Orthogonal">
  <xs:restriction base="xs:float">
    <xs:minInclusive value="-50"/>
    <xs:maxInclusive value="-30"/>
  </xs:restriction>
</xs:simpleType>
Simple Type allowed_tilt_angle2Orthogonal
Namespace No namespace
Diagram
Diagram
Type restriction of xs:float
Facets
maxInclusive 50
minInclusive 30
Used by
Source
<xs:simpleType name="allowed_tilt_angle2Orthogonal">
  <xs:restriction base="xs:float">
    <xs:minInclusive value="30"/>
    <xs:maxInclusive value="50"/>
  </xs:restriction>
</xs:simpleType>
Complex Type pdb_model_type
Namespace No namespace
Diagram
Diagramemdb_xsd.tmp#pdb_model_type_pdb_idemdb_xsd.tmp#pdb_model_type_chain_id_list
Used by
Model
Children chain_id_list, pdb_id
Source
<xs:complexType name="pdb_model_type">
  <xs:sequence>
    <xs:element name="pdb_id" type="pdb_code_type" minOccurs="0"/>
    <xs:element name="chain_id_list" type="chain_type" minOccurs="0"/>
  </xs:sequence>
</xs:complexType>
Complex Type ctf_correction_type
Namespace No namespace
Diagram
Diagramemdb_xsd.tmp#ctf_correction_type_phase_reversalemdb_xsd.tmp#ctf_correction_type_amplitude_correctionemdb_xsd.tmp#ctf_correction_type_correction_operationemdb_xsd.tmp#ctf_correction_type_software_listemdb_xsd.tmp#ctf_correction_type_detailsemdb_xsd.tmp#ctf_correction_type_type
Used by
Model
Children amplitude_correction, correction_operation, details, phase_reversal, software_list, type
Source
<xs:complexType name="ctf_correction_type">
  <xs:sequence>
    <xs:element name="phase_reversal" minOccurs="0">
      <xs:complexType>
        <xs:sequence>
          <xs:element name="anisotropic" type="xs:boolean" minOccurs="0"/>
          <xs:element name="correction_space" type="correction_space_type" minOccurs="0"/>
        </xs:sequence>
      </xs:complexType>
    </xs:element>
    <xs:element name="amplitude_correction" minOccurs="0">
      <xs:complexType>
        <xs:sequence>
          <xs:element name="factor" type="xs:float" minOccurs="0"/>
          <xs:element name="correction_space" type="correction_space_type" minOccurs="0"/>
        </xs:sequence>
      </xs:complexType>
    </xs:element>
    <xs:element name="correction_operation" minOccurs="0">
      <xs:simpleType>
        <xs:restriction base="xs:string">
          <xs:enumeration value="MULTIPLICATION"/>
          <xs:enumeration value="DIVISION"/>
        </xs:restriction>
      </xs:simpleType>
    </xs:element>
    <xs:element name="software_list" type="software_list_type" minOccurs="0"/>
    <xs:element name="details" type="xs:string" minOccurs="0"/>
    <xs:element name="type" minOccurs="0">
      <xs:simpleType>
        <xs:restriction base="xs:string">
          <xs:enumeration value="NONE"/>
          <xs:enumeration value="PHASE FLIPPING ONLY"/>
          <xs:enumeration value="PHASE FLIPPING AND AMPLITUDE CORRECTION"/>
        </xs:restriction>
      </xs:simpleType>
    </xs:element>
  </xs:sequence>
</xs:complexType>
Simple Type correction_space_type
Namespace No namespace
Diagram
Diagram
Type restriction of xs:string
Facets
enumeration REAL
enumeration RECIPROCAL
Used by
Source
<xs:simpleType name="correction_space_type">
  <xs:restriction base="xs:string">
    <xs:enumeration value="REAL"/>
    <xs:enumeration value="RECIPROCAL"/>
  </xs:restriction>
</xs:simpleType>
Complex Type molecular_replacement_type
Namespace No namespace
Diagram
Diagramemdb_xsd.tmp#molecular_replacement_type_starting_modelemdb_xsd.tmp#molecular_replacement_type_resolution_rangeemdb_xsd.tmp#molecular_replacement_type_software_list
Used by
Model
Children resolution_range, software_list, starting_model
Source
<xs:complexType name="molecular_replacement_type">
  <xs:sequence>
    <xs:element name="starting_model" minOccurs="0" maxOccurs="unbounded">
      <xs:complexType>
        <xs:sequence>
          <xs:element name="access_code" type="pdb_code_type"/>
          <xs:element name="chain" type="chain_type" minOccurs="0" maxOccurs="unbounded"/>
        </xs:sequence>
      </xs:complexType>
    </xs:element>
    <xs:element name="resolution_range" minOccurs="0">
      <xs:complexType>
        <xs:sequence>
          <xs:element name="high_resolution">
            <xs:complexType>
              <xs:simpleContent>
                <xs:extension base="resolution_type">
                  <xs:attribute name="units" type="xs:token" fixed="Å" use="required"/>
                </xs:extension>
              </xs:simpleContent>
            </xs:complexType>
          </xs:element>
          <xs:element name="low_resolution">
            <xs:complexType>
              <xs:simpleContent>
                <xs:extension base="resolution_type">
                  <xs:attribute name="units" type="xs:token" fixed="Å" use="required"/>
                </xs:extension>
              </xs:simpleContent>
            </xs:complexType>
          </xs:element>
        </xs:sequence>
      </xs:complexType>
    </xs:element>
    <xs:element name="software_list" type="software_list_type" minOccurs="0"/>
  </xs:sequence>
</xs:complexType>
Complex Type crystallography_statistics_type
Namespace No namespace
Diagram
Diagramemdb_xsd.tmp#crystallography_statistics_type_number_intensities_measuredemdb_xsd.tmp#crystallography_statistics_type_number_structure_factorsemdb_xsd.tmp#crystallography_statistics_type_fourier_space_coverageemdb_xsd.tmp#crystallography_statistics_type_r_symemdb_xsd.tmp#crystallography_statistics_type_r_mergeemdb_xsd.tmp#crystallography_statistics_type_overall_phase_erroremdb_xsd.tmp#crystallography_statistics_type_overall_phase_residualemdb_xsd.tmp#crystallography_statistics_type_phase_error_rejection_criteriaemdb_xsd.tmp#crystallography_statistics_type_high_resolutionemdb_xsd.tmp#crystallography_statistics_type_shell_listemdb_xsd.tmp#crystallography_statistics_type_details
Used by
Model
Children details, fourier_space_coverage, high_resolution, number_intensities_measured, number_structure_factors, overall_phase_error, overall_phase_residual, phase_error_rejection_criteria, r_merge, r_sym, shell_list
Source
<xs:complexType name="crystallography_statistics_type">
  <xs:sequence>
    <xs:element name="number_intensities_measured" type="xs:positiveInteger"/>
    <xs:element name="number_structure_factors" type="xs:positiveInteger"/>
    <xs:element name="fourier_space_coverage" type="xs:float"/>
    <xs:element name="r_sym" type="xs:float" minOccurs="0"/>
    <xs:element name="r_merge" type="xs:float"/>
    <xs:element name="overall_phase_error" type="xs:token" minOccurs="0"/>
    <xs:element name="overall_phase_residual" type="xs:float" minOccurs="0"/>
    <xs:element name="phase_error_rejection_criteria" type="xs:token"/>
    <xs:element name="high_resolution">
      <xs:complexType>
        <xs:simpleContent>
          <xs:extension base="resolution_type">
            <xs:attribute name="units" type="xs:token" fixed="Å" use="required"/>
          </xs:extension>
        </xs:simpleContent>
      </xs:complexType>
    </xs:element>
    <xs:element name="shell_list" minOccurs="0">
      <xs:complexType>
        <xs:sequence>
          <xs:element name="shell" maxOccurs="unbounded">
            <xs:complexType>
              <xs:sequence>
                <xs:element name="high_resolution">
                  <xs:complexType>
                    <xs:simpleContent>
                      <xs:extension base="resolution_type">
                        <xs:attribute name="units" type="xs:token" fixed="Å" use="required"/>
                      </xs:extension>
                    </xs:simpleContent>
                  </xs:complexType>
                </xs:element>
                <xs:element name="low_resolution">
                  <xs:complexType>
                    <xs:simpleContent>
                      <xs:extension base="resolution_type">
                        <xs:attribute name="units" type="xs:token" fixed="Å" use="required"/>
                      </xs:extension>
                    </xs:simpleContent>
                  </xs:complexType>
                </xs:element>
                <xs:element name="number_structure_factors" type="xs:positiveInteger"/>
                <xs:element name="phase_residual" type="xs:float"/>
                <xs:element name="fourier_space_coverage" type="xs:float"/>
                <xs:element name="multiplicity" type="xs:float"/>
              </xs:sequence>
              <xs:attribute name="shell_id" type="xs:positiveInteger"/>
            </xs:complexType>
          </xs:element>
        </xs:sequence>
      </xs:complexType>
    </xs:element>
    <xs:element name="details" type="xs:string" minOccurs="0"/>
  </xs:sequence>
</xs:complexType>
Complex Type motion_correction_type
Namespace No namespace
Annotations
Data items in the EM_MOTION_CORRECTION category record details 
of corrections made during imaging the sample in the electron microscope.
This includes information such as the type of motion correction applied, 
references to related image processing steps, and additional descriptive details.
Diagram
Diagramemdb_xsd.tmp#motion_correction_type_typeemdb_xsd.tmp#motion_correction_type_details
Used by
Model
Children details, type
Source
<xs:complexType name="motion_correction_type">
  <xs:annotation>
    <xs:documentation>Data items in the EM_MOTION_CORRECTION category record details of corrections made during imaging the sample in the electron microscope. This includes information such as the type of motion correction applied, references to related image processing steps, and additional descriptive details.</xs:documentation>
  </xs:annotation>
  <xs:sequence>
    <xs:element name="type" minOccurs="1" maxOccurs="1">
      <xs:annotation>
        <xs:documentation>Type of motion correction carried out.</xs:documentation>
      </xs:annotation>
      <xs:simpleType>
        <xs:restriction base="xs:string">
          <xs:enumeration value="MICROGRAPH PATCHES"/>
          <xs:enumeration value="NONE"/>
          <xs:enumeration value="PER PARTICLE"/>
          <xs:enumeration value="WHOLE MICROGRAPH"/>
        </xs:restriction>
      </xs:simpleType>
    </xs:element>
    <xs:element name="details" minOccurs="0" maxOccurs="1" type="xs:string">
      <xs:annotation>
        <xs:documentation>A description of the motion correction operation in more detail.</xs:documentation>
      </xs:annotation>
    </xs:element>
  </xs:sequence>
</xs:complexType>
Complex Type helical_processing_type
Namespace No namespace
Diagram
Diagramemdb_xsd.tmp#base_image_processing_type_image_processing_idemdb_xsd.tmp#base_image_processing_type_image_recording_idemdb_xsd.tmp#base_image_processing_type_detailsemdb_xsd.tmp#base_image_processing_typeemdb_xsd.tmp#helical_processing_add_group_final_reconstructionemdb_xsd.tmp#helical_processing_add_group_ctf_correctionemdb_xsd.tmp#helical_processing_add_group_motion_correctionemdb_xsd.tmp#helical_processing_add_group_segment_selectionemdb_xsd.tmp#helical_processing_add_group_refinementemdb_xsd.tmp#helical_processing_add_group_startup_modelemdb_xsd.tmp#helical_processing_add_group_helical_layer_linesemdb_xsd.tmp#helical_processing_add_group_initial_angle_assignmentemdb_xsd.tmp#helical_processing_add_group_final_angle_assignmentemdb_xsd.tmp#helical_processing_add_group_crystal_parametersemdb_xsd.tmp#helical_processing_add_group
Type extension of base_image_processing_type
Type hierarchy
Used by
Model
Children crystal_parameters, ctf_correction, details, final_angle_assignment, final_reconstruction, helical_layer_lines, image_recording_id, initial_angle_assignment, motion_correction, refinement, segment_selection, startup_model
Attributes
QName Type Use
image_processing_id xs:positiveInteger required
Source
<xs:complexType name="helical_processing_type">
  <xs:complexContent>
    <xs:extension base="base_image_processing_type">
      <xs:group ref="helical_processing_add_group"/>
    </xs:extension>
  </xs:complexContent>
</xs:complexType>
Complex Type segment_selection_type
Namespace No namespace
Diagram
Diagramemdb_xsd.tmp#segment_selection_type_number_selectedemdb_xsd.tmp#segment_selection_type_segment_lengthemdb_xsd.tmp#segment_selection_type_segment_overlapemdb_xsd.tmp#segment_selection_type_total_filament_lengthemdb_xsd.tmp#segment_selection_type_software_listemdb_xsd.tmp#segment_selection_type_details
Used by
Model
Children details, number_selected, segment_length, segment_overlap, software_list, total_filament_length
Source
<xs:complexType name="segment_selection_type">
  <xs:sequence>
    <xs:element name="number_selected" type="xs:positiveInteger" minOccurs="0"/>
    <xs:element name="segment_length" minOccurs="0">
      <xs:complexType>
        <xs:simpleContent>
          <xs:extension base="non_zero_float">
            <xs:attribute name="units" type="xs:token" fixed="Å" use="required"/>
          </xs:extension>
        </xs:simpleContent>
      </xs:complexType>
    </xs:element>
    <xs:element name="segment_overlap" minOccurs="0">
      <xs:complexType>
        <xs:simpleContent>
          <xs:extension base="non_zero_float">
            <xs:attribute name="units" type="xs:token" fixed="Å" use="required"/>
          </xs:extension>
        </xs:simpleContent>
      </xs:complexType>
    </xs:element>
    <xs:element name="total_filament_length" minOccurs="0">
      <xs:complexType>
        <xs:simpleContent>
          <xs:extension base="non_zero_float">
            <xs:attribute name="units" type="xs:token" fixed="Å" use="required"/>
          </xs:extension>
        </xs:simpleContent>
      </xs:complexType>
    </xs:element>
    <xs:element name="software_list" type="software_list_type" minOccurs="0"/>
    <xs:element name="details" type="xs:string" minOccurs="0"/>
  </xs:sequence>
</xs:complexType>
Complex Type refinement_type
Namespace No namespace
Diagram
Diagramemdb_xsd.tmp#refinement_type_startup_modelemdb_xsd.tmp#refinement_type_starting_symmetryemdb_xsd.tmp#refinement_type_software_listemdb_xsd.tmp#refinement_type_details
Used by
Model
Children details, software_list, starting_symmetry, startup_model
Source
<xs:complexType name="refinement_type">
  <xs:sequence>
    <xs:element name="startup_model" type="starting_map_type" minOccurs="0" maxOccurs="unbounded"/>
    <xs:element name="starting_symmetry" maxOccurs="unbounded">
      <xs:complexType>
        <xs:sequence>
          <xs:element name="helical_parameters" type="helical_parameters_type"/>
        </xs:sequence>
      </xs:complexType>
    </xs:element>
    <xs:element name="software_list" type="software_list_type" minOccurs="0"/>
    <xs:element name="details" type="xs:string" minOccurs="0"/>
  </xs:sequence>
</xs:complexType>
Complex Type layer_lines_type
Namespace No namespace
Diagram
Diagramemdb_xsd.tmp#layer_lines_type_number_helicesemdb_xsd.tmp#layer_lines_type_helix_lengthemdb_xsd.tmp#layer_lines_type_straighteningemdb_xsd.tmp#layer_lines_type_indexing
Used by
Model
Children helix_length, indexing, number_helices, straightening
Source
<xs:complexType name="layer_lines_type">
  <xs:sequence>
    <xs:element name="number_helices"/>
    <xs:element name="helix_length">
      <xs:complexType>
        <xs:sequence>
          <xs:element name="min"/>
          <xs:element name="max"/>
          <xs:element name="average"/>
          <xs:element name="software_list" type="software_list_type" minOccurs="0"/>
        </xs:sequence>
      </xs:complexType>
    </xs:element>
    <xs:element name="straightening" type="xs:boolean" minOccurs="0"/>
    <xs:element name="indexing">
      <xs:complexType>
        <xs:sequence>
          <xs:element name="software_list" type="software_list_type" minOccurs="0"/>
        </xs:sequence>
      </xs:complexType>
    </xs:element>
  </xs:sequence>
</xs:complexType>
Complex Type angle_assignment_type
Namespace No namespace
Diagram
Diagramemdb_xsd.tmp#angle_assignment_type_typeemdb_xsd.tmp#angle_assignment_type_projection_matching_processingemdb_xsd.tmp#angle_assignment_type_software_listemdb_xsd.tmp#angle_assignment_type_details
Used by
Model
Children details, projection_matching_processing, software_list, type
Source
<xs:complexType name="angle_assignment_type">
  <xs:sequence>
    <xs:element name="type">
      <xs:simpleType>
        <xs:restriction base="xs:token">
          <xs:enumeration value="ANGULAR RECONSTITUTION"/>
          <xs:enumeration value="COMMON LINE"/>
          <xs:enumeration value="NOT APPLICABLE"/>
          <xs:enumeration value="OTHER"/>
          <xs:enumeration value="PROJECTION MATCHING"/>
          <xs:enumeration value="RANDOM ASSIGNMENT"/>
          <xs:enumeration value="MAXIMUM LIKELIHOOD"/>
        </xs:restriction>
      </xs:simpleType>
    </xs:element>
    <xs:element name="projection_matching_processing" minOccurs="0">
      <xs:complexType>
        <xs:sequence>
          <xs:element name="number_reference_projections" type="xs:positiveInteger" minOccurs="0"/>
          <xs:element name="merit_function" type="xs:token" minOccurs="0"/>
          <xs:element name="angular_sampling" minOccurs="0">
            <xs:complexType>
              <xs:simpleContent>
                <xs:extension base="allowed_angular_sampling">
                  <xs:attribute name="units" type="xs:token" fixed="degrees" use="required"/>
                </xs:extension>
              </xs:simpleContent>
            </xs:complexType>
          </xs:element>
        </xs:sequence>
      </xs:complexType>
    </xs:element>
    <xs:element name="software_list" type="software_list_type" minOccurs="0"/>
    <xs:element name="details" type="xs:string" minOccurs="0"/>
  </xs:sequence>
</xs:complexType>
Simple Type allowed_angular_sampling
Namespace No namespace
Diagram
Diagram
Type restriction of xs:float
Facets
minExclusive 0
Used by
Source
<xs:simpleType name="allowed_angular_sampling">
  <xs:restriction base="xs:float">
    <xs:minExclusive value="0"/>
  </xs:restriction>
</xs:simpleType>
Complex Type singleparticle_processing_type
Namespace No namespace
Diagram
Diagramemdb_xsd.tmp#base_image_processing_type_image_processing_idemdb_xsd.tmp#base_image_processing_type_image_recording_idemdb_xsd.tmp#base_image_processing_type_detailsemdb_xsd.tmp#base_image_processing_typeemdb_xsd.tmp#single_particle_proc_add_group_particle_selectionemdb_xsd.tmp#single_particle_proc_add_group_ctf_correctionemdb_xsd.tmp#single_particle_proc_add_group_motion_correctionemdb_xsd.tmp#single_particle_proc_add_group_startup_modelemdb_xsd.tmp#single_particle_proc_add_group_final_reconstructionemdb_xsd.tmp#single_particle_proc_add_group_initial_angle_assignmentemdb_xsd.tmp#single_particle_proc_add_group_final_angle_assignmentemdb_xsd.tmp#single_particle_proc_add_group_final_multi_reference_alignmentemdb_xsd.tmp#single_particle_proc_add_group_final_two_d_classificationemdb_xsd.tmp#single_particle_proc_add_group_final_three_d_classificationemdb_xsd.tmp#single_particle_proc_add_group
Type extension of base_image_processing_type
Type hierarchy
Used by
Model
Children ctf_correction, details, final_angle_assignment, final_multi_reference_alignment, final_reconstruction, final_three_d_classification, final_two_d_classification, image_recording_id, initial_angle_assignment, motion_correction, particle_selection, startup_model
Attributes
QName Type Use
image_processing_id xs:positiveInteger required
Source
<xs:complexType name="singleparticle_processing_type">
  <xs:complexContent>
    <xs:extension base="base_image_processing_type">
      <xs:group ref="single_particle_proc_add_group"/>
    </xs:extension>
  </xs:complexContent>
</xs:complexType>
Complex Type particle_selection_type
Namespace No namespace
Diagram
Diagramemdb_xsd.tmp#particle_selection_type_number_selectedemdb_xsd.tmp#particle_selection_type_reference_modelemdb_xsd.tmp#particle_selection_type_methodemdb_xsd.tmp#particle_selection_type_software_listemdb_xsd.tmp#particle_selection_type_details
Used by
Model
Children details, method, number_selected, reference_model, software_list
Source
<xs:complexType name="particle_selection_type">
  <xs:sequence>
    <xs:element name="number_selected" type="xs:positiveInteger" minOccurs="0"/>
    <xs:element name="reference_model" type="xs:token" minOccurs="0"/>
    <xs:element name="method" type="xs:string" minOccurs="0"/>
    <xs:element name="software_list" type="software_list_type" minOccurs="0"/>
    <xs:element name="details" type="xs:string" minOccurs="0"/>
  </xs:sequence>
</xs:complexType>
Complex Type classification_type
Namespace No namespace
Diagram
Diagramemdb_xsd.tmp#classification_type_number_classesemdb_xsd.tmp#classification_type_average_number_members_per_classemdb_xsd.tmp#classification_type_software_listemdb_xsd.tmp#classification_type_details
Used by
Model
Children average_number_members_per_class, details, number_classes, software_list
Source
<xs:complexType name="classification_type">
  <xs:sequence>
    <xs:element name="number_classes" type="xs:positiveInteger" minOccurs="0"/>
    <xs:element name="average_number_members_per_class" minOccurs="0">
      <xs:simpleType>
        <xs:restriction base="xs:float">
          <xs:minExclusive value="0"/>
        </xs:restriction>
      </xs:simpleType>
    </xs:element>
    <xs:element name="software_list" type="software_list_type" minOccurs="0"/>
    <xs:element name="details" type="xs:string" minOccurs="0"/>
  </xs:sequence>
</xs:complexType>
Complex Type subtomogram_averaging_processing_type
Namespace No namespace
Diagram
Diagramemdb_xsd.tmp#base_image_processing_type_image_processing_idemdb_xsd.tmp#base_image_processing_type_image_recording_idemdb_xsd.tmp#base_image_processing_type_detailsemdb_xsd.tmp#base_image_processing_typeemdb_xsd.tmp#subtomogram_averaging_proc_add_group_final_reconstructionemdb_xsd.tmp#subtomogram_averaging_proc_add_group_extractionemdb_xsd.tmp#subtomogram_averaging_proc_add_group_ctf_correctionemdb_xsd.tmp#subtomogram_averaging_proc_add_group_motion_correctionemdb_xsd.tmp#subtomogram_averaging_proc_add_group_final_multi_reference_alignmentemdb_xsd.tmp#subtomogram_averaging_proc_add_group_final_three_d_classificationemdb_xsd.tmp#subtomogram_averaging_proc_add_group_final_angle_assignmentemdb_xsd.tmp#subtomogram_averaging_proc_add_group_crystal_parametersemdb_xsd.tmp#subtomogram_averaging_proc_add_group
Type extension of base_image_processing_type
Type hierarchy
Used by
Model
Children crystal_parameters, ctf_correction, details, extraction, final_angle_assignment, final_multi_reference_alignment, final_reconstruction, final_three_d_classification, image_recording_id, motion_correction
Attributes
QName Type Use
image_processing_id xs:positiveInteger required
Source
<xs:complexType name="subtomogram_averaging_processing_type">
  <xs:complexContent>
    <xs:extension base="base_image_processing_type">
      <xs:group ref="subtomogram_averaging_proc_add_group"/>
    </xs:extension>
  </xs:complexContent>
</xs:complexType>
Complex Type subtomogram_final_reconstruction_type
Namespace No namespace
Diagram
Diagramemdb_xsd.tmp#final_reconstruction_type_number_classes_usedemdb_xsd.tmp#final_reconstruction_type_applied_symmetryemdb_xsd.tmp#final_reconstruction_type_algorithmemdb_xsd.tmp#final_reconstruction_type_resolutionemdb_xsd.tmp#final_reconstruction_type_resolution_methodemdb_xsd.tmp#final_reconstruction_type_reconstruction_filteringemdb_xsd.tmp#final_reconstruction_type_software_listemdb_xsd.tmp#final_reconstruction_type_detailsemdb_xsd.tmp#final_reconstruction_typeemdb_xsd.tmp#subtomogram_final_reconstruction_type_number_subtomograms_used
Type extension of final_reconstruction_type
Type hierarchy
Used by
Model
Children algorithm, applied_symmetry, details, number_classes_used, number_subtomograms_used, reconstruction_filtering, resolution, resolution_method, software_list
Source
<xs:complexType name="subtomogram_final_reconstruction_type">
  <xs:complexContent>
    <xs:extension base="final_reconstruction_type">
      <xs:sequence>
        <xs:element name="number_subtomograms_used" type="xs:positiveInteger" minOccurs="0"/>
      </xs:sequence>
    </xs:extension>
  </xs:complexContent>
</xs:complexType>
Complex Type tomography_processing_type
Namespace No namespace
Diagram
Diagramemdb_xsd.tmp#base_image_processing_type_image_processing_idemdb_xsd.tmp#base_image_processing_type_image_recording_idemdb_xsd.tmp#base_image_processing_type_detailsemdb_xsd.tmp#base_image_processing_typeemdb_xsd.tmp#tomography_proc_add_group_final_reconstructionemdb_xsd.tmp#tomography_proc_add_group_series_aligment_software_listemdb_xsd.tmp#tomography_proc_add_group_ctf_correctionemdb_xsd.tmp#tomography_proc_add_group_motion_correctionemdb_xsd.tmp#tomography_proc_add_group_crystal_parametersemdb_xsd.tmp#tomography_proc_add_group
Type extension of base_image_processing_type
Type hierarchy
Used by
Model
Children crystal_parameters, ctf_correction, details, final_reconstruction, image_recording_id, motion_correction, series_aligment_software_list
Attributes
QName Type Use
image_processing_id xs:positiveInteger required
Source
<xs:complexType name="tomography_processing_type">
  <xs:complexContent>
    <xs:extension base="base_image_processing_type">
      <xs:group ref="tomography_proc_add_group"/>
    </xs:extension>
  </xs:complexContent>
</xs:complexType>
Complex Type crystallography_validation_type
Namespace No namespace
Diagram
Diagramemdb_xsd.tmp#validation_type_fileemdb_xsd.tmp#validation_type_detailsemdb_xsd.tmp#validation_typeemdb_xsd.tmp#crystallography_validation_type_parallel_resolutionemdb_xsd.tmp#crystallography_validation_type_perpendicular_resolutionemdb_xsd.tmp#crystallography_validation_type_number_observed_reflectionsemdb_xsd.tmp#crystallography_validation_type_number_unique_reflectionsemdb_xsd.tmp#crystallography_validation_type_weighted_phase_residualemdb_xsd.tmp#crystallography_validation_type_weighted_r_factoremdb_xsd.tmp#crystallography_validation_type_data_completeness
Type extension of validation_type
Type hierarchy
Used by
Model
Children data_completeness, details, file, number_observed_reflections, number_unique_reflections, parallel_resolution, perpendicular_resolution, weighted_phase_residual, weighted_r_factor
Source
<xs:complexType name="crystallography_validation_type">
  <xs:complexContent>
    <xs:extension base="validation_type">
      <xs:sequence>
        <xs:element name="parallel_resolution"/>
        <xs:element name="perpendicular_resolution"/>
        <xs:element name="number_observed_reflections"/>
        <xs:element name="number_unique_reflections"/>
        <xs:element name="weighted_phase_residual"/>
        <xs:element name="weighted_r_factor"/>
        <xs:element name="data_completeness"/>
      </xs:sequence>
    </xs:extension>
  </xs:complexContent>
</xs:complexType>
Complex Type fsc_curve_validation_type
Namespace No namespace
Diagram
Diagramemdb_xsd.tmp#validation_type_fileemdb_xsd.tmp#validation_type_detailsemdb_xsd.tmp#validation_type
Type extension of validation_type
Type hierarchy
Used by
Element fsc_curve
Model
Children details, file
Source
<xs:complexType name="fsc_curve_validation_type">
  <xs:complexContent>
    <xs:extension base="validation_type"/>
  </xs:complexContent>
</xs:complexType>
Complex Type layer_lines_validation_type
Namespace No namespace
Diagram
Diagramemdb_xsd.tmp#validation_type_fileemdb_xsd.tmp#validation_type_detailsemdb_xsd.tmp#validation_type
Type extension of validation_type
Type hierarchy
Used by
Element layer_lines
Model
Children details, file
Source
<xs:complexType name="layer_lines_validation_type">
  <xs:complexContent>
    <xs:extension base="validation_type"/>
  </xs:complexContent>
</xs:complexType>
Complex Type structure_factors_validation_type
Namespace No namespace
Diagram
Diagramemdb_xsd.tmp#validation_type_fileemdb_xsd.tmp#validation_type_detailsemdb_xsd.tmp#validation_type
Type extension of validation_type
Type hierarchy
Used by
Model
Children details, file
Source
<xs:complexType name="structure_factors_validation_type">
  <xs:complexContent>
    <xs:extension base="validation_type"/>
  </xs:complexContent>
</xs:complexType>
Attribute code_type / @superseded
Namespace No namespace
Type xs:boolean
Properties
content simple
Used by
Complex Type code_type
Source
<xs:attribute name="superseded" type="xs:boolean"/>
Attribute code_type / @supersedes
Namespace No namespace
Type xs:boolean
Properties
content simple
Used by
Complex Type code_type
Source
<xs:attribute name="supersedes" type="xs:boolean"/>
Attribute version_type / annotator / @private
Namespace No namespace
Type xs:token
Properties
use required
fixed true
Used by
Source
<xs:attribute name="private" type="xs:token" fixed="true" use="required"/>
Attribute version_list_type / status / @status_id
Namespace No namespace
Type xs:positiveInteger
Properties
use required
Used by
Source
<xs:attribute name="status_id" type="xs:positiveInteger" use="required"/>
Attribute revision_history_type / @version
Namespace No namespace
Type revision_history_version_type
Properties
use required
Facets
pattern [0-9]+\.[0-9]+
Used by
Complex Type revision_history_type
Source
<xs:attribute name="version" type="revision_history_version_type" use="required"/>
Attribute revision_history_type / @date
Namespace No namespace
Type xs:date
Properties
use required
Used by
Complex Type revision_history_type
Source
<xs:attribute name="date" type="xs:date" use="required"/>
Attribute contact_details_type / organization / @type
Namespace No namespace
Type restriction of xs:token
Properties
use required
Facets
enumeration ACADEMIC
enumeration COMMERCIAL
enumeration GOVERMENT
enumeration OTHER
Used by
Source
<xs:attribute name="type" use="required">
  <xs:simpleType>
    <xs:restriction base="xs:token">
      <xs:enumeration value="ACADEMIC"/>
      <xs:enumeration value="COMMERCIAL"/>
      <xs:enumeration value="GOVERMENT"/>
      <xs:enumeration value="OTHER"/>
    </xs:restriction>
  </xs:simpleType>
</xs:attribute>
Attribute admin_type / contact_author / @private
Namespace No namespace
Properties
use required
fixed true
Used by
Source
<xs:attribute name="private" fixed="true" use="required"/>
Attribute author_ORCID_type / @ORCID
Namespace No namespace
Type ORCID_type
Properties
content simple
Facets
pattern [0-9]{4}-[0-9]{4}-[0-9]{4}-([0-9]{3}X|[0-9]{4})
Used by
Complex Type author_ORCID_type
Source
<xs:attribute name="ORCID" type="ORCID_type"/>
Attribute admin_type / @composite_map
Namespace No namespace
Type xs:boolean
Properties
content simple
Used by
Complex Type admin_type
Source
<xs:attribute name="composite_map" type="xs:boolean"/>
Attribute sci_name_type / @synonym
Namespace No namespace
Type xs:token
Properties
content simple
Used by
Complex Type sci_name_type
Source
<xs:attribute name="synonym" type="xs:token"/>
Attribute base_supramolecule_type / category / @type
Namespace No namespace
Type restriction of xs:token
Properties
use required
Facets
enumeration GO
enumeration ARBITRARY DEFINITION
enumeration PROTEIN ONTOLOGY
Used by
Source
<xs:attribute name="type" use="required">
  <xs:simpleType>
    <xs:restriction base="xs:token">
      <xs:enumeration value="GO"/>
      <xs:enumeration value="ARBITRARY DEFINITION"/>
      <xs:enumeration value="PROTEIN ONTOLOGY"/>
    </xs:restriction>
  </xs:simpleType>
</xs:attribute>
Attribute base_supramolecule_type / external_references / @type
Namespace No namespace
Type restriction of xs:token
Properties
use required
Facets
enumeration UNIPROTKB
enumeration UNIPARC
enumeration INTERPRO
enumeration GO
enumeration NOR
Used by
Source
<xs:attribute name="type" use="required">
  <xs:simpleType>
    <xs:restriction base="xs:token">
      <xs:enumeration value="UNIPROTKB"/>
      <xs:enumeration value="UNIPARC"/>
      <xs:enumeration value="INTERPRO"/>
      <xs:enumeration value="GO"/>
      <xs:enumeration value="NOR"/>
    </xs:restriction>
  </xs:simpleType>
</xs:attribute>
Attribute base_supramolecule_type / @supramolecule_id
Namespace No namespace
Type xs:positiveInteger
Properties
use required
Used by
Source
<xs:attribute name="supramolecule_id" type="xs:positiveInteger" use="required"/>
Attribute organism_type / @ncbi
Namespace No namespace
Type xs:positiveInteger
Properties
content simple
Used by
Complex Type organism_type
Source
<xs:attribute name="ncbi" type="xs:positiveInteger"/>
Attribute base_source_type / @database
Namespace No namespace
Type restriction of xs:token
Properties
content simple
Facets
enumeration NCBI
Used by
Complex Type base_source_type
Source
<xs:attribute name="database">
  <xs:simpleType>
    <xs:restriction base="xs:token">
      <xs:enumeration value="NCBI"/>
    </xs:restriction>
  </xs:simpleType>
</xs:attribute>
Attribute base_source_type / @synthetically_produced
Namespace No namespace
Type xs:boolean
Properties
content simple
Used by
Complex Type base_source_type
Source
<xs:attribute name="synthetically_produced" type="xs:boolean"/>
Attribute molecular_weight_type / experimental / @units
Namespace No namespace
Type restriction of xs:token
Properties
use required
Facets
enumeration MDa
enumeration kDa/nm
Used by
Source
<xs:attribute name="units" use="required">
  <xs:simpleType>
    <xs:restriction base="xs:token">
      <xs:enumeration value="MDa"/>
      <xs:enumeration value="kDa/nm"/>
    </xs:restriction>
  </xs:simpleType>
</xs:attribute>
Attribute molecular_weight_type / theoretical / @units
Namespace No namespace
Type restriction of xs:token
Properties
use required
Facets
enumeration MDa
enumeration kDa/nm
Used by
Source
<xs:attribute name="units" use="required">
  <xs:simpleType>
    <xs:restriction base="xs:token">
      <xs:enumeration value="MDa"/>
      <xs:enumeration value="kDa/nm"/>
    </xs:restriction>
  </xs:simpleType>
</xs:attribute>
Attribute base_macromolecule_type / @macromolecule_id
Namespace No namespace
Type xs:positiveInteger
Properties
use required
Used by
Source
<xs:attribute name="macromolecule_id" type="xs:positiveInteger" use="required"/>
Attribute base_macromolecule_type / @mutant
Namespace No namespace
Type xs:boolean
Properties
content simple
Used by
Source
<xs:attribute name="mutant" type="xs:boolean"/>
Attribute base_macromolecule_type / @chimera
Namespace No namespace
Type xs:boolean
Properties
content simple
Used by
Source
<xs:attribute name="chimera" type="xs:boolean"/>
Attribute base_preparation_type / concentration / @units
Namespace No namespace
Type restriction of xs:string
Properties
use required
Facets
enumeration mg/mL
enumeration mM
Used by
Source
<xs:attribute name="units" use="required">
  <xs:simpleType>
    <xs:restriction base="xs:string">
      <xs:enumeration value="mg/mL"/>
      <xs:enumeration value="mM"/>
    </xs:restriction>
  </xs:simpleType>
</xs:attribute>
Attribute buffer_component_type / concentration / @units
Namespace No namespace
Type xs:token
Properties
use required
Used by
Source
<xs:attribute name="units" type="xs:token" use="required"/>
Attribute base_preparation_type / shadowing / angle / @units
Namespace No namespace
Type xs:token
Properties
use required
fixed deg
Used by
Source
<xs:attribute name="units" type="xs:token" fixed="deg" use="required"/>
Attribute base_preparation_type / shadowing / thickness / @units
Namespace No namespace
Type xs:token
Properties
use required
fixed nm
Used by
Source
<xs:attribute name="units" type="xs:token" fixed="nm" use="required"/>
Attribute film_type / film_thickness / @units
Namespace No namespace
Type xs:token
Properties
fixed nm
Used by
Source
<xs:attribute name="units" type="xs:token" fixed="nm"/>
Attribute film_type / @film_type_id
Namespace No namespace
Type xs:positiveInteger
Properties
use required
Used by
Complex Type film_type
Source
<xs:attribute name="film_type_id" type="xs:positiveInteger" use="required"/>
Attribute grid_pretreatment_type / time / @units
Namespace No namespace
Type xs:token
Properties
use required
fixed s
Used by
Source
<xs:attribute name="units" type="xs:token" fixed="s" use="required"/>
Attribute grid_pretreatment_type / pressure / @units
Namespace No namespace
Type xs:token
Properties
use required
fixed kPa
Used by
Source
<xs:attribute name="units" type="xs:token" fixed="kPa" use="required"/>
Attribute vitrification_type / chamber_humidity / @units
Namespace No namespace
Type xs:token
Properties
use required
fixed percentage
Used by
Source
<xs:attribute name="units" type="xs:token" fixed="percentage" use="required"/>
Attribute vitrification_type / chamber_temperature / @units
Namespace No namespace
Type xs:token
Properties
use required
fixed K
Used by
Source
<xs:attribute name="units" type="xs:token" fixed="K" use="required"/>
Attribute base_preparation_type / @preparation_id
Namespace No namespace
Type xs:positiveInteger
Properties
use required
Used by
Complex Type base_preparation_type
Source
<xs:attribute name="preparation_id" type="xs:positiveInteger" use="required"/>
Attribute base_microscopy_type / acceleration_voltage / @units
Namespace No namespace
Type xs:token
Properties
use required
fixed kV
Used by
Source
<xs:attribute name="units" type="xs:token" fixed="kV" use="required"/>
Attribute base_microscopy_type / c2_aperture_diameter / @units
Namespace No namespace
Type xs:token
Properties
use required
fixed µm
Used by
Source
<xs:attribute name="units" type="xs:token" fixed="µm" use="required"/>
Attribute base_microscopy_type / nominal_cs / @units
Namespace No namespace
Type xs:token
Properties
use required
fixed mm
Used by
Source
<xs:attribute name="units" type="xs:token" fixed="mm" use="required"/>
Attribute base_microscopy_type / nominal_defocus_min / @units
Namespace No namespace
Type xs:token
Properties
use required
fixed µm
Used by
Source
<xs:attribute name="units" type="xs:token" fixed="µm" use="required"/>
Attribute base_microscopy_type / calibrated_defocus_min / @units
Namespace No namespace
Type xs:token
Properties
use required
fixed µm
Used by
Source
<xs:attribute name="units" type="xs:token" fixed="µm" use="required"/>
Attribute base_microscopy_type / nominal_defocus_max / @units
Namespace No namespace
Type xs:token
Properties
use required
fixed µm
Used by
Source
<xs:attribute name="units" type="xs:token" fixed="µm" use="required"/>
Attribute base_microscopy_type / calibrated_defocus_max / @units
Namespace No namespace
Type xs:token
Properties
use required
fixed µm
Used by
Source
<xs:attribute name="units" type="xs:token" fixed="µm" use="required"/>
Attribute temperature_type / @units
Namespace No namespace
Type xs:token
Properties
use required
fixed K
Used by
Complex Type temperature_type
Source
<xs:attribute name="units" type="xs:token" fixed="K" use="required"/>
Attribute residual_tilt_type / @units
Namespace No namespace
Type xs:token
Properties
use required
fixed mrad
Used by
Complex Type residual_tilt_type
Source
<xs:attribute name="units" type="xs:token" fixed="mrad" use="required"/>
Attribute specialist_optics_type / energy_filter / slit_width / @units
Namespace No namespace
Type xs:token
Properties
use required
fixed eV
Used by
Source
<xs:attribute name="units" type="xs:token" fixed="eV" use="required"/>
Attribute specialist_optics_type / energy_filter / lower_energy_threshold / @units
Namespace No namespace
Type xs:token
Properties
use required
fixed eV
Used by
Source
<xs:attribute name="units" type="xs:token" fixed="eV" use="required"/>
Attribute specialist_optics_type / energy_filter / upper_energy_threshold / @units
Namespace No namespace
Type xs:token
Properties
use required
fixed eV
Used by
Source
<xs:attribute name="units" type="xs:token" fixed="eV" use="required"/>
Attribute base_microscopy_type / image_recording_list / image_recording / film_or_detector_model / @category
Namespace No namespace
Type restriction of xs:string
Properties
content simple
Facets
enumeration CCD
enumeration CMOS
enumeration DIRECT ELECTRON DETECTOR
enumeration STORAGE PHOSPOR (IMAGE PLATES)
enumeration FILM
Used by
Source
<xs:attribute name="category">
  <xs:simpleType>
    <xs:restriction base="xs:string">
      <xs:enumeration value="CCD"/>
      <xs:enumeration value="CMOS"/>
      <xs:enumeration value="DIRECT ELECTRON DETECTOR"/>
      <xs:enumeration value="STORAGE PHOSPOR (IMAGE PLATES)"/>
      <xs:enumeration value="FILM"/>
    </xs:restriction>
  </xs:simpleType>
</xs:attribute>
Attribute base_microscopy_type / image_recording_list / image_recording / digitization_details / dimensions / width / @units
Namespace No namespace
Type xs:token
Properties
use required
fixed pixel
Used by
Source
<xs:attribute name="units" type="xs:token" fixed="pixel" use="required"/>
Attribute base_microscopy_type / image_recording_list / image_recording / digitization_details / dimensions / height / @units
Namespace No namespace
Type xs:token
Properties
use required
fixed pixel
Used by
Source
<xs:attribute name="units" type="xs:token" fixed="pixel" use="required"/>
Attribute base_microscopy_type / image_recording_list / image_recording / digitization_details / sampling_interval / @units
Namespace No namespace
Type xs:token
Properties
use required
fixed µm
Used by
Source
<xs:attribute name="units" type="xs:token" fixed="µm" use="required"/>
Attribute base_microscopy_type / image_recording_list / image_recording / average_exposure_time / @units
Namespace No namespace
Type xs:token
Properties
use required
fixed s
Used by
Source
<xs:attribute name="units" type="xs:token" fixed="s" use="required"/>
Attribute base_microscopy_type / image_recording_list / image_recording / average_electron_dose_per_image / @units
Namespace No namespace
Type xs:token
Properties
use required
fixed e/Å^2
Used by
Source
<xs:attribute name="units" type="xs:token" fixed="e/Å^2" use="required"/>
Attribute base_microscopy_type / image_recording_list / image_recording / @image_recording_id
Namespace No namespace
Type xs:positiveInteger
Properties
content simple
Used by
Source
<xs:attribute name="image_recording_id" type="xs:positiveInteger"/>
Attribute base_microscopy_type / @microscopy_id
Namespace No namespace
Type xs:positiveInteger
Properties
use required
Used by
Complex Type base_microscopy_type
Source
<xs:attribute name="microscopy_id" type="xs:positiveInteger" use="required"/>
Attribute base_image_processing_type / @image_processing_id
Namespace No namespace
Type xs:positiveInteger
Properties
use required
Used by
Source
<xs:attribute name="image_processing_id" type="xs:positiveInteger" use="required"/>
Attribute structure_determination_type / @structure_determination_id
Namespace No namespace
Type xs:positiveInteger
Properties
use required
Used by
Source
<xs:attribute name="structure_determination_id" type="xs:positiveInteger" use="required"/>
Attribute helical_parameters_type / delta_z / @units
Namespace No namespace
Type xs:token
Properties
use required
fixed
Used by
Source
<xs:attribute name="units" type="xs:token" fixed="Å" use="required"/>
Attribute helical_parameters_type / delta_phi / @units
Namespace No namespace
Type xs:token
Properties
use required
fixed deg
Used by
Source
<xs:attribute name="units" type="xs:token" fixed="deg" use="required"/>
Attribute cell_type / @units
Namespace No namespace
Type xs:token
Properties
use required
fixed
Used by
Complex Type cell_type
Source
<xs:attribute name="units" type="xs:token" fixed="Å" use="required"/>
Attribute cell_angle_type / @units
Namespace No namespace
Type xs:token
Properties
use required
fixed deg
Used by
Complex Type cell_angle_type
Source
<xs:attribute name="units" type="xs:token" fixed="deg" use="required"/>
Attribute pixel_spacing_type / @units
Namespace No namespace
Type xs:token
Properties
use required
fixed
Used by
Complex Type pixel_spacing_type
Source
<xs:attribute name="units" type="xs:token" fixed="Å" use="required"/>
Attribute map_type / contour_list / contour / @primary
Namespace No namespace
Type xs:boolean
Properties
use required
Used by
Source
<xs:attribute name="primary" type="xs:boolean" use="required"/>
Attribute map_type / @format
Namespace No namespace
Properties
use required
fixed CCP4
Used by
Complex Type map_type
Source
<xs:attribute name="format" fixed="CCP4" use="required"/>
Attribute map_type / @size_kbytes
Namespace No namespace
Type xs:positiveInteger
Properties
use required
Used by
Complex Type map_type
Source
<xs:attribute name="size_kbytes" type="xs:positiveInteger" use="required"/>
Attribute entry_type / @emdb_id
Namespace No namespace
Type emdb_id_type
Properties
use required
Facets
pattern EMD-\d{4,}
Used by
Complex Type entry_type
Source
<xs:attribute name="emdb_id" type="emdb_id_type" use="required"/>
Attribute entry_type / @version
Namespace No namespace
Type xs:token
Properties
default 3.0.11.3
Used by
Complex Type entry_type
Source
<xs:attribute name="version" type="xs:token" default="3.0.11.3"/>
Attribute part_revision_change_type / @part
Namespace No namespace
Type xs:positiveInteger
Properties
content simple
Used by
Source
<xs:attribute name="part" type="xs:positiveInteger"/>
Attribute author_order_type / @order
Namespace No namespace
Type xs:positiveInteger
Properties
content simple
Used by
Complex Type author_order_type
Source
<xs:attribute name="order" type="xs:positiveInteger"/>
Attribute journal_citation / external_references / @type
Namespace No namespace
Type restriction of xs:token
Properties
use required
Facets
whiteSpace collapse
enumeration PUBMED
enumeration DOI
enumeration ISBN
enumeration ISSN
enumeration CAS
enumeration CSD
enumeration MEDLINE
enumeration ASTM
Used by
Source
<xs:attribute name="type" use="required">
  <xs:simpleType>
    <xs:restriction base="xs:token">
      <xs:enumeration value="PUBMED"/>
      <xs:enumeration value="DOI"/>
      <xs:enumeration value="ISBN"/>
      <xs:enumeration value="ISSN"/>
      <xs:enumeration value="CAS"/>
      <xs:whiteSpace value="collapse"/>
      <xs:enumeration value="CSD"/>
      <xs:enumeration value="MEDLINE"/>
      <xs:enumeration value="ASTM"/>
    </xs:restriction>
  </xs:simpleType>
</xs:attribute>
Attribute journal_citation / @published
Namespace No namespace
Type xs:boolean
Properties
use required
Used by
Source
<xs:attribute name="published" type="xs:boolean" use="required"/>
Attribute non_journal_citation / external_references / @type
Namespace No namespace
Type restriction of xs:token
Properties
use required
Facets
whiteSpace collapse
enumeration PUBMED
enumeration DOI
enumeration ISBN
enumeration ISSN
enumeration CAS
enumeration CSD
enumeration MEDLINE
enumeration ASTM
Used by
Source
<xs:attribute name="type" use="required">
  <xs:simpleType>
    <xs:restriction base="xs:token">
      <xs:enumeration value="PUBMED"/>
      <xs:enumeration value="DOI"/>
      <xs:enumeration value="ISBN"/>
      <xs:enumeration value="ISSN"/>
      <xs:enumeration value="CAS"/>
      <xs:whiteSpace value="collapse"/>
      <xs:enumeration value="CSD"/>
      <xs:enumeration value="MEDLINE"/>
      <xs:enumeration value="ASTM"/>
    </xs:restriction>
  </xs:simpleType>
</xs:attribute>
Attribute non_journal_citation / @published
Namespace No namespace
Type xs:boolean
Properties
use required
Used by
Source
<xs:attribute name="published" type="xs:boolean" use="required"/>
Attribute recombinant_source_type / @database
Namespace No namespace
Type restriction of xs:token
Properties
use required
Facets
enumeration NCBI
Used by
Source
<xs:attribute name="database" use="required">
  <xs:simpleType>
    <xs:restriction base="xs:token">
      <xs:enumeration value="NCBI"/>
    </xs:restriction>
  </xs:simpleType>
</xs:attribute>
Attribute complex_supramolecule_type / @chimera
Namespace No namespace
Type xs:boolean
Properties
fixed true
Used by
Source
<xs:attribute name="chimera" type="xs:boolean" fixed="true"/>
Attribute virus_species_name_type / @ncbi
Namespace No namespace
Type xs:positiveInteger
Properties
content simple
Used by
Source
<xs:attribute name="ncbi" type="xs:positiveInteger"/>
Attribute virus_supramolecule_type / virus_shell / diameter / @units
Namespace No namespace
Properties
use required
fixed
Used by
Source
<xs:attribute name="units" fixed="Å" use="required"/>
Attribute virus_supramolecule_type / virus_shell / @shell_id
Namespace No namespace
Type xs:positiveInteger
Properties
content simple
Used by
Source
<xs:attribute name="shell_id" type="xs:positiveInteger"/>
Attribute dna_macromolecule_type / sequence / external_references / @type
Namespace No namespace
Type restriction of xs:token
Properties
use required
Facets
whiteSpace collapse
enumeration REFSEQ
enumeration GENBANK
Used by
Source
<xs:attribute name="type" use="required">
  <xs:simpleType>
    <xs:restriction base="xs:token">
      <xs:enumeration value="REFSEQ"/>
      <xs:enumeration value="GENBANK"/>
      <xs:whiteSpace value="collapse"/>
    </xs:restriction>
  </xs:simpleType>
</xs:attribute>
Attribute ligand_macromolecule_type / external_references / @type
Namespace No namespace
Type restriction of xs:token
Properties
content simple
Facets
whiteSpace collapse
enumeration CAS
enumeration PUBCHEM
enumeration DRUGBANK
enumeration CHEBI
enumeration CHEMBL
Used by
Source
<xs:attribute name="type">
  <xs:simpleType>
    <xs:restriction base="xs:token">
      <xs:whiteSpace value="collapse"/>
      <xs:enumeration value="CAS"/>
      <xs:enumeration value="PUBCHEM"/>
      <xs:enumeration value="DRUGBANK"/>
      <xs:enumeration value="CHEBI"/>
      <xs:enumeration value="CHEMBL"/>
    </xs:restriction>
  </xs:simpleType>
</xs:attribute>
Attribute other_macromolecule_type / sequence / external_references / @type
Namespace No namespace
Type xs:token
Properties
use required
Used by
Source
<xs:attribute name="type" type="xs:token" use="required"/>
Attribute protein_or_peptide_macromolecule_type / sequence / external_references / @type
Namespace No namespace
Type restriction of xs:token
Properties
use required
Facets
enumeration UNIPROTKB
enumeration UNIPARC
enumeration INTERPRO
enumeration GO
enumeration GENBANK
enumeration NOR
Used by
Source
<xs:attribute name="type" use="required">
  <xs:simpleType>
    <xs:restriction base="xs:token">
      <xs:enumeration value="UNIPROTKB"/>
      <xs:enumeration value="UNIPARC"/>
      <xs:enumeration value="INTERPRO"/>
      <xs:enumeration value="GO"/>
      <xs:enumeration value="GENBANK"/>
      <xs:enumeration value="NOR"/>
    </xs:restriction>
  </xs:simpleType>
</xs:attribute>
Attribute rna_macromolecule_type / sequence / external_references / @type
Namespace No namespace
Type restriction of xs:token
Properties
content simple
Facets
whiteSpace collapse
enumeration REFSEQ
enumeration GENBANK
enumeration UNIPROTKB
enumeration NOR
Used by
Source
<xs:attribute name="type">
  <xs:simpleType>
    <xs:restriction base="xs:token">
      <xs:enumeration value="REFSEQ"/>
      <xs:enumeration value="GENBANK"/>
      <xs:enumeration value="UNIPROTKB"/>
      <xs:enumeration value="NOR"/>
      <xs:whiteSpace value="collapse"/>
    </xs:restriction>
  </xs:simpleType>
</xs:attribute>
Attribute saccharide_macromolecule_type / external_references / @type
Namespace No namespace
Type restriction of xs:token
Properties
content simple
Facets
whiteSpace collapse
enumeration CARDBANK
Used by
Source
<xs:attribute name="type">
  <xs:simpleType>
    <xs:restriction base="xs:token">
      <xs:enumeration value="CARDBANK"/>
      <xs:whiteSpace value="collapse"/>
    </xs:restriction>
  </xs:simpleType>
</xs:attribute>
Attribute crystal_formation_temperature_type / @units
Namespace No namespace
Type xs:token
Properties
use required
fixed K
Used by
Source
<xs:attribute name="units" type="xs:token" fixed="K" use="required"/>
Attribute crystal_formation_time_type / @units
Namespace No namespace
Type restriction of xs:token
Properties
use required
Facets
enumeration MINUTE
enumeration HOUR
enumeration DAY
Used by
Source
<xs:attribute name="units" use="required">
  <xs:simpleType>
    <xs:restriction base="xs:token">
      <xs:enumeration value="MINUTE"/>
      <xs:enumeration value="HOUR"/>
      <xs:enumeration value="DAY"/>
    </xs:restriction>
  </xs:simpleType>
</xs:attribute>
Attribute fiducial_marker_diameter_type / @units
Namespace No namespace
Type xs:token
Properties
use required
fixed nanometer
Used by
Source
<xs:attribute name="units" type="xs:token" fixed="nanometer" use="required"/>
Attribute ultramicrotomy_final_thickness_type / @units
Namespace No namespace
Type xs:token
Properties
default nm
Used by
Source
<xs:attribute default="nm" name="units" type="xs:token"/>
Attribute fib_voltage_type / @units
Namespace No namespace
Properties
fixed kV
Used by
Complex Type fib_voltage_type
Source
<xs:attribute name="units" fixed="kV"/>
Attribute fib_current_type / @units
Namespace No namespace
Properties
fixed nA
Used by
Complex Type fib_current_type
Source
<xs:attribute name="units" fixed="nA"/>
Attribute fib_dose_rate_type / @units
Namespace No namespace
Type xs:token
Properties
default ions/(cm^2*s)
Used by
Complex Type fib_dose_rate_type
Source
<xs:attribute name="units" type="xs:token" default="ions/(cm^2*s)"/>
Attribute fib_duration_type / @units
Namespace No namespace
Type xs:token
Properties
fixed s
Used by
Complex Type fib_duration_type
Source
<xs:attribute name="units" type="xs:token" fixed="s"/>
Attribute fib_initial_thickness_type / @units
Namespace No namespace
Type xs:token
Properties
default nm
Used by
Source
<xs:attribute name="units" type="xs:token" default="nm"/>
Attribute fib_final_thickness_type / @units
Namespace No namespace
Type xs:token
Properties
default nm
Used by
Source
<xs:attribute name="units" type="xs:token" default="nm"/>
Attribute crystallography_microscopy_type / camera_length / @units
Namespace No namespace
Type xs:token
Properties
use required
fixed mm
Used by
Source
<xs:attribute name="units" type="xs:token" fixed="mm" use="required"/>
Attribute axis_type / min_angle / @units
Namespace No namespace
Properties
use required
fixed deg
Used by
Source
<xs:attribute name="units" fixed="deg" use="required"/>
Attribute axis_type / max_angle / @units
Namespace No namespace
Properties
use required
fixed deg
Used by
Source
<xs:attribute name="units" fixed="deg" use="required"/>
Attribute axis_type / angle_increment / @units
Namespace No namespace
Properties
use required
fixed deg
Used by
Source
<xs:attribute name="units" fixed="deg" use="required"/>
Attribute tilt_series_type / axis_rotation / @units
Namespace No namespace
Type xs:token
Properties
use required
fixed deg
Used by
Source
<xs:attribute name="units" type="xs:token" fixed="deg" use="required"/>
Attribute final_reconstruction_type / resolution / @units
Namespace No namespace
Type xs:token
Properties
use required
fixed
Used by
Source
<xs:attribute name="units" type="xs:token" fixed="Å" use="required"/>
Attribute final_reconstruction_type / resolution / @res_type
Namespace No namespace
Type restriction of xs:token
Properties
use required
Facets
enumeration BY AUTHOR
Used by
Source
<xs:attribute name="res_type" use="required">
  <xs:simpleType>
    <xs:restriction base="xs:token">
      <xs:enumeration value="BY AUTHOR"/>
    </xs:restriction>
  </xs:simpleType>
</xs:attribute>
Attribute background_masked_type / dimensions / radius / @units
Namespace No namespace
Type restriction of xs:token
Properties
use required
Facets
enumeration PIXEL
enumeration
Used by
Source
<xs:attribute name="units" use="required">
  <xs:simpleType>
    <xs:restriction base="xs:token">
      <xs:enumeration value="PIXEL"/>
      <xs:enumeration value="Å"/>
    </xs:restriction>
  </xs:simpleType>
</xs:attribute>
Attribute background_masked_type / dimensions / width / @units
Namespace No namespace
Type restriction of xs:token
Properties
use required
Facets
enumeration PIXEL
enumeration
Used by
Source
<xs:attribute name="units" use="required">
  <xs:simpleType>
    <xs:restriction base="xs:token">
      <xs:enumeration value="PIXEL"/>
      <xs:enumeration value="Å"/>
    </xs:restriction>
  </xs:simpleType>
</xs:attribute>
Attribute background_masked_type / dimensions / height / @units
Namespace No namespace
Type restriction of xs:token
Properties
use required
Facets
enumeration PIXEL
enumeration
Used by
Source
<xs:attribute name="units" use="required">
  <xs:simpleType>
    <xs:restriction base="xs:token">
      <xs:enumeration value="PIXEL"/>
      <xs:enumeration value="Å"/>
    </xs:restriction>
  </xs:simpleType>
</xs:attribute>
Attribute background_masked_type / dimensions / depth / @units
Namespace No namespace
Type restriction of xs:token
Properties
use required
Facets
enumeration PIXEL
enumeration
Used by
Source
<xs:attribute name="units" use="required">
  <xs:simpleType>
    <xs:restriction base="xs:token">
      <xs:enumeration value="PIXEL"/>
      <xs:enumeration value="Å"/>
    </xs:restriction>
  </xs:simpleType>
</xs:attribute>
Attribute reconstruction_filtering_type / spatial_filtering / low_frequency_cutoff / @units
Namespace No namespace
Properties
use required
fixed 1/Å
Used by
Source
<xs:attribute name="units" fixed="1/Å" use="required"/>
Attribute reconstruction_filtering_type / spatial_filtering / high_frequency_cutoff / @units
Namespace No namespace
Properties
use required
fixed 1/Å
Used by
Source
<xs:attribute name="units" fixed="1/Å" use="required"/>
Attribute reconstruction_filtering_type / b-factorSharpening / _brestore / @units
Namespace No namespace
Type xs:token
Properties
use required
fixed Å^2
Used by
Source
<xs:attribute name="units" type="xs:token" fixed="Å^2" use="required"/>
Attribute starting_map_type / random_conical_tilt / tilt_angle / @units
Namespace No namespace
Type xs:token
Properties
use required
fixed degrees
Used by
Source
<xs:attribute name="units" type="xs:token" fixed="degrees" use="required"/>
Attribute starting_map_type / orthogonal_tilt / tilt_angle1 / @units
Namespace No namespace
Type xs:token
Properties
use required
fixed degrees
Used by
Source
<xs:attribute name="units" type="xs:token" fixed="degrees" use="required"/>
Attribute starting_map_type / orthogonal_tilt / tilt_angle2 / @units
Namespace No namespace
Type xs:token
Properties
use required
fixed degrees
Used by
Source
<xs:attribute name="units" type="xs:token" fixed="degrees" use="required"/>
Attribute starting_map_type / @type_of_model
Namespace No namespace
Type xs:token
Properties
content simple
Used by
Complex Type starting_map_type
Source
<xs:attribute name="type_of_model" type="xs:token"/>
Attribute molecular_replacement_type / resolution_range / high_resolution / @units
Namespace No namespace
Type xs:token
Properties
use required
fixed
Used by
Source
<xs:attribute name="units" type="xs:token" fixed="Å" use="required"/>
Attribute molecular_replacement_type / resolution_range / low_resolution / @units
Namespace No namespace
Type xs:token
Properties
use required
fixed
Used by
Source
<xs:attribute name="units" type="xs:token" fixed="Å" use="required"/>
Attribute crystallography_statistics_type / high_resolution / @units
Namespace No namespace
Type xs:token
Properties
use required
fixed
Used by
Source
<xs:attribute name="units" type="xs:token" fixed="Å" use="required"/>
Attribute crystallography_statistics_type / shell_list / shell / high_resolution / @units
Namespace No namespace
Type xs:token
Properties
use required
fixed
Used by
Source
<xs:attribute name="units" type="xs:token" fixed="Å" use="required"/>
Attribute crystallography_statistics_type / shell_list / shell / low_resolution / @units
Namespace No namespace
Type xs:token
Properties
use required
fixed
Used by
Source
<xs:attribute name="units" type="xs:token" fixed="Å" use="required"/>
Attribute crystallography_statistics_type / shell_list / shell / @shell_id
Namespace No namespace
Type xs:positiveInteger
Properties
content simple
Used by
Source
<xs:attribute name="shell_id" type="xs:positiveInteger"/>
Attribute segment_selection_type / segment_length / @units
Namespace No namespace
Type xs:token
Properties
use required
fixed
Used by
Source
<xs:attribute name="units" type="xs:token" fixed="Å" use="required"/>
Attribute segment_selection_type / segment_overlap / @units
Namespace No namespace
Type xs:token
Properties
use required
fixed
Used by
Source
<xs:attribute name="units" type="xs:token" fixed="Å" use="required"/>
Attribute segment_selection_type / total_filament_length / @units
Namespace No namespace
Type xs:token
Properties
use required
fixed
Used by
Source
<xs:attribute name="units" type="xs:token" fixed="Å" use="required"/>
Attribute angle_assignment_type / projection_matching_processing / angular_sampling / @units
Namespace No namespace
Type xs:token
Properties
use required
fixed degrees
Used by
Source
<xs:attribute name="units" type="xs:token" fixed="degrees" use="required"/>
Attribute single_particle_proc_add_group / final_multi_reference_alignment / angular_sampling / @units
Namespace No namespace
Type xs:token
Properties
use required
fixed degrees
Used by
Source
<xs:attribute name="units" type="xs:token" fixed="degrees" use="required"/>
Element Group crystallography_proc_add_group
Namespace No namespace
Diagram
Diagramemdb_xsd.tmp#crystallography_proc_add_group_final_reconstructionemdb_xsd.tmp#crystallography_proc_add_group_crystal_parametersemdb_xsd.tmp#crystallography_proc_add_group_startup_modelemdb_xsd.tmp#crystallography_proc_add_group_ctf_correctionemdb_xsd.tmp#crystallography_proc_add_group_molecular_replacementemdb_xsd.tmp#crystallography_proc_add_group_lattice_distortion_correction_software_listemdb_xsd.tmp#crystallography_proc_add_group_symmetry_determination_software_listemdb_xsd.tmp#crystallography_proc_add_group_merging_software_listemdb_xsd.tmp#crystallography_proc_add_group_crystallography_statistics
Used by
Model
Children crystal_parameters, crystallography_statistics, ctf_correction, final_reconstruction, lattice_distortion_correction_software_list, merging_software_list, molecular_replacement, startup_model, symmetry_determination_software_list
Source
<xs:group name="crystallography_proc_add_group">
  <xs:sequence>
    <xs:element name="final_reconstruction" type="non_subtom_final_reconstruction_type" minOccurs="0"/>
    <xs:element name="crystal_parameters" type="crystal_parameters_type" minOccurs="0"/>
    <xs:element name="startup_model" type="starting_map_type" minOccurs="0" maxOccurs="unbounded"/>
    <xs:element name="ctf_correction" type="ctf_correction_type" minOccurs="0"/>
    <xs:element name="molecular_replacement" type="molecular_replacement_type" minOccurs="0"/>
    <xs:element name="lattice_distortion_correction_software_list" type="software_list_type" minOccurs="0"/>
    <xs:element name="symmetry_determination_software_list" type="software_list_type" minOccurs="0"/>
    <xs:element name="merging_software_list" type="software_list_type" minOccurs="0"/>
    <xs:element name="crystallography_statistics" type="crystallography_statistics_type" minOccurs="0"/>
  </xs:sequence>
</xs:group>
Element Group helical_processing_add_group
Namespace No namespace
Diagram
Diagramemdb_xsd.tmp#helical_processing_add_group_final_reconstructionemdb_xsd.tmp#helical_processing_add_group_ctf_correctionemdb_xsd.tmp#helical_processing_add_group_motion_correctionemdb_xsd.tmp#helical_processing_add_group_segment_selectionemdb_xsd.tmp#helical_processing_add_group_refinementemdb_xsd.tmp#helical_processing_add_group_startup_modelemdb_xsd.tmp#helical_processing_add_group_helical_layer_linesemdb_xsd.tmp#helical_processing_add_group_initial_angle_assignmentemdb_xsd.tmp#helical_processing_add_group_final_angle_assignmentemdb_xsd.tmp#helical_processing_add_group_crystal_parameters
Used by
Model
Children crystal_parameters, ctf_correction, final_angle_assignment, final_reconstruction, helical_layer_lines, initial_angle_assignment, motion_correction, refinement, segment_selection, startup_model
Source
<xs:group name="helical_processing_add_group">
  <xs:sequence>
    <xs:element name="final_reconstruction" type="non_subtom_final_reconstruction_type" minOccurs="0"/>
    <xs:element name="ctf_correction" type="ctf_correction_type" minOccurs="0"/>
    <xs:element name="motion_correction" type="motion_correction_type" minOccurs="0"/>
    <xs:element name="segment_selection" type="segment_selection_type" minOccurs="0" maxOccurs="unbounded"/>
    <xs:element name="refinement" type="refinement_type" minOccurs="0"/>
    <xs:element name="startup_model" type="starting_map_type" minOccurs="0" maxOccurs="unbounded"/>
    <xs:element name="helical_layer_lines" type="layer_lines_type" minOccurs="0"/>
    <xs:element name="initial_angle_assignment" type="angle_assignment_type" minOccurs="0"/>
    <xs:element name="final_angle_assignment" type="angle_assignment_type" minOccurs="0"/>
    <xs:element name="crystal_parameters" type="crystal_parameters_type" minOccurs="0"/>
  </xs:sequence>
</xs:group>
Element Group single_particle_proc_add_group
Namespace No namespace
Diagram
Diagramemdb_xsd.tmp#single_particle_proc_add_group_particle_selectionemdb_xsd.tmp#single_particle_proc_add_group_ctf_correctionemdb_xsd.tmp#single_particle_proc_add_group_motion_correctionemdb_xsd.tmp#single_particle_proc_add_group_startup_modelemdb_xsd.tmp#single_particle_proc_add_group_final_reconstructionemdb_xsd.tmp#single_particle_proc_add_group_initial_angle_assignmentemdb_xsd.tmp#single_particle_proc_add_group_final_angle_assignmentemdb_xsd.tmp#single_particle_proc_add_group_final_multi_reference_alignmentemdb_xsd.tmp#single_particle_proc_add_group_final_two_d_classificationemdb_xsd.tmp#single_particle_proc_add_group_final_three_d_classification
Used by
Model
Children ctf_correction, final_angle_assignment, final_multi_reference_alignment, final_reconstruction, final_three_d_classification, final_two_d_classification, initial_angle_assignment, motion_correction, particle_selection, startup_model
Source
<xs:group name="single_particle_proc_add_group">
  <xs:sequence>
    <xs:element name="particle_selection" type="particle_selection_type" minOccurs="0" maxOccurs="unbounded"/>
    <xs:element name="ctf_correction" type="ctf_correction_type" minOccurs="0"/>
    <xs:element name="motion_correction" type="motion_correction_type" minOccurs="0"/>
    <xs:element name="startup_model" type="starting_map_type" minOccurs="0" maxOccurs="unbounded"/>
    <xs:element name="final_reconstruction" type="non_subtom_final_reconstruction_type" minOccurs="0"/>
    <xs:element name="initial_angle_assignment" type="angle_assignment_type" minOccurs="0"/>
    <xs:element name="final_angle_assignment" type="angle_assignment_type" minOccurs="0"/>
    <xs:element name="final_multi_reference_alignment" minOccurs="0">
      <xs:complexType>
        <xs:sequence>
          <xs:element name="number_reference_projections" type="xs:positiveInteger"/>
          <xs:element name="merit_function" minOccurs="0" type="xs:string"/>
          <xs:element name="angular_sampling" minOccurs="0">
            <xs:complexType>
              <xs:simpleContent>
                <xs:extension base="allowed_angular_sampling">
                  <xs:attribute name="units" type="xs:token" fixed="degrees" use="required"/>
                </xs:extension>
              </xs:simpleContent>
            </xs:complexType>
          </xs:element>
          <xs:element name="software_list" type="software_list_type" minOccurs="0"/>
          <xs:element name="details" type="xs:string" minOccurs="0"/>
        </xs:sequence>
      </xs:complexType>
    </xs:element>
    <xs:element name="final_two_d_classification" type="classification_type" minOccurs="0"/>
    <xs:element name="final_three_d_classification" type="classification_type" minOccurs="0"/>
  </xs:sequence>
</xs:group>
Element Group subtomogram_averaging_proc_add_group
Namespace No namespace
Diagram
Diagramemdb_xsd.tmp#subtomogram_averaging_proc_add_group_final_reconstructionemdb_xsd.tmp#subtomogram_averaging_proc_add_group_extractionemdb_xsd.tmp#subtomogram_averaging_proc_add_group_ctf_correctionemdb_xsd.tmp#subtomogram_averaging_proc_add_group_motion_correctionemdb_xsd.tmp#subtomogram_averaging_proc_add_group_final_multi_reference_alignmentemdb_xsd.tmp#subtomogram_averaging_proc_add_group_final_three_d_classificationemdb_xsd.tmp#subtomogram_averaging_proc_add_group_final_angle_assignmentemdb_xsd.tmp#subtomogram_averaging_proc_add_group_crystal_parameters
Used by
Model
Children crystal_parameters, ctf_correction, extraction, final_angle_assignment, final_multi_reference_alignment, final_reconstruction, final_three_d_classification, motion_correction
Source
<xs:group name="subtomogram_averaging_proc_add_group">
  <xs:sequence>
    <xs:element name="final_reconstruction" type="subtomogram_final_reconstruction_type" minOccurs="0"/>
    <xs:element name="extraction">
      <xs:complexType>
        <xs:sequence>
          <xs:element name="number_tomograms" type="xs:positiveInteger"/>
          <xs:element name="number_images_used" type="xs:positiveInteger"/>
          <xs:element name="reference_model" type="xs:token" minOccurs="0"/>
          <xs:element name="method" type="xs:string" minOccurs="0"/>
          <xs:element name="software_list" type="software_list_type" minOccurs="0"/>
          <xs:element name="details" type="xs:string" minOccurs="0"/>
        </xs:sequence>
      </xs:complexType>
    </xs:element>
    <xs:element name="ctf_correction" type="ctf_correction_type" minOccurs="0"/>
    <xs:element name="motion_correction" type="motion_correction_type" minOccurs="0"/>
    <xs:element name="final_multi_reference_alignment" minOccurs="0">
      <xs:complexType>
        <xs:sequence>
          <xs:element name="number_reference_projections" type="xs:positiveInteger"/>
          <xs:element name="merit_function" minOccurs="0" type="xs:string"/>
          <xs:element name="software_list" type="software_list_type" minOccurs="0"/>
          <xs:element name="details" type="xs:string" minOccurs="0"/>
        </xs:sequence>
      </xs:complexType>
    </xs:element>
    <xs:element name="final_three_d_classification" type="classification_type" minOccurs="0"/>
    <xs:element name="final_angle_assignment" type="angle_assignment_type" minOccurs="0"/>
    <xs:element name="crystal_parameters" type="crystal_parameters_type" minOccurs="0"/>
  </xs:sequence>
</xs:group>
Element Group tomography_proc_add_group
Namespace No namespace
Diagram
Diagramemdb_xsd.tmp#tomography_proc_add_group_final_reconstructionemdb_xsd.tmp#tomography_proc_add_group_series_aligment_software_listemdb_xsd.tmp#tomography_proc_add_group_ctf_correctionemdb_xsd.tmp#tomography_proc_add_group_motion_correctionemdb_xsd.tmp#tomography_proc_add_group_crystal_parameters
Used by
Model
Children crystal_parameters, ctf_correction, final_reconstruction, motion_correction, series_aligment_software_list
Source
<xs:group name="tomography_proc_add_group">
  <xs:sequence>
    <xs:element name="final_reconstruction" type="non_subtom_final_reconstruction_type" minOccurs="0"/>
    <xs:element name="series_aligment_software_list" type="software_list_type" minOccurs="0"/>
    <xs:element name="ctf_correction" type="ctf_correction_type" minOccurs="0"/>
    <xs:element name="motion_correction" type="motion_correction_type" minOccurs="0"/>
    <xs:element name="crystal_parameters" type="crystal_parameters_type" minOccurs="0"/>
  </xs:sequence>
</xs:group>